Abstract
After many years of exploitation in the petroleum field, most of the oil fields are in advanced stages of development, with a strong non-homogeneity of the reservoir, more residual oil, and low recovery efficiency. Therefore, research on various methods has been carried out by scholars to improve the rate of recovery and to understand the distribution pattern of residual oil in reservoirs. Among the whole clastic reservoirs, fluvial reservoirs occupy a large proportion, so fluvial reservoirs will be the priority for future reservoir research in China. The key to the fine characterization of fluvial-phase reservoirs is to able to reproduce the continuous curvature of the channel, and one important parameter is the width of the channel. The width of the channel sand body is one of the key factors in designing well programs, and accurately identifying the channel boundary is the key to identifying a single channel. Traditional research methods cannot accurately characterize the continuous bending and oscillating morphology of underwater diversion channels, and it is not easy to quantitatively characterize the spatial structure. Therefore, in this paper, a deep learning method is applied to quantitatively identify the width of a single channel within an underwater diversion channel at the delta front edge. Based on the sedimentary background of the block and modern depositional studies, we established candidate models for underwater diversion channels with channel widths of 100, 130, 160, 190, 220, and 250 m based on target simulation and human–computer interactions. The results show that when the width of the underwater diversion channel is 160 m, it has the highest matching rate with the conditional data and corresponds to the actual situation. Therefore, it can be determined that it is the common width of underwater diversion channel in the study area. And it is shown that the method can accurately identify the width of underwater diversion channels, and the results provide a basis for reservoir fine characterization studies.
1. Introduction
Delta depositional systems are widely developed in fault basins, providing favorable conditions for hydrocarbon generation, accumulation, and traps, and are natural places of oil and gas enrichment []. The delta front reservoir is a major reservoir type in China. The frequent swing of underwater distributary channels gradually increases the width of sand bodies, forming complex channel sand bodies, which is the best reservoir group of delta front []. Although the features of the distribution of the composite channels reflect the macro-heterogeneity of the reservoir to some extent, studies on the fine-scale heterogeneity of single-channel sand body reservoirs are insufficient. Due to the heterogeneity of single-channel sand reservoirs and the existence of interlayers, underground fluid flow is blocked by vertical and lateral barriers, resulting in the enrichment of the remaining oil in composite sand [,,]. Nowadays, most oilfields have entered the advanced stage of exploitation, with a low rate of recovery and a strong non-homogeneity of reservoirs, so the study of residual oil distribution and the enhancement of recovery has become a common concern for all oilfields.
Understanding how the residual oil is distributed is key to improving recovery. Its controlling factors include two main aspects, development factors and geological factors. The geological factors are manifested in reservoir heterogeneity. In braided river delta sedimentary systems, sand deposits in underwater distributary channels are the main type, and are characterized by channel curvature, a continuous swing, and rapid lateral change []. The description of channel width constitutes a difficulty in the study of this type of reservoir configuration []. Therefore, it is necessary to start from the identification of a single channel, and, step by step, to dissect and analyze the composite channel sand body heterogeneity, so as to have a higher prediction of the residual oil distribution and improve the extraction efficiency [,,]. The width of the channel sand body is one of the key factors to design the well location scheme, and the key to identify a single channel is to accurately identify the channel boundary. Therefore, in order to identify a single channel, the width of the channel must be determined.
At present, various methods have been used to interpret the channel scale. Liu Huiying used sedimentological theory, combined with the core information and well-logging results, and quantitatively identified a single channel sand body in a submerged catchment channel along the fan delta front []. Wang Nan used a multi-parameter analysis method to conduct anatomical analysis on the single sand body configuration of the underwater distributary channel belt of the delta front []. By using physical simulation and changing control factors, Wei Kangqiang studied the development process of underwater distributary channels in lake deltas and systematically analyzed the scale characteristics of underwater distributary channels []. Ma Shizhong conducted an in-depth analysis of modern underwater distributary channels by using a remote sensing information image method, and discussed their formation conditions and channel characteristics []. Xiang Chuangang used multi-point geostatistics to simulate the underwater diversion channels along the delta force, and calculated the channel drilling rate to determine the channel width []. Although these methods have made a certain contribution to the identification of the river size, this kind of river width based on manual de-identification is mostly subjective, and therefore these methods can only determine a general range, which is more dependent on the researcher’s empirical knowledge, and cannot accurately and quickly identify the river size information.
With the rapid development of deep learning, it has become a hot research topic in recent years to apply deep learning to the reservoir modelling field. For example, Adel used the ANN method for a Sequoia gas field by combining deep learning with reservoir feature prediction to predict reservoir petrophysical properties based on seismic amplitude data []. Pallabi combined deep learning with reservoir characterization to study the evolution of ANN in reservoir characterization over time, providing a basis for the intelligent interpretation of reservoirs in the future [].
Deep learning has a strong nonlinear analysis ability, and the biggest advantage of this method is that it can extract key features through the independent learning of a large number of sample data, which can obtain a more accurate recognition effect [,]. Theoretically, the process of identifying the model with the highest match to the conditioned data is essentially a nonlinear problem of quantitatively evaluating the spatial structure characteristics of discrete distribution points’ similarity to regular gridded data. Therefore, we apply deep learning methods to identify the channel size, generate multiple candidate models with different channel widths through multi-point geostatistical methods, and then use deep learning methods to select the model that best matches the channel width in the study area from the multiple candidate models to quantitatively study the channel width in that area.
This method, combined with deep learning, is able to accurately identify the most suitable single channel width model. The results are more objective as they do not rely on subjective judgement. Not only can it solve the problem of traditional methods that can only determine the range but not identify the most accurate width, but can also solve the problem of high time-consumption in the previous methods.
2. Channel width Quantization Method Based on Deep Learning
2.1. Deep Convolutional Neural Networks
A machine learning algorithm has the advantages of automation and high accuracy. Since entering the 21st century, machine learning has developed explosively, and deep learning is one of the most important algorithms, and the main driving force for the speedy advances in machine learning in recent years. It has been applied to various fields, such as image recognition, speech processing, automobile manufacturing, and engineering construction [,,,,]. Nowadays, it is difficult to find fields unrelated to deep learning. Combining deep learning with traditional theoretical research in reservoir modeling and oil and gas prediction can often produce better results; examples include CNN-based seismic log interpretation [,], and a GAN-based approach to reservoir geological modelling [,]. The biggest advantage of deep learning is that by providing it with a large amount of sample data, it can automatically learn to extract the key features, and the identification effect is more accurate than that of traditional indicators.
Deep convolutional neural networks (CNNs) are feed-forward neural networks that contain convolutional computation and have a deep structure. Common deep convolutional neural network models are AlexNet, VGG-Net, ResNet, and GooLeNet. The Inception-Resnet-v2 model based on GooLeNet introduces the residual network jump connection on the basis of Inception V3 [], which integrates the “residual” structure of Resnet into the Inception structural module to optimize the convergence efficiency of the network and avoid the gradient caused by network deepening. Inception-Resnet-v2 extracts the features of the input layer image through the process of convolution, pooling, and tensor connection, and finally uses the SoftMax classifier to identify the features and predict the probability that the image belongs to a category [].
Assuming the number of input images is N. Define the input image as xi, its category label as yi, and the total number of categories output by the model as m (m ≥ 2). Assume that the probability of the function fθ(xi) corresponding to the category is P(yi = j|xi). Then, the function is expressed as Equation (1).
where denotes the normalisation of the probability distribution, and where the parameter matrix θ has a dimension 1792 × m as in Equation (2).
where n = 1792. Each column parameter of matrix θ is involved in the prediction of each category, and the loss function is defined as:
where 1{yi = j} is an indicative function, and its value is as follows:
The random gradient descent method is used to minimize the error function and obtain the final weight values. Practical applications of deep convolutional neural networks are usually implemented using transfer learning. Transfer learning involves migrating the parameters of a trained model (pre-trained model) to a new model to help train the new model. The basic idea is to use pre-training, take the weight values trained on an existing large dataset as the initialization value, and transfer it to the dataset of the actual problem for fine-tuning the training. Transfer learning avoids the drawbacks of learning from zero training and speeds up the learning efficiency of the optimized model by sharing the already learned model parameters with the new model.
2.2. Methodology
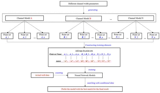
We propose a preference method that combines CNN with channel width modelling. The basic idea is shown in Figure 1. The conditional data C of the actual workspace include k data points, and the channel models A and B are the models to be selected. To select the model that most closely matches C from A and B, we first sample n times from model A and model B, and randomly select k points each time. The set of sampling points is denoted as Ai and Bi, where I ∈ {1, …, n}. Then, we add tags to the sampling point sets Ai and Bi, the discrete point set from model A labeled “A”, and by the same token, the discrete points from model B labeled “B”. Both sampling point sets Ai and Bi are taken as training sets, and the deep convolutional neural network Inception-Resnet-v2 is used for migration training. Finally, using the trained convolutional network model, the river model A or B that most closely matches the conditional data C is identified.

Figure 1.
Channel width model optimization process based on convolutional neural network approach.
Based on the basic idea of the method, the calculation flow is as follows:
- (1)
- Input the conditional data C of the actual work area, which is essentially a set containing K points.
- (2)
- Input M candidate models; Wm represents the m candidate model, where m = 1, …, M.
- (3)
- Define the number of times to sample from the candidate model as n.
- (4)
- Define the training dataset PS for convolutional deep learning.
- (5)
- Select k points randomly from Wm to get the point set Pm(i).
- (6)
- Add the label {m} to Pm(i) as the identity of the ith candidate model Wm.
- (7)
- Add Pm(i) to PS.
- (8)
- Increase i by 1 each time; if i ≤ n, go to steps (5), (6), (7); otherwise, go to step (9).
- (9)
- Increase m by 1 each time; if m ≤ M then go to step (8); otherwise, go to step (10).
- (10)
- Training the PS using CNN based on migration learning, to obtain the trained model CNNPS.
- (11)
- Using CNNPS to test C, identify the model that best matches C from M candidate models.
2.3. Methodology Testing
Fundamental to the search for the candidate model with the closest match to the conditioned data is the ability to quantitatively evaluate the similarity of spatial features between the discrete points and the grid. The candidate model does not need to satisfy the conditioned data as an a priori geological model, but must have spatial features similar to the conditioned data, such as the conditional data for the stable river phase, and the non-stationary sector model is obviously not the best option. This means that the more similar the spatial features of the candidate model are to the conditional data, the more similar the spatial features of the random sample based on the candidate model are to the conditional data. Therefore, during the test, except for the parameter of the channel width, the other parameters were kept unchanged to ensure the spatial similarity between the candidate model and the conditional data, and the results were only affected by the channel width parameter.
Figure 2 shows the models of four sedimentary facies with different channel widths. The parameters of the generated channel sand body model are shown in Table 1, with an NTG of 50%, an amplitude of 150 m, and a wavelength of 320 m; the width of the channel sand bodies follows the triangular distribution shown in Table 2. The channels of models A and E are densely distributed, and the width of each channel is relatively narrow. The channel widths of models B and F are medium. Models C and G have wider channel widths, and models D and H have the widest channel widths. Models E, F, G, and H are taken as virtual workspaces, and 1% of the data are randomly extracted from the virtual workspaces as conditional data. Then, 1% data points are randomly selected from candidate models A, B, C, and D, respectively, and each model is required to be sampled 100 times. Therefore, there are 400 random samples in the four models and every sample is assigned a label to recognize which candidate model it is part of. The labeling rule is that samples of the same model have the same label. Then, all 400 samples are trained in deep learning to obtain a deep convolutional network model.

Figure 2.
Sedimentary facies model of different channel widths.

Table 1.
Parameter values for generating candidate models of channel sand bodies.

Table 2.
Triangular distribution of width values for four channel sand body candidate models.
After testing, when the sampling ratio reaches more than 4%, the recognition accuracy is better, so the sampling ratio of 5% is used for testing. The test results are shown in Table 3 and Figure 3. The accuracies of conditioned data cd_W1, cd-W2, and cd-W4, recognized as the corresponding candidate models, are above 95%, and the recognition rate of cd_W1 and cd-W4 is close to 100%. Meanwhile, the accuracy of conditioned data cd-W3, recognized as the middle channel model, is above 90%, so the test shows that the deep convolutional neural network is more sensitive to the width information.

Table 3.
Recognition rates of four different channel widths.

Figure 3.
Candidate model recognition rate of four different channel widths.
Unlike the 2D case, when preferring 3D models based on well data, the horizontal 2D slices of the models are used as the input sample data for training the convolutional neural network, and similarly, the test data are also the horizontal 2D slices of the well data. The calculation is performed layer by layer, all the sliced layer identification results are counted, and the candidate model with the highest statistical frequency is taken as the final preferred result. As shown in Figure 4, the channel widths of models 1, 2, 3, and 4 differ significantly, and the sand body widths obey the triangular distribution in Table 1. Models 5, 6, 7, and 8 are used as virtual work zones, and data with a well density of 1% are randomly selected from the virtual work zones as conditioned data, which are used to test the model preference performance.

Figure 4.
Three−dimensional sedimentary facies model of different channel widths.
Through 50 tests, the results are shown in Table 4 and Figure 5. According to the results, the recognition rate of the 3D channel model with 50 m width is the highest, followed by the channel model with 100 m width, and both of them have a recognition rate of more than 90%. The recognition rate of the 3D channel width models with 150 m and 200 m is poorer, and is in the range of 80–90%. It can be seen that, compared with the 2D model, the method has a lower accuracy of the model training in the 3D space, but it also reaches a recognition rate of 80%. It is more sensitive to the width information.

Table 4.
Recognition rates for four different channel width models.

Figure 5.
Three-dimensional candidate model recognition rate of four different channel widths.
2.4. Comparison with Other Algorithms
In 2017, Feng proposed a model preference method based on Minimum Data Event Distance (MDevD) []. This method builds a set of MDevD attributes by calculating the MDevD of conditional data events in each candidate model. The candidate models are then evaluated and ranked based on the mean and variance of the MDevD attributes. The smaller the mean and variance of the MDevD attributes, the higher the compatibility of the corresponding candidate model with the conditional data. The model preference method based on the CNN method used in this paper is compared with the MDevD-based method to test the practicality and reliability of the method in this paper.
A comparative study was conducted using the 2D data in Section 2.3. Firstly, we randomly selected 1% of the data from four different channel models A, B, C, and D as the conditioned data, and then calculated the candidate models E, F, G, and H by applying the MDevD attribute of the conditioned data, respectively (Figure 6). The smaller the average value of MDevD, the higher the match between the candidate model and the conditioned data. The comparison of the test results between this paper’s method and the MDevD method was conducted 100 times, as shown in Figure 7. The results show that the recognition rates of this paper’s method and the MDevD method are very similar, indicating the reliability of the proposed method. In the process of 100 tests, the MDevD method takes a lot of time, with the total time consumption reaching 13.7 h, while the method proposed in this paper takes 53 s, indicating that the algorithm in this paper marks a great improvement in computational efficiency, and has a high degree of practicality.

Figure 6.
MDevD attribute values for four different river candidate models.

Figure 7.
Proportion of conditional data identified as corresponding candidate models.
3. Application
3.1. Geological Setting
This research selected the L oil field in the north of Gurbantunggut Desert in the abdomen of Junggar Basin as the test area (Figure 8). The oil reservoir in the research area belongs to the Hutubi section of the Hutubi River Formation of the Cretaceous System. Based on the principle of “rotational comparison and hierarchical control”, and combined with the stratigraphic thickness, the development of sands, and oil and water distribution laws, we divided the target layers of this oil group into seven sand groups and eighteen single sand layers. The whole is a set of brown and grey-green mudstone and fine sandstone interbedded in the delta-front facies, with several sets of reservoir-cover combinations developed. The source of material mainly comes from the north-northwest direction, and the sedimentary microphase is mainly dominated by the underwater distributary channel, part of which is sheet sand and estuarine dam. Reservoir porosity is mainly concentrated in 25–29%, permeability is generally less than 1000 mD, and the permeability correlativity of the reservoirs is relatively good, for high pore medium-high permeability reservoirs. At present, the development of the L oilfield is facing a difficult problem, namely, the unclear recognition of the distribution laws of the residual oil in the reservoir. One part of the residual reserves is distributed in some thin unused and lenticular reservoirs, and the other part is distributed in the edge and the interior of the developed reservoirs, so it is necessary to re-recognize the oil-bearing single sand body and analyze the scale of the sand body. The petroleum group reservoir permeability varies greatly, and the reservoir non-homogeneity is strong. The key to study the non-homogeneity of this type of reservoir is to be able to accurately describe the size of the development of the underwater distributary channel. The channel sand body width is one of the key factors for designing the well placement scheme, and it is of great significance to deduce the width and characteristics of the distribution of the channel sand body in the actual work area according to the existing conditioned data. Therefore, it is necessary to determine the width of the underwater distributary channel, and then describe the reservoir heterogeneity on the basis of it.

Figure 8.
Tectonic position of the study area.
The candidate model’s data source is a sand layer in the Hu1 oil group of the L field. The reservoir in this area is of the braided river delta front deposition, the source is mainly from the N-NW direction, and the sedimentary microfacies are mainly distributary channels. Multi-stage channel deposits are developed on the plane, and the sand bodies between channels are in tangential and overlapping contact, with different reservoir properties in different channels. The development of sand body in this study area is relatively thin, the sand body thickness is generally less than 5 m, and the number of sand body developments is relatively small. The boundary of the channel was determined according to the thickness distribution map of the sand body, and the sedimentary facies map was established (Figure 9). The sedimentary micro geomorphological study indicated that the vertical flow profile was lenticular and the underwater distribution of the river channel oscillated faster.

Figure 9.
Sedimentological map of the study area.
Due to the heavy workload of manual identification, high requirements on the knowledge reserve and experience of the cartographer, and strong subjectivity, it is impossible to quickly and accurately identify the channel width in this area. Therefore, the method proposed in this paper can be well applied to the identification of the width of the underwater distributary channel in this area.
3.2. Channel Candidate Models of Different Widths
In this study, candidate models of different channel widths were established by combining drilling and seismic data based on target simulation and human–computer interaction according to the sedimentary background of the block and modern sedimentary research, as shown in Figure 10.

Figure 10.
Candidate models for different channel width conditions.
In establishing the model, the background and modern sedimentary research achievements in the study area and the geological understanding were taken into account, through the well and seismic combination of regional sedimentary background, previous research results, and coring wells in an integrated analysis of sedimentary facies marks. Full use was made of well logging, coring, and other data, combined with the superimposed relationship of sand bodies to further study the sedimentary microfacies and sand body distribution. According to the lateral comparison of the logging data from the dense well network, the direction of the river channel could be basically determined. From the statistical results and the planar microphase distribution map, a table of geometric parameters for modelling the underwater diversion channel using the target-based approach was determined (Table 5). The width of the channel sand body follows the triangular distribution in Table 6. Combined with the results of well seismic prediction, the underwater diversion channel models were developed using target-based simulation and human–computer interaction for channel widths of 100, 130, 160, 190, 220, and 250 m, respectively. The results can reflect the qualitative distribution pattern of underwater distributary channels, and can also provide a model basis for multi-point geostatistical stochastic simulation.

Table 5.
Geometric parameters of underwater diversion channels in the study area.

Table 6.
Triangular distribution of width values for six channel sand body candidate models.
3.3. Analysis of Underwater Distributary Channel Width
Using the method described in Section 1, each candidate model was sampled 100 times. Every sample had a tag to identify the candidate model to which it belongs. All the training results were trained together in deep learning to obtain the fitted deep convolutional network model. The candidate models of different channel widths were compared with the conditional data to determine the underwater distributary channel widths in the study area. The results show that the model with a channel width of 160 m is the most consistent with the data in the study area.
The combined prediction of well earthquakes in the study area was studied from a geological perspective. According to the combination characteristics of lithology and electricity, the type of sedimentary cycle of the second stage, and the reservoir’s oil content rate, the target interval was subdivided step by step, and the isochronous relationship of each well point and all levels of the formation in the whole area was established under the guidance of sedimentological theory, so as to realize the unified division and correlation in the field. Through the extraction of well earthquake and prediction results in this block, the single sand body thickness was mainly concentrated in the range of 2–4 m, indicating that the width of the channel in this research area is roughly between 130 and 200 m, with 160 m of channel width in the majority. This is consistent with the prediction results in this paper, so it can be determined that the width of the channel in this research area is 160 m.
4. Conclusions
In this paper, candidate models of sedimentary facies with different channel widths were optimized by using a deep learning method, and the channel widths in the study area were finally determined using comparative analysis. Three points of understanding are as follows:
- (1)
- A deep convolutional neural network implemented the channel width optimization method, taking the candidate model as the population and randomly sampling it many times, ensuring that the sampling density is equal to the conditional data density. If the difference between the spatial characteristics of the sample points and the conditional data is smaller, the spatial characteristics of the model and the conditional data are considered to be more similar. After testing, the candidate models with different widths were identified as the corresponding channel width models, with over 95% accuracy in the 2D model. Compared to the two-dimensional model, the accuracy of the model training of the method in three-dimensional space was lower, but still above 80%. This shows that the method is sensitive to river channel width.
- (2)
- A comparison of the method with the MDevD-based method was carried out to verify the practicality and reliability of the method, and it was demonstrated that the recognition rate of this paper’s method closely matches the MDevD method’s recognition rate, indicating the reliability of the proposed method. In the process of conducting 100 tests, using the MDevD method took a lot of time, with the total time consumption reaching 13.7 h, while the method proposed in this paper took 53 s, indicating that the algorithm in this paper marks a great improvement in computational efficiency, and has a high degree of practicality. It can be used to analyze the channel width of the actual work area, and provide more accurate guidance for oilfield development to formulate a more reasonable development plan.
- (3)
- Based on the geological understanding and previous experience, the approximate range of channel width in the study area was determined to be between 100 and 250 m, and accordingly, candidate models with channel widths of 100 m, 130 m, 160 m, 190 m, 220 m, and 250 m were designed. Using the deep convolutional network-based channel width optimization method, candidate models for different channel widths in the research area were compared and analyzed, and the results showed that when the channel width was 160 m, it was most compatible with the conditional data in the research area. The quantitative analysis of the width of the underwater diversion channel provides a basis for the study of the fine inhomogeneity of the reservoir, which is of practical significance for the inverse deduction of the width of the river sands and the distribution characteristics of the actual workings based on the well-point data, and also provides a basis for multi-point geostatistical stochastic modeling.
Author Contributions
Methodology, J.W.; Writing—original draft, J.W.; Writing—review & editing, S.L.; Visualization, S.L.; Supervision, S.L. All authors have read and agreed to the published version of the manuscript.
Funding
This work was supported by the Open Fund of the Key Laboratory of Exploration Technologies for Oil and Gas Resources (Yangtze University), Ministry of Education (No. PI2023-04) and the National Natural Science Foundation of China (No. 42002147).
Institutional Review Board Statement
Not applicable.
Informed Consent Statement
Not applicable.
Data Availability Statement
The data presented in this study are available on request from the corresponding author.
Conflicts of Interest
The authors declare no conflict of interest.
References
- Zhang, H. Analysis of reservoir types and formation control factors in Zhangqiang Depression. J. Oil Gas Technol. 2007, 6, 7–12. [Google Scholar]
- Chen, Y. Research on Reservoir Structure and Remaining Oil Distribution in Delta. Master’s Thesis, Yangtze University, Jingzhou, China, 2021. [Google Scholar]
- Miall, A.D. Reservior heterogenerity in fluvial sandstone. AAPG Bull. 1988, 72, 682–697. [Google Scholar]
- Wang, J.; Chen, H.; Zhou, J.; Zhou, X.; Du, Y. Characterization of reservoir configuration at the front edge of the fan delta—The case of Yulou in the western Liaohe depression. Daqing Pet. Geol. Dev. 2016, 35, 20–28. [Google Scholar]
- Wang, R. Identification and distributional characteristics of the internal interbeds in the thick sandbodies of the braided river. Daqing Pet. Geol. Dev. 2016, 35, 83–87. [Google Scholar]
- Lin, C.; Yu, C.; Dong, C.; Wang, Y.; Liu, W.; Ma, C.; Liu, H.; Song, B. Residual oil distribution in an old oil field—Residual oil enrichment in the forks of a submerged diversion channel. Pet. J. 2011, 32, 829–835. [Google Scholar]
- Chen, T.; Hu, W.; Li, X.; Tang, X. Preparation of sedimentary microphase plan from dense well network area to exploratory evaluation well area. Fault-Block Oil Gas Field 2014, 21, 545–549. [Google Scholar]
- Yue, D. The Study on Analysis Analysis and Remaining Oil Distribution Patterns of Meandering River Reservoir. Ph.D. Thesis, China University of Petroleum, Beijing, China, 2006. [Google Scholar]
- Yu, H. Internal configuration of the Braided River reservoir finely characterized and residual oil distribution. Daqing Pet. Geol. Dev. 2015, 34, 73–77. [Google Scholar]
- Zhou, Y.; Wu, S.; Yue, D.; Liu, Z.; Liu, J.; Zhong, X. Delineation of a single channel within a sand body of a composite diversion channel—An example of the Sa II 1+2b minor layer in the North Second West Zone of the Sa Bei Oilfield. Pet. Geol. Recovery Effic. 2010, 17, 4–8+111. [Google Scholar]
- Liu, H.; Gao, Z.; Wu, J.; Zhang, C. Identification and quantitative characterization of a single channel sand body at the leading edge of the fan delta. Daqing Pet. Geol. Dev. 2017, 36, 17–21. [Google Scholar]
- Wang, N.; Wang, J.; Wang, F.; Fang, Z.; Zhang, P. Anatomical study and application of internal configuration of sand body in submerged diversion channel zone—A case study of Chang 8 section in Wuqi area, Ordos Basin. Pet. Geol. Eng. 2021, 35, 23–29. [Google Scholar]
- Wei, K. Research on the Simulation and Control Factors of Underwater Diversion Channel in Lake Delta. Master’s Thesis, China University of Geosciences, Beijing, China, 2018. [Google Scholar]
- Ma, S.; Zhang, Y. Application of remote sensing information images to study the river types of modern underwater diversion channels. Geol. Front. 2012, 19, 24–31. [Google Scholar]
- Xiang, C. Determination of underwater distributary channel width and drilled probability by multiple-point geostatistics. Fault-Block Oil Gas Field 2015, 22, 164–167. [Google Scholar]
- Othman, A.; Fathy, M.; Mohamed, I.A. Application of Artificial Neural Network in seismic reservoir characterization: A case study from Offshore Nile Delta. Earth Sci Inf. 2021, 14, 669–676. [Google Scholar] [CrossRef]
- Saikia, P.; Baruah, R.D.; Singh, S.K.; Chaudhuri, P.K. Artificial Neural Networks in the domain of reservoir characterization: A review from shallow to deep models. Comput. Geosci. 2020, 135, 104357. [Google Scholar] [CrossRef]
- Yadav, D.; Kim, M.C. Theoretical and numerical analyses on the onset and growth of convective instabilities in a horizontal anisotropic porous medium. J. Porous Media 2014, 17, 1061–1074. [Google Scholar] [CrossRef]
- Yadav, D.; Nair, S.B.; Awasthi, M.K.; Ragoju, R.; Bhattacharyya, K. Linear and nonlinear investigations of the impact of chemical reaction on the thermohaline convection in a permeable layer saturated with Casson fluid. Phys. Fluids 2024, 36, 014106. [Google Scholar] [CrossRef]
- Fan, L.; Zhao, H.; Zhao, H.; Hu, H.; Wang, Z. A review of target detection research based on deep convolutional neural network. Opt. Precis. Eng. 2020, 28, 1152–1164. [Google Scholar]
- Zhang, Y.; Zhang, Z. Research on the application of DenseNet in voiceprint recognition. Comput. Eng. Sci. 2022, 44, 132–137. [Google Scholar]
- Guo, C.; Chen, S.; Sima, H. Application analysis of artificial intelligence technology in unmanned vehicle. Times Automot. 2023, 21, 190–192. [Google Scholar]
- Anton, S.D.; Sinh, S.; Schotten, H.D. Anomaly-based Intrusion Detection in Industrial Data with SVM and Random Forests. In Proceedings of the International Conference on Software, Telecommunications and Computer Networks (Soft COM), Split, Croatia, 19–21 September 2019; pp. 1–6. [Google Scholar]
- Rajabi, M.M.; Javaran, M.R.; Bah, A.O.; Frey, G.; Le Ber, F.; Lehmann, F.; Fahs, M. Analyzing the efficiency and robustness of deep convolutional neural networks for modeling natural convection in heterogeneous porous media. Int. J. Heat Mass Transf. 2022, 183 Pt B, 122131. [Google Scholar] [CrossRef]
- Yang, L.; Sun, S.Z. Seismic horizon tracking using a deep convolutional neural network. J. Pet. Sci. Eng. 2020, 187, 106–109. [Google Scholar] [CrossRef]
- Waldeland, A.U.; Solberg, A.H.S.S. Salt Classification Using Deep Learning. In Proceedings of the 79th EAGE Conference and Exhibition 2017, Paris, France, 12–15 June 2017. [Google Scholar]
- Laloy, E.; Hérault, R.; Jacques, D. Training-image based geostatistical inversion using a spatial generative adversarial neural network. Water Resour. Res. 2018, 1, 381–406. [Google Scholar] [CrossRef]
- Li, Q.; Aguilera, R. Unsupervised Statistical Learning with Integrated Pattern-Based Geostatistical Simulation. In Proceedings of the SPE Western Regional Meeting 2009—Proceedings, Garden Grove, CA, USA, 22–26 April 2018. [Google Scholar]
- He, K.; Zhang, X.; Ren, S.; Sun, J. Identity Mappings in Deep Residual Networks; Springer International Publishing: Cham, Switzerland, 2016. [Google Scholar]
- Yu, S.; Li, S. Training Image Optimization Method Based on Convolutional Neural Network and Its Application in Discrete Fracture Network Model Selection. Lithosphere 2021, 2021, 4963324. [Google Scholar] [CrossRef]
- Feng, W.; Wu, S.; Yin, Y.; Zhang, J.; Zhang, K. A training image evaluation and selection method based on minimum data event distance for multiple-point geostatistics. Comput. Geosci. 2017, 104, 35–53. [Google Scholar] [CrossRef]
Disclaimer/Publisher’s Note: The statements, opinions and data contained in all publications are solely those of the individual author(s) and contributor(s) and not of MDPI and/or the editor(s). MDPI and/or the editor(s) disclaim responsibility for any injury to people or property resulting from any ideas, methods, instructions or products referred to in the content. |
© 2024 by the authors. Licensee MDPI, Basel, Switzerland. This article is an open access article distributed under the terms and conditions of the Creative Commons Attribution (CC BY) license (https://creativecommons.org/licenses/by/4.0/).