Digital Transformation in the Chemical Industry: The Potential of Augmented Reality and Digital Twin
Abstract
1. Introduction
- Analyze the current state of augmented reality in industrial sectors.
- Investigate the adoption and implementation of augmented reality in the chemical industry.
- Identify the areas of major emphasis in augmented reality industrial applications in the chemical industry.
- Present a conceptual framework for augmented reality application in conjunction with digital twin technology.
- Provide a comprehensive overview of augmented reality and digital twin technology industrial applications.
2. Methodology
- Selection of one or more databases to be searched;
- Definition of keywords;
- Search in the database for various combinations;
- Compilation of metadata and export to Bibitex;
- Evaluation of citations;
- Thematic analysis;
- Graphical analysis.
- Bibliographic Data Collection: The first step in a bibliometric analysis is gathering the bibliographic data. This involves identifying and extracting metadata from relevant academic sources.
- Citation Analysis: Citation analysis explores a publication’s impact and influence by evaluating its citations’ frequency and patterns in other works.
- Co-citation Analysis: This component examines how frequently two works are cited together, which can identify core papers in a field or reveal relationships between different works.
- Co-authorship Analysis: This part of the analysis examines collaboration between researchers, institutions, or countries, offering insights into the social structure of research fields.
- Keyword Analysis: This step helps identify prominent themes and trends in a field over time, aiding in the discovery of emerging topics and the evolution of existing ones.
- Visualization of Bibliometric Data: The final component is the visualization of the derived bibliometric data, which aids in interpreting the relationships, trends, and patterns identified in the analysis.
3. Augmented Reality in Industry
3.1. AR in Industrial Sectors
3.2. AR in the Secondary Industry
3.3. AR in the Chemical Industry
- High initial investment, not only in software and hardware but also in infrastructure upgrades, as mentioned above.
- The high complexity of chemical processes requires a large amount of data from sensors, equipment, and operating systems. In addition, exposure to hazardous environments could limit the type of AR hardware that can be used, introducing additional safety risks to using the equipment.
- Technical and operational constraints related to the importance of accuracy and reliability in chemical processes and compatibility with legacy systems and regulatory standards.
- Specific and ongoing training may be required as AR technology evolves, which could be accompanied by some resistance to change from workers.
- Cybersecurity risks could lead to significant operational risks, regulatory penalties, intellectual property theft, and privacy issues, and there will be need to address any worker concerns about surveillance and data collection.
- Hardware durability for use in harsh chemical plant environments with exposure to chemicals, high temperatures, or dust. Battery life and connectivity are also meaningful.
- Scalability can be challenging and costly, so implementing AR across multiple plant sizes with appropriate integration with legacy systems requires careful planning and resources. However, overcoming these challenges can make AR a valuable tool for improving productivity, safety, and efficiency in the chemical industry.
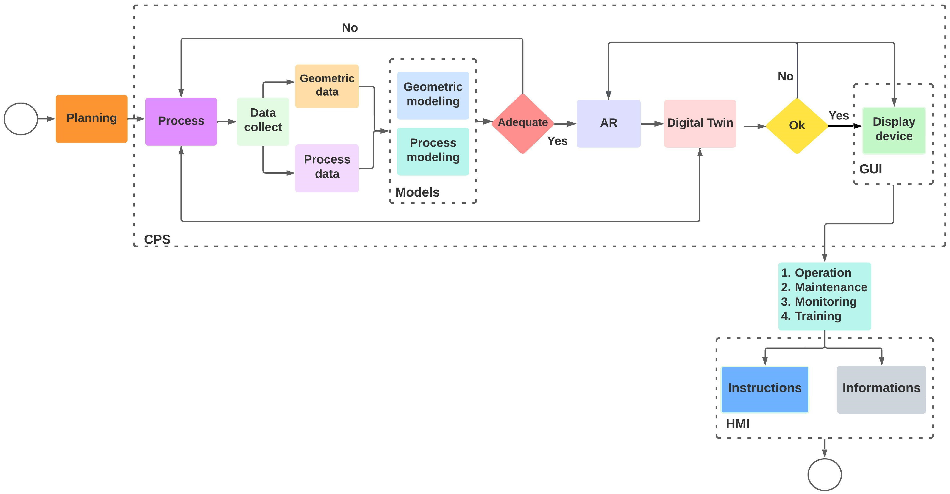
4. Conceptual Framework for Augmented Reality Application
4.1. Planning
- Defining the objective: Clearly articulate the purpose and goals of the AR application. Identify what problem or challenge the application will address in the industrial setting. It could be improving efficiency, providing real-time data visualization, supporting maintenance tasks, or enhancing worker training, among other possibilities.
- Probing information: Conduct a comprehensive study to gather insights into the specific industrial processes, tasks, or areas to which the AR application will apply. This involves consulting with subject matter experts, stakeholders, and potential end-users to understand their needs and pain points.
- Surveying tools and technologies: Investigate the various AR tools and technologies available in the market that align with the defined objectives. There are different AR development platforms, SDKs (software development kits), and hardware options, and choosing the right ones will impact the application’s success.
- Evaluating available resources: Assess the resources required for the AR application’s development, such as personnel (developers, designers, content creators), hardware (AR devices, sensors), and software (development tools, licenses). Understanding the available resources will help determine the project scope and timelines.
- Searching for information: Research existing AR applications in the industrial domain. Understanding what has been done before can provide valuable insights and ideas for your application. Additionally, researching best practices and user experience principles for AR can be beneficial.
- Storyboard creation: Storyboarding involves creating a visual representation (sequence of drawings or images) of the AR application’s user interface, interactions, and user experience. This aids in conceptualizing the app’s flow, user journey, and overall narrative. Storyboards can be manually drawn on paper or created using digital tools, depending on the preference and expertise of the team.
- Humanized content: AR applications often benefit from presenting data in a more humanized and easily understandable manner. Consider how the application can translate complex data into interactive and visually appealing elements that users can comprehend quickly.
- Environment composition: Plan the design and layout of the augmented environment carefully. Consider how virtual elements interact with the real-world environment in the industrial setting. Designing an intuitive and seamless user experience is vital.
- Scope and iterations: Define the scope of the initial release while keeping in mind that AR application development often benefits from iterative design and development. You may start with a minimum viable product (MVP) and then enhance and expand the application based on user feedback and evolving requirements.
4.2. Data Collection, Geometric and Process Data
- Chemical composition: detailed data on each product’s chemical formula and composition, including component proportions and purity specifications.
- Chemical reaction parameters: data related to temperatures, pressures, reaction speeds, and other specific parameters that affect the outcome of chemical reactions.
- Quality control: information about quality tests conducted during production ensures that products meet standards and specifications.
- Raw material consumption: data on the quantity of raw materials used in each production stage and the material stock level.
- Emissions and environmental control: information about energy consumption, gas emissions, waste treatment, and other practices related to environmental control.
- Equipment condition monitoring: data on the health and integrity of equipment, such as piping systems, tanks, and reactors, to prevent failures and ensure safety.
- Safety and occupational health: information about safety measures adopted during production to protect workers and prevent accidents.
- Logistics and distribution: data on the transportation, storage, and distribution of chemical products, including supply chain information.
- Process data analysis: information collected from data analysis and statistics to identify trends, patterns, or optimization opportunities.
4.3. Modeling
4.3.1. Physical Models
4.3.2. Mathematical Models
4.3.3. Geometric Modeling
- Wireframe: Also known as wireframe models, these are 3D representations consisting solely of lines and edges without any surface presence. These models are useful for visualizing the basic structure of the object but do not provide detailed information about its form [66].
- Surface Models: In this type of model, in addition to lines and edges, the surfaces of the object are represented. However, these surfaces are considered “empty” or without thickness, meaning they lack volume. Surface models are commonly used in design and visualization applications.
- Solid Models: Solid models are 3D representations with volume that define the object’s complete shape, including its surfaces and interior. These models are more complex and provide detailed information about the object’s geometry, making them widely used in engineering, manufacturing, and simulations. The complete modeling calculates mechanical properties such as weight and center of gravity [67].
- Point Cloud Models: The object’s surface is represented as a collection of three-dimensional points in this model type. Each point has X, Y, and Z coordinates, and together, they form a point cloud that describes the external shape of the object. Point cloud models are useful for capturing the geometry of complex objects and for detailed analyses such as surface reconstruction and precise measurements [68].
4.4. Augmented Reality
- Vision-based tracking—using markers—The tracking technique using markers is characterized by using cards containing a symbol inside. The markers must be previously registered in the system so that the software can recognize their pattern and connect with the virtual object. It is considered the simplest technique [72]. Some factors may interfere with marker recognition, such as (i) ambient lighting, (ii) camera orientation of the marker, and (iii) registration of markers with similar patterns [73]. A requirement of this technique is the need for a visual range for the marker to be recognized by the system [71].
- Vision-based tracking—markerless—This technique recognizes the image through “natural” markers, that is, through objects in the scene. In this technique, any part of the natural environment can be a marker. The advantage of this technique is that it does not introduce elements that are not part of the scene into the environment, such as a printed marker. However, the tracking to be developed tends to be more complex and specific [74]. In this technique, the tracking of objects in the environment can be performed with the characteristics of the points, lines, edges, and textures present in the objects.
- Sensor-based tracking—Systems using the sensor-based tracking technique may rely on acoustic, optical, mechanical, inertial, and magnetic sensors. For this, they can use the following methods: Global Positioning System (GPS), Wi-Fi, Bluetooth, ultrasonic sensors, infrared, and radio frequency identification (RFID), among others [71].
4.5. Digital Twin
4.6. Display Device
5. Digital Twin AR in Chemical Industry
- Enhanced Maintenance and Repair: The creation of accurate digital twins of complex chemical equipment enables technicians to perform maintenance and repairs with overlaid real-time information. Using augmented reality devices, technicians can visualize performance data, maintenance histories, and repair instructions directly onto the equipment, facilitating problem detection, decision making, and the execution of complex tasks.
- Training and Simulation: Combining digital twins with augmented reality provides operators and technicians with advanced training opportunities. Realistic simulations of operational scenarios allow professionals to familiarize themselves with processes and procedures before encountering real-world situations, reducing errors and enhancing efficiency.
- Real-Time Process Monitoring: Digital twins can be fed with real-time data from chemical processes, and augmented reality allows these data to be intuitively and immersively visualized. This enables operators to monitor critical parameters, identify trends, detect anomalies, and take preventive measures more effectively.
- Workflow Optimization: Augmented reality can overlay contextual information onto operators’ work environments. By combining this information with data from digital twins, operators can optimize workflows, minimizing the time needed to access information and make decisions.
- Design and Layout Planning: In the design and planning phase of new chemical facilities, digital twins can assist in visualizing layouts, identifying potential issues, and optimizing design. Augmented reality enables engineers and designers to visualize 3D models of projects at an accurate scale and make adjustments before physical construction.
- Remote and Shared Collaboration: Distributed teams can benefit from augmented reality to collaborate on projects, diagnose issues, and resolve maintenance problems. Overlaying information from digital twins in shared environments allows remote experts to provide real-time guidance.
- High initial investment, not only in software and hardware but also in infrastructure upgrades, as mentioned above. Chemical processes are highly complex and require a large amount of data from sensors, equipment, and operating systems. In addition, exposure to hazardous environments could limit the type of AR hardware, introducing additional safety risks when using the equipment.
- Technical and operational constraints related to the importance of accuracy and reliability in chemical processes and compatibility with legacy systems and regulatory standards.
- Specific and ongoing training may be required as AR technology evolves, accompanied by some resistance to change from workers.
- Cybersecurity risks could lead to significant operational risks, regulatory penalties, and intellectual property theft; privacy issues must address worker concerns about surveillance and data collection. Hardware durability is critical in harsh chemical plant environments where workers are exposed to chemicals, high temperatures, or dust. Battery life and connectivity are also necessary.
- Scalability can be challenging and costly, so implementing AR across multiple plant sizes with appropriate integration with legacy systems requires careful planning and resources.
Implementation Aspects
- Start with small-scale pilot projects to demonstrate the value of AR, collect feedback, and refine applications before expanding them. In the context of AR, starting with small-scale projects allows the company to validate the applicability of the technology in its specific environment without the financial and operational risks of full implementation from the beginning. In addition, by starting with a scaled-down version, it is possible to collect genuine feedback from employees and stakeholders, identify potential improvements in the developed solutions, and adjust the functionalities to better meet the needs of the team and operational challenges.
- Partner with AR technology providers and experts in the chemical field to create tailored solutions that address specific challenges and regulatory requirements. Collaboration with experts in the chemical industry is essential for AR solutions to be appropriate and effective. Working with experts makes it possible to develop tailored solutions that meet these specific requirements and ensures that AR implementation is aligned with industry regulations.
- Focus on developing AR solutions that integrate seamlessly with existing digital systems and processes to minimize disruption. Integrating AR into existing digital systems and processes prevents the implementation of the technology from causing operational disruption. Like any other industrial sector, the chemical industry already has well-established processes and digital systems that manage data, operations, and production logistics. The introduction of AR should be done in a way that does not interfere with these processes but rather complements and optimizes existing operations. The transition to AR use should be smooth, with an implementation process that minimizes the impact on day-to-day operations and ensures that employees can continue their activities without interruption.
- Implement training initiatives that emphasize the benefits of AR and ensure that employees feel confident in using the technology. One of the main barriers to adopting new technologies is employee resistance. To overcome this resistance, it is essential to implement training programs that clearly explain the benefits of AR and show employees how it can improve their daily work. Additionally, employees will feel more confident about adopting the technology by promoting an understanding of the tangible benefits of AR, such as increased safety, reduced errors, and increased efficiency.
6. Conclusions
Funding
Acknowledgments
Conflicts of Interest
References
- Pietrasik, M.; Wilbik, A.; Grefen, P. The enabling technologies for digitalization in the chemical process industry. Digit. Chem. Eng. 2024, 12, 100161. [Google Scholar] [CrossRef]
- Rebello, C.M.; Deiró, G.F.; Knuutila, H.K.; Moreira, L.C.S.; Nogueira, I.B. Augmented reality for chemical engineering education. Educ. Chem. Eng. 2024, 47, 30–44. [Google Scholar] [CrossRef]
- Masood, T.; Egger, J. Adopting augmented reality in the age of industrial digitalisation. Comput. Ind. 2020, 115, 103112. [Google Scholar] [CrossRef]
- Santi, G.M.; Ceruti, A.; Liverani, A.; Osti, F. Augmented Reality in Industry 4.0 and Future Innovation Programs. Technologies 2021, 9, 33. [Google Scholar] [CrossRef]
- Zhou, Z.; Oveissi, F.; Langrish, T. Applications of augmented reality (AR) in chemical engineering education: Virtual laboratory work demonstration to digital twin development. Comput. Chem. Eng. 2024, 188, 108784. [Google Scholar] [CrossRef]
- De Souza Moreira, L.C. O Manual do Proprietário da Edificação Assistido Pela Realidade Aumentada. Ph.D. Thesis, Universidade Estadual de Campinas, Campinas, Brasil, 2018. [Google Scholar]
- Lee, S.; Akin, Ö. Augmented reality-based computational fieldwork support for equipment operations and maintenance. Autom. Constr. 2011, 20, 338–352. [Google Scholar] [CrossRef]
- Milgram, P.; Kishino, F. A Taxonomy of Mixed Reality Visual Displays. IEICE Trans. Inf. Syst. 1994, 77, 1321–1329. [Google Scholar]
- Bimber, O.; Raskar, R. Spatial Augmented Reality: Merging Real and Virtual Worlds; CRC Press: Boca Raton, FL, USA, 2005. [Google Scholar]
- Wu, K.; Zhang, H.; Chen, Y.; Luo, Q.; Xu, K. All-Silicon Microdisplay Using Efficient Hot-Carrier Electroluminescence in Standard 0.18μm CMOS Technology. IEEE Electron Device Lett. 2021, 42, 541–544. [Google Scholar] [CrossRef]
- Gattullo, M.; Scurati, G.W.; Evangelista, A.; Ferrise, F.; Fiorentino, M.; Uva, A.E. Informing the Use of Visual Assets in Industrial Augmented Reality. In Design Tools and Methods in Industrial Engineering; Rizzi, C., Andrisano, A.O., Leali, F., Gherardini, F., Pini, F., Vergnano, A., Eds.; Springer: Cham, Switzerland, 2020; pp. 106–117. [Google Scholar]
- Dahl, T.L.; Oliveira, M.; Arica, E. Evaluation of Augmented Reality in Industry. In Advances in Production Management Systems. The Path to Digital Transformation and Innovation of Production Management Systems; Lalic, B., Majstorovic, V., Marjanovic, U., von Cieminski, G., Romero, D., Eds.; Springer: Cham, Switzerland, 2020; pp. 495–502. [Google Scholar]
- Fraga-Lamas, P.; FernáNdez-CarameS, T.M.; Blanco-Novoa, O.; Vilar-Montesinos, M.A. A Review on Industrial Augmented Reality Systems for the Industry 4.0 Shipyard. IEEE Access 2018, 6, 13358–13375. [Google Scholar] [CrossRef]
- Amin, K.; Mills, G.; Wilson, D. Key functions in BIM-based AR platforms. Autom. Constr. 2023, 150, 104816. [Google Scholar] [CrossRef]
- Moreira, L.C.S.; Ruschel, R.C.; Behzadan, A.H. Augmented Reality for Building Maintenance and Operation. In Springer Handbook of Augmented Reality; Springer International Publishing: Berlin/Heidelberg, Germany, 2023; pp. 495–532. [Google Scholar] [CrossRef]
- Alonso-Rosa, M.; Gil-de Castro, A.; Moreno-Munoz, A.; Garrido-Zafra, J.; Gutierrez-Ballesteros, E.; Cañete-Carmona, E. An IoT-Based Mobile Augmented Reality Application for Energy Visualization in Building Environments. App. Sci. 2020, 10, 600. [Google Scholar] [CrossRef]
- Bottani, E.; Vignali, G. Augmented reality technology in the manufacturing industry: A review of the last decade. IISE Trans. 2019, 51, 284–310. [Google Scholar] [CrossRef]
- Carmigniani, J.; Furht, B.; Anisetti, M.; Ceravolo, P.; Damiani, E.; Ivkovic, M. Augmented reality technologies, systems and applications. Multimed. Tools Appl. 2010, 51, 341–377. [Google Scholar] [CrossRef]
- Ong, S.K.; Zhu, J. A novel maintenance system for equipment serviceability improvement. CIRP Annals 2013, 62, 39–42. [Google Scholar] [CrossRef]
- Regenbrecht, H.; Baratoff, G.; Wilke, W. Augmented reality projects in the automotive and aerospace industries. IEEE Comput. Graph. Appl. 2005, 25, 48–56. [Google Scholar] [CrossRef]
- Nolle, S.; Klinker, G. Augmented reality as a comparison tool in automotive industry. In Proceedings of the International Symposium on Mixed and Augmented Reality (IEEE/ACM 2006), Santa Barbara, CA, USA, 22–25 October 2006; pp. 249–250. [Google Scholar]
- Chouchene, A.; Ventura Carvalho, A.; Charrua-Santos, F.; Barhoumi, W. Augmented reality-based framework supporting visual inspection for automotive industry. Appl. Syst. Innov. 2022, 5, 48. [Google Scholar] [CrossRef]
- Dal Forno, A.J.; Bataglini, W.V.; Steffens, F.; Ulson de Souza, A.A. Industry 4.0 in textile and apparel sector: A systematic literature review. Res. J. Text. Appar. 2023, 27, 95–117. [Google Scholar] [CrossRef]
- Fritz, W.; Hadi, R.; Stephen, A. From tablet to table: How augmented reality influences food desirability. J. Acad. Mark. Sci. 2023, 51, 503–529. [Google Scholar] [CrossRef]
- Queiroz, L.P.; Rebello, C.M.; Costa, E.A.; Santana, V.V.; Rodrigues, B.C.L.; Rodrigues, A.E.; Ribeiro, A.M.; Nogueira, I.B.R. A Reinforcement Learning Framework to Discover Natural Flavor Molecules. Foods 2023, 12, 1147. [Google Scholar] [CrossRef]
- Queiroz, L.P.; Rebello, C.M.; Costa, E.A.; Santana, V.V.; Rodrigues, B.C.L.; Rodrigues, A.E.; Ribeiro, A.M.; Nogueira, I.B.R. Transfer Learning Approach to Develop Natural Molecules with Specific Flavor Requirements. Ind. Eng. Chem. Res. 2023, 62, 9062–9076. [Google Scholar] [CrossRef]
- Nogueira, I.B.R.; Faria, R.P.V.; Requião, R.; Koivisto, H.; Martins, M.A.F.; Rodrigues, A.E.; Loureiro, J.M.; Ribeiro, A.M. Chromatographic Studies of n-Propyl Propionate: Adsorption Equilibrium, Modelling and Uncertainties Determination. Comput. Chem. Eng. 2018, 119, 371–382. [Google Scholar] [CrossRef]
- Chai, J.J.; O’Sullivan, C.; Gowen, A.A.; Rooney, B.; Xu, J.L. Augmented/mixed reality technologies for food: A review. Trends Food Sci. Technol. 2022, 124, 182–194. [Google Scholar] [CrossRef]
- Reinhardt, I.C.; Oliveira, J.C.; Ring, D.T. Current perspectives on the development of industry 4.0 in the pharmaceutical sector. J. Ind. Inf. Integr. 2020, 18, 100131. [Google Scholar] [CrossRef]
- Büchner, A.; Micheli, G.; Gottwald, J.; Rudolph, L.; Pantförder, D.; Klinker, G.; Vogel-Heuser, B. Human-centered Augmented Reality Guidance for Industrial Maintenance with Digital Twins: A Use-Case Driven Pilot Study. In Proceedings of the 2022 IEEE International Symposium on Mixed and Augmented Reality Adjunct (ISMAR-Adjunct), Singapore, 17–21 October 2022; pp. 74–76. [Google Scholar] [CrossRef]
- Motejlek, J.; Alpay, E. Taxonomy of Virtual and Augmented Reality Applications in Education. IEEE Trans. Learn. Technol. 2021, 14, 415–429. [Google Scholar] [CrossRef]
- Hou, L.; Chi, H.L.; Utiome, E.; Wang, X. Cooperative and Immersive Coaching to Facilitate Skill Development in Construction Tasks. In Proceedings of the Cooperative Design, Visualization, and Engineering; Luo, Y., Ed.; Springer: Cham, Switzerland, 2016; pp. 371–377. [Google Scholar]
- Lester, S.; Hofmann, J. Some pedagogical observations on using augmented reality in a vocational practicum. Br. J. Educ. Technol. 2020, 51, 645–656. [Google Scholar] [CrossRef]
- Sari, T.; Gules, H.; Yigitol, B. Awareness and readiness of Industry 4.0: The case of Turkish manufacturing industry. Adv. Prod. Eng. Manag. 2020, 15, 57–68. [Google Scholar] [CrossRef]
- Jenkins, J.; Frenchi, C.; Szu, H. Telescopic multi-resolution augmented reality. In Proceedings of the Sensing Technology + Applications, Baltimore, MD, USA, 5–9 May 2014; p. 911811. [Google Scholar] [CrossRef]
- Bednarz, J.; Schuster, C.; Rost, M. Impact of Industry 4.0 Technology on International Posting of Workers. SAGE Open 2023, 13, 215824402311634. [Google Scholar] [CrossRef]
- Garcia Fracaro, S.; Glassey, J.; Bernaerts, K.; Wilk, M. Immersive technologies for the training of operators in the process industry: A Systematic Literature Review. Comput. Chem. Eng. 2022, 160, 107691. [Google Scholar] [CrossRef]
- Forest, D.D. Training the next generation of operators: AFPM immersive learning. Process. Saf. Prog. 2021, 40, 219–223. [Google Scholar] [CrossRef]
- Nazir, S.; Colombo, S.; Manca, D. Testing and analyzing different training methods for industrial operators: An experimental approach. Comput. Aided Chem. Eng. 2013, 32, 667–672. [Google Scholar] [CrossRef]
- Kamble, S.S.; Gunasekaran, A.; Gawankar, S.A. Sustainable Industry 4.0 framework: A systematic literature review identifying the current trends and future perspectives. Process. Saf. Environ. Prot. 2018, 117, 408–425. [Google Scholar] [CrossRef]
- Kravcov, A.; Maciejewski, P.; Lebiedź, J.; Gawlik, M. Immersive technologies that aid additive manufacturing processes in CBRN defence industry. Int. J. Secur. 2021, 13, 51–62. [Google Scholar]
- Dorneanu, B.; Zhang, S.; Ruan, H.; Heshmat, M.; Chen, R.; Vassiliadis, V.S.; Arellano-Garcia, H. Big data and machine learning: A roadmap towards smart plants. Front. Eng. Manag. 2022, 9, 623–639. [Google Scholar] [CrossRef]
- Ancione, G.; Saitta, R.; Bragatto, P.; Fiumara, G.; Milazzo, M.F. An Advanced System for the Visualisation and Prediction of Equipment Ageing. Sustainability 2022, 14, 6156. [Google Scholar] [CrossRef]
- Bruder, F.K.; Fäcke, T.; Hagen, R.; Hansen, S.; Manecke, C.; Orselli, E.; Rewitz, C.; Rölle, T.; Walze, G. Thin combiner optics utilizing volume holographic optical elements (vHOEs) using Bayfol HX photopolymer film. In Proceedings of the SPIE Digital Optical Technologies, Munich, Germany, 25–29 June 2017; p. 103350D. [Google Scholar] [CrossRef]
- Bruder, F.K.; Frank, J.; Hansen, S.; Lorenz, A.; Manecke, C.; Meisenheimer, R.; Mills, J.; Pitzer, L.; Pochorovski, I.; Roelle, T. Latest Bayfol HX® developments: Ultrahigh index modulation and NIR recordable holographic films. In Proceedings of the Digital Optical Technologies 2021, Online, 21–25 June 2021; p. 9. [Google Scholar] [CrossRef]
- Bruder, F.K.; Frank, J.; Hansen, S.; Lorenz, A.; Manecke, C.; Meisenheimer, R.; Mills, J.; Pitzer, L.; Pochorovski, I.; Roelle, T. Expanded property profile of Bayfol HX film towards NIR recording and ultra-high index modulation. In Proceedings of the Holography: Advances and Modern Trends VII, Online, 19–29 April 2021; p. 3. [Google Scholar] [CrossRef]
- Chmurzyńska, A.; Hejbudzka, K.; Dumalski, A. Low cost methods used to create 3D models. In Proceedings of the International Conference on Environmental Engineering, Wilno, Litwa, 27–28 April 2017; Volume 10, pp. 1–7. [Google Scholar]
- Rebello, C.M.; Nogueira, I.B.R. Optimizing CO2 capture in pressure swing adsorption units: A deep neural network approach with optimality evaluation and operating maps for decision-making. Sep. Purif. Technol. 2024, 340, 126811. [Google Scholar] [CrossRef]
- Costa, E.A.; Rebello, C.M.; Schnitman, L.; Loureiro, J.M.; Ribeiro, A.M.; Nogueira, I.B.R. Adaptive Digital Twin for Pressure Swing Adsorption Systems: Integrating a Novel Feedback Tracking System, Online Learning and Uncertainty Assessment for Enhanced Performance. Eng. Appl. Artif. Intell. 2024, 127, 107364. [Google Scholar] [CrossRef]
- Buxton, W.; Fitzmaurice, G.; Balakrishnan, R.; Kurtenbach, G. Large displays in automotive design. IEEE Comput. Graph. Appl. 2000, 20, 68–75. [Google Scholar] [CrossRef]
- Tovey, M.; Owen, J. Sketching and direct CAD modelling in automotive design. Des. Stud. 2000, 21, 569–588. [Google Scholar] [CrossRef]
- Crater, J.S.; Lievense, J.C. Scale-up of industrial microbial processes. Fems Microbiol. Lett. 2018, 365, fny138. [Google Scholar] [CrossRef]
- Malmqvist, Å.; Gunnarsson, L.; Torstenon, C. Lab and pilot scale tests as tools for upgrading—Comparison with full scale results. Water Sci. Technol. 1998, 37, 25–31. [Google Scholar] [CrossRef]
- Nogueira, I.B.R.; Ribeiro, A.M.; Martins, M.A.F.; Rodrigues, A.E.; Koivisto, H.; Loureiro, J.M. Dynamics of a True Moving Bed Separation Process: Linear Model Identification and Advanced Process Control. J. Chromatogr. A 2017, 1504, 112–123. [Google Scholar] [CrossRef] [PubMed]
- Sireesha, M.; Lee, J.; Kiran, A.S.K.; Babu, V.J.; Kee, B.B.T.; Ramakrishna, S. A review on additive manufacturing and its way into the oil and gas industry. RSC Adv. 2018, 8, 22460–22468. [Google Scholar] [CrossRef] [PubMed]
- Burns, M.; Wangenheim, C. Metal 3D Printing Applications in the Oil & amp; Gas Industry. In Proceedings of the SPE Middle East Oil and Gas Show and Conference 2019, Manama, Bahrain, 18–21 March 2019. [Google Scholar] [CrossRef]
- Advincula, R.C. 3D Printing High Performance Polymers and the Oil and Gas Industry. In Proceedings of the CORROSION 2019, Nashville, TN, USA, 24–28 March 2019. [Google Scholar]
- Costa, E.A.; Rebello, C.d.M.; Fontana, M.; Schnitman, L.; Nogueira, I.B.d.R. A Robust Learning Methodology for Uncertainty-Aware Scientific Machine Learning Models. Mathematics 2023, 11, 74. [Google Scholar] [CrossRef]
- Santana, V.V.; Gama, M.S.; Loureiro, J.M.; Rodrigues, A.E.; Ribeiro, A.M.; Tavares, F.W.; Barreto, A.G.; Nogueira, I.B.R. A First Approach Towards Adsorption-Oriented Physics-Informed Neural Networks: Monoclonal Antibody Adsorption Performance on an Ion-Exchange Column as a Case Study. ChemEngineering 2022, 6, 21. [Google Scholar] [CrossRef]
- Ogata, K. Instrumentation and controls series. In Modern Control Engineering; Pearson: London, UK, 2010. [Google Scholar]
- Smith, C.; Corripio, A. Principles and Practices of Automatic Process Control; Wiley: Hoboken, NJ, USA, 2005. [Google Scholar]
- Skogestad, S. Chemical and Energy Process Engineering; Taylor & Francis: Milton Park, UK, 2008. [Google Scholar]
- Oliveira, L.M.C.; Dias, R.; Rebello, C.M.; Martins, M.A.F.; Rodrigues, A.E.; Ribeiro, A.M.; Nogueira, I.B.R. Artificial Intelligence and Cyber-Physical Systems: A Review and Perspectives for the Future in the Chemical Industry. AI 2021, 2, 429–443. [Google Scholar] [CrossRef]
- ANSI/ISA 5.1; Instrumentation Symbols and Identification. American National Standards Institute: Washington, DC, USA, 2022.
- McCullough, M.; Mitchell, W.J.; Purcell, P. The Electronic Design Studio: Architectural Knowledge and Media in the Computer Era; MIT Press: Cambridge, MA, USA, 1990. [Google Scholar]
- Rodriguez, W.E. Modeling of Design Ideas: Graphics and Visualization Techniques for Engineers; McGraw-Hill, Inc.: New York, NY, USA, 1992. [Google Scholar]
- Cardoso, C.A.P. Formas Arquitetônicas: Possibilidades em Ambiente Computacional. Ph.D. Thesis, Universidade Federal da Bahia, Salvador, Brazil, 2005. [Google Scholar]
- Achlioptas, P.; Diamanti, O.; Mitliagkas, I.; Guibas, L. Learning representations and generative models for 3d point clouds. In Proceedings of the International Conference on Machine Learning, PMLR, Stockholm, Sweden, 10–15 July 2018; pp. 40–49. [Google Scholar]
- Schröer, C.; Kruse, F.; Gómez, J.M. A Systematic Literature Review on Applying CRISP-DM Process Model. Procedia Comput. Sci. 2021, 181, 526–534. [Google Scholar] [CrossRef]
- Siltanen, S. Theory and Applications of Marker-Based Augmented Reality. 2012. Available online: https://urn.fi/URN:NBN:fi:aalto-202104156076 (accessed on 30 May 2024).
- Williams, G.; Gheisari, M.; Chen, P.J.; Irizarry, J. BIM2MAR: An efficient BIM translation to mobile augmented reality applications. J. Manag. Eng. 2015, 31, A4014009. [Google Scholar] [CrossRef]
- Tori, R.; Kirner, C.; Siscoutto, R.A. Fundamentos e Tecnologia de Realidade Virtual e Aumentada; Editora SBC Porto Alegre: Rio de Janeiro, Brazil, 2006. [Google Scholar]
- Simões, F.P.; Lima, J.; Teichrieb, V.; Kelner, J.; Santos, I. Realidade Aumentada sem Marcadores Baseada na Amostragem de Pontos em Arestas; Grupo de Pesquisa em Realidade Virtual e Multimidia, Universidade Federal de Pernambuco: Recife, Brazil, 2008. [Google Scholar]
- Teichrieb, V.; Lima, J.; Apolinário, E.; Farias, T.; Bueno, M.; Kelner, J.; Santos, I. A survey of online monocular markerless augmented reality. Int. J. Model. Simul. Pet. Ind. 2007, 1, 1–7. [Google Scholar]
- Zhu, Z.; Liu, C.; Xu, X. Visualisation of the Digital Twin data in manufacturing by using Augmented Reality. Procedia CIRP 2019, 81, 898–903. [Google Scholar] [CrossRef]
- Böhm, F.; Dietz, M.; Preindl, T.; Pernul, G. Augmented Reality and the Digital Twin: State-of-the-Art and Perspectives for Cybersecurity. J. Cybersecur. Priv. 2021, 1, 519–538. [Google Scholar] [CrossRef]
- Jones, D.; Snider, C.; Nassehi, A.; Yon, J.; Hicks, B. Characterising the Digital Twin: A systematic literature review. CIRP J. Manuf. Sci. Technol. 2020, 29, 36–52. [Google Scholar] [CrossRef]
- Rasheed, A.; San, O.; Kvamsdal, T. Digital Twin: Values, Challenges and Enablers from a Modeling Perspective. IEEE Access 2020, 8, 21980–22012. [Google Scholar] [CrossRef]
- Mourtzis, D.; Angelopoulos, J.; Panopoulos, N. Challenges and Opportunities for Integrating Augmented Reality and Computational Fluid Dynamics Modeling under the Framework of Industry 4.0. Procedia CIRP 2022, 106, 215–220. [Google Scholar] [CrossRef]
- Rasheed, A.; San, O.; Kvamsdal, T. Digital Twin: Values, Challenges and Enablers. arXiv 2019, arXiv:1910.01719. [Google Scholar]
- Novack, J. Digital Twins and Industry 4.0: Videogamers Will Staff and Manage Industrial Projects in the Near Future. In Proceedings of the Abu Dhabi International Petroleum Exhibition and Conference, Abu Dhabi, United Arab Emirates, 11–14 November 2019. [Google Scholar] [CrossRef]
- Jiang, Y.; Yin, S.; Li, K.; Luo, H.; Kaynak, O. Industrial applications of digital twins. Philos. Trans. R. Soc. Math. Phys. Eng. Sci. 2021, 379, 20200360. [Google Scholar] [CrossRef]
- Perno, M.; Hvam, L.; Haug, A. Implementation of digital twins in the process industry: A systematic literature review of enablers and barriers. Comput. Ind. 2022, 134, 103558. [Google Scholar] [CrossRef]
- Xiang, F.; Zhang, Z.; Zuo, Y.; Tao, F. Digital Twin Driven Green Material Optimal-Selection towards Sustainable Manufacturing. Procedia CIRP 2019, 81, 1290–1294. [Google Scholar] [CrossRef]
- Liu, Q.; Zhang, H.; Leng, J.; Chen, X. Digital twin-driven rapid individualised designing of automated flow-shop manufacturing system. Int. J. Prod. Res. 2019, 57, 3903–3919. [Google Scholar] [CrossRef]
- Tao, F.; Zhang, H.; Liu, A.; Nee, A.Y.C. Digital Twin in Industry: State-of-the-Art. IEEE Trans. Ind. Inform. 2019, 15, 2405–2415. [Google Scholar] [CrossRef]
- Liu, M.; Fang, S.; Dong, H.; Xu, C. Review of digital twin about concepts, technologies, and industrial applications. J. Manuf. Syst. 2021, 58, 346–361. [Google Scholar] [CrossRef]
- Milgram, P.; Takemura, H.; Utsumi, A.; Kishino, F. Augmented reality: A class of displays on the reality-virtuality continuum. Proc. Telemanipulator Telepresence Technol. 1995, 2351, 282–292. [Google Scholar]
- Danielsson, O.; Syberfeldt, A.; Holm, M.; Thorvald, P. Integration of Augmented Reality Smart Glasses as Assembly Support: A Framework Implementation in a Quick Evaluation Tool. Int. J. Manuf. Res. 2023, 18, 144–164. [Google Scholar] [CrossRef]













| Reference | Applications | Area | 
|---|---|---|
| [30] | Corrective maintenance in chemical industries using augmented reality and digital twin. | Operation and Maintenance | 
| [31] | Virtual reality (VR) and AR taxonomy in education. | Education | 
| [32] | The study aims to develop effective cooperative coaching and learning systems that expedite the acquisition of fundamental construction skills. | Education | 
| [33] | The study examines the use of AR in a practicum for training apprentices in the chemical industry. | Education | 
| [34] | The study investigates the general approach to the concept of Industry 4.0 and levels of adoption of the basic Industry 4.0 technologies in manufacturing firms across Turkey. | Industry 4.0–Technology | 
| [35] | To explore telescopic multi-resolution (TMR) in AR visualization, allowing for consistent approximation of interactions between microscopic and macroscopic systems through real-world measurements, interdisciplinary principles, and multi-scale visualizations. | Visualization–Technology | 
| [36] | To identify the impact of Industry 4.0 technology on the international posting of workers considering the COVID-19 pandemic on the German chemical industry example. | Industry 4.0–Technology | 
| [37] | Systematic literature review to identify immersive technologies applications published in the past twenty years and aimed to enhance the training and learning of operators in the process industry. | SLR for Education | 
| [38] | To showcase how the American Fuel & Petrochemical Manufacturers (AFPM) and its members address competency training challenges and bridge the knowledge gap between generations of employees by developing a digital library of immersive learning tools, including VR and AR simulations, for broad industry use. | Education | 
| [39] | To experimentally analyze the effectiveness of different training methods in bridging the gap between human–machine interfaces and training in the process industry, to improve reliability, cost effectiveness, environmental friendliness, and safety. | Education | 
| [40] | Systematic literature review to assess the status of research in various domains of Industry 4.0. | SLR for Industry 4.0 Trends | 
| [41] | To propose an approach to testing chemical, biological, radiological, nuclear (CBRN) reconnaissance hand-held products developed by additive manufacturing. | Additive Manufacturing and Immersive Technologies–Technology | 
| [42] | To present state-of-the-art Industry 4.0 technologies and propose a strategic plan for integrating them towards achieving an autonomous smart plant for production management. | Industry 4.0–Technology | 
| [43] | To develop a virtual sensor system for monitoring equipment aging in the chemical and process industry, providing prognostic estimates and displaying results in AR during safety walks. | Operation and Maintenance | 
| [44,45,46] | To investigate the use of Bayfol® HX instant developing holographic photopolymer film in volume holographic optical elements (vHOEs) as lightweight and high-performance combiner optics for augmented reality systems. | Technology | 
| Application | Benefits | 
|---|---|
| Remote maintenance and troubleshooting | Minimizes equipment downtime, speeds up troubleshooting, reduces the need for technician travel, and improves the accuracy of repairs. | 
| Operator training and skills development | Provides safe, hands-on learning experiences that are critical in the chemical industry, where safety and precision are essential. | 
| Real-time process monitoring and data visualization | Improves process control by providing instant access to critical data, helping operators make faster, more informed decisions. | 
| Digital twin integration for predictive maintenance and optimization | Reduces maintenance costs, extends equipment life, and improves operational efficiency by predicting problems before they occur. | 
| Security and compliance enhancements | Improves security by reducing human error and ensuring compliance with security protocols. | 
| Quality control and inspections | Streamlines the quality inspection process, reducing human error and enabling faster identification of defects or variations in product quality. | 
| Real-time supply chain management and inventory tracking | Improves supply chain visibility, optimizes inventory levels, and reduces the time it takes to locate critical materials. | 
| Enhanced laboratory and R&D environments | Improves the speed and accuracy of R&D activities by allowing scientists to visualize and manipulate complex chemical reactions or product formulations. | 
| Disclaimer/Publisher’s Note: The statements, opinions and data contained in all publications are solely those of the individual author(s) and contributor(s) and not of MDPI and/or the editor(s). MDPI and/or the editor(s) disclaim responsibility for any injury to people or property resulting from any ideas, methods, instructions or products referred to in the content. | 
© 2024 by the authors. Licensee MDPI, Basel, Switzerland. This article is an open access article distributed under the terms and conditions of the Creative Commons Attribution (CC BY) license (https://creativecommons.org/licenses/by/4.0/).
Share and Cite
Moreira, L.C.d.S.; Rebello, C.M.; Costa, E.A.; Sánchez, A.S.; Ribeiro, L.S.; Nogueira, I.B.R. Digital Transformation in the Chemical Industry: The Potential of Augmented Reality and Digital Twin. Appl. Sci. 2024, 14, 11607. https://doi.org/10.3390/app142411607
Moreira LCdS, Rebello CM, Costa EA, Sánchez AS, Ribeiro LS, Nogueira IBR. Digital Transformation in the Chemical Industry: The Potential of Augmented Reality and Digital Twin. Applied Sciences. 2024; 14(24):11607. https://doi.org/10.3390/app142411607
Chicago/Turabian StyleMoreira, Lorena Claudia de Souza, Carine Menezes Rebello, Erbet Almeida Costa, Antonio Santos Sánchez, Lucília S. Ribeiro, and Idelfonso B. R. Nogueira. 2024. "Digital Transformation in the Chemical Industry: The Potential of Augmented Reality and Digital Twin" Applied Sciences 14, no. 24: 11607. https://doi.org/10.3390/app142411607
APA StyleMoreira, L. C. d. S., Rebello, C. M., Costa, E. A., Sánchez, A. S., Ribeiro, L. S., & Nogueira, I. B. R. (2024). Digital Transformation in the Chemical Industry: The Potential of Augmented Reality and Digital Twin. Applied Sciences, 14(24), 11607. https://doi.org/10.3390/app142411607
 
        



 
       