Reverb and Noise as Real-World Effects in Speech Recognition Models: A Study and a Proposal of a Feature Set
Abstract
1. Introduction
- Compute the power spectrum of the signal;
- Warp the frequency (x-axis) according to the Bark scale;
- Filter the Bark spectrum in the frequency domain with a RASTA-type filter (see [19]) that removes slowly varying frequency components;
- Inverse transform (IDFT);
- Rescale according to an equal loudness curve and raise to the power of 0.33 according to the power law of hearing [20];
- Compute an all-pole model and extract its coefficients as RASTA-PLP features.
2. Related Works
3. Materials and Methods
3.1. Dataset
3.2. Comparisons
- We used 80% of the audio files for each emotion of the main speaker in the training set (class “one”).
- The remaining 20%, balanced with respect to emotions, represented the test set for the main speaker.
- For each speaker representing the “all” class, one single audio file per emotion was picked and put in the training set. Different sentences were chosen for different speakers in order to avoid bias. This led to 8 files per speaker for a total of 440 files in the training set for the “all” class. The choice to use fewer samples per speaker was made to improve efficiency and generalization while retaining relatively more balanced datasets for the two classes and ensuring that there was a diverse dataset with a bias towards specific speakers or sentences.
- All the remaining utterings from the “all” speakers were used in the test set.
- The augmentation of test data with the generation of noisy and reverberated versions of the signals.
- The extraction of MFCC and RASTA features.
- Feature selection leading to smaller feature sets.
- The training of various classifiers based on non-augmented one-vs.-all binary comparisons. The chosen classifiers were SVM with a linear kernel, Random Forest (RF), and Adaboost with decision trees used as weak learners.
- The validation of the classifiers, trained on non-noisy data, on all test data including augmented versions.
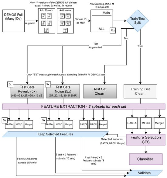
- Each speaker brings 3 one-vs.-all tasks, with 1 for each feature family. Validation data consist of 11 sets (5 noise, 5 reverb, 1 raw) which are evaluated by re-extracting the feature sets selected in the training and passing them to the classifiers. Figure 2 details the abovementioned methodology, outlining the division between raw and augmented versions as well as the extraction of the three feature families.
3.3. Test Data Augmentation
- Regarding noise, we chose the addition of pink noise with varying SNR levels. A pink noise profile was chosen because it is a good approximation of real-world noises, and as its peculiar 1/f curve makes it more prone to be perceptually detected by the human ear. The noise was added by generating a random pink noise signal on MATLAB®, version 9.13.0 (Mathworks Inc., Natick, MA, USA [35]) and by re-weighing it so that its power in dB gave the desired SNR concerning the original signal. Five different SNRs (SNR = 25, 20, 15, 10 and 5) were used to generate progressively noisier audios.
- Regarding reverb, we opted for the addition of reverb with different SNRs. Reverberation is very common in real-world speech recordings, and this is especially problematic when the acoustic environment consists of large rooms. For the purpose of this study, a convolutional reverb based on the Impulse Response (IR) of a real acoustic space was applied to the signals with the aid of REAPER®, version 7.15 (Cockos Inc., San Francisco, CA, USA [36]). To better reproduce real-world reverb situations, five different reverb volumes were used to generate progressively more reverberated audios. The amplitudes of the reverberated (wet) signals added to a dry signal with 0 dB gain are as follows, measured in dB and ordered from the least to the most intrusive: −40, −33, −27, −20, and −12. As an example, a reverb of −12 dB means that the wet signal was mixed lower than the dry, bringing it to a signal-to-reverb ratio of 12 dB or . The amount of reverb was chosen empirically by progressively worsening the intelligibility of the raw speech. More experiments were performed using also 0 dB and 10 dB reverb/wet signals, but the results were not relevant or were difficult to interpret, and thus were omitted.
3.4. MFCC and RASTA Features
3.5. Classification
4. Results
4.1. Features
4.2. Raw Speaker Verification Performances
4.3. Validation Performances on Noisy Data
5. Discussion
- It is necessary to further process the features, starting in particular from MFCCs or similar, in order to derive noise-robust alternatives. These include computations such as cepstral mean and variance normalization (CMVN), PLP, gammatone, or RASTA. Although the aim is to “remove” the effects of noise from MFCCs, the result is a different set of features.
- Noise removal, usually employing either spectral subtraction, Wiener filtering, or Minimum Mean Square Error (MMSE), is necessary. This involves directly processing the original audio source to attempt noise removal. Although it creates artifacts on the signals, many studies report an increase in performance.
- Voice Activity Detection (VAD), which removes portions of the signal that are deemed as noisy while leaving the other ones untouched, is required.
- De-reverberation, usually performed by modeling the reverb response through linear prediction and inverse filtering, can be utilized.
- It is necessary to perform data augmentation on the training set, adding noise, reverb or other artifacts, which inherently makes the model more robust to such phenomena.
6. Conclusions
- On non-noisy datasets, MFCCs and a merged (MFCC + RASTA) feature set offer comparable performances, with the latter being negligibly better;
- When speaker verification models are used on noisy or reverberated validation data, however, performances decay with the increase in noise or reverb;
- Performances with reverberated data are generally worse than those with noisy data, which is in line with the non-additive, more complex nature of the reverberation phenomenon;
- MFCCs lose sensitivity and are worse at identifying the main speaker vs. the rest;
- RASTA features lose specificity and are worse at verifying that the speaker is not the main;
- The merged feature set offers the best compromise between sensitivity and specificity;
- The merged feature set, picked by a correlation-based selector, comprises 57% MFCC- and 43% RASTA-related features as further proof of their complementarity.
Author Contributions
Funding
Institutional Review Board Statement
Informed Consent Statement
Data Availability Statement
Acknowledgments
Conflicts of Interest
Appendix A
| RAW (No Noise) | SNR 25 | SNR 20 | SNR 15 | SNR 10 | SNR 5 | |||||||||||||
|---|---|---|---|---|---|---|---|---|---|---|---|---|---|---|---|---|---|---|
| Sns | Spc | WA | Sns | Spc | WA | Sns | Spc | WA | Sns | Spc | WA | Sns | Spc | WA | Sns | Spc | WA | |
| MFCC all | 87.1 | 99.6 | 99.4 | 83.9 | 99.5 | 99.2 | 80.7 | 99.4 | 99.1 | 74.2 | 99.0 | 98.6 | 64.5 | 99.1 | 98.5 | 19.4 | 99.8 | 98.3 |
| MFCC CFS | 90.3 | 99.5 | 99.3 | 80.7 | 99.6 | 99.2 | 74.2 | 99.5 | 99.0 | 54.8 | 99.8 | 98.9 | 25.8 | 100 | 98.6 | 0.0 | 100 | 98.2 |
| MFCC top50 | 80.7 | 98.7 | 98.4 | 87.1 | 98.1 | 97.9 | 77.4 | 98.1 | 97.8 | 51.6 | 99.0 | 98.1 | 29.0 | 99.9 | 98.6 | 0.0 | 100 | 98.2 |
| RASTA all | 87.1 | 99.2 | 99.0 | 100 | 61.0 | 61.7 | 100. | 24.7 | 26.1 | 100 | 5.9 | 7.6 | 100 | 1.2 | 3.0 | 100 | 0.1 | 1.9 |
| RASTA CFS | 90.3 | 99.0 | 98.8 | 96.8 | 64.2 | 64.7 | 96.8 | 33.1 | 34.3 | 96.8 | 21.0 | 22.4 | 87.1 | 31.8 | 32.8 | 35.5 | 73.0 | 72.3 |
| RASTA top50 | 83.9 | 98.0 | 97.8 | 100 | 58.6 | 59.3 | 100 | 18.7 | 20.2 | 100 | 2.0 | 3.8 | 100 | 0.1 | 1.9 | 100 | 0.0 | 1.8 |
| Merged all | 100 | 99.7 | 99.7 | 100 | 91.2 | 91.4 | 100 | 76.0 | 76.4 | 100 | 55.6 | 56.4 | 100 | 41.7 | 42.8 | 100 | 38.0 | 39.1 |
| Merged CFS | 90.3 | 99.8 | 99.6 | 87.1 | 98.6 | 98.4 | 51.6 | 99.2 | 98.3 | 6.5 | 99.9 | 98.2 | 0.0 | 100 | 98.2 | 0.0 | 100 | 98.2 |
| Merged top50 | 93.6 | 99.5 | 99.4 | 96.8 | 96.8 | 96.8 | 96.8 | 91.6 | 91.7 | 100 | 86.0 | 86.2 | 93.6 | 83.0 | 83.2 | 90.3 | 87.9 | 87.9 |
| RAW (No Reverb) | REV −40 dB | REV −33 dB | REV −27 dB | REV −20 dB | REV −12 dB | |||||||||||||
|---|---|---|---|---|---|---|---|---|---|---|---|---|---|---|---|---|---|---|
| Sns | Spc | WA | Sns | Spc | WA | Sns | Spc | WA | Sns | Spc | WA | Sns | Spc | WA | Sns | Spc | WA | |
| MFCC all | 87.1 | 99.6 | 99.4 | 87.1 | 98.7 | 98.5 | 90.3 | 97.8 | 97.7 | 98.8 | 96.8 | 96.8 | 83.9 | 96.8 | 96.6 | 48.4 | 98.1 | 97.2 |
| MFCC CFS | 90.3 | 99.5 | 99.3 | 87.1 | 98.7 | 98.5 | 87.1 | 98.7 | 98.5 | 80.6 | 97.3 | 97.0 | 58.1 | 98.9 | 98.2 | 22.6 | 99.9 | 98.5 |
| MFCC top50 | 80.7 | 98.7 | 98.4 | 77.4 | 97.2 | 96.8 | 80.6 | 96.9 | 96.6 | 80.6 | 97.4 | 97.1 | 67.7 | 98.6 | 98.1 | 25.8 | 99.6 | 98.3 |
| RASTA all | 87.1 | 99.2 | 99.0 | 100 | 95.4 | 95.5 | 100 | 81.1 | 81.4 | 100 | 43.7 | 44.7 | 100 | 15.5 | 17.0 | 100 | 12.4 | 14.0 |
| RASTA CFS | 90.3 | 99.0 | 98.8 | 93.6 | 95.4 | 95.4 | 93.5 | 87.4 | 87.5 | 90.3 | 87.1 | 87.2 | 12.9 | 98.3 | 96.7 | 0.0 | 99.3 | 97.5 |
| RASTA top50 | 83.9 | 98.0 | 97.8 | 96.8 | 90.7 | 90.8 | 100 | 59.6 | 60.3 | 100 | 18.0 | 19.5 | 100 | 4.7 | 6.4 | 100 | 3.3 | 5.1 |
| Merged all | 100 | 99.7 | 99.7 | 100 | 99.0 | 99.0 | 100 | 95.6 | 95.7 | 100 | 84.1 | 84.4 | 100 | 65.2 | 65.8 | 96.8 | 56.5 | 57.2 |
| Merged CFS | 90.3 | 99.8 | 99.6 | 83.8 | 98.8 | 98.5 | 61.3 | 98.5 | 97.8 | 3.2 | 100 | 98.2 | 0.0 | 100 | 98.2 | 0.0 | 100 | 98.2 |
| Merged top50 | 93.6 | 99.5 | 99.4 | 96.7 | 96.9 | 96.9 | 96.8 | 89.5 | 89.6 | 96.8 | 73.6 | 74.0 | 96.8 | 67.5 | 68.0 | 90.3 | 72.2 | 72.5 |
References
- Faundez-Zanuy, M.; Monte-Moreno, E. State-of-the-art in speaker recognition. IEEE Aerosp. Electron. Syst. Mag. 2005, 20, 7–12. [Google Scholar] [CrossRef]
- Leung, Y.; Oates, J.; Papp, V.; Chan, S.-P. Formant Frequencies of Adult Speakers of Australian English and Effects of Sex, Age, Geographical Location, and Vowel Quality. J. Voice 2020, 36, 875.e1–875.e13. [Google Scholar] [CrossRef] [PubMed]
- Hermansky, H. Perceptual linear predictive (PLP) analysis of speech. J. Acoust. Soc. Am. 1990, 87, 1738–1752. [Google Scholar] [CrossRef] [PubMed]
- Gray, R. Vector quantization. IEEE ASSP Mag. 1984, 1, 4–29. [Google Scholar] [CrossRef]
- Rabiner, L.; Juang, B. An introduction to hidden Markov models. IEEE ASSP Mag. 1986, 3, 4–16. [Google Scholar] [CrossRef]
- Reynolds, D.; Models’, G.M. Encyclopedia of Biometrics; Li, S.Z., Jain, A., Eds.; Springer: Boston, MA, USA, 2009; pp. 659–663. [Google Scholar] [CrossRef]
- Mermelstein, P. Distance Measures for Speech Recognition, Psychological and Instrumental. Pattern Recognition and Artificial Intelligence. 1976. Available online: https://www.semanticscholar.org/paper/Distance-measures-for-speech-recognition%2C-and-Mermelstein/a086b8bcaf7a3ef2eee498ada4481c33a5e43fcf (accessed on 19 June 2024).
- Bogert, B.P. The quefrency alanysis of time series for echoes: Cepstrum, pseudo-autocovariance, cross-cepstrum and saphe cracking. Time Ser. Anal. 1963, 1963, 209–243. [Google Scholar]
- O’Shaughnessy, D. Speech Communication: Human and Machine; Addison-Wesley Publishing Company: Boston, MA, USA, 1987. [Google Scholar]
- Verma, P.; Das, P.K. i-Vectors in speech processing applications: A survey. Int. J. Speech Technol. 2015, 18, 529–546. [Google Scholar] [CrossRef]
- Cortes, C.; Vapnik, V. Support-vector networks. Mach. Learn. 1995, 20, 273–297. [Google Scholar] [CrossRef]
- Costantini, G.; Cesarini, V.; Brenna, E. High-Level CNN and Machine Learning Methods for Speaker Recognition. Sensors 2023, 23, 3461. [Google Scholar] [CrossRef]
- Snyder, D.; Garcia-Romero, D.; Sell, G.; Povey, D.; Khudanpur, S. X-Vectors: Robust DNN Embeddings for Speaker Recognition. In Proceedings of the 2018 IEEE International Conference on Acoustics, Speech and Signal Processing (ICASSP), Calgary, AB, Canada, 15–20 April 2018; IEEE: Piscataway, NJ, USA, 2018; pp. 5329–5333. [Google Scholar] [CrossRef]
- Joshi, S.; Dua, M. Noise robust automatic speaker verification systems: Review and analysis. Telecommun. Syst. 2024, 87, 845–886. [Google Scholar] [CrossRef]
- Amato, F.; Saggio, G.; Cesarini, V.; Olmo, G.; Costantini, G. Machine Learning- and Statistical-based Voice Analysis of Parkinson’s Disease Patients: A Survey. Expert Syst. Appl. 2023, 219, 119651. [Google Scholar] [CrossRef]
- Parada-Cabaleiro, E.; Batliner, A.; Schmitt, M.; Schedl, M.; Costantini, G.; Schuller, B. Perception and classification of emotions in nonsense speech: Humans versus machines. PLoS ONE 2023, 18, e0281079. [Google Scholar] [CrossRef] [PubMed]
- Costantini, G.; Leo, P.D.; Asci, F.; Zarezadeh, Z.; Marsili, L.; Errico, V.; Suppa, A.; Saggio, G. Machine learning based voice analysis in spasmodic dysphonia: An investigation of most relevant features from specific vocal tasks. In Proceedings of the 14th International Conference on Bio-Inspired Systems and Signal Processing, Online, 11–13 February 2021. [Google Scholar]
- Tyagi, V.; Wellekens, C. On desensitizing the Mel-Cepstrum to spurious spectral components for Robust Speech Recognition. In Proceedings of the IEEE International Conference on Acoustics, Speech, and Signal Processing, Philadelphia, PA, USA, 23–23 March 2005; Proceedings. (ICASSP ’05). IEEE: Piscataway, NJ, USA, 2005; pp. 529–532. [Google Scholar] [CrossRef]
- Hermansky, H.; Morgan, N. RASTA processing of speech. IEEE Trans. Speech Audio Process. 1994, 2, 578–589. [Google Scholar] [CrossRef]
- Lyon, R.F. (Ed.) On Logarithmic and Power-Law Hearing. In Human and Machine Hearing: Extracting Meaning from Sound; Cambridge University Press: Cambridge, UK, 2017; pp. 33–45. [Google Scholar] [CrossRef]
- Zhao, X.; Wang, Y.; Wang, D. Robust speaker identification in noisy and reverberant conditions. In Proceedings of the 2014 IEEE International Conference on Acoustic, Speech and Signal Processing (ICASSP), Florence, Italy, 4–9 May 2014. [Google Scholar]
- El-Karawi, K. Mitigate the reverberation effect on the speaker verification performance using different methods. Int. J. Speech Technol. 2021, 24, 143–153. [Google Scholar] [CrossRef]
- Jin, Z.; Tu, Y.; Mak, M.-W. Phonetic-aware speaker embedding for far-field speaker verification. arXiv 2023, arXiv:2311.15627. [Google Scholar] [CrossRef]
- Ribas, D.; Llombart, J.; Miguel, A.; Vicente, L. Deep Speech Enhancement for Reverberated and Noisy Signals using Wide Residual Networks. arXiv 2019, arXiv:1901.00660. Available online: http://arxiv.org/abs/1901.00660 (accessed on 27 May 2024).
- Brydinskyi, V.; Khoma, Y.; Sabodashko, D.; Podpora, M.; Khoma, V.; Konovalov, A.; Kostiak, M. Comparison of Modern Deep Learning Models for Speaker Verification. Appl. Sci. 2024, 14, 1329. [Google Scholar] [CrossRef]
- Tu, Y.; Lin, W.; Mak, M.-W. A Survey on Text-Dependent and Text-Independent Speaker Verification. IEEE Access 2022, 10, 99038–99049. [Google Scholar] [CrossRef]
- Fang, Z.; He, L.; Li, L.; Hu, Y. Improving Speaker Verification with Noise-Aware Label Ensembling and Sample Selection: Learning and Correcting Noisy Speaker Labels. IEEE/ACM Trans. Audio Speech Lang. Process. 2024, 32, 2988–3001. [Google Scholar] [CrossRef]
- Aslan, Z.; Akin, M. Performing Accurate Speaker Recognition by Use of SVM and Cepstral Features. Int. J. Energy Eng. Sci. 2018, 3, 16–25. [Google Scholar]
- Abdalmalak, K.A.; Gallardo-Antolín, A. Enhancement of a text-independent speaker verification system by using feature combination and parallel structure classifiers. Neural Comput. Appl. 2018, 29, 637–651. [Google Scholar] [CrossRef]
- Nisa, R.; Baba, A.M. A speaker identification-verification approach for noise-corrupted and improved speech using fusion features and a convolutional neural network. Int. J. Inf. Technol. 2024, 16, 3493–3501. [Google Scholar] [CrossRef]
- Kalaiarasi, A.; Narendrakumar, A.; Jayabalasubramaniam, P.; Kumareshan, N.; Prakash, N.; Prasad, C.G. Performance Analysis and Comparison of Speaker Independent Isolated Speech Recognition System. In Proceedings of the 2023 International Conference on Computer Communication and Informatics (ICCCI), Coimbatore, India, 23–25 January 2023; pp. 1–4. [Google Scholar] [CrossRef]
- Aziz, S.; Ankita; Shahnawazuddin, S. Short-Utterance-Based Children’s Speaker Verification in Low-Resource Conditions. Circuits Syst. Signal Process 2024, 43, 1715–1740. [Google Scholar] [CrossRef]
- Nidhyananthan, S.S.; Kumari, R.S.S.; Selvi, T.S. Noise Robust Speaker Identification Using RASTA–MFCC Feature with Quadrilateral Filter Bank Structure. Wirel. Pers. Commun. 2016, 91, 1321–1333. [Google Scholar] [CrossRef]
- Parada-Cabaleiro, E.; Costantini, G.; Batliner, A.; Schmitt, M.; Schuller, B. DEMoS: An Italian emotional speech corpus: Elicitation methods, machine learning, and perception. Lang. Resour. Eval. 2019, 54, 341–383. [Google Scholar] [CrossRef]
- The MathWorks Inc. MATLAB Version: 9.13.0 (R2022b); The MathWorks Inc.: Natick, MA, USA, 2022; Available online: https://www.mathworks.com (accessed on 1 November 2024).
- Reaper. REAPER|Audio Production Without Limits. Available online: https://www.reaper.fm/ (accessed on 19 June 2024).
- Eyben, F.; Schuller, B. openSMILE: The Munich open-source large-scale multimedia feature extractor. ACM SIGMultimedia Rec. 2015, 6, 4–13. [Google Scholar] [CrossRef]
- Eibe, F.; Hall, M.A.; Witten, I.H. The WEKA Workbench. Online Appendix for ‘Data Mining: Practical Machine Learning Tools and Techniques, 4th ed.; Morgan Kauffman: Cambridge, MA, USA, 2016. [Google Scholar]
- Taylor, C.R. Dynamic Programming and the Curses of Dimensionality. In Applications of Dynamic Programming to Agricultural Decision Problems; CRC Press: Boca Raton, FL, USA, 1993. [Google Scholar]
- Hall, M.A. Correlation-Based Feature Selection for Machine Learning. Doctoral Dissertation, The University of Waikato, Hamilton, New Zealand, 1999. [Google Scholar]
- Kuhn, M.; Johnson, K. 11.4 Stepwise Selection|Feature Engineering and Selection: A Practical Approach for Predictive Models. Available online: https://bookdown.org/max/FES/greedy-stepwise-selection.html (accessed on 19 February 2023).
- Shannon, C.E. A mathematical theory of communication. Bell Syst. Tech. J. 1948, 27, 379–423. [Google Scholar] [CrossRef]
- Cesarini, V.; Casiddu, N.; Porfirione, C.; Massazza, G.; Saggio, G.; Costantini, G. A Machine Learning-Based Voice Analysis for the Detection of Dysphagia Biomarkers. In Proceedings of the 2021 IEEE International Workshop on Metrology for Industry 4.0 IoT (MetroInd4.0 IoT), Roma, Italy, 7–9 June 2021; pp. 407–411. [Google Scholar] [CrossRef]
- Cesarini, V.; Saggio, G.; Suppa, A.; Asci, F.; Pisani, A.; Calculli, A.; Fayad, R.; Hajj-Hassan, M.; Costantini, G. Voice Disorder Multi-Class Classification for the Distinction of Parkinson’s Disease and Adductor Spasmodic Dysphonia. Appl. Sci. 2023, 13, 8562. [Google Scholar] [CrossRef]
- Platt, J. Sequential Minimal Optimization: A Fast Algorithm for Training Support Vector Machines. 1998. Available online: https://www.microsoft.com/en-us/research/publication/sequential-minimal-optimization-a-fast-algorithm-for-training-support-vector-machines/ (accessed on 7 October 2022).
- Quinlan, J.R. Induction of decision trees. Mach. Learn. 1986, 1, 81–106. [Google Scholar] [CrossRef]
- Freund, Y.; Schapire, R.E. A desicion-theoretic generalization of on-line learning and an application to boosting. In Computational Learning Theory; Vitányi, P., Ed.; Springer: Berlin/Heidelberg, Germany, 1995; pp. 23–37. [Google Scholar] [CrossRef]
- Koehler, J.; Morgan, N.; Hermansky, H.; Hirsch, H.G.; Tong, G. Integrating RASTA-PLP into speech recognition. In Proceedings of the IEEE International Conference on Acoustics, Speech and Signal Processing, Adelaide, Australia, 19–22 April 1994; Proceedings of ICASSP ’94. Volume 1, pp. I/421–I/424. [Google Scholar] [CrossRef]
- Abayomi-Alli, O.O.; Damaševičius, R.; Qazi, A.; Adedoyin-Olowe, M.; Misra, S. Data Augmentation and Deep Learning Methods in Sound Classification: A Systematic Review. Electronics 2022, 11, 3795. [Google Scholar] [CrossRef]
- Costantini, G.; Cesarini, V.; Robotti, C.; Benazzo, M.; Pietrantonio, F.; Di Girolamo, S.; Pisani, A.; Canzi, P.; Mauramati, S.; Bertino, G.; et al. Deep learning and machine learning-based voice analysis for the detection of COVID-19: A proposal and comparison of architectures. Knowl.-Based Syst. 2022, 253, 109539. [Google Scholar] [CrossRef] [PubMed]
- Zhou, Z.; Chen, J.; Wang, N.; Li, L.; Wang, D. Adversarial Data Augmentation for Robust Speaker Verification. arXiv 2024, arXiv:2402.02699. Available online: http://arxiv.org/abs/2402.02699 (accessed on 21 June 2024).










| Reference | Feature Sets | Dataset and Methodology | Classifiers | Notable Results and Remarks |
|---|---|---|---|---|
| Nisa and Baba [30] | MFCCs; normalized pitch frequency; normalized phase cepstral coefficients | ITU-T P-Series (10 speakers, 16 sentences and phone recordings)—SV with added noise | CNN | Combination of other features with MFCCs leads to better performances on noisy data and state-of-the-art performances on the dataset considered. |
| Kalaiarasi et al. [31] | MFCCs, RASTA, LPCC, PLP, Mel-PLP, BFCC | 25 speakers, 4500 utterances—speech recognition | HMM | Features only considered separately: MFCCs provide the best accuracy. No assessment of noisy data. |
| Aziz et al. [32] | MFCCs, LPC | Various, studying augmentation techniques for children speech recognition. | General Adversary Network | The union MFCCs + LPC brings better performances; proposal of frame concatenation for the temporal evaluation of features. |
| Abdalmalak and Gallardo-Antolin [29] | MFCCs, BFCC, PLP, RASTA | 22 speakers, 198 utterances—SR | SVM | Best-performing system on noisy data is the one trained on MFCCs, BFCC and RASTA. |
| Nidhyananthan et al. [33] | MFCCs, RASTA | MEPCO (60 speakers, 360 utterances)—SV | GMM | RASTA + MFCCs are found to be better in noisy environments; proposal of a quadrilateral filter bank for GMMs. |
| Cesarini and Costantini (this paper) | MFCCs, RASTA | DEMOS (56 speakers, 8547 utterances)—SV with added noise and reverb | CFS + SVM, RF, Adaboost | Accuracy of SV decays with noise or reverb in validation data. MFCCs worsen sensitivity on noisy data, and RASTA features worsen specificity. A merged set is the optimal compromise. |
| MFCC | Occ. | RASTA | Occ. | Merged | Occ. |
|---|---|---|---|---|---|
| mfcc_sma_de [1]_upleveltime25 | 45 | audSpec_Rfilt_sma [25]_percentile1.0 | 29 | mfcc_sma_de [1]_upleveltime25 | 39 |
| mfcc_sma_de [1]_meanRisingSlope | 43 | audSpec_Rfilt_sma [24]_percentile1.0 | 26 | mfcc_sma_de [1]_posamean | 35 |
| mfcc_sma_de [1]_maxSegLen | 41 | audSpec_Rfilt_sma [22]_percentile1.0 | 24 | mfcc_sma [2]_qregc2 | 32 |
| mfcc_sma_de [1]_minPos | 41 | audSpec_Rfilt_sma_de [25]_maxPos | 24 | mfcc_sma_de [1]_meanRisingSlope | 30 |
| mfcc_sma_de [1]_posamean | 39 | audSpec_Rfilt_sma [23]_percentile1.0 | 23 | mfcc_sma [3]_qregc2 | 27 |
| mfcc_sma [1]_linregc1 | 38 | audSpec_Rfilt_sma [22]_lpc2 | 22 | mfcc_sma [1]_linregc1 | 22 |
| mfcc_sma_de [1]_stddevRisingSlope | 35 | audSpec_Rfilt_sma [11]_quartile1 | 21 | mfcc_sma_de [1]_upleveltime50 | 22 |
| mfcc_sma [2]_qregc2 | 31 | audSpec_Rfilt_sma [23]_lpc2 | 19 | mfcc_sma_de [3]_risetime | 20 |
| mfcc_sma [3]_qregc2 | 31 | audSpec_Rfilt_sma_de [2]_flatness | 18 | mfcc_sma [3]_linregc1 | 20 |
| mfcc_sma_de [1]_upleveltime50 | 30 | audSpec_Rfilt_sma_de [12]_iqr1-2 | 18 | mfcc_sma [2]_qregc3 | 18 |
| mfcc_sma [3]_linregc1 | 28 | audSpec_Rfilt_sma [10]_quartile1 | 18 | mfcc_sma [1]_qregc2 | 17 |
| mfcc_sma [2]_qregc3 | 25 | audSpec_Rfilt_sma_de [22]_maxPos | 17 | audSpec_Rfilt_sma [23]_percentile1.0 | 17 |
| mfcc_sma [1]_qregc2 | 24 | audSpec_Rfilt_sma [5]_minRangeRel | 17 | mfcc_sma_de [1]_minPos | 16 |
| mfcc_sma [1]_minPos | 23 | audSpec_Rfilt_sma_de [10]_minRangeRel | 16 | mfcc_sma [1]_minPos | 15 |
| mfcc_sma_de [3]_risetime | 23 | audSpec_Rfilt_sma_de [2]_quartile3 | 16 | audSpec_Rfilt_sma [10]_quartile1 | 15 |
| mfcc_sma [1]_meanFallingSlope | 21 | audSpec_Rfilt_sma [21]_upleveltime90 | 16 | audSpec_Rfilt_sma [22]_lpc2 | 14 |
| mfcc_sma [3]_qregc3 | 20 | audSpec_Rfilt_sma [21]_percentile1.0 | 16 | mfcc_sma [3]_qregc3 | 14 |
| mfcc_sma_de [1]_maxPos | 19 | audSpec_Rfilt_sma_de [0]_quartile2 | 16 | audSpec_Rfilt_sma [11]_quartile1 | 14 |
| mfcc_sma_de [1]_stddev | 18 | audSpec_Rfilt_sma [0]_percentile1.0 | 15 | mfcc_sma [4]_linregc1 | 13 |
| mfcc_sma_de [1]_kurtosis | 17 | audSpec_Rfilt_sma [24]_lpc2 | 14 | audSpec_Rfilt_sma_de [3]_flatness | 13 |
| mfcc_sma_de [1]_rqmean | 17 | audSpec_Rfilt_sma [23]_meanPeakDist | 14 | mfcc_sma [3]_upleveltime50 | 13 |
| mfcc_sma [1]_centroid | 17 | audSpec_Rfilt_sma [25]_flatness | 14 | mfcc_sma_de [1]_stddevRisingSlope | 13 |
| mfcc_sma_de [1]_lpc4 | 15 | audSpec_Rfilt_sma_de [20]_maxPos | 14 | mfcc_sma_de [1]_kurtosis | 13 |
| mfcc_sma [4]_linregc2 | 15 | audSpec_Rfilt_sma_de [20]_maxSegLen | 14 | mfcc_sma_de [1]_rqmean | 13 |
| mfcc_sma [3]_maxPos | 15 | audSpec_Rfilt_sma [20]_percentile1.0 | 14 | mfcc_sma [1]_lpc1 | 13 |
| mfcc_sma [3]_upleveltime50 | 15 | audSpec_Rfilt_sma_de [3]_flatness | 14 | mfcc_sma [4]_linregc2 | 12 |
| mfcc_sma_de [1]_risetime | 15 | audSpec_Rfilt_sma [19]_percentile1.0 | 14 | mfcc_sma [2]_peakMeanAbs | 12 |
| mfcc_sma [11]_centroid | 14 | audSpec_Rfilt_sma [0]_linregerrQ | 14 | audSpec_Rfilt_sma [20]_percentile1.0 | 12 |
| mfcc_sma [4]_linregc1 | 14 | audSpec_Rfilt_sma [20]_meanPeakDist | 13 | audSpec_Rfilt_sma [25]_percentile1.0 | 11 |
| mfcc_sma [1]_lpc1 | 14 | audSpec_Rfilt_sma_de [0]_minPos | 13 | mfcc_sma_de [1]_maxPos | 11 |
| mfcc_sma [1]_qregc3 | 13 | audSpec_Rfilt_sma_de [7]_leftctime | 13 | mfcc_sma [1]_qregc3 | 11 |
| MFCC | RASTA | Merged | |||||||
|---|---|---|---|---|---|---|---|---|---|
| BA | Sens | Spec | BA | Sens | Spec | BA | Sens | Spec | |
| SVM | 74.8 (99–64.3) | 97.7 (100–92.5) | 51.9 (78.2–30.1) | 65.1 (70.1–52.7) | 93.7 (100–77.8) | 36.5 (44.8–27.8) | 75 (99.5–60.6) | 98.1 (100–92.6) | 51.2 (68.6–21.2) |
| RF | 68.3 (96.8–51.1) | 97.9 (100–90.1) | 38.8 (93.7–5.7) | 65.8 (86.1–53.4) | 91.2 (100–77.8) | 40.3 (72.3–19.3) | 70 (98.6–52.2) | 97.6 (100–88.9) | 42.3 (97.1–8.7) |
| AB | 69.2 (97.7–52.1) | 97.1 (100–88.9) | 41.4 (95.5–6.7) | 67 (86.2–56.6) | 89.4 (100–74.1) | 44.5 (76–20.1) | 71 (98.5–52.1) | 97.5 (100–88.9) | 44.4 (96.9–10.1) |
| BA | Sens | Spec | Class. | Aug | Cat. |
|---|---|---|---|---|---|
| 0.750 | 0.981 | 0.512 | SVM | raw | Merged |
| 0.748 | 0.977 | 0.519 | SVM | raw | MFCC |
| 0.651 | 0.937 | 0.365 | SVM | raw | RASTA |
| 0.468 | 0.511 | 0.425 | SVM | noise_25 | Merged |
| 0.490 | 0.381 | 0.599 | SVM | noise_25 | MFCC |
| 0.407 | 0.437 | 0.377 | SVM | noise_25 | RASTA |
| 0.451 | 0.478 | 0.424 | SVM | noise_20 | Merged |
| 0.488 | 0.363 | 0.612 | SVM | noise_20 | MFCC |
| 0.425 | 0.470 | 0.379 | SVM | noise_20 | RASTA |
| 0.450 | 0.474 | 0.425 | SVM | noise_15 | Merged |
| 0.476 | 0.322 | 0.631 | SVM | noise_15 | MFCC |
| 0.412 | 0.444 | 0.380 | SVM | noise_15 | RASTA |
| 0.469 | 0.511 | 0.426 | SVM | noise_10 | Merged |
| 0.477 | 0.296 | 0.657 | SVM | noise_10 | MFCC |
| 0.415 | 0.452 | 0.379 | SVM | noise_10 | RASTA |
| 0.452 | 0.478 | 0.426 | SVM | noise_5 | Merged |
| 0.490 | 0.278 | 0.703 | SVM | noise_5 | MFCC |
| 0.429 | 0.485 | 0.372 | SVM | noise_5 | RASTA |
| 0.456 | 0.444 | 0.468 | SVM | rev_−40 | Merged |
| 0.473 | 0.422 | 0.524 | SVM | rev_−40 | MFCC |
| 0.399 | 0.467 | 0.332 | SVM | rev_−40 | RASTA |
| 0.456 | 0.444 | 0.468 | SVM | rev_−33 | Merged |
| 0.472 | 0.419 | 0.526 | SVM | rev_−33 | MFCC |
| 0.399 | 0.467 | 0.331 | SVM | rev_−33 | RASTA |
| 0.456 | 0.444 | 0.468 | SVM | rev_−27 | Merged |
| 0.475 | 0.422 | 0.528 | SVM | rev_−27 | MFCC |
| 0.398 | 0.467 | 0.329 | SVM | rev_−27 | RASTA |
| 0.455 | 0.441 | 0.469 | SVM | rev_−20 | Merged |
| 0.480 | 0.430 | 0.531 | SVM | rev_−20 | MFCC |
| 0.393 | 0.459 | 0.327 | SVM | rev_−20 | RASTA |
| 0.469 | 0.467 | 0.471 | SVM | rev_−12 | Merged |
| 0.490 | 0.441 | 0.540 | SVM | rev_−12 | MFCC |
| 0.387 | 0.452 | 0.322 | SVM | rev_−12 | RASTA |
| 0.700 | 0.976 | 0.423 | RF | raw | Merged |
| 0.683 | 0.979 | 0.388 | RF | raw | MFCC |
| 0.658 | 0.912 | 0.403 | RF | raw | RASTA |
| 0.466 | 0.452 | 0.480 | RF | noise_25 | Merged |
| 0.465 | 0.404 | 0.526 | RF | noise_25 | MFCC |
| 0.438 | 0.429 | 0.448 | RF | noise_25 | RASTA |
| 0.475 | 0.412 | 0.538 | RF | noise_20 | MFCC |
| 0.441 | 0.426 | 0.456 | RF | noise_20 | RASTA |
| 0.470 | 0.440 | 0.500 | RF | noise_15 | Merged |
| 0.477 | 0.402 | 0.552 | RF | noise_15 | MFCC |
| 0.438 | 0.411 | 0.466 | RF | noise_15 | RASTA |
| 0.472 | 0.430 | 0.514 | RF | noise_10 | Merged |
| 0.482 | 0.394 | 0.570 | RF | noise_10 | MFCC |
| 0.443 | 0.410 | 0.477 | RF | noise_10 | RASTA |
| 0.483 | 0.436 | 0.529 | RF | noise_5 | Merged |
| 0.483 | 0.380 | 0.586 | RF | noise_5 | MFCC |
| 0.453 | 0.418 | 0.488 | RF | noise_5 | RASTA |
| 0.466 | 0.512 | 0.420 | RF | rev_−40 | Merged |
| 0.474 | 0.553 | 0.396 | RF | rev_−40 | MFCC |
| 0.416 | 0.452 | 0.380 | RF | rev_−40 | RASTA |
| 0.467 | 0.514 | 0.420 | RF | rev_−33 | Merged |
| 0.476 | 0.556 | 0.397 | RF | rev_−33 | MFCC |
| 0.414 | 0.449 | 0.379 | RF | rev_−33 | RASTA |
| 0.467 | 0.514 | 0.420 | RF | rev_−27 | Merged |
| 0.479 | 0.559 | 0.399 | RF | rev_−27 | MFCC |
| 0.415 | 0.452 | 0.377 | RF | rev_−27 | RASTA |
| 0.465 | 0.510 | 0.421 | RF | rev_−20 | Merged |
| 0.473 | 0.545 | 0.401 | RF | rev_−20 | MFCC |
| 0.414 | 0.453 | 0.374 | RF | rev_−20 | RASTA |
| 0.467 | 0.511 | 0.423 | RF | rev_−12 | Merged |
| 0.473 | 0.539 | 0.408 | RF | rev_−12 | MFCC |
| 0.416 | 0.464 | 0.368 | RF | rev_−12 | RASTA |
| 0.710 | 0.975 | 0.444 | AB | raw | Merged |
| 0.692 | 0.971 | 0.414 | AB | raw | MFCC |
| 0.670 | 0.894 | 0.445 | AB | raw | RASTA |
| 0.463 | 0.436 | 0.490 | AB | noise_25 | Merged |
| 0.468 | 0.391 | 0.545 | AB | noise_25 | MFCC |
| 0.439 | 0.370 | 0.507 | AB | noise_25 | RASTA |
| 0.465 | 0.432 | 0.498 | AB | noise_20 | Merged |
| 0.472 | 0.388 | 0.556 | AB | noise_20 | MFCC |
| 0.444 | 0.374 | 0.515 | AB | noise_20 | RASTA |
| 0.474 | 0.442 | 0.507 | AB | noise_15 | Merged |
| 0.472 | 0.374 | 0.570 | AB | noise_15 | MFCC |
| 0.448 | 0.374 | 0.523 | AB | noise_15 | RASTA |
| 0.469 | 0.419 | 0.519 | AB | noise_10 | Merged |
| 0.469 | 0.352 | 0.586 | AB | noise_10 | MFCC |
| 0.448 | 0.362 | 0.534 | AB | noise_10 | RASTA |
| 0.477 | 0.420 | 0.533 | AB | noise_5 | Merged |
| 0.478 | 0.356 | 0.601 | AB | noise_5 | MFCC |
| 0.458 | 0.373 | 0.543 | AB | noise_5 | RASTA |
| 0.468 | 0.495 | 0.441 | AB | rev_−40 | Merged |
| 0.477 | 0.531 | 0.423 | AB | rev_−40 | MFCC |
| 0.415 | 0.408 | 0.422 | AB | rev_−40 | RASTA |
| 0.467 | 0.492 | 0.442 | AB | rev_−33 | Merged |
| 0.476 | 0.528 | 0.424 | AB | rev_−33 | MFCC |
| 0.415 | 0.410 | 0.420 | AB | rev_−33 | RASTA |
| 0.468 | 0.494 | 0.442 | AB | rev_−27 | Merged |
| 0.478 | 0.531 | 0.425 | AB | rev_−27 | MFCC |
| 0.417 | 0.415 | 0.419 | AB | rev_−27 | RASTA |
| 0.466 | 0.490 | 0.443 | AB | rev_−20 | Merged |
| 0.474 | 0.520 | 0.428 | AB | rev_−20 | MFCC |
| 0.415 | 0.414 | 0.416 | AB | rev_−20 | RASTA |
| 0.465 | 0.485 | 0.446 | AB | rev_−12 | Merged |
| 0.476 | 0.517 | 0.435 | AB | rev_−12 | MFCC |
| 0.413 | 0.415 | 0.410 | AB | rev_−12 | RASTA |
Disclaimer/Publisher’s Note: The statements, opinions and data contained in all publications are solely those of the individual author(s) and contributor(s) and not of MDPI and/or the editor(s). MDPI and/or the editor(s) disclaim responsibility for any injury to people or property resulting from any ideas, methods, instructions or products referred to in the content. |
© 2024 by the authors. Licensee MDPI, Basel, Switzerland. This article is an open access article distributed under the terms and conditions of the Creative Commons Attribution (CC BY) license (https://creativecommons.org/licenses/by/4.0/).
Share and Cite
Cesarini, V.; Costantini, G. Reverb and Noise as Real-World Effects in Speech Recognition Models: A Study and a Proposal of a Feature Set. Appl. Sci. 2024, 14, 11446. https://doi.org/10.3390/app142311446
Cesarini V, Costantini G. Reverb and Noise as Real-World Effects in Speech Recognition Models: A Study and a Proposal of a Feature Set. Applied Sciences. 2024; 14(23):11446. https://doi.org/10.3390/app142311446
Chicago/Turabian StyleCesarini, Valerio, and Giovanni Costantini. 2024. "Reverb and Noise as Real-World Effects in Speech Recognition Models: A Study and a Proposal of a Feature Set" Applied Sciences 14, no. 23: 11446. https://doi.org/10.3390/app142311446
APA StyleCesarini, V., & Costantini, G. (2024). Reverb and Noise as Real-World Effects in Speech Recognition Models: A Study and a Proposal of a Feature Set. Applied Sciences, 14(23), 11446. https://doi.org/10.3390/app142311446
