An Evaluation of Image Slicing and YOLO Architectures for Object Detection in UAV Images
Abstract
1. Introduction
- The optimal slice size for achieving high accuracy and FPS in ISA performance was studied experimentally.
- Experimental studies were performed using data collected for the bottom view support of UAVs.
- Results were obtained using YOLOv7, YOLOv8, and YOLOv9 models for object detection based on the scenario designed.
2. Related Work
3. Materials and Methods
3.1. Dataset
3.2. ISA Algorithm
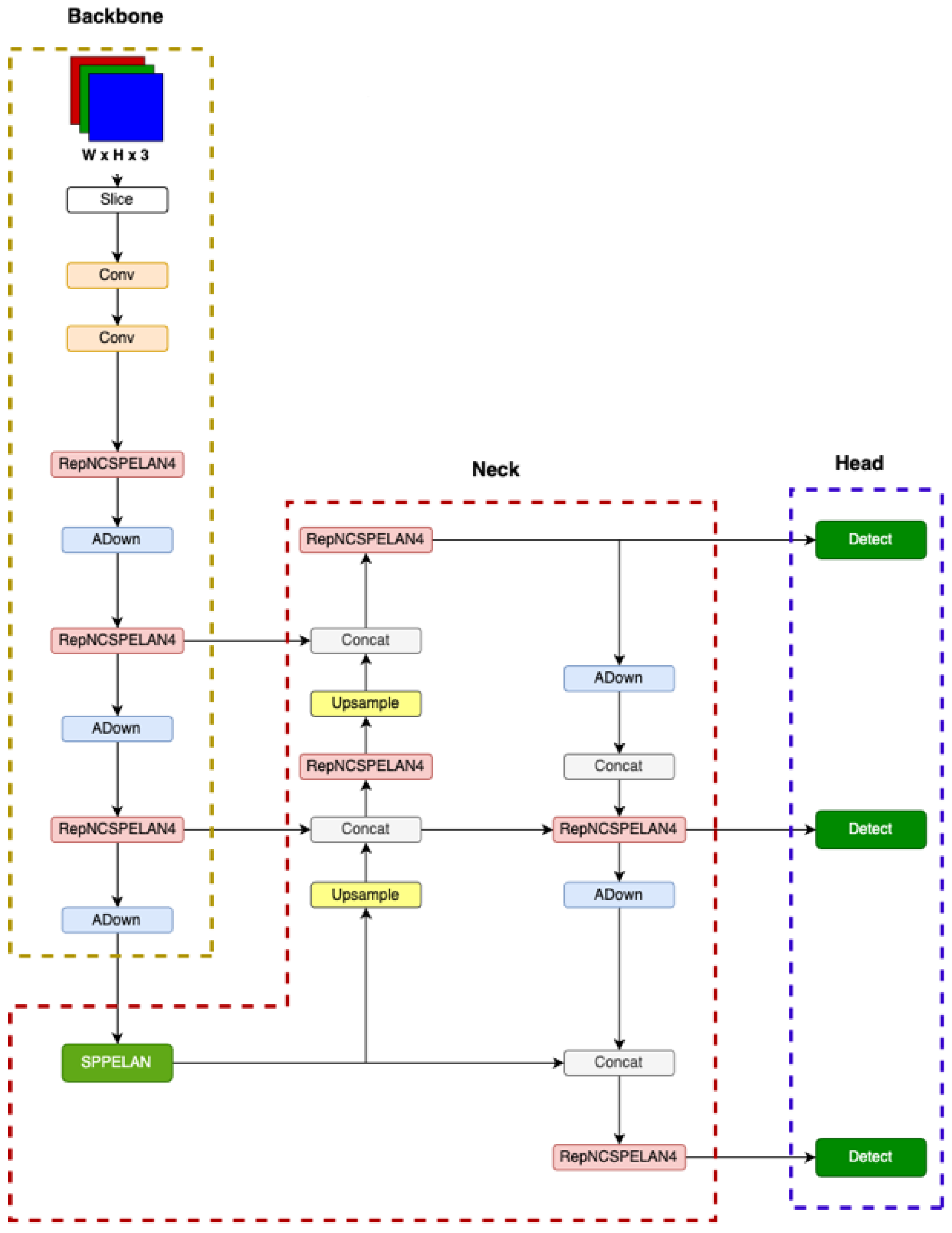
3.3. Object Detection Model
3.3.1. YOLOv7
3.3.2. YOLOv8
3.3.3. YOLOv9
4. Performance Metrics
- TP stands for True Positive and indicates that the predictions labeled as true are correct.
- FP for False Positive, and indicates that the predictions labeled as true are actually false.
- FN for False Negative, and indicates that the predictions labeled as false are actually true.
- TN for True Negative and indicates that the predictions labeled as false are correct.
5. Results and Discussion
6. Conclusions
Author Contributions
Funding
Institutional Review Board Statement
Informed Consent Statement
Data Availability Statement
Conflicts of Interest
References
- Li, X.; Wei, Y.; Li, J.; Duan, W.; Zhang, X.; Huang, Y. Improved YOLOv7 Algorithm for Small Object Detection in Unmanned Aerial Vehicle Image Scenarios. Appl. Sci. 2024, 14, 1664. [Google Scholar] [CrossRef]
- Liu, M.; Wang, X.; Zhou, A.; Fu, X.; Ma, Y.; Piao, C. UAV-YOLO: Small Object Detection on Unmanned Aerial Vehicle Perspective. Sensors 2020, 20, 2238. [Google Scholar] [CrossRef] [PubMed]
- Ning, T.; Wu, W.; Zhang, J. Small object detection based on YOLOv8 in UAV perspective. Pattern Anal. Appl. 2024, 27, 103. [Google Scholar] [CrossRef]
- Li, Y.; Li, Q.; Pan, J.; Zhou, Y.; Zhu, H.; Wei, H.; Liu, C. Small-Object-Detection Algorithm Based on Improved YOLOv8 for UAV Images. Remote Sens. 2024, 16, 3057. [Google Scholar] [CrossRef]
- Telçeken, M.; Akgun, D.; Kacar, S.; Bingol, B. A New Approach for Super Resolution Object Detection Using an Image Slicing Algorithm and the Segment Anything Model. Sensors 2024, 24, 4526. [Google Scholar] [CrossRef]
- Wang, C.Y.; Bochkovskiy, A.; Liao, H.Y.M. YOLOv7: Trainable bag-of-freebies sets new state-of-the-art for real-time object detectors. In Proceedings of the IEEE/CVF Conference on Computer Vision and Pattern Recognition, Vancouver, BC, Canada, 17–24 June 2023; pp. 7464–7475. [Google Scholar]
- Reis, D.; Kupec, J.; Hong, J.; Daoudi, A. Real-Time Flying Object Detection with YOLOv8. arXiv 2023, arXiv:2305.09972v2. [Google Scholar]
- Wang, C.Y.; Yeh, I.H.; Liao, H.Y.M. Yolov9: Learning what you want to learn using programmable gradient information. arXiv 2024, arXiv:2402.13616v2. [Google Scholar]
- Wang, G.; Chen, Y.; An, P.; Hong, H.; Hu, J.; Huang, T. UAV-YOLOv8: A small-object-detection model based on improved YOLOv8 for UAV aerial photography scenarios. Sensors 2024, 23, 7190. [Google Scholar] [CrossRef]
- Xu, L.; Zhao, Y.; Zhai, Y.; Huang, L.; Ruan, C. Small Object Detection in UAV Images Based on YOLOv8n. Int. J. Comput. Intell. Syst. 2024, 17, 223. [Google Scholar] [CrossRef]
- Qian, R.; Ding, Y. An Efficient UAV Image Object Detection Algorithm Based on Global Attention and Multi-Scale Feature Fusion. Electronics 2024, 13, 3989. [Google Scholar] [CrossRef]
- Ke, H.; Fan, Z.; Yafeng, S.; Wenzhang, Z.; Mingnan, S. Improved YOLOv4-Based Object Detection Method for UAVs. In Proceedings of the 8th IEEE International Conference on Signal and Image Processing (ICSIP), Wuxi, China, 8–10 July 2023; pp. 88–93. [Google Scholar]
- Wang, X.; He, N.; Hong, C.; Sun, F.; Han, W.; Wang, Q. YOLO-ERF: Lightweight object detector for UAV aerial images. Multimed. Syst. 2023, 29, 3329–3339. [Google Scholar] [CrossRef]
- Yu, M.; Leung, H. Small-object detection for UAV-based images. In Proceedings of the IEEE International Systems Conference (SysCon), Vancouver, BC, Canada, 17–20 April 2023; pp. 1–6. [Google Scholar]
- Sun, F.; He, N.; Wang, X.; Liu, H.; Zou, Y. YOLOv7-P: A lighter and more effective UAV aerial photography object detection algorithm. Signal Image Video Process. 2024, 18, 8327–8335. [Google Scholar] [CrossRef]
- Zeng, S.; Yang, W.; Jiao, Y.; Geng, L.; Chen, X. SCA-YOLO: A new small object detection model for UAV images. Vis. Comput. 2024, 40, 1787–1803. [Google Scholar] [CrossRef]
- Wang, K.; Fu, X.; Ge, C.; Cao, C.; Zha, Z.J. SCA-YOLO: Towards Generalized UAV Object Detection: A Novel Perspective from Frequency Domain Disentanglement. Int. J. Comput. Vis. 2024, 132, 5410–5438. [Google Scholar] [CrossRef]
- Zhang, Y.; Ye, M.; Zhu, G.; Liu, Y.; Guo, P.; Yan, J. FFCA-YOLO for small object detection in remote sensing images. IEEE Trans. Geosci. Remote Sens. 2024, 62. [Google Scholar] [CrossRef]
- Huang, S.; Ren, S.; Wu, W.; Liu, Q. Discriminative features enhancement for low-altitude UAV object detection. Pattern Recognit. 2024, 147, 110041. [Google Scholar] [CrossRef]
- Fan, Q.; Li, Y.; Deveci, M.; Zhong, K.; Kadry, S. LUD-YOLO: A novel lightweight object detection network for unmanned aerial vehicle. Inf. Sci. 2025, 686, 121366. [Google Scholar] [CrossRef]
- Pereira, A.; Santos, C.; Aguiar, M.; Welfer, D.; Dias, M.; Ribeiro, M. Improved Detection of Fundus Lesions Using YOLOR-CSP Architecture and Slicing Aided Hyper Inference. IEEE Lat. Am. Trans. 2023, 21, 806–813. [Google Scholar] [CrossRef]
- Kellenberger, B.; Marcos, D.; Tuia, D. Detecting animals in UAV images: Best practices to address a substantially imbalanced dataset with deep learning. Remote Sens. Environ. 2018, 216, 139–153. [Google Scholar] [CrossRef]
- Redmon, J.; Farhadi, A. Yolov3: An incremental improvement. arXiv 2018, arXiv:1804.02767. [Google Scholar]
- Zhou, H.; Jiang, F.; Lu, H. sda-yolo: Semi-supervised domain adaptive yolo for cross-domain object detection. Comput. Vis. Image Underst. 2023, 229, 103649. [Google Scholar] [CrossRef]
- Kapoor, S.; Kumar, M.; Kaushal, M. Deep learning based whale detection from satellite imagery. Sustain. Comput. Inform. Syst. 2023, 38, 100858. [Google Scholar] [CrossRef]
- Roy, A.M.; Bhaduri, J.; Kumar, T.; Raj, K. Wildect-yolo: An efficient and robust computer vision-based accurate object localization model for automated endangered wildlife detection. Ecol. Inform. 2023, 75, 101919. [Google Scholar] [CrossRef]
- Chen, X.; Zhu, G.; Liu, M. Deep residual learning for image recognition. In Proceedings of the IEEE Conference on Computer Vision and Pattern Recognition, Las Vegas, NV, USA, 27–30 June 2016; pp. 770–778. [Google Scholar]
- Johnson, J.M.; Khoshgoftaar, T.M. Remote sensing image scene classification with self-supervised learning based on partially unlabeled datasets. Remote Sens. 2022, 14, 5838. [Google Scholar] [CrossRef]









| Characteristic | Description |
|---|---|
| Number of images | 40,615 |
| Number of objects | More than 300 thousand |
| Image Resolutions | |
| Object classes | 4 |
| Image source | Captured by various drone-mounted cameras |
| Annotation method | Bounding boxes and class labels |
| Slice Size | Number of Images | Overlap Size in Width 1 | Overlap Size in Height 1 |
|---|---|---|---|
| 512 | 18 | 70.4 | 3 |
| 640 | 15 | 120 | 195 |
| 1280 | 6 | 560 | 1030 |
| Confusion Matrix | Estimated Results | |||
|---|---|---|---|---|
| A | B | C | ||
| Actual Values | A | TN | FP | TN |
| B | FN | TP | FN | |
| C | TN | FP | TN | |
| YOLOv7 | YOLOv8 | YOLOv9 | |||||||
|---|---|---|---|---|---|---|---|---|---|
| Slicing Size | 512 | 640 | 1280 | 512 | 640 | 1280 | 512 | 640 | 1280 |
| Vehicle | 82.0 | 85.5 | 93.5 | 56.1 | 62.8 | 56.9 | 83.4 | 67.0 | 94.4 |
| People | 22.2 | 40.9 | 68.1 | 09.4 | 13.5 | 16.1 | 28.4 | 15.6 | 66.0 |
| UAP | 95.5 | 84.7 | 91.7 | 07.4 | 25.6 | 37.3 | 29.3 | 28.0 | 91.2 |
| UAI | 99.2 | 99.4 | 99.3 | 97.2 | 91.4 | 93.4 | 99.4 | 97.2 | 99.1 |
| Slicing Size | YOLOv7 | YOLOv8 | YOLOv9 |
|---|---|---|---|
| 512 | 105.05 | 98.97 | 101.65 |
| 640 | 80.07 | 81.46 | 79.43 |
| 1280 | 28.70 | 23.16 | 26.74 |
| YOLOv7 | YOLOv8 | YOLOv9 | |||||||
|---|---|---|---|---|---|---|---|---|---|
| Slicing Size | 512 | 640 | 1280 | 512 | 640 | 1280 | 512 | 640 | 1280 |
| Precision | 90.2 | 74.6 | 75.1 | 55.2 | 67.3 | 74.1 | 67.0 | 78.9 | 78.4 |
| Recall | 67.0 | 73.1 | 79.8 | 34.2 | 59.1 | 58.2 | 67.1 | 43.0 | 73.0 |
| mAP_0.5 | 74.7 | 77.6 | 88.2 | 42.5 | 56.3 | 62.8 | 60.1 | 51.9 | 87.7 |
| mAP_0.5:0.95 | 61.9 | 62.9 | 73.2 | 34.0 | 43.2 | 50.2 | 48.2 | 38.7 | 71.6 |
Disclaimer/Publisher’s Note: The statements, opinions and data contained in all publications are solely those of the individual author(s) and contributor(s) and not of MDPI and/or the editor(s). MDPI and/or the editor(s) disclaim responsibility for any injury to people or property resulting from any ideas, methods, instructions or products referred to in the content. |
© 2024 by the authors. Licensee MDPI, Basel, Switzerland. This article is an open access article distributed under the terms and conditions of the Creative Commons Attribution (CC BY) license (https://creativecommons.org/licenses/by/4.0/).
Share and Cite
Telçeken, M.; Akgun, D.; Kacar, S. An Evaluation of Image Slicing and YOLO Architectures for Object Detection in UAV Images. Appl. Sci. 2024, 14, 11293. https://doi.org/10.3390/app142311293
Telçeken M, Akgun D, Kacar S. An Evaluation of Image Slicing and YOLO Architectures for Object Detection in UAV Images. Applied Sciences. 2024; 14(23):11293. https://doi.org/10.3390/app142311293
Chicago/Turabian StyleTelçeken, Muhammed, Devrim Akgun, and Sezgin Kacar. 2024. "An Evaluation of Image Slicing and YOLO Architectures for Object Detection in UAV Images" Applied Sciences 14, no. 23: 11293. https://doi.org/10.3390/app142311293
APA StyleTelçeken, M., Akgun, D., & Kacar, S. (2024). An Evaluation of Image Slicing and YOLO Architectures for Object Detection in UAV Images. Applied Sciences, 14(23), 11293. https://doi.org/10.3390/app142311293

