Systemic Evaluation of PSS in the Early Concept Phase Using Graph-Based Reasoning
Abstract
1. Introduction
- Development of a abstraction framework to structure vague, uncertain knowledge about PSS concepts and their variants, considering associated knowledge gaps for reasoning about the achievement of evaluation criteria;
- Description of how to syntactically represent a PSS concept, using the abstraction framework as a probabilistic graph-based reasoning model consisting of three layers representing PSS concept variations, evaluation logic, and knowledge gaps;
- Development of a method to implement the abstraction framework, capturing the level of understanding of PSS engineers regarding the anticipated behavior of PSS concepts. The method facilitates reasoning to evaluate PSS concept variations and assess the impact of associated knowledge gaps on anticipated performance;
- Demonstration of the approach’s applicability and relevance through an industrial case study in the domain of additive manufacturing.
2. Research Method
- RQ 1: How can product service system (PSS) concepts, in the context of their anticipated life cycle, be abstracted semantically and syntactically represented as a graph-based model in order to effectively reason about heterogeneous and uncertain aspects?
- RQ 2: What necessary steps are required to analyze PSS concepts represented as graph-based models concerning their anticipated performance levels, aiming to better understand and manage uncertainties?
- RQ 3: What are the benefits and limitations of employing a graph-based reasoning approach in evaluating PSS concepts in an industrial context?
3. State of the Art
3.1. PSS Concept Evaluation
3.2. Uncertainty and Risk Assessment in PSS Concept Evaluation
3.3. Graph-Based Reasoning in the PSS Concept Phase
4. Solution Approach
4.1. Overview of the Solution Approach and Solution Elements
- PSS abstraction framework, which defines the perspective on a PSS concept and its variations, shaped by knowledge gaps, and how it is mapped into a graph-based form for the evaluation of EVCs.
- PSS Graph-Elicitation and Analytic Reasoning (GEAR) method, which outlines the application of the PSS abstraction framework and execution of the steps for reasoning analysis.
4.2. PSS Abstraction Framework
4.3. Evaluation Logic Layer (EVL)
- Technological factors: Performance limits of specific technologies, the integration capability of the company, the ease of maintenance of a given design, etc.;
- Service-related factors: Competence of service staff conducting maintenance, service coverage for a specific area, response times when failures are detected, etc.;
- Customer-specific factors: Acceptance of an offering, user behavior, differences between user groups, etc.;
- Environmental factors: Climatic conditions, availability of required space in the operational environment, integration with other stakeholders, etc.;
- Market-related factors: Demand, prices, costs, etc.;
- Organizational factors: Legal framework, necessary internal approvals, contracts regarding risk transfer, ability to develop required technologies, etc.
- The qualitative and discrete description of causal relationships in terms of providing a symbolic representation of each PSS property, life-cycle factor, and purpose/risk;
- The causal linkage of causally connected scenarios through deterministic or probabilistic mapping, showing the likelihood of one scenario leading to another.

4.3.1. Qualitative and Discrete Description of Causal Relationships
4.3.2. Probabilistic Mapping of Manifestation Scenarios
4.3.3. Level of Understanding and Detailing
- Level of Understanding 3: Meaningful scenario manifestations and their assignments can be defined.
- Level of Understanding 2: Meaningful scenario manifestations can be defined, but the assignment is unclear.
- Level of Understanding 1: Scenario manifestations are only vaguely definable due to a lack of understanding of the causal relationship, making meaningful assignment impossible.
4.4. Knowledge Gap Layer (KGL)
4.5. PSS Concept Variation Layer (CVL)
4.6. PSS Graph Elicitation and Analytic Reasoning (GEAR) Method
- Step 1:
- Preparation
- Step 2:
- Elicitation of a graph model supporting EVC evaluation
- Procedural Flow: Understanding how the PSS should operate, identifying key steps that mark important achievements, and determining possible scenarios and outcomes;
- Critical Factors and Properties: Identifying technical, economic, social, or legal factors that impact the functioning of the PSS and present a possible challenge to development and operation as they are a critical prerequisites or potential disruptors.
- Step 3:
- Reasoning Analysis
- Step 4:
- Evaluation and discussion of potential measures
5. Validation
5.1. GEAR Method—Step 1: Preparation
- : Amount of recyclable powder processed by on-site recycling systems [kg];
- : Amount of recyclable powder processed by an external service partner [kg];
- : Amount of powder that becomes scrap at the customer site and is disposed of by the service provider [kg].
- Recycling Systems: Systems necessary to capture and internally recycle metal powder.
- Production System: The additive manufacturing machine responsible for the vast majority of powder that requires recycling. It is considered part of the PSS because the industrial company has control over these machines and could, in theory, change them.
- Service Partners: The companies that collect powder from the industrial company to recycle or dispose of it. For scrap disposal provider, no variations are depicted because scrap disposal is the default option and is not considered as a variable part in the PSS concept.
- Internal Regulations: This aspect refers to the fact that the company defines certain specifications for the required quality of metal powder being used. Out of caution, the specification is very high at the moment, although it leads to more powder not being suitable for reuse. Guidelines organize the flow of operation and are part of most PSSs. Because they refer to the processes, they are considered ser vice elements here.

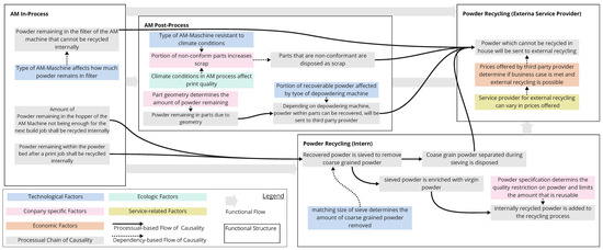
5.2. GEAR Method—Step 2: Elicitation of the Evaluation Logic
- Technological Influences: These describe how technical systems within the PSS and the technical operational environment affect the amount of powder produced and how much of it can be recycled.
- Company-Specific Influences: These refer to the organization, policies, and specific characteristics of the company that impact powder wastage and quality requirements for the powder.
- Market Factors: These relate to the achievable prices for recyclable powder with third-party providers, which are crucial for the economic viability of integrating the process into the PSS.
- Environmental Influences: These refer to the biosphere’s impact, particularly how climatic conditions affect the quality of the AM process and resulting waste.
- Service-Related Influence: This category pertains to factors that arise from the service aspect of the PSS.
- Influences such as turbulence in the AM machine causing powder to remain in filter: Different AM machines leave different amounts of powder in the filter. The amount depends on effects related to the amount of energy inserted into the powder bed determined by printing patterns, as well a as the general machine design. There are no data or experience present describing these relationships.
- Influences of climatic conditions on the printing process and resulting powder scrape: Climate is a driving factor for printing results, as complex physical phenomena occur. However, no sufficiently detailed studies or long-term data collection have been conducted yet.
- The service provider’s willingness to pay for recyclable powder: The price for which the industrial company can sell used metal powder to the third-party service provider has to cross the threshold of profitability. If this threshold is not passed, no powder is sold to the external provider, as it would not be economically feasible. So far, no concrete inquiries or negotiations have been conducted to address this knowledge gap.
- The influence of powder specifications impacting the amount of recycled that is reusablepowder: As defined in the guideline and described in step 1 of the GEAR method, it remains unclear to what extent a reduction in specification requirements for powder quality is tolerable such that the build quality remains high. It is also uncertain exactly how much more powder would become available for reuse under a less strict guideline.
- The amount of separated coarse powder: This refers to the unclear amount of oversize material during internal recycling depending on the specific degradation characteristics of the metal powder from the industrial company, for which no data or experience exist. An index node was added to the KGL for all knowledge gaps, with best-/worst-case scenarios modeled in opposing probabilistic assignments to capture extreme scenarios.
- PSS concept variation with both internal and external recycling: For internal recycling, a corresponding deterministic assignment was used to specify that all internal recycling systems must be installed together. Individual recycling systems (e.g., only a sieving station) may not be installed, as all systems are required simultaneously for internal recycling. External recycling is also part of this variation.
- PSS concept variation with only internal recycling (no external recycling): Characteristics for the external service provider must be fixed as no external recycling. Internal recycling systems are considered.
- PSS concept variation with only external recycling (no internal recycling): In contrast to the previous case, the values of the recycling systems must be set to not available, but external recycling is available.
- PSS concept variation with neither internal nor external recycling: The values of the recycling systems must be set to not available, and the values for the external service provider must be fixed as no external recycling. The entire powder flow is disposed of as scrap, as no recycling can take place.

5.3. GEAR Method—Step 3: Reasoning Analysis
5.4. GEAR Method—Step 4: Evaluation and Derivation of Measures
6. Discussion and Outlook
- RQ 1: How can product service system (PSS) concepts, in the context of their anticipated life cycle, be abstracted semantically and syntactically represented as a graph-based model in order to effectively reason about heterogeneous and uncertain aspects? The PSS abstraction framework is detailed in Section 4.2. It describes the required semantic perspective on a PSS concept under evaluation in terms of its working principles and the way they are connected causally. This understanding is structured according to the CVL, EVL, and KGL in order to capture the causal chains influenced by different concept variations and vague and uncertain knowledge, allowing for consistent and transparent reasoning.
- RQ 2: What necessary steps are required to analyze PSS concepts represented as graph-based models concerning their anticipated performance levels, aiming to better understand and manage uncertainties? The GEAR method is described in Section 4.6 and details required inputs and outputs for the overall approach. Recommended activities are described, assisting in applying the principles of detailing while abstracting the PSS concept according to the PSS abstraction framework as a probabilistic graph.
- RQ 3: What are the benefits and limitations of employing a graph-based reasoning approach in evaluating PSS concepts in an industrial context? The approach is applicable to industrial contexts and can provide a systematic approach to evaluating PSS concepts and their variations in light of uncertainties and knowledge gaps. During the process of knowledge elicitation, different viewpoints of domain experts had to be exchanged and reconciled so that a better mutual understanding was created through the process. This is the basis for a transparent presentation of the thinking process of people developing a PSS concept, allowing decision makers to understand the situation more transparently and assess the impacts of knowledge gaps.
Author Contributions
Funding

Institutional Review Board Statement
Informed Consent Statement
Data Availability Statement
Conflicts of Interest
Appendix A
| ID | Name | Behavior Description | Characteristics | PSS Element | PSS Function | LoU | Information Carrier |
|---|---|---|---|---|---|---|---|
| 1 | Turbulence and filter size of the AM machine | Shielding gas of the laser and other influences stir the powder into the air and affect the amount of powder in the filter | Large powder content in filter, small powder content in filter | AM Machine | AM In-Process | 2 | Limited data regarding the influences on specific powder quantities in the filter |
| 2 | Powder residues in the filter of the AM machine [kg] | Filtered powder quantity, remains in the filter and is no longer recyclable | kg (continuous value) | AM Machine | AM In-Process | 3 | Historical data on powder residues in the filter |
| 3 | Susceptibility to climatic conditions | Depending on the susceptibility of the AM machine to fluctuations in climatic conditions, these can have a significant impact on build quality | low susceptibility, high susceptibility | AM Machine | AM In-Process | 3 | Susceptibility of AM machines to climatic conditions is known to staff |
| 4 | Climatic conditions in the AM process | Humidity, ambient temperature, etc., have an effect on the welding process in the AM machine | weak influences, strong influences | Operational Environment (Biosphere) | AM In-Process | 4 | Climatic conditions are well documented through various measurement stations and are predictable |
| 5 | Proportion of non-conforming components | Tendency for rejection based on typical (low) and atypical (high) rejection rates, which are mainly driven by the influence of climatic conditions | small proportion, large proportion | AM Machine | AM In-Process | 2 | The specific influence of climatic conditions on the rejection rate is not well predictable |
| 6 | Components that are not conforming [kg] | Amount of non-conforming components in kg. Non-conforming components can only be recycled through external service providers using reprocessing and are otherwise scrapped | kg (continuous value) | AM Machine | AM In-Process | 3 | The rejection rate is generally known based on historical data |
| 7 | Amount of collected residual powder through powder removal machine | Depending on the chosen powder removal system, the amount of recyclable powder is high and available for recycling, or low and collected powder is discarded as scrap | high, low | Powder removal machine | Post-processing | 4 | Specifications from manufacturers of powder removal systems |
| 8 | Residual powder in the component [kg] | The geometry of the manufactured components may contain residual powder in internal cavities, which can be collected during the powder removal process | kg (continuous value) | Powder removal machine | Post-processing | 3 | The powder quantity is generally predictable based on historical data |
| 9 | Collected residual powder in the component from post-processing [kg] | The collected powder quantity is derived from the amount of residual powder in the component, which is collected using the powder removal machine and made available for internal recycling | kg (continuous value) | Powder removal machine | Post-processing | 4 | Derived from “residual powder in the component” and “the amount of collected residual powder through the powder removal machine” |
| 10 | Residual powder remaining in the build room that can no longer be used [kg] | After a build job, a quantity of powder remains in the build room, which has not been used. This must be removed and added to the internal recycling process before the next build job | kg (continuous value) | AM Machine | Post-processing | 3 | The powder quantity is generally predictable based on historical data |
| 11 | Powder remaining in the hopper of the AM machine that can no longer be used for a print job [kg] | The powder quantity still in the hopper of the AM machine is insufficient for the next build job and is returned to the recycling loop to check O2 levels and restore the material | kg (continuous value) | AM Machine | Post-processing | 3 | The powder quantity is generally predictable based on historical data |
| 12 | Sievable powder [kg] | The amount of sievable powder is derived from the powder collected during post-processing | kg (continuous value) | Sieving system | Recycling | 4 | Derived additively from the individual collected powder quantities |
| 13 | Amount of coarse particles separated during sieving [kg] | The amount of powder separated during the sieving process and recycled through external reprocessing | kg (continuous value) | Sieving system | Recycling | 2 | The proportion of coarse particles is currently only roughly estimable, as no data is available |
| 14 | Externally recycled powder through reprocessing [kg] | External service providers are only integrated into the process if it is economically viable and exceeds the break-even point. This mainly depends on the offered price per kg of powder to be recycled | kg (continuous value) | Sieving system | Recycling (external) | 4 | The powder quantity that is externally recycled is derived additively from the other powder quantities |
| 15 | Offered price from third-party provider [Euro/kg] | The external recycling service provider is only integrated into the service offering if it is economically viable and exceeds the break-even point. This primarily depends on the offered price per kg for the powder to be recycled. | Break-even, <Break-even | Recycling service provider | Recycling (external) | 2 | The break-even point for the integration of external service providers is still unknown |
| 16 | Business case for external recycling available and powder is recycled [kg] | Depending on whether the use of external powder recycling is economically viable, a corresponding amount of powder is externally recycled. | kg (continuous value) | Recycling service provider | Recycling (external) | 4 | Logically derived as the powder quantity to be externally recycled, under the condition that external recycling is economically viable |
| 17 | EVC: amount of powder recycled by a third-party provider [kg] | The weighting of the three BWK categories is based on their weighting, where powder quantities are classified as: 1. Scrap; 2. External recycling; 3. Internal recycling. This reflects the company-specific prioritization | Reward function | Recycling service provider | Recycling | 4 | Derived from the reward function |
| 18 | Sieved powder [kg] | Powder quantity after the sieving process, after the removal of coarse particles | kg (continuous value) | Sieving system | AM In-Process | 4 | Logically derived after the deduction of the amount of coarse particles from the sievable powder quantity |
| 19 | Quality requirement | The powder specification defines which quality of recycled powder can be used in the AM process. An aerospace-compatible specification corresponds to the highest quality requirement and leads to a higher proportion of powder being rejected from the AM process due to the stringent requirements | Aerospace, Non-Aerospace | Powder specification | Recycling | 4 | Currently established based on aerospace specifications |
| 20 | Adding powder to the AM process [kg] | Powder quantity that, after passing through all powder recycling steps, can be returned to the material cycle | kg (continuous value) | AM Machine | Recycling | 2 | Limited data on the quality of recycled powder and its suitability for reuse |
| 21 | EVC: amount of in-house recycled powder [kg] | The weighting of the three BWK categories is based on their weighting, where powder quantities are classified as: 1. Scrap; 2. External recycling; 3. Internal recycling. This reflects the company-specific prioritization | Reward function | All in-house recycling PSS elements | Recycling (external) | 4 | Derived from the reward function |
| 22 | Scrap powder [kg] | Powder that cannot be recycled internally or externally because its quality is too poor, or corresponding PSS elements are missing, is discarded as scrap | kg (continuous value) | Recycling service provider | Recycling (external) | 4 | Logically derived from all powder quantities that cannot be recycled internally or externally |
| 23 | EVC: amount of powder that is scrap [kg] | The weighting of the three BWK categories is based on their weighting, where powder quantities are classified as: 1. Scrap; 2. External recycling; 3. Internal recycling. This reflects the company-specific prioritization | Reward function | Recycling service provider | Recycling | 2 | The impact of powder with poor quality on the results of build jobs is not well understood |
References
- Tukker, A. Eight types of product–service system: Eight ways to sustainability? Experiences from SusProNet. Bus. Strategy Environ. 2004, 13, 246–260. [Google Scholar] [CrossRef]
- Stark, R. Virtual Product Creation in Industry; Springer: Berlin/Heidelberg, Germany, 2022. [Google Scholar] [CrossRef]
- Porter, M.E.; Heppelmann, J.E. How smart, connected products are transforming companies. Harv. Bus. Rev. 2015, 93, 96114. [Google Scholar]
- Wallin, J.; Parida, V.; Isaksson, O. Understanding product-service system innovation capabilities development for manufacturing companies. J. Manuf. Technol. Manag. 2015, 26, 763–787. [Google Scholar] [CrossRef]
- Mont, O.K. Clarifying the concept of product-service system. J. Clean. Prod. 2002, 10, 237245. [Google Scholar] [CrossRef]
- Sakao, T.; Lindahl, M. Introduction to Product/Service-System Design; Springer: London, UK, 2009. [Google Scholar] [CrossRef]
- Brissaud, D.; Sakao, T.; Riel, A.; Erkoyuncu, J.A. Designing value-driven solutions: The evolution of industrial product-service systems. CIRP Ann. 2022, 71, 553–575. [Google Scholar] [CrossRef]
- Kagermann, H.; Lukas, W.D.; Wahlster, W. Industrie 4.0: Mit dem Internet der Dinge auf dem Weg zur 4. industriellen Revolution. VDI Nachrichten 2011, 13, 23. [Google Scholar]
- Kagermann, H.; Wahlster, W. Ten Years of Industrie 4.0. Science 2022, 4, 26. [Google Scholar] [CrossRef]
- Blüher, T.; Amaral, D.C.; Lindow, K.; Costa, J.M.; Stark, R. Research opportunities in PSS design focusing on the potentials of agile approaches. Procedia CIRP 2019, 84, 832–837. [Google Scholar] [CrossRef]
- Haberfellner, R.; de Weck, O.; Fricke, E.; Vössner, S. Systems Engineering; Springer International Publishing: Cham, Switzerland, 2019. [Google Scholar] [CrossRef]
- Schmidt, D.M.; Malaschewski, O.; Mörtl, M. Decision-making Process for Product Planning of Product-Service Systems. Procedia CIRP 2015, 30, 468–473. [Google Scholar] [CrossRef][Green Version]
- Aven, T. Foundations of Risk Analysis, 2nd ed.; John Wiley: Chichester, UK, 2012. [Google Scholar]
- Sakao, T.; Neramballi, A.; Matschewsky, J. Avoid Service Design Trap by Guiding Product/Service System Design with Product-Service Dependency Knowledge Base. Proc. Des. Soc. 2022, 2, 1955–1964. [Google Scholar] [CrossRef]
- Garetti, M.; Rosa, P.; Terzi, S. Life Cycle Simulation for the design of Product–Service Systems. Comput. Ind. 2012, 63, 361–369. [Google Scholar] [CrossRef]
- Komoto, H.; Tomiyama, T.; Nagel, M.; Silvester, S.; Brezet, H. Life Cycle Simulation for Analyzing Product Service Systems. In Proceedings of the 2005 4th International Symposium on Environmentally Conscious Design and Inverse Manufacturing, Tokyo, Japan, 12–14 December 2005; pp. 386–393. [Google Scholar] [CrossRef]
- Kurpiela, S.; Teuteberg, F. Strategic planning of product-service systems: A systematic literature review. J. Clean. Prod. 2022, 338, 130528. [Google Scholar] [CrossRef]
- Reim, W.; Parida, V.; Sjödin, D.R. Risk management for product-service system operation. Int. J. Oper. Prod. Manag. 2016, 36, 665–686. [Google Scholar] [CrossRef]
- Rosa, M.; Wang, W.M.; Stark, R.; Rozenfeld, H. A concept map to support the planning and evaluation of artifacts in the initial phases of PSS design. Res. Eng. Des. 2021, 32, 189–223. [Google Scholar] [CrossRef]
- Preidel, M.; Stark, R. SemDaServ: A Systematic Approach for Semantic Data Specification of AI-Based Smart Service Systems. Appl. Sci. 2021, 11, 5148. [Google Scholar] [CrossRef]
- Parnell, G.S. Decision Making in Systems Engineering and Management; Wiley: Hoboken, NJ, USA, 2011. [Google Scholar]
- Tversky, A.; Kahneman, D. Judgment under Uncertainty: Heuristics and Biases: Biases in judgments reveal some heuristics of thinking under uncertainty. Science 1974, 185, 11241131. [Google Scholar] [CrossRef]
- Moshman, D. From inference to reasoning: The construction of rationality. Think. Reason. 2004, 10, 221–239. [Google Scholar] [CrossRef]
- Koller, D.; Friedman, N. Probabilistic Graphical Models: Principles and Techniques; Adaptive computation and machine learning; MIT Press: Cambridge, UK, 2009. [Google Scholar]
- Blessing, L.T.; Chakrabarti, A. DRM, A Design Research Methodology; Springer: London, UK, 2009. [Google Scholar] [CrossRef]
- de Weck, O. Technology Roadmapping and Development: A Quantitative Approach to the Management of the Management of Technology; Springer: Berlin/Heidelberg, Germany, 2022. [Google Scholar]
- Collopy, P.; Hollingsworth, P. Value-Driven Design. In Proceedings of the 9th AIAA Aviation Technology, Integration, and Operations Conference (ATIO), Hilton Head, SC, USA, 21–23 September 2009; p. 17. [Google Scholar]
- Johansson, C.; Wall, J.; Panarotto, M. Maturity of models in a multi-model decision support system. Des. Inf. Knowl. 2017, 6, 237–246. [Google Scholar]
- Kossiakoff, A.; Sweet, W. System Engineering: Principles and Practices, 2nd ed.; Wiley Series in systems engineering and management; Wiley: Hoboken, NJ, USA, 2011. [Google Scholar]
- Nasa. NASA Systems Engineering Handbook; NASA: Washington, DC, USA, 2020; Volume 2. [Google Scholar]
- Mourtzis, D.; Doukas, M.; Fotia, S. Classification and Mapping of PSS Evaluation Approaches. IFAC-Pap. 2016, 49, 1555–1560. [Google Scholar] [CrossRef]
- Bertoni, M. Multi Criteria Decision Making for PSS Design. In Data-Driven Decision Making for Product Service Systems; Pezzotta, G., Sala, R., Boucher, X., Bertoni, M., Pirola, F., Eds.; Springer International Publishing: Cham, Switzerland, 2024; pp. 87–113. [Google Scholar] [CrossRef]
- Müller, P. Integrated Engineering of Products and Services: Layer-Based Development Methodology for Product-Service Systems; Berichte aus dem Produktionstechnischen Zentrum Berlin; Fraunhofer: Stuttgart, Germany, 2014. [Google Scholar]
- Liang, H.; Zhou, J. Sustainable development of product service system design based on analytic hierarchy process. Int. J. Eng. Res. 2015, 3, 1–8. [Google Scholar]
- Bertoni, A.; Bertoni, M.; Panarotto, M.; Johansson, C.; Larsson, T.C. Value-driven product service systems development: Methods and industrial applications. CIRP J. Manuf. Sci. Technol. 2016, 15, 42–55. [Google Scholar] [CrossRef]
- Sharma, M.G.; Kumar, G. Prioritizing Quality of Product and Service Dimensions with Respect to a Product-Service System in the Public Transport Sector. Qual. Manag. J. 2016, 23, 23–36. [Google Scholar] [CrossRef]
- Mualla, Y.; Najjar, A.; Daoud, A.; Galland, S.; Nicolle, C.; Yasar, A.U.H.; Shakshuki, E. Agent-based simulation of unmanned aerial vehicles in civilian applications: A systematic literature review and research directions. Future Gener. Comput. Syst. 2019, 100, 344–364. [Google Scholar] [CrossRef]
- Wrasse, K.; Hayka, H.; Stark, R. Simulation of Product-Service-Systems Piloting with Agent-Based Models. Procedia CIRP 2015, 30, 108–113. [Google Scholar] [CrossRef]
- Bertoni, M.; Pezzotta, G.; Scandella, B.; Wall, J.; Jonsson, P. Life cycle simulation to support cross-disciplinary decision making in early PSS design. Procedia CIRP 2019, 83, 260–265. [Google Scholar] [CrossRef]
- Exner, K. Prototyping von Produkt-Service Systemen und Smart Services in der Konzeptphase des Entwicklungsprozesses; Berichte aus dem Produktionstechnischen Zentrum Berlin; Fraunhofer: Stuttgart, Germany, 2019. [Google Scholar]
- Herzog, M.; Meuris, D.; Bender, B.; Sadek, T. The Nature of Risk Management in the Early Phase of IPS2 Design. Procedia CIRP 2014, 16, 223–228. [Google Scholar] [CrossRef]
- Reim, W.; Parida, V.; Örtqvist, D. Product–Service Systems (PSS) business models and tactics—A systematic literature review. J. Clean. Prod. 2015, 97, 61–75. [Google Scholar] [CrossRef]
- Erkoyuncu, J.A.; Roy, R.; Shehab, E.; Durugbo, C.; Khan, S.; Datta, P. An effective uncertainty based framework for sustainable industrial product-service system transformation. J. Clean. Prod. 2019, 208, 160–177. [Google Scholar] [CrossRef]
- Werdich, M. FMEA—Einführung und Moderation: Durch Systematische Entwicklung zur übersichtlichen Risikominimierung (inkl. Methoden im Umfeld); Vieweg+Teubner: Berlin, Germany, 2011. [Google Scholar]
- Mahl, T.; Köhler, C.; Arnold, D.; Lins, D.; Kuhlenkötter, B. PSS-FMEA: TOWARDS AN INTEGRATED FMEA METHOD TO SUPPORT THE DEVELOPMENT OF PRODUCT-SERVICE SYSTEMS IN SMES. Proc. Des. Soc. 2021, 1, 2501–2510. [Google Scholar] [CrossRef]
- Kaikkonen, L.; Parviainen, T.; Rahikainen, M.; Uusitalo, L.; Lehikoinen, A. Bayesian Networks in Environmental Risk Assessment: A Review. Integr. Environ. Assess. Manag. 2021, 17, 62–78. [Google Scholar] [CrossRef]
- Fenton, N.E.; Neil, M. Risk Assessment and Decision Analysis with Bayesian Networks; CRC Press/Chapman & Hall: Boca Raton, FL, USA, 2013. [Google Scholar]
- Far, B.H.; Elamy, A.H. Functional reasoning theories: Problems and perspectives. AI EDAM 2005, 19, 75–88. [Google Scholar] [CrossRef]
- Pearl, J. Causality: Models, Reasoning, and Inference, 2nd ed.; Cambridge Books Online; Cambridge University Press: Cambridge, UK, 2009. [Google Scholar] [CrossRef]
- Pearl, J. The seven tools of causal inference, with reflections on machine learning. Commun. ACM 2019, 62, 54–60. [Google Scholar] [CrossRef]
- Kabir, S.; Papadopoulos, Y. Applications of Bayesian networks and Petri nets in safety, reliability, and risk assessments: A review. Saf. Sci. 2019, 115, 154–175. [Google Scholar] [CrossRef]
- Thöns, S. Quantifying the Value of Structural Health Information for Decision Support; Joint Committee on Structural Safety: Prague, Czech Republic, 2020. [Google Scholar]
- Zhang, W.H.; Lu, D.G.; Qin, J.; Thöns, S.; Faber, M.H. Value of information analysis in civil and infrastructure engineering: A review. J. Infrastruct. Preserv. Resil. 2021, 2, 16. [Google Scholar] [CrossRef]
- Zhang, L.; Zhou, L.; Horn, B.K. Building a right digital twin with model engineering. J. Manuf. Syst. 2021, 59, 151–164. [Google Scholar] [CrossRef]
- Weber, C.; Steinbach, M.; Botta, C.; Deubel, T. Modelling of Product-Service Systems (PSS) based on the PDD Approach. Int. Des. Conf. Des. 2004, 2004, 8. [Google Scholar]
- Wang, J.; Li, R.; Ding, G.; Qin, S.; Cai, Z. Product-service system engineering characteristics design for life cycle cost based on constraint satisfaction problem and Bayesian network. Adv. Eng. Inform. 2022, 52, 101573. [Google Scholar] [CrossRef]
- Xiao, S.; Hu, Y.; Han, J.; Zhou, R.; Wen, J. Bayesian Networks-based Association Rules and Knowledge Reuse in Maintenance Decision-Making of Industrial Product-Service Systems. Procedia CIRP 2016, 47, 198–203. [Google Scholar] [CrossRef][Green Version]
- Zheng, M.; Ming, X.; Li, M.; He, L. A framework for Industrial Product–Service Systems risk management. Proc. Inst. Mech. Eng. 2015, 229, 501–516. [Google Scholar] [CrossRef]
- Narayana, S. Uncertainty Analysis in Product Service System: Bayesian Network Modelling for Availability Contract. Doctoral Thesis, Loughborough University, Loughborough, UK, 2016. [Google Scholar]
- Mitake, Y.; Inagaki, Y.; Tsuji, S.; Shimomura, Y. Identification of the causal relationship between features and barriers of product–service systems based on Bayesian network model. Procedia CIRP 2024, 122, 259–264. [Google Scholar] [CrossRef]
- Tsutsui, Y.; Kubota, Y.; Shimomura, Y. A Bayesian network model for supporting the formation of PSS design knowledge. Procedia CIRP 2018, 73, 56–60. [Google Scholar] [CrossRef]
- Bender, B.; Gericke, K. (Eds.) Pahl/Beitz Konstruktionslehre; Springer: Berlin/Heidelberg, Germany, 2021. [Google Scholar] [CrossRef]
- Pahl, B.; Feldhusen, G. Pahl/Beitz Konstruktionslehre, 7th ed.; Springer GmbH & Co. KG: Berlin, Germany, 2006. [Google Scholar]
- Erden, M.S.; Komoto, H.; van Beek, T.J.; D’Amelio, V.; Echavarria, E.; Tomiyama, T. A review of function modeling: Approaches and applications. Artif. Intell. Eng. Des. Anal. Manuf. 2008, 22, 147–169. [Google Scholar] [CrossRef]
- Vermaas, P.E.; Dorst, K. On the conceptual framework of John Gero’s FBS-model and the prescriptive aims of design methodology. Des. Stud. 2007, 28, 133–157. [Google Scholar] [CrossRef]
- Hubka, V. Theorie Technischer Systeme, 2nd ed.; Hochschultext; Springer: Berlin/Heidelberg, Germany, 1984. [Google Scholar]
- Forbus, K.D. Qualitative Representations: How People Reason and Learn About the Continuous World; MIT Press: Cambridge, MA, USA, 2018. [Google Scholar]
- Gausemeier, J. Produktinnovation: Strategische Planung und Entwicklung der Produkte von Morgen, 2nd ed.; Hanser: München, Germany, 2014. [Google Scholar]
- Gheorghita, S.V.; Palkovic, M.; Hamers, J.; Vandecappelle, A.; Mamagkakis, S.; Basten, T.; Eeckhout, L.; Corporaal, H.; Catthoor, F.; Vandeputte, F.; et al. System-scenario-based design of dynamic embedded systems. ACM Trans. Des. Autom. Electron. Syst. 2009, 14, 1–45. [Google Scholar] [CrossRef]
- Menzel, T.; Bagschik, G.; Maurer, M. Scenarios for Development, Test and Validation of Automated Vehicles. In Proceedings of the 2018 IEEE Intelligent Vehicles Symposium (IV), Changshu, China, 26–30 June 2018. [Google Scholar] [CrossRef]
- Elster, L.; Linnhoff, C.; Schmidt, S.; Stark, R.; Winner, H. Fundamental Design Criteria for Logical Scenarios in Simulation-Based Safety Validation of Automated Driving Using Sensor Model Knowledge; IV Workshop on Ensuring and Validating Safety for Automated Vehicles; UNSPECIFIED: Darmstadt, Germany, 2021. [Google Scholar]
- Waldmann, M.R.; Mayrhofer, R. Hybrid Causal Representations. Psychol. Learn. Motiv. 2016, 65, 85–127. [Google Scholar] [CrossRef]
- Vajna, S.; Weber, C.; Zeman, K.; Hehenberger, P.; Gerhard, D.; Wartzack, S. CAx für Ingenieure; Springer: Berlin/Heidelberg, Germany, 2018. [Google Scholar] [CrossRef]
- Nadkarni, S.; Shenoy, P.P. A causal mapping approach to constructing Bayesian networks. Decis. Support Syst. 2004, 38, 259–281. [Google Scholar] [CrossRef]
- Aven, T. Risk assessment and risk management: Review of recent advances on their foundation. Eur. J. Oper. Res. 2016, 253, 1–13. [Google Scholar] [CrossRef]
- Lutter-Günther, M. Qualitätsorientiertes und Modellbasiertes Pulverrecycling beim Laserstrahlschmelzen; Technische Universität München: München, Germany, 2020. [Google Scholar]

















| Role (Affiliation) | Years of Experience | Experience in Additive Manufacturing (AM) |
|---|---|---|
| AM Production Engineer (Industrial Company) | 4 years | Familiar with the entire AM process and responsible for qualification of new powder specifications |
| Research Associate (Research Institute) | 3 years | Researcher in the domain of powder degradation and its effect on AM build results |
| Research Associate (University) | 2 years | Researcher in the domain of powder degradation and its effect on AM build results |
| AM Designer (Industrial Company) | >5 years | AM design engineer familiar with industrial production processes and required information technology |
| AM Digitization Engineer (Industrial Company) | >5 years | Familiar with entire AM process, as well as digital artifacts and data created and used within the AM process |
Disclaimer/Publisher’s Note: The statements, opinions and data contained in all publications are solely those of the individual author(s) and contributor(s) and not of MDPI and/or the editor(s). MDPI and/or the editor(s) disclaim responsibility for any injury to people or property resulting from any ideas, methods, instructions or products referred to in the content. |
© 2024 by the authors. Licensee MDPI, Basel, Switzerland. This article is an open access article distributed under the terms and conditions of the Creative Commons Attribution (CC BY) license (https://creativecommons.org/licenses/by/4.0/).
Share and Cite
Blüher, T.; Stark, R. Systemic Evaluation of PSS in the Early Concept Phase Using Graph-Based Reasoning. Appl. Sci. 2024, 14, 11241. https://doi.org/10.3390/app142311241
Blüher T, Stark R. Systemic Evaluation of PSS in the Early Concept Phase Using Graph-Based Reasoning. Applied Sciences. 2024; 14(23):11241. https://doi.org/10.3390/app142311241
Chicago/Turabian StyleBlüher, Till, and Rainer Stark. 2024. "Systemic Evaluation of PSS in the Early Concept Phase Using Graph-Based Reasoning" Applied Sciences 14, no. 23: 11241. https://doi.org/10.3390/app142311241
APA StyleBlüher, T., & Stark, R. (2024). Systemic Evaluation of PSS in the Early Concept Phase Using Graph-Based Reasoning. Applied Sciences, 14(23), 11241. https://doi.org/10.3390/app142311241

