PHR-NFT: Decentralized Blockchain Framework with Hyperledger and NFTs for Secure and Transparent Patient Health Records
Abstract
1. Introduction
- Proposing PHR-NFT, a blockchain-based patient tracking system that uses NFTs to securely store patient data, enhancing the privacy and security of health records. Our framework adopts a patient-centric approach, allowing patients to control their NFTs and grant access permissions to authorized stakeholders based on collaborators within the network.
- Implementing patient NFTs on the Hyperledger Fabric blockchain platform. Smart contracts are utilized to automate health data sharing, ensuring that data are only shared with authorized parties after explicit patient consent.
- Conducting a comprehensive network performance analysis, evaluating key metrics, including throughput, latency, success rate, failure rate, and security.
2. Related Works
2.1. Blockchain-Based Patient Records Tracking Systems (BPHRS)
2.2. Non-Fungible Tokens (NFTs)
3. Methodology
3.1. Usecase Scenario
3.2. PHR-NFT System Workflow
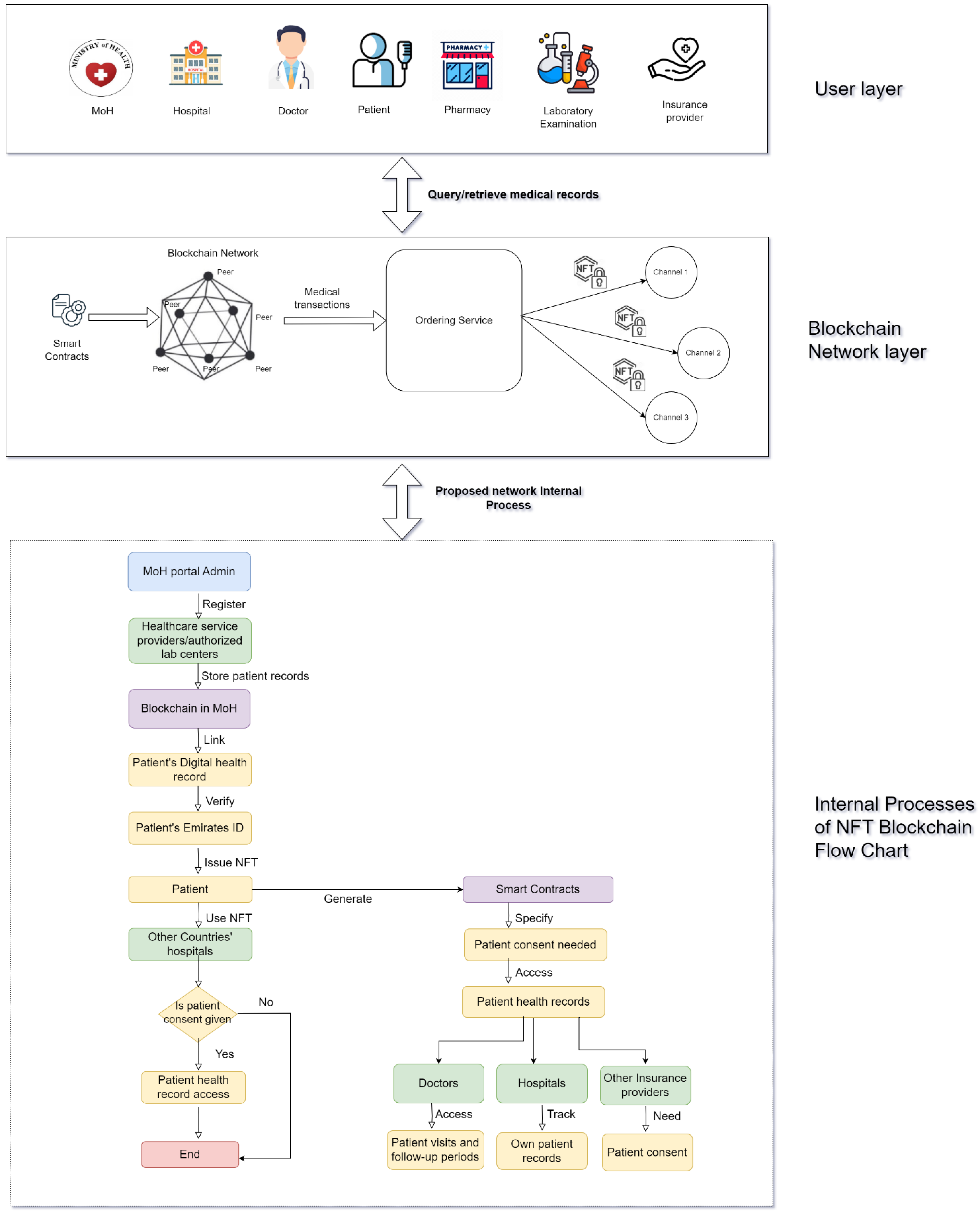
3.3. PHR-NFT System Architecture
3.3.1. User Layer
3.3.2. Blockchain Network Layer
Blockchain Type
Smart Contracts
- Add_Patient Smart Contract
- Update_Patient Smart Contract
- Query_Patient Smart Contract
- Smart Contract for NFT
4. Performance Evaluation
Threat Model
5. Experimental Environment
5.1. Implementing NFTs in the Hyperledger Fabric Network to Tokenize the Patient Record
- patient-contract.go: The patient-contract.go file contains the main logic for managing patient records as NFTs and defines their structure and behavior, including metadata attributes such as the patient ID, medical history, and associated access controls.
- token.go: The token.go file complements the patient-contract.go file by implementing the NFT token functionality, including token minting, transfer, and access permission management.
- Hospitals (e.g., hospital1, hospital2, hospital3): registered doctors within these hospitals are designated as collaborators, enabling them to request access permission for specific patient records within their respective institutions.
- Laboratories (e.g., lab1, lab2): similarly, lab scientists affiliated with designated laboratories are included in the collaborator set, allowing them controlled access to patient data for diagnostic and research purposes.
| Algorithm 1: HLF Network Setup and Patient NFT Access Control | ||
| //Setup HLF Network | ||
| 1 | InitializeHLFnetwork(version = 2.4, nodeVersion = 14.17.0) | |
| 2 | configureEntities(entities = [“hospital1”, “hospital2”, hospital3”, “lab1”, “lab2”, “MoH”]) | |
| //Deploy chain codes | ||
| 3 | deployChaincodes(chaincodes = [“doctor_contract.go”, “patient_contract.go”, “patient_checkup.go”, “patient_health.data.go”, “token_contract.go”]) | |
| 4 | deployPatientNFT(tokenContract = “token_contract.go”) | |
| //Create collaborator set for access permission for patient NFT | ||
| 5 | createCollaboratorSet(collaborators = [“registered doctors in hospital1/hospital2/hospital3”, “lab scientists in lab1/lab2”]) | |
| //Request access permission for patient NFT | ||
| 6 | searchPatients(criteria) | |
| 7 | requestAccessPermission(healthcare_entity, patient) | |
| 8 | If (healthcare_entity in collaborators) then | |
| 9 | sendAccessRequest(patientID) | |
| //For Patient: | ||
| 10 | AccessRequestReceived(healthcare_entity ID) | |
| 11 | PermissionRevoked(healthcare_entity ID) | |
| //For healthcare_entity | ||
| 12 | RecordViewed(patientID) or RecordUpdate(patientID) | |
| 13 | updatePatientNFT(patientID, accessGranted) | |
| 14 | commitTransactionToBlockchain(transaction) | |
| 15 | else | |
| 16 | Reject access request for patient data | |
| 17 | logUnauthorizedAccessAttempt(healthcare_entity ID) | |
| 18 | end if | |
| 19 | recordTransactions(transcationHistory, CouchDB) | |
5.2. Experimental Results and Discussion
5.2.1. Network Performance
5.2.2. Chain Code Performance Comparison
5.2.3. Security Analysis
- Workers vs. Other Variables: Workers have a negative correlation with the send rate (−0.49), throughput (−0.32), latency (−0.13), failed transactions (0.28), and failure rate (%) (0.30). More workers are associated with a lower send rate, throughput, and latency and a slightly higher failed transaction number and failure rate.
- Total Transactions vs. Other Variables: The total transactions have a positive correlation with the failed transactions (0.89) and failure rate (%) (0.88) and a negative correlation with the send rate (−0.37) and throughput (−0.17). Higher total transactions are strongly associated with more failed transactions and a higher failure rate, showing weaker negative associations with the send rate and throughput.
- Send Rate vs. Other Variables: The send rate has a negative correlation with the workers (−0.49), latency (−0.50), failure rate (%) (−0.47), and a positive correlation with the throughput (0.46). A higher send rate is associated with fewer workers, lower latency, a lower failure rate, and higher throughput.
- Latency vs. Other Variables: Latency has a negative correlation with the send rate (−0.50) and throughput (−0.51) and a positive correlation with the failed transactions (0.20) and failure rate (%) (0.21). Lower latency is associated with a higher send rate, throughput, and slight increases in failed transactions and the failure rate.
- Throughput vs. Other Variables: The throughput has a positive correlation with the send rate (0.46) and a negative correlation with the latency (−0.51), workers (−0.32), and failure rate (%) (−0.32). Higher throughput is associated with a higher send rate, a lower latency and failure rate, and fewer workers.
- Failed Transactions vs. Other Variables: Failed transactions have a strong positive correlation with the total transactions (0.89), indicating that as the number of transactions increases, the number of failed transactions also increases.
- Failure Rate (%) vs. Other Variables: The failure rate (%) has a strong positive correlation with failed transactions (0.99) and total transactions (0.88), indicating that it closely tracks the number of failed transactions and total transactions.
6. Conclusions
Author Contributions
Funding
Institutional Review Board Statement
Informed Consent Statement
Data Availability Statement
Conflicts of Interest
References
- Chen, L.; Lee, W.-K.; Chang, C.-C.; Choo, K.-K.R.; Zhang, N. Blockchain based searchable encryption for electronic health record sharing. Future Gener. Comput. Syst. 2019, 95, 420–429. [Google Scholar] [CrossRef]
- Chen, Z.; Xu, W.; Wang, B.; Yu, H. A blockchain-based preserving and sharing system for medical data privacy. Future Gener. Comput. Syst. 2021, 124, 338–350. [Google Scholar] [CrossRef]
- Zaabar, B.; Cheikhrouhou, O.; Jamil, F.; Ammi, M.; Abid, M. HealthBlock: A secure blockchain-based healthcare data management system. Comput. Netw. 2021, 200, 108500. [Google Scholar] [CrossRef]
- Chelladurai, M.U.; Pandian, S.; Ramasamy, K. A blockchain based patient centric electronic health record storage and in-tegrity management for e-Health systems. Health Policy Technol. 2021, 10, 100513. [Google Scholar] [CrossRef]
- Shamshad, S.; Minahil; Mahmood, K.; Kumari, S.; Chen, C.-M. A secure blockchain-based e-health records storage and sharing scheme. J. Inf. Secur. Appl. 2020, 55, 102590. [Google Scholar] [CrossRef]
- Li, H.; Yang, X.; Wang, H.; Wei, W.; Xue, W. A controllable secure blockchain-based electronic healthcare records sharing scheme. J. Healthc. Eng. 2022, 2022, 2058497. [Google Scholar] [CrossRef]
- Ismail, L.; Materwala, H. BlockHR: A blockchain-based framework for health records management. In Proceedings of the 12th International Conference on Computer Modeling and Simulation, Brisbane, QLD, Australia, 22–24 June 2020; pp. 164–168. [Google Scholar]
- Wu, H.; Dwivedi, A.D.; Srivastava, G. Security and privacy of patient information in medical systems based on blockchain technology. ACM Trans. Multimedia Comput. Commun. Appl. 2021, 17, 1–17. [Google Scholar] [CrossRef]
- Ismail, L.; Materwala, H.; AB Khan, M. Performance evaluation of a patient-centric blockchain-based healthcare records management framework. In Proceedings of the IECC 2020: 2020 2nd International Electronics Communication Conference, Singapore, 8–10 July 2021. [Google Scholar]
- Liu, X.; Wang, Z.; Jin, C.; Li, F.; Li, G. A blockchain-based medical data sharing and protection scheme. IEEE Access 2019, 7, 118943–118953. [Google Scholar] [CrossRef]
- Houtan, B.; Hafid, A.S.; Makrakis, D. A survey on blockchain-based self-sovereign patient identity in healthcare. IEEE Access 2020, 8, 90478–90494. [Google Scholar] [CrossRef]
- Madine, M.M.; Battah, A.A.; Yaqoob, I.; Salah, K.; Jayaraman, R.; Al-Hammadi, Y.; Pesic, S.; Ellahham, S. Blockchain for giving patients control over their medical records. IEEE Access 2020, 8, 193102–193115. [Google Scholar] [CrossRef]
- Al Mamun, A.; Azam, S.; Gritti, C. Blockchain-based electronic health records management: A comprehensive review and future research direction. IEEE Access 2022, 10, 5768–5789. [Google Scholar] [CrossRef]
- Wang, S.; Zhang, D.; Zhang, Y. Blockchain-based personal health records sharing scheme with data integrity verifiable. IEEE Access 2019, 7, 102887–102901. [Google Scholar] [CrossRef]
- Sun, J.; Yao, X.; Wang, S.; Wu, Y. Blockchain-based secure storage and access scheme for electronic medical records in IPFS. IEEE Access 2020, 8, 59389–59401. [Google Scholar] [CrossRef]
- Liu, J.; Li, X.; Ye, L.; Zhang, H.; Du, X.; Guizani, M. BPDS: A blockchain-based privacy-preserving data sharing for electronic medical records. In Proceedings of the GLOBECOM 2018—2018 IEEE Global Communications Conference, Abu Dhabi, United Arab Emirates, 9–13 December 2018; pp. 1–6. [Google Scholar]
- Tith, D.; Lee, J.S.; Suzuki, H.; Wijesundara, W.M.A.B.; Taira, N.; Obi, T.; Ohyama, N. Application of blockchain to maintaining patient records in electronic health records for enhanced privacy, scalability, and availability. Healthc. Inform. Res. 2020, 26, 3. [Google Scholar] [CrossRef] [PubMed]
- Daraghmi, E.-Y.; Daraghmi, Y.-A.; Yuan, S.-M. MedChain: A design of blockchain-based system for medical records access and permissions management. IEEE Access 2019, 7, 164595–164613. [Google Scholar] [CrossRef]
- Balakumar, S.; Kavitha, A.R. Quorum-based blockchain network with IPFS to improve data security in IoT network. Stud. Inform. Control. 2021, 30, 85–98. [Google Scholar] [CrossRef]
- Sammeta, N.; Parthiban, L. Hyperledger blockchain enabled secure medical record management with deep learning-based diagnosis model. Complex Intell. Syst. 2021, 8, 625–640. [Google Scholar] [CrossRef]
- Tanwar, S.; Parekh, K.; Evans, R. Blockchain-based electronic healthcare record system for healthcare 4.0 applications. J. Inf. Secur. Appl. 2019, 50, 102407. [Google Scholar] [CrossRef]
- Rajput, A.R.; Li, Q.; Ahvanooey, M.T. A blockchain-based secret-data sharing framework for personal health records in emergency conditions. Healthcare 2021, 9, 206. [Google Scholar] [CrossRef]
- Meier, P.; Beinke, J.H.; Fitte, C.; Brinke, J.S.T.; Teuteberg, F. Generating design knowledge for blockchain-based access control to personal health records. Inf. Syst. E-Business Manag. 2020, 19, 13–41. [Google Scholar] [CrossRef]
- Zhang, Q.; Xiong, Z.; Zhu, J.; Gao, S.; Yang, W. A Privacy-preserving Auction Mechanism for Learning Model as an NFT in Blockchain-Driven Metaverse. ACM Trans. Multimedia Comput. Commun. Appl. 2024, 20, 1–24. [Google Scholar] [CrossRef]
- Azbeg, K.; Ouchetto, O.; Andaloussi, S.J. BlockMedCare: A healthcare system based on IoT, Blockchain and IPFS for data management security. Egypt. Inform. J. 2022, 23, 329–343. [Google Scholar] [CrossRef]
- Kordestani, H.; Barkaoui, K.; Zahran, W. HapiFabric: A Teleconsultation Framework Based on Hy-perledger Fabric. In European, Mediterranean, and Middle Eastern Conference on Information Systems; Springer International Publishing: Cham, Switzerland, 2020; pp. 399–414. [Google Scholar]
- Bisht, A.; Das, A.K.; Niyato, D.; Park, Y. Efficient Personal-Health-Records Sharing in Internet of Medical Things Using Searchable Symmetric Encryption, Blockchain, and IPFS. IEEE Open J. Commun. Soc. 2023, 4, 2225–2244. [Google Scholar] [CrossRef]
- Wang, T.; Wu, Q.; Chen, J.; Chen, F.; Xie, D.; Shen, H. Health data security sharing method based on hybrid blockchain. Future Gener. Comput. Syst. 2023, 153, 251–261. [Google Scholar] [CrossRef]
- Rai, S.; Chaurasia, B.K.; Gupta, R.; Verma, S. Blockchain-based NFT for healthcare system. In Proceedings of the 2023 IEEE 12th International Conference on Communication Systems and Network Technologies (CSNT), Bhopal, India, 8–9 April 2023; pp. 700–704. [Google Scholar]
- Bodur, H.; Al Yaseen, I.F.T. An Improved blockchain-based secure medical record sharing scheme. Clust. Comput. 2024, 27, 7981–8000. [Google Scholar] [CrossRef]
- Jakhar, A.K.; Singh, M.; Sharma, R.; Viriyasitavat, W.; Dhiman, G.; Goel, S. A blockchain-based privacy-preserving and access-control framework for electronic health records management. Multimedia Tools Appl. 2024, 83, 84195–84229. [Google Scholar] [CrossRef]
- Swetha, M.S.; Muneshwara, M.S.; Madihalli, A.T.; Bhardwaj, A.; Ananya; Solanki, V.K. A Novel Approach on Medical Health Record Management System Using Blockchain. In The International Conference on Intelligent Systems & Networks; Springer Nature: Singapore, 2024; pp. 678–687. [Google Scholar]
- Venkatesh, R.; Hanumantha, B.S. Electronic medical records protection framework based on quantum blockchain for multiple hospitals. Multimedia Tools Appl. 2023, 83, 42721–42734. [Google Scholar] [CrossRef]
- Haddad, A.; Habaebi, M.H.; Suliman, F.E.M.; Elsheikh, E.A.; Islam, M.R.; Zabidi, S.A. Generic patient-centered block-chain-based EHR management system. Appl. Sci. 2023, 13, 1761. [Google Scholar] [CrossRef]
- Chinnasamy, P.; Albakri, A.; Khan, M.; Raja, A.A.; Kiran, A.; Babu, J.C. Smart contract-enabled secure sharing of health data for a mobile cloud-based e-health system. Appl. Sci. 2023, 13, 3970. [Google Scholar] [CrossRef]
- Zaghloul, E.; Li, T.; Mutka, M.W.; Ren, J. Bitcoin and Blockchain: Security and Privacy. IEEE Internet Things J. 2020, 7, 10288–10313. [Google Scholar] [CrossRef]
- Al Barghuthi, N.; Said, H.E.; Badi, S.M.; Girija, S. Security Risk Assessment of Blockchain-Based Patient Health Record Systems. In Information Systems. EMCIS 2022. Lecture Notes in Business Information Processing; Papadaki, M., da Cunha, P.R., Themistocleous, M., Christodoulou, K., Eds.; Springer: Cham, Switzerland, 2023; Volume 464. [Google Scholar] [CrossRef]
- Kumari, D.; Parmar, A.S.; Goyal, H.S.; Mishra, K.; Panda, S. HealthRec-Chain: Patient-centric blockchain enabled IPFS for privacy-preserving scalable health data. Comput. Netw. 2024, 241, 110223. [Google Scholar] [CrossRef]
- Turki, M.; Cheikhrouhou, S.; Dammak, B.; Baklouti, M.; Mars, R.; Dhahbi, A. NFT-IoT pharma chain: IoT drug traceability system based on blockchain and nonfungible tokens (NFTs). J. King Saud Univ.-Comput. Inf. Sci. 2023, 35, 527–543. [Google Scholar] [CrossRef]
- Bamakan, S.M.H.; Nezhadsistani, N.; Bodaghi, O.; Qu, Q. A decentralized framework for patents and intellectual property as nft in blockchain networks. Res. Sq. 2021, in press. [Google Scholar]
- Said, H.E.; Al Barghuthi, N.B.; Badi, S.M.; Hashim, F.; Girija, S. Developing a Decentralized Blockchain Framework with Hyperledger and NFTs for Secure and Transparent Patient Health Records. In Proceedings of the Third International Conference on Innovations in Computing Research (ICR’24), Athens, Greece, 12–14 August 2024; Springer Nature: Cham, Switzerland, 2024. [Google Scholar]
- Said, H.E.; Al Barghuthi, N.B.; Badi, S.M.; Girija, S. Design of a Blockchain-Based Patient Record Tracking System. In Proceedings of the International Conference on IoT and Health, Istanbul, Türkiye, 20–21 October 2024; Springer Nature: Cham, Switzerland, 2024; pp. 145–161. Available online: https://link.springer.com/chapter/10.1007/978-3-031-52787-6_12 (accessed on 1 March 2024).
- Shuaib, K.; Abdella, J.; Sallabi, F.; Serhani, M.A. Secure decentralized electronic health records sharing system based on blockchains. J. King Saud Univ.-Comput. Inf. Sci. 2022, 34, 5045–5058. [Google Scholar] [CrossRef]
- Hyperledger-Caliper. Available online: https://hyperledger.github.io/caliper/v0.6.0/getting-started/ (accessed on 1 March 2024).










| References | Blockchain Type | NFT | Network Performance Analysis | Security Analysis |
|---|---|---|---|---|
| [26] | Hyperledger | × | × | × |
| [27] | Ethereum | × | ✓ | × |
| [12] | Ethereum | × | × | × |
| [28] | Komodo | × | × | × |
| [29] | Hyperledger | ✓ | × | × |
| [30] | Ethereum | × | × | ✓ |
| [31] | Hyperledger | × | × | ✓ |
| [32] | Ethereum | × | × | ✓ |
| [33] | Quantum | × | × | × |
| [34] | Ethereum | × | × | ✓ |
| [35] | Ethereum | × | × | ✓ |
| PHR-NFT | Hyperledger | ✓ | ✓ | ✓ |
| Performance Matrix | Explanation |
|---|---|
| Throughput | Throughput indicates the overall transaction processing capacity (in TPS), considering successful transactions per second. Higher throughput values reflect higher transaction processing efficiency. |
| Latency | Latency measures the time it takes for a transaction to be processed and confirmed. Lower latency values are preferable as they indicate quicker transaction confirmations in the network. |
| Scalability | Scalability tests the network performance with an increasing number of transactions. |
| Fail Transaction | This denotes the number of failed transactions during processing. Minimizing failed transactions is essential for a robust blockchain network. |
| Security Analysis | Security analysis of the deployed network based on the threat model. |
| Hardware Specifications | Software Specifications |
|---|---|
| Operating System: Ubuntu 20.04 LTS CPU: 12th Gen Intel® Core™ i9-12950HX×24 | Hyperledger Fabric v2.x Docker Engine v24.0.5 Docker Compose v1.29.2 Hyperledger Caliper v0.6.0 Npm v5.x Git 2.9+ Go 1.11 Python v2.7.x Visual Studio v17.11 |
| Name | CPU% | CPU% | Memory (max) [GB] | Memory (avg) [GB] | Traffic In [MB] | Traffic Out [MB] | Disc Write [MB] |
|---|---|---|---|---|---|---|---|
| (max) | (avg) | ||||||
| Total | 74.96 | 31.19 | 5.3433 | 4.8441 | 284.6892 | 273.69 | 765.9 |
| Workers | Total Transactions | Send Rate | Latency | Throughput | Fail Transactions | Failure Rate (%) | |
|---|---|---|---|---|---|---|---|
| Workers | 1.00 | −0.00 | −0.49 | −0.13 | −0.32 | 0.28 | 0.30 |
| Total Transactions | −0.00 | 1.00 | −0.37 | 0.34 | −0.17 | −0.17 | 0.88 |
| Send Rate | −0.49 | −0.37 | 1.00 | −0.50 | 0.46 | 0.46 | −0.47 |
| Latency | −0.13 | 0.34 | −0.50 | 1.00 | −0.51 | −0.51 | 0.21 |
| Throughput | −0.32 | −0.17 | 0.46 | −0.51 | 1.00 | −0.2 | −0.33 |
| Fail Transactions | 0.28 | 0.89 | −0.44 | 0.20 | −0.28 | 1.00 | 1.00 |
| Failure Rate (%) | 0.30 | 0.88 | −0.47 | 0.21 | −0.33 | 1.00 | 1.00 |
Disclaimer/Publisher’s Note: The statements, opinions and data contained in all publications are solely those of the individual author(s) and contributor(s) and not of MDPI and/or the editor(s). MDPI and/or the editor(s) disclaim responsibility for any injury to people or property resulting from any ideas, methods, instructions or products referred to in the content. |
© 2024 by the authors. Licensee MDPI, Basel, Switzerland. This article is an open access article distributed under the terms and conditions of the Creative Commons Attribution (CC BY) license (https://creativecommons.org/licenses/by/4.0/).
Share and Cite
Said, H.E.; Al Barghuthi, N.B.; Badi, S.M.; Hashim, F.; Girija, S. PHR-NFT: Decentralized Blockchain Framework with Hyperledger and NFTs for Secure and Transparent Patient Health Records. Appl. Sci. 2024, 14, 10744. https://doi.org/10.3390/app142210744
Said HE, Al Barghuthi NB, Badi SM, Hashim F, Girija S. PHR-NFT: Decentralized Blockchain Framework with Hyperledger and NFTs for Secure and Transparent Patient Health Records. Applied Sciences. 2024; 14(22):10744. https://doi.org/10.3390/app142210744
Chicago/Turabian StyleSaid, Huwida E., Nedaa B. Al Barghuthi, Sulafa M. Badi, Faiza Hashim, and Shini Girija. 2024. "PHR-NFT: Decentralized Blockchain Framework with Hyperledger and NFTs for Secure and Transparent Patient Health Records" Applied Sciences 14, no. 22: 10744. https://doi.org/10.3390/app142210744
APA StyleSaid, H. E., Al Barghuthi, N. B., Badi, S. M., Hashim, F., & Girija, S. (2024). PHR-NFT: Decentralized Blockchain Framework with Hyperledger and NFTs for Secure and Transparent Patient Health Records. Applied Sciences, 14(22), 10744. https://doi.org/10.3390/app142210744

