MSMP-Net: A Multi-Scale Neural Network for End-to-End Monkeypox Virus Skin Lesion Classification
Abstract
1. Introduction
- (1)
- Enhanced Feature Extraction with ConvNeXt: By utilizing ConvNeXt [12] as the backbone network, we not only improve the network’s feature extraction capabilities, but also reduce computational complexity.
- (2)
- Proposed Multi-Scale Feature Fusion Structure: We introduce a multi-scale feature fusion architecture to achieve complementary fusion of features at different scales. This enhances the feature representation of monkeypox virus images and improves the diagnostic performance for monkeypox virus detection.
- (3)
- End-to-End Classification: MSMP-Net is designed for end-to-end classification, allowing seamless integration of feature extraction and classification processes. This reduces the complexity of the pipeline and enhances the overall efficiency and accuracy of the model.
2. Related Work
3. Methodology
3.1. MSMP-Net
3.2. ConvNeXt
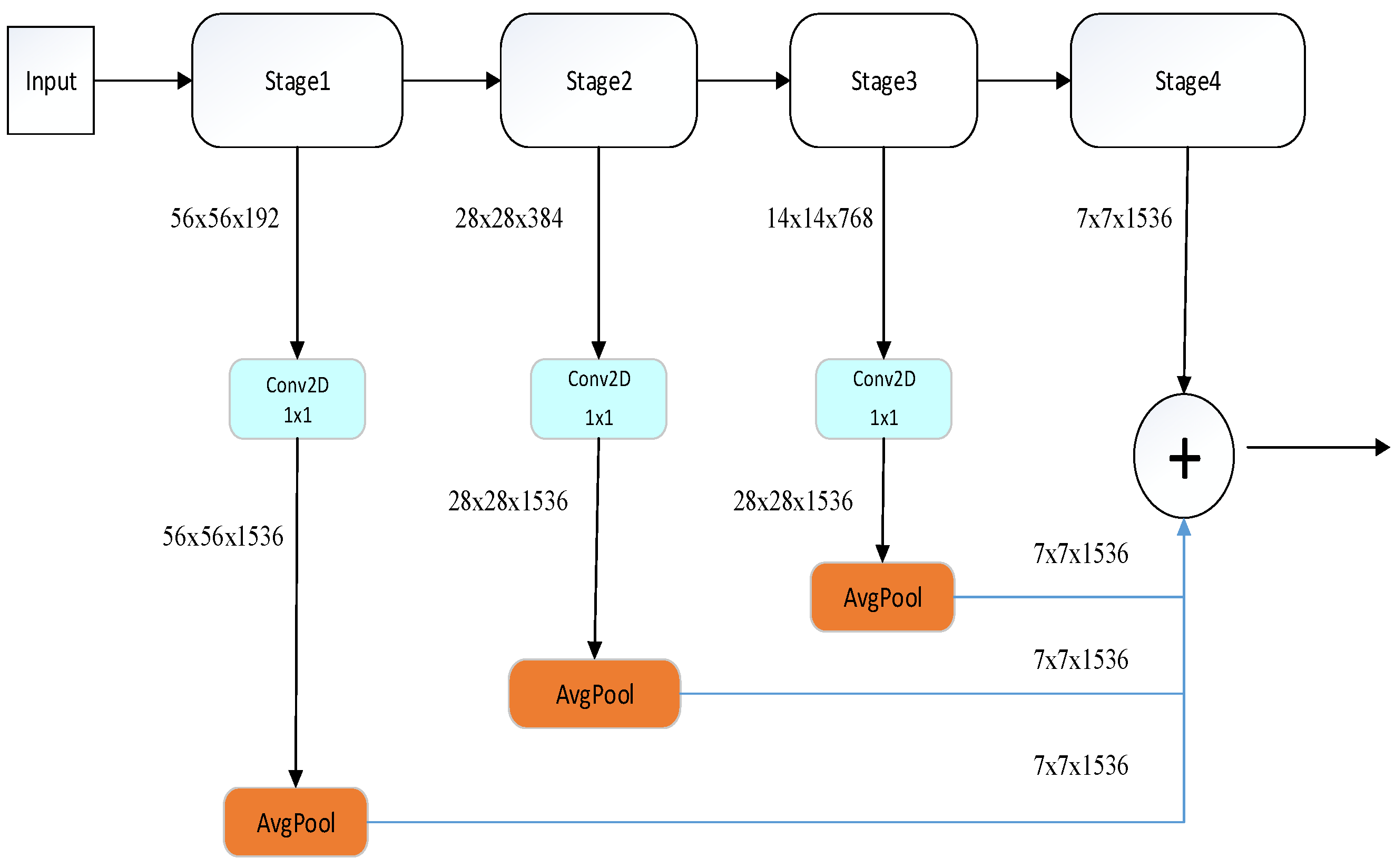
3.3. The Multi-Scale Feature Fusion Module
3.4. The Identity Block and Multi-Layer Convolution Module
3.5. Loss Function
4. Experiments
4.1. Experimental Setup
4.2. Dataset
4.3. Evaluation Metrics
4.4. Experimental Results and Analysis
5. Conclusions
Author Contributions
Funding
Institutional Review Board Statement
Informed Consent Statement
Data Availability Statement
Conflicts of Interest
References
- Letafati, A.; Sakhavarz, T. Monkeypox virus: A review. Microb. Pathog. 2023, 176, 106027. [Google Scholar] [CrossRef] [PubMed]
- Anwar, F.; Haider, F.; Khan, S.; Ahmad, I.; Ahmed, N.; Imran, M.; Rashid, S.; Ren, Z.-G.; Khattak, S.; Ji, X.-Y. Clinical manifestation, transmission, pathogenesis, and diagnosis of monkeypox virus: A comprehensive review. Life 2023, 13, 522. [Google Scholar] [CrossRef] [PubMed]
- Zhou, J.; Xiao, F.; Huang, X.; Fu, J.; Jia, N.; Sun, C.; Chen, M.; Xu, Z.; Huang, H.; Wang, Y. Rapid detection of monkeypox virus and differentiation of West African and Congo Basin strains using endonuclease restriction-mediated real-time PCR-based testing. Anal. Methods 2024, 16, 2693–2701. [Google Scholar] [CrossRef] [PubMed]
- Srivastava, S.; Sharma, G. Omnivec: Learning robust representations with cross modal sharing. In Proceedings of the IEEE/CVF Winter Conference on Applications of Computer Vision, Waikoloa, HI, USA, 3–8 January 2024; pp. 1236–1248. [Google Scholar]
- Zhao, Y.; Lv, W.; Xu, S.; Wei, J.; Wang, G.; Dang, Q.; Liu, Y.; Chen, J. Detrs beat yolos on real-time object detection. In Proceedings of the IEEE/CVF Conference on Computer Vision and Pattern Recognition, Seattle, WA, USA, 17–21 June 2024; pp. 16965–16974. [Google Scholar]
- Sung, C.; Kim, W.; An, J.; Lee, W.; Lim, H.; Myung, H. Contextrast: Contextual Contrastive Learning for Semantic Segmentation. In Proceedings of the IEEE/CVF Conference on Computer Vision and Pattern Recognition, Seattle, WA, USA, 17–21 June 2024; pp. 3732–3742. [Google Scholar]
- Ali, S.N.; Ahmed, M.T.; Paul, J.; Jahan, T.; Sani, S.; Noor, N.; Hasan, T. Monkeypox skin lesion detection using deep learning models: A feasibility study. arXiv 2022, arXiv:2207.03342. [Google Scholar]
- Sitaula, C.; Shahi, T.B. Monkeypox virus detection using pre-trained deep learning-based approaches. J. Med. Syst. 2022, 46, 78. [Google Scholar] [CrossRef] [PubMed]
- Sahin, V.H.; Oztel, I.; Yolcu Oztel, G. Human monkeypox classification from skin lesion images with deep pre-trained network using mobile application. J. Med. Syst. 2022, 46, 79. [Google Scholar] [CrossRef] [PubMed]
- Hu, Y.; Du, B.; Hu, C. Classification of Monkeypox Virus Skin Lesions Based on Improved ResNet. Comput. Syst. Appl. 2023, 32, 197–203. [Google Scholar]
- Biswas, D.; Tešić, J. Binarydnet53: A lightweight binarized CNN for monkeypox virus image classification. Signal Image Video Process. 2024, 18, 7107–7118. [Google Scholar] [CrossRef]
- Liu, Z.; Mao, H.; Wu, C.-Y.; Feichtenhofer, C.; Darrell, T.; Xie, S. A convnet for the 2020s. In Proceedings of the IEEE/CVF Conference on Computer Vision and Pattern Recognition, New Orleans, LA, USA, 18–24 June 2022; pp. 11976–11986. [Google Scholar]
- Abdelhamid, A.A.; El-Kenawy, E.-S.M.; Khodadadi, N.; Mirjalili, S.; Khafaga, D.S.; Alharbi, A.H.; Ibrahim, A.; Eid, M.M.; Saber, M. Classification of monkeypox images based on transfer learning and the Al-Biruni Earth Radius Optimization algorithm. Mathematics 2022, 10, 3614. [Google Scholar] [CrossRef]
- Bala, D.; Hossain, M.S.; Hossain, M.A.; Abdullah, M.I.; Rahman, M.M.; Manavalan, B.; Gu, N.; Islam, M.S.; Huang, Z. MonkeyNet: A robust deep convolutional neural network for monkeypox disease detection and classification. Neural Netw. 2023, 161, 757–775. [Google Scholar] [CrossRef] [PubMed]
- Alakus, T.B.; Baykara, M. Comparison of monkeypox and wart DNA sequences with deep learning model. Appl. Sci. 2022, 12, 10216. [Google Scholar] [CrossRef]
- Nayak, T.; Chadaga, K.; Sampathila, N.; Mayrose, H.; Gokulkrishnan, N.; Prabhu, S.; Umakanth, S. Deep learning-based detection of monkeypox virus using skin lesion images. Med. Nov. Technol. Devices 2023, 18, 100243. [Google Scholar] [CrossRef] [PubMed]
- Ahsan, M.M.; Uddin, M.R.; Farjana, M.; Sakib, A.N.; Momin, K.A.; Luna, S.A. Image Data collection and implementation of deep learning-based model in detecting Monkeypox disease using modified VGG16. arXiv 2022, arXiv:2206.01862. [Google Scholar]
- Jaradat, A.S.; Al Mamlook, R.E.; Almakayeel, N.; Alharbe, N.; Almuflih, A.S.; Nasayreh, A.; Gharaibeh, H.; Gharaibeh, M.; Gharaibeh, A.; Bzizi, H. Automated monkeypox skin lesion detection using deep learning and transfer learning techniques. Int. J. Environ. Res. Public Health 2023, 20, 4422. [Google Scholar] [CrossRef] [PubMed]
- Kundu, D.; Siddiqi, U.R.; Rahman, M.M. Vision transformer based deep learning model for monkeypox detection. In Proceedings of the 2022 25th International Conference on Computer and Information Technology (ICCIT), Cox’s Bazar, Bangladesh, 17–19 December 2022; pp. 1021–1026. [Google Scholar]
- He, K.; Zhang, X.; Ren, S.; Sun, J. Deep residual learning for image recognition. In Proceedings of the IEEE Conference on Computer Vision and Pattern Recognition, Las Vegas, NV, USA, 27–30 June 2016; pp. 770–778. [Google Scholar]
- Liu, Z.; Lin, Y.; Cao, Y.; Hu, H.; Wei, Y.; Zhang, Z.; Lin, S.; Guo, B. Swin transformer: Hierarchical vision transformer using shifted windows. In Proceedings of the IEEE/CVF International Conference on Computer Vision, Montreal, BC, Canada, 11–17 October 2021; pp. 10012–10022. [Google Scholar]
- Howard, A.G. Mobilenets: Efficient convolutional neural networks for mobile vision applications. arXiv 2017, arXiv:1704.04861. [Google Scholar]
- Lin, T.-Y.; Dollár, P.; Girshick, R.; He, K.; Hariharan, B.; Belongie, S. Feature pyramid networks for object detection. In Proceedings of the IEEE Conference on Computer Vision and Pattern Recognition, Honolulu, HI, USA, 21–26 July 2017; pp. 2117–2125. [Google Scholar]
- Loshchilov, I. Decoupled weight decay regularization. arXiv 2017, arXiv:1711.05101. [Google Scholar]
- Ali, S.N.; Ahmed, M.T.; Jahan, T.; Paul, J.; Sani, S.S.; Noor, N.; Asma, A.N.; Hasan, T. A web-based mpox skin lesion detection system using state-of-the-art deep learning models considering racial diversity. Biomed. Signal Process. Control 2024, 98, 106742. [Google Scholar] [CrossRef]
- Dosovitskiy, A. An image is worth 16x16 words: Transformers for image recognition at scale. arXiv 2020, arXiv:2010.11929. [Google Scholar]
- Huang, G.; Liu, Z.; Van Der Maaten, L.; Weinberger, K.Q. Densely connected convolutional networks. In Proceedings of the IEEE Conference on Computer Vision and Pattern Recognition, Honolulu, HI, USA, 21–26 July 2017; pp. 4700–4708. [Google Scholar]
- Radford, A.; Kim, J.W.; Hallacy, C.; Ramesh, A.; Goh, G.; Agarwal, S.; Sastry, G.; Askell, A.; Mishkin, P.; Clark, J. Learning transferable visual models from natural language supervision. In Proceedings of the International Conference on Machine Learning, Online, 18–24 July 2021; pp. 8748–8763. [Google Scholar]
- Woo, S.; Debnath, S.; Hu, R.; Chen, X.; Liu, Z.; Kweon, I.S.; Xie, S. Convnext v2: Co-designing and scaling convnets with masked autoencoders. In Proceedings of the IEEE/CVF Conference on Computer Vision and Pattern Recognition, Vancouver, BC, Canada, 17–24 June 2023; pp. 16133–16142. [Google Scholar]







| Parameter | Value |
|---|---|
| Loss function | Cross entropy |
| Optimizer | AdamW |
| Batch_size | 16 |
| Epochs | 6 |
| Weight_decay | 1 × 10−4 |
| Learning_rate | 4 × 10−5 |
| Class Label | No. of Original Images | No. of Augmented Images | No. of Unique Patients |
|---|---|---|---|
| Chickenpox | 75 | 3598 | 62 |
| Cowpox | 66 | 3220 | 41 |
| Healthy | 114 | 5656 | 104 |
| HFMD | 161 | 7882 | 144 |
| Measles | 55 | 2618 | 46 |
| Monkeypox | 284 | 14,070 | 143 |
| Total | 755 | 37,044 | 540 |
| Positive | Negative | |
|---|---|---|
| Positive | TP | FN |
| Negative | FP | TN |
| Number of Fold | Accuracy (%) | Precision (%) | Recall (%) | F1 (%) | |
|---|---|---|---|---|---|
| Proposed Method | Fold 1 | 88.89 | 89.94 | 88.89 | 88.65 |
| Fold 2 | 76.54 | 78.84 | 76.54 | 75.90 | |
| Fold 3 | 79.69 | 82.00 | 79.69 | 79.97 | |
| Fold 4 | 80.49 | 78.11 | 80.49 | 77.68 | |
| Fold 5 | 71.62 | 76.25 | 71.62 | 72.05 | |
| Mean | 79.45 | 81.03 | 79.45 | 78.85 | |
| Standard deviation | 5.66 | 4.83 | 5.66 | 5.54 |
| Number of Fold | Accuracy (%) | Precision (%) | Recall (%) | F1 (%) | |
|---|---|---|---|---|---|
| Proposed Method | Fold 5 | 93.65 | 94.15 | 93.65 | 93.52 |
| Fold 4 | 86.42 | 87.29 | 86.42 | 86.10 | |
| Fold 3 | 85.94 | 85.91 | 85.94 | 85.78 | |
| Fold 2 | 85.37 | 84.90 | 85.37 | 84.72 | |
| Fold 1 | 83.78 | 85.70 | 83.78 | 82.78 | |
| Mean | 87.03 | 87.59 | 87.03 | 86.58 | |
| Standard deviation | 3.43 | 3.37 | 3.43 | 3.66 |
| Model | Accuracy (%) | Precision (%) | Recall (%) | F1 (%) |
|---|---|---|---|---|
| ResNet50 [20] | 77.93 ± 6.18 | 79.41 ± 7.87 | 77.93 ± 6.18 | 77.09 ± 6.54 |
| DenseNet121 [24] | 58.51 ± 3.34 | 59.63 ± 1.58 | 58.51 ± 3.34 | 57.05 ± 2.17 |
| MobileNetV3-large [22] | 80.47 ± 5.65 | 82.00 ± 5.62 | 80.47 ± 5.65 | 79.74 ± 5.77 |
| CLIP-vit-base [28] | 72.06 ± 3.13 | 73.03 ± 3.96 | 72.06 ± 3.13 | 69.56 ± 3.64 |
| CLIP-vit-large [28] | 83.34 ± 2.30 | 84.83 ± 2.35 | 83.34 ± 2.30 | 82.84 ± 2.50 |
| Swin-base [21] | 85.52 ± 2.78 | 86.67 ± 2.55 | 85.52 ± 2.78 | 84.88 ± 2.68 |
| Swin-small [21] | 84.75 ± 3.81 | 85.60 ± 3.89 | 84.75 ± 3.81 | 84.34 ± 3.68 |
| Swin-large [21] | 84.58 ± 3.98 | 84.89 ± 4.09 | 84.58 ± 3.98 | 83.74 ± 4.27 |
| ConvNext-tiny [12] | 82.85 ± 3.87 | 83.17 ± 4.28 | 82.85 ± 3.87 | 82.07 ± 3.93 |
| ConvNext-small [12] | 82.52 ± 5.57 | 83.11 ± 5.69 | 82.52 ± 5.57 | 81.89 ± 5.98 |
| ConvNextV2-tiny [29] | 82.69 ± 3.32 | 83.28 ± 3.66 | 82.69 ± 3.32 | 81.84 ± 3.55 |
| VIT-base [26] | 81.62 ± 1.38 | 82.85 ± 1.57 | 81.62 ± 1.38 | 80.57 ± 1.39 |
| VIT-large [26] | 83.91 ± 3.77 | 84.67 ± 3.42 | 83.83 ± 3.66 | 83.20 ± 3.82 |
| VIT-huge [26] | 81.62 ± 5.46 | 82.40 ± 5.35 | 81.62 ± 5.46 | 80.78 ± 5.84 |
| Proposed method | 87.03 ± 3.43 | 87.59 ± 3.37 | 87.03 ± 3.43 | 86.58 ± 3.66 |
| Learning Rate | Accuracy (%) | Precision (%) | Recall (%) | F1 (%) |
|---|---|---|---|---|
| 1 × 10−5 | 83.81 ± 4.40 | 84.07 ± 4.69 | 83.81 ± 4.40 | 83.34 ± 4.57 |
| 2 × 10−5 | 84.18 ± 3.89 | 85.54 ± 3.25 | 87.29 ± 2.79 | 83.54 ± 4.30 |
| 3 × 10−5 | 84.86 ± 3.08 | 85.45 ± 2.97 | 84.86 ± 3.08 | 84.48 ± 3.34 |
| 4 × 10−5 | 87.03 ± 3.43 | 87.59 ± 3.37 | 87.03 ± 3.43 | 86.58 ± 3.66 |
| 5 × 10−5 | 85.65 ± 2.98 | 86.94 ± 2.54 | 85.65 ± 2.98 | 84.84 ± 2.68 |
| 6 × 10−5 | 82.67 ± 1.40 | 83.17 ± 1.81 | 82.67 ± 1.40 | 82.07 ± 1.88 |
| Batch Size | Accuracy (%) | Precision (%) | Recall (%) | F1 (%) |
|---|---|---|---|---|
| 4 | 84.61 ± 1.90 | 85.51 ± 2.02 | 84.61 ± 1.90 | 84.35 ± 2.19 |
| 8 | 85.55 ± 3.79 | 86.14 ± 3.17 | 85.55 ± 3.79 | 84.74 ± 4.27 |
| 16 | 87.03 ± 3.43 | 87.59 ± 3.37 | 87.03 ± 3.43 | 86.58 ± 3.66 |
| 32 | 86.40 ± 4.03 | 86.32 ± 4.39 | 86.40 ± 4.03 | 86.04 ± 4.33 |
| Authors | Number of Class | Accuracy (%) | Precision (%) | Recall (%) | F1 (%) |
|---|---|---|---|---|---|
| Ali et al. [7] | 2 | 82.96 ± 4.57 | 87.00 ± 0.07 | 83.00 ± 0.02 | 84.00 ± 0.03 |
| Sahin et al. [9] | 2 | 91.11 | 90 | 90 | 90 |
| Hu et al. [10] | 2 | 97.3 | 97 | 97 | 97 |
| Abdelhamid et al. [13] | 2 | 98.8 | # | # | # |
| Alakus et al. [15] | 2 | 96.08 | # | # | 99.83 |
| Nayak et al. [16] | 2 | 99.49 | 100 | 99.43 | 99.49 |
| Kundu et al. [19] | 2 | 93 | 93 | 91 | 92 |
| Ahsan et al. [17] | 2 | 83 ± 0.09 | 88 ± 0.07 | 83 ± 0.09 | 83 ± 0.85 |
| Jaradat et al. [18] | 2 | 98.16 | 99 | 96 | 98 |
| Sitaula et al. [8] | 4 | 87.13 | 85.44 | 85.47 | 85.40 |
| Bala et al. [14] | 4 | 97.61 ± 0.04 | 97.60 ± 0.04 | 97.61 ± 0.04 | 97.60 ± 0.04 |
| Biswas et al. [11] | 6 | 85.78 | 86.92 | 82.46 | 84.20 |
| Ali et al. [25] | 6 | 81.70 ± 5.39 | 83.00 ± 0.04 | 79.00 ± 0.06 | 80.00 ± 0.06 |
| Proposed method | 6 | 87.03 ± 3.43 | 87.59 ± 3.37 | 87.03 ± 3.43 | 86.58 ± 3.66 |
| Level | Accuracy (%) | Precision (%) | Recall (%) | F1 (%) | |
|---|---|---|---|---|---|
| MSMP-Net | one | 75.59 ± 4.38 | 77.72 ± 4.52 | 75.59 ± 4.38 | 73.77 ± 4.97 |
| two | 77.94 ± 4.64 | 80.74 ± 3.73 | 77.94 ± 4.64 | 78.00 ± 4.74 | |
| three | 85.03 ± 4.21 | 85.42 ± 4.37 | 85.03 ± 4.21 | 84.45 ± 4.49 | |
| four | 83.97 ± 2.54 | 84.87 ± 3.29 | 83.97 ± 2.54 | 83.30 ± 2.84 | |
| two, one | 81.14 ± 4.72 | 82.15 ± 4.68 | 81.14 ± 4.72 | 80.24 ± 5.60 | |
| three, one | 84.36 ± 2.91 | 84.76 ± 3.43 | 84.36 ± 2.91 | 84.00 ± 2.93 | |
| three, two | 82.44 ± 5.17 | 83.44 ± 5.06 | 82.44 ± 5.17 | 81.76 ± 5.82 | |
| three, four | 86.14 ± 5.04 | 86.61 ± 4.95 | 86.14 ± 5.04 | 85.56 ± 5.37 | |
| one, two, three | 84.91 ± 3.34 | 86.17 ± 3.10 | 84.91 ± 3.34 | 84.04 ± 3.73 | |
| two, three, four | 86.82 ± 3.73 | 85.55 ± 4.78 | 86.82 ± 3.73 | 86.47 ± 3.87 | |
| one, two, three, four | 87.03 ± 3.43 | 87.59 ± 3.37 | 87.03 ± 3.43 | 86.58 ± 3.66 |
Disclaimer/Publisher’s Note: The statements, opinions and data contained in all publications are solely those of the individual author(s) and contributor(s) and not of MDPI and/or the editor(s). MDPI and/or the editor(s) disclaim responsibility for any injury to people or property resulting from any ideas, methods, instructions or products referred to in the content. |
© 2024 by the authors. Licensee MDPI, Basel, Switzerland. This article is an open access article distributed under the terms and conditions of the Creative Commons Attribution (CC BY) license (https://creativecommons.org/licenses/by/4.0/).
Share and Cite
Huan, E.; Dun, H. MSMP-Net: A Multi-Scale Neural Network for End-to-End Monkeypox Virus Skin Lesion Classification. Appl. Sci. 2024, 14, 9390. https://doi.org/10.3390/app14209390
Huan E, Dun H. MSMP-Net: A Multi-Scale Neural Network for End-to-End Monkeypox Virus Skin Lesion Classification. Applied Sciences. 2024; 14(20):9390. https://doi.org/10.3390/app14209390
Chicago/Turabian StyleHuan, Eryang, and Hui Dun. 2024. "MSMP-Net: A Multi-Scale Neural Network for End-to-End Monkeypox Virus Skin Lesion Classification" Applied Sciences 14, no. 20: 9390. https://doi.org/10.3390/app14209390
APA StyleHuan, E., & Dun, H. (2024). MSMP-Net: A Multi-Scale Neural Network for End-to-End Monkeypox Virus Skin Lesion Classification. Applied Sciences, 14(20), 9390. https://doi.org/10.3390/app14209390

