Abstract
Given the increasing competition among household appliance enterprises, accurately predicting household appliance demand is crucial for enterprise supply chain management and marketing. This paper proposes a combined model integrating deep learning and ensemble learning—LSTM-RF-XGBoost—to assist enterprises in identifying customer demand, thereby addressing the complexity and uncertainty of the household appliance market demand. In this study, Long Short-Term Memory Network (LSTM), Random Forest (RF), and Extreme Gradient Boosting (XGBoost) models are established separately. Then, the three individual algorithms are used as the base models in the first layer, with the multiple linear regression (MLR) algorithm serving as the meta-model in the second layer, merging the demand prediction model based on the hybrid model into the overall demand prediction model. This study demonstrates that the accuracy and stability of demand prediction using the LSTM–RF–XGBoost model significantly outperform traditional single models, highlighting the significant advantages of using a combined model. This research offers practical and innovative solutions for enterprises seeking rational resource allocation through demand prediction.
1. Introduction
The modern appliance market is characterized by a growing diversity and complexity of consumer behaviors. In addition to price and quality considerations, consumers are interested in functionality, intelligence, and connection with other household devices [1,2]. This trend may be related to the quick pace of modern life and the need for convenience. As technology advances, the demand for household appliances grows [3]. However, due to the rapid changes in the market, traditional methods for demand forecasting have become overwhelmed. Therefore, sophisticated technologies like machine learning have been employed in the household appliance business to better predict customer demand and respond to market shifts and particular consumer needs [4,5].
Machine learning is a branch of artificial intelligence that allows computer systems to learn from data and improve their performance without requiring explicit programming. Machine-learning-based forecasting techniques fall into two categories: single-model forecasting and combined-model forecasting. The former is based on a specialized algorithm that can effectively forecast future trends in changes, allowing for effective control over such future changes. Fusion-model prediction is the combination of different prediction models to obtain a more accurate prediction result. The fusion model can be implemented using weighted average, voting, stacking, and other techniques to improve prediction accuracy. Demand forecasting is an important part of forecasting, and its accuracy has a direct impact on a company’s production schedule, inventory levels, and customer satisfaction. Machine learning approaches are commonly utilized to solve demand problems in retail [6,7,8], logistics [9,10], finance [11,12], and healthcare [13,14].
In recent years, there have been many studies on demand forecasting, but most of them have focused on the improvement of a single algorithm [15,16]. Some studies have focused on model accuracy improvement, such as [17], where a demand forecasting method based on multi-layer LSTM networks was designed to build a strong capability for predicting highly fluctuating demand data. The improved random forest algorithm was introduced to enhance the accuracy of demand and travel time forecasts in [18]. Ref. [19] compared the performances of nine state-of-the-art machine learning and three forecasting algorithms. It was proven that the XGBoost algorithm with gradient enhancement could improve the prediction performances of multivariate features for multi-season datasets. Furthermore, some studies have addressed related issues by improving the evaluation of feature metrics. Thus, for example, ref. [20] proposed a new framework based on the Variable Neighborhood Search (VNS) heuristic, which is used to enhance the generalization ability of machine learning methods through feature selection. Ref. [21] employed the filtered feature selection method, which increased the classification accuracy of music popularity.
There are other studies that have combined separate models to create a more comprehensive analysis, resulting in more accurate and informed prediction models. Ref. [22] suggested a combined xDeepFM–LSTM forecasting model for a clothes retailer’s sales data. First, the xDeepFM model was used to mine the correlations between the features, followed by the LSTM for sales forecasting, providing a scientific basis for garment companies to alter their demand plans. Ref. [23] provided an integrated model based on DT–RF–XGBoost for predicting smart home energy usage in order to monitor the situation. Ref. [24] offered the ARIMA–LSTM–XGBoost model to improve maximum temperature prediction accuracy. Ref. [25] proposed a combined granulation-based Long Short-Term Memory (LSTM)–Random Forest (RF) model for accurately predicting Sea Surface Temperature (SST), which was capable of adequately capturing the feature dependencies involved in the SST series’ fluctuations, reducing cumulative error during the iteration process, and extending the prediction range.
However, while a number of studies have presented in-depth evaluations of the demand forecasting problem, relatively few studies have explored it considering products in the appliance industry, and the methodologies continue to have defects and limits. According to the cited literature, some approaches may rely too much on the features of a particular dataset, resulting in poor generalization across different datasets. In addition, there are too many influencing factors for home appliances to consider, such as products, seasons, festivals, and environments [26,27], whereas technological advancements have resulted in an increase in purchasing channels and an overabundance of choices for consumers, rather than a lack of available products [28]. To address these issues, this paper proposes the LSTM–RF–XGBoost model. Based on [17,18,19], the selection procedure for the first layer of a single model was determined. Given the typical cyclical and seasonal challenges in demand forecasting for home appliances, we propose incorporating the LSTM model, which effectively identifies and predicts cyclical fluctuations by capturing long-term dependencies in time series data. To address the large fluctuations in demand and enhance the accuracy and robustness of predictions, we also introduce the Random Forest (RF) and XGBoost models. The RF model, by integrating multiple decision trees, mitigates the risk of overfitting and ensures robustness and stability across different datasets. Simultaneously, XGBoost’s strong capability to handle noise and outliers allows for precise forecasting, even under conditions of significant data fluctuations. Building on these models, we conduct feature interaction and feature selection to further improve the models’ predictive performance. We also choose more than 100,000 data points from a home appliance manufacturing industry in China from January 2018 to December 2022 to support the study and verify the validity and accuracy of this model.
Compared with previous studies, the contributions and novelties of our research are summarized below. First, we present a hybrid LSTM–RF–XGBoost model for forecasting home appliance demand. We combine the strengths of various models and further refine them to capture the complex dynamics of appliance demand through feature interaction and filtering, enabling us to account for the multiple factors that influence consumer demand for home appliances. Second, we create four distinct feature clusters: time, product attributes, target volume trends, and environmental factors, and our study offers the prospect of capturing a broader range of elements influencing the demand for appliance product analysis. Our study offers analytical suggestions for home appliance products with a wide range of influencing features. Finally, we discover that the five features of shipments, total sales, e-commerce festivals, seasons, and productions have the greatest impact on air conditioner demand. This result can provide analytical ideas for home appliances with a clearly cyclical demand profile, such as air conditioners, as well as fresh insights into demand management in the home appliance business.
The rest of this paper is arranged as follows: Section 2 introduces the demand prediction models for this paper. Section 3 analyzes the data distribution and screens the effective features and experimental process used for the basis of this paper. Section 4 offers a summary of our findings and conclusions, along with suggestions for future research directions.
2. The Proposed Method
In this section, Long Short-Term Memory Network (LSTM), Random Forest (RF), Extreme Gradient Boosting (XGBoost), and the proposed LSTM–RF–XGBoost model are introduced, respectively.
Home appliances cover a diverse customer base, including distributors and direct stores. Changes in market demand are affected by a variety of factors, including product performance and reputation, the market environment, and price factors. The uncertainty of these factors makes the task of demand forecasting more complicated and leads to a lower forecasting accuracy. LSTM can capture the long-term dependencies in time series data, which is better for predicting demand data with temporal correlations and can effectively capture the dynamic changes in such data. RF can handle datasets with a large number of features. XGBoost improves the prediction performance by integrating multiple decision tree models, which can provide a high level of accuracy and generalization ability in demand prediction tasks. Therefore, combining the three single models aims to forecast the demand for home appliances in order to improve the accuracy and reliability of forecasting results.
2.1. Long Short-Term Memory Network (LSTM)
LSTM is an advanced recurrent neural network with three independent logic control units [29]. In this paper, an LSTM network will be utilized to study the demand prediction problem by training historical data, building a prediction model, evaluating the prediction, and comparing its accuracy with the test data. Meanwhile, in order to better improve the performance of LSTM, the Adam Optimizer is used to optimize the parameters. The network architecture is shown in Figure 1.
Figure 1.
LSTM network architecture.
2.2. Random Forest (RF)
The Random Forest model is an effective method used to solve a variety of nonlinear regression problems that affect product demand [30]. This study will create a Random Forest forecasting model to better understand the demand forecasting challenge. The Random Forest parameters are critical to the model’s effectiveness, and this paper uses Bayesian optimization to tweak them. The algorithmic model architecture is shown in Figure 2.
Figure 2.
RF algorithm model architecture.
2.3. Extreme Gradient Boosting (XGBoost)
XGBoost is an integrated machine learning algorithm based on decision trees, using gradient boosting as a framework [31]. In this study, the process of constructing a demand forecasting model based on XGBoost is shown below. Bayesian optimization was also used to tune the parameters of the XGBoost demand forecasting model. The algorithmic model architecture is illustrated in Figure 3.
Figure 3.
XGBoost algorithm model architecture.
2.4. Blending Ensemble Models
For complex demand change scenarios, a single demand forecasting methodology model suffers from the problem of limited expressiveness in multiple dimensions. For this reason, this study proposes the multi-model fusion approach known as blending for optimization, which uses multiple sub-models to model, predict, and fuse data. Multi-model fusion can better cope with complex demand changes and improve accuracy in multiple dimensions compared to traditional single models or traditional demand forecasting methods [32].
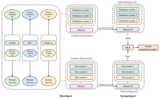
In the previous three subsections, the LSTM, RF, and XGBoost models, respectively, were established. These three single prediction models produce good results for the demand forecasting problem and have differentiation, which is in line with the requirements of the first-layer diversity-based model. Given that home appliances have a large number of features and quantities, and feature interactions can reveal more complex relationships between variables, we add feature interactions to the first-layer model results. To improve the prediction accuracy, we use the mutual information method to identify the interacting features that contribute the most. For the selection of the second layer of the meta-learner, a multiple linear regression (MLR) algorithm is used, while regularization is introduced to avoid overfitting. The LSTM–RF–XGBoost algorithmic model architecture is illustrated in Figure 4.
Figure 4.
LSTM-RF-XGBoost algorithm model architecture.
This blending framework consists of two layers of models. The first layer of the base learner includes three models consisting of LSTM, RF, and XGBoost, which are trained on the original training set. The base learners have different learning and prediction capabilities, and the outputs can be considered to be learning results under different feature dimensions. In the second layer, multivariate linear regression is used as a meta-learner, and the results of the first layer of base learners are used as inputs to output the final predicted values. The steps of the Blending Demand Prediction Fusion Model are as follows:
Layer 1: In this study, the dataset is divided into two parts, a training set and a test set. The training set is further split into a primary training set and a primary validation set. The primary training set is used to train the LSTM, RF, and XGBoost models, and the resulting base models are then used to make predictions on the primary validation set and primary test set, respectively. Next, we apply feature interaction and filtering to the results from both the primary validation and test sets. The filtered interaction features from the primary validation set, along with its results, are combined to form the secondary training set, which is used to train the metamodel in the second layer. Finally, the results and filtered interaction features from the primary test set are fed into the trained metamodel for testing. The training set lasts 48 months, from January 2018 to December 2021. The primary training set lasts from January 2018 to December 2020. The primary validation set lasts from January 2021 to December 2021. The test set lasts from January 2022 to December 2022.
We create the feature interactions using PolynomialFeatures with degree = 2, interaction_only = True, and include_bias = False. We choose 0.03 as the screening threshold for mutual information.
Mutual information is exploited to quantify the information shared by two variables, and mutual information between two variables and can be defined as:
Layer 2: The MLR is trained using the secondary training set. The process expression for MLR is shown in Equation (2).
where is the dependent variable, to denote the independent variables, to are the partial regression coefficients, and is the error term. The parameters are adjusted to obtain the matrix Equations (3) and (4).
The main purpose of this procedure is to estimate the regression coefficient . Specifically, a set of observations is selected, and the observations are brought into the multiple regression equation to obtain . The least squares method is then used to find the regression coefficient, which is the minimum of the sum of squares of the deviations in the estimated values from the sample target values. At the same time, an L1 regularization term is added to the loss function to constrain the regression coefficient, and by minimizing the loss function after the above regularization, we can obtain the optimized regression coefficient , so the above MLR model is completed.
3. Experiment and Discussion
The overall network framework is implemented, and the research results in this paper are mainly based on model accuracy. Four indicators, , , and are chosen as the evaluation indexes of the model with the following formulas:
(Mean Absolute Error) is used to measure the average absolute difference between the predicted and actual values. The smaller the value, the higher the model accuracy.
(Mean Squared Error) is a measure of the average of the sum of the squares of the differences between the predicted and actual values. The smaller the value, the more accurate the prediction of the model.
(Root Mean Squared Error) is a measure of the mean squared difference between actual and predicted values. The smaller the value, the smaller the model bias.
(R-squared) is the goodness of fit, which measures the extent to which all the characteristic variables explain the variance of the target variable, and can intuitively reflect the model regression fitting effect. The range of results is . The closer the value is to 1, the better the model fitting effect, and the closer it is to 0, the worse the model fitting effect.
In the above four equations, is the number of samples, is the current sample, is the predicted value, is the true value, and is the mean of the true value.
3.1. Datasets
The datasets used in this study were obtained from a home appliance group in China. Given the variability among appliances, the study used one appliance category as the data source. The air conditioning product is one of the group’s best-selling categories, its sales are relatively stable, and there are more historical data to facilitate predictive analysis, so we selected the air conditioning product as the object of analysis, considering factors such as time, product model, model iteration, and other factors. We selected some models of data collection and summarized the findings. Eventually, more than 100,000 pieces of historical data were collected for a total of 60 months from January 2018 to December 2022.
3.2. Construction of Demand Forecasting Influencing Factors
This preliminary study collects the influencing factors related to demand forecasting for the air conditioning category and summarizes 19 categories of factors that may affect the demand forecasting for air conditioning products, which are divided into two major segments: internal data and external data. Internal data are further divided into two main bodies: inbound and outbound sales and inventory data and product data.
Among them, the inbound and outbound data in the internal data contain production data, sales data, shipment data, planning data, inventory data, and logistics data. The product data in the internal data contain parameters, specifications, price, sales volume, evaluation data, promotions, and time-to-market. The external data contain weather, festivals, home-appliance-related policies, stock indices, environment, and competitors.
3.3. Data Distribution Analysis
After data collection is completed, due to the possibility of sampling bias [33], demand distribution needs to be analyzed to determine the distribution of the data and allow for the detection of any significant cyclical trends [34].
Therefore, in the process of data processing, the data are summarized according to the monthly granularity, and the results of the demand distributivity analysis are shown in Figure 5. As can be seen in Figure 5, it is evident that there are variations in the sales figures. The market demand falls before and after promotional events such as 618 (China’s e-commerce midyear promotion day), Double 11 (China’s e-commerce end-of-year promotion day), and other e-commerce festivals; nonetheless, this reduction is explainable. Because consumers anticipate promotional events, they often wait for them to begin before making purchases, resulting in a fall in demand. Following the conclusion of the advertising period, a considerable number of consumers have already made household appliance purchases, thereby meeting the market’s demand, subsequently leading to a decline in purchasing activity.
Figure 5.
Demand distribution map.
The long-term pattern of demand is stable and slightly increasing, but the monthly granularity observation demonstrates that there are noticeable peaks and troughs. Peaks typically occur during hot weather months and sales promotions, while troughs occur during holiday months such as the Chinese New Year. Nevertheless, consumer demand may dip during the Chinese New Year, which is a natural market fluctuation. This pattern indicates that customer behavior and sales promotions have a substantial impact on the demand for air cooling equipment. Meanwhile, the reduced annual demand in 2020 shows that the COVID-19 outbreak had a significant influence on the broader home appliance industry, contributing to a market downturn. Consumers’ propensity to buy was significantly impacted by the pandemic, and they became more cautious and conservative in the face of the risk of economic instability and uncertainty. Furthermore, the government’s efforts to prevent and contain the outbreak had a substantial impact on home appliance sales and production, limiting market expansion and releasing demand.
3.4. Feature Group Construction
Combining the features collected in the previous section, this paper constructs four different feature clusters, which are the time feature cluster, product attribute feature cluster, target volume trend feature cluster, and environmental factor feature cluster.
The time feature group is determined by analyzing the trend of historical time data, as can be seen from Figure 5, whether a month has become an important sales node such as 618 or Double 11, whether it is the January before or after e-commerce festivals, and what the month of big home appliance promotions is, so this study considers the use of monthly granularity as a time dimension.
The product attribute feature group is extracted by analyzing the product itself to construct a feature group of product attributes. This feature group includes the product’s own attributes and its market attributes, for example, volume, weight, color, and yes/no frequency, which represent the product’s own attributes.
The target volume trend characteristics group indicates the characteristics associated with the trend changes in target volume. The inventory level of a product and the distribution volume can be used to reflect the trend changes in the target volume.
The external factor feature group mainly refers to the extraction of features that are relevant to the market environment. For example, an analysis of relevant competitors, including competitor price gap and competitor market share. It also includes seasonal factors.
3.5. Feature Screening
Among the methods of feature selection, the correlation coefficient method and variance selection method are the traditional feature selection methods, but they cannot deal with high-dimensional features and the complex relationships between features. However, tree-model-based feature selection methods can automatically capture the nonlinear relationships between features, handle missing values, and evaluate features. In the tree model, shallow nodes tend to have a better feature classification ability, meaning that important features are more likely to appear in shallow nodes and appear more frequently, so we can use the index of the number of times each feature appears in the tree model to calculate its importance ranking. This applies to high-dimensional data problems and complex data distributions.
Therefore, in this study, the variance selection method, the correlation coefficient method, and the tree-model-based feature selection method are used for feature selection, respectively, and an external evaluator, XGBoost, is used for the evaluation of feature subsets to compare the performance advantages and disadvantages of these three feature selection methods. In the screening process of feature subsets, parameters such as a learning rate of 0.3, single tree depth of 6, and random sampling ratio of 0.7 are used to select as the evaluation index. After comparing the feature selection schemes, the tree-model-based feature selection method is determined to be more effective, as shown in Table 1.
Table 1.
Comparison of feature screening goodness-of-fit.
Since we collected the features of air conditioning products before, in this section, we rank the importance of the features of the tree model, excluding the product name and product number. The importance ranking of the influencing factors is shown in Table 2, and the influencing factors with the top 30 importance rankings are used in this study.
Table 2.
Top 30 influencing factors table.
The significance analysis demonstrates that different factors have varying degrees of influence on demand prediction. The top two shipment data and total sales data are the primary link between a company’s supply chain and the market, and they are critical for businesses to effectively estimate market demand. Sales volume serves as a crucial indicator for gauging product quality, as it is reflective of consumer preference. Consequently, a high sales volume may suggest that the product is capable of aligning with consumer demand in terms of both quality and price. The proper utilization of these data can provide better feedback on consumer demand while also increasing product sales and competitiveness.
Furthermore, the third component is e-commerce festival data, which include some of the most prominent e-commerce festivals (for example, 618 and Double 11). This aspect demonstrates that e-commerce festivals significantly impact current customer behavior regarding home appliances. The fourth component is the seasonal factor, which indicates that air conditioner sales are affected by the seasons, and when the temperature rises in the summer, the sales volume generally rises. When temperatures drop in the autumn and winter, sales often fall. The fifth and sixth criteria are production and inventory, respectively. High output and inventory means can swiftly meet market demand; demand forecasting also has some reference relevance. The seventh factor is the product’s pricing. Price is an essential factor in determining whether or not a consumer will buy a product, especially when goods’ qualities are identical. Buyers are more likely to choose the lowest-priced option. There is a consensus that price can have a positive or negative effect on sales. The eighth factor is the effectiveness of promotions, which has a considerable influence on consumer inclination to purchase. The ninth factor is the positive feedback rate, which indicates the degree of consumer approval of the product, and customers may decide whether to buy or not based on the positive feedback rate of reviews. The tenth factor is the energy efficiency rating row. Air conditioners consume a lot of electricity, which can lead to high electricity bills and increase the cost of living. Additionally, the consumer’s desire to buy can have an impact.
The net weight of the internal unit, net weight of the external unit, size of the external unit, year of launch, and color are in the last five places of the importance ranking, indicating that consumers do not pay much attention to the specifications of air conditioners, and they have less influence on the purchasing decision.
Through this analysis, the impact of each feature on the model’s prediction results is clearly understood, thus effectively improving the model’s performance. Analyzing the importance of influencing factors also helps to reduce the time and computational resources for the model training and improve the efficiency of the model. In addition, the interpretability of the model can be improved, making the model’s prediction results easier to understand and interpret.
3.6. Parameter Settings
In this study, the base models LSTM, RF, and XGBoost need to be parameterized. Moreover, we compared the performance of the LSTM–RF–XGBoost model with two classic machine learning algorithms: Support Vector Regression (SVR) and K-Nearest Neighbors (K-NN). SVR is a robust algorithm grounded in Support Vector Machines, adept at handling both linear and non-linear regression challenges. By employing various kernel functions such as linear, polynomial, or radial basis kernels, SVR effectively captures data complexity. This approach is particularly well-suited for high-dimensional data, offering strong generalization capabilities. K-NN is a straightforward, nonparametric method ideal for both classification and regression tasks. K-NN operates by computing the distances between data points to make predictions, making it both easy to implement and interpret. This simplicity and intuitiveness make K-NN a versatile and accessible choice for many data analysis scenarios.
First, the parameters of the LSTM model are shown in Table 3, and we introduce Adam to optimize the LSTM model.
Table 3.
LSTM Parameters.
The performance of random forests is affected by several parameters. The fixed parameters in the Random Forest prediction model are shown in Table 4.
Table 4.
Fixed parameters of Random Forest model.
The Bayesian optimizer is applied to tune the main parameters. For the Bayesian optimizer, the Gaussian Process is selected as its surrogate function, EI (Expected Improvement) is chosen as its acquisition function, the number of iterations is 80, and the objective function evaluation process is shown in Table 5.
Table 5.
Bayesian parameter optimization diagram of Random Forest.
There are three categories of parameters for the XGBoost prediction model: the first category, generalized parameters, serves to control the model as a macro function. The second category, boosting parameters, is used to improve the model effect. The third category, learning parameters, guides the execution of optimization tasks. Its fixed parameter settings are shown in Table 6.
Table 6.
Fixed parameters of XGBoost model.
Bayesian optimization is also used to tune the boosting parameters. For the Bayesian optimizer, the Gaussian Process is selected as its surrogate function, EI is chosen as its acquisition function, the number of iterations is 80, and the objective function evaluation process is shown in Table 7.
Table 7.
Bayesian parameter optimization diagram of XGBoost.
The parameters of SVR and K-NN are shown in Table 8.
Table 8.
SVR and K-NN parameters.
3.7. Experimental Analysis
In this study, LSTM, Random Forest, XGBoost, SVR, K-NN, and the LSTM–RF–XGBoost combination methods are used to forecast the demand for air conditioning products. Among them, LSTM can handle nonlinear features better, while also dealing with multivariate time series problems and improving the fitting accuracy. When dealing with complex nonlinear time series, introducing gating units successfully overcomes the problem of vanishing gradients and eliminates the step of differential smoothing. The Random Forest model can effectively simulate a variety of complicated non-linear regressions using two methods: data self-sampling and feature random sampling, resulting in a greater generalization effect while simultaneously avoiding overfitting. XGBoost calculates the minimal loss function using the second-order Taylor expansion to determine the splitting node and achieve the optimal result.
According to the literature review [17,18,19], classical machine learning models such as Random Forest (RF) and XGBoost, along with the deep learning model LSTM, were selected and compared with the innovative LSTM–RF–XGBoost combination model proposed in this study. The LSTM–RF–XGBoost combination model aims to integrate both time series analysis elements and the fitting accuracy of deep learning neural networks. This approach better addresses the high demand and cyclicality issues of home appliances while improving prediction accuracy. In order to assess the accuracy of the model predictions, we compared the evaluation results of the models, as shown in Table 9.
Table 9.
Comparison table for assessment of model indicators.
As shown in Table 9, the parameter values of LSTM, RF, and XGBoost were significantly better than those of SVR and K-NN, indicating that these three methods are more suitable for predicting the demand for air conditioning products. The results in the table show that the three single models exhibited relatively high and metrics on the test set. This indicates that there was a certain problem of a poor generalization ability, which requires further adjustment of the model parameters. However, the models exhibited a high on both the training and test sets, indicating that they fit the data better.
In contrast, the blending model performed the best in prediction, and the evaluation indexes were better than the single-model evaluation indexes. The model not only performed optimally in terms of goodness of fit, with a result of 0.8682, but also had an MAE value of 0.0658, while the RMSE value was 0.1407, both of which are the lowest among the all models.
This shows that the blending model had an advantage in terms of both model accuracy and stability. The combination of LSTM, RF, and XGBoost approaches leveraged the strengths of each individual algorithm. With its recurrent neural network architecture, LSTM effectively captures the long-term dependencies and temporal dynamics inherent in demand data. RF excels at dealing with complicated features and mitigating overfitting, improving the model’s stability and generalization capacity. Furthermore, XGBoost’s ensemble learning strategy further addresses high demand volatility.
To better evaluate the prediction performance of each model, we plotted a comparison, as shown in Figure 6. The predicted and actual demand values of all models were near the perfect prediction line, indicating that these models fit the data well. Notably, the blending model’s predictions were generally close to the perfect prediction line, highlighting its effectiveness in handling high demand and periodicity issues, outperforming the other models. The LSTM, RF, and XGBoost models also showed predictions closer to the actual values, demonstrating high prediction accuracies. In contrast, the SVR and K-NN models exhibited a more scattered distribution of prediction results and deviated further from the perfect prediction line, indicating relatively poor prediction performances.
Figure 6.
Scatterplot comparing the predictive effects of the models.
To further validate the performances of the dominant models in predicting actual demand, we plotted the fitting curves of each model on the test set, as shown in Figure 7. Figure 7 illustrates the comparison between the actual and predicted demand values on the test set for the LSTM, RF, XGBoost and blending models, respectively. These curves not only visualize the prediction ability of each model, but also provide a detailed analysis of each model’s performance under different time periods and demand fluctuations.

Figure 7.
(a) Fitting curve of LSTM test set; (b) fitting curve of RF test set; (c) fitting curve of XGBoost test set; and (d) blending model training set fitting curve.
Figure 7a illustrates the fit of the LSTM model on the test set. The figure shows that the LSTM model performed well in capturing long-term trends and seasonal variations in the time series data. In contrast, Figure 7b demonstrates that the RF model could better fit certain periods with abnormal fluctuations in real demand, highlighting its advantages in dealing with complex non-linear relationships and high-dimensional data. Figure 7c presents the prediction results of the XGBoost model, which combines the strengths of gradient boosting and excels in handling a wide range of features and high-dimensional data. The model’s prediction curves on the test set reasonably matched the actual demand values, particularly during periods of high demand variation. Lastly, Figure 7d displays the prediction results of the blending model. By integrating the strengths of LSTM, RF, and XGBoost, the blending model showed outstanding performance in addressing high-demand and periodic issues. Its prediction curves exhibited the highest fit to the actual demand values, further validating the effectiveness of this combined model.
The synergistic integration of these algorithms enables the hybrid fusion model to outperform individual techniques, demonstrating its effectiveness and utility in practical demand forecasting applications. While single models perform well in specific scenarios, their predictive effectiveness is limited in more complex demand environments. This underscores the rationale for employing a composite model in this study. The blending model surpassed the single models in terms of its prediction accuracy and data representation, particularly when handling multiple features and complex data relationships. The superior performance of the blending model in predicting and managing fluctuating demand highlights its strong suitability for practical applications, ensuring more reliable and accurate demand forecasts.
4. Conclusions
The research conducted in this paper considers addressing the modern home appliance market’s response to the diversification of consumer demand. Focusing on the demand forecasting of air conditioning products, the authors of this paper proposed a combined forecasting model, LSTM–RF–XGBoost, which was then compared to traditional machine learning models and classical deep learning single forecasting models. The influences and performances of different models for the demand forecasting of air conditioning products were discussed. The data showed that the , and values of the combined LSTM–RF–XGBoost model were 0.0658, 0.1407, and 0.8682, respectively, lower than the single model.
In the future, it is still necessary to further verify the adaptability and stability of the model on different home appliance datasets and datasets of different sizes. Other datasets may have different feature distributions and data structures compared to the appliance product dataset. For example, if the new dataset involves a different type of product or service, its features and attributes may differ from the air conditioning product dataset, and the model needs to be adjusted to reflect these new data features.
For large datasets, strategies like distributed computing and parallel processing are considered to improve the efficiency of model training and prediction, thereby enhancing their scalability. For limited datasets, data enhancement techniques are employed to improve the generalization ability and stability of models, as well as to address the model overfitting problem.
In addition, techniques such as migration learning can be considered to transfer the model parameters trained on large datasets to small datasets, accelerating model training and improving prediction. Throughout the migration process, models must consider data quality and labeling accuracy. If the new dataset is of poor quality or the labels are incorrect, it may affect the performance and generalization ability of a model. Therefore, adequate data preprocessing and labeling adjustments are required when migrating models to ensure that they can accurately capture the features and patterns of the new dataset.
Future research will involve the further collection and collation of datasets of different types of household appliances, such as washing machines, refrigerators, televisions, etc., in order to evaluate the applicability of our model on data from different home appliances. To change the model parameters and optimize the model structure, it is required to consider the feature differences and data distribution among household appliances. It is essential to conduct comprehensive model evaluation and validation procedures to ascertain the model’s adaptability and transferability across diverse home appliance datasets.
Additionally, the model’s inadequacies are apparent in its failure to adequately take external environmental aspects into account. Economic conditions, regulatory changes, societal trends, geographical disparities, and emergencies, for example, can all have a substantial impact on the demand for household appliances. Specifically, macroeconomic indicators, such as the GDP growth rate and unemployment rate, affect consumers’ purchasing power, policy changes such as energy-saving subsidies and environmental regulations change market demand, social trends and consumer preferences influence the popularity of home appliances, and demand for air conditioners in the cold north may be lower than in the hot south. Furthermore, unexpected events such as natural disasters and epidemics might have an unanticipated effect on demand. As a result, the model should incorporate economic indicators, policy information, social trend data, and geographical data into the forecasting process using feature engineering and model adjustment. At the same time, a dynamic updating mechanism should be implemented to obtain the most recent data on a frequent basis and update the model in real time to reflect changes in the market environment, thereby improving the accuracy and stability of the model’s forecasts.
Meanwhile, although the hybrid model proposed in this paper is superior to single prediction models at this stage, there is still room for further improvement in its prediction accuracy. Future research could consider introducing more and better models for comparative analysis and increasing the variety of single models included in the composite model to fully leverage the advantages of each model. Specifically, the exploration of deep learning models and new integrated learning methods is encouraged. Additionally, adjusting the parameters and structures of these models for different application scenarios and data characteristics can further enhance their adaptability and generalization ability. By continuously optimizing and expanding the model portfolio, we expect to further improve the prediction accuracy of the models, thereby better meeting the complex requirements of actual demand forecasting and providing more reliable and accurate decision support for the industry.
In conclusion, this study shows that, compared with traditional machine learning models and deep learning forecasting models, the combined LSTM–RF–XGBoost model has a higher accuracy and forecasting performance, better captures periodicity, and has a superior generalization ability. It is capable of producing accurate predictions about different types of home appliance data.
Author Contributions
Conceptualization, G.D.; Methodology, G.D.; Software, J.D.; Validation, J.D.; Formal analysis, J.D.; Investigation, G.D.; Resources, G.D. All authors have read and agreed to the published version of the manuscript.
Funding
This work was supported by the Shaanxi Provincial Science and Technology Department project ‘Research on the formation mechanism of cloud manufacturing ecosystem in Shaanxi Province driven by digital economy’ (2023-CX-RKX-142).
Institutional Review Board Statement
Not applicable.
Informed Consent Statement
Not applicable.
Data Availability Statement
Restrictions apply to the availability of these data. Data were obtained from Midea and are available from the authors with the permission of Midea.
Acknowledgments
We are grateful to all of those who provided useful suggestions for this study. Notably, we extend our appreciation to Hongquan Xue and Shunfei Yan for their contributions to this manuscript.
Conflicts of Interest
The authors declare no conflicts of interest.
References
- Singh, P.; Khoshaim, L.; Nuwisser, B.; Alhassan, I. How Information Technology (IT) Is Shaping Consumer Behavior in the Digital Age: A Systematic Review and Future Research Directions. Sustainability 2024, 16, 1556. [Google Scholar] [CrossRef]
- Ciabattoni, L.; Comodi, G.; Ferracuti, F.; Foresi, G. AI-Powered Home Electrical Appliances as Enabler of Demand-Side Flexibility. IEEE Consum. Electron. Mag. 2020, 9, 72–78. [Google Scholar] [CrossRef]
- Xu, A.; Li, Y.; Donta, P.K. Marketing Decision Model and Consumer Behavior Prediction With Deep Learning. J. Organ. End User Comput. JOEUC 2024, 36, 1–25. [Google Scholar] [CrossRef]
- Jamil, K.; Dunnan, L.; Awan, F.H.; Jabeen, G.; Gul, R.F.; Idrees, M.; Mingguang, L. Antecedents of Consumer’s Purchase Intention Towards Energy-Efficient Home Appliances: An Agenda of Energy Efficiency in the Post COVID-19 Era. Front. Energy Res. 2022, 10, 863127. [Google Scholar] [CrossRef]
- Andrade, V.; Morais, H.; Pereira, L. Industrial Kitchen Appliance Consumption Forecasting: Hour-Ahead and Day-Ahead Perspectives with Post-Processing Improvements. Comput. Electr. Eng. 2024, 116, 109145. [Google Scholar] [CrossRef]
- Sarlo, R.; Fernandes, C.; Borenstein, D. Lumpy and Intermittent Retail Demand Forecasts with Score-Driven Models. Eur. J. Oper. Res. 2023, 307, 1146–1160. [Google Scholar] [CrossRef]
- Deng, Y.; Zhang, X.; Wang, T.; Wang, L.; Zhang, Y.; Wang, X.; Zhao, S.; Qi, Y.; Yang, G.; Peng, X. Alibaba Realizes Millions in Cost Savings Through Integrated Demand Forecasting, Inventory Management, Price Optimization, and Product Recommendations. Inf. J. Appl. Anal. 2023, 53, 32–46. [Google Scholar] [CrossRef]
- Tian, X.; Wang, H.; E, E. Forecasting Intermittent Demand for Inventory Management by Retailers: A New Approach. J. Retail. Consum. Serv. 2021, 62, 102662. [Google Scholar] [CrossRef]
- Lee, C.K.M.; Lv, Y.; Ng, K.K.H.; Ho, W.; Choy, K.L. Design and Application of Internet of Things-Based Warehouse Management System for Smart Logistics. Int. J. Prod. Res. 2018, 56, 2753–2768. [Google Scholar] [CrossRef]
- Oberhofer, P.; Dieplinger, M. Sustainability in the Transport and Logistics Sector: Lacking Environmental Measures. Bus. Strategy Environ. 2014, 23, 236–253. [Google Scholar] [CrossRef]
- Hassan, S.G.; Kieuvan, T.T.; Liu, S.; Garg, H.; Hassan, M.; Iqbal, S. A Novel First-Order Fuzzy Rules-Based Forecasting System Using Distance Measures Approach for Financial Market Forecasting. J. Math. 2023, 2023, 8027664. [Google Scholar] [CrossRef]
- Sarveswararao, V.; Ravi, V.; Vivek, Y. ATM Cash Demand Forecasting in an Indian Bank with Chaos and Hybrid Deep Learning Networks. Expert Syst. Appl. 2023, 211, 118645. [Google Scholar] [CrossRef]
- Soltani, M.; Farahmand, M.; Pourghaderi, A.R. Machine Learning-Based Demand Forecasting in Cancer Palliative Care Home Hospitalization. J. Biomed. Inform. 2022, 130, 104075. [Google Scholar] [CrossRef]
- Barros, O.; Weber, R.; Reveco, C. Demand Analysis and Capacity Management for Hospital Emergencies Using Advanced Forecasting Models and Stochastic Simulation. Oper. Res. Perspect. 2021, 8, 100208. [Google Scholar] [CrossRef]
- Zhang, Z.; Mansfield, E.C.; Li, J.; Russell, J.; Young, G.S.; Adams, C.; Bowley, K.A.; Wang, J.Z. A Machine Learning Paradigm for Studying Pictorial Realism: How Accurate Are Constable’s Clouds? IEEE Trans. Pattern Anal. Mach. Intell. 2024, 46, 33–42. [Google Scholar] [CrossRef] [PubMed]
- Ma, X.; Li, M.; Tong, J.; Feng, X. Deep Learning Combinatorial Models for Intelligent Supply Chain Demand Forecasting. Biomimetics 2023, 8, 312. [Google Scholar] [CrossRef]
- Abbasimehr, H.; Shabani, M.; Yousefi, M. An Optimized Model Using LSTM Network for Demand Forecasting. Comput. Ind. Eng. 2020, 143, 106435. [Google Scholar] [CrossRef]
- Wang, G. Disaster Relief Supply Chain Network Planning under Uncertainty. Ann. Oper. Res. 2024, 338, 1127–1156. [Google Scholar] [CrossRef]
- Haselbeck, F.; Killinger, J.; Menrad, K.; Hannus, T.; Grimm, D.G. Machine Learning Outperforms Classical Forecasting on Horticultural Sales Predictions. Mach. Learn. Appl. 2022, 7, 100239. [Google Scholar] [CrossRef]
- Syed, M.N. Feature Selection in Machine Learning via Variable Neighborhood Search. Optim. Lett. 2023, 17, 2321–2345. [Google Scholar] [CrossRef]
- Khan, F.; Tarimer, I.; Alwageed, H.S.; Karadağ, B.C.; Fayaz, M.; Abdusalomov, A.B.; Cho, Y.-I. Effect of Feature Selection on the Accuracy of Music Popularity Classification Using Machine Learning Algorithms. Electronics 2022, 11, 3518. [Google Scholar] [CrossRef]
- Luo, T.; Chang, D.; Xu, Z. Research on Apparel Retail Sales Forecasting Based on xDeepFM-LSTM Combined Forecasting Model. Information 2022, 13, 497. [Google Scholar] [CrossRef]
- Priyadarshini, I.; Sahu, S.; Kumar, R.; Taniar, D. A Machine-Learning Ensemble Model for Predicting Energy Consumption in Smart Homes. Internet Things 2022, 20, 100636. [Google Scholar] [CrossRef]
- Liu, J.; Yan, J. Research on Maximum Temperature Prediction Based on ARIMA–LSTM—XGBoost Weighted Combination Model. J. Circuits Syst. Comput. 2024, 33, 2450123. [Google Scholar] [CrossRef]
- Cao, M.; Kebiao, M.; Bateni, S.; Jun, C.; Shi, J.; Du, Y.; Du, G. Granulation-Based LSTM-RF Combination Model for Hourly Sea Surface Temperature Prediction. Int. J. Digit. Earth 2023, 16, 3838–3859. [Google Scholar] [CrossRef]
- Teoh, C.W.; Khor, K.C.; Wider, W. Factors Influencing Consumers’ Purchase Intention Towards Green Home Appliances. Front. Psychol. 2022, 13, 927327. [Google Scholar] [CrossRef] [PubMed]
- Han, X.; Poblete-Cazenave, M.; Pelz, S.; Pachauri, S. Household Energy Service and Home Appliance Choices in Urban China. Energy Sustain. Dev. 2022, 71, 263–278. [Google Scholar] [CrossRef]
- Chen, B.; Li, L.; Wang, Q.; Li, S. Promote or Inhibit? Research on the Transition of Consumer Potential Purchase Intention. Ann. Oper. Res. 2022, 313, 1–20. [Google Scholar] [CrossRef]
- Greff, K.; Srivastava, R.K.; Koutník, J.; Steunebrink, B.R.; Schmidhuber, J. LSTM: A Search Space Odyssey. IEEE Trans. Neural Netw. Learn. Syst. 2017, 28, 2222–2232. [Google Scholar] [CrossRef]
- Breiman, L. Random Forests. Mach. Lang. 2001, 45, 5–32. [Google Scholar] [CrossRef]
- Chen, T.; Guestrin, C. XGBoost: A Scalable Tree Boosting System. In Proceedings of the 22nd ACM SIGKDD International Conference on Knowledge Discovery and Data Mining, San Francisco, CA, USA, 13–17 August 2016; ACM: New York, NY, USA, 2016; pp. 785–794. [Google Scholar]
- Tang, Q.; Liang, J.; Zhu, F. A Comparative Review on Multi-Modal Sensors Fusion Based on Deep Learning. Signal Process. 2023, 213, 109165. [Google Scholar] [CrossRef]
- Zhang, Z.; Li, J.; Stork, D.G.; Mansfield, E.; Russell, J.; Adams, C.; Wang, J.Z. Reducing Bias in AI-Based Analysis of Visual Artworks. IEEE BITS Inf. Theory Mag. 2022, 2, 36–48. [Google Scholar] [CrossRef]
- Verstraete, G.; Aghezzaf, E.-H.; Desmet, B. A Data-Driven Framework for Predicting Weather Impact on High-Volume Low-Margin Retail Products. J. Retail. Consum. Serv. 2019, 48, 169–177. [Google Scholar] [CrossRef]
Disclaimer/Publisher’s Note: The statements, opinions and data contained in all publications are solely those of the individual author(s) and contributor(s) and not of MDPI and/or the editor(s). MDPI and/or the editor(s) disclaim responsibility for any injury to people or property resulting from any ideas, methods, instructions or products referred to in the content. |
© 2024 by the authors. Licensee MDPI, Basel, Switzerland. This article is an open access article distributed under the terms and conditions of the Creative Commons Attribution (CC BY) license (https://creativecommons.org/licenses/by/4.0/).