Abstract
Headway variability has a negative impact on the public transport passengers’ perception of service quality. However, most of the existing methods aimed at improving the headway regularity operate in real time and require precise vehicle location data, making it difficult to implement them in practice. On the other hand, planning-level methods can be used to increase the resilience of public passenger transport (PPT) to the accumulation of headway disturbances. As this is typically done from the operator’s perspective, the passengers’ perspective tends to be overlooked, motivating the current work. In this article, an optimisation procedure for evaluating the viability of diametrical line splitting in terms of passenger travel time and headway regularity is proposed. The aim is to increase the robustness/resistance of the PPT system to the propagation of headway disturbances without reducing the service quality. The developed optimisation procedure was validated by applying it to real data pertaining to an urban PPT line. The results show that there is a positive correlation between the transport demand and the effects of the optimisation procedure, whereby an increase in the primary headway disturbance increases the sensitivity of the optimisation procedure to the transport demand.
1. Introduction
Public passenger transport (PPT) service operation reliability has a great influence on the passengers’ perception of service quality. Ample body of evidence indicates that headway variability has a negative impact on the PPT operational functioning, as it results in increased cycle time and delays in the next vehicle departure, as well as in vehicle loading above capacity and vehicle bunching [1,2,3]. This operational variability also exerts a negative effect on the passengers’ journey experience, as it increases the expected waiting times [4,5,6] and travel time uncertainty [7,8] while reducing passenger comfort in the vehicle [9,10,11,12].
Accordingly, maintaining regular headways and consistent travel times are the key attributes of reliable PPT services [6,13,14,15]. However, in practice, effectively managing headway variability and vehicle bunching requires expert knowledge, data, technology and driver engagement [16]. Consequently, many control methods have been developed to assist with this process and mitigate the negative effects of vehicle bunching to improve PPT service quality.
The planning process includes all the decisions that must be made before the system starts operation. The PPT system is complex in both structure and operation [17]. System management takes place sequentially through different planning phases—strategic, tactical and operational—and even during the actual functioning of the system, through real-time operations management [18,19,20]. The design of PPT lines and networks is implemented at a strategic level. Solving line design problems aims to maximize service quality within budget constraints [21].
Headway regularity and vehicle bunching problems occur in real-time operations, and they are stochastic in nature. It is difficult to prevent headway disturbances in advance. As a result, most of the methods developed at the operations management level regulate the real-time movement of vehicles (vehicle holding, skipping stops, limited passenger access, earlier vehicle turning) to resolve headway disturbances immediately. These methods aim to maintain headway regularity in Operations Management, intervening in the phase when the disturbance occurs.
However, some methods are aimed at solving the problem of headway regularity in the earlier phase of the system management. At the planning level, the most commonly used methods are vehicle and crew scheduling problems [22,23,24,25], signalised intersections [26,27,28], line length optimisation [13,29,30], line splitting [13], optimizing buffer time and cycle time [31,32,33,34], introducing a PPT lane [35,36] and increasing passenger boarding intensity [37,38]. Unlike real-time methods, planning-level methods do not affect pre-existing headway disturbances. These methods pre-emptively increase the robustness and resistance of the PPT system to the occurrence and propagation of headway disturbances. Robustness is the ability of the system to withstand negative influences without the need for adaptation. Liping Ge and others point out that increasing robustness is the future direction of PPT system development to improve service reliability [19].
Headway disturbance tends to accumulate and propagate along the line [39]. Lines with a greater number of stops create more opportunities for headway disturbances to accumulate [13,39]. On the other hand, owing to the technical–spatial conditions in the city centre (terminus), splitting diametrical lines into two radial lines can significantly improve the robustness of the PPT system to the propagation of headway disturbances, while also enhancing the headway regularity. However, line splitting also has some drawbacks, as it may result in journey disruption for a certain number of passengers who are required to make an additional transfer. In such cases, the splitting process can significantly increase the passenger travel time and reduce service quality.
In this paper, an optimisation procedure has been defined that evaluates the splitting of the diametrical line in terms of passenger travel time and headway regularity. Contrary to previous research in this area, the evaluation of the splitting of the diametrical line is carried out from the aspect of passenger travel time to increase the robustness/resistance of the PPT system to the propagation of headway disturbances. The paper uses real data from a PPT line.
2. Literature Review
Welding [40] was one of the first researchers to analyse headway variability. As a part of his work, Welding studied the operation of buses and trains in London, aiming to identify the causes and effects of headway variability as well as factors that lead to bus bunching on the line. This research motivated Newell and Potts [1] to examine the movement of buses when a bus travelling on the same line arrives late at a stop. Their findings revealed that headway disturbances exert two basic effects on bus movement—delays resulting in late arrival at the stop, along with the tendency of vehicles following the late vehicle to move ahead—resulting in vehicle bunching. In contrast to previous research [1,2], Turnquist and Bovman [3] emphasised the significant influence of vehicle movement variation between stops on vehicle bunching. According to these authors, the generated headway disturbance is propagated by stops along the line as well as by scheduled vehicles. Subsequent research confirms these findings, indicating that, if headway regularity is not actively controlled, vehicle bunching may occur [13,41,42,43]. It has been empirically demonstrated in several studies that vehicle bunching is primarily caused by variability in vehicle movements at the beginning of the route, vehicle frequency, number of passengers boarding or alighting from the vehicle, boarding intensity, and number of stops/line length [2,14,39,44,45].
In the latest research, the authors evaluate already developed methods under different conditions. Martínez-Estupiñan et al. [46] examined the impact of bus driver behaviour variability on the performance of the vehicle holding method developed by Delgado et al. [47]. In their paper, Nie et al. [48] used deep reinforcement learning and existing methods (dwell time at stops, speed between stations, and signal priority) to minimize travel duration and ensure bus stability to avoid bus bunching. On the other hand, Hu and Salim [49] conducted a service quality risk assessment for a PPT system by constructing a quality risk assessment model that integrated Kano’s model, IPA and FMEA.
Given the adverse impacts of vehicle bunching on the PPT service quality, many control methods have been developed to mitigate this issue, which can be broadly divided into two groups [50]:
- Real-time strategies: operational-level methods aimed at increasing service quality by introducing additional vehicles to the line, stop skipping and/or vehicle holding;
- Strategies implemented at the planning level: long-term strategies that require route and timetable information, including any changes.
Well-designed management methods can simultaneously reduce users’ travel time and operational costs [51], which is typically achieved through vehicle holding based on either schedule or headway [5]. The schedule-holding method involves holding vehicles at stops and/or additional control points that are ahead of schedule. While this method is effective in mitigating vehicle bunching, it also reduces the PPT operating speed. On the other hand, the headway-based holding method aims to maintain the designed headway. Osuna and Newell [4] were the first to apply this method to a circular route in an idealised environment. These authors analysed the movement of two buses using a single control point and concluded that bunching could be adequately mitigated using this approach.
In the subsequent period, several attempts have been made to improve the vehicle holding method by applying it at only one control point [52,53], or at several control points along the corridor [54,55,56]. In a number of the proposed models, the vehicle capacity is limited, i.e., passengers cannot board the vehicle once it has reached the maximum capacity [5,47,50,57]. More recently, motivated by advances in machine learning technologies, Wang and Sun [58] adopted a reinforcement learning framework to determine the most optimal vehicle holding time. Stop skipping is another commonly researched method [54,59,60,61,62,63]. An example of a limited-stop bus service with vehicle overtaking is given in Wu et al. [63], while some authors combined vehicle holding and stop-skipping methods [57,64].
In addition to vehicle holding and stop skipping other methods have been developed to manage headway variability in real time, whereby the most studied methods are based on allowing buses to overtake each other [65,66] or regulating speed [67,68,69].
Considering that operations at stops have a large impact on vehicle bunching, a significant number of authors have opted to focus on reducing the vehicle dwell time by restricting boarding [47,51], increasing the boarding intensity by allowing entry through all available gates [70], or validating tickets before boarding [71]. In a recent study, the authors did not directly restrict passenger boarding, but relied on passengers’ desire for comfort and encouraged waiting for a less crowded vehicle. As a part of their work, Drabicki et al. [72] examined the effect of providing passengers with real-time congestion information on vehicle bunching reduction. Similarly, Wu et al. [65] demonstrated that, when passengers are sufficiently informed and can choose which vehicle to use, this not only improves the journey experience but also reduces vehicle bunching.
In a recent study dealing with the control strategy based on real-time information, Zhou et al. [73] identified a significant gap between the recommendations based on recent theories and modern practice. According to these authors, closing this gap requires the adoption of appropriate technology and software for continuous communication between the control centre and the driver.
On the other hand, Levinson [29] examined the main contributors to headway reliability and reached the following conclusions: (I) bus lines with long routes, high occupancy, and mixed traffic have very low reliability; (II) a headway disturbance that occurs at the beginning of the line tends to propagate along the line; (III) accuracy is important for lines with long headways, whereas precedence should be given to uniformity for lines with short headways; (IV) service reliability and transport speed on bus lines can be improved by reducing the number of stops on the line, the dwell time, and the impact of mixed traffic on vehicle movement between stops.
According to the available literature, the influence of line length and number of stops on headway uniformity and service reliability remains insufficiently studied [29,45,74]. Using a case study in the Hague, van Oort [74] investigated the effect of line length on service reliability. The author split the routes of longer lines and analysed the resulting service reliability and passenger travel time based on real data. The obtained results indicate that splitting the line increases service reliability while reducing passenger waiting time at the bus stop as well as time spent in the vehicle. The author further noted that the time loss due to headway variability can be reduced by about 30% when the line is split at a stop with low passenger flow.
However, technological advances are being increasingly harnessed to deal with headway disturbances in real time. In particular, methods based on Automatic Vehicle Location (AVL) systems are being proposed despite their limited practical utility due to the lack of appropriate technology and software. Therefore, several authors advocate for greater reliance on planning-level strategies as a means of increasing the PPT resistance to headway disturbances. While in most cases this approach has yielded positive results, the proposed methods are typically developed from the operator’s perspective, offering limited insight into the effectiveness of these strategies from the passengers’ point of view. The work presented in this article attempts to fill these gaps. This is achieved by presenting a practical optimisation procedure that is implemented at the planning level, and its positive effects are evaluated based on the average passenger travel time.
3. Methods
In this section, the optimisation procedure, along with the model for evaluating the impact of line splitting on average passenger travel time, is described in detail. Due to its complexity, the optimisation procedure is divided into four phases and is subject to the following limitations:
- The scheduled headway must be less than 15 min;
- Terminal time can be used for delay recovery [75], schedule adjustment (maintaining uniform headway) to prevent disruptions being passed on to the next departure of the same vehicle;
- No overtaking between vehicles on the line;
- The existence of a terminus/turnpike at the line splitting point is mandatory;
- Each line obtained by splitting, considered separately, must represent a functional unit that meets the passengers’ needs.
By splitting the diametrical line into two radials, two components of the passenger travel time are affected. First, as a benefit of optimisation, the passenger waiting time at the stop is reduced due to the improved headway regularity. Second, passengers who cross the splitting point must make an additional transfer, which increases their travel time. This is a notable drawback of the optimisation. Given that these time components have opposite effects on journey duration and that many parameters influence their value, a model was developed to evaluate the influence of line splitting on average passenger travel time.
3.1. Optimisation Procedure Phases
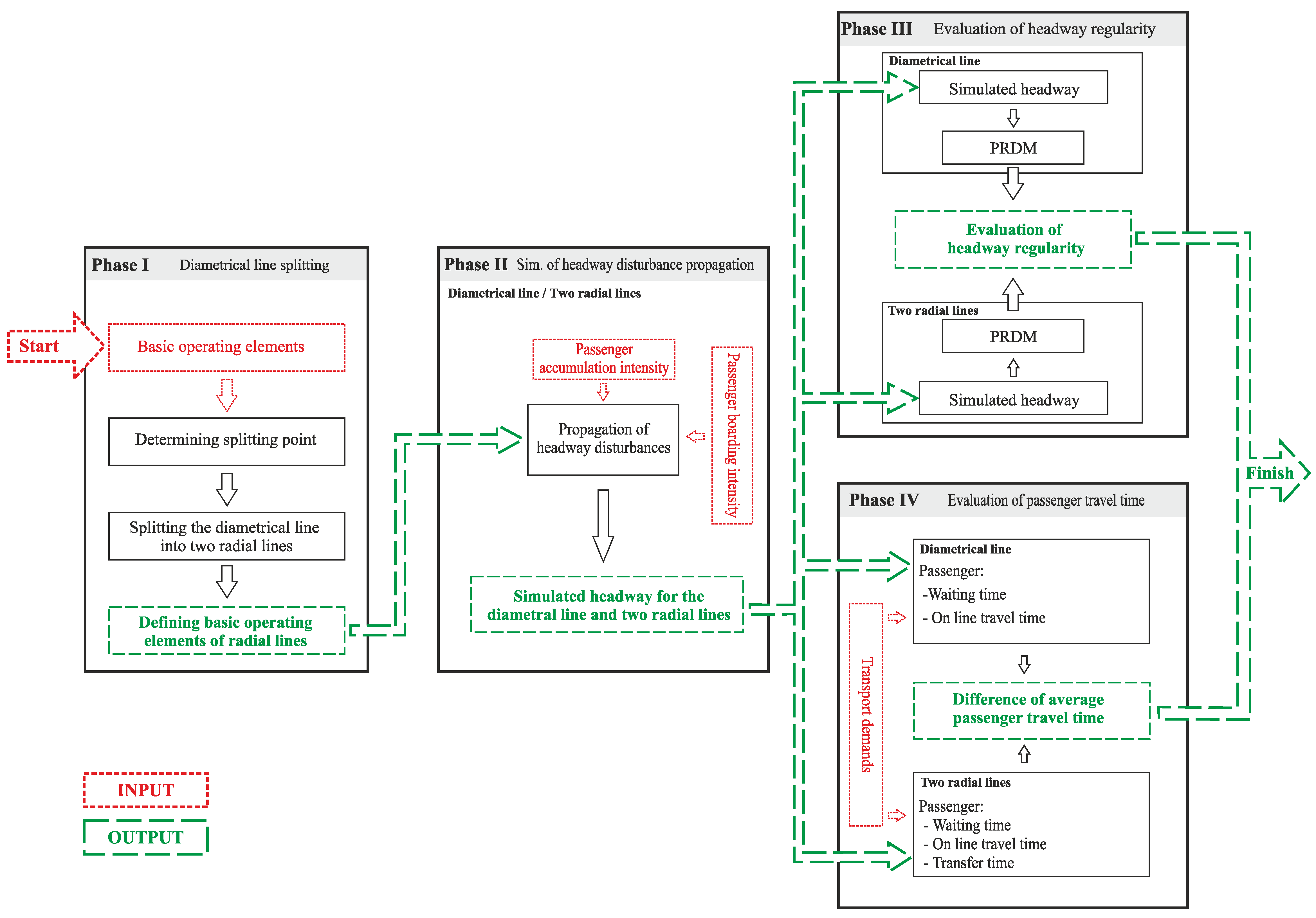
In order to apply the proposed procedure, it is necessary to collect the following data: headway, number of stops, passenger flow, passenger accumulation intensity along the line, and average passenger boarding intensity. As previously noted, the optimisation procedure is performed in four phases, as shown in Figure 1:
Figure 1.
The optimisation procedure framework in its entirety.
- Phase I: Diametrical line splitting
- Phase II: Simulation of headway disturbance propagation
- Phase III: Evaluation of headway regularity
- Phase IV: Evaluation of passenger travel time
The outputs of the first phase are the basic operating elements for the two variants. The first variant represents the existing operation based on one diametrical line (AB), while the second variant consists of two radial lines (AC and CB), the optimisation variant. The output data of Phase III and Phase IV (Figure 1) represent the optimisation procedure results, namely the degree of line regularity and the difference in the average passenger travel time between the first and the second variant.
Phase I: In the first phase, the diametrical line AB (Figure 2) is split into two radial lines (AC and CB). The splitting point is a terminus/turnpike in the city centre (C) or a stop that allows for the creation of a terminus/turnpike according to the spatial and technical conditions. The newly created radial lines have the same headway and capacity as the diametrical line (AB).
Figure 2.
Schematic representation of passenger travel along the route.
Phase II: In the second phase, a simulation of the headway disturbance propagation is carried out for both variants. The deterministic model shown in Equation (1) is adopted for this purpose, as it is based on the relationship between the passenger arrival rate and the passenger boarding rate [1,2,39,76]. In the simulation, the same conditions for the propagation of headway disturbances are used for both variants. After line splitting, the vehicle departures on the radial lines from the common terminus are not coordinated, so the disturbance from the first radial line would not be transmitted to the second line and vice versa.
where hn is the headway disturbance for the nth stop (min); hp is the primary headway disturbance (min); n is the number of sequential stops in relation to the primary disturbance location; λ is the mean passenger boarding intensity (prs/min); and μ is the passenger accumulation intensity along the line (prs/min).
Phase III: In the third phase, the headway regularity is evaluated for both variants. Quantifying headway regularity is a complex process that requires spatio-temporal analysis of many vehicle departures simultaneously. For this purpose, the Percentage Regularity Deviation Mean (PRDM) is commonly adopted (Equation (2)). PRDM is a popular index for describing bus service regularity and was first used by Hakkesteegt and Muller [77] and was later adopted by other authors [30,78,79,80,81]. A lower PRDM value indicates better bus service regularity.
where PRDMn is the percentage regularity deviation mean of the headway related to the nth stop; Hi is the headway value for the ith vehicle (min); Hs is the scheduled headway (min); N is the number of vehicles crossing at the nth stop during the studied time interval.
Phase IV: In the fourth phase, the passenger travel time is evaluated based on the newly developed model that outputs the difference in passenger travel time between the two variants.
3.2. Model Development
According to Vuchic [75], passenger travel time from the origin to the destination consists of tod = ta + tw + tol + tf + ta’, where tod is the origin–destination passenger travel time (min); ta is the time required for reaching the PPT stop (min); tw is the waiting time at the stop (min); tol is the on-line travel time (min); tf is the transfer time (min); ta’ is the time required for covering the distance from a PPT stop to the final destination (min). The key parameters for this model are waiting time, on-line travel time and transfer time.
As noted by Bowman and Turnquist [82], the expected passenger waiting time is related to both the distribution of passenger arrival times at a stop and the distribution of schedule deviations in bus arrival times at that stop. For short headways, several authors assume that passengers arrive at random times, independent of bus arrival schedules [4,75,82]. Under such conditions, headway regularity along the line is extremely important.
When headway regularity is poor, the average passenger waiting time (tw) depends on the scheduled headway (Hs) and headway disturbances (h), as indicated by Equation (3):
The time a passenger spends in a PPT vehicle—on-line time (tol)—is the sum of the vehicle dwell time at the stop (td) and the vehicle running time between adjacent stops (tr), i.e., tol = ∑td + ∑tr.
According to the extant studies in this domain, dwell time is determined by the required passenger boarding time [75,76,83]. Hence, if there is a headway disturbance, the dwell time can be defined by Equation (4):
In the model developed as a part of this work, transfer time is calculated in the same way as passenger waiting time (Equation (3)) because the walking distance between two radial lines is negligible and vehicle departures are uncoordinated.
In order to evaluate the passenger travel time, a deterministic model was first created for one passenger’s journey and was subsequently extended to all passengers on the line. The model calculates the difference in passenger travel time between the two previously described variants. On line AB, the passenger journey is observed from the time of their arrival at stop k to their departure at stop m (Figure 2). The model does not consider the total passenger travel time, as it focuses solely on the time the passenger spends in the PPT (excluding the time spent walking to/from the stop).
If the transport is realised with a single diametrical line, the time the passenger spends in the PPT (TD) is expressed by Equation (5):
In the case of a headway disturbance, determination of the time the passenger spends in the PPT requires consideration of several basic parameters that define the headway disturbance propagation, as shown in Equation (6). The expression in Equation (6) is obtained by incorporating Equations (3) and (4) into Equation (5).
To simplify the expressions in Equation (6), we modify βj = λj/μ and Hj = Hs + hj, where βj is the ratio of passenger boarding intensity and passenger accumulation intensity at the jth stop, and Hj is the actual headway at the jth stop, resulting in Equation (7):
If the transport is realised with two radial lines, Equation (5) is expanded for the transfer time. As before, the time the passenger spends in the PPT (T2R) comprises several components and is defined by Equation (8):
Once again, in the case of a headway disturbance, the time the passenger spends in the PPT (two radial lines) is described by the basic parameters that define the headway disturbance propagation (Equation (9)). Accordingly, Equation (9) is obtained by expressing Equation (8) via Equations (3) and (4).
where H′j is the actual headway at the jth stop on the second radial line and is given by H′j = Hs + h′j.
The difference in passenger travel time between the two variants (Equation (10)) is obtained by subtracting Equation (9) from Equation (7).
From Equations (7), (9) and (10), it can be concluded that the influence of line splitting on each passenger’s travel time depends on the position of the boarding and alighting stops on the line. By splitting the diametrical line into two radial ones, three characteristic areas have been created, which have different effects on passenger journey durations. Considering the direction of travel from terminus A to terminus B, the following sections can be distinguished (Figure 3):
Figure 3.
Line characteristic areas.
- Section from A to C (section AC)
- Line splitting point (section C)
- Section from C to B (section CB)
Depending on the sections defined above and the locations of stops at which passengers enter and leave the line, three distinct passenger groups can be recognised:
- Passengers travelling on the AC section only and not crossing the line split point (C). As this group is not affected by the line splitting, they experience no change in their travel time.
- Passengers travelling on section CB only. This group will experience only the positive effects of line splitting, as their waiting time at the stop and the driving time will be reduced.
- Passengers crossing the line splitting point (C) during their journey will note both positive and negative effects on their journey duration. While their travel time will be shortened, they will be required to transfer to another vehicle at the line splitting point (C), which will lead to an additional transfer time and greater travel time uncertainty.
The number of passengers transported between stops represents the passenger flow (q), while the number of passengers entering (U) at a stop “j” is expressed by Uj = (Hs + hj) λj = Hj λj. According to the previously presented arguments, when the transport is realised with the diametrical line, the total spent time of all passengers (TTD) in the PPT on line AB is defined by Equation (11):
If the transport is realised with two radial lines, the total spent time of all passengers (TT2R) in the PPT on line AB is defined by Equation (12):
The difference in the time passengers spend in the PPT (TT2R-D) between the first and the second variant (Equation (13)) is obtained by subtracting Equation (11) from Equation (12).
Based on the expression given above, the average passenger spent time represents the arithmetic mean of the total spent time of all passengers in the PPT.
4. Case Study
The PPT system in Novi Sad, Serbia, consists of 17 urban lines. In accordance with the model limitations, the practical implementation was carried out on a diametrical line (Line 3: Petrovaradin–Centar–Detelinara) that connects the boroughs of Detelinara and Petrovaradin, and its route passes through the Novi Sad city centre. Due to the amount of paper involved, only one line was selected for model validation (Line 3) which is one of the longest lines in the system and is often subject to headway disturbances.
The count of passengers boarding and alighting at stops was conducted on Wednesday, 27 March 2019. The practical application was carried out for two characteristic periods, whereby the first represents the line operation mode with maximum load (peak hour, 1:00–2:00 p.m.), while the second represents the line operation mode with the lowest load (off-peak hours, 9:00–10:00 a.m.).
4.1. Diametrical Line Splitting (Phase I)
Based on the static elements of Line 3, the Uspenska–Šafarikova stop (Stop No. 11 in direction A, and Stop No. 10 in direction B, shown in Table 1) was determined as the intersection point of the diametrical line. This bus stop is located in the city centre and is designed as a terminus. By dividing the diametrical line at a defined point, two radial lines with a common terminus are created (Figure 4): the Petrovaradin–Centar and Centar–Detelinara lines.
Table 1.
Passenger boarding and alighting at stops.
Figure 4.
Map of the routes of two new lines created by splitting Line 3.
The length of the new line Petrovaradin–Centar is 5.0 km in direction A and 4.9 km in direction B, with 11 stops in each direction. The second radial line (Centar–Detelinara) is 4.05 km and 3.8 km long in directions A and B, respectively. This line has 9 stops in direction A and 10 stops in direction B.
4.2. Simulation of the Headway Disturbance Propagation (Phase II)
In the optimisation procedure, a simulation of the headway disturbance propagation was performed for both variants, using the real collected data (Table 1 and Table 2), along with different primary headway disturbance values.
Table 2.
Input data for headway disturbance propagation simulation.
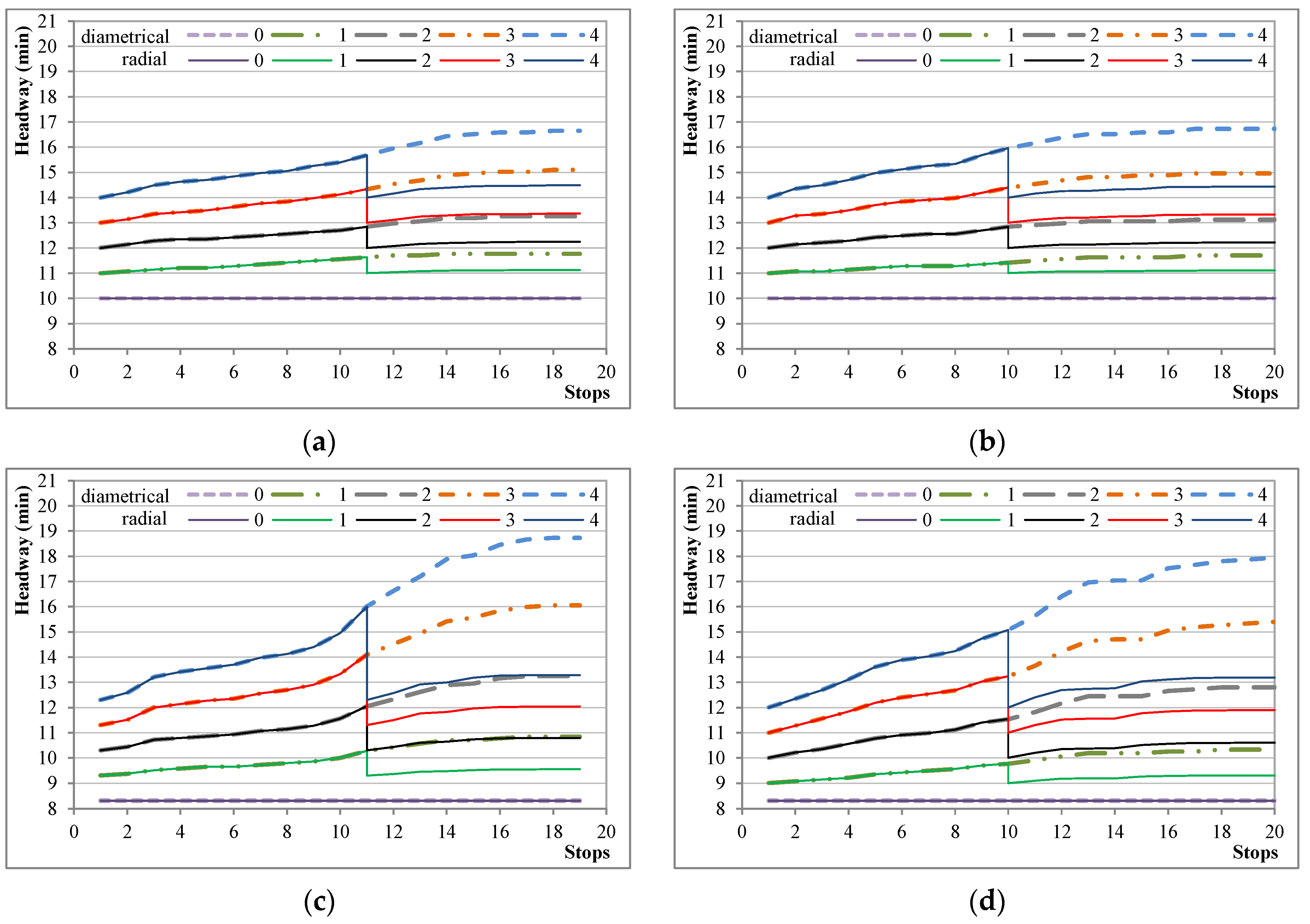
For both variants, the same values of the primary headway disturbance were used in the simulation procedure while the disturbance duration ranged from 0 to 4 min.
In the case of the optimised variant, headway disturbance propagation is interrupted at the splitting point, after which the accumulation starts from the ideal state of headway regularity (Figure 5).
Figure 5.
Simulated headway: (a) Direction A, 9:00–10:00 a.m.; (b) Direction B, 9:00–10:00 a.m.; (c) Direction A, 1:00–2:00 p.m.; (d) Direction B, 1:00–2:00 p.m.
4.3. Evaluation of Headway Regularity (Phase III)
The evaluation of headway regularity was carried out for different combinations of primary headway disturbance, based on the simulations carried out in the second phase (Figure 5). In Figure 6 and Figure 7, the hypothetical primary headway disturbance is given on the x-axis and the realised PRDM values are presented on the y-axis. It is evident from the graphs that the primary headway disturbance has a linear effect on the PRDM, and that an improvement in the degree of regularity was achieved during peak as well as off-peak hours. The optimisation effects also depend on the line direction and the observation period. The greatest improvements in headway regularity are achieved during the peak period when the following headway is the shortest and the number of boarding passengers per stop is the greatest (Figure 6 and Figure 7).
Figure 6.
Evaluation of headway regularity for the off-peak period (9:00–10:00 a.m.).
Figure 7.
Evaluation of headway regularity for the peak period (1:00–2:00 p.m.).
4.4. Evaluation of Passenger Travel Time (Phase IV)
The evaluation of passenger travel time in the PPT was performed for different primary headway disturbance combinations based on the difference in passenger travel time.
Figure 8 shows the difference in average passenger travel times for the two analysed variants. The data are presented for two observation periods and both line directions. If the difference in passenger travel time is less than zero, the optimised (split) line design (the second variant) is more efficient than the current (diametrical) line (the first variant).
Figure 8.
Difference in the average passenger travel time.
The observed optimisation effects, in terms of average passenger travel times, vary significantly depending on the observation period and the primary headway disturbance duration. The reduction in average passenger travel times is only achieved during the peak period when the primary headway disturbance on the diametrical line is at least 2 min. If the primary headway disturbance in the peak period is 4 min, the optimisation achieves a 1.5-min and 1.8-min reduction in travel time in directions A and B, respectively. In the optimised variant for the off-peak period, the average travel time would be up to 4 min longer irrespective of the primary headway disturbance value.
5. Sensitivity Analysis
As the optimisation procedure yields different results for peak and off-peak periods, which can be distinguished by the headway and the transport demand, these parameters were considered in the sensitivity analysis.
First, the sensitivity of the optimisation procedure was examined by simulating a change in transport demand by decreasing/increasing the number of passengers boarding and alighting at each stop by 10% and 20%, resulting in the five cases shown in Table 3. For each case, the impact of transport demand on travel time and headway regularity was analysed.
Table 3.
Passenger boarding and alighting at stops per case.
The sensitivity of headway regularity to changes in transport demand is obtained by the difference between the PRDM of radial lines and diametrical lines (Table 4). As can be seen from Figure 9, changes in transport demand have a significant impact on the headway regularity. In the example depicted on the graph, for a primary headway disturbance of 3 min after optimisation, a −0.184 reduction in PRDM is achieved in CASE 1, while −0.219, −0.262, −0.306 and −0.358 reductions are obtained for the remaining four cases. For the same values of primary headway disturbance, by increasing the transport demand, a better headway regularity is achieved, i.e., the optimisation procedure results in a greater PRDM reduction.
Table 4.
Sensitivity of headway regularity to changes in transport demand.
Figure 9.
Sensitivity of headway regularity to changes in transport demand.
Figure 10 and Table 5 show that changes in transport demand also have a significant impact on passenger travel time. For example, if a primary disruption of 3 min occurs after optimisation, passengers will experience a −0.59 reduction in travel time in CASE 1, while −0.80, −1.08, −1.31 and −1.58 reductions are achieved in CASE 2–5. Correspondingly, with an increase in transport demand on the same line and with the same values of primary headway disruption, greater savings in passenger travel time are achieved.
Figure 10.
Sensitivity of passenger travel time to changes in transport demand.
Table 5.
Sensitivity of passenger travel time to changes in transport demand.
Based on the aforementioned analysis, it can be concluded that the transport demand and the effects of the optimisation procedure (travel time and headway regularity) are positively correlated. Specifically, increasing the primary headway disturbance increases the sensitivity of the optimisation procedure to the transport demand.
As a part of the sensitivity analysis, a simulation of headway was also carried out. Five cases were created for this purpose (Table 6) and the impact of the headway on travel time and headway regularity was analysed for each case.
Table 6.
Headway duration per case.
The sensitivity of headway regularity to changes in headway is obtained by the difference between the PRDM of radial lines and diametrical lines (Table 7). It is evident from Figure 11 that changes in headway duration have a significant impact on the headway regularity. For instance, if a primary disruption of 3 min occurs after optimisation, a −0.326 reduction in PRDM is achieved in CASE 6, while smaller reductions are attained in the remaining four cases (−0.280 in CASE 7, −0.262 in CASE 8, −0.225 in CASE 9 and −0.182 in CASE 10). After applying the optimisation procedure, increasing the headway for the same values of the primary headway disturbance results in a worse headway regularity. That is, on lines with longer headway, the effects of the optimisation procedure, as measured by PRDM, are worse.
Table 7.
Sensitivity of headway regularity to changes in headway.
Figure 11.
Sensitivity of headway regularity to changes in headway.
As shown in Table 8 and Figure 12, changes in headway also exert a significant influence on passenger travel time. Using the earlier example, if a primary disruption of 3 min occurs after optimisation, passengers will experience −1.31, −1.16, −1.08, −0.85 and −0.56 reductions in travel time in CASEs 6–10. Therefore, after applying the optimisation procedure, increasing the headway for the same values of the primary headway disturbance will result in a shorter passenger travel time. However, on lines with longer headways, the optimisation procedure will lead to smaller travel time savings.
Table 8.
Sensitivity of passenger travel time to changes in headway.
Figure 12.
Sensitivity of passenger travel time to changes in headway.
Based on the results presented above, it can be surmised that there is a negative correlation between the headway values and the optimisation procedure effects. With respect to headway regularity, it is evident that increasing the primary headway disturbance increases the sensitivity of the optimisation procedure to the headway value, but not on passenger travel time.
6. Conclusions
This research was carried out to create a tool that could be applied in practice to evaluate the benefits/drawbacks of splitting a diametrical line from the point of view of passenger travel time and headway regularity. The application of the optimisation procedure presented here is foreseen in the system design phase, as it can contribute to the robustness/resistance of the PPT to the propagation of headway disturbances.
Line splitting interrupts the accumulation of headway disturbances and improves headway regularity. However, evaluating the positive and negative effects of line splitting is a complex problem, considering that these effects are a function of the primary headway disturbance values, transport demand, actual headways, number of stops and other parameters. As a part of this work, an optimisation procedure was developed to determine the change in the average passenger journey due to line splitting.
Most of the currently available methods are based on mitigating the headway disturbances in real time, whereas the optimisation procedure developed as a part of the present study increases the PPT resistance to the propagation of headway disturbances in the design stage. This is also the first attempt to develop a model that can determine the change in average passenger travel time owing to line splitting.
The validity of the optimisation procedure was confirmed on a real example, which indicated that line splitting is beneficial during peak periods because it results in significantly fewer primary headway disturbances.
Moreover, the sensitivity analysis focusing on headway and transport demand demonstrated that the transport demand is positively correlated to the effects of the optimisation procedure, whereby increasing the primary headway disturbance increases the sensitivity of the optimisation procedure to the transport demand.
On the other hand, there is a negative correlation between the headway duration and the optimisation procedure effects. Specifically, the sensitivity of the optimisation procedure to headway increases as the primary disturbance value increases. However, this effect is only observed for headway regularity, while the sensitivity does not increase when passenger travel time is observed.
These analyses confirm the validity of the proposed model, but also indicate that the optimisation procedure (line splitting) is most beneficial for lines with short headway and high transport demand where the primary headway disturbances exceed 2 min.
While these findings are certainly beneficial, the proposed optimisation procedure can be further enhanced by introducing additional criteria such as the load factor, allowing for multi-criteria evaluation. In addition, as the value and location of the headway disturbances are in practice rarely known with certainty, the existing model could be extended by incorporating a fuzzy logic approach. Finally, authors of future studies in this domain could develop a hybrid method that would combine the proposed optimisation procedure at the planning level with some of the models for increasing headway regularity in real time.
Author Contributions
Conceptualization, P.P. and M.S. (Milan Simeunović); methodology, P.P. and M.S. (Milan Simeunović); software, P.P.; validation, T.K., M.M. and D.M.; formal analysis, M.S. (Milja Simeunović), Ž.Ć. and M.M.; investigation, T.K. and M.S. (Milja Simeunović); writing—original draft preparation, P.P. and T.K.; writing—review and editing, P.P., M.S. (Milja Simeunović) and T.K.; visualization, P.P. and D.M. All authors have read and agreed to the published version of the manuscript.
Funding
This research has been supported by the Ministry of Science, Technological Development and Innovation (Contract No. 451-03-65/2024-03/200156) and the Faculty of Technical Sciences, University of Novi Sad through project “Scientific and Artistic Research Work of Researchers in Teaching and Associate Positions at the Faculty of Technical Sciences, University of Novi Sad” (No. 01-3394/1).
Institutional Review Board Statement
Not applicable.
Informed Consent Statement
Not applicable.
Data Availability Statement
Dataset available on request from the authors.
Conflicts of Interest
The authors declare no conflicts of interest.
References
- Newell, G.F.; Potts, R.B. Maintaining a Bus Schedule. In Proceedings of the 2nd Australian Road Research Board Conference, ARRB, Melbourne, Australia; 1964; Volume 2, pp. 388–393. [Google Scholar]
- Vuchic, V.R. Propagation of Schedule Disturbances in Line-Haul Passenger Transportation. UITP Revue. 1969, 18, 281–284. [Google Scholar]
- Turnquist, M.A.; Bowman, L.A. The Effects of Network Structure on Reliability of Transit Service. Transp. Res. B Methodol. 1980, 14, 79–86. [Google Scholar] [CrossRef]
- Osuna, E.E.; Newell, G.F. Control Strategies for an Idealized Public Transportation System. Transp. Sci. 1972, 6, 52–72. [Google Scholar] [CrossRef]
- Delgado, F.; Muñoz, J.C.; Giesen, R.; Cipriano, A. Real-Time Control of Buses in a Transit Corridor Based on Vehicle Holding and Boarding Limits. Transp. Res. Rec. 2009, 2090, 59–67. [Google Scholar] [CrossRef]
- Berrebi, S.J.; Watkins, K.E.; Laval, J.A. A Real-Time Bus Dispatching Policy to Minimize Passenger Wait on a High Frequency Route. Transp. Res. B Methodol. 2015, 81, 377–389. [Google Scholar] [CrossRef]
- Chang, J.S. Assessing Travel Time Reliability in Transport Appraisal. J. Transp. Geogr. 2010, 18, 419–425. [Google Scholar] [CrossRef]
- Durán-Hormazábal, E.; Tirachini, A. Estimation of Travel Time Variability for Cars, Buses, Metro and Door-to-Door Public Transport Trips in Santiago, Chile. Res. Transp. Econ. 2016, 59, 26–39. [Google Scholar] [CrossRef]
- Simeunovic, M.; Lekovic, M.; Papic, Z.; Pitka, P. Influence of Vehicle Headway Irregularity in Public Transport on In-Vehicle Passenger Comfort. Sci. Res. Essays 2012, 7, 2874–2881. [Google Scholar] [CrossRef]
- Tirachini, A.; Hensher, D.A.; Rose, J.M. Crowding in Public Transport Systems: Effects on Users, Operation and Implications for the Estimation of Demand. Transp. Res. A Policy Pract. 2013, 53, 36–52. [Google Scholar] [CrossRef]
- Babaei, M.; Schmöcker, J.D.; Shariat-Mohaymany, A. The Impact of Irregular Headways on Seat Availability. Transp. A Transp. Sci. 2014, 10, 483–501. [Google Scholar] [CrossRef]
- Cats, O.; West, J.; Eliasson, J. A Dynamic Stochastic Model for Evaluating Congestion and Crowding Effects in Transit Systems. Transp. Res. B Methodol. 2016, 89, 43–57. [Google Scholar] [CrossRef]
- Chen, X.; Yu, L.; Zhang, Y.; Guo, J. Analyzing Urban Bus Service Reliability at the Stop, Route, and Network Levels. Transp. Res. A Pol. 2009, 43, 722–734. [Google Scholar] [CrossRef]
- El-Geneidy, A.M.; Horning, J.; Krizek, K.J. Analyzing Transit Service Reliability Using Detailed Data from Automatic Vehicular Locator Systems. J. Adv. Transp. 2011, 45, 66–79. [Google Scholar] [CrossRef]
- Muñoz, J.C.; Soza-Parra, J.; Raveau, S. A Comprehensive Perspective of Unreliable Public Transport Services’ Costs. Transp. A Transp. Sci. 2020, 16, 734–748. [Google Scholar] [CrossRef]
- Tirachini, A.; Godachevich, J.; Cats, O.; Muñoz, J.C.; Soza-Parra, J. Headway Variability in Public Transport: A Review of Metrics, Determinants, Effects for Quality of Service and Control Strategies. Transp. Rev. 2022, 42, 337–361. [Google Scholar] [CrossRef]
- Petrović, N.; Živojinović, T.; Mihajlović, J. Evaluating the annual operational efficiency of passenger and freight road transport in Serbia through entropy and TOPSIS methods. J. Eng. Manag. Syst. Eng. 2023, 2, 204–211. [Google Scholar] [CrossRef]
- Ceder, A. Public Transit Planning and Operation: Modeling, Practice and Behavior; CRC Press: Boca Raton, FL, USA, 2016. [Google Scholar]
- Ge, L.; Voß, S.; Xie, L. Robustness and disturbances in public transport. Public Transp. 2022, 14, 191–261. [Google Scholar] [CrossRef]
- Ibarra-Rojas, O.J.; Delgado, F.; Giesen, R.; Muñoz, J.C. Planning, operation, and control of bus transport systems: A literature review. Transp. Res. B Methodol. 2015, 77, 38–75. [Google Scholar] [CrossRef]
- Desaulniers, G.; Hickman, M. Public transit. In Handbooks in Operations Research and Management Science: Transportation; Barnhart, C., Laporte, G., Eds.; Elsevier: Amsterdam, The Netherlands, 2007; Volume 14, pp. 69–128. [Google Scholar]
- Wu, W.; Lin, Y.; Liu, R.; Jin, W. The multi-depot electric vehicle scheduling problem with power grid characteristics. Transport. Res. B Methodol. 2022, 155, 322–347. [Google Scholar] [CrossRef]
- Mishalani, R.G.; McCord, M.R.; Forman, S. Schedule-based and autoregressive bus running time modeling in the presence of driver-bus heterogeneity. In Computer-Aided Systems in Public Transport; Springer: Berlin, Germany, 2008; pp. 301–317. [Google Scholar]
- Lin, D.Y.; Juan, C.J.; Chang, C.C. A branch-and-price-and-cut algorithm for the integrated scheduling and rostering problem of bus drivers. J. Adv. Transp. 2020, 2020, 3153201. [Google Scholar] [CrossRef]
- Ge, L.; Kliewer, N.; Nourmohammadzadeh, A.; Voß, S.; Xie, L. Revisiting the richness of integrated vehicle and crew scheduling. In Public Transport; Springer: Berlin/Heidelberg, Germany, 2022; pp. 1–27. [Google Scholar] [CrossRef]
- Diakaki, C.; Dinopoulou, V.; Aboudolas, K.; Papageorgiou, M.; Ben-Shabat, E.; Seider, E.; Leibov, A. Extensions and New Applications of the Traffic-Responsive Urban Control Strategy: Coordinated Signal Control for Urban Networks. Transp. Res. Rec. 2003, 1856, 202–211. [Google Scholar] [CrossRef]
- Furth, P.G.; Muller, T.H. Conditional Bus Priority at Signalized Intersections: Better Service with Less Traffic Disruption. Transp. Res. Rec. 2000, 1731, 23–30. [Google Scholar] [CrossRef]
- Kraus, W.; de Souza, F.A.; Carlson, R.C.; Papageorgiou, M.; Dantas, L.D.; Kosmatopoulos, E.B.; Camponogara, E.; Aboudolas, K. Cost Effective Real-Time Traffic Signal Control Using the TUC Strategy. IEEE Intell. Transp. Syst. Mag. 2010, 2, 6–17. [Google Scholar] [CrossRef]
- Levinson, H.S. The Reliability of Transit Service: An Historical Perspective. J. Urban Technol. 2005, 12, 99–118. [Google Scholar] [CrossRef]
- van Oort, N.; van Nes, R. Regularity Analysis for Optimizing Urban Transit Network Design. Public Transp. 2009, 1, 155–168. [Google Scholar] [CrossRef]
- Newell, G.F. Unstable Brownian Motion of a Bus Trip. In Statistical Mechanics and Statistical Methods in Theory and Applications; Landman, U., Ed.; Springer: Boston, MA, USA, 1977; pp. 645–667. [Google Scholar]
- Carey, M. Optimizing Scheduled Times, Allowing for Behavioural Response. Transp. Res. B Methodol. 1998, 32, 329–342. [Google Scholar] [CrossRef]
- Zhao, J.; Dessouky, M.; Bukkapatnam, S. Optimal Slack Time for Schedule-Based Transit Operations. Transport. Sci. 2006, 40, 529–539. [Google Scholar] [CrossRef]
- Ibarra-Rojas, O.J.; López-Irarragorri, F.; Rios-Solis, Y.A. Multiperiod Bus Timetabling. Transp. Sci. 2016, 50, 805–822. [Google Scholar] [CrossRef]
- Shalaby, A.S. Simulating Performance Impacts of Bus Lanes and Supporting Measures. J. Transp. Eng. 1999, 125, 390–397. [Google Scholar] [CrossRef]
- Nash, A. Implementing Zurich’s Transit Priority Program. Transp. Res. Rec. 2003, 1835, 59–65. [Google Scholar] [CrossRef]
- Milkovits, M.N. Modeling the Factors Affecting Bus Stop Dwell Time: Use of Automatic Passenger Counting, Automatic Fare Counting, and Automatic Vehicle Location Data. Transp. Res. Rec. 2008, 2072, 125–130. [Google Scholar] [CrossRef]
- Sun, L.; Tirachini, A.; Axhausen, K.W.; Erath, A.; Lee, D.H. Models of Bus Boarding and Alighting Dynamics. Transp. Res. A Policy Pract 2014, 69, 447–460. [Google Scholar] [CrossRef]
- Pitka, P.; Simeunović, M.; Tanackov, I.; Savković, T. Deterministic Model of Headway Disturbance Propagation Along an Urban Public Transport Line. Teh. Vjesn. 2017, 24, 1147–1154. [Google Scholar] [CrossRef]
- Welding, P.I. The Instability of a Close-Interval Service. J. Oper. Res. Soc. 1957, 8, 133–142. [Google Scholar] [CrossRef]
- Feng, W.; Figliozzi, M. Empirical Findings of Bus Bunching Distributions and Attributes Using Archived AVL/APC Bus Data. In ICCTP 2011: Towards Sustainable Transportation Systems; ASCE: Reston, VA, USA, 2011; pp. 4330–4341. [Google Scholar]
- Byon, Y.J.; Cortés, C.E.; Jeong, Y.S.; Martínez, F.J.; Munizaga, M.A.; Zúñiga, M. Bunching and Headway Adherence Approach to Public Transport with GPS. Int. J. Civ. Eng. 2018, 16, 647–658. [Google Scholar] [CrossRef]
- Iliopoulou, C.; Milioti, C.; Vlahogianni, E.; Kepaptsoglou, K.; Sánchez-Medina, J. The Bus Bunching Problem: Empirical Findings from Spatial Analytics. In Proceedings of the 21st International Conference on Intelligent Transportation Systems, Maui, HI, USA, 4–7 November 2018; IEEE: Piscataway, NJ, USA, 2018; pp. 871–876. [Google Scholar]
- Arriagada, J.; Gschwender, A.; Munizaga, M.A.; Trépanier, M. Modeling Bus Bunching Using Massive Location and Fare Collection Data. J. Intell. Transp. Syst. 2019, 23, 332–344. [Google Scholar] [CrossRef]
- Soza-Parra, J.; Muñoz, J.C.; Raveau, S. Factors That Affect the Evolution of Headway Variability Along an Urban Bus Service. Transp. B Transp. Dyn. 2021, 9, 479–490. [Google Scholar] [CrossRef]
- Martínez-Estupiñan, Y.; Delgado, F.; Muñoz, J.C.; Watkins, K.E. Improving the performance of headway control tools by using individual driving speed data. Transport. Res. A Policy Pract. 2023, 174, 103761. [Google Scholar] [CrossRef]
- Delgado, F.; Munoz, J.C.; Giesen, R. How Much Can Holding and/or Limiting Boarding Improve Transit Performance? Transp. Res. B Methodol. 2012, 46, 1202–1217. [Google Scholar] [CrossRef]
- Nie, Q.; Ou, J.; Zhang, H.; Lu, J.; Li, S.; Shi, H. A robust integrated multi-strategy bus control system via deep reinforcement learning. Eng. Appl. Artif. Intel. 2024, 133, 107986. [Google Scholar] [CrossRef]
- Hu, K.C.; Salim, V. Combining Kano’s Model, IPA, and FMEA to Evaluate Service Quality Risk for Bus Service: Case of Bangkok Bus Service. Appl. Sci. 2023, 13, 5960. [Google Scholar] [CrossRef]
- Zolfaghari, S.; Azizi, N.; Jaber, M.Y. A Model for Holding Strategy in Public Transit Systems with Real-Time Information. Int. J. Transp. Manag. 2004, 2, 99–110. [Google Scholar] [CrossRef]
- Bueno-Cadena, C.E.; Muñoz, J.C. Reducing Metro Trip Times and Energy Consumption Through Speed Control, Holding and Boarding Limits. Transp. A Transp. Sci. 2017, 13, 767–793. [Google Scholar] [CrossRef]
- Eberlein, X.J.; Wilson, N.H.; Bernstein, D. The Holding Problem with Real-Time Information Available. Transp. Sci. 2001, 35, 1–105. [Google Scholar] [CrossRef]
- Fu, L.; Yang, X. Design and Implementation of Bus–Holding Control Strategies with Real-Time Information. Transp. Res. Rec. 2002, 1791, 6–12. [Google Scholar] [CrossRef]
- Sun, A.; Hickman, M. The Real-Time Stop-Skipping Problem. J. Intell. Transport. Syst. 2005, 9, 91–109. [Google Scholar] [CrossRef]
- Bartholdi III, J.J.; Eisenstein, D.D. A Self-Coordinating Bus Route to Resist Bus Bunching. Transp. Res. B Methodol. 2012, 46, 481–491. [Google Scholar] [CrossRef]
- Chen, Q.; Adida, E.; Lin, J. Implementation of an Iterative Headway-Based Bus Holding Strategy with Real-Time Information. Public Transp. 2013, 4, 165–186. [Google Scholar] [CrossRef]
- Cortés, C.E.; Sáez, D.; Milla, F.; Núñez, A.; Riquelme, M. Hybrid Predictive Control for Real-Time Optimization of Public Transport Systems’ Operations Based on Evolutionary Multi-Objective Optimization. Transp. Res. C Emerg. Technol. 2010, 18, 757–769. [Google Scholar] [CrossRef]
- Wang, J.; Sun, L. Dynamic Holding Control to Avoid Bus Bunching: A Multi-Agent Deep Reinforcement Learning Framework. Transp. Res. C Emerg. Technol. 2020, 116, 102661. [Google Scholar] [CrossRef]
- Nagatani, T. Bunching Transition in a Time-Headway Model of a Bus Route. Phys. Rev. E 2001, 63, 036115. [Google Scholar] [CrossRef]
- Fu, L.; Liu, Q.; Calamai, P. Real-Time Optimization Model for Dynamic Scheduling of Transit Operations. Transp. Res. Rec. 2003, 1857, 48–55. [Google Scholar] [CrossRef]
- Wu, W.; Liu, R.; Jin, W.; Ma, C. Stochastic Bus Schedule Coordination Considering Demand Assignment and Rerouting of Passengers. Transp. Res. B Methodol. 2019, 121, 275–303. [Google Scholar] [CrossRef]
- Larrain, H.; Muñoz, J.C. The Danger Zone of Express Services: When Increasing Frequencies Can Deteriorate the Level of Service. Transp. Res. Procedia 2019, 38, 341–358. [Google Scholar] [CrossRef]
- Wu, W.; Liu, R.; Jin, W.; Ma, C. Simulation-based robust optimization of limited-stop bus service with vehicle overtaking and dynamics: A response surface methodology. Transport. Res. E Logist. Transp. Rev. 2019, 130, 61–81. [Google Scholar] [CrossRef]
- Sáez, D.; Cortés, C.E.; Milla, F.; Núñez, A.; Tirachini, A.; Riquelme, M. Hybrid predictive control strategy for a public transport system with uncertain demand. Transportmetrica 2012, 8, 61–86. [Google Scholar] [CrossRef]
- Wu, W.; Liu, R.; Jin, W. Modelling Bus Bunching and Holding Control with Vehicle Overtaking and Distributed Passenger Boarding Behaviour. Transp. Res. B Methodol. 2017, 104, 175–197. [Google Scholar] [CrossRef]
- Sun, W.; Schmöcker, J.D. Considering Passenger Choices and Overtaking in the Bus Bunching Problem. Transp. B Transp. Dyn. 2018, 6, 151–168. [Google Scholar] [CrossRef]
- Chandrasekar, P.; Long Cheu, R.; Chin, H.C. Simulation Evaluation of Route-Based Control of Bus Operations. J. Transp. Eng. 2002, 128, 519–527. [Google Scholar] [CrossRef]
- Daganzo, C.F.; Pilachowski, J. Reducing Bunching with Bus-to-Bus Cooperation. Transp. Res. B Methodol. 2011, 45, 267–277. [Google Scholar] [CrossRef]
- Muñoz, J.C.; Cortés, C.E.; Giesen, R.; Sáez, D.; Delgado, F.; Valencia, F.; Cipriano, A. Comparison of Dynamic Control Strategies for Transit Operations. Transp. Res. C Emerg. Technol. 2013, 28, 101–113. [Google Scholar] [CrossRef]
- West, J.; Cats, O. Individual and Synergetic Effects of Transit Service Improvement Strategies: Simulation and Validation. J. Transp. Eng. A Syst. 2017, 143, 04017061. [Google Scholar] [CrossRef]
- Ishaq, R.; Cats, O. Designing Bus Rapid Transit Systems: Lessons on Service Reliability and Operations. Case Stud. Transp. Policy 2020, 8, 946–953. [Google Scholar] [CrossRef]
- Drabicki, A.; Kucharski, R.; Cats, O. Mitigating Bus Bunching with Real-Time Crowding Information. Transportation 2023, 50, 1003–1030. [Google Scholar] [CrossRef]
- Zhou, C.; Tian, Q.; Wang, D.Z. A Novel Control Strategy in Mitigating Bus Bunching: Utilizing Real-time Information. Transp. Policy 2022, 123, 1–13. [Google Scholar] [CrossRef]
- van Oort, N. Service Reliability and Urban Public Transport Design; Netherlands TRAIL Research School: Delft, The Netherland, 2011. [Google Scholar]
- Vuchic, V.R. Urban Transit: Operations, Planning, and Economics; John Wiley & Sons: New York, NY, USA, 2017. [Google Scholar]
- Daganzo, C.F. A Headway-Based Approach to Eliminate Bus Bunching: Systematic Analysis and Comparisons. Transp. Res. B Methodol. 2009, 43, 913–921. [Google Scholar] [CrossRef]
- Hakkesteegt, P.; Muller, T.H. Research Increasing Regularity. In Verkeerskundige Werkdagen; SWOV: Leidschendam, The Netherlands, 1981; pp. 415–436. [Google Scholar]
- Ap. Sorratini, J.; Liu, R.; Sinha, S. Assessing Bus Transport Reliability Using Micro-Simulation. Transp. Plan. Technol. 2008, 31, 303–324. [Google Scholar] [CrossRef]
- van Oort, N. Incorporating Service Reliability in Public Transport Design and Performance Requirements: International Survey Results and Recommendations. Res. Transp. Econ. 2014, 48, 92–100. [Google Scholar] [CrossRef]
- Simeunović, M.; Bogdanović, V.; Pitka, P.; Simeunović, M. The Influence of Traffic Conditions on the Operation Disorder of Public Transport Vehicles. Teh. Vjesn. 2016, 23, 307–313. [Google Scholar] [CrossRef]
- Zhang, M.; Meng, Q.; Kang, L.; Li, W. Tailored Wakeby-type Distribution for Random Bus Headway Adherence Ratio. Transp. Res. C Emerg. Technol. 2018, 86, 220–244. [Google Scholar] [CrossRef]
- Bowman, L.A.; Turnquist, M.A. Service Frequency, Schedule Reliability and Passenger Wait Times at Transit Stops. Transp. Res. A Gen. 1981, 15, 465–471. [Google Scholar] [CrossRef]
- Bellei, G.; Gkoumas, K. Transit Vehicles’ Headway Distribution and Service Irregularity. Public Transp. 2010, 2, 269–289. [Google Scholar] [CrossRef]
Disclaimer/Publisher’s Note: The statements, opinions and data contained in all publications are solely those of the individual author(s) and contributor(s) and not of MDPI and/or the editor(s). MDPI and/or the editor(s) disclaim responsibility for any injury to people or property resulting from any ideas, methods, instructions or products referred to in the content. |
© 2024 by the authors. Licensee MDPI, Basel, Switzerland. This article is an open access article distributed under the terms and conditions of the Creative Commons Attribution (CC BY) license (https://creativecommons.org/licenses/by/4.0/).











