Replacement of Fault Sensor of Cutter Suction Dredger Mud Pump Based on MCNN Transformer
Abstract
1. Introduction
- (1)
- This article comprehensively analyzes the principles and failure mechanisms of the MPWSS, and summarizes its challenges.
- (2)
- This article combines MCNN and transformer methods for the first time to solve the challenge of shaft seal water pressure sensor failure in MPWSS of CSD. Applying MCNN to process the original feature signals and input them into the transformer model can effectively eliminate the differences between heterogeneous data and the original data, facilitating the transformer model to capture data features better and improve the accuracy of sealing water pressure.
- (3)
- To demonstrate the superiority of the proposed MCNN-transformer model, its performance is compared with six other benchmark models.
- (4)
- In terms of feature selection, considering the mechanism of underwater pumps and based on prior knowledge and expert experience, the MPWSS key index selection method is proposed, and this method with the is combined stacked model of Random Forest (RF) and XGBoost, which can better excavate the relationship between shaft end seal water pressure and other sensing parameters.
2. Mud Pump Water Sealing System of the Cutter Suction Dredger
3. The Model Framework and Data Preprocessing
3.1. Data Cleaning and Normalization
3.2. Feature Selection
- (1)
- As shown in Figure 7, the cutting system of a cutter suction dredger comprises a front-end device, a cutter, a cutter shaft, a cutter bearing box, a gearbox, a motor, an underwater pump, and a dredger pipe. This system controls cutter movement, and the mixture of mud and water produced by cutting the soil is collected through the suction inlet and dredger pipe. Therefore, based on expert experience, it can be concluded that cutter speed, cutter bearing flushing pressure, motor indicators (power, voltage, current), and traverse speeds are correlated with mud flow rate and concentration, influencing shaft seal water pressure. In summary, these parameters collectively constitute “cutter-related indices” that significantly impact shaft seal water pressure.
- (2)
- The mud pump is the core device of the dredger operation. To prevent sediment from entering the pump shaft and causing damage during operation, the seal water pump, as depicted in Figure 1, injects water into the shaft and suction end of the mud pump. Water is injected into the pump shaft seal with specific pressure to ensure that the seal pressure exceeds the pump chamber pressure. Consequently, the seal water entering the mud pump from the pump shaft seal flows along the impeller clearance into the pump chamber, preventing mud from entering the impeller clearance and pump shaft seal. Additionally, a CSD typically includes at least one underwater pump, with larger CSDs featuring 1–2 additional pumps for pressurization. Therefore, the most relevant indices related to the mud pump are those generated by the pump itself. Finally, this study introduces “pump-related indices”, including suction vacuum, rotation speed, pump power, pump torque, shaft drive power, suction end seal water pressure, 1# pump and 2# pump shaft seal water pressure, and pump discharge pressure.
- (3)
- As shown in Figure 8, during the dredging process of the CSD, the cutter cuts through the underwater silt rock layer, and the mud is extracted through the vacuum created by the underwater pump. Subsequently, it is transported to the filling area via the mud suction and discharge pipeline. Due to the considerable length of the pipeline, two additional centrifugal pumps (1# pump and 2# pump) are necessary for pressurization to ensure the transportation of all the mud to the mud outlet. Consequently, certain indicators directly pertain to the mud flow rate and pressure of the underwater pump, while others exhibit indirect relationships, subsequently influencing the water pressure at the shaft end of the underwater pump. As a result, this paper proposes the introduction of “mud transportation-related indices”, including suction vacuum level, mud flow rate, mud concentration, outlet flow rate, and productivity.
4. Model Introduction and Application
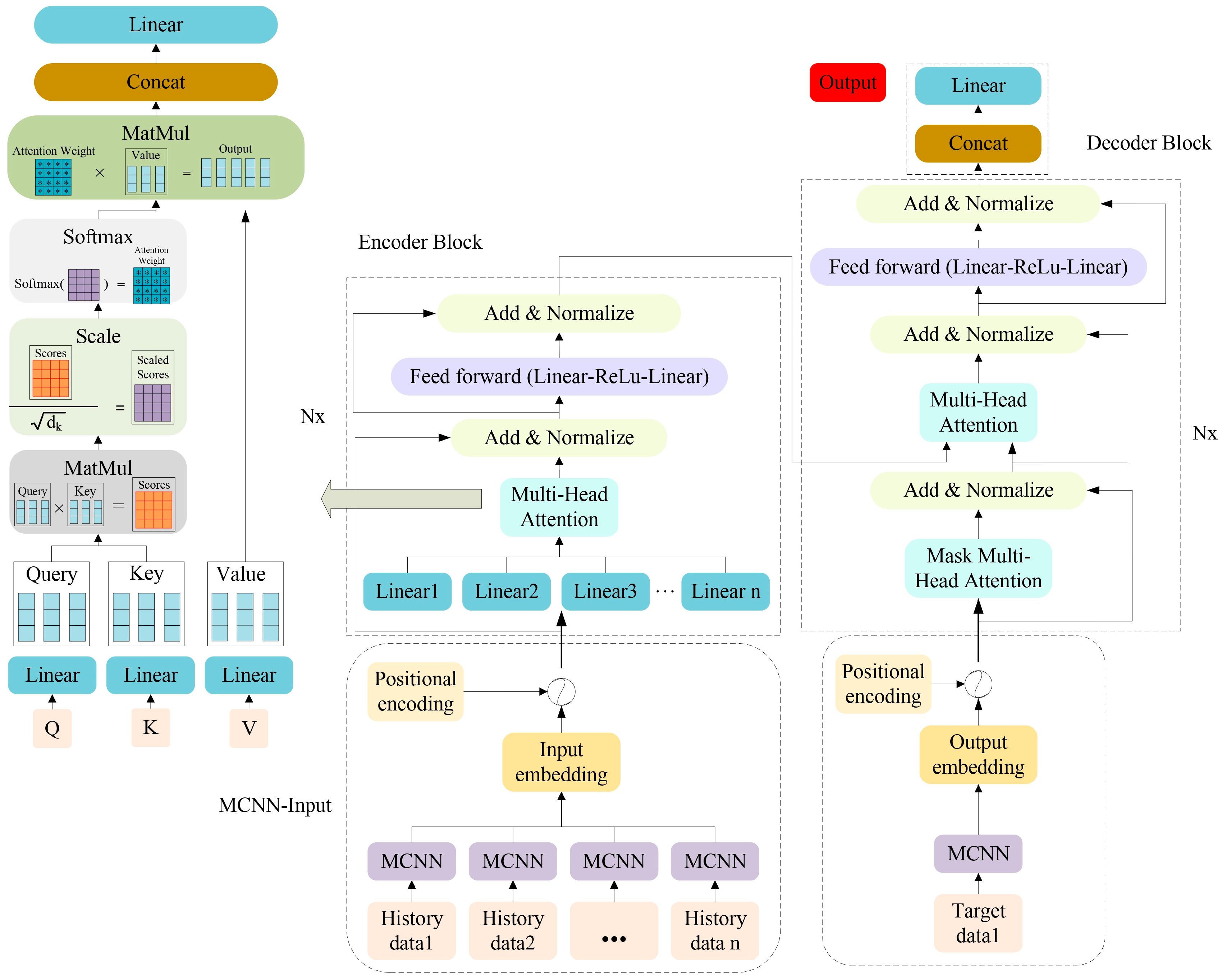
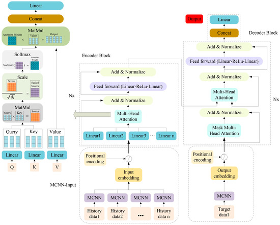
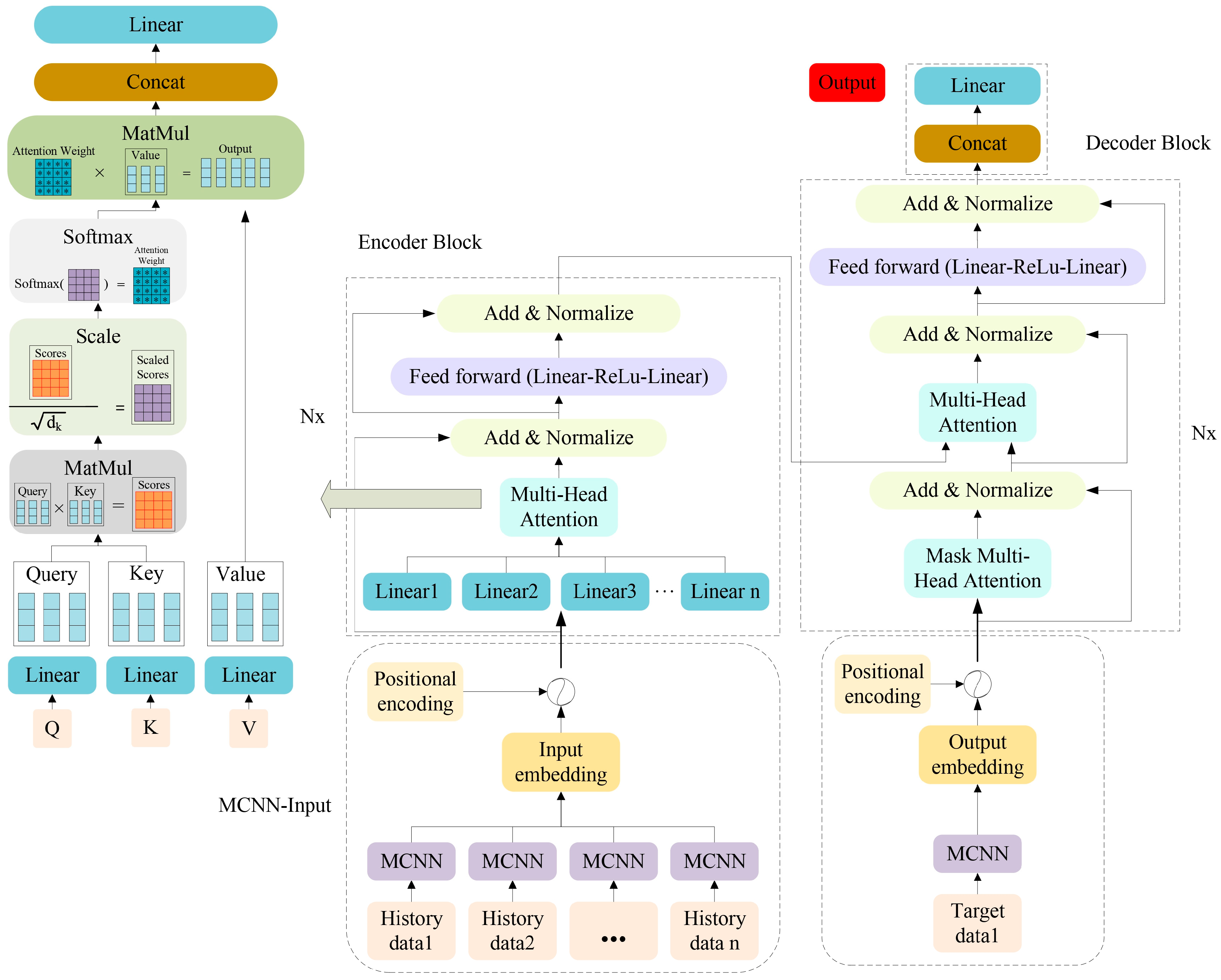
4.1. Multi-Scale Convolutional Neural Network
4.2. Transformer Model
4.2.1. Embedding
4.2.2. Multi-Head Attention Mechanism
4.2.3. Feed Forward Networks and Normalization Layer
4.3. MCNN Transformer Model
4.4. Evaluation Indices
- (1)
- Root mean square error (RMSE)
- (2)
- Mean absolute error (MAE)
- (3)
- MAPE (Mean Absolute Percentage Error)
- (4)
- Coefficient of determination ()
5. Result and Discussion
Experimental Prediction Result Comparisons and Analysis
- (1)
- It is obvious that the MCNN transformer model achieved the best performance, with the highest coefficient of determination of 0.9624, lowest MAE of 0.0108, MAPE of 0.0051 and MSE of 0.00018. On the contrary, the traditional single neural network model Random Forest (RF) obtains the worst performance, with the lowest coefficient of determination of 0.8078, highest MAE of 0.0247, MAPE of 0.0118 and MSE of 0.00094.
- (2)
- Compared to a single transformer model, the hybrid model employs the MCNN model for data convolution before inputting datasets into the transformer model which has indeed enhanced the predictive performance. However, the time required for the MCNN transformer model to predict the shaft end sealing water pressure is 23.93 s, approximately three times longer than that of the Transformer model.
- (3)
- For dredging projects, if the pressure sensor of the MPWSS fails during the construction process, to ensure that the mud pump can operate normally and continuously, it is necessary to quickly restore the sensing data of the shaft seal water pressure. The shortest time-consuming model the XGBoost model could be used for prediction. In comparison, this model takes the shortest time to predict, only 0.02 s, but it has a coefficient of determination of 0.8455. However, if the wear of the mud pump is serious during construction, a model with higher accuracy and shorter time consumption is essential. It is recommended to use the CNN model, which, with a prediction time of 4.95 s, remains within an acceptable timeframe while offering significantly higher prediction accuracy, up to 0.9431.
- (4)
- In some common dredging construction areas, if a pressure sensor failure causes the mud pump water sealing system to fail to work properly, experienced operators can still increase the sealing water pressure as much as possible to minimize the wear of the mud pump. In such cases, the calculation time requirement is not strict, but it is crucial to accurately sense the seal water pressure required by the mud pump and understand its current working conditions. Therefore, it is recommended to utilize the MCNN transformer model.
6. Conclusions
Author Contributions
Funding
Institutional Review Board Statement
Informed Consent Statement
Data Availability Statement
Conflicts of Interest
References
- Tarodiya, R.; Gandhi, B.K. Hydraulic performance and erosive wear of centrifugal slurry pumps—A review. Powder Technol. 2017, 305, 27–38. [Google Scholar] [CrossRef]
- Bai, Z.; Hu, X.; Wang, B.; Hu, Z.; Yang, X.; Zhao, T. Optimization of shaft-seal water system of cutter suction dredger based on high-efficiency centrifugal separation technology. Sep. Purif. Technol. 2020, 236, 116267. [Google Scholar] [CrossRef]
- Zhang, Y.; Li, Y.; Cui, B.; Zhu, Z.; Dou, H. Numerical simulation and analysis of solid-liquid two-phase flow in centrifugal pump. Chin. J. Mech. Eng. 2013, 26, 53–60. [Google Scholar] [CrossRef]
- Walker, C.I.; Robbie, P. Comparison of some laboratory wear tests and field wear in slurry pumps. Wear 2013, 302, 1026–1034. [Google Scholar] [CrossRef]
- Zhang, X.; Yin, Z.; Jiang, D.; Gao, G. The design of hydrodynamic water-lubricated step thrust bearings using CFD method. Mech. Ind. 2014, 15, 197–206. [Google Scholar] [CrossRef]
- Padasale, B.; Kulkarni, G.S.; Rakshan Kumar, J.K.; Govindaran, S.; Hegde, S.R. Failure analysis of a fire water jockey pump shaft. Eng. Fail. Anal. 2022, 142, 106766. [Google Scholar] [CrossRef]
- Ridgway, N.; Colby, C.B.; O’Neill, B.K. Slurry pump gland seal wear. Tribol. Int. 2009, 42, 1715–1721. [Google Scholar] [CrossRef]
- Ochonski, W. Radial stress distribution and friction forces in a soft-packed stuffing-box seal. Tribol. Int. 1988, 21, 31–38. [Google Scholar] [CrossRef]
- Ridgway, N.; O’Neill, B.; Colby, C. The life cycle tribology of slurry pump gland seals. In Proceedings of the 18th International Conference on Fluid Sealing, Antwerp, Belgium, 12–14 October 2005. [Google Scholar]
- Wu, L.; Wang, J.; Zhou, J.; Yang, T.; Yan, X.; Zhao, Y.; Ye, Z.; Xu, N. Multi-scale geotechnical features of dredger fills and subsidence risk evaluation in reclaimed land using BN. Mar. Georesources Geotechnol. 2019, 38, 947–969. [Google Scholar] [CrossRef]
- Varing, A.; Filipot, J.-F.; Delpey, M.; Guitton, G.; Collard, F.; Platzer, P.; Roeber, V.; Morichon, D. Spatial distribution of wave energy over complex coastal bathymetries: Development of methodologies for comparing modeled wave fields with satellite observations. Coast. Eng. 2021, 169, 103793. [Google Scholar] [CrossRef]
- Zhanglan, C.; Jiawei, Y.; Dongjiao, W.; Hongli, Y. The numerical prediction of draghead motion of trailing suction Hopper dredger in time domain. Ocean Eng. 2014, 91, 146–151. [Google Scholar] [CrossRef]
- Velasco-Gallego, C.; Lazakis, I. Mar-RUL: A remaining useful life prediction approach for fault prognostics of marine machinery. Appl. Ocean Res. 2023, 140, 103735. [Google Scholar] [CrossRef]
- Wang, B.; Fan, S.; Jiang, P.; Chen, Y.; Zhu, H.; Xiong, T. Cutting state estimation and time series prediction using deep learning for Cutter Suction Dredger. Appl. Ocean Res. 2023, 134, 103515. [Google Scholar] [CrossRef]
- Wang, M.; Ying, F. A hybrid model for multistep-ahead significant wave height prediction using an innovative decomposition–reconstruction framework and E-GRU. Appl. Ocean Res. 2023, 140, 103752. [Google Scholar] [CrossRef]
- Healey, S.P.; Cohen, W.B.; Yang, Z.; Kenneth Brewer, C.; Brooks, E.B.; Gorelick, N.; Hernandez, A.J.; Huang, C.; Joseph Hughes, M.; Kennedy, R.E.; et al. Mapping forest change using stacked generalization: An ensemble approach. Remote Sens. Environ. 2018, 204, 717–728. [Google Scholar] [CrossRef]
- Wang, B.; Fan, S.; Jiang, P.; Xing, T.; Fang, Z.; Wen, Q. Research on predicting the productivity of cutter suction dredgers based on data mining with model stacked generalization. Ocean Eng. 2020, 217, 108001. [Google Scholar] [CrossRef]
- Bai, S.; Li, M.; Kong, R.; Han, S.; Li, H.; Qin, L. Data mining approach to construction productivity prediction for cutter suction dredgers. Autom. Constr. 2019, 105, 102833. [Google Scholar] [CrossRef]
- Han, S.; Li, H.; Li, M.; Tian, H.; Qin, L.; Yu, Y.; Ma, J. Intelligent short-term forecasting for mud concentration in CSD dredging construction. Ocean Eng. 2022, 266, 113151. [Google Scholar] [CrossRef]
- Grieves, M.; Vickers, J. Digital Twin: Mitigating Unpredictable, Undesirable Emergent Behavior in Complex Systems. In Transdisciplinary Perspectives on Complex Systems; Springer: Berlin/Heidelberg, Germany, 2017; pp. 85–113. [Google Scholar]
- Mauro, F.; Kana, A.A. Digital twin for ship life-cycle: A critical systematic review. Ocean Eng. 2023, 269, 113479. [Google Scholar] [CrossRef]
- Boje, C.; Guerriero, A.; Kubicki, S.; Rezgui, Y. Towards a semantic Construction Digital Twin: Directions for future research. Autom. Constr. 2020, 114, 103179. [Google Scholar] [CrossRef]
- Tao, F.; Zhang, M.; Liu, Y.; Nee, A.Y.C. Digital twin driven prognostics and health management for complex equipment. CIRP Ann. 2018, 67, 169–172. [Google Scholar] [CrossRef]
- Li, M.; Lu, Q.; Bai, S.; Zhang, M.; Tian, H.; Qin, L. Digital twin-driven virtual sensor approach for safe construction operations of trailing suction hopper dredger. Autom. Constr. 2021, 132, 103961. [Google Scholar] [CrossRef]
- Priyanka, E.B.; Thangavel, S.; Gao, X.-Z.; Sivakumar, N.S. Digital twin for oil pipeline risk estimation using prognostic and machine learning techniques. J. Ind. Inf. Integr. 2022, 26, 100272. [Google Scholar] [CrossRef]
- Shan, S.; Ni, H.; Chen, G.; Lin, X.; Li, J. A Machine Learning Framework for Enhancing Short-Term Water Demand Forecasting Using Attention-BiLSTM Networks Integrated with XGBoost Residual Correction. Water 2023, 15, 3605. [Google Scholar] [CrossRef]
- Yang, K.; Wang, Y.; Fan, S.; Mosleh, A. Multi-Criteria Spare Parts Classification Using the Deep Convolutional Neural Network Method. Appl. Sci. 2021, 11, 7088. [Google Scholar] [CrossRef]
- Chen, Q.; Cai, C.; Chen, Y.; Zhou, X.; Zhang, D.; Peng, Y. TemproNet: A transformer-based deep learning model for seawater temperature prediction. Ocean Eng. 2024, 293, 116651. [Google Scholar] [CrossRef]
- Yu, C.; Chang, Y.; Liang, X.; Liang, C.; Xie, Z. Deep learning for particle image velocimetry with attentional transformer and cross-correlation embedded. Ocean Eng. 2024, 292, 116522. [Google Scholar] [CrossRef]
- Liu, Y.; Huang, L.; Ma, X.; Zhang, L.; Fan, J.; Jing, Y. A fast, high-precision deep learning model for regional wave prediction. Ocean Eng. 2023, 288, 115949. [Google Scholar] [CrossRef]
- Bao, X.; Liu, M.; Fu, D.; Shi, C.; Cui, H.; Sun, Z.; Liu, Z.; Iglesias, G. Damage identification for jacket offshore platforms using Transformer neural networks and random decrement technique. Ocean Eng. 2023, 288, 115973. [Google Scholar] [CrossRef]
- Shang, G.; Xu, L.; Tian, J.; Cai, D.; Xu, Z.; Zhou, Z. A real-time green construction optimization strategy for engineering vessels considering fuel consumption and productivity: A case study on a cutter suction dredger. Energy 2023, 274, 127326. [Google Scholar] [CrossRef]
- Lima, F.T.; Souza, V.M.A. A Large Comparison of Normalization Methods on Time Series. Big Data Res. 2023, 34, 100407. [Google Scholar] [CrossRef]
- Breiman, L. Random forests. Mach. Learn. 2001, 45, 5–32. [Google Scholar] [CrossRef]
- Tyagi, P.; Sharma, A.; Semwal, R.; Tiwary, U.S.; Varadwaj, P.K. Xgboost odor prediction model: Finding the structure-odor relationship of odorant molecules using the extreme gradient boosting algorithm. J. Biomol. Struct. Dyn. 2023, 1–12. [Google Scholar] [CrossRef] [PubMed]
- Vaswani, A.; Shazeer, N.M.; Parmar, N.; Uszkoreit, J.; Jones, L.; Gomez, A.N.; Kaiser, L.; Polosukhin, I. Attention is All you Need. In Proceedings of the Neural Information Processing Systems, Long Beach, CA, USA, 4–9 December 2017. [Google Scholar]

















| Time | Underwater Pump Shaft Seal Water Pressure (Bar) | Underwater Pump Suction Seal Water Pressure (Bar) | 1# Pump Shaft Seal Water Pressure (Bar) | … | Underwater Mud Pump Speed (Rpm) | 2# Mud Pump Speed (Rpm) |
|---|---|---|---|---|---|---|
| 2022-11-01 18:00:20 | 1.25 | 3.88 | 2.91 | … | 0.52 | 0.43 |
| 2022-11-01 18:00:23 | 1.24 | 3.92 | 3.14 | … | 0.50 | 0.44 |
| 2022-11-01 18:00:29 | 1.25 | 4.01 | 3.07 | … | 0.51 | 0.42 |
| 2022-11-01 18:00:32 | 1.25 | 3.94 | 2.92 | … | 0.49 | 0.44 |
| … | … | … | … | … | … | … |
| 2022-11-01 23:59:48 | 2.09 | 5.09 | 9.39 | … | 316.87 | 289.25 |
| 2022-11-01 23:59:55 | 2.10 | 5.12 | 9.46 | … | 316.87 | 288.67 |
| 2022-11-01 23:59:58 | 2.09 | 5.13 | 9.56 | … | 316.85 | 289.26 |
| Index | MAE | MAPE | MSE | Time(s) | ||
|---|---|---|---|---|---|---|
| Model | ||||||
| MCNN-Transformer | 0.9624 | 0.0108 | 0.0051 | 0.00018 | 23.93 | |
| Transformer | 0.9273 | 0.0147 | 0.0070 | 0.00035 | 7.47 | |
| MCNN | 0.9313 | 0.0144 | 0.0069 | 0.00033 | 5.79 | |
| CNN | 0.9431 | 0.0131 | 0.0062 | 0.00027 | 4.95 | |
| BP | 0.8895 | 0.0188 | 0.0089 | 0.00054 | 3.80 | |
| Random Forest | 0.8078 | 0.0247 | 0.0118 | 0.00094 | 0.03 | |
| XGBoost | 0.8455 | 0.0234 | 0.0111 | 0.00075 | 0.02 | |
Disclaimer/Publisher’s Note: The statements, opinions and data contained in all publications are solely those of the individual author(s) and contributor(s) and not of MDPI and/or the editor(s). MDPI and/or the editor(s) disclaim responsibility for any injury to people or property resulting from any ideas, methods, instructions or products referred to in the content. |
© 2024 by the authors. Licensee MDPI, Basel, Switzerland. This article is an open access article distributed under the terms and conditions of the Creative Commons Attribution (CC BY) license (https://creativecommons.org/licenses/by/4.0/).
Share and Cite
Long, Z.; Fan, S.; Gao, Q.; Wei, W.; Jiang, P. Replacement of Fault Sensor of Cutter Suction Dredger Mud Pump Based on MCNN Transformer. Appl. Sci. 2024, 14, 4186. https://doi.org/10.3390/app14104186
Long Z, Fan S, Gao Q, Wei W, Jiang P. Replacement of Fault Sensor of Cutter Suction Dredger Mud Pump Based on MCNN Transformer. Applied Sciences. 2024; 14(10):4186. https://doi.org/10.3390/app14104186
Chicago/Turabian StyleLong, Zhecheng, Shidong Fan, Qian Gao, Wei Wei, and Pan Jiang. 2024. "Replacement of Fault Sensor of Cutter Suction Dredger Mud Pump Based on MCNN Transformer" Applied Sciences 14, no. 10: 4186. https://doi.org/10.3390/app14104186
APA StyleLong, Z., Fan, S., Gao, Q., Wei, W., & Jiang, P. (2024). Replacement of Fault Sensor of Cutter Suction Dredger Mud Pump Based on MCNN Transformer. Applied Sciences, 14(10), 4186. https://doi.org/10.3390/app14104186

