Abstract
The Internet of Things (IoT) systems are inherently distributed with many concurrent behaviors. In order to apply behavior-driven development (BDD), a proven agile practice of software development that brings many benefits, we must ensure that the specification of sequential and concurrent behaviors is supported at the specification level and that tool support is in place to execute the specification. This study proposes a minimal semantic enhancement to the Gherkin language, the most popular specification language in BDD, to distinguish sequential and concurrent behaviors. At the same time, a tool called concurrentSpec is developed to support the correct execution of specifications written in the enhanced Gherkin language. With two IoT examples involving both sequential and concurrent behaviors, it is shown that the enhanced Gherkin with concurrentSpec can correctly specify and execute the specifications, while the original Gherkin with existing tools is unable to do so. Hence, the contribution of this study is to eliminate a technical impediment for the IoT development community to adopt BDD and receive its benefits.
1. Introduction
The Internet of Things (IoT) development community has been embracing new software development methodologies to make IoT system development faster, better, and cheaper [1,2]. With success stories of the adoption of agile methodologies in IoT-related areas such as embedded systems and hardware [3,4,5], the IoT development community can be expected to continue to look into new methodologies, especially the ones with proven results in the broader software development community.
In this context, this paper explores applying behavior-driven development (BDD) [6] for IoT systems development. As a relatively new agile software development method evolved from test-driven development (TDD) [7], BDD broadens collaboration by moving from developer-centric tests to whole-team executable specifications. BDD has gained a lot of traction in the software development community. According to a recent vendor survey, 37%, 44%, and a projected 50% of software development teams were adopting BDD in 2017, 2018, and the 3–5 years beyond, respectively [8]. With an ample amount of the literature (e.g., [9,10,11,12]) and many supporting tools available (e.g., [13]), BDD makes a good candidate methodology for IoT system development. Indeed, we are beginning to see positive results in applying BDD for developing real-time embedded systems [14], automotive systems [15,16], and avionic systems [17]. In our own experience, we have also benefited from BDD in the development of a smart cone system for protecting road maintenance crews working on highways [18].
Key to the success of BDD is the patterns that encourage the development team to specify collaboratively and illustrate with examples [9,10,11,12], thereby minimizing the gaps of misunderstanding between members of the IoT development team including domain experts, analysts, hardware and software developers, and testers. The captured specifications are recorded in textual descriptions written in a simple natural language template; an example is the Given-When-Then template of the Gherkin language [19]. Since well-written Gherkin specifications are readable and understandable by all team members, the specifications can be continuously refined throughout the life cycle of an IoT system for feature changes, extensions, and bug fixes. Further, through tool support, the Gherkin specifications of an IoT system are executable specifications that serve as acceptance tests to drive the subsequent coding and testing activities [9]. When frequently executed and maintained, the specifications turn into living documentation to replace the traditional requirements and specifications documentation that is prone to be out of sync with the current system behaviors [9,12].
Despite the merits of BDD described above, in developing the smart cone system which encompasses both sequential and concurrent behaviors [18], we found that the Gherkin language does not yet support the specification of concurrent behaviors. This inadequacy created some difficulties in writing specifications with Gherkin for our interdisciplinary team consisting of traffic safety specialists, hardware engineers, embedded system developers, and software developers. In particular, the traffic safety specialists were unable to use Gherkin to precisely specify the concurrent behaviors of the smart cone system and had to depend on the developers to interpret the intended concurrent behaviors at the implementation level. We will further show that the concurrency inadequacy of Gherkin can lead to specification errors with two IoT examples in Section 3.
To fix this inadequacy, we propose an enhancement to Gherkin to support the specification of concurrent behaviors. We follow the parsimony principle [20] by not adding new keywords to Gherkin. Instead, we introduce the concept of sequential groups of concurrent steps by limiting the use of Gherkin keywords And and But for concurrency. Specifically, the groups are interpreted sequentially in the order they appear in a Gherkin specification. Each group is led off by a step that begins with keyword Given, When, or Then. Inside each group, the steps beginning with keyword And or But are interpreted as steps concurrent with the leading step. The enhancement brings concurrency support without adding lexical complexity of Gherkin. Existing sequential Gherkin specifications can be translated into the enhanced Gherkin by simply replacing And and But keywords in the steps with the closest Given, When, or Then keyword before them, respectively.
To fully support the concurrency enhancement, we develop an embedded Gherkin tool support named concurrentSpec in Python [21]. In addition, concurrentSpec also supports the continuation of execution after a step fails within a Then group. It is shown that with the proposed Gherkin enhancement and concurrentSpec, the specification errors found in the two motivating IoT examples can be fully mitigated. While IoT is our main focus in this paper, as a side note, the proposed concurrency enhancement and tool support can also be used to develop ordinary distributed systems with BDD.
The rest of this paper is organized as follows. Section 2 covers the background of BDD and tool supports. Section 3 presents the two examples demonstrating the specification errors that could result from using the current Gherkin language and tool support for specifying concurrent behaviors of IoT systems. Section 4 presents the proposed concurrency enhancement to the Gherkin language and the supporting tool concurrentSpec. The resolution of the problems of the motivating examples are shown through simulations in Section 5. Section 6 discusses the consequences of the enhancement and related issues. Finally, Section 7 summarizes the contribution of this work.
2. Background
Since BDD derives from TDD, we begin by describing TDD. TDD is a widely adopted software development practice that advocates writing automated tests before writing production code [7,22]. Incrementally and iteratively, a test is added that specifies and verifies the functionality of a specific aspect of a small individual component. Then, just enough production code is written to pass the added test as well as all tests that were previously passing. The code is refactored for a higher quality before ending an iteration. TDD has been applied at all levels from acceptance testing to unit testing [23,24]. TDD has demonstrated successes among early adopters in IoT development (e.g., [4]).
As a derivative of TDD, BDD further aims to bridge the communication gap between domain experts, business analysts, developers, and testers by using a natural language in a simple but special format to specify software behaviors through concrete examples [6,25,26]. While different formats are available [13], this paper focuses on Gherkin [19], a popular language where specifications are written in plain text and supported by many tools.
2.1. Syntax and Semantics of Gherkin
The class diagram in Figure 1 shows the syntactic structure of keywords of Gherkin. At the top level is the keyword feature, which represents a unit of functionality that the software under development will have upon completion [27], such as transferring money between two accounts in a banking application, booking a room in a hotel application, and so on. A feature contains a number of scenarios, where a scenario is a concrete example that describes how the feature plays out under the specific circumstance. For example, the behaviors of transferring money will be different, respectively, depending on the source account having a sufficient or an insufficient balance before a transfer.
Figure 1.
The structure of Gherkin keywords in a feature.
A scenario contains several steps which are interpreted sequentially in the order of appearance. A step begins with one of the keywords Given, When, or Then:
- A Given step gives the precondition or the initial context of the scenario;
- A When step gives the event or action that sets the scenario in motion;
- A Then step gives the post-condition reflecting the effect of the event or action.
If a scenario contains several successive steps all beginning with the same keyword, each of the subsequent keywords can be replaced by an And or a But for better readability without changing its meaning; see Section 3 for an example. A feature and its constituent scenarios are stored in a plain text file with the feature extension.
2.2. Tool Support
A feature is an executable specification through tool support. The execution either passes or fails, and a feature is completely implemented when all of its scenarios pass without failure. Through a proper BDD tool support, such as Cucumber for Java, JavaScript, and Ruby [28], behave for Python [29], SpecFlow for C# [30], and so on, each step found in a feature file is translated into a step definition, a function or an object method in the target programming language. Developers then work on the step definitions, presumably in the TDD style, to complete the design and implementation of the feature.
Despite the multitude of target programming languages supported, each of the tools in the Gherkin family achieves executable specification in a way similar to what is described next.
Initially, when given a feature file as its input, a BDD tool generates a function (or an instance method) in the target language as the step definition for each different step inside the feature file. In all the aforementioned BDD tools, the tool-generated code for a step definition function prints a message to show that the step is not implemented yet. Developers and testers replace the generated code with: (1) code that calls the functions and object methods to be implemented for the feature; and (2) code that checks their correctness.
Assume that the step definition functions of a scenario are implemented. When tool is run again with the feature file containing the scenario as input, the steps in the scenarios are matched with its step definition functions, which are executed sequentially in the order of appearance. All existing tools adopt the sequential interpretation.
2.3. Failing-Fast
When a step in a scenario fails in execution, the scenario fails and terminates immediately, skipping the subsequent steps. This is referred to as failing-fast [31] and is the default behavior for all tools supporting Gherkin. The default behavior is sometimes inconvenient, (for example, in checking multiple independent post-conditions in separate Then steps following a When step,) and many tools now provide the option to turn off the failing-fast feature to continue executing the remaining steps.
It is interesting to note that support for turning off failing-fast varies by tool. For example, behave allows turning off the failing-fast feature for the whole scenario [32]. Once the option is turned off, every step in the scenario will be executed regardless of the result of previous steps. In comparison, although Cucumber does not support turning off the failing-fast feature [33], an open-source extension for Cucumber-JVM [34] allows turning off the failing-fast feature at the individual steps.
As will be shown in the two motivating examples in Section 3, the sequential interpretation of the steps in a scenario makes it difficult and sometimes impossible to specify concurrent behaviors in IoT and distributed systems. Further, in specifications that involve both concurrent and sequential behaviors, the description of the behaviors cannot be easily supported by simply turning off the failing-fast feature.
3. Two Motivating Examples
We present two motivating examples to argue for the need of supporting the specification of concurrent behaviors. Further, the supporting tool must properly allow turning off the failing-fast feature at the step level in the context of concurrency. The two examples, scheduled sprinkling (Section 3.1) and lift safety in emergency (Section 3.2), are kept simple but sufficient to reveal the problems the two core issues can cause.
3.1. Example: Scheduled Sprinkling
A lawn sprinkler system for home use is needed. Three sprinklers, each with a head connected by a pipe to a common water supply, are installed. Water emits from the sprinkler heads according to a schedule set by the owner through a controller. When it is time to sprinkle water, each sprinkler head begins emitting water within 5 s.
A plausible specification for capturing this requirement is by the Gherkin scenario of Figure 2. In this scenario, the three sprinklers have been set up (line 2), and the scheduled time has been set to 4:00:00 a.m. (line 3). When the scheduled time arrives (line 4), all three sprinklers should emit water within 5 s (lines 5, 6, and 7).
Figure 2.
Scheduled sprinkling.
It should be clear from the problem statement that the three sprinklers should act concurrently; a failure in any of the three should not prevent the other two from exhibiting the required behavior. For instance, assume that the pipes branching off to sprinklers A and C, respectively, are clogged, but the pipe to sprinkler B is normal. When the scenario is executed, sprinkler A and sprinkler C should fail to emit water within 5 s (line 5 and line 7), whereas sprinkler B should emit water normally (line 6).
Under the current policy of the Gherkin language to interpret the steps sequentially and the policy of the existing supporting tools and to fail fast, the failure in the Then step for checking sprinkler A terminates the scenario, preventing sprinklers B and C from being checked. The result is that the developers will only know that the scenario has failed due to sprinkler A but would not know the status of sprinklers B and C. The developers will only know that sprinkler B would act normally and sprinkler C would fail by re-running the scenario after fixing the clog in sprinkler A. This is clearly inefficient.
It can be noted that turning off the failing-fast feature does not solve the problem either so long as the steps are interpreted sequentially. After sprinkler A fails, five seconds have already expired, causing the normal-functioning sprinkler B to fail. More of the anomaly introduced by the sequential interpretation of steps by Gherkin and the failing-fast feature of tool support will be discussed in Section 5.
On the other hand, the result of executing the scenario would reveal failures of sprinklers A and C and success of sprinkler B if the three assertions are executed concurrently. Further, the result remains so regardless of the failing-fast feature of the tool used.
3.2. Example: Lift Safety in Emergency
The next example is adapted from the problem descriptions in [35,36]:
A lift that guarantees safe operation is needed. Normally, the lift provides timely transport service to passengers by taking requests and stopping at the requested floors. However, in the case of an emergency, such as a power outage, a mechanical/electrical malfunction, or an earthquake, the lift must come to a full stop at the nearest floor in the direction of travel, open its doors and keep them open, give safety warnings across all floors, and cancel any outstanding requests.
In Figure 3, two scenarios are used to specify the requirements. The first scenario (lines 1–7) stipulates that when an emergency has been detected (line 3), the first Then step requires for the lift to stop (line 4), give warning (line 5), and cancel outstanding requests (line 6). The next Then step (line 7) requires that the doors should be open after a short delay for the passengers to exit safely.
Figure 3.
Lift operations: safety over serving normal requests in case of an emergency.
The first scenario specifies the “normal path” of the lift system’s response to an emergency. It should be kept in mind that it is possible for any step to fail. In the example, the lift can fail to stop at the first Then step (line 4). Under the failing-fast policy, the warning step (line 5), the cancellation step (line 6), and the subsequent Then step (line 7) are skipped. Omission for the former two steps can cause confusion for passengers, but omission of the latter step can pose great risk for passengers. If the doors fail to remain closed, a large gap can open up between the lift and the landing sill, which could put the passengers inside the lift in a life-threatening danger as they may attempt to get out of the lift through the gap. The safety requirement must steer the lift and doors clear of such a situation [37].
It is not possible to fix the problem by turning off the failing-fast feature of the supporting tool used to run the scenario:
- When the feature is turned off for the whole scenario, the two And steps (lines 5–6) and the Then step (line 7) will be executed. The execution of the two And steps are desirable and correctly checks the warning and cancellation of outstanding requests. Unfortunately, the checking of the lift doors of the Then step can be misleading: if it passes, the doors are open when the lift is either in motion or does not stop aligning with the landing, putting the passengers in danger; and if it fails, the doors are correctly closed for passenger safety;
- When the feature can be turned off at the step level, failing-fast at the first Then step (line 4) must be turned off to guarantee execution of the warning and cancellation steps, but doing so could lead to the execution of checking lift doors and obtain a misleading result when the lift has failed to stop. On the other hand, keeping the failing-fast behavior prevents warning and cancellation steps if the first Then step fails. Either way, potential safety checking omissions exist.
In summary, the checking of the lift doors of the Then step should take place only if the lift has successfully stopped at the first Then step (line 4), and the checking of warning and request cancellation should be executed only if the lift has failed to stop.
For the safety requirement to be completely specified, the second scenario (lines 9–12) is necessary. If the lift fails to stop properly at a floor in an emergency (lines 10–11), the lift doors must remain closed to keep the passengers safe (line 12), presumably to wait for rescue. Note how the situation is encoded in the Given step and the But step.
Table 1 lists the combinations of the states of the lift and the lift doors. The lift may or may not be stopped at the nearest floor, and the lift doors may be open or closed. The first scenario in Figure 3 (line 7) checks that the doors are open in success or closed in failure when the lift is stopped at the nearest floor. The second scenario (line 12) checks that the doors are closed in success or open in failure when the lift is not stopped at a floor. As can be seen in Table 1, all combinations of states of the lift and the doors are covered, and the safety requirement is fully specified by the two scenarios of Figure 3.
Table 1.
All combinations of states of the lift and the doors in checking safety.
4. Concurrency Enhancement to Gherkin and Tool Support
We now propose a semantic enhancement of Gherkin to support specification of concurrent behaviors. In so doing, we adhere to the parsimony principle [20] to keep the enhancement minimal by not adding new keywords (Section 4.1). We also implemented a tool called concurrentSpec to support the enhancement and provide the step-level option to continue executing an enhanced Gherkin specification after a step fails (Section 4.2).
4.1. The Proposed Enhancement and Examples Resolved
Figure 4 shows the proposed enhancement in a class diagram. A feature contains one or more scenarios. A scenario is composed of one or more sequential groups that are executed in the order of appearance. Each sequential group has exactly one lead step, which can be a Given step, a When step, or a Then step. The lead step is followed by zero or more concurrent steps that take place simultaneously with the lead step. A concurrent step can be an And step or a But step. A sequential group passes if and only if all of its constituent steps pass; it fails if any of its constituent step fails. For brevity of reference, a sequential group beginning with a Then step is called a Then group, etc.
Figure 4.
The proposed enhancement to Gherkin for specifying both sequential and concurrent behaviors.
With the enhancement, the scheduled sprinkling scenario of Figure 2 can now be interpreted correctly. The three steps of the Then group (lines 5–7) are executed concurrently. Thus, clogs in sprinkler A and sprinkler C are correctly detected with line 5 and line 7 failing, and sprinkler B passes the check at line 6.
In the lift safety scenario of Figure 3, the three steps in the Then group are executed concurrently (lines 4–6). Thus, even if the lift fails to stop (line 4), the checks of warning and request cancellation are still performed as required. More importantly, the check for doors opening in the Then step (line 7) is performed only if the lift indeed stops (line 4).
Note that a failure at line 5 and line 6 causes the Then group to fail, consequently preventing the check at line 7 even if line 4 passes. A remedy to this problem calls for the supporting tool to be capable of continuing execution in case either one of the concurrent steps at line 5 and line 6 fails; see Section 4.2.
4.2. Tool Support
The tool support of the proposed concurrency enhancement comes as an embedded domain specific language (DSL) [38]. It is named concurrentSpec and is implemented in Python. This subsection focuses on two features of concurrentSpec: (1) building and executing the proposed sequential groups of concurrent steps and (2) continuing execution after failure at the step level.
Figure 5 shows the specification in concurrentSpec for the scheduled sprinkling scenario in Figure 2. The specification is written with code in Python rather than plain text. Since the scheduled time is set after the sprinklers are installed, the step at line 3 (Figure 5) replaces the And keyword (line 3 in Figure 2) with the Given keyword for the sequential execution. When executed, the program creates a data structure for organizing the steps as a sequence of groups of concurrent steps. In the meantime, it generates the skeleton code for step definitions of the scenario if they do not already exist; see Figure 6. Note that the skeleton code is later replaced with the actual step definition code written by developers and testers. The skeleton code for all steps simply fails by raising a NotImplementedError exception.
Figure 5.
Scenario of scheduled sprinkling in concurrentSpec.
Figure 6.
Default step definition of the scheduled sprinkling scenario generated in scheduled_sprinkling.py.
4.2.1. Executing a Scenario
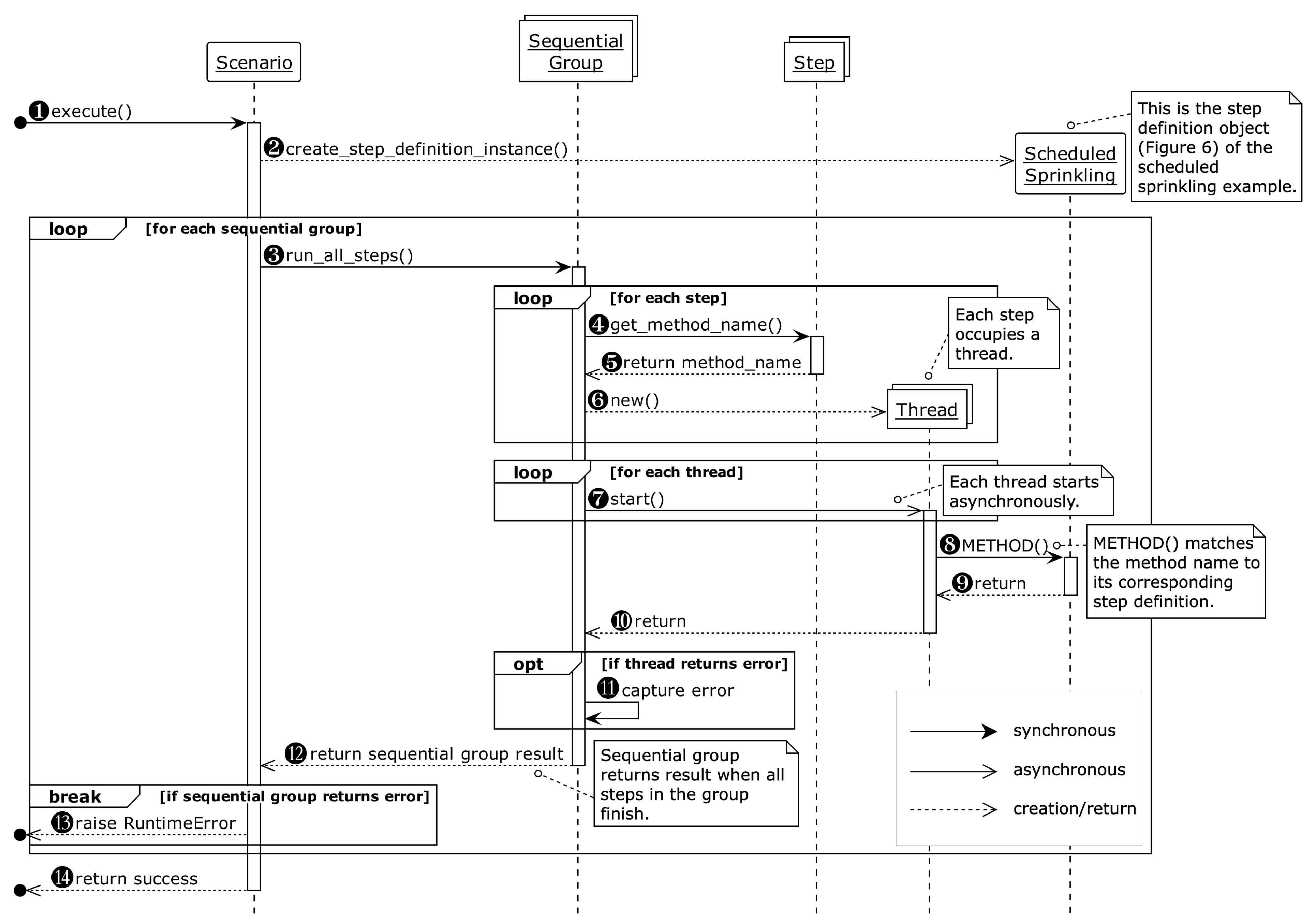
Figure 7 presents the interactions taking place after calling the execute method in a sequence diagram. Beginning with the call to the execute method of the scenario object (❶ in Figure 7), the scenario object creates an instance of ScheduledSprinkling of Figure 6 (❷). Next, the sequential groups in the data structure are executed in turn by calling the run_all_steps method (❸). Within a sequential group, each step object occupies a thread (❹–❻) and executes concurrently (❼). A thread calls the corresponding step definition function of the ScheduledSprinkling instance (❽–❿). Any error raised is caught by the sequential group (⓫). The execution of a sequential group ends when all steps in a sequential group finish execution (⓬). If any error is returned from the sequential group, the scenario raises RuntimeError which contains the information of all captured errors and terminates the execution (⓭); otherwise, it will return success (⓮).
Figure 7.
Sequence diagram of calling the execute method of the scheduled sprinkling scenario in concurrentSpec.
To support the passing/failing semantics of a Then group, an assertion failure thrown by a step in the group is caught and stored by concurrentSpec. At the conclusion of executing the group, a RuntimeError exception is raised to show information of all failing concurrent steps. Figure 8 shows the screen dump of executing the scenario in Figure 5 with both sprinklers A and C clogged.
Figure 8.
Screen dump of the scheduled sprinkling scenario with both sprinklers A and C clogged.
4.2.2. Continuing Execution after a Step Fails
As pointed out in the lift example in Section 4.1, in addition to the proposed concurrency enhancement to Gherkin, a full resolution needs the supporting tool to turn off the failing-fast, which means to continue executing the remaining steps after the warning step or the cancellation step fails. Since continuation after failure is a feature that receives much debate [39], in adding this feature to concurrentSpec, we have decided to restrict its applicable scope to steps in a Then group. Beyond keeping concurrentSpec simple to use, the rationale is as follows. In the case of the Given group, the precondition is established and possibly checked with an assertion. If the assertion fails, the precondition is not met, and it is pointless to continue execution since any further result is untrustworthy [11]. In the case of the When group, an event/action either takes place or not atomically, and an assertion is not needed. In both cases, it is best to retain the failing-fast policy to stop execution and report the errors immediately.
The continuation feature takes the form of an additional keyword argument to a step, continue_after_failure, which defaults to false and stops the execution upon an assertion failure. When set to true, execution continues even when the step fails. Since we restrict the use of this keyword argument to the steps in a Then group, setting continue_after_failure = true in a step inside a Then group simply means “when considering continuation for the Then group, ignore whether this step passes or fails”. Figure 9 shows the correct specification by setting the keyword argument continue_after_failure = true for the two And steps (lines 5–6 in Figure 3). Thus, even if either one or both of them fail, the checking of doors opening at line 7 is executed when the lift stops successfully at line 4. On the other hand, when line 4 fails, since continue_after_failure = false by default, line 7 will not be checked, and any misleading result is avoided. Thus, Figure 9 fully resolves safety checking for the lift in the case of an emergency.
Figure 9.
Scenario of emergency braking and warning over normal requests in concurrentSpec.
5. Simulation Results
Through simulation, this section shows that both the concurrency enhancement of Gherkin and a tool support with the feature to continue execution after failure at the step level are necessary to enable correct specification and execution of concurrent behaviors in IoT systems. For comparison purposes, the simulations are also conducted with behave that does not support concurrency and with limited support for continuation after failure.
5.1. Scheduled Sprinkling
The simulations of scheduled sprinkling of Figure 2 demonstrate the necessity to have concurrency support. Since a sprinkler head is supposed to emit water within 5 s after the scheduled time arrives, a delay of time in the sprinkler is used to simulate clogging: no clogging if the delay is well below 5 s and clogging otherwise. Recall that all three sprinklers are supposed to act independently and simultaneously. Thus, our objective is to observe if clogging in any sprinkler incorrectly affects the checking of the behaviors of the remaining normal sprinklers.
The results are shown in Table 2 and Table 3 with behave and concurrentSpec, respectively. Both tables are divided into four main columns. The first column shows the simulation number. The second column shows the time delays set for sprinklers A, B, and C, respectively. The third column presents the result by the three-tuple , where , , and is the number of times the assertion passes, fails, or is skipped, respectively. The last column indicates whether the result is correct (marked by “✓”) or incorrect (marked by “✗”).
Table 2.
Simulation results of executing the scheduled sprinkling specification in Figure 2 with behave, where , , and is the number of times the assertion passes, fails, or is skipped, respectively. Each simulation is repeated 100 times.
Table 3.
Simulation results of executing the scheduled sprinkling specification in Figure 2 with concurrentSpec, where , , and is the number of times the assertion passes, fails, or is skipped, respectively. Each simulation is repeated 100 times.
In each table, three sets of simulations are conducted, each of which is repeated 100 times. Simulation 1 shows the results for the normal case using delays that are well under 5 s for all three sprinklers. Simulation 2 simulates clogging of sprinkler A by setting its delay to 5.05 s, while the remaining sprinklers are normal. Simulation 3 simulates the edge case of near-clogging of sprinkler A by setting its delay to 4.99 s, which is just under but very close to 5 s; the remaining sprinklers are normal.
Table 2 shows the simulation results for behave. In Simulation 1, all three sprinklers emit water within 5 s without failing, and none gets skipped. All have the correct outcome of . In Simulation 2, the outcome for sprinkler A is correct at as it fails in all 100 repetitions. However, the outcomes for the independent sprinklers B and C at show that they are incorrectly skipped. In Simulation 3, sprinkler A exhibits intermittent behavior by passing 10 times while failing 90 times. The checks for sprinklers B and C are mostly skipped incorrectly due to the time used up by sprinkler A; when they are executed, they also incorrectly exhibit intermittent behaviors.
Table 3 shows the simulation results for concurrentSpec by executing the specification of Figure 5. The outcome of is also correct in all three sprinklers in Simulation 1. In Simulation 2, all three sprinklers give the correct result. Specifically, since the checks for all sprinklers are executed concurrently, clogging of sprinkler A has no effect on the remaining sprinklers. In Simulation 3, sprinkler A is intermittent with the outcome of , but the remaining normal sprinklers both check out correctly by passing. (The better numbers in passing and failing in the outcome for sprinkler A are purely due to the implementation of concurrentSpec. The result can still only be interpreted as intermittent and is no better than that with behave.)
5.2. Lift Safety over Service in Emergency
Simulations for the lift safety example demonstrate that concurrency enhancement alone is not enough; the supporting tool must also provide the feature to continue executing the specification after a failure at the step level.
The simulations are limited to the first lift scenario in Figure 3. We assume that the Given step (line 2) and the When step (line 3) are executed successfully. Thus, the Then step (line 4) is always correctly executed. The objective is to observe whether the two And steps (lines 5–6) and the last Then step (line 7) are incorrectly executed or skipped.
Results of the three sets of simulations are shown in Table 4, Table 5, and Table 6, respectively. In each table, the four columns under the title Execution Result show the states for the steps at lines 4, 5, 6, and 7, respectively, as being executed (passing or failing) or skipped, respectively. The last column indicates whether the steps are executed/skipped correctly (marked by “✓”) or incorrectly (marked by “✗”). The correct behaviors are summarized below:
Table 4.
Simulation results of executing the lift safety specification in Figure 3: behave with failing-fast.
Table 5.
Simulation results of executing the lift safety specification in Figure 3: behave without failing-fast.
Table 6.
Simulation results of executing the lift safety specification in Figure 9: concurrentSpec with the failing-fast option turned off at the right places.
- Checking of lift doors opening should be executed (line 7) only when the lift stops at the nearest floor (line 4);
- Checking of lift doors opening should be skipped (line 7) if the lift fails to stop at a floor (line 4);
- Regardless of the lift stopping or not (line 4), checking of warning (line 5) and checking of request canceling (line 6) are always executed.
Table 4 shows the simulation results in behave without turning off the failing-fast option. Due to sequential execution and failing-fast, the result is correct only when the lift behaves normally (Simulation 1). (There could be a short delay in warning and cancellation due to the gap in time between emergency occurrence and lift stopping. We assume the delay is short enough to be ignored.) If the warning step or the cancellation step fails, the check for the lift doors opening are incorrectly skipped due to the failing-fast feature (Simulations 2 and 3). Moreover, when the lift fails to stop at a floor, the checks for warning and cancellation are incorrectly skipped although the check for lift doors opening is correctly skipped (Simulation 4).
Table 5 shows the simulation results in behave with the failing-fast option turned off. Since the option is applied at the scenario level (Section 2.2), all steps are executed regardless of the previous steps failing. When the lift stops at the nearest floor, the check for lift doors opening is still correctly executed even if the check for warning or the check for cancellation fails (Simulations 1–4). However, if the lift fails to stop at a floor, the check for lift doors opening is incorrectly executed, generating a misleading result (Simulations 5–8).
Table 6 shows the simulation results obtained by executing the specification of Figure 9 with concurrentSpec with keyword argument continue_after_failure = true for the warning step (line 5) and the cancellation step (line 6). If the lift stops at the nearest floor, the check for lift doors opening is correctly executed due to the keyword argument setting to continue after failure (Simulations 1–4). If the lift fails to stop, the check for lift doors opening is correctly skipped (Simulations 5–8) since the Then group fails and does not continue execution as a whole. Note that with the concurrency enhancement, the checks for warning and cancellation are executed simultaneously with the check for lift stopping. Thus, all checks are correctly made.
6. Consequences and Related Issues
The proposed concurrency enhancement of Gherkin and the tool concurrentSpec successfully resolve the specification errors in the two motivating examples. As with any solution, some consequences and related issues are incurred and merit further discussion.
6.1. Compatibility in Style
In the proposed enhancement, the keywords And and But are reserved for use as concurrent steps inside a sequential group that begins with keyword Given, When, or Then. Thus, when using concurrentSpec, it is necessary to represent two sequential steps as Then-Then rather than Then-And or Then-But, which can seem somewhat awkward. On the other hand, scenarios specifiable with the original Gherkin are specifiable with the proposed enhancement if all And’s and But’s are replaced by the closest Given, When, or Then keyword that appears before them. This is clearly a trade-off: at the sacrifice of a little awkwardness in writing style, the capability to specify concurrent behaviors is gained.
6.2. Collocating Specification and Continuation after Failure Settings
The proposed tool concurrentSpec is an embedded DSL. This has mixed consequences as we explain below using the lift safety specification as an example. On the negative side, the specification is embedded inside a Python program (Figure 9), which is less concise and lucid when compared with the specification written in a feature file (Figure 3). On the positive side, it is now feasible to collocate the behavior specification of a step with its continuation after failure setting. This ensures that the complete specification is considered by the whole team when they read the specification written in the embedded DSL together. In contrast, with a tool such as behave, the behavior specification is written in a feature file while the continuation after failure setting is written as program code in a separate file. It is easy for the whole team to just concentrate on the feature file and leave settings of continuation after failure in the code to developers.
6.3. Implementation Level Concurrency
Let it be said out front that concurrency is completely feasible with a tool such as behave if one is willing to blur the specification and leave concurrency up to implementation; this is shown in Figure 10, a rewrite of the specification of scheduled sprinkling in Figure 2. Note, in particular, how all the concurrent steps are lumped into one step; see line 5 in Figure 10.
Figure 10.
Scheduled sprinkling with behave: lumping three concurrent behaviors into one step.
Figure 11 shows the step definition function of the Then step initially generated with behave and later fixed by the developer. In the function, a Thread is used to run the assertion concurrently, one instance for each sprinkler.
Figure 11.
Scheduled sprinkling with behave: implementing concurrency in a step definition.
However, the step definition of Figure 11 has the following limitations:
- Lumping the concurrent steps of the Then group of Figure 2 into one step hides the specific point of failure: when the step fails, it would only be possible to know that one of the sprinklers had failed but not which one had failed. This hampers the task of diagnosis;
- The level of abstraction is lowered from the specification level to the step definition at the implementation level. Specifically, unless the domain expert or analyst is comfortable working with code (and Thread in particular), he or she will have to depend on the developer or tester to translate the step at line 5 of Figure 10. In other words, the domain expert or analyst is deprived of his or her place to specify concurrent behaviors. Such delegated translation is exactly what BDD tries to eliminate as it creates gaps in communication [40];
- If the step fails, it is not directly possible for behave to report the error due to the use of Thread.
7. Conclusions
Behavior-driven development (BDD) has brought the benefits of ubiquitous language, executable specification, and living documentation to mainstream software development. In order to bring these benefits to the development of the inherently concurrent Internet of Things (IoT) systems, it is necessary to have good support in the specification and execution of concurrent behaviors in IoT systems. Our contribution in this paper is to demonstrate that the current BDD specification language Gherkin and its associated tools are inadequate to the specification and execution of concurrent behaviors and proposed an enhancement to Gherkin and developed a supporting tool accordingly.
The enhancement to the Gherkin language introduces sequential groups of concurrent steps. Each group is led off with a step that begins with keyword Given, When, or Then. Groups are interpreted sequentially in the order they appear in a specification. Inside each group, the steps beginning with keyword And or But are interpreted as steps concurrent with the leading step. The enhancement only changes interpretation of the existing Gherkin keywords but does not introduce new keywords. Moreover, existing sequential Gherkin specification can be easily ported to use the enhancement by simply changing the keywords And and But in the steps to the closest keyword Given, When, or Then before them. We developed a tool called concurrentSpec in Python for correctly interpreting and executing the specification of concurrent behaviors written in the Gherkin enhancement. In addition, concurrentSpec also supports the continuation of execution after a step fails within a Then group. As demonstrated in the simulation results, the two motivating examples of concurrent behaviors were correctly resolved with the proposed Gherkin enhancement and concurrentSpec.
In our future work, we plan to explore the use of sequential groups of concurrent steps in the context of Given and When keywords by studying more IoT application scenarios from real world IoT systems or research literature. Under the parsimony principle, we will also explore new keywords, such as Or for even more expressiveness in specification. Lastly, we will add features to concurrentSpec such as feature organization, integration with user stories, and reporting.
Author Contributions
Conceptualization, B.-Y.W., Y.-C.Y. and Y.C.C.; software, B.-Y.W., Y.-C.Y. and Y.C.C.; writing—original draft preparation, B.-Y.W., Y.-C.Y. and Y.C.C.; writing—review and editing, B.-Y.W., Y.-C.Y. and Y.C.C.; supervision, Y.C.C.; funding acquisition, Y.C.C. All authors have read and agreed to the published version of the manuscript.
Funding
This research is supported by National Science and Technology Council, Taiwan.
Institutional Review Board Statement
Not applicable.
Informed Consent Statement
Not applicable.
Data Availability Statement
No new data were created or analyzed in this study. Data sharing is not applicable to this article.
Conflicts of Interest
The authors declare no conflict of interest.
References
- Jacobson, I.; Spence, I.; Ng, P.W. Is there a single method for the internet of things? Commun. ACM 2017, 60, 46–53. [Google Scholar] [CrossRef]
- Merzouk, S.; Cherkaoui, A.; Marzak, A.; Nawal, S. IoT methodologies: Comparative study. Procedia Comput. Sci. 2020, 175, 585–590. [Google Scholar] [CrossRef]
- Kaisti, M.; Rantala, V.; Mujunen, T.; Hyrynsalmi, S.; Könnölä, K.; Mäkilä, T.; Lehtonen, T. Agile methods for embedded systems development-a literature review and a mapping study. EURASIP J. Embed. Syst. 2013, 2013, 15. [Google Scholar] [CrossRef]
- Berg, V.; Birkeland, J.; Nguyen-Duc, A.; Pappas, I.O.; Jaccheri, L. Achieving agility and quality in product development-an empirical study of hardware startups. J. Syst. Softw. 2020, 167, 110599. [Google Scholar] [CrossRef]
- Nguyen-Duc, A.; Khalid, K.; Shahid Bajwa, S.; Lønnestad, T. Minimum viable products for internet of things applications: Common pitfalls and practices. Future Internet 2019, 11, 50. [Google Scholar] [CrossRef]
- North, D. Introducing BDD. Available online: https://dannorth.net/introducing-bdd/ (accessed on 27 February 2022).
- Beck, K. Test-Driven Development: By Example; Addison-Wesley Professional: Boston, MA, USA, 2003. [Google Scholar]
- Pascal, A. State of Behavior Driven Development 2018—The Results! Available online: https://cucumber.io/blog/bdd/state-of-behavior-driven-development-2018-the-resu/ (accessed on 9 December 2022).
- Adzic, G. Specification by Example: How Successful Teams Deliver the Right Software; Simon and Schuster: New York, NY, USA, 2011. [Google Scholar]
- Smart, J. BDD in Action: Behavior-Driven Development for the Whole Software Lifecycle; Manning: Greenwich, CT, USA, 2014. [Google Scholar]
- Lawrence, R.; Rayner, P. Behavior-Driven Development with Cucumber: Better Collaboration for Better Software; Addison-Wesley Professional: Hoboken, NJ, USA, 2019. [Google Scholar]
- Nicieja, K. Writing Great Specifications: Using Specification by Example and Gherkin; Simon and Schuster: New York, NY, USA, 2017. [Google Scholar]
- The Ultimate Guide to BDD Test Automation Frameworks. Available online: https://cucumber.io/blog/bdd/the-ultimate-guide-to-bdd-test-automation-framewor/ (accessed on 15 December 2022).
- Nezhad, A.S.; Lukkien, J.J.; Mak, R.H. Behavior-Driven Development for Real-Time Embedded Systems. In Proceedings of the 2018 IEEE 23rd International Conference on Emerging Technologies and Factory Automation (ETFA), Turin, Italy, 4–7 September 2018; Volume 1, pp. 59–66. [Google Scholar] [CrossRef]
- Wiecher, C.; Japs, S.; Kaiser, L.; Greenyer, J.; Dumitrescu, R.; Wolff, C. Scenarios in the loop: Integrated requirements analysis and automotive system validation. In MODELS ’20, Proceedings of the 23rd ACM/IEEE International Conference on Model Driven Engineering Languages and Systems: Companion Proceedings, Virtual Event, 16–23 October 2020; Association for Computing Machinery: New York, NY, USA, 2020; pp. 1–10. [Google Scholar] [CrossRef]
- Wiecher, C.; Fischbadh, J.; Greenyer, J.; Vogelsang, A.; Wolff, C.; Dumitrescu, R. Integrated and Iterative Requirements Analysis and Test Specification: A Case Study at Kostal. In Proceedings of the 2021 ACM/IEEE 24th International Conference on Model Driven Engineering Languages and Systems (MODELS), Fukuoka, Japan, 10–15 October 2021; pp. 112–122. [Google Scholar] [CrossRef]
- Zaeske, W.; Durak, U.; Torens, C. Behavior Driven Development for Airborne Software Engineering. In Proceedings of the AIAA Scitech 2021 Forum, Virtual Event, 11–15 January 2021; 19–21 January 2021; p. 1917. [Google Scholar] [CrossRef]
- Yen, Y.C.; Wang, B.Y.; Zhong, X.Z.; Chiang, W.Y.; Hsieh, C.Y.; Cheng, Y.C. Applying Problem Frames in Behavior-Driven Development for Smart Cone System. In Proceedings of the 2021 28th Asia-Pacific Software Engineering Conference (APSEC), Taipei, Taiwan, 6–9 December 2021; pp. 566–567. [Google Scholar] [CrossRef]
- Gherkin Reference. Available online: https://cucumber.io/docs/gherkin/reference/ (accessed on 27 February 2022).
- Bentley, J.L. Little languages. Commun. ACM 1986, 29, 711–721. [Google Scholar] [CrossRef]
- concurrentSpec. Available online: https://github.com/benny870704/concurrentSpec (accessed on 4 January 2023).
- Janzen, D.; Saiedian, H. Test-driven development concepts, taxonomy, and future direction. Computer 2005, 38, 43–50. [Google Scholar] [CrossRef]
- Turhan, B.; Layman, L.; Diep, M.; Erdogmus, H.; Shull, F. How effective is test-driven development. In Making Software: What Really Works, and Why We Believe It; O’Reilly Media, Inc.: Sebastopol, CA, USA, 2010; pp. 207–217. [Google Scholar]
- Moe, M.M. Comparative Study of Test-Driven Development TDD, Behavior-Driven Development BDD and Acceptance Test–Driven Development ATDD. Int. J. Trend Sci. Res. Dev. 2019, 3, 231–234. [Google Scholar] [CrossRef]
- Behaviour-Driven Development. Available online: https://cucumber.io/docs/bdd/ (accessed on 23 September 2022).
- Bellware, S. Behavior-Driven Development. Available online: https://www.codemag.com/article/0805061 (accessed on 25 September 2022).
- Apel, S.; Kästner, C. An overview of feature-oriented software development. J. Object Technol. 2009, 8, 49–84. [Google Scholar] [CrossRef]
- Cucumber. Available online: https://cucumber.io/docs/guides/overview/ (accessed on 7 September 2022).
- Behave. Available online: https://behave.readthedocs.io/en/stable/index.html (accessed on 12 March 2022).
- SpecFlow. Available online: https://specflow.org/ (accessed on 7 September 2022).
- Shore, J. Fail Fast [Software Debugging]. IEEE Softw. 2004, 21, 21–25. [Google Scholar] [CrossRef]
- Behave-Option: Continue after Failed Step in a Scenario. Available online: https://python-behave.readthedocs.io/en/latest/new_and_noteworthy_v1.2.6.html#option-continue-after-failed-step-in-a-scenario (accessed on 30 October 2022).
- Cucumber—How Can I Make Cucumber Run the Skipped Steps after a Failed Step. Available online: https://cucumber.io/docs/community/faq/?lang=java#how-can-i-make-cucumber-run-the-skipped-steps-after-a-failed-step (accessed on 7 November 2022).
- Cucumber-JVM Fork to Continue Next Steps for Some Exceptions + Run Scenarios in Parallel. Available online: https://github.com/slaout/cucumber-jvm (accessed on 2 November 2022).
- Jackson, M. Software Requirements & Specifications: A Lexicon of Practice, Principles and Prejudices; ACM Press/Addison-Wesley Publishing Co.: Reading, MA, USA, 1995; pp. 126–127, 169. [Google Scholar]
- Jackson, M. Problem Frames: Analysing and Structuring Software Development Problems; Addison-Wesley: Reading, MA, USA, 2001; pp. 28–29, 319–320. [Google Scholar]
- Shrestha, A. Safety Considerations for the Design of Modern Elevator Systems. Undergraduate. Honors Thesis, University of Mississippi, University, MS, USA, 2019. [Google Scholar]
- Mernik, M.; Heering, J.; Sloane, A.M. When and how to develop domain-specific languages. ACM Comput. Surv. (CSUR) 2005, 37, 316–344. [Google Scholar] [CrossRef]
- Being Able to Continue Next Steps on @Then Failures. Available online: https://github.com/cucumber/common/issues/79 (accessed on 4 January 2023).
- Adzic, G. Bridging the Communication Gap: Specification by Example and Agile Acceptance Testing; Neuri Limited: London, UK, 2009. [Google Scholar]
Disclaimer/Publisher’s Note: The statements, opinions and data contained in all publications are solely those of the individual author(s) and contributor(s) and not of MDPI and/or the editor(s). MDPI and/or the editor(s) disclaim responsibility for any injury to people or property resulting from any ideas, methods, instructions or products referred to in the content. |
© 2023 by the authors. Licensee MDPI, Basel, Switzerland. This article is an open access article distributed under the terms and conditions of the Creative Commons Attribution (CC BY) license (https://creativecommons.org/licenses/by/4.0/).










