Centralized vs. Decentralized: Performance Comparison between BigchainDB and Amazon QLDB
Abstract
1. Introduction
2. Literature Review
3. Overview of Centralized and Decentralized Ledgers
3.1. Overview of Centralized Ledgers
3.2. Overview of Decentralized Ledgers
3.3. Comparison of the Decentralized Ledger, Centralized Ledger and Traditional Database
4. Comparison between BigchainDB and QLDB
- “The majority of industry (or consortia) participants need a distributed ledger where every participant has access to the same (single) source of truth.
- Once written to the ledger, the data is immutable and cannot be deleted or updated.
- A cryptographically and independently verifiable audit trail is needed to satisfy the use case, for example to prove the provenance or state of an asset.
- The various participants in the blockchain consortia all have a vested interest in its success; and there is no single entity in direct control of all activities” [37].
5. Case Study
- SC1. Transparency—having in view that different supply chain partners manage different sources of data, there is a need for transparency in terms of the product information to be tracked within a supply chain.
- SC2. Inconsistencies—the presence of multiple, isolated data sources managed by various individual organizations along the supply chain can result in discrepancies, the reconciliation of which can be resource-consuming (e.g., time, financial, human).
- SC3. Quality—product quality can be affected by the lack of real-time tracking capabilities of the organizations involved in the supply chain (e.g., scaling, monitoring, and easy setup).
- SC4. Data accuracy and integrity (Immutability)—unauthorized data tampering is not allowed. Any alterations must be detected.
- SC5. Data privacy and security—open-source solutions that can be peer-reviewed are often trusted, as compared to closed sources solutions.
- SC6. Decentralization—the transfer of authority from the organization, as the owner of the data, to the stakeholders.
- SC7. Audits—the use of different data sources can lead to difficult, time-consuming audits.
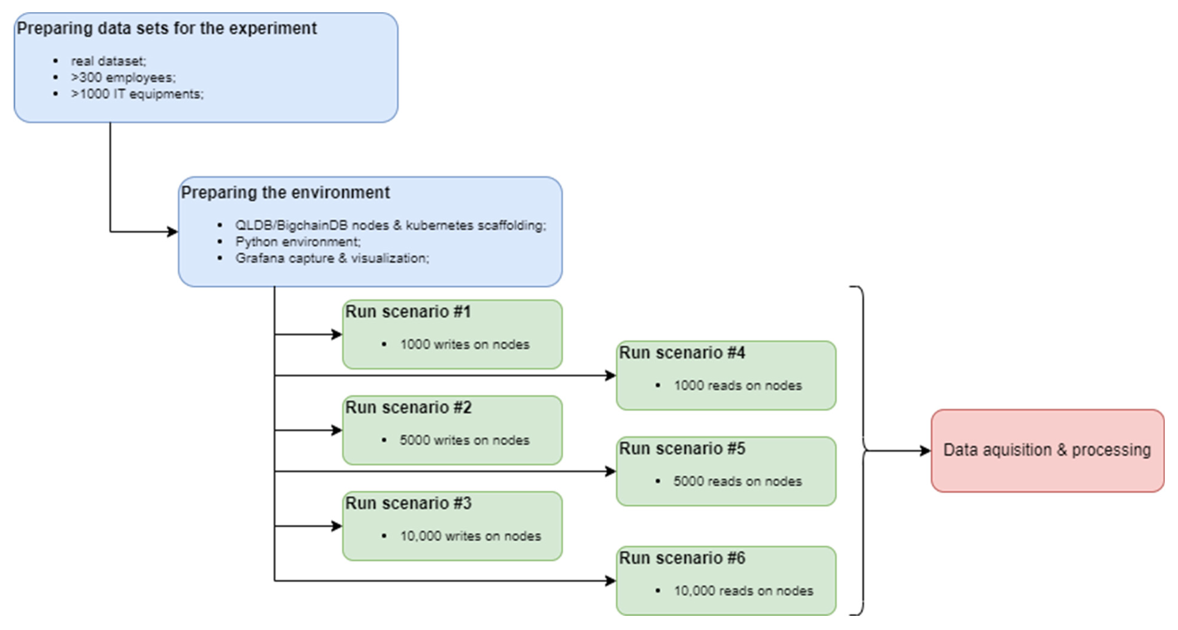
6. Experimental Evaluation
6.1. Environment
- python3.8 and python3.8-venv (virtual environment);
- pip3 (python package management tool);
- python3-dev (header files and a static library);
- libssl-dev (SSL and TLS cryptographic protocols);
- libffi-dev (Foreign Function Interface library);
- docker engine, daemon, and docker-compose.
6.2. BigchainDB
6.3. Amazon QLDB
- 1:
- displaying the script’s starting time
- 2:
- while lower_bound <= upper_bound
- 3:
- if the request is of type GET
- 4:
- making a call to the url for reading data
- 5:
- else if the request is of type POST
- 6:
- data <- “{ id: lower_bound }” # stringified json object
- 7:
- making a call to the url for inserting the specified data
- 8:
- end if
- 9:
- lower_bound <- lower_bound + 1
- 10:
- end while
- 11:
- displaying the script’s ending time
6.4. Results
6.4.1. Case 1—1000 Inserts
- Node 1: 0.09–0.1%, Node 2: 0.05–0.06%, Node 3: 0.06–0.07%, Node 4: 0.06–0.07%
- Node 1: 300–325 MB, Node 2: 200–225 MB, Node 3: 225–275 MB, Node 4: 225–275 MB.
6.4.2. Case 2—5000 Inserts
- Node 1: 0.09–0.1%, Node 2: 0.05–0.06%, Node 3: 0.06–0.07%, Node 4: 0.06–0.07%
- Node 1: 300–325 MB, Node 2: 200–225 MB, Node 3: 225–275 MB, Node 4: 225–275 MB
6.4.3. Case 3—10,000 Inserts
- Node 1: 0.09–0.11%, Node 2: 0.05–0.06%, Node 3: 0.07–0.08%, Node 4: 0.07–0.08%
- Node 1: 450–550 MB, Node 2: 275–350 MB, Node 3: 275–375 MB, Node 4: 275–375 MB
6.4.4. Case 4—1000 Reads
- Node 1: 0.06%, Node 2: 0.01–0.02%, Node 3: 0.01–0.02%, Node 4: 0.01–0.02%
- Node 1: 430–450 MB, Node 2: 300–335 MB, Node 3: 300–335 MB, Node 4: 300–335 MB
6.4.5. Case 5—5000 Reads
- Node 1: 0.055–0.063%, Node 2: 0.01–0.02%, Node 3: 0.01–0.02%, Node 4: 0.01–0.02%
- Node 1: 430–480 MB, Node 2: 300–335 MB, Node 3: 300–335 MB, Node 4: 300–335 MB
6.4.6. Case 6—10,000 Reads
- Node 1: 0.04–0.065%, Node 2: 0.01–0.02%, Node 3: 0.01–0.02%, Node 4: 0.01–0.02%
- Node 1: 430–480 MB, Node 2: 300–335 MB, Node 3: 300–335 MB, Node 4: 300–335 MB
7. Discussion and Conclusions
7.1. Summary, Limitations and Conclusions
7.2. Future Work
Author Contributions
Funding
Institutional Review Board Statement
Informed Consent Statement
Data Availability Statement
Conflicts of Interest
Abbreviations
| API | Application Programming Interface |
| BFT | Byzantine Fault Tolerant |
| CLT | Centralized Ledger Technology |
| CLD | Centralized Ledger Database |
| CPU | Central Processing Unit |
| DB | Database |
| DevOps | combination of software development (Dev) and IT operations (Ops) |
| DLT | Decentralized Ledger Technology |
| IIOT | Industrial Internet of Things |
| IoT | Internet of Things |
| IT | Information Technology |
| JSON | JavaScript Object Notation |
| LT | Ledger Technology |
| NoSQL | non-SQL; non-relational database |
| PoET | Proof of Elapsed Time |
| PoS | Proof of Stake |
| QLBD | Quantum Ledger Database |
| SC | Specific Challenges |
| SME | Small and Medium Enterprise |
| SQL | Structured Query Language |
| STP | Smart Tracking Platform |
| YAML | Human-friendly data serialization language |
References
- BigchainBD. BigchainDB GmbH, 2020. Available online: https://www.bigchaindb.com/ (accessed on 15 September 2022).
- AWS. Amazon Web Services. Available online: https://aws.amazon.com/qldb/ (accessed on 5 September 2022).
- Wang, Y.; Hsieh, C.H.; Li, C. Research and Analysis on the Distributed Database of Blockchain and Non-Blockchain. In Proceedings of the IEEE International Conference on Cloud Computing and Big Data Analysis (ICCCBDA), Chengdu, China, 10–13 April 2020. [Google Scholar]
- ASSIST Software Smart Tracking Platform. 2022. Available online: https://assist-software.net/project/smart-tracking-platform (accessed on 20 August 2022).
- Martín-Martín, A.; Orduna-Malea, E.; Thelwall, M.; López-Cózar, E.D. Google Scholar, Web of Science, and Scopus: A systematic comparison of citations in 252 subject categories. J. Informetr. 2018, 12, 1160–1177. [Google Scholar] [CrossRef]
- Haddaway, N.R.; Collins, A.M.; Coughlin, D.; Kirk, S. The role of Google Scholar in evidence reviews and its applicability to grey literature searching. PLoS ONE 2015, 10, e0138237. [Google Scholar] [CrossRef]
- Fekete, D.; Kiss, A. A Survey of Ledger Technology-Based Databases. Future Internet 2021, 13, 197. [Google Scholar] [CrossRef]
- Rejeb, A.; Rejeb, K.; Keogh, J.G. Centralized vs. decentralized ledgers in the money supply process: A SWOT analysis. Quant. Financ. Econ. 2021, 5, 40–66. [Google Scholar] [CrossRef]
- Nakamoto, S. Bitcoin: A Peer-to-Peer Electronic Cash System. Decentralized Business Review. 21260. 2008. Available online: https://bitcoin.org/bitcoin.pdf (accessed on 29 November 2022).
- Agi, M.A.; Jha, A.K. Blockchain technology in the supply chain: An integrated theoretical perspective of organizational adoption. Int. J. Prod. Econ. 2022, 247, 108458. [Google Scholar] [CrossRef]
- Babich, V.; Hilary, G. OM Forum—Distributed ledgers and operations: What operations management researchers should know about blockchain technology. Manuf. Serv. Oper. Manag. 2020, 22, 223–240. [Google Scholar] [CrossRef]
- Sahoo, S.; Kumar, S.; Sivarajah, U.; Lim, W.M.; Westland, J.C.; Kumar, A. Blockchain for sustainable supply chain management: Trends and ways forward. Electron. Commer. Res. 2022. [Google Scholar] [CrossRef]
- Lu, Q.; Xu, X. Adaptable blockchain-based systems: A case study for product traceability. IEEE Softw. 2017, 34, 21–27. [Google Scholar] [CrossRef]
- Toyoda, K.; Shakeri, M.; Chi, X.; Zhang, A.N. Performance evaluation of ethereum-based on-chain sensor data management platform for industrial IoT. In Proceedings of the 2019 IEEE International Conference on Big Data (Big Data), Los Angeles, CA, USA, 9–12 December 2019; pp. 3939–3946. [Google Scholar]
- Augusto, L.; Costa, R.; Ferreira, J.; Jardim-Gonçalves, R. An application of Ethereum smart contracts and IoT to logistics. In Proceedings of the 2019 International Young Engineers Forum (YEF-ECE), Costa da Caparica, Portugal, 10 May 2019; pp. 1–7. [Google Scholar]
- Nguyen, K.Q. Ledger of Things-Future Technology for Value Creation. In Proceedings of the 2019 International Conference on System Science and Engineering (ICSSE), Dong Hoi, Vietnam, 20–21 July 2019; pp. 405–409. [Google Scholar]
- Erdenebold, T.; Rho, J.; Hwang, Y. Blockchain Reference Model and Use Case for Supply Chains within Enterprise Architecture. J. Inf. Technol. Archit. 2019, 16, 1–10. [Google Scholar]
- Bokolo, A.J. Distributed Ledger and Decentralised Technology Adoption for Smart Digital Transition in Collaborative Enterprise. In Enterprise Information Systems; Taylor & Francis: Abingdon, UK, 2021; pp. 1–34. [Google Scholar] [CrossRef]
- Greeshma, R.N.; Shoney, S. BlockChain Technology. Centralised Ledger to Distributed Ledger. Int. Res. J. Eng. Technol. (IRJET) 2017, 4, 2823–2827. [Google Scholar]
- Zetzsche, D.; Buckley, R.; Arner, D. The Distributed Liability of Distributed Ledgers: Legal Risks of Blockchain; University of Illinois Law Review: Urbana, IL, USA, 2017. [Google Scholar]
- Markus, I.; Xu, L.; Subhod, I.; Nayab, N. Decentralized Ledger based Access Control for Enterprise Applications. In Proceedings of the IEEE International Conference on Blockchain and Cryptocurrency, Seoul, Republic of Korea, 14–17 May 2019. [Google Scholar]
- Xu, Z.; Zou, C. What Can Blockchain Do and Cannot Do? China Econ. J. 2021, 14, 4–25. [Google Scholar] [CrossRef]
- Camera, G. A Perspective on Electronic Alternatives to Traditional Currencies. Sver. Riksbank Econ. Rev. 2017, 1, 126–148. [Google Scholar]
- Huang, B.; Peng, L.; Zhao, W.; Chen, N. Workload-based randomization byzantine fault tolerance consensus protocol. High-Confid. Comput. 2022, 2, 100070. [Google Scholar] [CrossRef]
- Fan, C.; Ghaemi, S.; Khazaei, H.; Musilek, P. Performance Evaluation of Blockchain Systems: A Systematic Survey. IEEE Access 2020, 8, 126927–126950. [Google Scholar] [CrossRef]
- Duke, A. What Does the CISG Have to Say about Smart Contracts: A Legal Analysis. Chic. J. Int. Law 2019, 20, 141. [Google Scholar]
- Yang, X.; Zhang, Y.; Wang, S.; Yu, B. LedgerDB: A Centralized Ledger Database for Universal Audit and Verification. Comput. Sci. Proc. VLDB Endow 2020, 13, 3138–3151. [Google Scholar] [CrossRef]
- Azgad-Tromer, S. Crypto Securities: On the Risks of Investments in Blockchain-Based Assets and the Dilemmas of Securities Regulation. Am. Univ. Law Rev. 2018, 68, 69. [Google Scholar]
- Lafarre, A.; van der Elst, C. Blockchain Technology for Corporate Governance and Shareholder Activism; European Corporate Governance Institute (ECGI); Law Working Paper No. 390/2018; SSRN eJournal: Rochester, NY, USA, 2018. [Google Scholar]
- Chowdhury, M.J.M.; Colman, A.; Kabir, M.A.; Han, J.; Sarda, P. Blockchain versus database: A critical analysis. In Proceedings of the 2018 17th IEEE International Conference on Trust, Security and Privacy in Computing and Communications/12th IEEE International Conference on Big Data Science and Engineering (TrustCom/BigDataSE), New York, NY, USA, 1–3 August 2018; pp. 1348–1353. [Google Scholar]
- Mayer, J.; Niemietz, P.; Trauth, D.; Bergs, T. How Distributed Ledger Technologies affect business models of manufacturing companies. Procedia CIRP 2021, 104, 152–157. [Google Scholar] [CrossRef]
- Amazon QLDB vs. MongoDB Comparison. Available online: https://www.peerspot.com/products/comparisons/amazon-qldb_vs_mongodb (accessed on 6 December 2022).
- BigchainDB. Available online: https://discovery.hgdata.com/product/bigchaindb (accessed on 14 November 2022).
- Spasov, E. Enterprise Blockchain’s Growing Impact on the Startup & SME Ecosystem. INDUSTRIA Digital Everything. Available online: https://www.industria.tech/blog/enterprise-blockchains-growing-impact-on-the-startup-and-sme/ (accessed on 12 December 2022).
- RMaiya. Is DLT the Answer to the Recovery of Micro, Small and Medium Enterprises? The Global Treasurer, 2022. Available online: https://www.theglobaltreasurer.com/2022/09/13/is-dlt-the-answer-to-the-recovery-of-micro-small-and-medium-enterprises/ (accessed on 18 November 2022).
- Singanamalla, S.; Mehra, A.; Chandran, N.; Lohchab, H.; Chava, S.; Kadayan, A.; Bajpai, S.; Heimerl, K.; Anderson, R.; Lokam, S. Telechain: Bridging Telecom Policy and Blockchain Practice. In Proceedings of the ACM SIGCAS/SIGCHI Conference on Computing and Sustainable Societies (COMPASS), Seattle, WA, USA, 29 June–1 July 2022; ACM: New York, NY, USA, 2022. [Google Scholar]
- Gartner. 21 January 2019. Available online: https://blogs.gartner.com/avivah-litan/2019/01/21/amazons-qldb-challenges-permissioned-blockchain/ (accessed on 16 September 2022).
- Research & Market. Global Blockchain in Telecoms Industry 2022–2026 Featuring Profiles of Accenture, Amazon, Bigchaindb, Blockcypher, ClearX Blockchain Technologies, IBM, Intel, and Oracle among Other Leading Players. 2022. Available online: https://www.prnewswire.com/news-releases/global-blockchain-in-telecoms-industry-2022-2026-featuring-profiles-of-accenture-amazon-bigchaindb-blockcypher-clearx-blockchain-technologies-ibm-intel-and-oracle-among-other-leading-players-301503182.html (accessed on 23 October 2022).
- BigchainDB 2.0: The Blockchain Database”, BigchainDB GmbH Berlin Germany, May 2018. Available online: https://www.bigchaindb.com/whitepaper/bigchaindb-whitepaper.pdf (accessed on 23 November 2022).
- McConaghy, T.; Marques, R.; Müller, A.; de Jonghe, D. BigchainDB. 8 June 2016. Available online: https://gamma.bigchaindb.com/whitepaper/bigchaindb-whitepaper.pdf (accessed on 18 August 2022).
- Makris, A.; Kontopoulos, I.; Psomakelis, E.; Xyalis, S.; Theodoropoulos, T.; Tserpes, K. Performance Analysis of Storage Systems in Edge Computing Infrastructures. Appl. Sci. 2022, 12, 8923. [Google Scholar] [CrossRef]
- Fokaefs, M.; Rasolroveicy, M. Performance Evaluation of Distributed Ledger Technologies for IoT data registry: A Comparative Study. In Proceedings of the World Conference on Smart Trends in Systems, Security and Sustainability, London, UK, 27–28 July 2020. [Google Scholar]
- Straubert, C.; Sucky, E. How Useful Is a Distributed Ledger for Tracking and Tracing in Supply Chains? A Systems Thinking Approach. Logistics 2021, 5, 75. [Google Scholar] [CrossRef]
- Security in Amazon QLDB. Available online: https://docs.aws.amazon.com/qldb/latest/developerguide/security.html (accessed on 14 December 2022).
- Shared Responsibility Model. Available online: https://aws.amazon.com/compliance/shared-responsibility-model/ (accessed on 14 December 2022).

































| Database | Centralized Ledger | Decentralized Ledger |
|---|---|---|
| Web of Science | (TS = (“centralized ledger”) OR TS = (“centralised ledger”)) | (TS = (“decentralized ledger”) OR TS = (“decentralised ledger”)) |
| IEEE Xplore | (“All Metadata”:“centralized ledger”) OR (“All Metadata”:“centralised ledger”) | (“All Metadata”:“decentralized ledger”) OR (“All Metadata”:“decentralised ledger”) |
| Scopus | (TITLE-ABS-KEY (“centralized ledger”) OR TITLE-ABS-KEY (“centralised ledger”)) | (TITLE-ABS-KEY (“decentralized ledger” OR TITLE-ABS-KEY (“decentralised ledger”)) |
| Science Direct | “centralized ledger” OR “centralised ledger” | “decentralized ledger” OR “decentralised ledger” |
| Wiley | “centralized ledger” OR “centralised ledger” | “decentralized ledger” OR “decentralised ledger” |
| Database | Centralized Ledger | Decentralized Ledger |
|---|---|---|
| Web of Science | 11 | 138 |
| IEEE Xplore | 7 | 91 |
| Scopus | 20 | 246 |
| ScienceDirect | 48 | 334 |
| Wiley | 26 | 104 |
| Database | 2014 | 2015 | 2016 | 2017 | 2018 | 2019 | 2020 | 2021 | 2022 |
|---|---|---|---|---|---|---|---|---|---|
| Web of Science | 0 | 0 | 0 | 0 | 1 | 3 | 2 | 5 | 0 |
| IEEE Xplore | 0 | 0 | 0 | 0 | 0 | 4 | 0 | 0 | 3 |
| Scopus | 0 | 0 | 0 | 0 | 3 | 5 | 4 | 4 | 4 |
| Science Direct | 0 | 2 | 0 | 0 | 4 | 8 | 8 | 10 | 16 |
| Wiley | 0 | 0 | 0 | 2 | 4 | 3 | 7 | 5 | 5 |
| Database | 2014 | 2015 | 2016 | 2017 | 2018 | 2019 | 2020 | 2021 | 2022 |
|---|---|---|---|---|---|---|---|---|---|
| Web of Science | 1 | 0 | 2 | 5 | 19 | 34 | 23 | 29 | 25 |
| IEEE Xplore | 1 | 0 | 2 | 3 | 12 | 30 | 18 | 13 | 12 |
| Scopus | 1 | 0 | 1 | 6 | 28 | 51 | 55 | 60 | 44 |
| Science Direct | 0 | 4 | 0 | 1 | 17 | 29 | 60 | 101 | 122 |
| Wiley | 1 | 0 | 2 | 3 | 8 | 23 | 19 | 23 | 25 |
| Characteristics | Decentralized Ledger | Centralized Ledger | Traditional Database |
|---|---|---|---|
| Complete secured histories | Yes | Yes | No |
| Centralized | No | Yes | Yes |
| Best applicable area | Large sized organizations | Small sized organizations | Both large and small organizations |
| Speed performance | Relatively slow | High | High |
| Immutability | Yes | Yes | No |
| Resilience | Distributed | Single point of failure | Single point of failure |
| Support of multiple assets | Yes | Yes | Yes |
| Control of information | Decentralized | Single point of control | Single point of control |
| Authentication & authorization | Direct (cryptographic verification) | Done via third party | Done via third party entity |
| Cost | High | Low | Low |
| Maintenance | Relatively hard | Medium | Medium |
| Examples | BigchainDB, CassandraDB | Amazon QLDB, Alibaba LedgerDB | Amazon SimpleDB Clusterpoint FoundationDB |
| Criteria | BigchainDB | QLDB |
|---|---|---|
| Website | [1] | [2] |
| Initial release | 2016 | 10 September 2019 |
| Current release | v.2.2.2, 29 September 2020 | 26 September 2022 |
| Use cases | Intellectual property, identity, supply chain, government | Store financial transactions, reconcile supply chain systems, maintain claims history, centralize digital records |
| Type | Public and private | Public and private |
| Authentication and authorization | Identity and access management | Identity and access management |
| Pricing | Costly | Costly |
| Blockchain type | Permissioned | Permissioned |
| Immutability | Yes | Yes |
| Decentralization | Yes | No |
| Owner-controlled assets | Yes | Yes |
| High transaction rate | Yes | Yes |
| Low latency | Yes | Yes |
| Indexing & querying of structured data | Yes | Yes |
| Independent copies of the ledger | Yes | No |
| Development facility | Difficult, due to the node configuration process | Medium, based on a serverless architecture that provides automatic storage and resource scaling |
| Support of multiple assets | Yes | Yes |
| Scalability | Yes | Provide API for quick node creation |
| Open source | Yes | No |
| Consensus | Byzantine fault tolerance (BFT) | No multi-party consensus |
| Implementation language | Python | PartiQL server-side query language (partial) |
| Server operating systems | Linux | Serverless |
| Hosted on | Azure | AWS |
| Supported programming languages | Go, Haskell, Java, JavaScript, Python, Ruby | Java, .NET, Go, Node.js, Python |
| Throughput (max TPS) | <100 | 1K+ |
| Major user | Recruit Technologies, e.ON innogy, BenBen, Siemens | Liberty Mutual insurance, Splunk, Klarna Bank, Driver and Vehicle Licensing Agency, ArcBlock, VeriDoc Global, Komgo, Zilliant, Accenture, Realm |
| BigchainDB | QLDB |
|---|---|
| Decentralized, single or multiple nodes (SC6) | Cryptographically Verifiable (SC1, SC4, SC5) |
| Immutability (SC4) | Serverless architecture (SC3) |
| Open source (SC5, SC7) | Centralized (SC2) |
| Public or private ledger (SC1) | Private or public ledger (SC1) |
| Reading | Writing |
|---|---|
| 1000 operations | 1000 operations |
| 5000 operations | 5000 operations |
| 10,000 operations | 10,000 operations |
| Instance | Color |
|---|---|
| BigchainDB Node 1 | Light Blue |
| BigchainDB Node 2 | Orange |
| BigchainDB Node 3 | Red |
| BigchainDB Node 4 | Blue |
| AWS QLDB | Yellow |
| BigchainDB | QLDB | ||||||||||
|---|---|---|---|---|---|---|---|---|---|---|---|
| Node 1 | Node 2 | Node 3 | Node 4 | ||||||||
| Min | Max | Min | Max | Min | Max | Min | Max | Min | Max | ||
| 1000 inserts | CPU usage (%) | 0.0900 | 0.1000 | 0.0500 | 0.0600 | 0.0600 | 0.0700 | 0.0600 | 0.0700 | 0.0200 | 0.0210 |
| Memory usage (MB) | 300.0 | 325.0 | 200.0 | 225.0 | 225.0 | 275.0 | 225.0 | 275.0 | 45.0 | 45.5 | |
| 5000 inserts | CPU usage (%) | 0.0900 | 0.1000 | 0.0500 | 0.0600 | 0.0600 | 0.0700 | 0.0600 | 0.0700 | 0.0180 | 0.0220 |
| Memory usage (MB) | 300.0 | 325.0 | 200.0 | 225.0 | 225.0 | 275.0 | 225.0 | 275.0 | 45.0 | 50.0 | |
| 10,000 inserts | CPU usage (%) | 0.0900 | 0.1100 | 0.0500 | 0.0600 | 0.0700 | 0.0800 | 0.0700 | 0.0800 | 0.0175 | 0.0225 |
| Memory usage (MB) | 450.0 | 550.0 | 275.0 | 350.0 | 275.0 | 375.0 | 275.0 | 375.0 | 45.0 | 50.0 | |
| 1000 reads | CPU usage (%) | 0.0600 | 0.0630 | 0.0100 | 0.0200 | 0.0100 | 0.0200 | 0.0100 | 0.0200 | 0.0120 | 0.0125 |
| Memory usage (MB) | 430.0 | 450.0 | 300.0 | 335.0 | 300.0 | 335.0 | 300.0 | 335.0 | 45.0 | 50.0 | |
| 5000 reads | CPU usage (%) | 0.0600 | 0.0600 | 0.0100 | 0.0200 | 0.0100 | 0.0200 | 0.0100 | 0.0200 | 0.0120 | 0.0127 |
| Memory usage (MB) | 430.0 | 480.0 | 300.0 | 335.0 | 300.0 | 335.0 | 300.0 | 335.0 | 45.0 | 50.0 | |
| 10,000 reads | CPU usage (%) | 0.0400 | 0.0700 | 0.0100 | 0.0200 | 0.0100 | 0.0200 | 0.0100 | 0.0200 | 0.0120 | 0.0132 |
| Memory usage (MB) | 430.0 | 480.0 | 300.0 | 335.0 | 300.0 | 335.0 | 300.0 | 335.0 | 45.0 | 50.0 | |
Disclaimer/Publisher’s Note: The statements, opinions and data contained in all publications are solely those of the individual author(s) and contributor(s) and not of MDPI and/or the editor(s). MDPI and/or the editor(s) disclaim responsibility for any injury to people or property resulting from any ideas, methods, instructions or products referred to in the content. |
© 2022 by the authors. Licensee MDPI, Basel, Switzerland. This article is an open access article distributed under the terms and conditions of the Creative Commons Attribution (CC BY) license (https://creativecommons.org/licenses/by/4.0/).
Share and Cite
Lupaiescu, S.; Cioata, P.; Turcu, C.E.; Gherman, O.; Turcu, C.O.; Paslaru, G. Centralized vs. Decentralized: Performance Comparison between BigchainDB and Amazon QLDB. Appl. Sci. 2023, 13, 499. https://doi.org/10.3390/app13010499
Lupaiescu S, Cioata P, Turcu CE, Gherman O, Turcu CO, Paslaru G. Centralized vs. Decentralized: Performance Comparison between BigchainDB and Amazon QLDB. Applied Sciences. 2023; 13(1):499. https://doi.org/10.3390/app13010499
Chicago/Turabian StyleLupaiescu, Sergiu, Petru Cioata, Cristina Elena Turcu, Ovidiu Gherman, Corneliu Octavian Turcu, and Gabriela Paslaru. 2023. "Centralized vs. Decentralized: Performance Comparison between BigchainDB and Amazon QLDB" Applied Sciences 13, no. 1: 499. https://doi.org/10.3390/app13010499
APA StyleLupaiescu, S., Cioata, P., Turcu, C. E., Gherman, O., Turcu, C. O., & Paslaru, G. (2023). Centralized vs. Decentralized: Performance Comparison between BigchainDB and Amazon QLDB. Applied Sciences, 13(1), 499. https://doi.org/10.3390/app13010499

