Design and Implementation of an IoT-Based Smart Classroom Incubator
Abstract
1. Introduction
2. Materials and Methods
2.1. SCI Physical Conditions and Hardware
2.1.1. Data Box and Personal Air Conditioning System
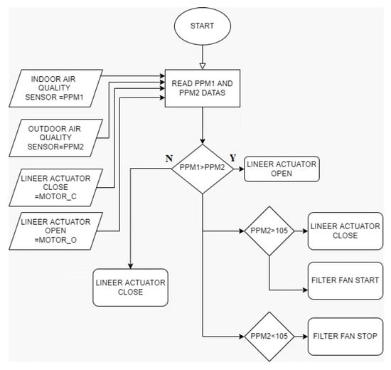
2.1.2. Outdoor Air Quality Measurement and Natural Ventilation System
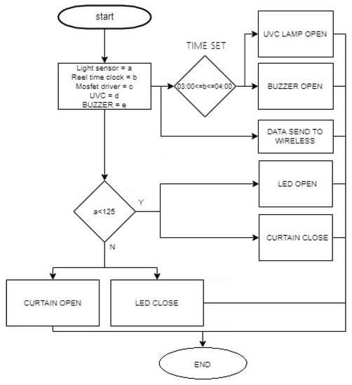
2.1.3. Dynamic Lighting and UVC Sterilization System
2.1.4. Dynamic Air Conditioning System
2.2. Data and Network Topology
IoT-Based Data Monitoring
3. Results
3.1. Case Study
3.2. Statical Survey
4. Discussion
Author Contributions
Funding
Institutional Review Board Statement
Informed Consent Statement
Data Availability Statement
Conflicts of Interest
References
- Saini, M.K.; Goel, N. How Smart Are Smart Classrooms? A Review of Smart Classroom Technologies. ACM Comput. Surv. 2020, 52, 1–28. [Google Scholar] [CrossRef][Green Version]
- Ricciardi, P.; Buratti, C. Environmental quality of university classrooms: Subjective and objective evaluation of the thermal, acoustic, and lighting comfort conditions. Build. Environ. 2018, 127, 23–36. [Google Scholar] [CrossRef]
- Zuhaib, S.; Manton, R.; Griffin, C.; Hajdukiewicz, M.; Keane, M.M.; Goggins, J. An Indoor Environmental Quality (IEQ) assessment of a partially-retrofitted university building. Build. Environ. 2018, 139, 69–85. [Google Scholar] [CrossRef]
- Bajc, T.; Banjac, M.; Todorovic, M.; Stevanovic, Z. Experimental and statistical survey on local thermal comfort impact on working productivity loss in university classrooms. Therm. Sci. 2019, 23, 379–392. [Google Scholar] [CrossRef]
- Haverinen-Shaughnessy, U.; Shaughnessy, R.J. Effects of Classroom Ventilation Rate and Temperature on Students’ Test Scores. PLoS ONE 2015, 10, e0136165. [Google Scholar] [CrossRef]
- Almaqra, A.; Almuqri, M.; Alshathri, A.; Aloraini, A.; AlRehaili, Y.; Bin-Mubarak, A.; Alabdulkarim, S.; Ragab, A. Effect of caffeine consumption and air temperature on student performance. In Proceedings of the 10th International Conference on E-Education, E-Business, E-Management and E-Learning—IC4E ’19, Tokyo, Japan, 10–13 January 2019; Association for Computing Machinery (ACM): New York, NY, USA, 2019; pp. 250–254. [Google Scholar]
- Tagliabue, L.C.; Cecconi, F.R.; Rinaldi, S.; Ciribini, A.L.C. Data driven indoor air quality prediction in educational facilities based on IoT network. Energy Build. 2021, 236, 110782. [Google Scholar] [CrossRef]
- Zaki, S.A.; Damiati, S.A.; Rijal, H.B.; Hagishima, A.; Razak, A.A. Adaptive thermal comfort in university classrooms in Malaysia and Japan. Build. Environ. 2017, 122, 294–306. [Google Scholar] [CrossRef]
- Ceranic, B.; Beardmore, J.; Cox, A. Rapid deployment modular building solutions and climatic adaptability: Case based study of a novel approach to “thermal capacity on demand”. Energy Build. 2018, 167, 124–135. [Google Scholar] [CrossRef]
- Song, G.-S.; Lim, J.-H.; Ahn, T.-K. Air conditioner operation behaviour based on students’ skin temperature in a classroom. Appl. Ergon. 2012, 43, 211–216. [Google Scholar] [CrossRef]
- Cheryan, S.; Ziegler, S.A.; Plaut, V.C.; Meltzoff, A. Designing Classrooms to Maximize Student Achievement. Policy Insights Behav. Brain Sci. 2014, 1, 4–12. [Google Scholar] [CrossRef]
- Najafi, N.; Movahed, K.; Barzegar, Z.; Samani, S. Environmental Factors Affecting Students’ Stress in the Educational Environment: A Case Study of Shiraz Schools. Int. J. Sch. Health 2018, 5, 1–7. [Google Scholar] [CrossRef]
- Sahin, L.; Figueiro, M.G. Alerting effects of short-wavelength (blue) and long-wavelength (red) lights in the afternoon. Physiol. Behav. 2013, 116–117, 1–7. [Google Scholar] [CrossRef] [PubMed]
- Sahin, L.; Wood, B.M.; Plitnick, B.; Figueiro, M.G. Daytime light exposure: Effects on biomarkers, measures of alertness, and performance. Behav. Brain Res. 2014, 274, 176–185. [Google Scholar] [CrossRef]
- Smolders, K.C.; de Kort, Y. Bright light and mental fatigue: Effects on alertness, vitality, performance and physiological arousal. J. Environ. Psychol. 2014, 39, 77–91. [Google Scholar] [CrossRef]
- Yang, W.; Jeon, J.Y. Effects of Correlated Colour Temperature of LED Light on Visual Sensation, Perception, and Cognitive Performance in a Classroom Lighting Environment. Sustainability 2020, 12, 4051. [Google Scholar] [CrossRef]
- De Rubeis, T.; Muttillo, M.; Pantoli, L.; Nardi, I.; Leone, I.; Stornelli, V.; Ambrosini, D. A first approach to universal daylight and occupancy control system for any lamps: Simulated case in an academic classroom. Energy Build. 2017, 152, 24–39. [Google Scholar] [CrossRef][Green Version]
- Keis, O.; Helbig, H.; Streb, J.; Hille, K. Influence of blue-enriched classroom lighting on student’ cognitive performance. Trends Neurosci. Educ. 2014, 3, 86–92. [Google Scholar] [CrossRef]
- Sun, B.; Zhang, Q.; Cao, S. Development and Implementation of a Self-Optimizable Smart Lighting System Based on Learning Context in Classroom. Int. J. Environ. Res. Public Health 2020, 17, 1217. [Google Scholar] [CrossRef][Green Version]
- Braniš, M.; Řezáčová, P.; Domasová, M. The effect of outdoor air and indoor human activity on mass concentrations of PM10, PM2.5, and PM1 in a classroom. Environ. Res. 2005, 99, 143–149. [Google Scholar] [CrossRef]
- Sangiorgi, G.; Ferrero, L.; Ferrini, B.; Porto, C.L.; Perrone, M.; Zangrando, R.; Gambaro, A.; Lazzati, Z.; Bolzacchini, E. Indoor airborne particle sources and semi-volatile partitioning effect of outdoor fine PM in offices. Atmos. Environ. 2013, 65, 205–214. [Google Scholar] [CrossRef][Green Version]
- Chithra, V.; Nagendra, S.S. Indoor air quality investigations in a naturally ventilated school building located close to an urban roadway in Chennai, India. Build. Environ. 2012, 54, 159–167. [Google Scholar] [CrossRef]
- Canha, N.; Almeida, S.M.; Freitas, M.D.C.; Trancoso, M.; Sousa, A.; Mouro, F.; Wolterbeek, H.T. Particulate matter analysis in indoor environments of urban and rural primary schools using passive sampling methodology. Atmos. Environ. 2014, 83, 21–34. [Google Scholar] [CrossRef][Green Version]
- Yang, W.; Moon, H.J. Cross-modal effects of noise and thermal conditions on indoor environmental perception and speech recognition. Appl. Acoust. 2018, 141, 1–8. [Google Scholar] [CrossRef]
- Twardella, D.; Matzen, W.; Lahrz, T.; Burghardt, R.; Spegel, H.; Hendrowarsito, L.; Frenzel, A.C.; Fromme, H. Effect of classroom air quality on students’ concentration: Results of a cluster-randomized cross-over experimental study. Indoor Air 2012, 22, 378–387. [Google Scholar] [CrossRef] [PubMed]
- Stazi, F.; Naspi, F.; Ulpiani, G.; DI Perna, C. Indoor air quality and thermal comfort optimization in classrooms developing an automatic system for windows opening and closing. Energy Build. 2017, 139, 732–746. [Google Scholar] [CrossRef]
- Dutta, J.; Roy, S.; Chowdhury, C. Unified framework for IoT and smartphone based different smart city related applications. Microsyst. Technol. 2018, 25, 83–96. [Google Scholar] [CrossRef]
- Klatte, M.; Bergström, K.; Lachmann, T. Does noise affect learning? A short review on noise effects on cognitive performance in children. Front. Psychol. 2013, 4, 578. [Google Scholar] [CrossRef] [PubMed][Green Version]
- Sutjarittham, T.; Gharakheili, H.H.; Kanhere, S.S.; Sivaraman, V. Experiences With IoT and AI in a Smart Campus for Optimizing Classroom Usage. IEEE Internet Things J. 2019, 6, 7595–7607. [Google Scholar] [CrossRef]
- Marlina, S.; Rahmawati, A. The Effect of Teacher’s Competency, Physical Environment of Classroom and Family Environment Towards Students’ Learning Motivation. KnE Soc. Sci. 2018, 3, 224–237. [Google Scholar] [CrossRef][Green Version]
- Recalde, J.M.; Palau, R.; Galés, N.L.; Gallon, R. Developments for Smart Classrooms. Int. J. Mob. Blended Learn. 2020, 12, 34–50. [Google Scholar] [CrossRef]
- Cebrián, G.; Palau, R.; Mogas, J. The Smart Classroom as a Means to the Development of ESD Methodologies. Sustainability 2020, 12, 3010. [Google Scholar] [CrossRef][Green Version]
- Durães, D.; Carneiro, D.; Bajo, J.; Novais, P. Modelling a smart environment for nonintrusive analysis of attention in the workplace. Expert Syst. 2018, 35, e12275. [Google Scholar] [CrossRef]
- Babiker, A.; Faye, I.; Mumtaz, W.; Malik, A.S.; Sato, H. EEG in classroom: EMD features to detect situational interest of students during learning. Multimed. Tools Appl. 2018, 78, 16261–16281. [Google Scholar] [CrossRef]
- Kim, P.W. Ambient intelligence in a smart classroom for assessing students’ engagement levels. J. Ambient Intell. Humaniz. Comput. 2018, 10, 3847–3852. [Google Scholar] [CrossRef]
- Bluyssen, P.M.; Zhang, D.; Kurvers, S.; Overtoom, M.; Ortiz-Sanchez, M. Self-reported health and comfort of school children in 54 classrooms of 21 Dutch school buildings. Build. Environ. 2018, 138, 106–123. [Google Scholar] [CrossRef]
- Li, J.; Shi, D.; Tumnark, P.; Xu, H. A system for real-time intervention in negative emotional contagion in a smart classroom deployed under edge computing service infrastructure. Peer-to-Peer Netw. Appl. 2020, 13, 1706–1719. [Google Scholar] [CrossRef]
- Radosavljevic, V.; Radosavljevic, S.; Jelic, G. Ambient intelligence-based smart classroom model. Interact. Learn. Environ. 2019, 30, 307–321. [Google Scholar] [CrossRef]
- Liu, L.; Peng, N. Evaluation of user concentration in ubiquitous and cognitive artificial intelligence-assisted English online guiding system integrating face and eye movement detection. Int. J. Commun. Syst. 2021, 34. [Google Scholar] [CrossRef]
- Kim, Y.; Soyata, T.; Behnagh, R.F. Towards Emotionally Aware AI Smart Classroom: Current Issues and Directions for Engineering and Education. IEEE Access 2018, 6, 5308–5331. [Google Scholar] [CrossRef]
- Gupta, S.K.; Ashwin, T.S.; Guddeti, R.M.R. Students’ affective content analysis in smart classroom environment using deep learning techniques. Multimed. Tools Appl. 2019, 78, 25321–25348. [Google Scholar] [CrossRef]
- Guo, J.; Bai, L.; Yu, Z.; Zhao, Z.; Wan, B. An AI-Application-Oriented In-Class Teaching Evaluation Model by Using Statistical Modeling and Ensemble Learning. Sensors 2021, 21, 241. [Google Scholar] [CrossRef]
- Guo, Q. Detection of Head Raising Rate of Students in Classroom Based on Head Posture Recognition. Trait. Signal 2020, 37, 823–830. [Google Scholar] [CrossRef]
- Henry, J.; Tang, S.; Mukhopadhyay, S.; Yap, M.H. A randomised control trial for measuring student engagement through the Internet of Things and serious games. Internet Things 2021, 13, 100332. [Google Scholar] [CrossRef]
- Da-Hong, L.; Hong-Yan, L.; Wei, L.; Guo, J.; En-Zhong, L. Application of flipped classroom based on the Rain Classroom in the teaching of computer-aided landscape design. Comput. Appl. Eng. Educ. 2020, 28, 357–366. [Google Scholar] [CrossRef]
- Mergany, N.N.; Dafalla, A.-E.; Awooda, E. Effect of mobile learning on academic achievement and attitude of Sudanese dental students: A preliminary study. BMC Med. Educ. 2021, 21, 121. [Google Scholar] [CrossRef]
- Kang, K.; Kushnarev, S.; Pin, W.W.; Ortiz, O.; Shihang, J.C. Impact of Virtual Reality on the Visualization of Partial Derivatives in a Multivariable Calculus Class. IEEE Access 2020, 8, 58940–58947. [Google Scholar] [CrossRef]
- Dabbour, E. Assessing the Effects of Implementing an Online Student-Response System in a Transportation Engineering Course. J. Prof. Issues Eng. Educ. Pract. 2017, 143, 05016006. [Google Scholar] [CrossRef]
- Paudel, P.; Kim, S.; Park, S.; Choi, K.-H. A Context-Aware IoT and Deep-Learning-Based Smart Classroom for Controlling Demand and Supply of Power Load. Electronics 2020, 9, 1039. [Google Scholar] [CrossRef]
- Li, Y.; Chen, L. Improved LSTM data analysis system for IoT-based smart classroom. J. Intell. Fuzzy Syst. 2020, 39, 5141–5148. [Google Scholar] [CrossRef]
- Zhu, Z.M.; Xu, F.Q.; Gao, X. Research on School Intelligent Classroom Management System Based on Internet of Things. Procedia Comput. Sci. 2020, 166, 144–149. [Google Scholar] [CrossRef]
- Celdrán, A.H.; Ruipérez-Valiente, J.A.; Clemente, F.J.G.; Rodríguez-Triana, M.J.; Shankar, S.K.; Pérez, G.M. A Scalable Architecture for the Dynamic Deployment of Multimodal Learning Analytics Applications in Smart Classrooms. Sensors 2020, 20, 2923. [Google Scholar] [CrossRef] [PubMed]
- Gao, Z.; Huang, Y.; Zheng, L.; Li, X.; Lu, H.; Zhang, J.; Zhao, Q.; Diao, W.; Fang, Q.; Fang, J. A Student Attendance Management Method Based on Crowdsensing in Classroom Environment. IEEE Access 2021, 9, 31481–31492. [Google Scholar] [CrossRef]
- Anitha, S.; Padma, T. A web service-based internet of things framework for mobile resource augmentation. Int. J. Commun. Syst. 2020, 33, e4475. [Google Scholar] [CrossRef]
- Yin, S.; Zhang, D.; Zhang, D.; Li, H. Wireless sensors application in smart English classroom design based on artificial intelligent system. Microprocess. Microsyst. 2021, 81, 103798. [Google Scholar] [CrossRef]
- Min-Allah, N.; Alrashed, S. Smart campus—A sketch. Sustain. Cities Soc. 2020, 59, 102231. [Google Scholar] [CrossRef] [PubMed]
- Shapsough, S.Y.; Zualkernan, I.A. A Generic IoT Architecture for Ubiquitous Context-Aware Learning. IEEE Trans. Learn. Technol. 2020, 13, 449–464. [Google Scholar] [CrossRef]
- Belapurkar, N.; Harbour, J.; Shelke, S.; Aksanli, B. Building Data-Aware and Energy-Efficient Smart Spaces. IEEE Internet Things J. 2018, 5, 4526–4537. [Google Scholar] [CrossRef]
- Zaguia, A.; Ameyed, D.; Haddar, M.; Cheikhrouhou, O.; Hamam, H. Cognitive IoT-Based e-Learning System: Enabling Context-Aware Remote Schooling during the Pandemic. J. Healthc. Eng. 2021, 2021, 1–12. [Google Scholar] [CrossRef]
- Liu, J.; Wang, C.; Xiao, X. Internet of Things (IoT) Technology for the Development of Intelligent Decision Support Education Platform. Sci. Program. 2021, 2021, 6482088. [Google Scholar] [CrossRef]
- López-Jiménez, J.J.; Fernández-Alemán, J.L.; González, L.L.; Sequeros, O.G.; Valle, B.M.; García-Berná, J.A.; Idri, A.; Toval, A. Taking the pulse of a classroom with a gamified audience response system. Comput. Methods Programs Biomed. 2021, 213, 106459. [Google Scholar] [CrossRef]
- Razzaq, S.; Shah, B.; Iqbal, F.; Ilyas, M.; Maqbool, F.; Rocha, A. DeepClassRooms: A deep learning based digital twin framework for on-campus class rooms. Neural Comput. Appl. 2022, 1–10. [Google Scholar] [CrossRef] [PubMed]
- Yildiz, D.; Uzunsakal, E. Alan Araştırmalarında Güvenilirlik Testlerinin Karşılaştırılması ve Tarımsal Veriler Üzerine Bir Uygulama [Comparison of Reliability Tests in Field Studies and an Implementation on Agricultural Data]. Uygul. Sos. Bilimler Derg. 2018, 2, 14–18. [Google Scholar]
- Yucel, M.; Ozturk, N.F.; Gemci, C. Design of a Fiber Bragg Grating multiple temperature sensor. In Proceedings of the 2016 Sixth International Conference on Digital Information and Communication Technology and Its Applications (DICTAP), Konya, Turkey, 21–23 July 2016; Institute of Electrical and Electronics Engineers (IEEE): Manhattan, NY, USA, 2016; pp. 6–11. [Google Scholar]
- Yucel, M.; Ozturk, N.F.; Goktas, H.H.; Gunduz, A.E. Design of a Fiber Bragg Grating based temperature sensor. In Proceedings of the 2016 24th Signal Processing and Communication Application Conference (SIU), Zonguldak, Turkey, 16–19 May 2016; Institute of Electrical and Electronics Engineers (IEEE): Manhattan, NY, USA, 2016; pp. 669–672. [Google Scholar]
- Yücel, M.; Yücel, M.; Gündüz, A.E.; Göktaş, H.H.; Öztürk, N.F. Using single-mode fiber as temperature sensor. In Proceedings of the 24th Signal Processing and Communication Application Conference (SIU), Zonguldak, Turkey, 16–19 May 2016; pp. 461–464. [Google Scholar]
- Burunkaya, M.; Yucel, M. Measurement and Control of an Incubator Temperature by Using Conventional Methods and Fiber Bragg Grating (FBG) Based Temperature Sensors. J. Med. Syst. 2020, 44, 178. [Google Scholar] [CrossRef] [PubMed]















| The Number of Participants | Cronbach’s Alpha Coefficient | Number of Expressions |
|---|---|---|
| 295 | 0.891 | 30 |
| No | Alpha | No | Alpha | No | Alpha | No | Alpha | No | Alpha | No | Alpha |
|---|---|---|---|---|---|---|---|---|---|---|---|
| 1 | 0.890 | 6 | 0.890 | 11 | 0.890 | 16 | 0.889 | 21 | 0.888 | 26 | 0.887 |
| 2 | 0.888 | 7 | 0.889 | 12 | 0.891 | 17 | 0.888 | 22 | 0.890 | 27 | 0.893 |
| 3 | 0.889 | 8 | 0.887 | 13 | 0.889 | 18 | 0.888 | 23 | 0.886 | 28 | 0.888 |
| 4 | 0.888 | 9 | 0.886 | 14 | 0.888 | 19 | 0.888 | 24 | 0.887 | 29 | 0.889 |
| 5 | 0.887 | 10 | 0.887 | 15 | 0.890 | 20 | 0.887 | 25 | 0.891 | 30 | 0.889 |
| No | Question | Score % |
|---|---|---|
| 1 | The high temperature negatively affects my focus in the lesson. | 68.14 |
| 2 | The low temperature negatively affects my focus in the lesson. | 68.81 |
| 3 | Someone walking around the classroom to adjust the ambient temperature negatively affects my focus in the lesson. | 52.27 |
| 4 | Constantly changing the temperature setting by the students or the teacher negatively affects my focus on the lesson. | 53.56 |
| 5 | The automatic control of the temperature system has a positive effect on my focus on the lesson. | 70.71 |
| 6 | The fact that the temperature system is not controlled automatically affects my health negatively. | 46.51 |
| 7 | The fact that the temperature system is individual has a positive effect on my focus on the lesson. | 57.29 |
| 8 | In situations where the lighting is insufficient, I get sleepy and this negatively affects my focus on the lesson. | 75.66 |
| 9 | In situations where the lighting is insufficient, I have visual difficulties and this affects my focus in the lesson negatively. | 67.93 |
| 10 | The automatic control of the lighting has a positive effect on my focus on the lesson. | 68.88 |
| 11 | The direct sunlight on my face or its reflection in the classroom negatively affects my focus in the lesson. | 77.76 |
| 12 | Excessive light negatively affects my focus in the lesson. | 72.14 |
| 13 | Preventing the sunlight from coming into my field of view with the automatic curtain has a positive effect on my focus on the lesson. | 75.66 |
| 14 | I am having trouble understanding the information the teacher writes or reflects on the board because the temperature is unstable. | 46.92 |
| 15 | I have trouble understanding the information that the teacher writes or reflects on the board because my perspective is not clear. | 53.22 |
| 16 | I am having trouble understanding the information that the teacher writes or reflects on the board due to insufficient light. | 47.25 |
| 17 | I disagree with my friends about leaving windows open to ventilate the classroom. | 51.19 |
| 18 | The wind/cold caused by keeping the windows open all the time affects my health negatively. | 63.73 |
| 19 | The external noise caused by keeping the windows open all the time negatively affects my focus on the lesson. | 66.92 |
| 20 | Not properly ventilating the classroom environment negatively affects my focus on the lesson. | 62.85 |
| 21 | Automatic control of the window for natural ventilation positively affects my focus on the lesson. | 66.51 |
| 22 | Perfume etc. in the classroom environment. Smells negatively affect my focus on the lesson. | 52.54 |
| 23 | The fact that the teacher’s voice is not heard in the class I am in makes it difficult for me to learn. | 62.37 |
| 24 | The fact that the air in the classroom environment does not have enough humidity negatively affects my focus on the lesson. | 53.76 |
| 25 | The high humidity of the air in the classroom negatively affects my focus on the lesson. | 60.07 |
| 26 | Flu, COVID-19 etc. I think that infectious diseases are transmitted due to insufficient ventilation in the classroom environment. | 55.53 |
| 27 | The high air quality in the classroom has a positive effect on my focus on the lesson. | 81.29 |
| 28 | Regular temperature measurement in the classroom makes me feel comfortable in terms of COVID-19 measures. | 57.69 |
| 29 | Since the school is in the OIZ, I feel worried that the air coming from outside smells bad. | 58.24 |
| 30 | The thought that the air coming from outside can be harmful because the school is in the OIZ worries me. | 57.49 |
| Classification | Reference No | Thermal | Lighting | Air Quality | Acoistic, Noise | Experimental | Measurement | Automation Control | Energy-saving | Financial sustainability | Model |
|---|---|---|---|---|---|---|---|---|---|---|---|
| Physical Conditions | 2 | ✔ | ✔ | ✔ | ✔ | ||||||
| Physical Conditions | 3 | ✔ | ✔ | ||||||||
| Physical Conditions | 4 | ✔ | |||||||||
| Physical Conditions | 5 | ✔ | ✔ | ✔ | |||||||
| Physical Conditions | 6 | ✔ | ✔ | ✔ | |||||||
| Physical Conditions | 7 | ✔ | ✔ | ✔ | ✔ | ||||||
| Physical Conditions | 8 | ✔ | |||||||||
| Physical Conditions | 9 | ✔ | ✔ | ✔ | ✔ | ✔ | |||||
| Physical Conditions | 10 | ✔ | |||||||||
| Physical Conditions | 11 | ✔ | ✔ | ✔ | ✔ | ✔ | |||||
| Physical Conditions | 12 | ✔ | ✔ | ✔ | ✔ | ||||||
| Physical Conditions | 13 | ✔ | |||||||||
| Physical Conditions | 14 | ✔ | ✔ | ✔ | |||||||
| Physical Conditions | 15 | ✔ | |||||||||
| Physical Conditions | 16 | ✔ | ✔ | ||||||||
| Physical Conditions | 17 | ✔ | ✔ | ✔ | ✔ | ✔ | |||||
| Physical Conditions | 18 | ✔ | ✔ | ||||||||
| Physical Conditions | 19 | ✔ | ✔ | ✔ | |||||||
| Physical Conditions | 20 | ✔ | |||||||||
| Physical Conditions | 21 | ✔ | |||||||||
| Physical Conditions | 22 | ✔ | |||||||||
| Physical Conditions | 23 | ✔ | |||||||||
| Physical Conditions | 24 | ✔ | |||||||||
| Physical Conditions | 25 | ✔ | ✔ | ||||||||
| Physical Conditions | 26 | ✔ | ✔ | ||||||||
| Physical Conditions | 27 | ✔ | ✔ | ||||||||
| Physical Conditions | 28 | ✔ | ✔ | ✔ | |||||||
| Physical Conditions | 29 | ✔ | ✔ | ||||||||
| Physical Conditions | 30 | ✔ | ✔ | ||||||||
| Efficient | 49 | ✔ | ✔ | ✔ | |||||||
| Efficient | 50 | ✔ | |||||||||
| Efficient | 51 | ✔ | |||||||||
| Technology | 55 | ✔ | ✔ | ✔ | ✔ | ||||||
| Technology | 56 | ✔ | ✔ | ||||||||
| Smart Classroom Incubator | ✔ | ✔ | ✔ | ✔ | ✔ | ✔ | ✔ | ✔ | ✔ | ✔ |
Publisher’s Note: MDPI stays neutral with regard to jurisdictional claims in published maps and institutional affiliations. |
© 2022 by the authors. Licensee MDPI, Basel, Switzerland. This article is an open access article distributed under the terms and conditions of the Creative Commons Attribution (CC BY) license (https://creativecommons.org/licenses/by/4.0/).
Share and Cite
Burunkaya, M.; Duraklar, K. Design and Implementation of an IoT-Based Smart Classroom Incubator. Appl. Sci. 2022, 12, 2233. https://doi.org/10.3390/app12042233
Burunkaya M, Duraklar K. Design and Implementation of an IoT-Based Smart Classroom Incubator. Applied Sciences. 2022; 12(4):2233. https://doi.org/10.3390/app12042233
Chicago/Turabian StyleBurunkaya, Mustafa, and Kazım Duraklar. 2022. "Design and Implementation of an IoT-Based Smart Classroom Incubator" Applied Sciences 12, no. 4: 2233. https://doi.org/10.3390/app12042233
APA StyleBurunkaya, M., & Duraklar, K. (2022). Design and Implementation of an IoT-Based Smart Classroom Incubator. Applied Sciences, 12(4), 2233. https://doi.org/10.3390/app12042233
