A Blockchain and Metaheuristic-Enabled Distributed Architecture for Smart Agricultural Analysis and Ledger Preservation Solution: A Collaborative Approach
Abstract
:1. Introduction
- This paper discusses the detailed design of a secure and novel blockchain-enabled architecture for precision agriculture that intelligently forecasts commodity prices. This architectural aim is to maintain communication between node transactions among stakeholders in a private network channel.
- We design and implement the process of day-to-day commodity pricing forecasting, such as capturing, examining, analyzing, scheduling, predicting, managing, and optimizing using a metaheuristic-based genetic algorithm.
- The reason for choosing the hyperledger sawtooth is that it is an open-source platform that provides a modular infrastructure with private communication protocols. In this paper, we adopt the customized nature of sawtooth with a PoET consensus policy and procedure for automating transactions in a proposed private channel.
- The smart contracts are created and deployed to automate events of agricultural node transactions, registration, adding new forecasting details, updating the ledger, and preserving detailed addresses in a protected manner.
- Finally, we examine, analyze, and document the evaluation of the proposed collaborative approach for secure transactions of agricultural commodity pricing and its relevant emerging challenges and limitations. We also mention a few descriptive solutions related to the distributed nature of the future objectives that have not yet been discussed.
2. Related Literature
3. Proposed Architecture
3.1. Problem Description and Notation
3.2. The Development and Deployment of Smart Contracts
4. Simulations, Results, and Discussion
4.1. Comparison with Other State-of-the-Art Systems
4.2. Solutions to Blockchain-Metaheuristic-Enabled Challenges, Issues, and Limitations
- In this proposed collaborative approach of the blockchain-metaheuristic, there are a few significant assumptions and motivations regarding the utilization of hyperledger sawtooth-enabled permissioned private networks to protect complex commodity forecasting information, including secure data capturing (day-to-day market analysis), data scheduling, data processing, distributed information management, dynamic monitoring, and gratifying individual types of records [39,40]. All these records can be preserved on distributed immutable storage (IPFS) with the secure protocol of hyperledger preservation. However, there are two main hyperledger connectivity, communication, and preservation solutions. One is on-chain communication: automated transactions deliver and preserve information because of smart contracts. Therefore, the off-chain is based on a non-direct channel of information preservation and retrieval, not vice versa. The hyperledger services are available for every connected stakeholder. Substantially, it assesses the rate of utilized agricultural services and preservation details. Agricultural data, particularly commodity forecasts and price information, are more sensitive. Therefore, the data optimization and computation must be stored and analyzed against each other. Therefore, every aspect of the preserved records must be checked by analyzing them through the blockchain serverless hash-based (SHA-256)-protected environment. Most importantly, the complex structure of critical commodity forecasting information is because of the size of node transactions in the network. The nature of such preserved records may create inaccuracies in terms of security and privacy in the distributed ledger environment. Moreover, the duplication and redundant information of the proposed collaborative approach in the storage creates more complexity for the analysis of individual transactions, which also consumes additional costs for every event of node transactions. By this, they have a direct impact on the business rules of deployed smart contracts’ performance by means of efficiency and streamlined automation.
- In the decentralized distributed blockchain network environment, the cross-chain platform allows distinct nodes of different blockchains to connect with each other for the purpose of direct communication [40,41]. The cross-chain blockchain platform includes agricultural participating stakeholders, stakeholders’ devices registration and management, a food department, a commodity forecasting center, and a price list dispatch department. Through this act, the platform provides an efficient enterprise services delivery architecture, where the agricultural commodity prices are forecast in a better way with the secure exchange of information delivery among participating stakeholders via DAPP. Individuals and multiple stakeholders of different agriculture departments of this distributed blockchain network can interact, interconnect, share records, organize, and manage agriculture services and data utilization, and conduct meaningful exchanges in the supply chain. The existing centralized application of the agriculture supply chain and services delivery platform is based on server architectural solutions. On the other hand, the blockchain smart contracts and metaheuristics enable systems to ensure and allow serverless transactions over a private permissioned network among participating stakeholders.
- The metaheuristic-blockchain hyperledger sawtooth-enabled agriculture commodity price forecasting and privacy solution is gaining demand as a proficient and hash-protected solution for each sector of agriculture [40,42]. In developing countries, the existing agricultural environment is unable to provide the quality-of-service delivery and security required. There is no other way to connect different nodes of different platforms for communication. Therefore, the system faces an untrustworthy and unreliable nature of service delivery, management, and optimization solutions. In addition, the current system is also unable to provide transaction scalability, because of the size of the node, and its overall dependency on the significant rate of data storage is another challenging aspect. However, the continuous process of blockchain-enabled commodity forecasting data collection and preservation-related transactions is passed through the permissioned serverless network environment. The overall scenario maintains ledger transparency, efficient delivery, secure exchange services, and flexible node size, which is inherently low-latency, reduces time, and sacrifices scalability for privacy.
- The competent authority for food and livestock management needs to focus on the process of commodity-related information, such as data collection, examination, and analysis. The difference is because of the policies and procedures of blockchain agriculture. According to the metaheuristic-blockchain hyperledger sawtooth, the proposed collaborative approach handles secure agriculture service delivery, commodity price forecasting, evaluation of supply–demand relations, scheduling and managing of the process, and real-time monitoring facilities with protected preservation [41,42]. The ministry of agriculture and food safety needs to be concerned about collaborating with the other state-of-the-art food manufacturing enterprises, providers of security and privacy, and third-party distributed preservation solutions for secure communication and transmission. The proposed collaborative distributed application evaluates real-time forecasting to analyze the difference and formulate new authority digital signatures, consensus approvals, policies and procedures, and objectives.
5. Conclusions
Author Contributions
Funding
Institutional Review Board Statement
Informed Consent Statement
Data Availability Statement
Conflicts of Interest
References
- Torky, M.; Hassanein, A.E. Integrating blockchain and the internet of things in precision agriculture: Analysis, opportunities, and challenges. Comput. Electron. Agric. 2020, 178, 105476. [Google Scholar] [CrossRef]
- Khan, A.A.; Laghari, A.A.; Awan, S.A. Machine Learning in Computer Vision: A Review. EAI Endorsed Trans. Scalable Inf. Syst. 2021, 8, e4. [Google Scholar] [CrossRef]
- Liu, W.; Shao, X.; Wu, C.; Qiao, P. A systematic literature review on applications of information and communication technologies and blockchain technologies for precision agriculture development. J. Clean. Prod. 2021, 298, 126763. [Google Scholar] [CrossRef]
- Aldrighetti, A.; Canavari, M.; Hingley, M.K. A Delphi Study on Blockchain Application to Food Traceability. Int. J. Food Syst. Dyn. 2021, 12, 6–18. [Google Scholar]
- Khan, A.A.; Shaikh, A.A.; Cheikhrouhou, O.; Laghari, A.A.; Rashid, M.; Shafiq, M.; Hamam, H. IMG-forensics: Multimedia-enabled information hiding investigation using convolutional neural network. IET Image Processing 2021. [CrossRef]
- Singh, P.; Singh, N. Blockchain With IoT and AI: A Review of Agriculture and Healthcare. Int. J. Appl. Evol. Comput. (IJAEC) 2020, 11, 13–27. [Google Scholar] [CrossRef]
- Gill, S.S. Quantum and blockchain based Serverless edge computing: A vision, model, new trends and future directions. Internet Technol. Lett. 2021, e275. [Google Scholar] [CrossRef]
- Jarka, S. Blockchain and Big Data: Example of Management of Beef Production. In Management in the Era of Big Data; Auerbach Publications: Boca Raton, FL, USA, 2020; pp. 165–175. [Google Scholar]
- Awan, S.H.; Ahmad, S.; Khan, Y.; Safwan, N.; Qurashi, S.S.; Hashim, M.Z. A Combo Smart Model of Blockchain with the Internet of Things (IoT) for the Transformation of Agriculture Sector. Wirel. Pers. Commun. 2021, 121, 2233–2249. [Google Scholar] [CrossRef]
- Mukherjee, A.A.; Singh, R.K.; Mishra, R.; Bag, S. Application of blockchain technology for sustainability development in agricultural supply chain: Justification framework. Oper. Manag. Res. 2021, 1–16. [Google Scholar] [CrossRef]
- Hang, L.; Ullah, I.; Kim, D. A secure fish farm platform based on blockchain for agriculture data integrity. Comput. Electron. Agric. 2020, 170, 105251. [Google Scholar] [CrossRef]
- Chen, Y.; Li, Y.; Li, C. Electronic agriculture, blockchain and digital agricultural democratization: Origin, theory and application. J. Clean. Prod. 2020, 268, 122071. [Google Scholar] [CrossRef]
- Khan, A.A.; Ali, S.A. Network forensics investigation: Behaviour analysis of distinct operating systems to detect and identify the host in IPv6 network. Int. J. Electron. Secur. Digit. Forensics 2021, 13, 600–611. [Google Scholar] [CrossRef]
- Alam, M.A.; Ahad, A.; Zafar, S.; Tripathi, G. A Neoteric Smart and Sustainable Farming Environment Incorporating Blockchain-Based Artificial Intelligence Approach. Cryptocurrencies Blockchain Technol. Appl. 2020, 197–213. [Google Scholar] [CrossRef]
- Song, L.; Wang, X.; Merveille, N. Research on blockchain for sustainable e-agriculture. In Proceedings of the 2020 IEEE Technology & Engineering Management Conference (TEMSCON), Detroit, MI, USA, 3–6 June 2020; pp. 1–5. [Google Scholar]
- Khan, A.A.; Shaikh, Z.A.; Baitenova, L.; Mutaliyeva, L.; Moiseev, N.; Mikhaylov, A.; Laghari, A.A.; Idris, S.A.; Alshazly, H. QoS-Ledger: Smart Contracts and Metaheuristic for Secure Quality-of-Service and Cost-Efficient Scheduling of Medical-Data Processing. Electronics 2021, 10, 3083. [Google Scholar] [CrossRef]
- Pranto, T.H.; Noman, A.A.; Mahmud, A.; Haque, A.K.M.B. Blockchain and smart contract for IoT enabled smart agriculture. PeerJ Comput. Sci. 2021, 7, e407. [Google Scholar] [CrossRef] [PubMed]
- Zhang, H.; Daim, T.; Zhang, Y.P. Integrating patent analysis into technology roadmapping: A latent dirichlet allocation based technology assessment and roadmapping in the field of Blockchain. Technol. Forecast. Soc. Change 2021, 167, 120729. [Google Scholar] [CrossRef]
- Shilpi, S.; Ahad, M. Blockchain Technology and Smart Cities–A Review. EAI Endorsed Trans. Smart Cities 2020, 4, e2. [Google Scholar] [CrossRef]
- Khan, P.W.; Byun, Y.; Park, N. IoT-blockchain enabled optimized provenance system for food industry 4.0 using advanced deep learning. Sensors 2020, 20, 2990. [Google Scholar] [CrossRef]
- Liu, M.; Li, G.; Li, J.; Zhu, X.; Yao, Y. Forecasting the price of Bitcoin using deep learning. Financ. Res. Lett. 2021, 40, 101755. [Google Scholar] [CrossRef]
- Alkahtani, M.; Khalid, Q.S.; Jalees, M.; Omair, M.; Hussain, G.; Pruncu, C.I. E-Agricultural Supply Chain Management Coupled with Blockchain Effect and Cooperative Strategies. Sustainability 2021, 13, 816. [Google Scholar] [CrossRef]
- Dutta, P.; Choi, T.; Somani, S.; Butala, R. Blockchain technology in supply chain operations: Applications, challenges and research opportunities. Transp. Res. Part E Logist. Transp. Rev. 2020, 142, 102067. [Google Scholar] [CrossRef] [PubMed]
- Belhadi, A.; Kamble, S.S.; Mani, V.; Benkhati, I.; Touriki, F.E. An ensemble machine learning approach for forecasting credit risk of agricultural SMEs’ investments in agriculture 4.0 through supply chain finance. Ann. Oper. Res. 2021, 1–29. [Google Scholar] [CrossRef] [PubMed]
- Shahbazi, Z.; Byun, Y. Integration of Blockchain, IoT and Machine Learning for Multistage Quality Control and Enhancing Security in Smart Manufacturing. Sensors 2021, 21, 1467. [Google Scholar] [CrossRef] [PubMed]
- Narayanaswamy, T.; Karthika, P.; Balasubramanian, K. Blockchain Enterprise: Use Cases on Multiple Industries. In Convergence of Internet of Things and Blockchain Technologies; Springer: Cham, Switzerland, 2022; pp. 125–137. [Google Scholar]
- Ayub, K.; Laghari, A.A.A.; Shaikh, A.A.; Bourouis, S.; Mamlouk, A.M.; Alshazly, H. Educational Blockchain: A Secure Degree Attestation and Verification Traceability Architecture for Higher Education Commission. Appl. Sci. 2021, 11, 10917. [Google Scholar] [CrossRef]
- Kochupillai, M.; Gallersdörfer, U.; Köninger, J.; Beck, R. Incentivizing research & innovation with agrobiodiversity conserved in situ: Possibilities and limitations of a blockchain-based solution. J. Clean. Prod. 2021, 309, 127155. [Google Scholar]
- Schlecht, L.; Schneider, S.; Buchwald, A. The prospective value creation potential of Blockchain in business models: A delphi study. Technol. Forecast. Soc. Change 2021, 166, 120601. [Google Scholar] [CrossRef]
- Kevorchian, C.; Gavrilescu, C.; Hurduzeu, G. A Peer-to-Peer (p2p) Agricultural Insurance Approach Based on Smart Contracts in Blockchain Ethereum. Agric. Econ. Rural. Dev. New Ser. 2020, 1, 29–45. Available online: http://www.eadr.ro/RePEc/iag/iag_pdf/AERD2001_29-45.pdf (accessed on 4 January 2021).
- Rayda, B.A.; Mohsen, H. Artificial Intelligence to Improve the Food and Agriculture Sector. J. Food Qual. 2021, 2021, 5584754. [Google Scholar]
- Wamba, S.F.; Queiroz, M.M. Blockchain in the operations and supply chain management: Benefits, challenges and future research opportunities. Int. J. Inf. Manag. 2020, 52, 102064. [Google Scholar] [CrossRef]
- Badruddoja, S.; Dantu, R.; He, Y.; Upadhayay, K.; Thompson, M. Making smart contracts smarter. In Proceedings of the 2021 IEEE International Conference on Blockchain and Cryptocurrency (ICBC), Virtual, 3–6 May 2021; pp. 1–3. [Google Scholar]
- Tao, F.; Zhang, Y.; Cheng, Y.; Ren, J.; Wang, D.; Qi, Q.; Li, P. Digital twin and blockchain enhanced smart manufacturing service collaboration and management. J. Manuf. Syst. 2020. [CrossRef]
- Rodríguez, S.A.N. Transparency and Traceability Mechanisms in the Dutch Sustainable Agriculture System: An Exploratory Study into Ecolabelling, Blockchain, and a Fair Model (2000–2020); Erasmus University Rotterdam: Rotterdam, The Netherlands, 2021. [Google Scholar]
- Yadav, V.S.; Singh, A.R.; Raut, R.D.; Cheikhrouhou, N. Blockchain drivers to achieve sustainable food security in the Indian context. Ann. Oper. Res. 2021, 1–39. [Google Scholar] [CrossRef]
- Yadav, J.; Misra, M.; Rana, N.P.; Singh, K.; Goundar, S. Netizens’ behavior towards a blockchain-based esports framework: A TPB and machine learning integrated approach. Int. J. Sports Mark. Spons. 2021. [CrossRef]
- Tatarintsev, M.; Korchagin, S.; Nikitin, P.; Gorokhova, R.; Bystrenina, I.; Serdechnyy, D. Analysis of the Forecast Price as a Factor of Sustainable Development of Agriculture. Agronomy 2021, 11, 1235. [Google Scholar] [CrossRef]
- Schahczenski, J.; Schahczenski, C. Blockchain and the resurrection of consumer sovereignty in a sustainable food economy. J. Agric. Food Syst. Community Dev. 2020, 9, 79–84. [Google Scholar] [CrossRef]
- Parmentola, A.; Petrillo, A.; Tutore, I.; de Felice, F. Is blockchain able to enhance environmental sustainability? A systematic review and research agenda from the perspective of Sustainable Development Goals (SDGs). Bus. Strategy Environ. 2021. [CrossRef]
- Khan, A.A.; Laghari, A.A.; Liu, D.; Shaikh, A.A.; Ma, D.; Wang, C.; Wagan, A.A. EPS-Ledger: Blockchain Hyperledger Sawtooth-Enabled Distributed Power Systems Chain of Operation and Control Node Privacy and Security. Electronics 2021, 10, 2395. [Google Scholar] [CrossRef]
- Khan, A.A.; Shaikh, Z.A.; Laghari, A.A.; Bourouis, S.; Wagan, A.A.; Ali, G.A.A.A. Blockchain-Aware Distributed Dynamic Monitoring: A Smart Contract for Fog-Based Drone Management in Land Surface Changes. Atmosphere 2021, 12, 1525. [Google Scholar] [CrossRef]






| Research Method | Research Description | Research Limitations | Research Similarity and Difference |
|---|---|---|---|
| IoT-blockchain-enabled architecture of a provenance system for food industry 4.0 using advanced deep learning and optimization [20] | The authors of this paper proposed a hybrid model based on recurrent neural networks, genetic algorithms, and distributed ledger technology for secure IoT-blockchain information industry 4.0 in the food industry. |
|
|
| Forecasting the price of industry 4.0 and blockchain-enabled Bitcoin using deep learning [21] | This paper discussed the deep learning-enabled stacked denoising autoencoders method used to predict the prices of the food industry 4.0. |
|
|
| E-Agricultural supply chain management: A framework coupled with blockchain effect and cooperative strategies [22] | The authors of this paper discussed the concept of advanced blockchain in digital marketing. A cooperative, sustainable, blockchain-enabled E-agriculture-based supply chain model was developed. The purpose of this paper was to maintain demand to determine shipments, prices, advertising costs, and the duty cycle of agricultural commodities. |
|
|
| Blockchain technology in agricultural supply chain operations [23] | This paper examined and analyzed the blockchain-enabled opportunities and benefits associated with the use of integration in supply chain and commodity production forecasting operations. |
|
|
| An ensemble machine learning approach for forecasting credit risk of agricultural industry 4.0 [24] | The authors of this paper proposed a novel consortium ensemble ML technique to forecast the credit risk associated with small and medium-sized enterprises in the agriculture industry 4.0. The two main techniques utilized for forecasting were as follows:
|
|
|
| Collaborative approach: blockchain, IoT, and machine learning for enhancing security in intelligent manufacturing [25] | Integration of blockchain, IoT, and machine learning approaches were proposed to secure system transactions and manage day-to-day records to overcome tampering in stored datasets. |
|
|
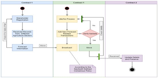
| Contract #1: Stakeholder Registration and Exchange New Node Transactions Registration System Initialization: Blockchain Hyperledger Sawtooth Engineer Initiate Agriculture System Data Collection: Day-to-Day Records Captured from Agriculture Commodity Department Received Records from Production and Supply Chain Sectors Captured Data from Agriculture R&D Department Partial Data Collection from Reginal State Add Individual Transaction Addresses Input Variables: file.[type].txt int main(): stakeholder ID stkID(); stakeholder name stkName(); stakeholder role stkRole(); stakeholder access details stkAccDetails(); received records rRecords(); forecast information forecastInfo(); add new node transactions addNewNodeTran(); exchange information exchangeInfo(); Process: Blockchain Hyperledger Sawtooth timestamp, system [execution]; Metaheuristic-Blockchain-Based Stakeholder Registration and Add New Transaction Contracts Add overall transaction after verification and validation by Engineer and Record Addresses if file.[type].txt int main(): Metaheuristic-Blockchain Sawtooth Engineer is == true; then, if records of participating stakeholder are not in the stored data then, add new records change state of distributed ledger; counter + 1 after registration; similarly, exchange information after adds new record details; Sawtooth Engineer is the only responsible person who managed addresses of all the transactions Engineer also manages stkID(), stkName(), stkRole(), stkAccDetails(), rRecords(), forecastInfo(), addNewNodeTran(),exchangeInfo(), timestamp, system [execution]; else all the executed transactions verified, analysis error, update state, and trace individually terminate; else all the executed transactions verified, analysis error, update state, and trace individually terminate; Output: secureStkRegister(); addRecord(); |
| Contract #2: Update Event of Node Transactions and Preservation in the Distributed Storage System Initialization: Blockchain Hyperledger Sawtooth Engineer Initiate Agriculture System Data Collection: Day-to-Day Records Captured from Agriculture Commodity Department Received Records from Production and Supply Chain Sectors Captured Data from Agriculture R&D Department Partial Data Collection from Reginal State Maintain Update Ledger and Record Addresses Input Variables: file.[type].txt int main(): receive records for add new ledger receiveRANLedger(); update ledger updateLedger(); hash encrypted hashEncrypted(); preserve records preserveRec(); Process: Blockchain Hyperledger Sawtooth timestamp system [Execution]; Metaheuristic-Blockchain-Based Update Ledger and Preservation Contracts Add update forecast related ledger in the distributed secure storage and protected preservation Records individual transaction and Addresses if file.[type].txt int main(): updateLedger() is = = true; then, if add new transactions are not in the stored details then, add update transaction counter + 1 = for every update ledger and preservation; change state in every update; Sawtooth Engineer is the only responsible person who handle all the update transaction and tackle addresses and records; Engineer also records extra activities such as, receiveRANLedger(), updateLedger(), hashEncrypted(),preserveRec(), timestamp, system [execution]; else all the executed transactions verified, analysis error, update the state, and trace individually terminate; else all the executed transactions verified, analysis error, update the state, and trace individually terminate; Output: updateRecord(); securePreservation(); |
| Method of Other State-of-the-Art Research | Matrix Analysis | Comparison with Our Proposed System |
|---|---|---|
| Netizens’ behavior analysis: A blockchain-based esports framework for TPB, sustainable agriculture, and machine learning collaborative approach [37]. This proposed system used:
| The evaluation of this proposed method conducted through a general matrix is discussed as follows: Classification: Not applicable Prediction: Predictive analysis Security: Blockchain Information Protection: Pre-defined Network: Public System Accuracy: Not applicable Transaction Efficiency: Not applicable Storage: Cloud Node size: Not applicable Transaction Batch: Not applicable | The proposed collaborative approach of ML-Metaheuristic and Blockchain Hyperledger Sawtooth-enabled architecture is designed for agricultural commodity price forecasting. The matrix of evaluation is briefly discussed as follows: Classification: Linear classification Prediction: Logistic forecasting Security: Blockchain Hyperledger Sawtooth Information Protection: Hash Re-Encryption SHA-256 Network: Private permissioned architecture System Accuracy: The proposed collaborative approach’s simulations demonstrate a system accuracy of 95.3 percent; it evaluates agricultural commodity forecasting and assists commodity classifiers in examining ledgers in a linear classification manner. Transaction Efficiency: Variable (depend on dynamic nature of execution) Storage: IPFS Node size: 2−4 MB Transaction Batch: 2 batches Therefore, the ledger optimization = 0.33 (33%), cost function (loss) = 0.3 (3%), transmission power = −12 dBm, jitter = 29 ms, delay = 80 ms, throughput = 130-bytes, duty-cycle and delivery = 0.17 (17%), and calculate variable response. |
| The forecast price and analysis: A factor of sustainable development of agriculture [38]. This system only focused on sugar production and sustainability. For this reason, it used different tools and techniques such as:
| The matrix is shown as: Classification: Linear Prediction: ML-auto-regression Security: Blockchain Information Protection: Pre-defined Network: Public System Accuracy: Not applicable Transaction Efficiency: Not applicable Storage: Cloud (Third party) Node size: pre-defined block size Transaction Batch: Not applicable | |
Blockchain and the resurrection of consumer sovereignty in a sustainable food economy [39]. The investigation of this review is categorized as follows:
| The matrix of this system is discussed as follows: Classification: Not provided Prediction: Simple predictive approach used Security: Blockchain Information Protection: SHA-256 Network: Public System Accuracy: Not applicable Transaction Efficiency: Not applicable Storage: Cloud Node size: pre-defined block size Transaction Batch: Not applicable | |
A Blockchain-enabled system to enhance environmental and agricultural sustainability: A systematic review, research agenda, and opportunities [40]. In this paper, the authors investigated different perspectives on sustainable security and privacy in agricultural growth and production. Some of the matrices are discussed as follows:
| The evaluation matrix of the proposed systems is discussed as follows: Classification: ML-enabled classification methods are used for different purposes Prediction: Regression Security: Blockchain Information Protection: Network: Permissionless System Accuracy: Not defined Transaction Efficiency: not applicable Storage: Cloud Node size: pre-defined Transaction Batch: Not applicable |
Publisher’s Note: MDPI stays neutral with regard to jurisdictional claims in published maps and institutional affiliations. |
© 2022 by the authors. Licensee MDPI, Basel, Switzerland. This article is an open access article distributed under the terms and conditions of the Creative Commons Attribution (CC BY) license (https://creativecommons.org/licenses/by/4.0/).
Share and Cite
Khan, A.A.; Shaikh, Z.A.; Belinskaja, L.; Baitenova, L.; Vlasova, Y.; Gerzelieva, Z.; Laghari, A.A.; Abro, A.A.; Barykin, S. A Blockchain and Metaheuristic-Enabled Distributed Architecture for Smart Agricultural Analysis and Ledger Preservation Solution: A Collaborative Approach. Appl. Sci. 2022, 12, 1487. https://doi.org/10.3390/app12031487
Khan AA, Shaikh ZA, Belinskaja L, Baitenova L, Vlasova Y, Gerzelieva Z, Laghari AA, Abro AA, Barykin S. A Blockchain and Metaheuristic-Enabled Distributed Architecture for Smart Agricultural Analysis and Ledger Preservation Solution: A Collaborative Approach. Applied Sciences. 2022; 12(3):1487. https://doi.org/10.3390/app12031487
Chicago/Turabian StyleKhan, Abdullah Ayub, Zaffar Ahmed Shaikh, Larisa Belinskaja, Laura Baitenova, Yulia Vlasova, Zhanneta Gerzelieva, Asif Ali Laghari, Abdul Ahad Abro, and Sergey Barykin. 2022. "A Blockchain and Metaheuristic-Enabled Distributed Architecture for Smart Agricultural Analysis and Ledger Preservation Solution: A Collaborative Approach" Applied Sciences 12, no. 3: 1487. https://doi.org/10.3390/app12031487
APA StyleKhan, A. A., Shaikh, Z. A., Belinskaja, L., Baitenova, L., Vlasova, Y., Gerzelieva, Z., Laghari, A. A., Abro, A. A., & Barykin, S. (2022). A Blockchain and Metaheuristic-Enabled Distributed Architecture for Smart Agricultural Analysis and Ledger Preservation Solution: A Collaborative Approach. Applied Sciences, 12(3), 1487. https://doi.org/10.3390/app12031487

