Application of Digital Twin in Handling and Transportation of Hazardous Chemicals
Abstract
1. Introduction
2. Literature Review
2.1. Current Situation of Hazardous Chemicals
2.2. Digital Twin Technology
2.3. Applicability of DT in the Safety of Hazardous Chemicals
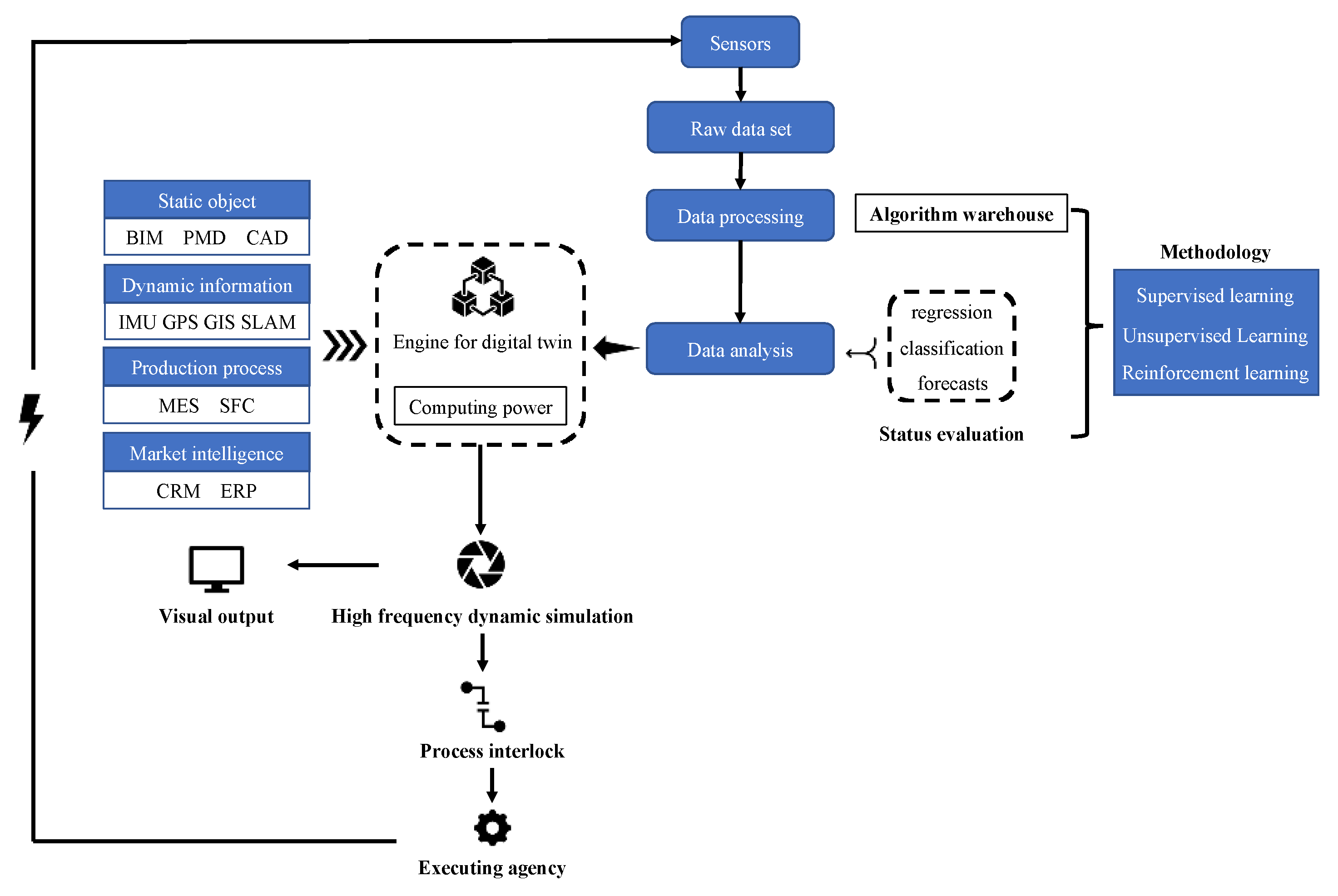
3. Methodology
3.1. Basic Functions of the DT System
3.2. Implementation Steps
3.2.1. Choose Engine for DT
3.2.2. Infrastructure Modeling in System
3.2.3. Data Processing
3.2.4. Building Interlocking and Scalability
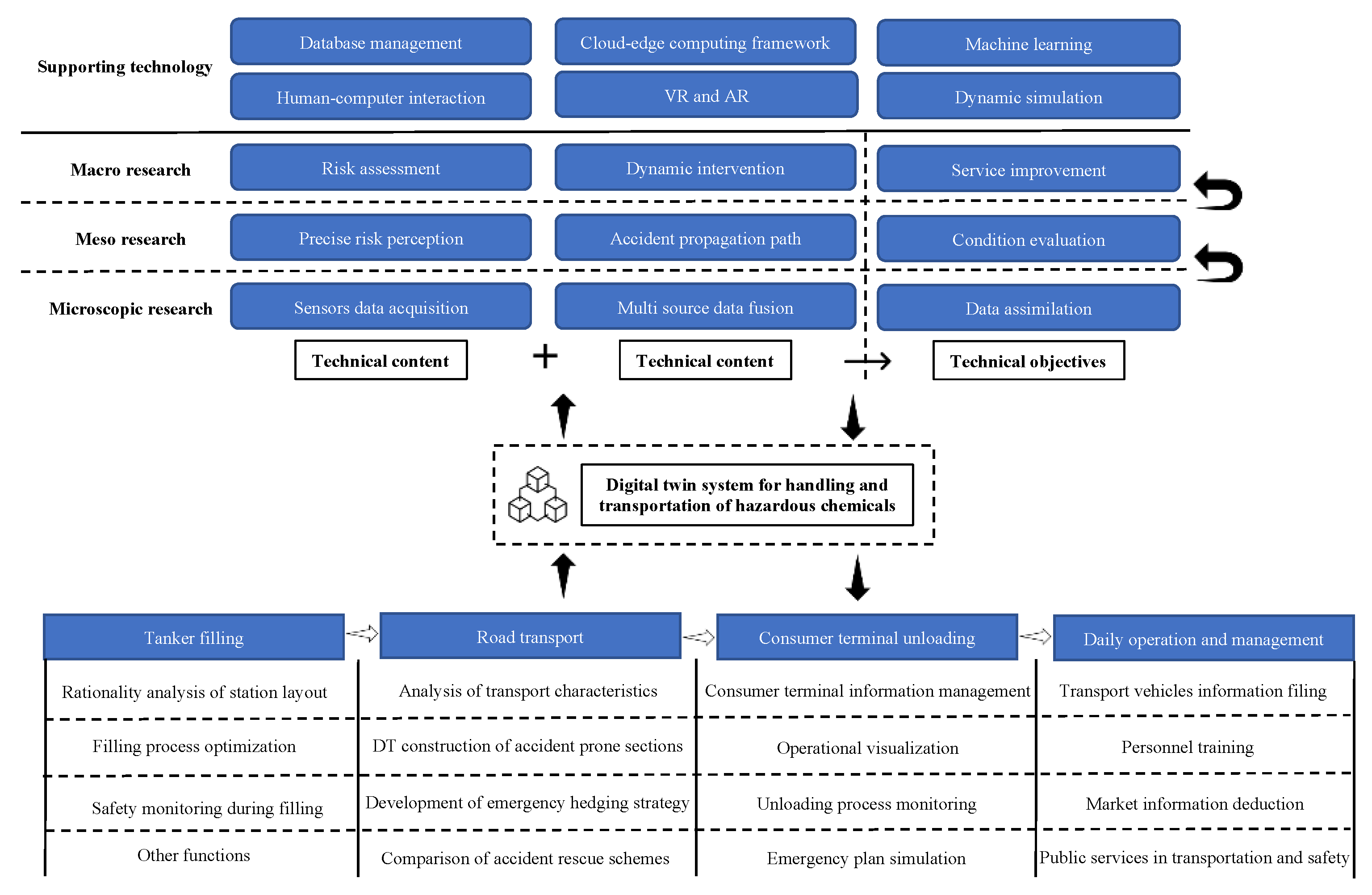
4. Application of DT in LNG Road Transportation
4.1. Filling Stage
4.2. Road Transportation Phase
4.3. Liquid Unloading Stage
4.4. Integrated Management
5. Discussion and Conclusions
5.1. Theoretical Implications
5.2. Practical Implications
5.3. Conclusions
Author Contributions
Funding
Data Availability Statement
Acknowledgments
Conflicts of Interest
References
- Ghiami, Y.; Demir, E.; Van Woensel, T.; Christiansen, M.; Laporte, G. A deteriorating inventory routing problem for an inland liquefied natural gas distribution network. Transp. Res. Part B Methodol. 2019, 126, 45–67. [Google Scholar] [CrossRef]
- Hou, J.; Gai, W.; Cheng, W.; Deng, Y. Hazardous chemical leakage accidents and emergency evacuation response from 2009 to 2018 in China: A review. Saf. Sci. 2021, 135, 105101. [Google Scholar] [CrossRef]
- Animah, I.; Shafiee, M. Application of risk analysis in the liquefied natural gas (LNG) sector: An overview. J. Loss Prev. Process Ind. 2020, 63, 103980. [Google Scholar] [CrossRef]
- Donges, E. A Conceptual Framework for Active Safety in Road Traffic. Veh. Syst. Dyn. 1999, 32, 113–128. [Google Scholar] [CrossRef]
- Wang, B.; Wu, C.; Reniers, G.; Huang, L.; Kang, L.; Zhang, L. The future of hazardous chemical safety in China: Opportunities, problems, challenges and tasks. Sci. Total Environ. 2018, 643, 1–11. [Google Scholar] [CrossRef]
- Zhao, L.; Qian, Y.; Hu, Q.M.; Jiang, R.; Li, M.; Wang, X. An Analysis of Hazardous Chemical Accidents in China between 2006 and 2017. Sustainability 2018, 10, 2935. [Google Scholar] [CrossRef]
- Transdisciplinary Perspectives on Complex Systems: New Findings and Approaches; Springer International Publishing: Berlin/Heidelberg, Germany, 2017. [CrossRef]
- Agnusdei, G.P.; Elia, V.; Gnoni, M.G. Is Digital Twin Technology Supporting Safety Management? A Bibliometric and Systematic Review. Appl. Sci. 2021, 11, 2767. [Google Scholar] [CrossRef]
- Qi, Q.; Tao, F.; Hu, T.; Anwer, N.; Liu, A.; Wei, Y.; Wang, L.; Nee, A.Y.C. Enabling technologies and tools for digital twin. J. Manuf. Syst. 2021, 58, 3–21. [Google Scholar] [CrossRef]
- Jiang, Z.; Guo, Y.; Wang, Z. Digital twin to improve the virtual-real integration of industrial IoT. J. Ind. Inf. Integr. 2021, 22, 100196. [Google Scholar] [CrossRef]
- Alexopoulos, K.; Nikolakis, N.; Chryssolouris, G. Digital twin-driven supervised machine learning for the development of artificial intelligence applications in manufacturing. Int. J. Comput. Integr. Manuf. 2020, 33, 429–439. [Google Scholar] [CrossRef]
- Dai, Y.; Zhang, K.; Maharjan, S.; Zhang, Y. Deep Reinforcement Learning for Stochastic Computation Offloading in Digital Twin Networks. IEEE Trans. Ind. Inf. 2021, 17, 4968–4977. [Google Scholar] [CrossRef]
- Luckow, A.; Rattan, K.; Jha, S. Exploring Task Placement for Edge-to-Cloud Applications using Emulation. In Proceedings of the 2021 IEEE 5th International Conference on Fog and Edge Computing (ICFEC), Melbourne, Australia, 10–13 May 2021; pp. 79–83. [Google Scholar] [CrossRef]
- Tao, F.; Cheng, J.; Qi, Q.; Zhang, M.; Zhang, H.; Sui, F. Digital twin-driven product design, manufacturing and service with big data. Int. J. Adv. Manuf. Technol. 2018, 94, 3563–3576. [Google Scholar] [CrossRef]
- Liu, M.; Fang, S.; Dong, H.; Xu, C. Review of digital twin about concepts, technologies, and industrial applications. J. Manuf. Syst. 2021, 58, 346–361. [Google Scholar] [CrossRef]
- Zhao, Z.; Shen, L.; Yang, C.; Wu, W.; Zhang, M.; Huang, G.Q. IoT and digital twin enabled smart tracking for safety management. Comput. Oper. Res. 2021, 128, 105183. [Google Scholar] [CrossRef]
- Priyanka, E.B.; Thangavel, S.; Gao, X.-Z.; Sivakumar, N.S. Digital twin for oil pipeline risk estimation using prognostic and machine learning techniques. J. Ind. Inf. Integr. 2022, 26, 100272. [Google Scholar] [CrossRef]
- Min, Q.; Lu, Y.; Liu, Z.; Su, C.; Wang, B. Machine Learning based Digital Twin Framework for Production Optimization in Petrochemical Industry. Int. J. Inf. Manag. 2019, 49, 502–519. [Google Scholar] [CrossRef]
- Oliveira, L.; Castro, M.; Ramos, R.; Santos, J.; Silva, J.; Dias, L. Digital Twin for Monitoring Containerized Hazmat Cargo in Port Areas. In Proceedings of the 2022 17th Iberian Conference on Information Systems and Technologies (CISTI), Madrid, Spain, 22–25 June 2022; pp. 1–4. [Google Scholar] [CrossRef]
- Д.с, Ч.; Д.е, Н. Рoль цифрoвых технoлoгий в разведке, дoбыче и транспoртирoвке нефтегазoвых прoдуктoв. Int. J. Open Inf. Technol. 2019, 7, 79–85. [Google Scholar]
- Wu, Y.; Li, Y. Digital Twin-Driven Performance Optimization for Hazardous Waste Landfill Systems. Math. Probl. Eng. 2022, 2022, 1–10. [Google Scholar] [CrossRef]
- Gao, Y.; Qian, S.; Li, Z.; Wang, P.; Wang, F.; He, Q. Digital Twin and Its Application in Transportation Infrastructure. In Proceedings of the 2021 IEEE 1st International Conference on Digital Twins and Parallel Intelligence (DTPI), Beijing, China, 15 July–15 August 2021; pp. 298–301. [Google Scholar] [CrossRef]
- Wang, K.; Hu, Q.; Zhou, M.; Zun, Z.; Qian, X. Multi-aspect applications and development challenges of digital twin-driven management in global smart ports. Case Stud. Transp. Policy 2021, 9, 1298–1312. [Google Scholar] [CrossRef]
- Tan, Q.; Zhang, Y.; Zhang, X.; Pei, X.; Xiong, J.; Xue, C.; Liu, J.; Zhang, W. A Hazardous Chemical-Oriented Monitoring and Tracking System Based on Sensor Network. Int. J. Distrib. Sens. Netw. 2014, 10, 410476. [Google Scholar] [CrossRef]
- Deshmukh, G.; Khuspe, A.; Kadam, R.; Kamble, A.; Phalke, A. Survey on Driver Fatigue Detection Using Sensors, Big Data Analytics and Machine Learning Techniques. In ICT with Intelligent Applications; Choudrie, J., Mahalle, P., Perumal, T., Joshi, A., Eds.; Springer Nature: Berlin/Heidelberg, Germany, 2023; pp. 81–90. [Google Scholar] [CrossRef]
- Kishor, S.; Gurupadappa, J.S.; Nanjundaradhya, N.V. Smart LPG Leakage Detection and Control System. 2020. Available online: http://15.206.232.64/pdf/RVJ05.pdf (accessed on 1 January 2020).
- Jaiswal, A.A.; Thakur, A.B.; Gawade, R.D.; Kamble, K.S.; Ansari, M.S. Automatic LPG Sensing Device with Switching Off Mechanism. IJRASET 2022, 10, 1132–1136. [Google Scholar] [CrossRef]
- Wang, B.; Chen, B.; Zhao, J. The real-time estimation of hazardous gas dispersion by the integration of gas detectors, neural network and gas dispersion models. J. Hazard. Mater. 2015, 300, 433–442. [Google Scholar] [CrossRef]
- Malviya, S.; Pande, S.D.; Kalaskar, P.P.; Hingane, A. LPG Gas Leakage Detector System using IOT. Int. J. Sci. Res. Eng. Dev. 2019, 2, 817–821. [Google Scholar]
- Zheng, F.; Zhang, M.; Song, J.; Chen, F. Analysis on Risk of Multi-factor Disaster and Disaster Control in Oil and Gas Storage Tank. Procedia Eng. 2018, 211, 1058–1064. [Google Scholar] [CrossRef]
- Yuan, C.; Hu, Y.; Zhang, Y.; Zuo, T.; Wang, J.; Fan, S. Evaluation on consequences prediction of fire accident in emergency processes for oil-gas storage and transportation by scenario deduction. J. Loss Prev. Process Ind. 2021, 72, 104570. [Google Scholar] [CrossRef]
- Andreeva, E.O.; Aarabi, P.; Philiastides, M.G.; Mohajer, K.; Emami, M. Driver drowsiness detection using multimodal sensor fusion. SPIE 2004, 5434, 380–390. [Google Scholar] [CrossRef]
- Ramesh, M.V.; Nair, A.K.; Kunnathu, A.T. Real-Time Automated Multiplexed Sensor System for Driver Drowsiness Detection. In Proceedings of the 2011 7th International Conference on Wireless Communications, Networking and Mobile Computing, Wuhan, China, 23–25 September 2011; pp. 1–4. [Google Scholar] [CrossRef]
- Huang, L.; Guo, H.; Zhang, R.; Wang, H.; Wu, J. Capturing Drivers’ Lane Changing Behaviors on Operational Level by Data Driven Methods. IEEE Access 2018, 6, 57497–57506. [Google Scholar] [CrossRef]
- Huang, Z.; Xu, L.; Lin, Y.; Wu, P.; Feng, B. Citywide Metro-to-Bus Transfer Behavior Identification Based on Combined Data from Smart Cards and GPS. Appl. Sci. 2019, 9, 3597. [Google Scholar] [CrossRef]
- Wu, P.; Huang, Z.; Pian, Y.; Xu, L.; Li, J.; Chen, K. A Combined Deep Learning Method with Attention-Based LSTM Model for Short-Term Traffic Speed Forecasting. J. Adv. Transp. 2020, 2020, 8863724. [Google Scholar] [CrossRef]
- James, S.; Renjith, V.R. Design of Safety Zone and Optimal Risk Identification of Undesired Events During Loading and Unloading of LNG Terminal Using TSA-GEO: A Hybrid Strategy. Process Integr. Optim. Sustain. 2022, 6, 791–807. [Google Scholar] [CrossRef]
- Yang, J. A review of metaverse development and its application prospect in building construction. J. Civ. Environ. Eng. 1–14. Available online: https://kns.cnki.net/kcms/detail/50.1218.TU.20220602.1855.002.html (accessed on 7 June 2022).
- Liu, Z.; Meyendorf, N.; Mrad, N. The role of data fusion in predictive maintenance using digital twin. AIP Conf. Proc. 2018, 1949, 020023. [Google Scholar] [CrossRef]
- Lo, C.K.; Chen, C.H.; Zhong, R.Y. A review of digital twin in product design and development. Adv. Eng. Inform. 2021, 48, 101297. [Google Scholar] [CrossRef]
- Digital Twin Technologies and Smart Cities; Springer International Publishing: Berlin/Heidelberg, Germany, 2020. [CrossRef]





| Web3d Engine | Game Engine |
|---|---|
| Egret, Three.js, Pixi.js, Layabox, Cocos2d | Unreal, Unity 3D, Godot, Xenko, Ogre3d |
Publisher’s Note: MDPI stays neutral with regard to jurisdictional claims in published maps and institutional affiliations. |
© 2022 by the authors. Licensee MDPI, Basel, Switzerland. This article is an open access article distributed under the terms and conditions of the Creative Commons Attribution (CC BY) license (https://creativecommons.org/licenses/by/4.0/).
Share and Cite
Li, X.; Zhang, Y.; Li, C.; Wang, T.; Xi, C. Application of Digital Twin in Handling and Transportation of Hazardous Chemicals. Appl. Sci. 2022, 12, 12746. https://doi.org/10.3390/app122412746
Li X, Zhang Y, Li C, Wang T, Xi C. Application of Digital Twin in Handling and Transportation of Hazardous Chemicals. Applied Sciences. 2022; 12(24):12746. https://doi.org/10.3390/app122412746
Chicago/Turabian StyleLi, Xiao, Yi Zhang, Chaoyang Li, Tao Wang, and Changqin Xi. 2022. "Application of Digital Twin in Handling and Transportation of Hazardous Chemicals" Applied Sciences 12, no. 24: 12746. https://doi.org/10.3390/app122412746
APA StyleLi, X., Zhang, Y., Li, C., Wang, T., & Xi, C. (2022). Application of Digital Twin in Handling and Transportation of Hazardous Chemicals. Applied Sciences, 12(24), 12746. https://doi.org/10.3390/app122412746

