Three Steps towards Better Forecasting for Streamflow Deep Learning
Abstract
1. Introduction
- Application of the LSTM model as a deep learning model for simulation and multi-step ahead streamflow forecasting;
- A new approach to using rates of change in the artificial learning model to minimize input errors;
- To improve the performance of LSTM models by introducing a novel method in deep learning through metaheuristic algorithms to form hybrid models.
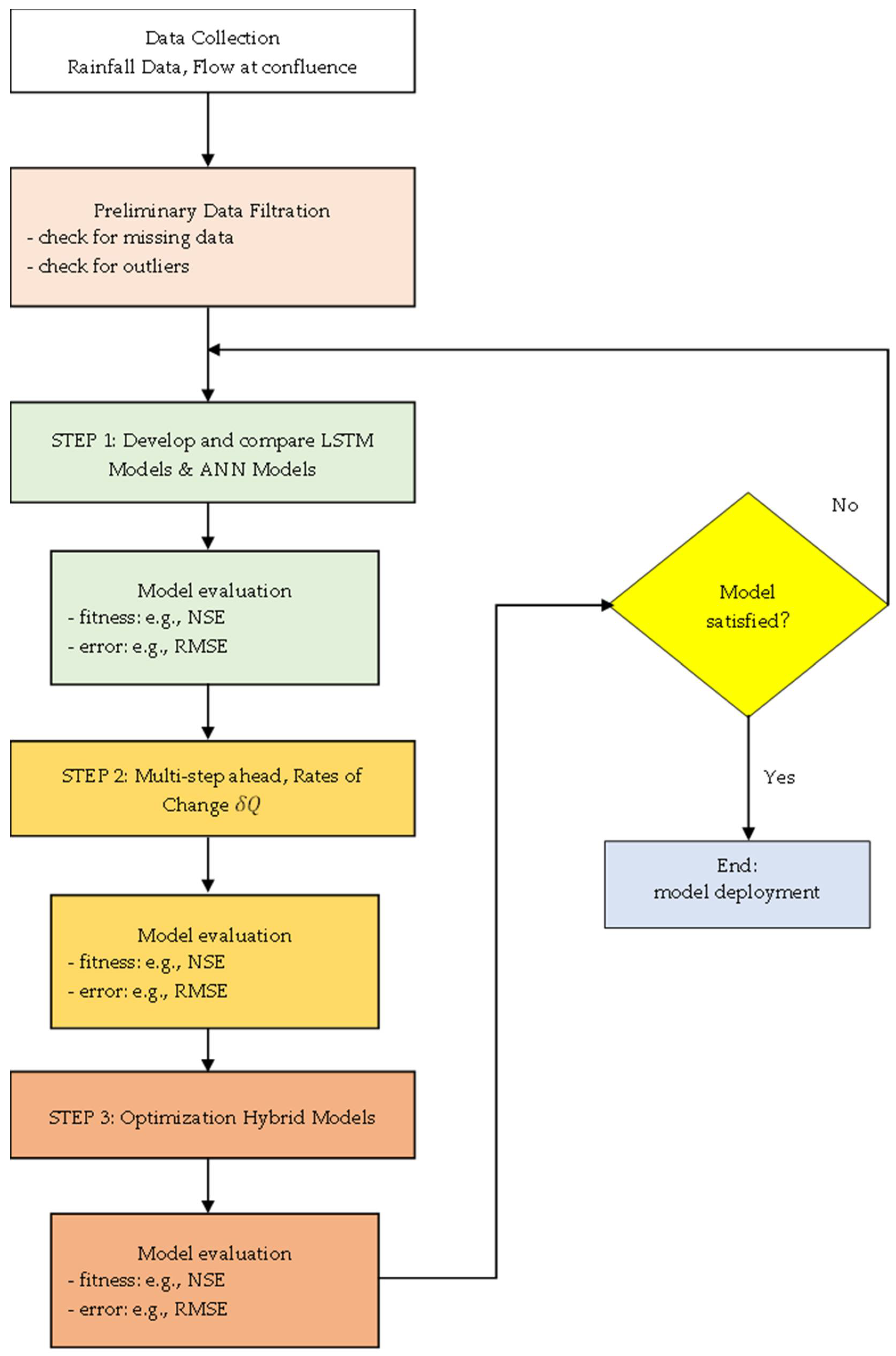
2. Methodology
2.1. Long Short-Term Memory (LSTM)
2.2. Bat Algorithm
2.3. Firefly Algorithm
- (a)
- All fireflies are considered unisex, and therefore, they are attracted to others regardless of their sex;
- (b)
- Attractiveness is based on the brightness of the light. The dimmer one will move towards the brighter one. If brightness is equal, movement will be random;
- (c)
- The brightness is associated with the objective of the function.
2.4. Jaya Algorithm

2.5. Rates of Change
2.6. Model Performance Evaluation
2.6.1. Root Mean Square Error, RMSE
2.6.2. Mean Absolute Error, MAE
2.6.3. Nash-Sutcliffe Efficiency (NSE)
2.6.4. Mean Absolute Percentage Error (MAPE)
2.7. Study Area and Data Description
Study Data
2.8. Model Development
3. Results and Discussion
3.1. Performance of Step 1
3.2. Performance of Step 2
3.3. Performance of Step 3
4. Conclusions
Author Contributions
Funding
Institutional Review Board Statement
Informed Consent Statement
Data Availability Statement
Conflicts of Interest
References
- Ahmed, A.M.; Deo, R.C.; Feng, Q.; Ghahramani, A.; Raj, N.; Yin, Z.; Yang, L. Deep learning hybrid model with Boruta-Random forest optimiser algorithm for streamflow forecasting with climate mode indices, rainfall, and periodicity. J. Hydrol. 2021, 599, 126350. [Google Scholar] [CrossRef]
- Reis, G.B.; da Silva, D.D.; Filho, E.I.F.; Moreira, M.C.; Veloso, G.V.; Fraga, M.D.S.; Pinheiro, S.A.R. Effect of environmental covariable selection in the hydrological modeling using machine learning models to predict daily streamflow. J. Environ. Manag. 2021, 290, 112625. [Google Scholar] [CrossRef] [PubMed]
- Ni, L.; Wang, D.; Wu, J.; Wang, Y.; Tao, Y.; Zhang, J.; Liu, J. Streamflow forecasting using extreme gradient boosting model coupled with Gaussian mixture model. J. Hydrol. 2020, 586, 124901. [Google Scholar] [CrossRef]
- Marechal, D. A Soil-Based Approach to Rainfall-Runoff Modelling in Ungauged Catchments for England and Wales. Ph.D. Thesis, Cranfield University, Cranfield, UK, 2004; p. 145. [Google Scholar]
- Kao, I.-F.; Liou, J.-Y.; Lee, M.-H.; Chang, F.-J. Fusing stacked autoencoder and long short-term memory for regional multistep-ahead flood inundation forecasts. J. Hydrol. 2021, 598, 126371. [Google Scholar] [CrossRef]
- Lin, Y.; Wang, D.; Wang, G.; Qiu, J.; Long, K.; Du, Y.; Xie, H.; Wei, Z.; Shangguan, W.; Dai, Y. A hybrid deep learning algorithm and its application to streamflow prediction. J. Hydrol. 2021, 601, 126636. [Google Scholar] [CrossRef]
- Xiang, Z.; Demir, I. Distributed long-term hourly streamflow predictions using deep learning—A case study for State of Iowa. Environ. Model. Softw. 2020, 131, 104761. [Google Scholar] [CrossRef]
- Granata, F.; Di Nunno, F.; de Marinis, G. Stacked machine learning algorithms and bidirectional long short-term memory networks for multi-step ahead streamflow forecasting: A comparative study. J. Hydrol. 2022, 613, 128431. [Google Scholar] [CrossRef]
- Elbeltagi, A.; Di Nunno, F.; Kushwaha, N.L.; de Marinis, G.; Granata, F. River flow rate prediction in the Des Moines watershed (Iowa, USA): A machine learning approach. Stoch. Environ. Res. Risk Assess. 2022, 36, 3835–3855. [Google Scholar] [CrossRef]
- Peng, H.; Xiao, W.; Han, Y.; Jiang, A.; Xu, Z.; Li, M.; Wu, Z. Multi-strategy firefly algorithm with selective ensemble for complex engineering optimization problems. Appl. Soft Comput. 2022, 120, 108634. [Google Scholar] [CrossRef]
- Karimi-Mamaghan, M.; Mohammadi, M.; Meyer, P.; Karimi-Mamaghan, A.M.; Talbi, E.-G. Machine learning at the service of meta-heuristics for solving combinatorial optimization problems: A state-of-the-art. Eur. J. Oper. Res. 2022, 296, 393–422. [Google Scholar] [CrossRef]
- Khosravi, K.; Golkarian, A.; Tiefenbacher, J.P. Using Optimized Deep Learning to Predict Daily Streamflow: A Comparison to Common Machine Learning Algorithms. Water Resour. Manag. 2022, 36, 699–716. [Google Scholar] [CrossRef]
- Gambella, C.; Ghaddar, B.; Naoum-Sawaya, J. Optimization problems for machine learning: A survey. Eur. J. Oper. Res. 2021, 290, 807–828. [Google Scholar] [CrossRef]
- Bayındır, Y.; Yolcu, O.C.; Temel, F.A.; Turan, N.G. Evaluation of a cascade artificial neural network for modeling and optimization of process parameters in co-composting of cattle manure and municipal solid waste. J. Environ. Manag. 2022, 318, 115496. [Google Scholar] [CrossRef] [PubMed]
- Zhang, W.; Gu, X.; Tang, L.; Yin, Y.; Liu, D.; Zhang, Y. Application of machine learning, deep learning and optimization algorithms in geoengineering and geoscience: Comprehensive review and future challenge. Gondwana Res. 2022, 109, 1–17. [Google Scholar] [CrossRef]
- Ibrahim, K.S.M.H.; Huang, Y.F.; Ahmed, A.N.; Koo, C.H.; El-Shafie, A. A review of the hybrid artificial intelligence and optimization modelling of hydrological streamflow forecasting. Alex. Eng. J. 2021, 61, 279–303. [Google Scholar] [CrossRef]
- Horne, A.; Szemis, J.M.; Kaur, S.; Webb, J.A.; Stewardson, M.J.; Costa, A.; Boland, N. Optimization tools for environmental water decisions: A review of strengths, weaknesses, and opportunities to improve adoption. Environ. Model. Softw. 2016, 84, 326–338. [Google Scholar] [CrossRef]
- Song, H.; Triguero, I.; Özcan, E. A review on the self and dual interactions between machine learning and optimisation. Prog. Artif. Intell. 2019, 8, 143–165. [Google Scholar] [CrossRef]
- Li, H.; Song, B.; Tang, X.; Xie, Y.; Zhou, X. A multi-objective bat algorithm with a novel competitive mechanism and its application in controller tuning. Eng. Appl. Artif. Intell. 2021, 106, 104453. [Google Scholar] [CrossRef]
- Ben, U.C.; Akpan, A.E.; Urang, J.G.; Akaerue, E.I.; Obianwu, V.I. Novel methodology for the geophysical interpretation of magnetic anomalies due to simple geometrical bodies using social spider optimization (SSO) algorithm. Heliyon 2022, 8, e09027. [Google Scholar] [CrossRef]
- Ahmed, A.N.; Van Lam, T.; Hung, N.D.; Van Thieu, N.; Kisi, O.; El-Shafie, A. A comprehensive comparison of recent developed meta-heuristic algorithms for streamflow time series forecasting problem. Appl. Soft Comput. 2021, 105, 107282. [Google Scholar] [CrossRef]
- Rao, R.V. Jaya: A simple and new optimization algorithm for solving constrained and unconstrained optimization problems. Int. J. Ind. Eng. Comput. 2016, 7, 19–34. [Google Scholar] [CrossRef]
- Malek, M.R.A.; Aziz, N.A.A.; Alelyani, S.; Mohana, M.; Baharudin, F.N.A.; Ibrahim, Z. Comfort and energy consumption optimization in smart homes using bat algorithm with inertia weight. J. Build. Eng. 2022, 47, 103848. [Google Scholar] [CrossRef]
- Lu, P.; Ye, L.; Zhao, Y.; Dai, B.; Pei, M.; Tang, Y. Review of meta-heuristic algorithms for wind power prediction: Methodologies, applications and challenges. Appl. Energy 2021, 301, 117446. [Google Scholar] [CrossRef]
- Calvet, L.; de Armas, J.; Masip, D.; Juan, A.A. Learnheuristics: Hybridizing metaheuristics with machine learning for optimization with dynamic inputs. Open Math. 2017, 15, 261–280. [Google Scholar] [CrossRef]
- Yang, X.-S. Multiobjective firefly algorithm for continuous optimization. Eng. Comput. 2012, 29, 175–184. [Google Scholar] [CrossRef]
- Ding, Z.; Hou, R.; Xia, Y. Structural damage identification considering uncertainties based on a Jaya algorithm with a local pattern search strategy and L0.5 sparse regularization. Eng. Struct. 2022, 261, 114312. [Google Scholar] [CrossRef]
- Kang, F.; Wu, Y.; Li, J.; Li, H. Dynamic parameter inverse analysis of concrete dams based on Jaya algorithm with Gaussian processes surrogate model. Adv. Eng. Inform. 2021, 49, 101348. [Google Scholar] [CrossRef]
- Degertekin, S.; Bayar, G.Y.; Lamberti, L. Parameter free Jaya algorithm for truss sizing-layout optimization under natural frequency constraints. Comput. Struct. 2020, 245, 106461. [Google Scholar] [CrossRef]
- Xu, Y.; Hu, C.; Wu, Q.; Jian, S.; Li, Z.; Chen, Y.; Zhang, G.; Zhang, Z.; Wang, S. Research on particle swarm optimization in LSTM neural networks for rainfall-runoff simulation. J. Hydrol. 2022, 608, 127553. [Google Scholar] [CrossRef]
- Alizadeh, B.; Bafti, A.G.; Kamangir, H.; Zhang, Y.; Wright, D.B.; Franz, K.J. A novel attention-based LSTM cell post-processor coupled with bayesian optimization for streamflow prediction. J. Hydrol. 2021, 601, 126526. [Google Scholar] [CrossRef]
- Johny, K.; Pai, M.L.; Adarsh, S. A multivariate EMD-LSTM model aided with Time Dependent Intrinsic Cross-Correlation for monthly rainfall prediction. Appl. Soft Comput. 2022, 123, 108941. [Google Scholar] [CrossRef]
- Dikshit, A.; Pradhan, B.; Huete, A. An improved SPEI drought forecasting approach using the long short-term memory neural network. J. Environ. Manag. 2021, 283, 111979. [Google Scholar] [CrossRef] [PubMed]
- Ishii, K.; Sato, M.; Ochiai, S. Prediction of leachate quantity and quality from a landfill site by the long short-term memory model. J. Environ. Manag. 2022, 310, 114733. [Google Scholar] [CrossRef] [PubMed]
- Ni, L.; Wang, D.; Singh, V.P.; Wu, J.; Wang, Y.; Tao, Y.; Zhang, J. Streamflow and rainfall forecasting by two long short-term memory-based models. J. Hydrol. 2020, 583, 124296. [Google Scholar] [CrossRef]
- Anshuman, A.; Eldho, T. Entity aware sequence to sequence learning using LSTMs for estimation of groundwater contamination release history and transport parameters. J. Hydrol. 2022, 608, 127662. [Google Scholar] [CrossRef]
- Sadler, J.M.; Appling, A.P.; Read, J.S.; Oliver, S.K.; Jia, X.; Zwart, J.A.; Kumar, V. Multi-Task Deep Learning of Daily Streamflow and Water Temperature. Water Resour. Res. 2022, 58, e2021WR030138. [Google Scholar] [CrossRef]
- Han, H.; Morrison, R.R. Improved runoff forecasting performance through error predictions using a deep-learning approach. J. Hydrol. 2022, 608, 127653. [Google Scholar] [CrossRef]
- Yang, X.-S.; He, X. Bat algorithm: Literature review and applications. Int. J. Bio-Inspired Comput. 2013, 5, 141–149. [Google Scholar] [CrossRef]
- Fister, I.; Yang, X.-S.; Fong, S.; Zhuang, Y. Bat algorithm: Recent advances. In Proceedings of the 2014 IEEE 15th International symposium on computational intelligence and informatics (CINTI), Budapest, Hungary, 19–21 November 2014; pp. 163–167. [Google Scholar] [CrossRef]
- Kumar, V.; Kumar, D. A Systematic Review on Firefly Algorithm: Past, Present, and Future. Arch. Comput. Methods Eng. 2020, 28, 3269–3291. [Google Scholar] [CrossRef]
- Li, J.; Wei, X.; Li, B.; Zeng, Z. A survey on firefly algorithms. Neurocomputing 2022, 500, 662–678. [Google Scholar] [CrossRef]
- Yang, X. Firefly Algorithms for Multimodal Optimization. In International Symposium on Stochastic Algorithms; Springer: Berlin/Heidelberg, Germany, 2009; Volume 5792, pp. 169–178. [Google Scholar]
- Abu Zitar, R.; Al-Betar, M.A.; Awadallah, M.A.; Abu Doush, I.; Assaleh, K. An Intensive and Comprehensive Overview of JAYA Algorithm, Its Versions and Applications. Arch. Comput. Methods Eng. 2021, 29, 763–792. [Google Scholar] [CrossRef] [PubMed]
- Aslay, S.E.; Dede, T. 3D cost optimization of 3 story RC constructional building using Jaya algorithm. Structures 2022, 40, 803–811. [Google Scholar] [CrossRef]
- Zhao, F.; Zhang, H.; Wang, L.; Ma, R.; Xu, T.; Zhu, N. A surrogate-assisted Jaya algorithm based on optimal directional guidance and historical learning mechanism. Eng. Appl. Artif. Intell. 2022, 111, 104775. [Google Scholar] [CrossRef]
- Jackson, E.K.; Roberts, W.; Nelsen, B.; Williams, G.P.; Nelson, E.J.; Ames, D.P. Introductory overview: Error metrics for hydrologic modelling—A review of common practices and an open source library to facilitate use and adoption. Environ. Model. Softw. 2019, 119, 32–48. [Google Scholar] [CrossRef]
- Althoff, D.; Rodrigues, L.N. Goodness-of-fit criteria for hydrological models: Model calibration and performance assessment. J. Hydrol. 2021, 600, 126674. [Google Scholar] [CrossRef]
- Feng, Z.-K.; Shi, P.-F.; Yang, T.; Niu, W.-J.; Zhou, J.-Z.; Cheng, C.-T. Parallel cooperation search algorithm and artificial intelligence method for streamflow time series forecasting. J. Hydrol. 2022, 606, 127434. [Google Scholar] [CrossRef]
- Kim, T.; Yang, T.; Gao, S.; Zhang, L.; Ding, Z.; Wen, X.; Gourley, J.J.; Hong, Y. Can artificial intelligence and data-driven machine learning models match or even replace process-driven hydrologic models for streamflow simulation? A case study of four watersheds with different hydro-climatic regions across the CONUS. J. Hydrol. 2021, 598, 126423. [Google Scholar] [CrossRef]
- Ding, Y.; Zhu, Y.; Feng, J.; Zhang, P.; Cheng, Z. Interpretable spatio-temporal attention LSTM model for flood forecasting. Neurocomputing 2020, 403, 348–359. [Google Scholar] [CrossRef]
- Mohtar, W.H.M.W.; Abdullah, J.; Maulud, K.N.A.; Muhammad, N.S. Urban flash flood index based on historical rainfall events. Sustain. Cities Soc. 2020, 56, 102088. [Google Scholar] [CrossRef]
- Zabidi, H.; De Freitas, M.H. Re-evaluation of rock core logging for the prediction of preferred orientations of karst in the Kuala Lumpur Limestone Formation. Eng. Geol. 2011, 117, 159–169. [Google Scholar] [CrossRef]
- Othman, F.; Alaaeldin, M.; Seyam, M.; Ahmed, A.N.; Teo, F.Y.; Fai, C.M.; Afan, H.A.; Sherif, M.; Sefelnasr, A.; El-Shafie, A. Efficient river water quality index prediction considering minimal number of inputs variables. Eng. Appl. Comput. Fluid Mech. 2020, 14, 751–763. [Google Scholar] [CrossRef]
- Kim-Soon, N.; Isah, N.; Ali, M.B.; Bin Ahmad, A.R. Relationships Between Stormwater Management and Road Tunnel Maintenance Works, Flooding and Traffic Flow. Adv. Sci. Lett. 2016, 22, 1845–1848. [Google Scholar] [CrossRef]
- Bell, V.; Rehan, B.; Hasan-Basri, B.; Houghton-Carr, H.; Miller, J.; Reynard, N.; Sayers, P.; Stewart, E.; Toriman, M.E.; Yusuf, B.; et al. Flood Impacts across Scales: Towards an integrated multi-scale approach for Malaysia. In Proceedings of the 4th European Conference on Flood Risk Management (FLOODrisk2020), Online, 22–24 June 2021. [Google Scholar] [CrossRef]
- Alrabie, N.A.; Mohamat-Yusuff, F.; Rohasliney, H.; Zulkeflee, Z.; Amal, M.N.A.; Arshad, A.; Zulkifli, S.Z.; Wijaya, A.R.; Masood, N.; Sani, M.S.A. Preliminary Evaluation of Heavy Metal Contamination and Source Identification in Kuala Lumpur SMART Stormwater Pond Sediments Using Pb Isotopic Signature. Sustainability 2021, 13, 9020. [Google Scholar] [CrossRef]










| Best ANN Model | ||||||||
| # of Neurons in Layer 1 | R.Train | R.Test | MSE | MAE | NSE | RMSE | ||
| 10 | 0.4520 | 0.4254 | 78.4215 | 3.7135 | 0.1994 | 8.8556 | ||
| Best LSTM Model | ||||||||
| Model | R.Train | R.Test | MSE.Train | MSE.Test | MAE.Train | MAE.Test | NSE | RMSE |
| Simul. | 0.9055 | 0.8586 | 17.8532 | 28.8315 | 1.4365 | 2.4208 | 0.8190 | 5.3695 |
| Model | R.Train | R.Test | MSE.Train | MSE.Test | MAE.Train | MAE.Test | NSE | RMSE |
|---|---|---|---|---|---|---|---|---|
| 0 min. | 0.9055 | 0.8586 | 17.8532 | 28.8315 | 1.4365 | 2.4208 | 0.8190 | 5.3695 |
| 30 min. | 0.9470 | 0.9476 | 10.2326 | 10.0042 | 0.5640 | 0.6935 | 0.8963 | 3.1629 |
| 1 h | 0.8849 | 0.8677 | 21.4296 | 25.0978 | 0.9397 | 1.2829 | 0.7828 | 5.0098 |
| 0.9545 | 0.9214 | 8.9746 | 15.6981 | 0.5434 | 0.8108 | 0.9090 | 2.9958 |
| Model | R.Train | R.Test | MSE.Train | MSE.Test | MAE.Train | MAE.Test | NSE | RMSE |
|---|---|---|---|---|---|---|---|---|
| 0 min. | 0.9237 | 0.8525 | 14.2629 | 29.9912 | 1.4419 | 2.5535 | 0.8529 | 3.7766 |
| 30 min. | 0.9512 | 0.9355 | 9.5954 | 11.4159 | 0.6157 | 0.7815 | 0.9043 | 3.0976 |
| 1 h | 0.8932 | 0.8473 | 19.5178 | 28.9255 | 0.9876 | 1.3884 | 0.7976 | 4.4179 |
| 0.9757 | 0.9046 | 4.7187 | 19.8966 | 0.4672 | 0.8565 | 0.9514 | 2.1723 |
| Model | R.Train | R.Test | MSE.Train | MSE.Test | MAE.Train | MAE.Test | NSE | RMSE |
|---|---|---|---|---|---|---|---|---|
| 0 min. | 0.9491 | 0.8214 | 9.6326 | 43.8420 | 1.3235 | 2.5607 | 0.9006 | 3.1036 |
| 30 min. | 0.9743 | 0.9291 | 5.0785 | 12.5037 | 0.5178 | 0.7324 | 0.9493 | 2.2536 |
| 1 h | 0.9146 | 0.8447 | 15.8306 | 30.6191 | 0.8815 | 1.2835 | 0.8365 | 3.9788 |
| 0.9733 | 0.8990 | 5.1913 | 20.4748 | 0.4910 | 0.8525 | 0.9465 | 2.2784 |
| Model | R.Train | R.Test | MSE.Train | MSE.Test | MAE.Train | MAE.Test | NSE | RMSE |
|---|---|---|---|---|---|---|---|---|
| 0 min. | 0.9420 | 0.7773 | 10.9191 | 46.4891 | 1.4316 | 2.9865 | 0.8873 | 3.3044 |
| 30 min. | 0.9741 | 0.9102 | 5.1395 | 15.7782 | 0.5536 | 0.8486 | 0.9487 | 2.2670 |
| 1 h | 0.9401 | 0.7928 | 11.2678 | 38.2200 | 0.8736 | 1.5270 | 0.8836 | 3.3568 |
| 0.9738 | 0.9010 | 5.1252 | 20.5746 | 0.4766 | 0.8563 | 0.9475 | 2.2639 |
| MAPE | MAE m3/s | Max. Error | |
|---|---|---|---|
| Bat-LSTM algorithm | |||
| 0 min | 26.41% | 59.6951 | 64.71% |
| 30 min | 24.03% | 55.7999 | 64.02% |
| 1 h | 37.63% | 80.4564 | 83.81% |
| 6.33% | 12.2865 | 97.70% | |
| Firefly-LSTM algorithm | |||
| 0 min | 15.11% | 31.7240 | 56.92% |
| 30 min | 11.33% | 22.8895 | 56.52% |
| 1 h | 27.55% | 55.1539 | 86.05% |
| 7.40% | 14.6589 | 97.71% | |
| Jaya-LSTM algorithm | |||
| 0 min | 17.29% | 37.1065 | 61.75% |
| 30 min | 11.08% | 24.7873 | 53.09% |
| 1 h | 16.98% | 35.3379 | 78.41% |
| 6.22% | 12.6687 | 97.70% |
Publisher’s Note: MDPI stays neutral with regard to jurisdictional claims in published maps and institutional affiliations. |
© 2022 by the authors. Licensee MDPI, Basel, Switzerland. This article is an open access article distributed under the terms and conditions of the Creative Commons Attribution (CC BY) license (https://creativecommons.org/licenses/by/4.0/).
Share and Cite
Tan, W.Y.; Lai, S.H.; Teo, F.Y.; Armaghani, D.J.; Pavitra, K.; El-Shafie, A. Three Steps towards Better Forecasting for Streamflow Deep Learning. Appl. Sci. 2022, 12, 12567. https://doi.org/10.3390/app122412567
Tan WY, Lai SH, Teo FY, Armaghani DJ, Pavitra K, El-Shafie A. Three Steps towards Better Forecasting for Streamflow Deep Learning. Applied Sciences. 2022; 12(24):12567. https://doi.org/10.3390/app122412567
Chicago/Turabian StyleTan, Woon Yang, Sai Hin Lai, Fang Yenn Teo, Danial Jahed Armaghani, Kumar Pavitra, and Ahmed El-Shafie. 2022. "Three Steps towards Better Forecasting for Streamflow Deep Learning" Applied Sciences 12, no. 24: 12567. https://doi.org/10.3390/app122412567
APA StyleTan, W. Y., Lai, S. H., Teo, F. Y., Armaghani, D. J., Pavitra, K., & El-Shafie, A. (2022). Three Steps towards Better Forecasting for Streamflow Deep Learning. Applied Sciences, 12(24), 12567. https://doi.org/10.3390/app122412567

