Meta-Learning for Mandarin-Tibetan Cross-Lingual Speech Synthesis
Abstract
1. Introduction
2. Related Work
- (1)
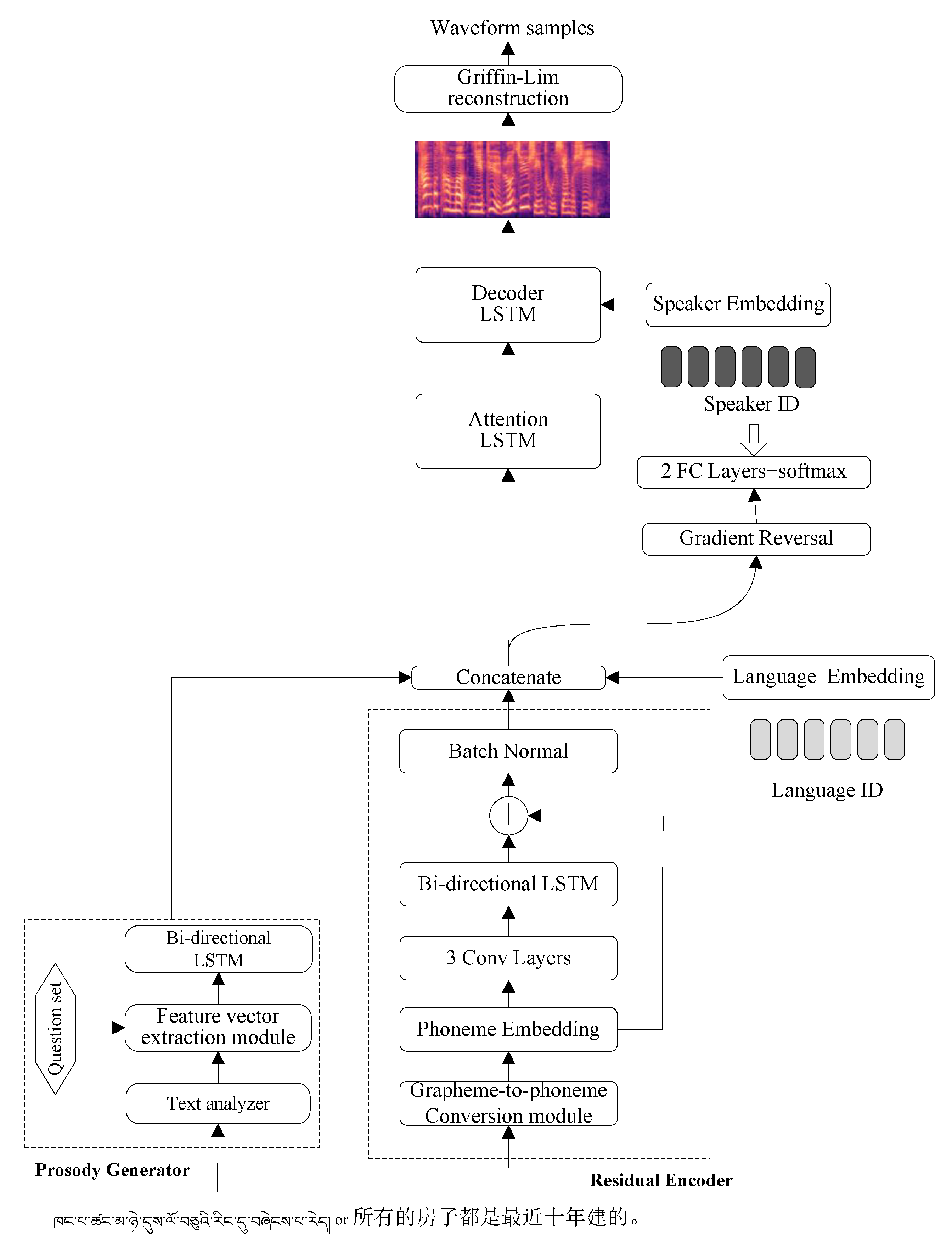
- We build two kinds of Tacotron2-based Mandarin-Tibetan cross-lingual seq2seq TTS: the shared encoder Mandarin-Tibetan cross-lingual TTS and the separate encoder Mandarin-Tibetan cross-lingual TTS, using the speaker classifier with gradient reversal layer to disentangle speaker-specific information from the text encoder. At the same time, we design a prosody generator to extract prosodic information from a sentence to explore the syntactic and semantic information adequately.
- (2)
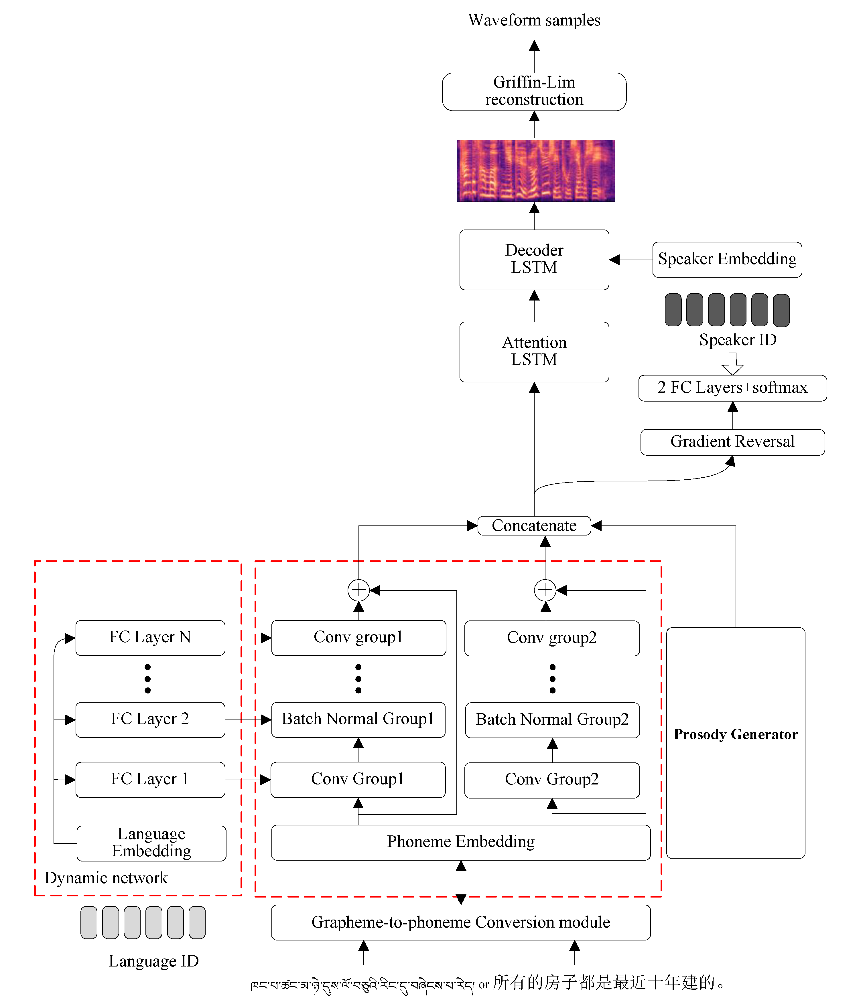
- We propose a meta-learning-based Mandarin-Tibetan cross-lingual TTS to improve the synthesized speech quality of Mandarin and Tibetan. Based on the separate encoder Mandarin-Tibetan cross-lingual TTS, we use an additional dynamic network to predict the parameters of the language-dependent text encoder that could realize better cross-lingual knowledge sharing in the seq2seq TTS.
3. Baseline of Mandarin-Tibetan Cross-Lingual Speech Synthesis
- (1)
- The residual connection and batch normalization layer are added to the text encoder of the original Tacotron2, named the residual text encoder. The output of the residual text encoder is shown in Equation (1).where represents the input phoneme sequences, represents the encoder output of the original Tacotron2-based TTS, and represents the embedding of the input phoneme sequences.
- (2)
- In the Mandarin-Tibetan cross-lingual speech synthesis task, language embedding and speaker embedding are added to the Tacotron2-based TTS to distinguish the pronunciation characteristics of different speakers in different languages. In particular, the speaker embedding and the output of attention LSTM are concatenated as the input of the decoder LSTM to improve the similarity between the synthesized speech and the original speech.
- (3)
- We use an adversarial speaker classifier to disentangle the speaker-specific information from the text encoder. The adversarial speaker classifier consists of a gradient reversal layer, two fully connected layers, and a softmax layer. Due to the introduction of the adversarial speaker classifier, the new training loss function is shown in Equation (2).where represents the loss between the synthesized speech and the target speech, represents the loss of speaker classification predicted by the adversarial speaker classifier.
- (4)
- Chinese and Tibetan characters are different from English and other Roman characters-based languages. Because there is no distinct separator between adjacent words, an occasional word segmentation error leads to semantic confusion and prosodic errors in speech synthesis. In [44], the experiments show that enhanced input text by integrating prosodic information (e.g., prosodic word boundaries, prosodic phrase boundaries, HTS-based context-dependent information) significantly improves the naturalness of the synthesized speech in seq2seq TTS. In [45,46,47], the text embedding extracted by the pre-training model Bidirectional Encoder Representations from Transformers (BERT) is an additional input to add to the seq2seq TTS based on Tacotron2. Because these text embedding features contain linguistic and semantic-related information, they help the speech synthesis system generate more natural speech. To adequately explore the syntactic and semantic information, we design a prosody generator to extract the prosodic information from the sentence [48]. The prosody generator includes a text analyzer, a feature vector extraction module, a question set, and a hidden feature extraction module.
4. The Framework of Meta-Learning-Based Mandarin-Tibetan Cross-Lingual Speech Synthesis
5. Experiments
5.1. Experimental Data
5.2. Experimental Setup
- seq2seq-M or seq2seq-T: Based on the original Tacotron2, we trained Mandarin and Tibetan monolingual TTS, called seq2seq-T and seq2seq-M, respectively.
- shared-MT: We call the shared encoder Mandarin-Tibetan (MT) cross-lingual TTS as shared-MT, which is trained on training subsets {M} and {T}, and its architecture is shown in Figure 2.
- separate-MT: We call the separate encoder Mandarin-Tibetan cross-lingual TTS as separate-MT, which is trained on training subsets {M} and {T}, and its architecture is shown in Figure 3.
- meta-MT: We call the meta-learning-based Mandarin-Tibetan cross-lingual TTS as meta-MT, which is trained on training subsets {M} and {T}, and its architecture is shown in Figure 4.
6. Evaluations and Analysis
6.1. Multilingual Speech Synthesis Evaluation
6.1.1. Objective Evaluation
6.1.2. Subjective Evaluation
6.2. Cross-Lingual Speech Synthesis Evaluation
7. Conclusions and Future Work
Author Contributions
Funding
Institutional Review Board Statement
Informed Consent Statement
Data Availability Statement
Conflicts of Interest
References
- Panagiotopoulos, D.; Orovas, C.; Syndoukas, D. Neural network based autonomous control of a speech synthesis system. Intell. Syst. Appl. 2022, 14, 200077. [Google Scholar] [CrossRef]
- Hunt, A.J.; Black, A.W. Unit selection in a concatenative speech synthesis system using a large speech database. In Proceedings of the 1996 IEEE International Conference on Acoustics, Speech, and Signal Processing, Atlanta, GA, USA, 9 May 1996; pp. 373–376. [Google Scholar]
- Tokuda, K.; Nankaku, Y.; Toda, T.; Zen, H.; Yamagishi, J.; Oura, K. Speech synthesis based on hidden markov models. Proc. IEEE 2013, 101, 1234–1252. [Google Scholar] [CrossRef]
- Ze, H.; Senior, A.; Schuster, M. Statistical parametric speech synthesis using deep neural networks. In Proceedings of the 2013 IEEE International Conference on Acoustics, Speech, and Signal Processing, Vancouver, BC, Canada, 26–31 May 2013; pp. 7962–7966. [Google Scholar]
- Wang, Y.; Skerry-Ryan, R.J.; Stanton, D.; Wu, Y.; Saurous, R.A. Tacotron: Towards end-to-end speech synthesis. In Proceedings of the 18th Annual Conference of the International Speech Communication Association, Stockholm, Sweden, 20–24 August 2017; pp. 4006–4010. [Google Scholar]
- Li, N.; Liu, S.; Liu, Y.; Zhao, S.; Liu, M. Neural speech synthesis with Transformer network. In Proceedings of the 33rd AAAI Conference on Artificial Intelligence, Honolulu, HI, USA, 27 January–1 February 2019; pp. 6706–6713. [Google Scholar]
- Ren, Y.; Ruan, Y.; Tan, X.; Qin, T.; Zhao, S.; Zhao, Z. Fastspeech: Fast, robust and controllable text to speech. In Proceedings of the 33rd International Conference on Neural Information Processing Systems, Vancouver, BC, Canada, 8–14 December 2019; pp. 3171–3180. [Google Scholar]
- Tachibana, M.; Izawa, S.; Nose, T.; Kobayashi, T. Speaker and style adaptation using average voice model for style control in hmm-based speech synthesis. In Proceedings of the 2008 IEEE International Conference on Acoustics, Speech, and Signal Processing, Las Vegas, NV, USA, 31 March–4 April 2008; pp. 4633–4636. [Google Scholar]
- Yoshimura, T.; Masuko, T.; Tokuda, K.; Kobayashi, T.; Kitamura, T. Speaker interpolation in hmm-based speech synthesis system. J. Acoust. Soc. Jpn. 1997, 4, 199–206. [Google Scholar]
- Ling, Z.; Kang, S.; Zen, H.; Senior, A.; Schuster, M.; Qian, X. Deep learning for acoustic modeling in parametric speech generation: A systematic review of existing techniques and future trends. IEEE Signal Proc. Mag. 2015, 3, 35–52. [Google Scholar] [CrossRef]
- Xiang, Y.; Ling, Z.; Hu, Y.; Dai, L. Modeling spectral envelopes using restricted boltzmann machines and deep belief networks for statistical parametric speech synthesis. IEEE Trans. Audio Speech Lang. Process. 2013, 10, 2129–2139. [Google Scholar]
- Kang, S.; Qian, X.; Meng, H. Multi-distribution deep belief network for speech synthesis. In Proceedings of the 2013 IEEE International Conference on Acoustics, Speech, and Signal Processing, Vancouver, BC, Canada, 26–31 May 2013; pp. 8012–8016. [Google Scholar]
- Zen, H.; Senior, A.W. Deep mixture density networks for acoustic modeling in statistical parametric speech synthesis. In Proceedings of the 2014 IEEE International Conference on Acoustics, Speech, and Signal Processing, Florence, Italy, 4–9 May 2014; pp. 3844–3848. [Google Scholar]
- Song, E.; Soong, F.; Kang, H. Effective spectral and excitation modeling techniques for LSTM-RNN-based speech synthesis systems. IEEE ACM Trans. Audio Speech Lang. Process. 2013, 11, 2152–2161. [Google Scholar] [CrossRef]
- Bahdanau, D.; Cho, K.; Bengio, Y. Neural machine translation by jointly learning to align and translate. In Proceedings of the 3rd International Conference on Learning Representations, San Diego, CA, USA, 7—9 May 2015. [Google Scholar]
- Luong, M.T.; Pham, H.; Manning, C.D. Effective approaches to attention-based neural machine translation. In Proceedings of the 2015 Conference on Empirical Methods in Natural Language Processing, Lisbon, Portugal, 17–21 September 2015; pp. 1412–1421. [Google Scholar]
- Chorowski, J.; Bahdanau, D.; Cho, K.; Bengio, Y. End-to-end continuous speech recognition using attention-based recurrent nn: First results. In Proceedings of the 28th Conference on Neural Information Processing Systems Workshop on Deep Learning and Representation Learning, Montreal, QC, Canada, 8–13 December 2014. [Google Scholar]
- Chorowski, J.; Bahdanau, D.; Serdyuk, D.; Cho, K.; Bengio, Y. Attention-based models for speech recognition. In Proceedings of the 29th International Conference on Neural Information Processing Systems, Montreal, QC, Canada, 7–12 December 2015; pp. 577–585. [Google Scholar]
- Sotelo, J.; Mehri, S.; Kumar, K.; Santos, J.F.; Kastner, K.; Courville, A.C. Char2Wav: End-to-end speech synthesis. In Proceedings of the 5th International Conference on Learning Representations, Toulon, France, 24–26 April 2017. [Google Scholar]
- Mehri, S.; Kumar, K.; Gulrajani, I.; Kumar, R.; Jain, S.; Sotelo, J. SampleRNN: An unconditional end-to-end neural audio generation model. In Proceedings of the 5th International Conference on Learning Representations, Toulon, France, 24–26 April 2017. [Google Scholar]
- Shen, J.; Pang, R.; Weiss, R.J.; Schuster, M.; Jaitly, N.; Yang, Z. Natural TTS synthesis by conditioning wavenet on mel spectrogram predictions. In Proceedings of the 2018 IEEE International Conference on Acoustics, Speech and Signal Processing, Calgary, AB, Canada, 15–20 April 2018; pp. 4479–4483. [Google Scholar]
- Vaswani, A.; Shazeer, N.; Parmar, N.; Uszkoreit, J.; Jones, L.; Gomez, A.N. Attention is all you need. In Proceedings of the the 31st International Conference on Neural Information Processing Systems, Long Beach, CA, USA, 4–9 December 2017; pp. 6000–6010. [Google Scholar]
- Traber, C.; Huber, K.; Nedir, K.; Pfister, B.; Keller, E.; Zellner, B. From multilingual to polyglot speech synthesis. In Proceedings of the 6th European Conference on Speech Communication and Technology, Budapest, Hungary, 5–9 September 1999. [Google Scholar]
- Yao, Q.; Hui, L.; Soong, F.K. A cross-language state sharing and mapping approach to bilingual (Mandarin–English) TTS. IEEE Trans. Audio Speech Lang. Process. 2009, 17, 1231–1239. [Google Scholar]
- Zen, H.; Braunschweiler, N.; Buchholz, S.; Gales, M.; Knill, K.; Krstulovic, S. Statistical parametric speech synthesis based on speaker and language factorization. IEEE ACM Trans. Audio Speech Lang. Process. 2012, 20, 1713–1724. [Google Scholar] [CrossRef]
- Nachmani, E.; Wolf, L. Unsupervised polyglot text-to-speech. In Proceedings of the 2019 IEEE International Conference on Acoustics, Speech, and Signal Processing, Brighton, UK, 12–17 May 2019; pp. 7055–7059. [Google Scholar]
- Zhang, Y.; Weiss, R.J.; Zen, H.; Wu, Y.; Chen, Z.; Skerry-Ryan, R. Learning to speak fluently in a foreign language: Multilingual speech synthesis and cross-language voice cloning. In Proceedings of the 20th Annual Conference of the International Speech Communication Association, Graz, Austria, 15–19 September 2019; pp. 2668–2672. [Google Scholar]
- Cao, Y.; Liu, S.; Wu, X.; Kang, S.; Meng, H. Code-switched speech synthesis using bilingual phonetic posteriorgram with only monolingual corpora. In Proceedings of the 2020 IEEE International Conference on Acoustics, Speech, and Signal Processing, Barcelona, Spain, 4–8 April 2020; pp. 7619–7623. [Google Scholar]
- Ning, Y.; Wu, Z.; Li, R.; Jia, J.; Cai, L. Learning cross-lingual information with multilingual BLSTM for speech synthesis of low-resource languages. In Proceedings of the 2016 IEEE International Conference on Acoustics, Speech, and Signal Processing, Shanghai, China, 20–25 March 2016; pp. 5545–5549. [Google Scholar]
- Fan, Y. Speaker and language factorization in DNN-based TTS synthesis. In Proceedings of the 2016 IEEE International Conference on Acoustics, Speech, and Signal Processing, Shanghai, China, 20–25 March 2016; pp. 5540–5544. [Google Scholar]
- Cao, Y.; Wu, X.; Liu, S.; Yu, J.; Meng, H.M. End-to-end code-switched TTS with mix of monolingual recordings. In Proceedings of the 2019 IEEE International Conference on Acoustics, Speech, and Signal Processing, Brighton, UK, 12–17 May 2019; pp. 6935–6939. [Google Scholar]
- Li, B.; Zhang, Y.; Sainath, T.; Wu, Y.; Chan, W. Bytes are all you need: End-to-end multilingual speech recognition and synthesis with bytes. In Proceedings of the 2019 IEEE International Conference on Acoustics, Speech, and Signal Processing, Brighton, UK, 12–17 May 2019; pp. 5621–5625. [Google Scholar]
- Zhan, H.; Zhang, H.; Ou, W.; Lin, Y. Improve cross-Lingual text-to-speech synthesis on monolingual corpora with pitch contour information. In Proceedings of the 22nd Annual Conference of the International Speech Communication Association, Brno, Czechia, 31 August–3 September 2021. [Google Scholar]
- Hospedales, T.M.; Antoniou, A.; Micaelli, P.; Storkey, A.J. Meta-learning in neural networks: A Survey. IEEE Trans. Pattern Anal. 2022, 9, 5149–5169. [Google Scholar] [CrossRef]
- Klein, B.; Wolf, L.; Afek, Y. A dynamic convolutional layer for short rangeweather prediction. In Proceedings of the 2015 IEEE Conference on Computer Vision and Pattern Recognition, Boston, MA, USA, 7–12 June 2015; pp. 4840–4848. [Google Scholar]
- Jia, X.; De Brabandere, B.; Tuytelaars, T.; Gool, L.V. Dynamic filter networks. In Proceedings of the 30th Conference on Neural Information Processing Systems, Barcelona, Spain, 5–10 December 2015. [Google Scholar]
- Ha, D.; Dai, A.; Le, Q.V. Hypernetworks. In Proceedings of the 5th International Conference on Learning Representations, Toulon, France, 24–26 April 2017. [Google Scholar]
- Nekvinda, T.; Dušek, O. One model, many languages: Meta-learning for multilingual text-to-speech. In Proceedings of the 21st Annual Conference of the International Speech Communication Association, Shanghai, China, 25–29 October 2020; pp. 2972–2976. [Google Scholar]
- Yang, H.; Oura, K.; Wang, H.; Gan, Z.; Tokuda, K. Using speaker adaptive training to realize mandarin-tibetan cross-lingual speech synthesis. Multimed. Tools Appl. 2015, 22, 1–16. [Google Scholar] [CrossRef]
- Zhang, W.; Yang, H.; Bu, X.; Wang, L. Deep learning for Mandarin-Tibetan cross-lingual speech synthesis. IEEE Access 2019, 7, 167884–167894. [Google Scholar] [CrossRef]
- Xu, S.; Yu, H.; Li, G. The influence of context on Tibetan Lhasa speech synthesis. In Proceedings of the IEEE 2nd Advanced Information Technology, Electronic and Automation Control Conference, Chongqing, China, 25–26 March 2017; pp. 625–629. [Google Scholar]
- Zhao, Y.; Hu, P.; Xu, X.; Wu, L.; Li, X. Lhasa-tibetan speech synthesis using end-to-end model. IEEE Access 2019, 7, 167884–167894. [Google Scholar] [CrossRef]
- Xu, X.; Yang, L.; Zhao, Y.; Wang, H. End-to-end speech synthesis for tibetan multidialect. Complexity 2021, 2, 1–8. [Google Scholar] [CrossRef]
- Lu, Y.; Dong, M.; Chen, Y. Implementing prosodic phrasing in Chinese end-to-end speech synthesis. In Proceedings of the 2019 IEEE International Conference on Acoustics, Speech, and Signal Processing, Brighton, UK, 12–17 May 2019; pp. 7050–7054. [Google Scholar]
- Li, J.; Wu, Z.; Li, R.; Zhi, P.; Meng, H. Knowledge-based linguistic encoding for end-to-end Mandarin text-to-speech synthesis. In Proceedings of the 20th Annual Conference of the International Speech Communication Association, Graz, Austria, 15–19 September 2019; pp. 4494–4498. [Google Scholar]
- Hayashi, T.; Watanabe, S.; Toda, T.; Takeda, K.; Livescu, K. Pre-trained text embeddings for enhanced text-to-speech synthesis. In Proceedings of the 20th Annual Conference of the International Speech Communication Association, Graz, Austria, 15–19 September 2019; pp. 4430–4434. [Google Scholar]
- Xiao, Y.; He, L.; Ming, H.; Soong, F.K. Improving prosody with linguistic and bert derived features in multi-speaker based Mandarin Chinese neural TTS. In Proceedings of the 2020 IEEE International Conference on Acoustics, Speech, and Signal Processing, Barcelona, Spain, 4–8 May 2020; pp. 6704–6708. [Google Scholar]
- Zhang, W.; Yang, Y. Improving sequence-to-sequence Tibetan speech synthesis with prosodic information. ACM Trans. Asian Low-Reso. 2022; submitted. [Google Scholar]
- Tachibana, H.; Uenoyama, K.; Aihara, S. Efficiently trainable text-to-speech system based on deep convolutional networks with guided attention. In Proceedings of the 2018 IEEE International Conference on Acoustics, Speech, and Signal Processing, Calgary, AB, Canada, 15–20 April 2018; pp. 4784–4788. [Google Scholar]








| Languages | seq2seq-M | seq2seq-T | shared-MT | separate-MT | meta-MT | 
|---|---|---|---|---|---|
| Mandarin | 4.633 | - | 4.752 | 4.659 | 4.652 | 
| Tibetan | - | 4.185 | 4.055 | 4.031 | 3.985 | 
| seq2seq-M | shared-MT | separate-MT | meta-MT | Nertral | |
|---|---|---|---|---|---|
| 1 | 56.5 | 31.2 | - | - | 12.2 | 
| 2 | - | 37.8 | 49.8 | - | 12.5 | 
| 3 | - | - | 22.3 | 66.2 | 11.5 | 
| seq2seq-T | shared-MT | separate-MT | meta-MT | Nertral | |
|---|---|---|---|---|---|
| 1 | 19.3 | 70.8 | - | - | 9.8 | 
| 2 | - | 27.3 | 56.7 | - | 15.3 | 
| 3 | - | - | 24.7 | 64.8 | 10.5 | 
| Publisher’s Note: MDPI stays neutral with regard to jurisdictional claims in published maps and institutional affiliations. | 
© 2022 by the authors. Licensee MDPI, Basel, Switzerland. This article is an open access article distributed under the terms and conditions of the Creative Commons Attribution (CC BY) license (https://creativecommons.org/licenses/by/4.0/).
Share and Cite
Zhang, W.; Yang, H. Meta-Learning for Mandarin-Tibetan Cross-Lingual Speech Synthesis. Appl. Sci. 2022, 12, 12185. https://doi.org/10.3390/app122312185
Zhang W, Yang H. Meta-Learning for Mandarin-Tibetan Cross-Lingual Speech Synthesis. Applied Sciences. 2022; 12(23):12185. https://doi.org/10.3390/app122312185
Chicago/Turabian StyleZhang, Weizhao, and Hongwu Yang. 2022. "Meta-Learning for Mandarin-Tibetan Cross-Lingual Speech Synthesis" Applied Sciences 12, no. 23: 12185. https://doi.org/10.3390/app122312185
APA StyleZhang, W., & Yang, H. (2022). Meta-Learning for Mandarin-Tibetan Cross-Lingual Speech Synthesis. Applied Sciences, 12(23), 12185. https://doi.org/10.3390/app122312185
 
        


 
       