SEM-RCNN: A Squeeze-and-Excitation-Based Mask Region Convolutional Neural Network for Multi-Class Environmental Microorganism Detection
Abstract
1. Introduction
- A novel detector based on convolutional neural network (CNN): SEM-RCNN is proposed for multi-class EM detection;
- The block of SENet is designed to combine with ResNet as the backbone of the proposed SEM-RCNN, which can extract features with a self-attention mechanism;
- The proposed SEM-RCNN achieves the optimal detection performance both for small (EMDS-6) and large (blood cell) datasets.
2. Related Work
2.1. Classical Image Processing Based Methods
2.2. Traditional Machine-Learning-Based Methods
2.3. Deep-Learning-Based Methods
3. SEM-RCNN-Based EM Detection Method
3.1. Feature Extraction Step
3.1.1. ResNet
3.1.2. SENet
3.1.3. FPN
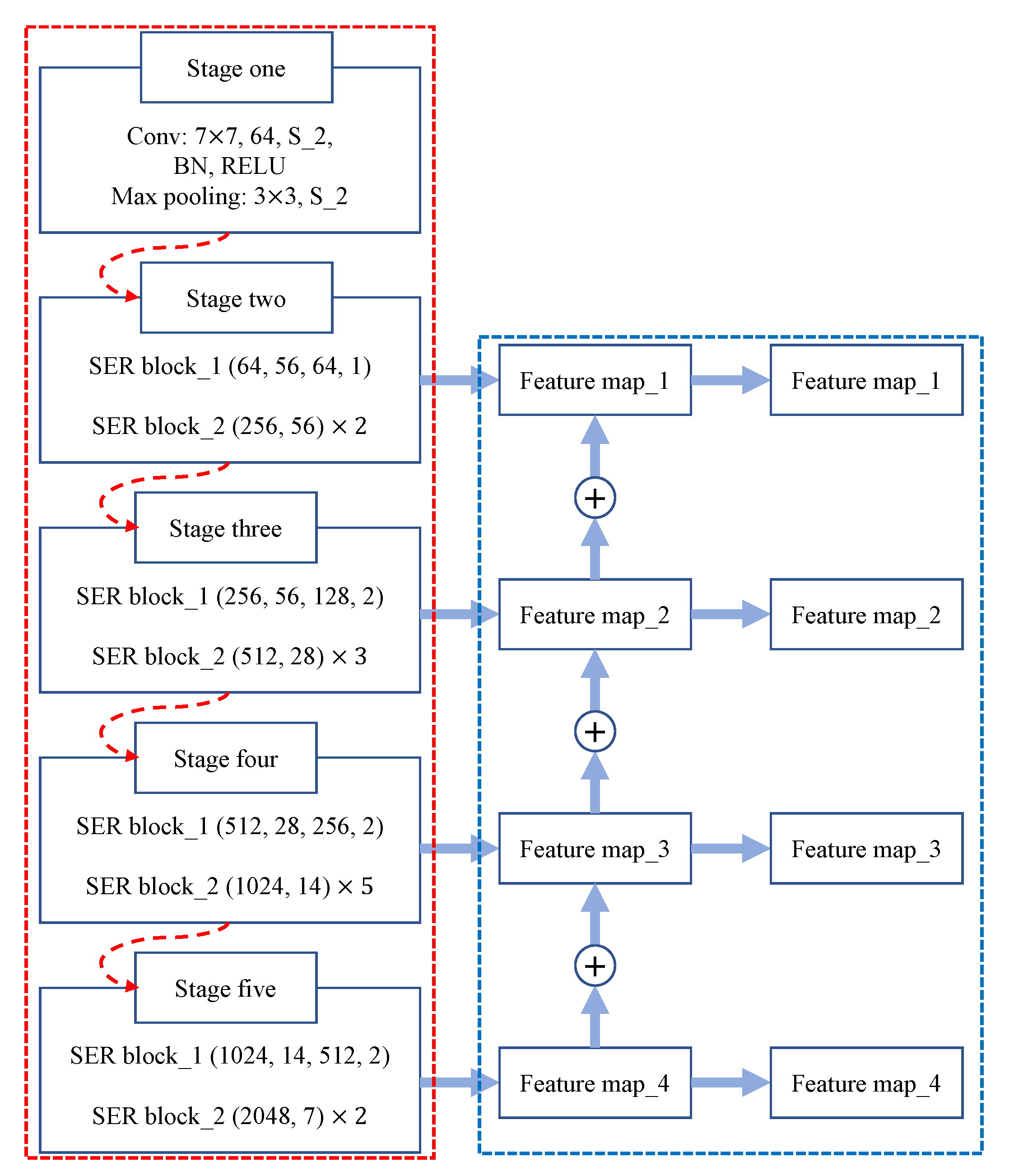
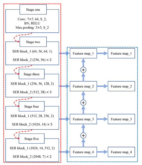
3.1.4. Backbone of Feature Extraction Step
3.2. Region Proposal Step
3.3. RoI Align
3.4. Output
4. Experiment Results and Analysis
4.1. Dataset
4.2. Experimental Settings
4.2.1. Data Settings
4.2.2. Hyper-Parameter Settings
4.3. Evaluation Criteria
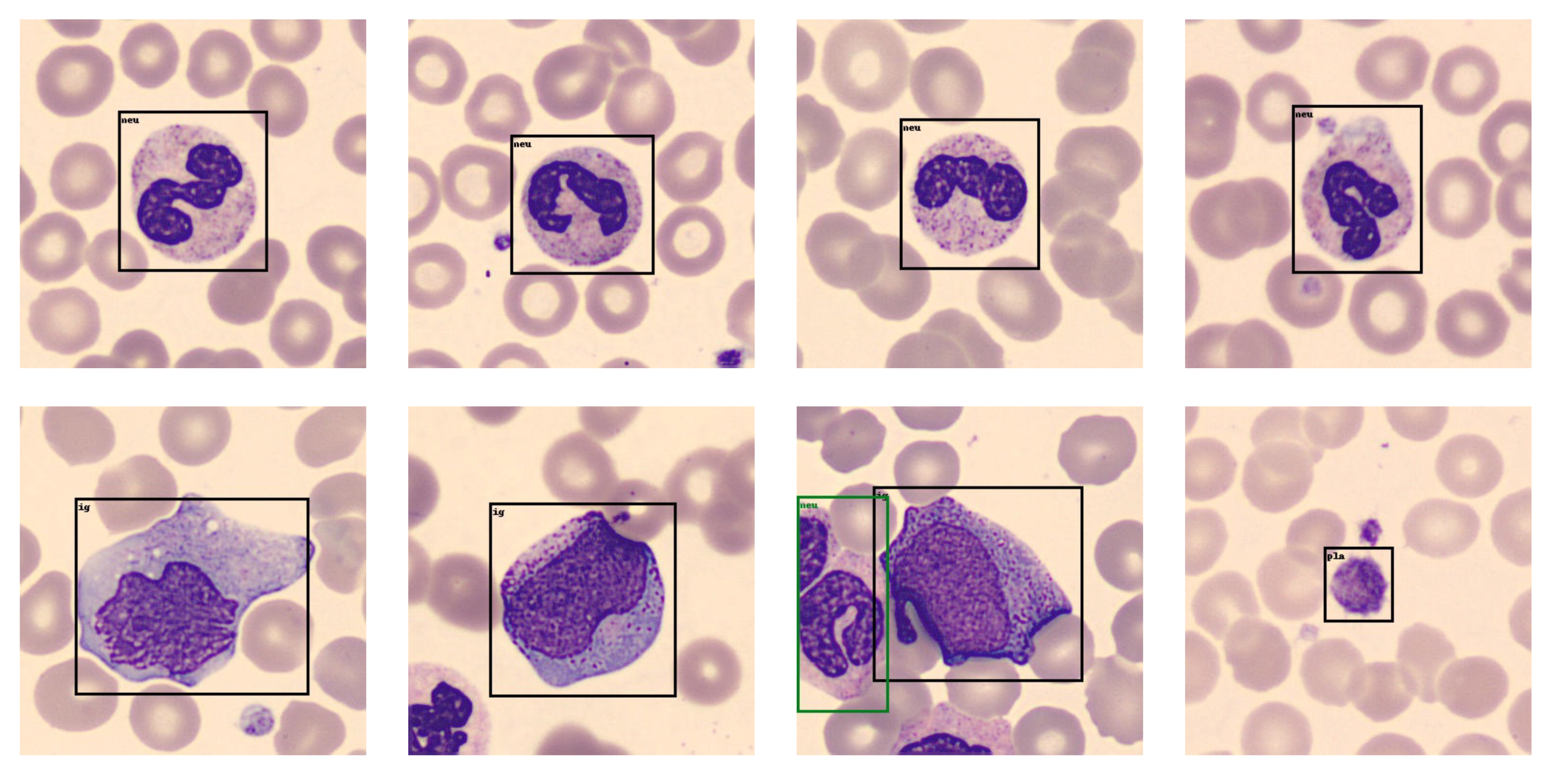
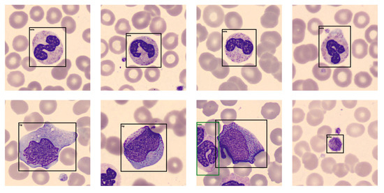
4.4. Detection Results and Analysis
4.5. Extensive Experiment
5. Conclusions and Future Work
Author Contributions
Funding
Data Availability Statement
Acknowledgments
Conflicts of Interest
Abbreviations
| EMs | environmental microorganisms; |
| CNN | convolutional neural network; |
| MS-COCO | microsoft common objects in context; |
| SEM-RCNN | squeeze-and-excitation-based mask region convolutional neural network; |
| RCNN | region convolutional neural network; |
| FC | fully connected; |
| ReLU | rectified linear unit; |
| BN | batch normalization; |
| SVM | support vector machine; |
| YOLO | you only look once; |
| ResNet | deep residual network; |
| SENet | squeeze-and-excitation network; |
| FPN | feature pyramid network; |
| RPN | region proposal network; |
| EMDS-6 | the Environmental Microorganism Dataset Sixth Version; |
| mAP | mean average precision; |
| TP | true positive; |
| TN | true negative; |
| FP | false positive; |
| FN | false negative; |
| IoU | intersection over union; |
| GT | ground truth. |
References
- Pepper, I.L.; Gerba, C.P.; Gentry, T.J.; Maier, R.M. Environmental Microbiology; Academic Press: Cambridge, MA, USA, 2011. [Google Scholar]
- Locey, K.J.; Lennon, J.T. Scaling laws predict global microbial diversity. Proc. Natl. Acad. Sci. USA 2016, 113, 5970–5975. [Google Scholar] [CrossRef] [PubMed]
- Nehl, D.B.; Allen, S.J.; Brown, J.F. Deleterious rhizosphere bacteria: An integrating perspective. Appl. Soil Ecol. 1997, 5, 1–20. [Google Scholar] [CrossRef]
- Van Deun, A.; Salim, A.H.; Cooreman, E.; Hossain, M.A.; Rema, A.; Chambugonj, N.; Hye, M.; Kawria, A.; Declercq, E. Optimal tuberculosis case detection by direct sputum smear microscopy: How much better is more? Int. J. Tuberc. Lung Dis. 2002, 6, 222–230. [Google Scholar] [PubMed]
- Sharma, J.; Granmo, O.C.; Goodwin, M. Emergency Analysis: Multitask Learning with Deep Convolutional Neural Networks for Fire Emergency Scene Parsing. In Proceedings of the International Conference on Industrial, Engineering and Other Applications of Applied Intelligent Systems, Kuala Lumpur, Malaysia, 26–29 July 2021; Springer: Cham, Switzerland, 2021; pp. 101–112. [Google Scholar]
- Li, X.; Li, C.; Rahaman, M.M.; Sun, H.; Li, X.; Wu, J.; Yao, Y.; Grzegorzek, M. A comprehensive review of computer-aided whole-slide image analysis: From datasets to feature extraction, segmentation, classification and detection approaches. Artif. Intell. Rev. 2022, 55, 4809–4878. [Google Scholar] [CrossRef]
- Li, Y.; Li, C.; Li, X.; Wang, K.; Rahaman, M.M.; Sun, C.; Chen, H.; Wu, X.; Zhang, H.; Wang, Q. A Comprehensive Review of Markov Random Field and Conditional Random Field Approaches in Pathology Image Analysis. Arch. Comput. Methods Eng. 2021, 29, 609–639. [Google Scholar] [CrossRef]
- Zhou, X.; Li, C.; Rahaman, M.M.; Yao, Y.; Ai, S.; Sun, C.; Wang, Q.; Zhang, Y.; Li, M.; Li, X.; et al. A comprehensive review for breast histopathology image analysis using classical and deep neural networks. IEEE Access 2020, 8, 90931–90956. [Google Scholar] [CrossRef]
- Li, C.; Chen, H.; Li, X.; Xu, N.; Hu, Z.; Xue, D.; Qi, S.; Ma, H.; Zhang, L.; Sun, H. A review for cervical histopathology image analysis using machine vision approaches. Artif. Intell. Rev. 2020, 53, 4821–4862. [Google Scholar] [CrossRef]
- Liu, W.; Li, C.; Rahaman, M.M.; Jiang, T.; Sun, H.; Wu, X.; Hu, W.; Chen, H.; Sun, C.; Yao, Y.; et al. Is the aspect ratio of cells important in deep learning? A robust comparison of deep learning methods for multi-scale cytopathology cell image classification: From convolutional neural networks to visual transformers. Comput. Biol. Med. 2022, 141, 105026. [Google Scholar] [CrossRef]
- Rahaman, M.M.; Li, C.; Yao, Y.; Kulwa, F.; Wu, X.; Li, X.; Wang, Q. DeepCervix: A deep learning-based framework for the classification of cervical cells using hybrid deep feature fusion techniques. Comput. Biol. Med. 2021, 136, 104649. [Google Scholar] [CrossRef]
- Rahaman, M.M.; Li, C.; Wu, X.; Yao, Y.; Hu, Z.; Jiang, T.; Li, X.; Qi, S. A survey for cervical cytopathology image analysis using deep learning. IEEE Access 2020, 8, 61687–61710. [Google Scholar] [CrossRef]
- Zou, S.; Li, C.; Sun, H.; Xu, P.; Zhang, J.; Ma, P.; Yao, Y.; Huang, X.; Grzegorzek, M. TOD-CNN: An effective convolutional neural network for tiny object detection in sperm videos. Comput. Biol. Med. 2022, 146, 105543. [Google Scholar] [CrossRef] [PubMed]
- Chen, A.; Li, C.; Zou, S.; Rahaman, M.M.; Yao, Y.; Chen, H.; Yang, H.; Zhao, P.; Hu, W.; Liu, W.; et al. SVIA dataset: A new dataset of microscopic videos and images for computer-aided sperm analysis. Biocybern. Biomed. Eng. 2022, 42, 204–214. [Google Scholar] [CrossRef]
- Ma, P.; Li, C.; Rahaman, M.M.; Yao, Y.; Zhang, J.; Zou, S.; Zhao, X.; Grzegorzek, M. A state-of-the-art survey of object detection techniques in microorganism image analysis: From classical methods to deep learning approaches. Artif. Intell. Rev. 2022, 1–72. [Google Scholar] [CrossRef] [PubMed]
- Jung, H.K.; Choi, G.S. Improved YOLOv5: Efficient Object Detection Using Drone Images under Various Conditions. Appl. Sci. 2022, 12, 7255. [Google Scholar] [CrossRef]
- Li, X.; Wang, C.; Ju, H.; Li, Z. Surface Defect Detection Model for Aero-Engine Components Based on Improved YOLOv5. Appl. Sci. 2022, 12, 7235. [Google Scholar] [CrossRef]
- Zhao, P.; Li, C.; Rahaman, M.; Xu, H.; Yang, H.; Sun, H.; Jiang, T.; Grzegorzek, M. A Comparative Study of Deep Learning Classification Methods on a Small Environmental Microorganism Image Dataset (EMDS-6): From Convolutional Neural Networks to Visual Transformers. Front. Microbiol. 2022, 13, 792166. [Google Scholar] [CrossRef]
- Kulwa, F.; Li, C.; Zhang, J.; Shirahama, K.; Kosov, S.; Zhao, X.; Jiang, T.; Grzegorzek, M. A new pairwise deep learning feature for environmental microorganism image analysis. Environ. Sci. Pollut. Res. 2022, 29, 51909–51926. [Google Scholar] [CrossRef]
- Kosov, S.; Shirahama, K.; Li, C.; Grzegorzek, M. Environmental microorganism classification using conditional random fields and deep convolutional neural networks. Pattern Recognit. 2018, 77, 248–261. [Google Scholar] [CrossRef]
- Li, C.; Shirahama, K.; Grzegorzek, M. Environmental microbiology aided by content-based image analysis. Pattern Anal. Appl. 2016, 19, 531–547. [Google Scholar] [CrossRef]
- Li, C.; Shirahama, K.; Grzegorzek, M. Application of content-based image analysis to environmental microorganism classification. Biocybern. Biomed. Eng. 2015, 35, 10–21. [Google Scholar] [CrossRef]
- Rahaman, M.M.; Li, C.; Yao, Y.; Kulwa, F.; Rahman, M.A.; Wang, Q.; Qi, S.; Kong, F.; Zhu, X.; Zhao, X. Identification of COVID-19 samples from chest X-Ray images using deep learning: A comparison of transfer learning approaches. J. X-ray Sci. Technol. 2020, 28, 821–839. [Google Scholar] [CrossRef] [PubMed]
- Zhang, J.; Li, C.; Yin, Y.; Zhang, J.; Grzegorzek, M. Applications of artificial neural networks in microorganism image analysis: A comprehensive review from conventional multilayer perceptron to popular convolutional neural network and potential visual transformer. Artif. Intell. Rev. 2022, 1–58. [Google Scholar] [CrossRef] [PubMed]
- Kulwa, F.; Li, C.; Zhao, X.; Cai, B.; Xu, N.; Qi, S.; Chen, S.; Teng, Y. A state-of-the-art survey for microorganism image segmentation methods and future potential. IEEE Access 2019, 7, 100243–100269. [Google Scholar] [CrossRef]
- Zhao, P.; Li, C.; Rahaman, M.M.; Xu, H.; Ma, P.; Yang, H.; Sun, H.; Jiang, T.; Xu, N.; Grzegorzek, M. EMDS-6: Environmental Microorganism Image Dataset Sixth Version for Image Denoising, Segmentation, Feature Extraction, Classification, and Detection Method Evaluation. Front. Microbiol. 2022, 1334. [Google Scholar] [CrossRef] [PubMed]
- Li, C.; Zhang, J.; Kulwa, F.; Qi, S.; Qi, Z. A SARS-CoV-2 Microscopic Image Dataset with Ground Truth Images and Visual Features. In Proceedings of the Chinese Conference on Pattern Recognition and Computer Vision (PRCV), Nanjing, China, 16–18 October 2020; Springer: Cham, Switzerland, 2020; pp. 244–255. [Google Scholar]
- Zhang, J.; Xu, N.; Li, C.; Rahaman, M.M.; Yao, Y.D.; Lin, Y.H.; Zhang, J.; Jiang, T.; Qin, W.; Grzegorzek, M. An application of Pixel Interval Down-sampling (PID) for dense tiny microorganism counting on environmental microorganism images. arXiv 2022, arXiv:2204.0134112, 7314. [Google Scholar] [CrossRef]
- Zhang, J.; Li, C.; Rahaman, M.M.; Yao, Y.; Ma, P.; Zhang, J.; Zhao, X.; Jiang, T.; Grzegorzek, M. A Comprehensive Review of Image Analysis Methods for Microorganism Counting: From Classical Image Processing to Deep Learning Approaches. Artif. Intell. Rev. 2022, 55, 2875–2944. [Google Scholar] [CrossRef]
- Prada, P.; Brunel, B.; Reffuveille, F.; Gangloff, S.C. Technique Evolutions for Microorganism Detection in Complex Samples: A Review. Appl. Sci. 2022, 12, 5892. [Google Scholar] [CrossRef]
- Bloem, J.; Veninga, M.; Shepherd, J. Fully automatic determination of soil bacterium numbers, cell volumes, and frequencies of dividing cells by confocal laser scanning microscopy and image analysis. Appl. Environ. Microbiol. 1995, 61, 926–936. [Google Scholar] [CrossRef]
- Qing, S.; Wu, Y.; Juan, J.; Zhao, X.; Que, X. Application of Microscopic Color Image Processing in Algae Recognition and Statistics. Agric. Mech. Res. 2006, 6, 199–203. [Google Scholar]
- Zhang, C.; Chen, W.; Liu, W.; Chen, C. An automated bacterial colony counting system. In Proceedings of the 2008 IEEE International Conference on Sensor Networks, Ubiquitous, and Trustworthy Computing (SUTC 2008), Taichung, Taiwan, 11–13 June 2008; pp. 233–240. [Google Scholar]
- Rizvandi, N.B.; Pizurica, A.; Philips, W.; Ochoa, D. Edge linking based method to detect and separate individual C. Elegans worms in culture. In Proceedings of the 2008 Digital Image Computing: Techniques and Applications, Canberra, ACT, Australia, 1–3 December 2008; pp. 65–70. [Google Scholar]
- Rizvandi, N.B.; Pizurica, A.; Rooms, F.; Philips, W. Skeleton analysis of population images for detection of isolated and overlapped nematode C. elegans. In Proceedings of the 2008 16th European Signal Processing Conference, Lausanne, Switzerland, 25–29 August 2008; pp. 1–5. [Google Scholar]
- Zhou, B.T.; Baek, J.H. Using Machine Vision to Detect Distinctive Behavioral Phenotypes of Thread-shape Microscopic Organism. In Applications of Computational Intelligence in Biology; Springer: Berlin/Heidelberg, Germany, 2008; pp. 161–182. [Google Scholar]
- Wang, P.; Wen, C.; Li, W.; Chen, Y. Motile microorganism tracking system using micro-visual servo control. In Proceedings of the 2008 3rd IEEE International Conference on Nano/Micro Engineered and Molecular Systems, Sanya, China, 6–9 January 2008; pp. 178–182. [Google Scholar]
- Fernandez, H.; Hintea, S.; Csipkes, G.; Pellow, A.; Smith, H. Machine vision application to the detection of micro-organism in drinking water. In Proceedings of the International Conference on Knowledge-Based and Intelligent Information and Engineering Systems, Zagreb, Croatia, 3–5 September 2008; Springer: Cham, Switzerland, 2008; pp. 302–309. [Google Scholar]
- Zhai, Y.; Liu, Y.; Zhou, D.; Liu, S. Automatic identification of mycobacterium tuberculosis from ZN-stained sputum smear: Algorithm and system design. In Proceedings of the 2010 IEEE International Conference on Robotics and Biomimetics, Tianjin, China, 14–18 December 2010; pp. 41–46. [Google Scholar]
- Raof, R.A.A.; Mashor, M.Y.; Ahmad, R.B.; Noor, S.S.M. Image segmentation of Ziehl-Neelsen sputum slide images for tubercle bacilli detection. Image Segm. 2011, 2011, 365–378. [Google Scholar]
- Shi, H.; Shi, Y.; Yin, Y. Food bacteria auto identification method based on image treatment. J. Jilin Univ. (Eng. Technol. Ed.) 2012, 42, 1049–1053. [Google Scholar]
- Badsha, S.; Mokhtar, N.; Arof, H.; Lim, Y.A.L.; Mubin, M.; Ibrahim, Z. Automatic Cryptosporidium and Giardia viability detection in treated water. EURASIP J. Image Video Process. 2013, 2013, 56. [Google Scholar] [CrossRef]
- Kowalski, M.; Kaczmarek, P.; Kabaciński, R.; Matuszczak, M.; Tranbowicz, K.; Sobkowiak, R. A simultaneous localization and tracking method for a worm tracking system. Int. J. Appl. Math. Comput. Sci. 2014, 24, 599–609. [Google Scholar] [CrossRef]
- Rachna, H.B.; Swamy, M.S.M. Detection of Tuberculosis bacilli using image processing techniques. Int. J. Soft Comput. Eng. 2013, 3, 47–51. [Google Scholar]
- Kurtulmuş, F.; Ulu, T.C. Detection of dead entomopathogenic nematodes in microscope images using computer vision. Biosyst. Eng. 2014, 118, 29–38. [Google Scholar] [CrossRef]
- Goyal, A.; Roy, M.; Gupta, P.; Dutta, M.K.; Singh, S.; Garg, V. Automatic detection of mycobacterium tuberculosis in stained sputum and urine smear images. Arch. Clin. Microbiol. 2015, 6, 1. [Google Scholar]
- Javidi, B.; Moon, I.; Yeom, S.; Carapezza, E. Three-dimensional imaging and recognition of microorganism using single-exposure on-line (SEOL) digital holography. Opt. Express 2005, 13, 4492–4506. [Google Scholar] [CrossRef]
- Fernandez-Canque, H.; Beggs, B.; Smith, E.; Boutaleb, T.; Smith, H.; Hintea, S. Micro-organisms detection in drinking water using image processing. Cell 2006, 15, 4-2. [Google Scholar]
- Otsu, N. A threshold selection method from gray-level histograms. IEEE Trans. Syst. Man Cybern. 1979, 9, 62–66. [Google Scholar] [CrossRef]
- Lee, H.; Park, R. Comments on" An optimal multiple threshold scheme for image segmentation. IEEE Trans. Syst. Man Cybern. 1990, 20, 741–742. [Google Scholar] [CrossRef]
- Javidi, B.; Yeom, S.; Moon, I.; Daneshpanah, M. Real-time automated 3D sensing, detection, and recognition of dynamic biological micro-organic events. Opt. Express 2006, 14, 3806–3829. [Google Scholar] [CrossRef] [PubMed]
- Huang, K.M.; Cosman, P.; Schafer, W.R. Automated detection and analysis of foraging behavior in Caenorhabditis elegans. J. Neurosci. Methods 2008, 171, 153–164. [Google Scholar] [CrossRef] [PubMed]
- Moon, I.; Yi, F.; Javidi, B. Automated three-dimensional microbial sensing and recognition using digital holography and statistical sampling. Sensors 2010, 10, 8437–8451. [Google Scholar] [CrossRef] [PubMed]
- Javidi, B.; Moon, I.; Daneshpanah, M. Detection, identification and tracking of biological micro/nano organisms by computational 3D optical imaging. In Proceedings of the Biosensing III. International Society for Optics and Photonics, Nanjing, China, 13 July 2010; Volume 7759, p. 77590R. [Google Scholar] [CrossRef]
- Hiremath, P.S.; Bannigidad, P.; Hiremath, M. Segmentation and identification of rotavirus—A in digital microscopic images using active contour model. In Thinkquest∼2010; Springer: Berlin/Heidelberg, Germany, 2011; pp. 177–181. [Google Scholar]
- Dubuisson, M.; Jain, A.K.; Jain, M.K. Segmentation and classification of bacterial culture images. J. Microbiol. Methods 1994, 19, 279–295. [Google Scholar] [CrossRef]
- Fang, S.P.; Hsu, H.J.; Hung, L.L.; Wu, Y.S. Automatic Identification of Mycobacterium Tuberculosis in Acid-Fast Stain Sputum Smears with Image Processing and Neural Networks; Department of Electronic Engineering: Tainan, Taiwan, 2008. [Google Scholar]
- Ogawa, M.; Tani, K.; Ochiai, A.; Yamaguchi, N.; Nasu, M. Multicolour digital image analysis system for identification of bacteria and concurrent assessment of their respiratory activity. J. Appl. Microbiol. 2005, 98, 1101–1106. [Google Scholar] [CrossRef] [PubMed]
- Liu, P.Y.; Chin, L.K.; Ser, W.; Ayi, T.C.; Yap, P.H.; Bourouina, T.; Leprince-Wang, Y. Virus infectivity detection by effective refractive index using optofluidic imaging. In Proceedings of the 18th International Conference on Miniaturized Systems for Chemistry and Life Sciences, MicroTAS, San Antonio, TX, USA, 26–30 October 2014. [Google Scholar]
- Yu, J.Q.; Huang, W.; Chin, L.K.; Lei, L.; Lin, Z.P.; Ser, W.; Chen, H.; Ayi, T.C.; Yap, P.H.; Chen, C.H.; et al. Droplet optofluidic imaging for λ-bacteriophage detection via co-culture with host cell Escherichia coli. Lab Chip 2014, 14, 3519–3524. [Google Scholar] [CrossRef] [PubMed]
- Forero, M.; Cristobal, G.; Alvarez-Borreg, J. Automatic identification techniques of tuberculosis bacteria. In Applications of Digital Image Processing XXVI; International Society for Optics and Photonics: Bellingham, WA, USA, 2003; Volume 5203, pp. 71–81. [Google Scholar]
- Perner, P.; Perner, H.; Janichen, S.; Buhring, A. Recognition of airborne fungi spores in digital microscopic images. In Proceedings of the 17th International Conference on Pattern Recognition, ICPR 2004, Cambridge, UK, 26 August 2004; Volume 3, pp. 566–569. [Google Scholar]
- Sklarczyk, C.; Perner, H.; Rieder, H.; Arnold, W.; Perner, P. Image acquisition and analysis of hazardous biological material in air. In Proceedings of the International Conference on Mass Data Analysis of Images and Signals in Medicine, Biotechnology, and Chemistry, Leipzig, Germany, 18 July 2007; Springer: Berlin/Heidelberg, Germany, 2007; pp. 1–14. [Google Scholar]
- Thiel, S.; Wiltshire, R.J. The automated detection of cyanobacteria using ddigital image processing techniques. Environ. Int. 1995, 21, 233–236. [Google Scholar] [CrossRef]
- Jan, Z.; Rafiq, M.; Muhammad, H.; Zada, N. Detection of tuberculosis bacteria in sputum slide image using morphological features. In Proceedings of the International Conference: Beyond Databases, Architectures and Structures, Ustroń, Poland, 26–29 May 2015; Springer: Cham, Switzerland, 2015; pp. 408–414. [Google Scholar]
- Liu, P.Y.; Chin, L.K.; Ser, W.; Ayi, T.C.; Yap, P.H.; Bourouina, T.; Leprince-Wang, Y. An optofluidic imaging system to measure the biophysical signature of single waterborne bacteria. Lab Chip 2014, 14, 4237–4243. [Google Scholar] [CrossRef]
- Yin, Y.; Ding, Y. Rapid method for enumeration of total viable bacteria in vegetables based on computer vision. Trans. CSAE 2009, 25, 249–254. [Google Scholar]
- Osman, M.K.; Ahmad, F.; Saad, Z.; Mashor, M.Y.; Jaafar, H. A genetic algorithm-neural network approach for Mycobacterium tuberculosis detection in Ziehl-Neelsen stained tissue slide images. In Proceedings of the 2010 10th International Conference on Intelligent Systems Design and Applications, Cairo, Egypt, 29 November–1 December 2010; pp. 1229–1234. [Google Scholar]
- Kumar, S.; Mittal, G.S. Rapid detection of microorganisms using image processing parameters and neural network. Food Bioprocess Technol. 2010, 3, 741–751. [Google Scholar] [CrossRef]
- White, A.G.; Cipriani, P.G.; Kao, H.; Lees, B.; Geiger, D.; Sontag, E.; Gunsalus, K.C.; Piano, F. Rapid and accurate developmental stage recognition of C. elegans from high-throughput image data. In Proceedings of the 2010 IEEE Computer Society Conference on Computer Vision and Pattern Recognition, San Francisco, CA, USA, 13–18 June 2010; pp. 3089–3096. [Google Scholar]
- Verikas, A.; Gelzinis, A.; Bacauskiene, M.; Olenina, I.; Olenin, S.j.; Vaiciukynas, E. Phase congruency-based detection of circular objects applied to analysis of phytoplankton images. Pattern Recognit. 2012, 45, 1659–1670. [Google Scholar] [CrossRef]
- Khutlang, R.; Krishnan, S.; Whitelaw, A.; Douglas, T.S. Automated detection of tuberculosis in Ziehl-Neelsen-stained sputum smears using two one-class classifiers. J. Microsc. 2010, 237, 96–102. [Google Scholar] [CrossRef] [PubMed]
- Chang, J.; Arbeláez, P.; Switz, N.; Reber, C.; Tapley, A.; Davis, J.L.; Cattamanchi, A.; Fletcher, D.; Malik, J. Automated tuberculosis diagnosis using fluorescence images from a mobile microscope. In Proceedings of the International Conference on Medical Image Computing and Computer-Assisted Intervention, Nice, France, 1–5 October 2012; Springer: Berlin/Heidelberg, Germany, 2012; pp. 345–352. [Google Scholar]
- Li, C.; Shirahama, K.; Czajkowsk, J.; Grzegorzek, M.; Ma, F.; Zhou, B. A multi-stage approach for automatic classification of environmental microorganisms. In Proceedings of the International Conference on Image Processing, Computer Vision, and Pattern Recognition (IPCV), Las Vegas, NV, USA, 15 June 2013; The Steering Committee of the World Congress in Computer Science, Computer Engineering and Applied Computing (WorldComp): Las Vegas, NV, USA, 2013; p. 1. [Google Scholar]
- Santiago-Mozos, R.; Pérez-Cruz, F.; Madden, M.G.; Artés-Rodríguez, A. An automated screening system for tuberculosis. IEEE J. Biomed. Health Inform. 2013, 18, 855–862. [Google Scholar] [CrossRef] [PubMed]
- Li, C.; Shirahama, K.; Grzegorzek, M. Environmental microorganism classification using sparse coding and weakly supervised learning. In Proceedings of the 2nd International Workshop on Environmental Multimedia Retrieval, Shanghai China, 23–26 June 2015; pp. 9–14. [Google Scholar]
- Verikas, A.; Gelzinis, A.; Bacauskiene, M.; Olenina, I.; Vaiciukynas, E. An integrated approach to analysis of phytoplankton images. IEEE J. Ocean. Eng. 2014, 40, 315–326. [Google Scholar] [CrossRef]
- Zetsche, E.; Mallahi, A.E.; Dubois, F.; Yourassowsky, C.; Kromkamp, J.C.; Meysman, F.J.R. Imaging-in-Flow: Digital holographic microscopy as a novel tool to detect and classify nanoplanktonic organisms. Limnol. Oceanogr. Methods 2014, 12, 757–775. [Google Scholar] [CrossRef]
- Shan-e-Ahmed Razaa, M.Q.; Marjanb, M.A.; Farhana Buttc, F.S.; Rajpoota, N.M. Anisotropic Tubular Filtering for Automatic Detection of Acid-Fast Bacilli in Digitized Microscopic Images of Ziehl-Neelsen Stained Sputum Smear Samples. In Progress in Biomedical Optics and Imaging-Proceedings of SPIE; SPIE: Bellingham, WA, USA, 2015. [Google Scholar]
- Boser, B.E.; Guyon, I.M.; Vapnik, V.N. A training algorithm for optimal margin classifiers. In Proceedings of the Fifth Annual Workshop on Computational Learning Theory, Pittsburgh, PA, USA, 27–29 July 1992; pp. 144–152. [Google Scholar]
- Panicker, R.O.; Kalmady, K.S.; Rajan, J.; Sabu, M.K. Automatic detection of tuberculosis bacilli from microscopic sputum smear images using deep learning methods. Biocybern. Biomed. Eng. 2018, 38, 691–699. [Google Scholar] [CrossRef]
- Tahir, M.W.; Zaidi, N.A.; Rao, A.A.; Blank, R.; Vellekoop, M.J.; Lang, W. A fungus spores dataset and a convolutional neural network based approach for fungus detection. IEEE Trans. Nanobiosci. 2018, 17, 281–290. [Google Scholar] [CrossRef]
- Sajedi, H.; Mohammadipanah, F.; Rahimi, S.A.H. Actinobacterial strains recognition by Machine learning methods. Multimed. Tools Appl. 2019, 78, 20285–20307. [Google Scholar] [CrossRef]
- Hung, J.; Carpenter, A. Applying faster R-CNN for object detection on malaria images. In Proceedings of the IEEE Conference on Computer Vision and Pattern Recognition (CVPR) Workshops, Honolulu, HI, USA, 21–26 July 2017; pp. 56–61. [Google Scholar]
- Viet, N.Q.; ThanhTuyen, D.T.; Hoang, T.H. Parasite worm egg automatic detection in microscopy stool image based on Faster R-CNN. In Proceedings of the 3rd International Conference on Machine Learning and Soft Computing, Da Lat Viet Nam, Vietnam, 25–28 January 2019; pp. 197–202. [Google Scholar]
- Baek, S.; Pyo, J.; Pachepsky, Y.; Park, Y.; Ligaray, M.; Ahn, C.; Kim, Y.; Chun, J.A.; Cho, K.H. Identification and enumeration of cyanobacteria species using a deep neural network. Ecol. Indic. 2020, 115, 106395. [Google Scholar] [CrossRef]
- Qian, P.; Zhao, Z.; Liu, H.; Wang, Y.; Peng, Y.; Hu, S.; Zhang, J.; Deng, Y.; Zeng, Z. Multi-Target Deep Learning for Algal Detection and Classification. In Proceedings of the 2020 42nd Annual International Conference of the IEEE Engineering in Medicine & Biology Society (EMBC), Montreal, QC, Canada, 20–24 July 2020; pp. 1954–1957. [Google Scholar]
- Pedraza, A.; Bueno, G.; Deniz, O.; Ruiz-Santaquiteria, J.; Sanchez, C.; Blanco, S.; Borrego-Ramos, M.; Olenici, A.; Cristobal, G. Lights and pitfalls of convolutional neural networks for diatom identification. In Optics, Photonics, and Digital Technologies for Imaging Applications V; International Society for Optics and Photonics: Bellingham, WA, USA, 2018; Volume 10679, p. 106790G. [Google Scholar]
- Salido, J.; Sánchez, C.; Ruiz-Santaquiteria, J.; Cristóbal, G.; Blanco, S.; Bueno, G. A Low-Cost Automated Digital Microscopy Platform for Automatic Identification of Diatoms. Appl. Sci. 2020, 10, 6033. [Google Scholar] [CrossRef]
- Ruiz-Santaquiteria, J.; Bueno, G.; Deniz, O.; Vallez, N.; Cristobal, G. Semantic versus instance segmentation in microscopic algae detection. Eng. Appl. Artif. Intell. 2020, 87, 103271. [Google Scholar] [CrossRef]
- He, K.; Zhang, X.; Ren, S.; Sun, J. Deep residual learning for image recognition. In Proceedings of the IEEE Conference on Computer Vision and Pattern Recognition, Las Vegas, NV, USA, 27–30 June 2016; pp. 770–778. [Google Scholar]
- Hu, J.; Shen, L.; Sun, G. Squeeze-and-excitation networks. In Proceedings of the IEEE Conference on Computer Vision and Pattern Recognition, Salt Lake City, UT, USA, 18–22 June 2018; pp. 7132–7141. [Google Scholar]
- Lin, T.; Dollár, P.; Girshick, R.; He, K.; Hariharan, B.; Belongie, S. Feature pyramid networks for object detection. In Proceedings of the IEEE Conference on Computer Vision and Pattern Recognition, Honolulu, HI, USA, 21–26 July 2017; pp. 2117–2125. [Google Scholar]
- Zhuang, F.; Qi, Z.; Duan, K.; Xi, D.; Zhu, Y.; Zhu, H.; Xiong, H.; He, Q. A comprehensive survey on transfer learning. Proc. IEEE 2020, 109, 43–76. [Google Scholar] [CrossRef]
- Xu, H.; Li, C.; Rahaman, M.M.; Yao, Y.; Li, Z.; Zhang, J.; Kulwa, F.; Zhao, X.; Qi, S.; Teng, Y. An enhanced framework of generative adversarial networks (EF-GANs) for environmental microorganism image augmentation with limited rotation-invariant training data. IEEE Access 2020, 8, 187455–187469. [Google Scholar] [CrossRef]

















| IoU Threshold | Mean IoU | mAP | Precision | Recall | F1-Score |
|---|---|---|---|---|---|
| 0.1 | 0.633 | 0.428 | 0.422 | 0.461 | 0.441 |
| 0.2 | 0.724 | 0.500 | 0.505 | 0.538 | 0.524 |
| 0.3 | 0.732 | 0.511 | 0.509 | 0.550 | 0.526 |
| 0.4 | 0.745 | 0.494 | 0.505 | 0.545 | 0.519 |
| 0.5 | 0.709 | 0.479 | 0.488 | 0.508 | 0.498 |
| 0.6 | 0.728 | 0.500 | 0.497 | 0.526 | 0.511 |
| 0.7 | 0.584 | 0.404 | 0.404 | 0.431 | 0.417 |
| 0.8 | 0.923 | 0.485 | 0.401 | 0.515 | 0.451 |
| 0.9 | 0.999 | 0.464 | 0.257 | 0.497 | 0.339 |
| True Label | |||
|---|---|---|---|
| Positive | Negative | ||
| Predict label | Positive | TP | FP |
| Negative | FN | TN | |
| Model | Mask RCNN | SEM-RCNN | ||
|---|---|---|---|---|
| Backbone | ResNet-50 | ResNet-101 | SE-ResNet-50 | SE-ResNet-101 |
| mAP | 0.440 | 0.488 | 0.450 | 0.511 |
| precision | 0.434 | 0.485 | 0.425 | 0.509 |
| recall | 0.458 | 0.511 | 0.451 | 0.550 |
| F1-score | 0.446 | 0.498 | 0.455 | 0.526 |
| Model | Ours | SSD | Faster R-CNN | RetinaNet | YOLOv3 | YOLOv4 |
|---|---|---|---|---|---|---|
| mAP | 0.511 | 0.421 | 0.377 | 0.401 | 0.425 | 0.436 |
| Varp | 1.46 × 10−5 | 6.64 × 10−6 | 1.38 × 10−5 | 8.46 × 10−5 | 3.78 × 10−5 | 5.65 × 10−5 |
| Evaluation Metrics | IoU | mAP | Precision | Recall | F1-Score |
|---|---|---|---|---|---|
| SEM-RCNN | 0.905 | 0.907 | 0.898 | 0.910 | 0.904 |
| Mask RCNN | 0.875 | 0.850 | 0.843 | 0.853 | 0.848 |
Publisher’s Note: MDPI stays neutral with regard to jurisdictional claims in published maps and institutional affiliations. |
© 2022 by the authors. Licensee MDPI, Basel, Switzerland. This article is an open access article distributed under the terms and conditions of the Creative Commons Attribution (CC BY) license (https://creativecommons.org/licenses/by/4.0/).
Share and Cite
Zhang, J.; Ma, P.; Jiang, T.; Zhao, X.; Tan, W.; Zhang, J.; Zou, S.; Huang, X.; Grzegorzek, M.; Li, C. SEM-RCNN: A Squeeze-and-Excitation-Based Mask Region Convolutional Neural Network for Multi-Class Environmental Microorganism Detection. Appl. Sci. 2022, 12, 9902. https://doi.org/10.3390/app12199902
Zhang J, Ma P, Jiang T, Zhao X, Tan W, Zhang J, Zou S, Huang X, Grzegorzek M, Li C. SEM-RCNN: A Squeeze-and-Excitation-Based Mask Region Convolutional Neural Network for Multi-Class Environmental Microorganism Detection. Applied Sciences. 2022; 12(19):9902. https://doi.org/10.3390/app12199902
Chicago/Turabian StyleZhang, Jiawei, Pingli Ma, Tao Jiang, Xin Zhao, Wenjun Tan, Jinghua Zhang, Shuojia Zou, Xinyu Huang, Marcin Grzegorzek, and Chen Li. 2022. "SEM-RCNN: A Squeeze-and-Excitation-Based Mask Region Convolutional Neural Network for Multi-Class Environmental Microorganism Detection" Applied Sciences 12, no. 19: 9902. https://doi.org/10.3390/app12199902
APA StyleZhang, J., Ma, P., Jiang, T., Zhao, X., Tan, W., Zhang, J., Zou, S., Huang, X., Grzegorzek, M., & Li, C. (2022). SEM-RCNN: A Squeeze-and-Excitation-Based Mask Region Convolutional Neural Network for Multi-Class Environmental Microorganism Detection. Applied Sciences, 12(19), 9902. https://doi.org/10.3390/app12199902

