Learning Analytics: Analysis of Methods for Online Assessment
Abstract
1. Introduction
2. Materials and Methods
2.1. Related Works
2.2. Moodle
2.3. Classification Methods
2.3.1. Random Forest
- A bootstrap sample Z∗ of size n is drawn from the training set
- A random-forest tree Tb is grown from the bootstrapped data, by recursively repeating the following steps for each terminal node of the tree, until the minimum node size, nmin, is reached:
- Selection of q variables at random forest from the d variables.
- Choice of the best variable/split-point among q (internal feature selection).
- Splitting of the node into two daughter nodes.
- Output of the ensemble of trees {Tb}B
2.3.2. Ensemble Model
3. Experiments and Results
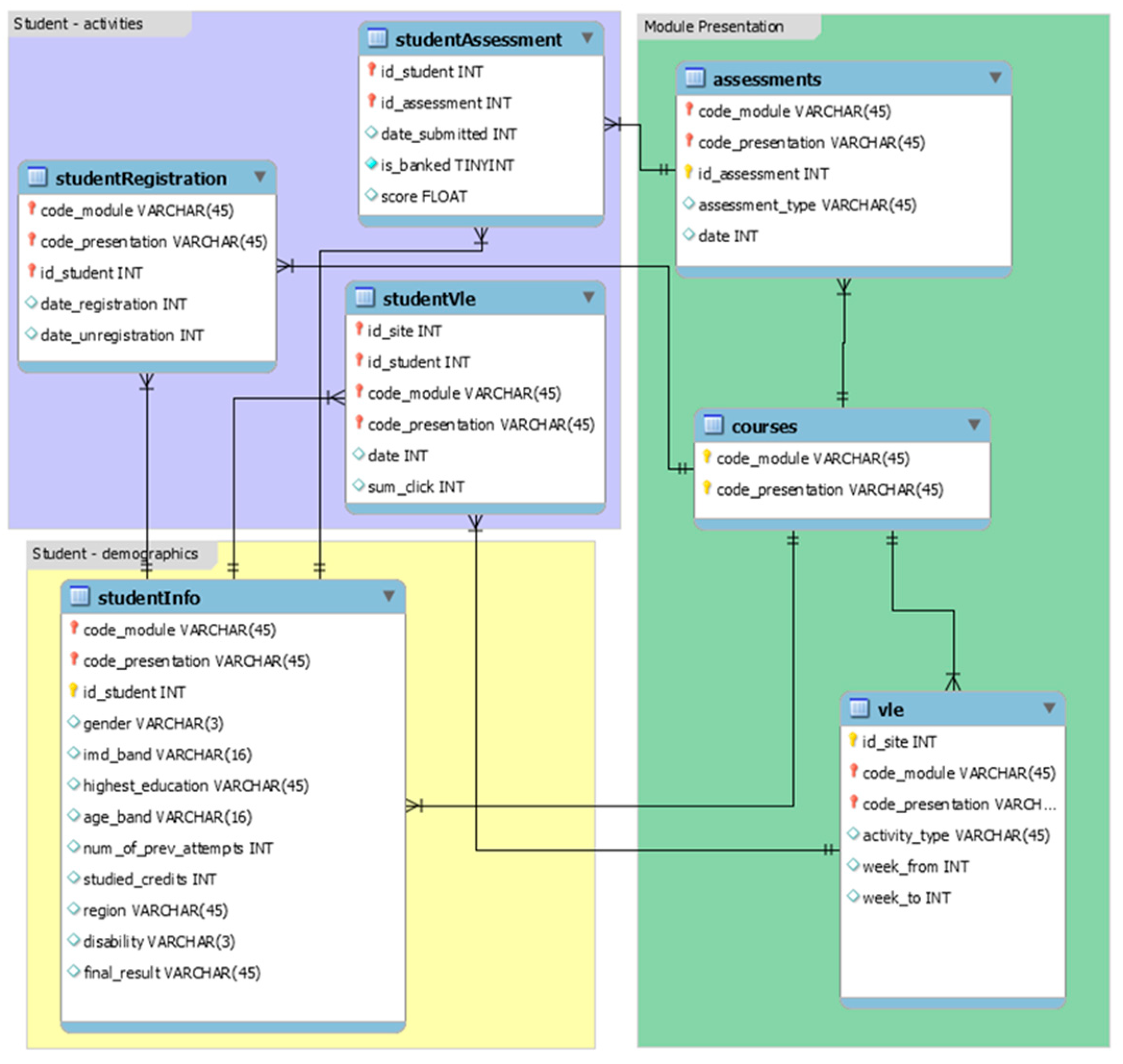
3.1. Dataset
3.2. Evaluation Metrics
- false positive (FP): student labeled as fail and wrongly classified as pass;
- false negative (FN): student labeled as pass and wrongly classified as fail;
- true positive (TP): student labeled and correctly classified as pass;
- true negative (TN): student labeled and correctly classified as fail.
- Accuracy: measures the relationship between correct predictions and the total number of instances evaluated. Let n be the number of instances evaluated, with n = TP + FP + TN + FN
- Sensitivity (Rate of true positives): measures the proportion of positively identified positives (i.e., the proportion of those who have some condition (affected) who are correctly identified as affected by the condition).
- Specificity (Rate of true negatives): measures the proportion of negatives that are correctly identified.
3.3. Classification with Random Forest
3.4. Classification with Other Ensemble Model
3.5. Learning Features
- TotDocuments: Total number of documents present in the course.
- TotResouces: Total number of resources present in the course.
- Userid: User id.
- NLogin: Number of logins made by the user.
- SessionTime: The length of stay on the platform is indicated for each login.
- NSyncInteraction: Number of synchronous interactions made by the user.
- SyncInteractionTime: Duration of synchronous user interactions.
- NAsyncInteraction: Number of asynchronous interactions made by the user.
- NCompleted Documents: Number of documents completed by the user.
- NCompleted Resources: Number of resources completed by the user.
- QuizId: ID of the quiz carried out by the user.
- Attempts: Attempts made at the same quiz by the user.
- Grades: Grades obtained for each attempt.
- DurationTestPassed: Duration of the test inherent in the successful attempt.
- NAccess: Number of test accesses for each attempt.
4. Conclusions
Author Contributions
Funding
Informed Consent Statement
Data Availability Statement
Acknowledgments
Conflicts of Interest
References
- Pachler, N.; Mellar, H.; Daly, C.; Mor, Y.; Wiliam, D.; Laurillard, D. Scoping a Vision for Formative E-Assessment: A Project Report for JISC; Joint Information Systems Committee (JISC), Institute of Education: London, UK, 2009; Volume 40, pp. 1–128. Available online: http://www.jisc.ac.uk/media/documents/projects/scopingfinalreport.pdf (accessed on 18 August 2022).
- Black, P.; Wiliam, D. Inside the Black Box: Raising Standards through Classroom Assessment. Phi Delta Kappan 2010, 92, 81–90. [Google Scholar] [CrossRef]
- Dimauro, G.; Scalera, M. The Educational Cloud, Problems and Perspectives. In Proceedings of the 20th World Multi-Conference on Systemics, Cybernetics and Informatics (WMSCI 2016), Orlando, FL, USA, 5–8 July 2016; Volume 14, pp. 34–40. [Google Scholar]
- Simon, K.N.I.G.H.T.; Shum, S.B. Theory of Learning Analytics. Society for Learning Analytics Research (SoLAR). 2017. Available online: https://www.solaresearch.org/publications/hla-17/hla17-chapter1/ (accessed on 18 August 2022).
- Siemens. Open Learning Analytics: An Integrated & Modularized Platform. Society for Learning Analytics Research (SoLAR). 2011. Available online: https://www.solaresearch.org/core/open-learning-analytics-an-integrated-modularized-platform/ (accessed on 18 August 2022).
- Chatti, M.A.; Dyckhoff, A.L.; Schroeder, U.; Thüs, H. A reference model for learning analytics. Int. J. Technol. Enhanc. Learn. 2012, 4, 318–331. [Google Scholar] [CrossRef]
- Ferguson, R.; Buckingham Shum, S. Towards a Social Learning Space for Open Educational Resources; IGI Global: Hershey, PA, USA, 2012; pp. 309–327. Available online: http://www.igi-global.com/book/collaborative-learning-open-educational-resources/59714 (accessed on 18 August 2022).
- Almarabeh, H. Analysis of Students’ Performance by Using Different Data Mining Classifiers. Int. J. Mod. Educ. Comput. Sci. 2017, 9, 9–15. [Google Scholar] [CrossRef]
- Jalota, C.; Agrawal, R. Analysis of Educational Data Mining using Classification. In Proceedings of the 2019 International Conference on Machine Learning, Big Data, Cloud and Parallel Computing (COMITCon), Faridabad, India, 14–16 February 2019; pp. 243–247. [Google Scholar] [CrossRef]
- Ajay, P.; Pranati, M.; Ajay, M.; Reena, P.; BalaKrishna, T. Prediction of student performance using random forest classification technique. Int. Res. J. Eng. Technol. 2020, 7, 4. [Google Scholar]
- Hung, H.-C.; Liu, I.-F.; Liang, C.-T.; Su, Y.-S. Applying Educational Data Mining to Explore Students’ Learning Patterns in the Flipped Learning Approach for Coding Education. Symmetry 2020, 12, 213. [Google Scholar] [CrossRef]
- Haiyang, L.; Wang, Z.; Benachour, P.; Tubman, P. A Time Series Classification Method for Behaviour-Based Dropout Prediction. In Proceedings of the 2018 IEEE 18th International Conference on Advanced Learning Technologies (ICALT), Mumbai, India, 9–13 July 2018; pp. 191–195. [Google Scholar] [CrossRef]
- Alhakbani, H.A.; Alnassar, F.M. Open Learning Analytics: A Systematic Review of Benchmark Studies Using Open University Learning Analytics Dataset (OULAD). In Proceedings of the 2022 7th International Conference on Machine Learning Technologies (ICMLT), New York, NY, USA, 11 March 2022; pp. 81–86. [Google Scholar]
- Rice, W. Moodle E-Learning Course Development: A Complete Guide to Create and Develop Engaging E-Learning Courses with Moodle, 3rd ed.; Packt Publishing: Birmingham, UK, 2015. [Google Scholar]
- Romero, C.; Ventura, S.; García, E. Data mining in course management systems: Moodle case study and tutorial. Comput. Educ. 2008, 51, 368–384. [Google Scholar] [CrossRef]
- Breiman, L. Random Forests. Mach. Learn. 2001, 45, 5–32. [Google Scholar] [CrossRef]
- Maglietta, R.; Amoroso, N.; Bruno, S.; Chincarini, A.; Frisoni, G.; Inglese, P.; Tangaro, S.; Tateo, A.; Bellotti, R. Random Forest Classification for Hippocampal Segmentation in 3D MR Images. In Proceedings of the 2013 12th International Conference on Machine Learning and Applications, Miami, FL, USA, 4–7 December 2013; Volume 1, pp. 264–267. [Google Scholar] [CrossRef]
- Inglese, P.; Amoroso, N.; Boccardi, M.; Bocchetta, M.; Bruno, S.; Chincarini, A.; Errico, R.; Frisoni, G.B.; Maglietta, R.; Redolfi, A.; et al. Multiple RF classifier for the hippocampus segmentation: Method and validation on EADC-ADNI Harmonized Hippocampal Protocol. Phys. Med. 2015, 31, 1085–1091. [Google Scholar] [CrossRef] [PubMed]
- Ren, Y.; Zhang, L.; Suganthan, P.N. Ensemble Classification and Regression-Recent Developments, Applications and Future Directions. IEEE Comput. Intell. Mag. 2016, 11, 41–53. [Google Scholar] [CrossRef]
- Chang, Y.-S.; Abimannan, S.; Chiao, H.-T.; Lin, C.-Y.; Huang, Y.-P. An ensemble learning based hybrid model and framework for air pollution forecasting. Environ. Sci. Pollut. Res. 2020, 27, 38155–38168. [Google Scholar] [CrossRef] [PubMed]
- Li, S.; Feng, L.; Ge, Y.; Zhu, L.; Zhao, L. An Ensemble Learning Method for Robot Electronic Nose with Active Perception. Sensors 2021, 21, 3941. [Google Scholar] [CrossRef] [PubMed]
- Kuzilek, J.; Hlosta, M.; Zdrahal, Z. Open University Learning Analytics dataset. Sci. Data 2017, 4, 170171. [Google Scholar] [CrossRef] [PubMed]
- Ahmed, A.B.E.D.; Elaraby, I.S. Data Mining: A prediction for Student’s Performance Using Classification Method. World J. Comput. Appl. Technol. 2014, 2, 43–47. [Google Scholar] [CrossRef]


| Number of Trees | Metrics | ||
|---|---|---|---|
| Accuracy (%) | Sensitivity (%) | Specificity (%) | |
| 1 | 90.23 | 90.03 | 90.43 |
| 5 | 92.11 | 93.04 | 91.19 |
| 10 | 92.90 | 94.24 | 91.55 |
| 50 | 93.45 | 95.28 | 91.63 |
| 100 | 93.89 | 95.95 | 91.82 |
| 1000 | 94.14 | 95.28 | 91.63 |
| 10,000 | 94.32 | 96.79 | 91.85 |
| Metrics | Values (%) |
|---|---|
| Accuracy | 95.23 |
| Sensitivity | 97.98 |
| Specificity | 92.76 |
| Metrics | Values (%) |
|---|---|
| Accuracy | 95.18 |
| Sensitivity | 97.40 |
| Specificity | 93.19 |
Publisher’s Note: MDPI stays neutral with regard to jurisdictional claims in published maps and institutional affiliations. |
© 2022 by the authors. Licensee MDPI, Basel, Switzerland. This article is an open access article distributed under the terms and conditions of the Creative Commons Attribution (CC BY) license (https://creativecommons.org/licenses/by/4.0/).
Share and Cite
Renò, V.; Stella, E.; Patruno, C.; Capurso, A.; Dimauro, G.; Maglietta, R. Learning Analytics: Analysis of Methods for Online Assessment. Appl. Sci. 2022, 12, 9296. https://doi.org/10.3390/app12189296
Renò V, Stella E, Patruno C, Capurso A, Dimauro G, Maglietta R. Learning Analytics: Analysis of Methods for Online Assessment. Applied Sciences. 2022; 12(18):9296. https://doi.org/10.3390/app12189296
Chicago/Turabian StyleRenò, Vito, Ettore Stella, Cosimo Patruno, Alessandro Capurso, Giovanni Dimauro, and Rosalia Maglietta. 2022. "Learning Analytics: Analysis of Methods for Online Assessment" Applied Sciences 12, no. 18: 9296. https://doi.org/10.3390/app12189296
APA StyleRenò, V., Stella, E., Patruno, C., Capurso, A., Dimauro, G., & Maglietta, R. (2022). Learning Analytics: Analysis of Methods for Online Assessment. Applied Sciences, 12(18), 9296. https://doi.org/10.3390/app12189296

