Next Article in Journal
On the Design and Implementation of a Blockchain-Based Data Management System for ETO Manufacturing
Previous Article in Journal
Spoken Language Identification System Using Convolutional Recurrent Neural Network
 
 
Font Type:
Arial Georgia Verdana
Font Size:
Aa Aa Aa
Line Spacing:
Column Width:
Background:
Article

Rebar Fabrication Plan to Enhance Production Efficiency for Simultaneous Multiple Projects

1
Department of Architectural and Urban Engineering, Ewha Womans University, 52 Ewhayeodae-gil, Seodaemun-gu, Seoul 03760, Korea
2
DL E&C, Donuimun, D Tower, 134 Tongil-ro, Jongno-gu, Seoul 03181, Korea
*
Author to whom correspondence should be addressed.
Appl. Sci. 2022, 12(18), 9183; https://doi.org/10.3390/app12189183
Submission received: 10 August 2022 / Revised: 4 September 2022 / Accepted: 7 September 2022 / Published: 13 September 2022
(This article belongs to the Topic Advances in Construction and Project Management)

Abstract

:
A discrete-event simulation (DES) model was developed to enhance the reinforcing bar (rebar) fabrication efficiency for multiple simultaneous projects at different sites. The production volume and procedure of the actual rebar fabrication plant were compared to the simulation model to ensure its accuracy. By determining the loss rate and necessary processing time, the fabrication plan was then optimized. The rebar type and machine features, which influence the loss rate and time required for rebar fabrication, were configured as the parameters in a discrete-event simulation model. The model considers a situation in which a rebar fabrication plant simultaneously delivers rebars to multiple sites. In this manner, the model can quantify the loss rate and time required in the fabrication process. The determination of the loss rate according to the import ratio of raw steel, site combination, and length can help optimize the rebar fabrication plan and increase work efficiency. In the considered scenario, a two-site combination and import ratio of raw steel of 2:1 (8 m:10 m) was noted to corresponded to the maximum decrease in the loss rate and required time. By extending the proposed approach to the complete rebar process (processing–transportation–construction), the plant member production process can be optimized.

1. Introduction

Reinforcing bars (rebars) represent a widely used component of reinforced concrete structures in construction projects that significantly influence the project cost and structural stability [1]. To reduce the loss rate, rebar fabrication techniques have been changed from the field to the plant. To avoid delivery delays, the processing time and loss rate in a rebar fabrication plant’s production process must be estimated. However, the majority of research that is currently available on the fabrication of rebars has been concentrated on the necessary length and cutting processes of rebars, such as standardizing the length and shape of the rebar to reduce the loss rate, or planning the cutting of raw steel imported to the rebar fabrication plant [2,3,4,5]. Although the existing methods, such as an optimization algorithm with an NP-hard problem [6,7], can decrease the loss rates in rebar fabrication plants, the production plan cannot be optimized because such methods do not consider the actual scenario of rebar fabrication plants that perform simultaneous deliveries to multiple sites. For this reason, the goal of this study was to create a simulation model that takes into account the variables that affect work efficiency (such as the quantity of simultaneous cutting and bending operations, and the amount of time needed for cutting and bending) in scenarios involving the simultaneous delivery of rebars to various sites. Through risk processing, the rebar loss rate and processing time for the volume to be delivered were made clear. Even when the production volume from various sites increases, the proposed model can assist in creating an ideal production plan for situations involving numerous sites and varieties of raw steel.

2. Materials and Methods

2.1. Literature Review

The existing research on processing plant optimization may be broken down into two groups (Table 1): studies concentrating on timely production management and import systems of processed rebar for rebar building, and those on algorithms to decrease the loss rate.
Many researchers have performed case studies, simulation studies, and algorithm-based studies to optimize rebar fabrication plans or minimize the cost and material waste [1,2,4,5,6,8,9,10]. Other researchers attempted to enhance production plans by using simulation-based decision support systems based on rebar specifications [11]. Polat et al. (2007) used a simulation-model-based system to establish a decision support system that recommended lot sizes (large or small), scheduling strategies (optimistic, neutral, or pessimistic), and buffer sizes (large, medium, or small) considering project conditions. This system generated savings of 4.8% in just-in-case scenarios over just-in-time scenarios.
When a rebar fabrication plant must simultaneously process different types of rebars at multiple sites, a certain number of site combinations can be prioritized based on the experience and intuition of the planners. However, given the wide range of rebar types, the labor capacity and expertise may not be adequate. To identify the optimal plan to enhance productivity, various scenarios can be tested using simulation models.

2.2. Modeling with DES

The importance of the rebar type and site-specific combination affects how a rebar fabrication plant’s production system evolves over time. To simulate a rebar production process that changes in terms of the productivity of intricate production systems, including numerous delivery combinations with a finite length, discrete-event simulation is an appropriate method. The DES model involves the operation of a system as a discrete sequence of events in time [12,13]. Each event occurs at a particular instant in time and marks a change of state in the system. DES has been used as an effective approach to better absorb complex interactions and uncertainties in construction operations [8,14]. Therefore, in this study, DES modeling was used to develop the best production schedule for rebar fabrication plants.
Table 1. Existing studies on rebar fabrication management and loss rate minimization.
Table 1. Existing studies on rebar fabrication management and loss rate minimization.
CategoryAuthorYearContents
Management of
product and
rebar import
[13]2007Presented a simulation-based decision support system to assist contractors in selecting the most economical rebar management system before starting construction.
[3]2016Described how the just-in-time (JIT) concept can help enhance the performance of transportation and material delivery activities in industrialized building system projects.
[1]2020Proposed a framework based on takt time (to identify the optimal time for each process) and discrete-event simulation (DES) to integrate building information modeling (BIM) with JIT to realize realistic and optimal planning. Combined planning models with DES and BIM to simulate the dynamic environment to reduce uncertainties.
Loss rate
minimization
[4]2014Developed novel problem-solving techniques, leading to effective cutting plans with a low trim loss and stock usage.
[12]2018Proposed a novel approach for minimizing cutting waste from rebars by exploiting the slight flexibility in selecting the location of lap splices of rebars within reinforced concrete members, as specified by design codes.
[9]2020Proposed a special-length-priority cutting waste minimization algorithm for rebars. A minimization method based on special and stock lengths was applied. The required rebar quantity was 6.04% lower than the actual quantity used.
[8]2021Optimized the use of available market length rebars to minimize generated waste. Proposed a BIM-based automated framework integrated with mixed-integer linear programming (MILP). The trim waste could be rapidly and efficiently decreased using the BIM–MILP approach.
[10]2021The cutting process was managed using optimization models based on three field variables: merging sequential demands, multiple stock lengths, and usable leftovers. The cutting waste in the case study decreased by more than 70%.
AnyLogic is a Java-based simulation program that may be used to assess different simulation-related research approaches [15]. Using the building blocks from AnyLogic’s process modeling library, a production process simulation model of a rebar fabrication plant was created for this study. By testing different configurations related to the number of sites and raw steel ratio for each length, the developed model was used to reduce the loss rate. To further improve the production plan for the rebar fabrication plant, the processing time was also examined.
DESs were created based on the process depicted in Figure 1 in order to establish simulation models for rebar production plants and determine the optimization methods to lower the loss rates through various site-specific combinations and lengthwise cylindrical import rates. There are four stages to the modeling process. First, in the goal-setting stage, we identify the issues that arise in real-world settings, describe these issues, set goals, and create a study strategy. Second, the operating procedure and current state of the rebar fabrication plant are identified. Third, in order to simulate real-world systems, we gather multiple data points in operations and management during the model design process [16]. Fourth, we visit a real rebar fabrication plant to observe the rebar production process and gather data from each process to assess how well the current system is working. The goal of this study is to reduce the loss rate of the rebar; therefore, we construct a model by simplifying the systems that have an impact on that rate. We next test the model’s viability to make sure it accurately captures the real system.

3. Problem Definition

The three steps that make up the rebar production process are shown in Figure 2: (1) importing, (2) cutting, and (3) bending. In the rebar fabrication plant, the required length and shape are calculated according to the strength and diameter of the rebar through design drawings. The received raw steel is processed according to the preceding process (Figure 2), the quality of the processed rebar is checked, and it is then shipped to individual sites. Although this process is straightforward, the loss rate is challenging to minimize because several variables associated with the (1) raw steel, (2) machine, (3) rebar shape, and (4) hoist must be considered. Additionally, we first set the variables that have a decisive effect on reducing the loss rate and necessary time. Firstly, the reason why time is considered the most important among these is that the model built is based on a discrete-event simulation. Secondly, considering the priority, time-related variables were set as major variables.
Imported raw steel is typically 8 m or 10 m long. With the increasing complexity of construction projects, the required lengths of the rebars at sites vary. The steel that is left over after fabrication is regarded as waste, which raises the project’s loss rate or reduces the amount of raw materials accessible for other projects. As a result, plants frequently produce rebar in accordance with requests from several projects at once to reduce the loss rate.
As indicated in Table 2, rebar fabrication involves various types of machines for (1) transporting, (2) cutting, and (3) bending. The cutting machine typically cuts 18 or 24 rebars with a 10 mm diameter at once, or 13 or 21 rebars with a 13 mm diameter at once. There may be a slight delay because the bending machine normally bends five to nine rebars with a diameter of 10 mm, and three to seven rebars with a diameter of 13 mm at a time. Third, the rebar shapes to be fabricated vary across projects, which changes the machine capacities. For instance, the diameter of the raw steel affects how many rebars are produced simultaneously. Finally, depending on the transportation site and rebar shape, the hoist’s maximum capacity fluctuates during the rebar transportation operation.
Therefore, by combining numerous locations to gather and process various types of rebars at once, a production plan must be designed that can decrease the loss rate that happens while processing raw steel with a limited length. This framework can also help ensure rebar quality. Notably, no specific standard exists for processing rebars to be delivered to multiple sites simultaneously. The processing of rebars typically relies on personnel experience. In such scenarios, the loss rate cannot be effectively minimized. In order to determine the loss rate, necessary processing time, and ideal production plans, a simulation model was created in this study based on the basic rebar fabrication process.

4. Modeling Simulation of the Rebar Production Plan

4.1. Model Overview

When designing a simulation model, it is very difficult to consider all the variables that explain the phenomenon; some variables that have a major influence on the phenomenon can be established and disestablished.
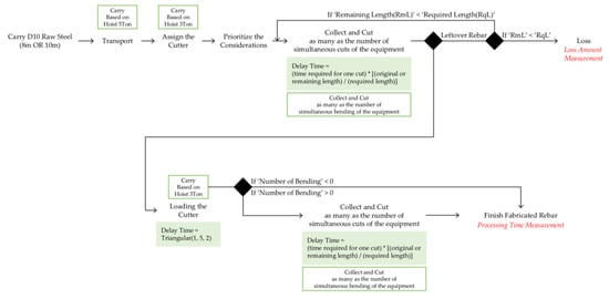
The model construction involves three steps. First, in order to reduce the loss rate and necessary time, it is necessary to identify the critical parameters: Following the importation of raw steel from the steel mill and the delivery to the plant, three factors must be considered: (1) site combination, (2) rebar type (the strength, diameter, length, and the form of rebar sent to the sites for actual building activity), and (3) machines (hoists, cutters, and benders appropriate for specific sites and rebars). Second, the raw steel is cut, and the leftover length is put to use again. The amount of rebars that each cutter can cut at once is shown by how the rebars are cut. The proposed approach was built to utilize the most cutting-edge resources possible. Reusing the rebars in this situation is crucial to lowering the loss rate. If the length of the rebar after it has been cut exceeds the length necessary for the type of rebar required at the site, it must be processed into a rebar with a reduced length. The loss rate in this process varies depending on the priority of each rebar type. The third step involves bending the cut rebar. Rebars of various shapes that must be bent are configured to pass through the bender.
By reflecting the abovementioned rebar machining process, an algorithm was established to enable the delivery of rebars to multiple sites simultaneously. To realistically reflect the rebar fabrication plant in the simulation model, the working schedule of an actual plant was used. The operating time of the machine was reflected in the model. In general, rebar fabrication plants operate night shifts during the week for order fulfillment. The plants operate until 6 p.m. on Saturdays and do not operate on Sundays. The simulation model was configured such that the machine was operated during working hours and not operated during breaks. The execution process of the DES model for the rebar production plan is shown in Figure 3.
Because the actual rebar production plant receives orders from and processes orders for up to four locations concurrently, four sites were specified as the maximum number of sites to which orders must be simultaneously supplied in the simulation model. It was also believed that 16 different types of rebars could be handled (eight types of SHD10 and eight types of SHD13, commonly used for apartment slabs and walls at each site, respectively).

4.2. Data Collection

The procedure for the case selection was as follows: Korea’s rebar production plant in Anseong, Gyeonggi-do, was chosen for model development, and a visit there was planned. With over 100 building sites in its delivery history, this plant can be considered to have a solid process. We then described the machine. The elements appropriate for the under-consideration situation were found among the different machine-specific characteristics of the rebar fabrication process described in the preceding section. Table 3 provides a summary of the characteristics of the hoists, cutters, and benders employed as resources in the simulation. The machine characteristics that have an impact on the processing times and loss rates were configured as parameters and applied to the simulation model. By adjusting the settings in accordance with the characteristics of each piece of machine, the loss rate and necessary time were discovered. The varieties of rebar required at various places were then identified. Table 4 provides a summary of the information introduced in the simulation of the rebar fabrication process based on the data of the real rebar length and number of cuts.

4.3. A Simulation Model for Rebar Fabrication’s Optimal Production Plans

Figure 4 shows the models for SHD10 and SHD13 and the corresponding verification processes. There are seven components to the simulation of rebar plant processing: (1) raw steel import, (2) transportation, (3) priority and rebar type setting, (4) cutting, (5) rebar reuse, (6) bending, and (7) machine schedule setting.
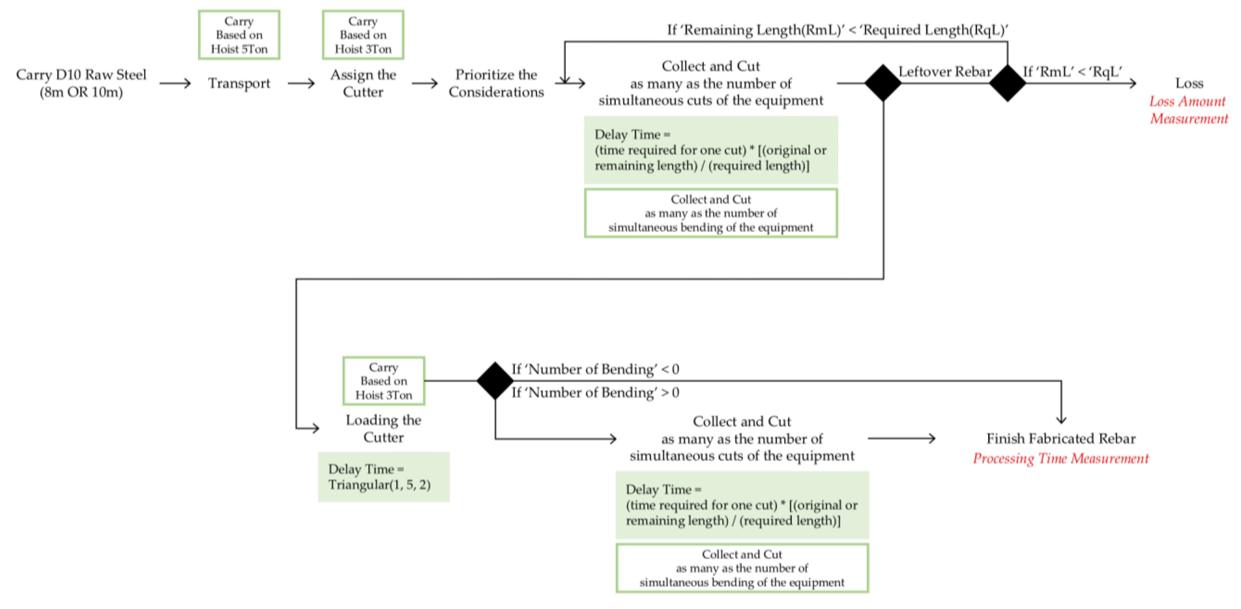
First, in the simulation model, a rebar with a particular diameter is put up as an agent to represent the raw steel imported into the rebar fabrication plant. Second, the rebar is transported and assigned to a cutter. It is believed that the hoist’s maximum capacity can be gathered and transported all at once (for a hoist, the transport time typically varies with the transport distance). Third, different sites from which to collect various rebar types are taken into consideration before processing. Each agent is assigned a priority, which determines the order in which they move through the cutting process. By identifying various site-specific combinations in this step, the simulation can ultimately choose the optimum site-specific combination when prioritizing the agent. Fourth, the rebar is cut. Similar to the case of hoists, for which the capacity is set considering simultaneous transportation, the number of simultaneous cuts is set for the cutters.
The cutting machine is employed, and the required time is input to represent the number of times the imported rebar can be cut (with the maximum amount) and the time needed to perform one cut, which adds time to the process. The length of the raw steel and the needed length are taken into consideration while defining the cut steel bars, which are then repeatedly moved to the cutting process. Fifth, we considered the reuse of the cut rebar. The following factors determine the loss rate: the cutting procedure is repeated to reuse the rebar if the original steel is cut and the residual rebar is longer than the type of rebar to be processed, and vice versa. Sixth, the rebars go through bending procedures. The long-term steel without the need for bending is designed to finish the rebar process, and the rebar bending process takes as much time as the number of bends to the specific rebar type. Seventh, the machine schedule employed in the process of fabricating rebar is taken into account. The machine operation in the plant under consideration begins at 8:00 a.m. and ends at 9:30 p.m., with three intervals in between. The suggested model takes into account the machinery turning on and off to match the actual state of a rebar production plant.
By simulating the combination of several locations and the ratio of raw steel by length, we were able to build an optimal production plan for the rebar fabrication plant by calculating the time required for rebar fabrication and the loss rate.

5. Results

5.1. Optimization

The situation of importing raw steel with a length ratio of 2:1 (8 m:10 m) corresponds to the largest reduction in the loss rate when taking into account both SHD10 and SHD13 scenarios. The loss accumulation pattern is comparable for length ratios of 1:1, 1:2, and 1:3, as shown in Table 5. Moreover, the loss accumulation patterns are similar for length ratios of 2:1 and 3:1.
To optimize the site combination, the loss rate was analyzed for different combinations of multiple sites. In the considered case, 16 rebar types were selected, and the maximum loss rate was observed when the length of the imported raw steel was only 8 m. A combination of the two sites in the rebar fabrication process corresponded to the optimal production plan.

5.2. Model Verification

The data of the rebar fabrication plant were collected, and a model was built by reflecting the actual environment of the plant. The model was evaluated, and minor system errors were corrected. The model was additionally validated using information on the status of the rebars made at the actual rebar fabrication plant.
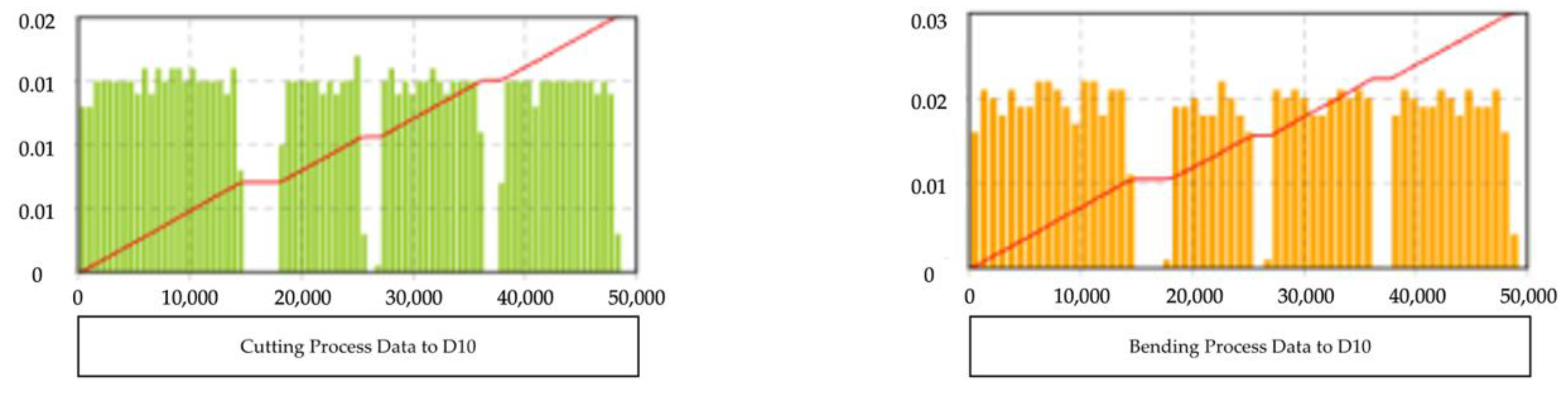
The simulation model was noted to exhibit a reasonable performance. According to Figure 5 and Figure 6, the cutting process and flow of the processed rebars into the bending well were stopped as the machinery was shut off for one hour during lunch, 30 min during break time, and 30 min during dinner.

5.3. Model Validation

The amount of processed rebar and the amount of loss from cutting and bending, as shown in Figure 7 and Figure 8, rise over time. As a result, the individual phases in the processing of rebar can be reflected in the suggested simulation model.
For the considered plant, the total number of working hours per day is 11.5 over weekdays, with 200 t of rebars processed per day according to the machine capacities. If the simulation model is run for 11.5 h, and 200 t of rebars are machined, the simulation model can be considered valid. The simulation results indicate that 202,856 kg, that is, approximately 203 t of rebar, is machined in 11.5 h. The results are shown as Table 6. Therefore, the optimal production plan and simulation model can be considered valid.

6. Conclusions

This paper proposes a DES model to identify the optimal combinations to decrease the loss rate and promote rebar fabrication to achieve simultaneous delivery to multiple projects. The optimal fabrication plan to minimize the loss rate was formulated based on the collected data. By setting up the rebar type and machine features that affect the loss rate and time needed for rebar fabrication as parameters, the simulation model was proven to be accurate.
Human aspects were not taken into account because the model’s variables only included raw steel and machine characteristics. Consequently, the results obtained using the simulation model may be different from the loss rate of the actual rebar fabrication plant. Nevertheless, this study makes several valuable contributions. First, the suggested model may take into account the machine specifications for each piece of machinery that affects the processing speed and loss rate. By adjusting the parameter values to acquire the optimization results, the suggested model may, thus, be simply applied to any plant. Second, the manager’s experience or intuition are often used to manage the loss rate. The suggested model can assist in creating an objective plan for the fabrication of rebar. Because it can reduce the percentage of material prices in construction projects, the decreased loss rate has a substantial economic impact. In future work, the proposed model can be extended to more diverse cases to optimize project costs in the construction industry.

Author Contributions

Conceptualization, E.H., J.-S.Y., M.H. and Y.J.; Formal analysis, E.H., J.-S.Y. and M.H.; Funding acquisition, J.-S.Y.; Investigation, E.H., M.H. and Y.J.; Methodology, J.-S.Y., J.S. and M.H.; Project administration, J.-S.Y. and J.S.; Resources, J.-S.Y.; Software, M.H.; Supervision, J.-S.Y. and J.S.; Validation, J.-S.Y., J.S. and M.H.; Visualization, E.H. and M.H.; Writing—original draft, E.H. and Y.J.; Writing—review & editing, J.-S.Y. and J.S. All authors have read and agreed to the published version of the manuscript.

Funding

This research was funded by the Korea Agency for Infrastructure Technology Advancement (KAIA) grant funded by the Ministry of Land, Infrastructure and Transport (Grant 22ORPS-B158109-03).

Institutional Review Board Statement

Not applicable.

Informed Consent Statement

Not applicable.

Conflicts of Interest

The authors declare no conflict of interest.

References

  1. Abbasi, S.; Taghizade, K.; Noorzai, E. BIM-based combination of takt time and discrete event simulation for implementing just in time in construction scheduling under constraints. J. Constr. Eng. Manag. 2020, 146, 04020143. [Google Scholar] [CrossRef]
  2. AnyLogic: Simulation Modeling Software Tools & Solutions for Business. Why Simulation Modeling? 2018. Available online: https://www.anylogic.com. (accessed on 2 November 2018).
  3. Asri, M.A.N.M.; Nawi, M.N.M.; Nadarajan, S.; Osman, W.N.; Harun, A.N. Success factors of JIT integration with IBS construction projects—A literature review. Int. J. Supply Chain. Manag. 2016, 5, 71–76. [Google Scholar]
  4. Benjaoran, V.; Bhokha, S. Three-step solutions for cutting stock problem of construction steel bars. KSCE J. Civ. Eng. 2014, 18, 1239–1247. [Google Scholar] [CrossRef]
  5. Borxhchev, A.; Filippov, A. From System Dynamics and Discrete Event to Practical Agent Based Modeling: Reasons, Techniques, Tools. In Proceedings of the 22nd International Conference of the System Dynamics Society, Oxford, UK, 25–29 July 2014. [Google Scholar]
  6. Ivanov, D. Operations and Supply Chain Simulation with AnyLogic; The AnyLogic Company: Hanau, Germany, 2017; p. 12. [Google Scholar]
  7. Banks, J.; Carson, J.S., II; Nelson, B.L.; Nicol, D.M. Discrete-Event System Simulation Fourth Edition; Pearson Education India: Delhi, India, 2005. [Google Scholar]
  8. Khondoker, M.T.H. Automated reinforcement trim waste optimization in RC frame structures using building information modeling and mixed-integer linear programming. Autom. Constr. 2021, 124, 103599. [Google Scholar] [CrossRef]
  9. Lee, D.; Son, S.; Kim, D.; Kim, S. Special-length-priority algorithm to minimize reinforcing bar-cutting waste for sustainable construction. Sustainability 2020, 12, 5950. [Google Scholar] [CrossRef]
  10. Melhem, N.N.; Maher, R.A.; Sundermeier, M. Waste-Based Management of Steel Reinforcement Cutting in Construction Projects. J. Constr. Eng. Manag. 2021, 147, 04021056. [Google Scholar] [CrossRef]
  11. Mishra, S.P.; Parbat, D.K.; Modak, J.P. Field data-based mathematical simulation of manual rebar cutting. J. Constr. Dev. Ctries. 2014, 19, 111. [Google Scholar]
  12. Nadoushani, Z.S.M.; Hammad, A.W.; Xiao, J.; Akbarnezhad, A. Minimizing cutting wastes of reinforcing steel bars through optimizing lap splicing within reinforced concrete elements. Constr. Build. Mater. 2018, 185, 600–608. [Google Scholar] [CrossRef]
  13. Polat, G.; Arditi, D.; Mungen, U. Simulation-based decision support system for economical supply chain management of rebar. J. Constr. Eng. Manag. 2007, 133, 29–39. [Google Scholar] [CrossRef]
  14. Robinson, S. Simulation: The Practice of Model Development and Use; Bloomsbury Publishing: London, UK, 2014. [Google Scholar]
  15. Salem, O.; Shahin, A.; Khalifa, Y. Minimizing cutting wastes of reinforcement steel bars using genetic algorithms and integer programming models. J. Constr. Eng. Manag. 2007, 133, 982–992. [Google Scholar] [CrossRef]
  16. Zekavat, P.R.; Moon, S.; Bernold, L.E. Holonic construction management: Unified framework for ICT-supported process control. J. Manag. Eng. 2015, 31, A4014008. [Google Scholar] [CrossRef]
  17. Zheng, C.; Yi, C.; Lu, M. Integrated optimization of rebar detailing design and installation planning for waste reduction and productivity improvement. Autom. Constr. 2019, 101, 32–47. [Google Scholar] [CrossRef]
Figure 1. Simulation modeling process flow (Reprinted/adapted with permission from Ref. [17].
Figure 1. Simulation modeling process flow (Reprinted/adapted with permission from Ref. [17].
Applsci 12 09183 g001
Figure 2. Processing system for rebar fabrication.
Figure 2. Processing system for rebar fabrication.
Applsci 12 09183 g002
Figure 3. Process flow of the algorithm reflecting the rebar production process.
Figure 3. Process flow of the algorithm reflecting the rebar production process.
Applsci 12 09183 g003
Figure 4. Simulation modeling that reflects processes within a rebar processing plant.
Figure 4. Simulation modeling that reflects processes within a rebar processing plant.
Applsci 12 09183 g004
Figure 5. Model verification: hourly fabrication flow of D10 rebar.
Figure 5. Model verification: hourly fabrication flow of D10 rebar.
Applsci 12 09183 g005
Figure 6. Model verification: hourly fabrication flow of D13 rebar.
Figure 6. Model verification: hourly fabrication flow of D13 rebar.
Applsci 12 09183 g006
Figure 7. Model validation: D10 rebar time plot.
Figure 7. Model validation: D10 rebar time plot.
Applsci 12 09183 g007
Figure 8. Model validation: D13 rebar time plot.
Figure 8. Model validation: D13 rebar time plot.
Applsci 12 09183 g008
Table 2. Rebar fabrication machine.
Table 2. Rebar fabrication machine.
MachineModelFeatures
Motor Capacity (kW)Conveyor Speed (m/min)# of Simultaneous Cuts (SD500)
Machine for
automatically
cutting rebars
HAAC-300B11.505.5D10: 27, D13: 31
HAAC-300H36.255.5D10: 27, D13: 21
TOYO-Japan
TFC-M
9.654.3D10: 18, D13: 13
Machine for automatic rebar bendingHAAB-259.75-D10: 9, D13: 7
Machine for
bending rebars
HAAB-10-64.5-D10: 6, D13: 4
HAAB-10-77.0-D10: 7, D13: 5
TOYO-Japan
TRB-10-5
5.25-D10: 5, D13: 3
HAB-251.5-D10: 5, D13: 4
Table 3. Machine features.
Table 3. Machine features.
MachineNameUtilityCapacity (ton)
Machine for
rebar transport
HoistRaw steel assignment/
Transportation
5
Cutter stowage3
Bender stowage3
MachineModelSingle Cut Rate (s)# of Simultaneous Cuts (SD500)
Machine for rebar cuttingHAAC-300B5D10: 27/D13: 21
HAAC-300H5D10: 27/D13: 21
TOYO-Japan TFC-M5D10: 18/D13: 13
Rebar bending machineHAAB-2510D10: 9/D13: 7
HAAB-10-610D10: 6/D13: 4
HAAB-10-710D10: 7/D13: 5
Table 4. Rebar types for each site.
Table 4. Rebar types for each site.
SiteDiameterShapeNLengthQuantityWeight
11005.125387.249
10 Applsci 12 09183 i00114.913923.820
1304.321669.267
1303.273691.288
210 Applsci 12 09183 i00221.0610560.627
10 Applsci 12 09183 i00341.334560.340
13 Applsci 12 09183 i00411.451920.277
1301.046540.677
310 Applsci 12 09183 i00522.52460.344
10 Applsci 12 09183 i00642.022580.292
13 Applsci 12 09183 i00722.256481.451
13 Applsci 12 09183 i00822.123450.728
410 Applsci 12 09183 i00920.9319411.011
1000.766360.271
13 Applsci 12 09183 i01010.846780.567
13 Applsci 12 09183 i01110.53600.179
Table 5. Analysis results of four site combinations.
Table 5. Analysis results of four site combinations.
Type of Rebar8 m:10 mLoss (ton)Amount (ton)Loss Rate (%)Time (s)
SHD101:12.6513.951.865512
1:22.6513.951.875508
1:33.6913.952.575841
2:12.1013.951.495492
3:12.3213.951.645621
SHD131:12.1914.411.495943
1:22.3114.411.575888
1:32.8414.411.935467
2:11.3814.410.955521
3:11.4414.410.995564
Comprehensive
result
1:14.8428.391.685943
1:24.9628.391.725888
1:36.5428.392.255841
2:13.4928.391.215521
3:13.7728.391.315621
Table 6. Results of simulation validation.
Table 6. Results of simulation validation.
ValueDiameterProcessed Rebar (ton)Daily Output Overall (11.5 h) (ton)
Min.D10100.91196.72
D1396.17
Max.D10102.60206.74
D13104.47
Avg.202.86
Publisher’s Note: MDPI stays neutral with regard to jurisdictional claims in published maps and institutional affiliations.

Share and Cite

MDPI and ACS Style

Hong, E.; Yi, J.-S.; Son, J.; Hong, M.; Jang, Y. Rebar Fabrication Plan to Enhance Production Efficiency for Simultaneous Multiple Projects. Appl. Sci. 2022, 12, 9183. https://doi.org/10.3390/app12189183

AMA Style

Hong E, Yi J-S, Son J, Hong M, Jang Y. Rebar Fabrication Plan to Enhance Production Efficiency for Simultaneous Multiple Projects. Applied Sciences. 2022; 12(18):9183. https://doi.org/10.3390/app12189183

Chicago/Turabian Style

Hong, Eunbin, June-Seong Yi, JeongWook Son, MinYoung Hong, and YeEun Jang. 2022. "Rebar Fabrication Plan to Enhance Production Efficiency for Simultaneous Multiple Projects" Applied Sciences 12, no. 18: 9183. https://doi.org/10.3390/app12189183

APA Style

Hong, E., Yi, J.-S., Son, J., Hong, M., & Jang, Y. (2022). Rebar Fabrication Plan to Enhance Production Efficiency for Simultaneous Multiple Projects. Applied Sciences, 12(18), 9183. https://doi.org/10.3390/app12189183

Note that from the first issue of 2016, this journal uses article numbers instead of page numbers. See further details here.

Article Metrics

Back to TopTop