Data-Driven Decision Making in Maintenance Service Delivery Process: A Case Study
Abstract
1. Introduction
2. Literature Background
3. The D3M Framework
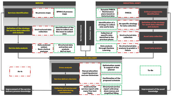
- Supporting the identification of the company’s maintenance service offering. Through the process mapping, it is possible to clarify the components of the maintenance service delivery process in terms of actors, activities, decisions, and information flow.
- Defining a strategy for the service data collection and analysis. Knowing the process, it is possible to define which maintenance service data to collect and analyze to assess performance.
- Analyzing the data collected to define the service performance. This allows the companies to monitor the strengths and weaknesses of their service process and then favor selecting the maintenance service offering portfolio.
- Identifying the most critical components. This phase can be executed following different approaches, some more structured (e.g., the FMECA) and others less (e.g., the Open Review Meetings). When using structured approaches, components criticality can be defined using the Risk Priority Number (RPN), which can be a function of repairing costs, failure frequency, and repairing time and can be kept updated through the Dynamic FMECA [39]. In less structured approaches, criticality may be defined following a discussion between the participants at the meetings. The components’ criticality allows (re)defining the list of components necessary to monitor and, thus, updating the data collection list.
- Defining a strategy for data collection. Given the output of the previous phase, the aim is to define aspects such as the sensor selection, trade-off evaluation, and selection of the algorithms for the analyses. It is performed by selecting, among the algorithms considered, the one that performs better according to the company’s interests.
- Collecting the data and categorizing them to favor the analysis. This is a continuous activity performed daily while the asset is working.
- Analyzing the data to identify the health status of the asset. Based on the results of the analyses, maintenance-related decisions (e.g., maintenance required, wait) can be made.
- Cross analyzing the data incoming from the previous streams as well as the data related to the available service resources (e.g., technicians, schedules, skills) and the customer (e.g., location, contractual clauses, skills). This step allows matching the service requests with the resources, proposing, at the same time, a tentative schedule for the service execution.
- Making decisions related to service delivery. Based on the resolution proposal defined in the previous phase, the actors decide on the service delivery.
- Collecting data during the service execution that will be analyzed and used to capture deviations from the expected trends in terms of failures or service execution and, thus, as an input for improvement activities related to the Industrial Asset or the Service.
4. Research Methodology
5. Case Study
5.1. The Service Stream
5.1.1. Service Identification
5.1.2. Definition of the Strategy for Service Data Collection and Analysis
- New fields (e.g., software version) are important to describe problems.
- Drop-down menus allow one to select the failed component and also guarantee uniformity in the vocabulary.
- The possibility to include pictures of the failure to integrate the textual description.
- The creation of a link between the spare part used, the failure, and the asset requiring the part.
5.1.3. Service Data Analysis
5.2. The Industrial Asset Stream
5.2.1. Critical Components Identification
- Severity (S) evaluates the consequences of a failure in terms of costs or time, or other indicators depending on the company’s interest.
- Occurrence (O) evaluates the probability of occurrence of a failure.
- Detectability (D) expresses the possibility of detecting a failure happening to the object of analysis.
5.2.2. Definition of the Strategy for Asset Data Collection and Analysis
5.2.3. Asset Data Collection
5.2.4. Asset Data Analysis
5.3. The Maintenance Service Delivery Stream
5.3.1. Cross Analysis
- too long time required to execute the scheduling,
- the necessity to involve two resources (i.e., an administrative employee and a technician) in the scheduling process: the administrative employee used to have skills in travel organization but not on technical problems and, therefore, the presence of a technician was always required
- suboptimal results achieved by Beta in carrying out maintenance scheduling in the original setting (e.g., intervention length wrongly esteemed and guided only by the human experience), affecting at business level Beta, who had to pay penalties for each intervention executed not respecting contractual clauses (e.g., intervention granted to be executed before a certain due date).
- A database summarizing the typology of interventions usually executed by the technicians of Beta with the average execution time.
- A database containing the skills required to execute the intervention according to the resolution typology (e.g., remote, on-field).
- R: the set of intervention requests received by Beta.
- : the set of modes that can be used to fulfill the intervention request .
- T: the set of available technicians.
- S: the set of skills required by mode .
- W: the set of windows available for each technician. Each window delimitates the period where the technician is available to execute the intervention.
- Each technician owns a set of skills that define its competencies and the intervention modes they can execute. Skillsets influence the technician’s ability to deal with certain requests, resolution typologies (e.g., on-field vs. remote), and execution length.
- When allocating the intervention, the technician’s schedule is not blank. There are availability windows for all the technicians.
- Each time an on-field intervention is performed, the technician leaves from (and returns to) the headquarter before executing the following one. This is a realistic assumption since the technicians need to take the equipment and tools for the next intervention.
5.3.2. Service Delivery Decision
5.3.3. Collection of Service and Asset Data during Maintenance
6. Discussion
6.1. Benefits of the D3M Framework Introduction
6.2. Possible Barriers to the D3M Framework Introduction
7. Conclusions
Author Contributions
Funding
Institutional Review Board Statement
Informed Consent Statement
Data Availability Statement
Conflicts of Interest
References
- Cavalieri, S.; Pezzotta, G. Product–Service Systems Engineering: State of the art and research challenges. Comput. Ind. 2012, 63, 278–288. [Google Scholar] [CrossRef]
- Oztemel, E.; Gursev, S. Literature review of Industry 4.0 and related technologies. J. Intell. Manuf. 2020, 31, 127–182. [Google Scholar] [CrossRef]
- Wang, X.; Wang, Y.; Tao, F.; Liu, A. New Paradigm of Data-Driven Smart Customisation through Digital Twin. J. Manuf. Syst. 2021, 58, 270–280. [Google Scholar] [CrossRef]
- Vassakis, K.; Petrakis, E.; Kopanakis, I. Big Data Analytics: Applications, Prospects and Challenges. In Mobile Big Data. Lecture Notes on Data Engineering and Communications Technologies; Springer: Cham, Switzerland, 2018; Volume 10, pp. 3–20. [Google Scholar]
- Zeiler, P.; Bertsche, B. Simulation-Based Risk Management of Product-Service Systems. In Proceedings of the Annual Reliability and Maintainability Symposium, Colorado Springs, CO, USA, 27–30 January 2014; Institute of Electrical and Electronics Engineers Inc.: New York, NY, USA, 2014. [Google Scholar]
- Tupa, J.; Simota, J.; Steiner, F. Aspects of Risk Management Implementation for Industry 4.0. Procedia Manuf. 2017, 11, 1223–1230. [Google Scholar] [CrossRef]
- Rondini, A.; Tornese, F.; Gnoni, M.G.; Pezzotta, G.; Pinto, R. Hybrid simulation modelling as a supporting tool for sustainable product service systems: A critical analysis. Int. J. Prod. Res. 2017, 55, 6932–6945. [Google Scholar] [CrossRef]
- Liu, X.; Deng, Q.; Gong, G.; Lv, M.; Jiang, C. Service-oriented collaboration framework based on cloud platform and critical factors identification. J. Manuf. Syst. 2021, 61, 183–195. [Google Scholar] [CrossRef]
- Karki, B.R.; Porras, J. Digitalization for sustainable maintenance services: A systematic literature review. Digit. Bus. 2021, 1, 100011. [Google Scholar] [CrossRef]
- Sala, R.; Bertoni, M.; Pirola, F.; Pezzotta, G. Data-based decision-making in maintenance service delivery: The D3M framework. J. Manuf. Technol. Manag. 2021, 32, 122–141. [Google Scholar] [CrossRef]
- Chiu, M.-C.; Tsai, C.-H. Design a personalised product service system utilising a multi-agent system. Adv. Eng. Inform. 2020, 43, 101036. [Google Scholar] [CrossRef]
- Gebauer, H.; Fleisch, E.; Friedli, T. Overcoming the Service Paradox in Manufacturing Companies. Eur. Manag. J. 2005, 23, 14–26. [Google Scholar] [CrossRef]
- Suh, E.S. Product Service System Availability Improvement through Field Repair Kit Optimization: A Case Study. Appl. Sci. 2019, 9, 4272. [Google Scholar] [CrossRef]
- Wiesner, S.; Freitag, M.; Westphal, I.; Thoben, K.-D. Interactions between Service and Product Lifecycle Management. Procedia CIRP 2015, 30, 36–41. [Google Scholar] [CrossRef]
- Khan, M.A.; West, S.; Wuest, T. Midlife upgrade of capital equipment: A servitization-enabled, value-adding alternative to traditional equipment replacement strategies. CIRP J. Manuf. Sci. Technol. 2020, 29, 232–244. [Google Scholar] [CrossRef]
- Ardolino, M.; Rapaccini, M.; Saccani, N.; Gaiardelli, P.; Crespi, G.; Ruggeri, C. The role of digital technologies for the service transformation of industrial companies. Int. J. Prod. Res. 2017, 56, 2116–2132. [Google Scholar] [CrossRef]
- Barravecchia, F.; Franceschini, F.; Mastrogiacomo, L.; Zaki, M. Research on product-service systems: Topic landscape and future trends. J. Manuf. Technol. Manag. 2021, 32, 208–238. [Google Scholar] [CrossRef]
- Åkerman, M.; Lundgren, C.; Bärring, M.; Folkesson, M.; Berggren, V.; Stahre, J.; Engström, U.; Friis, M. Challenges Building a Data Value Chain to Enable Data-Driven Decisions: A Predictive Maintenance Case in 5G-Enabled Manufacturing. Procedia Manuf. 2018, 17, 411–418. [Google Scholar] [CrossRef]
- Chang, F.; Zhou, G.; Zhang, C.; Xiao, Z.; Wang, C. A service-oriented dynamic multi-level maintenance grouping strategy based on prediction information of multi-component systems. J. Manuf. Syst. 2019, 53, 49–61. [Google Scholar] [CrossRef]
- Carvalho, T.P.; Soares, F.A.A.M.N.; Vita, R.; Francisco, R.D.P.; Basto, J.P.; Alcalá, S.G.S. A systematic literature review of machine learning methods applied to predictive maintenance. Comput. Ind. Eng. 2019, 137, 106024. [Google Scholar] [CrossRef]
- Pollak, A.; Temich, S.; Ptasiński, W.; Kucharczyk, J.; Gąsiorek, D. Prediction of Belt Drive Faults in Case of Predictive Maintenance in Industry 4.0 Platform. Appl. Sci. 2021, 11, 10307. [Google Scholar] [CrossRef]
- Celen, M.; Djurdjanovic, D. Operation-dependent maintenance scheduling in flexible manufacturing systems. CIRP J. Manuf. Sci. Technol. 2012, 5, 296–308. [Google Scholar] [CrossRef]
- Hajej, Z.; Nyoungue, A.C.; Abubakar, A.S.; Ali, K.M. An Integrated Model of Production, Maintenance, and Quality Control with Statistical Process Control Chart of a Supply Chain. Appl. Sci. 2021, 11, 4192. [Google Scholar] [CrossRef]
- Turner, C.; Okorie, O.; Emmanouilidis, C.; Oyekan, J. Circular production and maintenance of automotive parts: An Internet of Things (IoT) data framework and practice review. Comput. Ind. 2022, 136, 103593. [Google Scholar] [CrossRef]
- Karim, R.; Westerberg, J.; Galar, D.; Kumar, U. Maintenance Analytics–The New Know in Maintenance. IFAC-PapersOnLine 2016, 49, 214–219. [Google Scholar] [CrossRef]
- Jwo, J.-S.; Lin, C.-S.; Lee, C.-H.; Zhang, L.; Huang, S.-M. Intelligent System for Railway Wheelset Press-Fit Inspection Using Deep Learning. Appl. Sci. 2021, 11, 8243. [Google Scholar] [CrossRef]
- Bumblauskas, D.; Gemmill, D.; Igou, A.; Anzengruber, J. Smart Maintenance Decision Support Systems (SMDSS) based on corporate big data analytics. Expert Syst. Appl. 2017, 90, 303–317. [Google Scholar] [CrossRef]
- Mahlamäki, K.; Niemi, A.; Jokinen, J.; Borgman, J. Importance of Maintenance Data Quality in Extended Warranty Simulation. Int. J. COMADEM 2016, 19, 3–10. [Google Scholar]
- Ajaegbu, A.; Uren, V.; Schroeder, A. A Capability-Based Framework of Utilising Data-in-Use to Create Business Value in Integrated Solutions, Advanced Service, or PSS. In Proceedings of the EurOMA Conference 2020, Warwick, UK, 29–30 June 2020. [Google Scholar]
- Lu, Y.; Li, Y. A novel data-driven method for maintenance prioritization of circuit breakers based on the ranking SVM. Int. J. Electr. Power Energy Syst. 2021, 129, 106779. [Google Scholar] [CrossRef]
- Antomarioni, S.; Ciarapica, F.E.; Bevilacqua, M. Data-driven approach to predict the sequence of component failures: A framework and a case study on a process industry. Int. J. Qual. Reliab. Manag. 2022. [Google Scholar] [CrossRef]
- He, L.; Guo, W.; Jiang, P. A decision-making model for knowledge collaboration and reuse through scientific workflow. Adv. Eng. Inform. 2021, 49, 101345. [Google Scholar] [CrossRef]
- Gopalakrishnan, M.; Bokrantz, J.; Ylipää, T.; Skoogh, A. Planning of Maintenance Activities–A Current State Mapping in Industry. Procedia CIRP 2015, 30, 480–485. [Google Scholar] [CrossRef]
- Oluyisola, O.E.; Bhalla, S.; Sgarbossa, F.; Strandhagen, J.O. Designing and developing smart production planning and control systems in the industry 4.0 era: A methodology and case study. J. Intell. Manuf. 2021, 33, 311–332. [Google Scholar] [CrossRef]
- Dong, C.-S.J.; Srinivasan, A. Agent-enabled service-oriented decision support systems. Decis. Support Syst. 2013, 55, 364–373. [Google Scholar] [CrossRef]
- Power, D.J. Specifying An Expanded Framework for Classifying and DescribingDecision Support Systems. Commun. Assoc. Inf. Syst. 2004, 13, 13. [Google Scholar] [CrossRef]
- Mi, S.; Feng, Y.; Zheng, H.; Wang, Y.; Gao, Y.; Tan, J. Prediction maintenance integrated decision-making approach supported by digital twin-driven cooperative awareness and interconnection framework. J. Manuf. Syst. 2021, 58, 329–345. [Google Scholar] [CrossRef]
- Kamsu-Foguem, B.; Wandji, Y.F.; Tchuenté-Foguem, G.; Tchoffa, D. Experienced knowledge for the description of maintenance packages. J. Manuf. Syst. 2015, 37, 448–455. [Google Scholar] [CrossRef][Green Version]
- Belkadi, F.; Boli, N.; Usatorre, L.; Maleki, E.; Alexopoulos, K.; Bernard, A.; Mourtzis, D. A knowledge-based collaborative platform for PSS design and production. CIRP J. Manuf. Sci. Technol. 2020, 29, 220–231. [Google Scholar] [CrossRef]
- Magnanini, M.C.; Tolio, T.A. A model-based Digital Twin to support responsive manufacturing systems. CIRP Ann. 2021, 70, 353–356. [Google Scholar] [CrossRef]
- Dahmani, S.; Boucher, X.; Peillon, S.; Besombes, B. A reliability diagnosis to support servitization decision-making process. J. Manuf. Technol. Manag. 2016, 27, 502–534. [Google Scholar] [CrossRef]
- Erozan, İ. A fuzzy decision support system for managing maintenance activities of critical components in manufacturing systems. J. Manuf. Syst. 2019, 52, 110–120. [Google Scholar] [CrossRef]
- Ma, Z.; Ren, Y.; Xiang, X.; Turk, Z. Data-driven decision-making for equipment maintenance. Autom. Constr. 2020, 112, 103103. [Google Scholar] [CrossRef]
- Morant, A.; Larsson-Kråik, P.-O.; Kumar, U. Data-driven model for maintenance decision support: A case study of railway signalling systems. Proc. Inst. Mech. Eng. Part F J. Rail Rapid Transit 2014, 230, 220–234. [Google Scholar] [CrossRef]
- Gopalakrishnan, M.; Subramaniyan, M.; Skoogh, A. Data-driven machine criticality assessment—Maintenance decision support for increased productivity. Prod. Plan. Control 2020, 33, 1–19. [Google Scholar] [CrossRef]
- Yin, R.K. Case Study Research: Design and Methods; Applied Social Research Methods, 4th ed.; SAGE Publications: Thousand Oaks, CA, USA, 2009; ISBN 978-1-4129-6099-1. [Google Scholar]
- Leonard-Barton, D. A Dual Methodology for Case Studies: Synergistic Use of a Longitudinal Single Site with Replicated Multiple Sites. Organ. Sci. 1990, 1, 248–266. [Google Scholar] [CrossRef]
- Ritchie, J.; Lewis, J.; Nicholls, C.M.; Ormston, R. Qualitative Research Practice: A Guide for Social Science Students and Researchers; SAGE Publications: Thousand Oaks, CA, USA, 2013. [Google Scholar]
- Kothari, C.R. Research Methodology: Methods and Techniques, 2nd ed.; New Age International: New Delhi, India, 2004. [Google Scholar]
- Chen, Y.; Ye, C.; Liu, B.; Kang, R. Status of FMECA Research and Engineering Application. In Proceedings of the IEEE 2012 Prognostics and System Health Management Conference, Beijing, China, 23–25 May 2012; pp. 1–9. [Google Scholar]
- Colli, M.; Sala, R.; Pirola, F.; Pinto, R.; Cavalieri, S.; Wæhrens, B.V. Implementing a dynamic FMECA in the digital transformation era. IFAC-PapersOnLine 2019, 52, 755–760. [Google Scholar] [CrossRef]
- Sala, R.; Zambetti, M.; Pirola, F.; Pinto, R. How to Select a Suitable Machine Learning Algorithm: A Feature-Based, Scope-Oriented Selection Framework. In Proceedings of the Summer School Francesco Turco, Palermo, Italy, 12–14 September 2018; pp. 87–93. [Google Scholar]




| K-Nearest Neighbor | Discriminant Analysis | Neural Network | Multinomial Logistic Regression | |
|---|---|---|---|---|
| Training time | ~6.8 s | ~1.6 s | ~0.6 s | ~0.02 s |
| Accuracy | 100% | 94.1% | 100% | 94.1% |
Publisher’s Note: MDPI stays neutral with regard to jurisdictional claims in published maps and institutional affiliations. |
© 2022 by the authors. Licensee MDPI, Basel, Switzerland. This article is an open access article distributed under the terms and conditions of the Creative Commons Attribution (CC BY) license (https://creativecommons.org/licenses/by/4.0/).
Share and Cite
Sala, R.; Pirola, F.; Pezzotta, G.; Cavalieri, S. Data-Driven Decision Making in Maintenance Service Delivery Process: A Case Study. Appl. Sci. 2022, 12, 7395. https://doi.org/10.3390/app12157395
Sala R, Pirola F, Pezzotta G, Cavalieri S. Data-Driven Decision Making in Maintenance Service Delivery Process: A Case Study. Applied Sciences. 2022; 12(15):7395. https://doi.org/10.3390/app12157395
Chicago/Turabian StyleSala, Roberto, Fabiana Pirola, Giuditta Pezzotta, and Sergio Cavalieri. 2022. "Data-Driven Decision Making in Maintenance Service Delivery Process: A Case Study" Applied Sciences 12, no. 15: 7395. https://doi.org/10.3390/app12157395
APA StyleSala, R., Pirola, F., Pezzotta, G., & Cavalieri, S. (2022). Data-Driven Decision Making in Maintenance Service Delivery Process: A Case Study. Applied Sciences, 12(15), 7395. https://doi.org/10.3390/app12157395

