A Modelling Study on the Comparison of Predicted Auditory Nerve Firing Rates for the Personalized Indication of Cochlear Implantation
Abstract
Featured Application
Abstract
1. Introduction
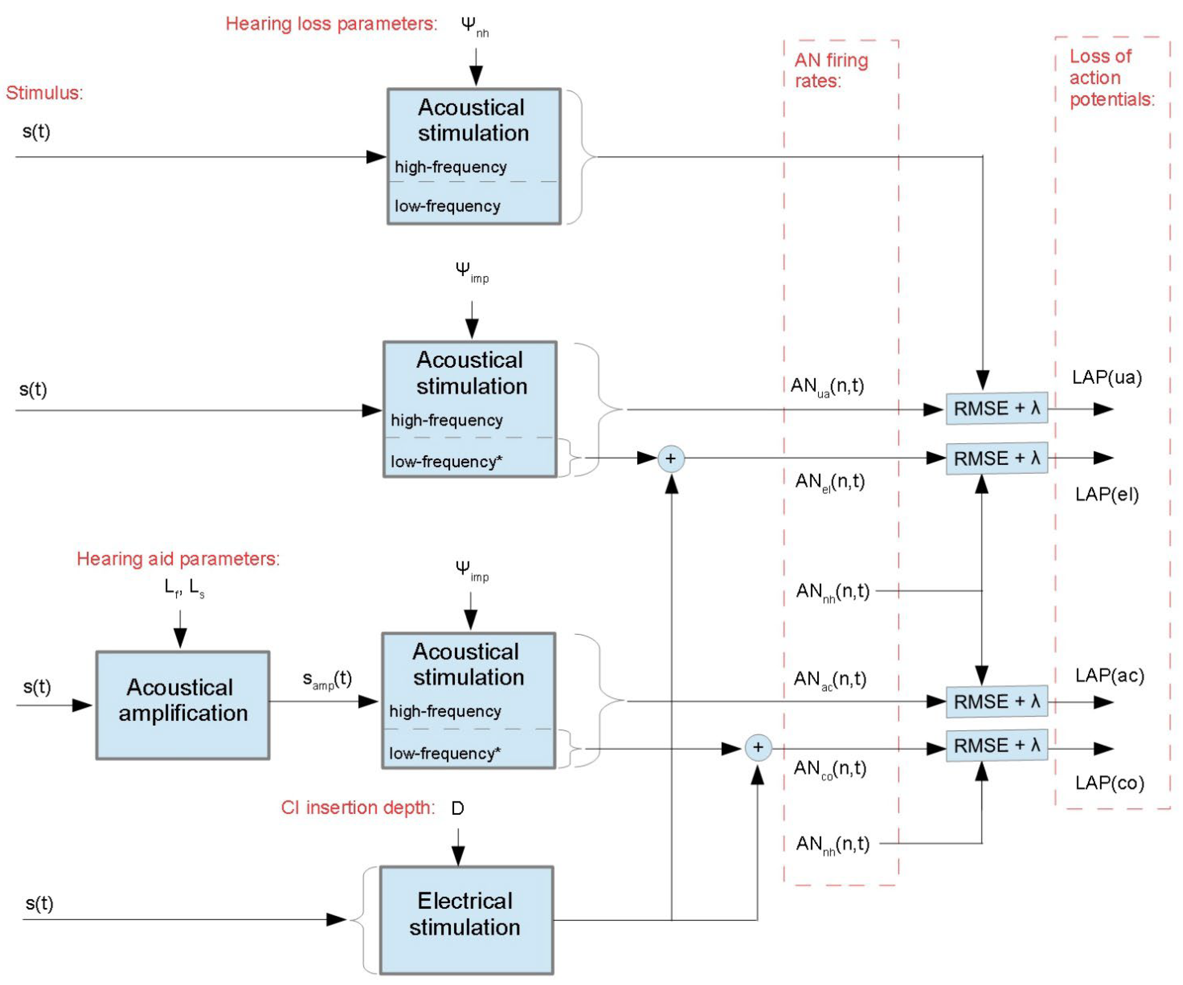
2. Materials and Methods
2.1. Models of the Auditory Nerve Firing Rates
2.1.1. Acoustical Stimulation
2.1.2. Electrical Stimulation
2.2. Acoustical Amplification
2.3. Corpus Description
2.3.1. Stimuli
2.3.2. Characterization of Hearing Loss
2.4. Fitting of the Hearing Prostheses
2.5. Statistics and Classification
3. Results
3.1. Best Hearing Prostheses versus Hearing Loss Types
3.2. Case Studies
3.3. Implantation Recommendation Based on Single Hearing Loss Parameters
3.4. Implantation Recommendations Based on Multiple Hearing Loss Parameters
4. Discussion
5. Conclusions
Funding
Institutional Review Board Statement
Informed Consent Statement
Data Availability Statement
Acknowledgments
Conflicts of Interest
References
- Ruben, R.J. Redefining the Survival of the Fittest: Communication Disorders in the 21st Century. Laryngoscope 2000, 110, 241–245. [Google Scholar] [CrossRef] [PubMed]
- Feder, K.; Michaud, D.; Ramage-Morin, P.; McNamee, J.; Beauregard, Y. Prevalence of Hearing Loss among Canadians Aged 20 to 79: Audiometric Results from the 2012/2013 Canadian Health Measures Survey. Health Rep. 2015, 26, 18–25. [Google Scholar] [PubMed]
- Moser, T.; Predoehl, F.; Starr, A. Review of Hair Cell Synapse Defects in Sensorineural Hearing Impairment. Otol. Neurotol. 2013, 34, 995–1004. [Google Scholar] [CrossRef] [PubMed]
- Kujawa, S.G.; Liberman, M. Synaptopathy in the Noise-Exposed and Aging Cochlea: Primary Neural Degeneration in Acquired Sensorineural Hearing Loss. Hear. Res. 2015, 330, 191–199. [Google Scholar] [CrossRef]
- Liberman, M.; Epstein, M.J.; Cleveland, S.S.; Wang, H.; Maison, S.F. Toward a Differential Diagnosis of Hidden Hearing Loss in Humans. PLoS ONE 2016, 11, e0162726. [Google Scholar] [CrossRef]
- Liberman, M.; Kujawa, S.G. Cochlear Synaptopathy in Acquired Sensorineural Hearing Loss: Manifestations and Mechanisms. Hear. Res. 2017, 349, 138–147. [Google Scholar] [CrossRef]
- Carney, L.H. Supra-Threshold Hearing and Fluctuation Profiles: Implications for Sensorineural and Hidden Hearing Loss. JARO J. Assoc. Res. Otolaryngol. 2018, 19, 331–352. [Google Scholar] [CrossRef]
- Verhulst, S.; Altoè, A.; Vasilkov, V. Computational Modeling of the Human Auditory Periphery: Auditory-Nerve Responses, Evoked Potentials and Hearing Loss. Hear. Res. 2018, 360, 55–75. [Google Scholar] [CrossRef]
- Moore, B. Cochlear Hearing Loss: Physiological, Psychological and Technical Issues; John Wiley & Sons, Ltd.: West Sussex, UK, 2007; ISBN 9780470516331. [Google Scholar]
- Boisvert, I.; Reis, M.; Au, A.; Cowan, R.; Dowell, R.C. Cochlear Implantation Outcomes in Adults: A Scoping Review. PLoS ONE 2020, 15, e0232421. [Google Scholar] [CrossRef]
- Wilson, B.S.; Dorman, M.F. Cochlear Implants: A Remarkable Past and a Brilliant Future. Hear. Res. 2008, 242, 3–21. [Google Scholar] [CrossRef]
- Verhulst, S.; Altoè, A.; Vasilkov, V. Verhulst et al.’s Model Code. Available online: https://github.com/HearingTechnology/Verhulstetal2018Model (accessed on 19 September 2019).
- Fredelake, S.; Hohmann, V. Factors Affecting Predicted Speech Intelligibility with Cochlear Implants in an Auditory Model for Electrical Stimulation. Hear. Res. 2012, 287, 76–90. [Google Scholar] [CrossRef] [PubMed]
- Hamacher, V. Signalverarbeitungsmodelle Des Elektrisch Stimulierten Gehörs, Rheinisch-Westfälischen Technischen Hochschule Aachen; Hochschule: Aachen, Germany, 2004. [Google Scholar]
- Grimm, G.; Herzke, T.; Ewert, S.; Hohmann, V. Implementation and Evaluation of an Experimental Hearing Aid Dynamic Range Compressor Gain Prescription. In Proceedings of the DAGA, Nürnberg, Germany, 16–19 March 2015; pp. 996–999. [Google Scholar]
- Herzke, T.; Kayser, H.; Loshaj, F.; Grimm, G.; Hohmann, V. Open Signal Processing Software Platform for Hearing Aid Research (OpenMHA). In Proceedings of the Linux Audio Conference, Saint-Étienne, France, 1–7 July 2017; pp. 35–42. [Google Scholar]
- Chan, W.X.; Yoon, Y.J.; Shin, C.S.; Kim, N. Mechanical Effects of Cochlear Implant on Acoustic Hearing. IEEE Trans. Biomed. Eng. 2019, 66, 1609–1617. [Google Scholar] [CrossRef] [PubMed]
- Elliott, S.J.; Ni, G.; Verschuur, C.A. Modelling the Effect of Round Window Stiffness on Residual Hearing after Cochlear Implantation. Hear. Res. 2016, 341, 155–167. [Google Scholar] [CrossRef]
- Puria, S. Measurements of Human Middle Ear Forward and Reverse Acoustics: Implications for Otoacoustic Emissions. J. Acoust. Soc. Am. 2003, 113, 2773–2789. [Google Scholar] [CrossRef] [PubMed]
- Shera, C.; Zweig, G. A Symmetry Suppresses the Cochlear Catastrophe. J. Acoust. Soc. Am. 1991, 89, 1276–1289. [Google Scholar] [CrossRef] [PubMed]
- Altoè, A.; Pulkki, V.; Verhulst, S. The Effects of the Activation of the Inner-Hair-Cell Basolateral K + Channels on Auditory Nerve Responses. Hear. Res. 2018, 364, 68–80. [Google Scholar] [CrossRef]
- Liberman, M. Auditory-Nerve Response from Cats Raised in a Low-Noise Chamber. J. Acoust. Soc. Am. 1978, 63, 442–455. [Google Scholar] [CrossRef]
- Westerman, L.A.; Smith, R.L. A Diffusion Model of the Transient Response of the Cochlear Inner Hair Cell Synapse. J. Acoust. Soc. Am. 1988, 83, 2266–2276. [Google Scholar] [CrossRef]
- Peterson, A.J.; Irvine, D.R.F.; Heil, P. A Model of Synaptic Vesicle-Pool Depletion and Replenishment Can Account for the Interspike Interval Distributions and Nonrenewal Properties of Spontaneous Spike Trains of Auditory-Nerve Fibers. J. Neurosci. 2014, 34, 15097–15109. [Google Scholar] [CrossRef]
- Wilson, B.S. Getting a Decent (but Sparse) Signal to the Brain for Users of Cochlear Implants. Hear. Res. 2015, 322, 24–38. [Google Scholar] [CrossRef]
- Leigh, J.; Dettman, S.; Dowell, R.; Sarant, J. Evidence-Based Approach for Making Cochlear Implant Recommendations for Infants with Residual Hearing. Ear Hear. 2011, 32, 313–322. [Google Scholar] [CrossRef] [PubMed]
- Messersmith, J.J.; Entwisle, L.; Warren, S.; Scott, M. Clinical Practice Guidelines: Cochlear Implants. J. Am. Acad. Audiol. 2019, 30, 827–844. [Google Scholar] [CrossRef] [PubMed]
- Trowman, R.; Garrett, Z.; Dent, R.; Saile, E.; Powell, J. Cochlear Implants for Children and Adults with Severe to Profound Deafness; (Technical Appraisal 566); National Institute for Health and Care Excellence (NICE): London, UK; Manchester, UK, 2019. [Google Scholar]
- Upson, G.; Rodrigues, S.; Chester-Browne, R.; Sucher, C.; Robertson, B.; Atlas, M. Clinical Guidelines for Adult Cochlear Implantation; Government of Western Australia, Department of Health: Perth, WA, Australia, 2012.
- American Speech-Language-Hearing Association. Cochlear Implants; [Technical Report]; American Speech-Language-Hearing Association: Rockville, MD, USA, 2004. [Google Scholar]
- MED-EL. Who Gets a Cochlear Implant; [Special Report No. 3]; MED-EL: Innsbruck, Austria, 2014. [Google Scholar]
- Cochlear Ltd. Cochlear Implant Candidacy Information. Available online: https://www.cochlear.com/us/en/professionals/products/cochlear-implants/candidacy (accessed on 24 September 2020).
- Hanvey, K.; Ambler, M.; Maggs, J.; Wilson, K. Criteria versus Guidelines: Are We Doing the Best for Our Paediatric Patients? Cochlear Implant. Int. 2016, 17, 78–82. [Google Scholar] [CrossRef] [PubMed][Green Version]
- Dollaghan, C. The Handbook for Evidence-Based Practice in Communication Disorders; Paul H. Brookes: Baltimore, MD, USA, 2007; ISBN 9781557668707. [Google Scholar]
- Freni, F.; Gazia, F.; Slavutsky, V.; Scherdel, E.P.; Nicenboim, L.; Posada, R.; Portelli, D.; Galletti, B.; Galletti, F. Cochlear Implant Surgery: Endomeatal Approach versus Posterior Tympanotomy. Int. J. Environ. Res. Public Health 2020, 17, 4187. [Google Scholar] [CrossRef]
- Saba, J.; Ali, H.; Hansen, J. Formant Priority Channel Selection for an “n -of- m” Sound Processing Strategy for Cochlear Implants. J. Acoust. Soc. Am. 2018, 144, 3371–3380. [Google Scholar] [CrossRef]
- Dieter, A.; Duque-Afonso, C.J.; Rankovic, V.; Jeschke, M.; Moser, T. Near Physiological Spectral Selectivity of Cochlear Optogenetics. Nat. Commun. 2019, 10, 1962. [Google Scholar] [CrossRef]
- Harczos, T.; Chilian, A.; Husar, P. Making Use of Auditory Models for Better Mimicking of Normal Hearing Processes with Cochlear Implants: The SAM Coding Strategy. IEEE Trans. Biomed. Circuits Syst. 2013, 7, 414–425. [Google Scholar] [CrossRef]
- Salvi, R.; Sun, W.; Ding, D.; Di Chen, G.; Lobarinas, E.; Wang, J.; Radziwon, K.; Auerbach, B.D. Inner Hair Cell Loss Disrupts Hearing and Cochlear Function Leading to Sensory Deprivation and Enhanced Central Auditory Gain. Front. Neurosci. 2017, 10, 621. [Google Scholar] [CrossRef]
- Wang, Z.; Bovik, A.C.; Sheikh, H.R.; Simoncelli, E.P. Image Quality Assessment: From Error Visibility to Structural Similarity. IEEE Trans. Image Process. 2004, 13, 600–612. [Google Scholar] [CrossRef]
- Moore, B. Testing for Cochlear Dead Regions: Audiometer Implementation of the TEN(HL) Test. Hear. Rev. 2010, 17, 10–16, 48. [Google Scholar]
- Majdak, P.; Goupell, M.J.; Laback, B. Two-Dimensional Localization of Virtual Sound Sources in Cochlear-Implant Listeners. Ear Hear. 2011, 32, 198–208. [Google Scholar] [CrossRef] [PubMed]
- Baumgärtel, R.M.; Hu, H.; Kollmeier, B.; Dietz, M. Extent of Lateralization at Large Interaural Time Differences in Simulated Electric Hearing and Bilateral Cochlear Implant Users. J. Acoust. Soc. Am. 2017, 141, 2338–2352. [Google Scholar] [CrossRef] [PubMed]
- Kan, A.; Jones, H.G.; Litovsky, R.Y. Lateralization of Interaural Timing Differences with Multi-Electrode Stimulation in Bilateral Cochlear-Implant Users. J. Acoust. Soc. Am. 2016, 140, EL392–EL398. [Google Scholar] [CrossRef] [PubMed]
- Hu, H.; Ewert, S.; McAlpine, D.; Dietz, M. Differences in the Temporal Course of Interaural Time Difference Sensitivity between Acoustic and Electric Hearing in Amplitude Modulated Stimuli. J. Acoust. Soc. Am. 2017, 141, 1862–1873. [Google Scholar] [CrossRef] [PubMed]
- Best, V.; Laback, B.; Majdak, P. Binaural Interference in Bilateral Cochlear-Implant Listeners. J. Acoust. Soc. Am. 2011, 130, 2939–2950. [Google Scholar] [CrossRef]
- Prejban, D.A.; Hamzavi, J.-S.; Arnoldner, C.; Liepins, R.; Honeder, C.; Kaider, A.; Gstöttner, W.; Baumgartner, W.-D.; Riss, D. Single Sided Deaf Cochlear Implant Users in the Difficult Listening Situation: Speech Perception and Subjective Benefit. Otol. Neurotol. 2018, 39, e803–e809. [Google Scholar] [CrossRef] [PubMed]
- Koning, R.; Wouters, J. Speech Onset Enhancement Improves Intelligibility in Adverse Listening Conditions for Cochlear Implant Users. Hear. Res. 2016, 342, 13–22. [Google Scholar] [CrossRef]













| Hearing Loss Parameters | ||||||
|---|---|---|---|---|---|---|
| Cochlear Gain Loss | Loss of Inner Hair Cells | Cochlear Synaptopathy | ||||
| Flat Component | Sloping Component | Flat Component | Sloping Component | Number of Active Fibers | ||
| (dB) | (dB) | (dB) | (dB) | |||
| Subject groups | NH | 0 | 0 | 0 | 0 | 19 |
| CS | 0 | 0 | 0 | 0 | ||
| IHCL | 0 | 0 | 19 | |||
| IHCL + CS | 0 | 0 | ||||
| CGL | 0 | 0 | 19 | |||
| CGL + CS | 0 | 0 | ||||
| CGL + IHCL | 19 | |||||
| CGL + IHCL + CS | ||||||
| Model Coefficients | p-Value | ||
|---|---|---|---|
| Intercept | 4.875 | <0.001 | |
| Hearing loss parameters | (dB) | 2.417 | <0.001 |
| (dB) | −0.053 | 0.079 | |
| (dB) | −0.098 | 0.161 | |
| (dB) | 0.175 | 0.007 | |
| −1.754 | <0.001 |
| True Class | |||
|---|---|---|---|
| Implant | No Implant | ||
| Predicted class | Implant | 436 | 6 |
| No Implant | 7 | 575 | |
| Statistic | Value | 95% Confidence Interval |
|---|---|---|
| Sensitivity | 98.19% | 96.47% to 99.22% |
| Specificity | 98.62% | 97.30% to 99.40% |
| Positive likelihood ratio | 71.31 | 35.83 to 141.94 |
| Negative likelihood ratio | 0.02 | 0.01 to 0.04 |
| Positive predictive value | 98.19% | 96.47% to 99.08% |
| Negative predictive value | 98.62% | 97.30% to 99.30% |
| Accuracy | 98.44% | 97.47% to 99.10% |
| True Class | |||
|---|---|---|---|
| Implant | No Implant | ||
| Predicted class | Implant | 576 | 5 |
| No Implant | 3 | 440 | |
| Statistic | Value | 95% Confidence Interval |
|---|---|---|
| Sensitivity | 99.48% | 98.49% to 99.89% |
| Specificity | 98.88% | 97.40% to 99.63% |
| Positive likelihood ratio | 88.54 | 37.03 to 211.68 |
| Negative likelihood ratio | 0.01 | 0.00 to 0.02 |
| Positive predictive value | 99.14% | 97.97% to 99.64% |
| Negative predictive value | 99.32% | 97.94% to 99.78% |
| Accuracy | 99.22% | 98.47% to 99.66% |
Publisher’s Note: MDPI stays neutral with regard to jurisdictional claims in published maps and institutional affiliations. |
© 2022 by the author. Licensee MDPI, Basel, Switzerland. This article is an open access article distributed under the terms and conditions of the Creative Commons Attribution (CC BY) license (https://creativecommons.org/licenses/by/4.0/).
Share and Cite
Aichinger, P. A Modelling Study on the Comparison of Predicted Auditory Nerve Firing Rates for the Personalized Indication of Cochlear Implantation. Appl. Sci. 2022, 12, 5168. https://doi.org/10.3390/app12105168
Aichinger P. A Modelling Study on the Comparison of Predicted Auditory Nerve Firing Rates for the Personalized Indication of Cochlear Implantation. Applied Sciences. 2022; 12(10):5168. https://doi.org/10.3390/app12105168
Chicago/Turabian StyleAichinger, Philipp. 2022. "A Modelling Study on the Comparison of Predicted Auditory Nerve Firing Rates for the Personalized Indication of Cochlear Implantation" Applied Sciences 12, no. 10: 5168. https://doi.org/10.3390/app12105168
APA StyleAichinger, P. (2022). A Modelling Study on the Comparison of Predicted Auditory Nerve Firing Rates for the Personalized Indication of Cochlear Implantation. Applied Sciences, 12(10), 5168. https://doi.org/10.3390/app12105168

