Abstract
The reliability of the power grid is a constant problem faced by those who operate, plan and study power systems. An alternative approach to this problem, and others related to the integration of renewable energy sources, is the microgrid. This research seeks to quantify the potential benefits of urban community microgrids, based on the development of planning models with deterministic and stochastic optimization approaches. The models ensure that supply meets demand whilst assuring the minimum cost of investment and operation. To verify their effectiveness, the planning of hundreds of microgrids was set in the city of Santiago de Chile. The most important results highlight the value of community association, such as: a reduction in investment cost of up to 35%, when community microgrids are planned with a desired level of reliability, compared to single residential household microgrids. This reduction is due to the diversity of energy consumption, which can represent around 20%, on average, of cost reduction, and to the Economies of Scale (EoS) present in the aggregation microgrid asset capacity, which can represent close to 15% of the additional reduction in investment costs. The stochastic planning approach also ensures that a community can prepare for different fault scenarios in the power grid. Furthermore, it was found that for approximately 90% of the planned microgrids with reliability requirements, the deterministic solution for the worst three fault scenarios is equivalent to the solution of the stochastic planning problem.
1. Introduction
1.1. Motivation
Nowadays, power systems face an energy transition process that involves the concepts of smart grids, distributed generation and storage, demand side management and demand response [1]. These trends in electrical grids are changing the way traditional electrical systems are planned and operated, giving way to the deployment of joint solutions for the generation, distribution and consumption of energy, such as microgrids [2].
Microgrids are defined as small electrical power systems that incorporate distributed generation, storage systems and controllable loads, as well as information and communication technologies for the local management of energy resources [3]. They have the ability to operate both connected to the electricity grid and in islanded mode, for example, in the event of a contingency in the electricity grid [4]. Given this context, microgrids emerge as a technological response that can help modernize traditional power grids, providing resilience, greater reliability and energy sustainability [5].
Around the world, a variety of electricity supply projects have been developed under the microgrid concept [6]. Some of them are set as a solution for remote areas and not linked to interconnected electrical systems [7]. Others function as test benches in academic and research centers to evaluate the impact of renewable energy resources on electricity grids [8]. The remaining microgrid projects are aimed at increasing the quality and reliability of power systems while providing resilience and facilitating the integration of renewable energy sources within the distribution systems [9].
In particular, in urban communities with high rates of electricity supply interruptions (as is the case in some Latin American countries, see Table 1), there may be numerous social, economic and environmental benefits to microgrids. Possible benefits include energy self-sufficiency, promoting a sustainable energy supply, increased energy reliability, retaining economic benefits in the community, providing an alternative and competitive energy supply, and coordinated integration of renewable generation systems with energy storage and the electricity grid [10].
Table 1.
Average annual duration of interruptions for Latin American countries [11].
Additionally, microgrids are capable of reacting, resisting and recovering quickly in the event of low-probability and high-impact events (such as hurricanes, earthquakes and floods), facilitating the rapid recovery of the power grid [12].
In order for the benefits of microgrids to be perceived by the community, it is necessary that in the planning of microgrids, in addition to considering variables intrinsic to the traditional planning approach (such as the type and size of distributed generation technology), demand-side aspects must also be covered [13]. Some of these aspects involve the load profiles of each user in the community disaggregated by end use, as well as their diversity factor and flexible demand resources (interruptible and manageable loads).
Therefore, this research seeks to quantify the potential benefits of urban community microgrids, based on the development of planning models, with deterministic and stochastic optimization approaches. Specifically, this work proposes a model based on: ensuring supply meets all or part of the demand (critical demand), and guaranteeing the minimum cost between investment and operation. The proposed models fulfill the dual purpose of increasing the quality and reliability of the electrical power supply for a community that decides to protect itself from faults in the electricity grid, and facilitate the integration of small-scale renewable energy sources within the distribution systems.
1.2. Brief Study of the Literature
The purpose of microgrid planning is to determine the size, number, combination, and in some cases, optimal location of assets that minimize the costs of investing and operating microgrids [14]. However, in community-based microgrids, it is also projected to involve factors such as the sufficiency of income for the community, the efficient allocation of resources among stakeholders, and particularly in urban communities, the improvement of the reliability levels for the users [10].
Specifically, a community microgrid focuses on ensuring the electricity supply to a community during a power interruption in the power grid [15]. Community microgrids increase the resilience of the system in the face of low-probability and high-impact events, as is the case with the microgrid installed in Huatacondo, Taracapá Region-Chile, where in the event of contingencies that occurred (an avalanche that cut the access road of the community, an earthquake and the fall of the wind generator) the microgrid was able to maintain the power supply to all its inhabitants [16]. Consequently, several studies have been carried out on the deployment of microgrids, specifically in the urban-residential segment.
In [17], the planning of a 15-household community microgrid is proposed, where the optimal size of their energy resources is determined (bank of batteries and biogas generators), incorporating demand management through a group of controllable loads. The importance of community microgrids is also analyzed in [18], where an optimization model based on Mixed Integer Linear Programming (MILP) is formulated for the planning of a microgrid made up of 20 households. The objective is to reduce the total costs, which include investment plus operational costs of Distributed Energy Resources (DER), battery degradation costs, costs for loss of customer comfort, among others, when considering residential HVAC (heating, ventilation and air conditioning) systems. On the other hand, the authors in [19] have analyzed the advantages of having community microgrids with demand response (200 homes distributed in 20 groups of 10 households, with photovoltaic generators and battery storage systems) to favor the penetration of photovoltaic solar energy. The demand response is used as a strategy to displace the import needs of extra energy from the main grid during cloudy days or those with little solar generation. In [20], a planning problem for the expansion of a microgrid is tackled, proposing a two-stage stochastic optimization approach. Investment decisions (capacity of generation units and transmission lines) are determined in the first stage, which seek to maximize benefits for all interested parties. In the second stage, operating costs are minimized by considering uncertainty factors for maintaining the resilience and reliability of the system. Furthermore, a microgrid made up of five houses with photovoltaic (PV) generation systems, wind generation and batteries, is planned in [21]. The microgrid operates connected to the power grid, and seeks to reduce the cost of energy, while increasing the reliability of the supply and allowing the community to export surplus energy to the main grid. Additionally, in [22], the interconnection of six microgrids is planned in order to increase the reliability of an entire community, and facilitate load sharing between microgrids. In [23], a sustainable community microgrid is planned through the formulation of an optimization problem for the location and sizing of tri-generation equipment: Combined Cooling, Heat and Power (CCHP) systems.
The integration of intermittent DER (mainly solar and wind energy) into distribution systems has also been addressed in various research studies. In [24], a method is proposed to minimize the fluctuating voltage that is produced as a consequence of the integration of renewable energy sources in unbalanced distribution systems. In [25], the optimal size of a generation system (diesel, wind turbines, solar systems and fuel cells) was determined. The goal was to minimize the system costs and to reduce environmental pollution, using a scenario-based algorithm for modelling the uncertainty of intermittent DER. Finally, in [26], an optimal configuration of a microgrid to ensure reliable power supply was proposed. The objective focused on solving the optimal planning problem such that the costs of electricity and the value of lost load (VOLL) are minimized.
1.3. Description of the Issue
According to the literature review, five main challenges were found:
- A microgrid planning approach that continues to be on the supply side. The microgrid models found in the literature assume that the energy resources belong to a single party, usually the public service companies or grid operators, and ignore community interests, such as the need to improve reliability indices and participate in the energy markets.
- The need to incorporate reliability requirements in the planning of microgrids, which favors their islanded operation during a minimum period of autonomy. The solutions found in the literature, even though they consider elements that provide reliability, such as energy storage, do not guarantee that users can protect themselves against different levels and durations of faults in the main grid.
- Consideration of the stochastic dimension in the planning of microgrids, so that a community can prepare for different fault scenarios. In some works, microgrid planning is based on deterministic optimization models that consider a single operational scenario, generally without fault [17,18,21]. Other investigations, while they take into account the intermittency of renewable sources, the interruptions of the energy supply, or the growth in demand [20,27,28,29], do not present solutions that clearly quantify the advantages of having microgrids which satisfy reliability requirements.
- Development of planning models considering a long-term analysis horizon, with hourly resolution of the data. Some planning works include the use of data samples with hourly load and generation resolution, with which they seek to represent annual meteorological conditions, in time windows of weeks of a month, or even a typical day [30,31,32]. Using this type of representation of the study horizon, the results could be extended to a full year (365 days), while the calculation time of the optimization problem is considerably reduced [33]. In this research, the stochastic and random behavior of hundreds of load profiles, with 8760 h, was considered.
- The conclusions of this research are obtained from the optimal development of hundreds of microgrids with reliability requirements. In contrast, previous investigations on microgrid planning base their conclusions on a few case studies, or even particular cases (a specific microgrid planning) [34,35,36], which make it impossible to extract generalized conclusions.
1.4. Contributions
This document presents planning models with deterministic and stochastic optimization approaches, for the planning of urban community microgrids. The models combine the investment decisions (sizing and type of technology) and operational optimization. The contributions of this paper can be summarized as follows:
- Microgrid optimization planning models which consider: (i) the formation of different groups of randomly selected residential customers and (ii) the Economies of Scale (EoS) associated with investment costs of microgrid infrastructure, were successfully implemented. These models show an important cost reduction due to the aggregation of customers, highlighting the value of community association for microgrid development. Around 20% of the reduction is due to the diversity of energy consumption, and up to 15% of additional reduction in investment costs is due to EoS (up to 35% of total reduction).
- The two-stage stochastic optimization approach, which can be used to plan microgrids capable of tackling different fault scenarios in the power grid. An important finding related to how to approach community microgrid planning has to do with solving the worst of the deterministic fault scenarios. Around 90% of the deterministic study cases addressed (considering reliability requirements) yielded results with an error less than or equal to 5% with respect to the solutions obtained with the stochastic planning approach.
- A planning tool for designing microgrids, with information for the mathematical modeling of DER, operational constraints and the main grid, considering aspects such as: investment and operational costs, annual demand profiles for different numbers of residential clients, annual profiles of solar generation, purchase and sale of energy to the power grid, reliability indicators, EoS and identification of scenarios for stochastic simulations.
Since hundreds of designs (i.e., optimization problems) were made for different groups of residential clients (different number of consumers/households associated with each microgrid), and also for different clients within the same group (different consumption patterns per household), the conclusions obtained in this research can be properly generalized.
1.5. Article Organization
The remaining sections of this document are organized as follows. Section 2 describes the methodological proposal for planning urban community microgrids, based on two deterministic and stochastic optimization models. Section 3 presents a case study applied to the city of Santiago de Chile for the determination of hundreds of microgrids. Results and analysis are presented in Section 4. Finally, Section 5 presents conclusions on the planning of urban community microgrids.
2. Methodological Proposal for Community-Based Urban Microgrid Planning
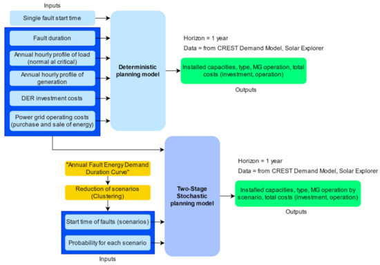
The present work aims to illustrate the potential benefits of urban community microgrids, carrying out an optimal planning of hundreds of microgrids with reliability requirements. This work seeks to contribute to the solution of the problem in urban communities, related to guarantee a minimum period of energy autonomy in the event of contingencies in the power grid. For that purpose, the models developed integrate sizing, type and operation of DER, using deterministic and stochastic optimization approaches, which are summarized in Figure 1. The models receive input parameters such as fault start time, fault duration, probability of each fault scenario (only for stochastic model), load and generation hourly profiles, and investment and operational costs. CREST Demand Model and Solar Explorer tools are used to get household and solar generation profiles. For the stochastic model, a clustering method is previously applied in order to reduce the number of scenarios. Then, microgrids capable of facing different main grid fault scenarios are determined. Finally, the results, such as size and type of microgrid assets, operation and total costs, are obtained for both deterministic and stochastic optimization approaches.
Figure 1.
Graphical description of the proposed planning models for urban community microgrids with reliability requirements.
These models were solved for different groups of residential clients and also for different clients within the same group. The reason for solving the planning problem for different groups of clients is due to the fact that residential demands are diverse (e.g., different households are not consuming the same power at any given time); therefore, a microgrid designed for one particular client and/or group of clients will not necessarily be the same microgrid as for other residential households or groups of households. All the elements and the implementation of the models will be presented in the following sections.
2.1. Deterministic Planning Model
The deterministic approach to the planning problem seeks to determine the type and capacity of the assets of the microgrids that minimize investment and operating costs. Therefore, the formulation of planning models with reliability requirements is presented below.
Planning models with the incorporation of reliability requirements: Reliability requirements guarantee islanded operation of the microgrids, in the event of contingencies in the power grid. This aspect was achieved by the optimal combination of photovoltaic generators and energy storage systems. Regarding the PV inverters, two possible configurations for microgrids are considered:
- Alternative 1: photovoltaic solar system with on-grid inverter technology, an inverter charger and batteries.
- Alternative 2: photovoltaic solar system with hybrid inverter technology with or without batteries.
The microgrids can operate in islanded mode incorporating the necessary assets that guarantee their operation. For Alternative 1, an inverter charger must always be included, to which the batteries are connected, and which together with the photovoltaic generator guarantees power supply to the users.
The planning tool must decide on the most economical alternative, and this will depend mainly on the time period during which a fault occurs (morning, afternoon, night), on the stochastic behavior of energy consumption and on other factors that make it impossible to decide a priori on one of the two configuration alternatives as the optimal one.
The installed power of the PV system is determined by Equations (1) and (2):
Since the planning tool must decide whether to install solar panels with on-grid inverter technology (decision variable ), or panels with hybrid inverter technology (decision variable ), the binary variables and are used, which, along with Inequality (3), ensure that both have different values. These variables are applied as constraints to the panel’s installed power with on-grid and hybrid inverter technologies, using the Big-M method [37], as observed in Inequalities (1) and (2). In this case, the power that can be injected into the grid is presented in (4) and (5):
where is the power generated by 1 kW of panels installed in the study region, which is given by the generation profile for each hour of the analysis horizon. Additionally, the power that can be injected into the grid is limited by solar generation, as presented in Inequality (6):
Additionally, the energy constraints of the battery storage system are determined by (7)–(9):
where corresponds to the energy of the battery to be installed and represents another decision variable of the optimization problem that is included in the objective function of each model. Furthermore, and are the charging and discharging power of the battery; and are coefficients that determine the performance of the battery in charging and discharging, respectively. t is the index associated with the study horizon, which takes values from 0 to 8759. Δt indicates the resolution of the data (1 h in this paper).
Inequalities (7) and (8) represent the technical limits of battery charge. Batteries should not be charged above 90% of their capacity, nor discharged below 20% [38]. Equation (9) describes the operation of the battery as the energy of the battery at time t, equal to the energy it had at a previous time, added to its charge energy minus the discharge energy (both the power and the energy of the battery are variables to be optimized in planning models). Battery power constraints are supplemented by minimum storage requirements:
- Minimum battery size: 0 Wh, if a PV system with hybrid inverter technology is sized.
- Minimum battery size: or the value determined from Equation (11), if a PV system is dimensioned with on-grid inverter technology.
The idea of having two alternatives for the minimum size to which the battery can be dimensioned is based on the following assumptions: (i) PV systems with hybrid inverter technology can work disconnected from the grid even without the incorporation of batteries (as long as generation is greater than demand). (ii) For the operation of PV systems with on-grid inverter technology disconnected from the main grid, an inverter battery charger is always required. The minimum size of the batteries is, therefore, 60 Wh (enough to turn on a bulb) times the interruption duration (this is the duration of the fault in hours), or as proposed in [39] from Equation (11), enough to smooth the power fluctuations at the output of the PV generator, implemented in this research as a guarantee of minimum battery storage.
The minimum storage requirement constraints are presented in Equations (10) and (11).
And
where corresponds to a binary variable that is activated when the planning tool decides to install batteries, is a variable that can take any value between zero and infinity, is the parameter that limits the minimum value of battery energy (decision variable), according to the minimum storage requirements described above. Additionally, is the maximum ramp limit expressed in [%/min] according to [39].
Regarding the battery charge and discharge limit constraints, these are determined from (12)–(18).
As the battery cannot be charged and discharged at the same time, the binary variables and are used, which with Inequality (18) ensure that both have different values. These variables are applied as constraints to the load () and discharge () powers, as observed in Inequalities (12) and (15). The charging and discharging powers are limited by the power of the inverter charger (, decision variable) and by the installed power of the PV system with hybrid inverter technology (, decision variable), as presented in Inequalities (13), (14), (16) and (17). The minimum power of the battery inverter charger is limited by half the installed power of the on-grid system (according to [39]) or the maximum demand, for the duration of the episode of power fault (Equation (19)). This is to guarantee feasibility in the operation of microgrids, and to ensure that all the energy generated by the panels can be delivered to the users at the time of a fault.
Finally, the objective function that determines microgrid investment and operational costs, both in connected and islanded modes, under reliability requirements, is presented in Equation (20).
where and are the costs of buying and selling energy to the main electrical grid, and are the import and export powers to the power grid, and , , and are the annual investment costs of the photovoltaic system with on-grid inverter technology, hybrid inverter, battery storage system and inverter charger, respectively.
Constraints:
During normal operation:
During fault hours:
,
Regarding the power balance constraints, in the non-fault condition (Equation (21)), the normal load profile is always supplied, while in the fault condition, Case 1 (Equation (22), ensuring supply of all energy demand) and Case 2 (Equation (23), ensuring supply of a critical demand) are evaluated. For both cases, some flexibility in the system is provisioned to be able to “pour” solar energy if necessary. This happens when the connection to the power grid is lost. Given that during this fault event the demand for normal or critical energy must be ensured from the batteries and the PV generator, the latter being unavailable makes the task of matching generation to demand quite complex. For this reason, in the case of fault it is necessary to include the inequality symbol in the power balance equations (i.e., the PV production can be reduced).
2.2. Two-Stage Stochastic Planning Model
Since the deterministic models described in the previous section do not consider the uncertainty represented by moments of the year in which a fault could occur (any hour of the analysis horizon), the stochastic dimension was included in order to optimally plan microgrids capable of facing different main grid fault scenarios. The literature describes stochastic programming as a two-stage problem [40]: the first stage associates investment decisions on a project, whilst the second stage involves decisions on the operation and/or maintenance of project assets. In this sense, the variables of the models from the previous section were adjusted to include a random vector represented by scenarios (s) for the moments of the year in which a fault could occur, and as a consequence solve a planning problem with a stochastic approach.
Taking into account that the equations of the first stage are the same as those presented in the deterministic models of Section 2.1, only the variables and constraints that affect the second stage of the stochastic planning problem are presented below:
Battery power constraints:
where represents the operational scenarios of the microgrid, for hours of the year in which a fault occurs. For this work, takes values of 1, 2 and 3 (three scenarios).
Power injected into the grid:
Battery charging and discharging power:
Minimum power requirement of the inverter charger:
Finally, the objective function of the stochastic planning problem, both in connected mode and in islanded mode, under reliability requirements, is presented in Equation (36).
where p(s) is the probability for each scenario .
Constraints:
During normal operation:
During fault hours:
,
This way of representing the objective function of the stochastic problem (Equation (36)) is known as the “implicit form of the stochastic programming problem” because it describes in a general way the decision variables of the second stage for scenarios to be evaluated [40].
Identification of stochastic scenarios: In order to perform stochastic simulations of the models in Equation (36), it is necessary to identify the scenarios (fault start times in the power grid). In this sense, the strategy used in this research was to obtain the annual “Fault Energy Demand Duration Curve” (for each residential household and for each group of households). Each value of this curve corresponds to the total energy that would have been consumed during the next 8 h given a fault occurring in hour h; after that, these values are sorted from highest to lowest. The steps to identify the scenarios are as follows:
- Establish the duration of the continuous fault (1, 2, …, d) where d is the maximum duration of the fault in hours.
- Establish moving windows for the size of the fault duration and sum the demands within the established range. Then, move the window to the second hour and add the demands of the new range. It must start at until .
- Obtain histograms with an annual distribution of energy demand during fault hours for the study horizon. Next, the fault energy demands (scenarios) must be organized in descending order, taking care to identify the time of year in which each one occurs.
Given that the number of scenarios is quite large, Ward’s hierarchical agglomeration method is applied to obtain the representative fault energy demands of each scenario to be modeled (according to the number of clusters to be formed). Ward’s method is presented in [41]. This is a hierarchical procedure whose objective is to find, at each stage of the agglomeration process, two clusters or individuals whose union provides the smallest increase in the total sum of errors . Ward’s method has the form presented in Equation (40):
where is the sum of squares of the errors in cluster , that is, the squared Euclidean distance, between each individual in cluster at its centroid. is the value of the –th variable on the individual of the –th cluster, assuming that said cluster has individuals. means component of centroid of cluster .
Finally, the sum of squares of the errors for all clusters, assuming there are clusters, is determined as shown in Equation (41).
After the clusters are formed, the mean of each one is calculated and the individual or scenario (energy fault demand) that is closest to the adjustment of its cluster is chosen. Finally, this value is indexed to obtain each scenario to be modeled, i.e., for this research, the time energy fault demand is presented. Subsequently, the probability that this fault demand occurs is calculated as the relationship between the number of scenarios per cluster and the total number of scenarios for the entire population.
3. Case Study
The case study aims to illustrate the capabilities and performance of the proposed optimal planning models and it considers the design of hundreds of microgrids for different numbers of residential clients (1, 10, 20 and 100 clients) (i.e., by solving the optimization models developed), assuming their implementation in the city of Santiago de Chile. This exercise was also repeated for various reliability requirements. The graphic representation of the configuration alternatives for the microgrids is presented in Figure 2 and Figure 3.
Figure 2.
Alternative 1, configuration for microgrids of a residential household.
Figure 3.
Alternative 2, configuration for microgrids of a residential household.
The microgrid alternatives include the following main assets: PV generator, inverters and batteries. In addition, the participation of the power grid is considered during the connected operational mode (a fundamental characteristic of an urban microgrid). It should be noted that given the characteristics of the clients in each microgrid (diversity of energy consumption and number of clustered clients), the proposed models optimally determine which configuration to use and what sizing to carry out of the assets that build up each microgrid (by minimizing investment and operational cost together).
On the other hand, the microgrid models that are proposed in this work require a set of input data, which must be collected and processed for the analysis. Regarding load demand, hourly residential household load profiles are based on the CREST Demand Model, which incorporates a stochastic model for generating electricity demand profiles [42]. The model produces demand data broken down by end use. For this, it uses a bottom-up modeling approach, which is based on active occupation patterns and daily activity profiles derived from user surveys. Among its many characteristics, the CREST Demand Model includes a representation for each household appliance and lighting, with which the aggregations of the household loads are simulated, so that the diversity of these is appropriately represented and the demand for end use is adequately correlated. Hence, parameter adjustments were carried out in the CREST tool, related to the nominal power and type of electrical appliances, to adequately represent the demand of low-consumption urban areas. Various load profiles of residential households were obtained, which present an average of 135 kWh per month [43]. Critical load profiles were also considered, which for residential households typically averaged 55 kWh per month. The critical load in this work consists of lighting, a television, a fridge, and a personal computer. This choice is made to ensure that in an emergency people feel safe, their home is illuminated, their food is kept in a good condition and they stay informed or entertained with the television and/or personal computer. The electrical appliances included in the CREST model for this study are presented in Table 2.
Table 2.
List of CREST Demand Model appliances.
The load profiles obtained by CREST (after the modification), for any one week of the study year, and from different groups of 1 and 100 clients, are presented in Figure 4, where it can be noted that although the individual profiles are quite different, their aggregate behavior is similar, as is the case in practice.
Figure 4.
Load profiles for one week of the year for different groups of: (a) 1 residential household and (b) 100 residential households.
As for the annual hourly profile of solar generation (Figure 5), it was obtained from the Solar Explorer of the Ministry of Energy of Chile [44]. Daily solar generation profiles with an installed power of 1 kW are considered for the city of Santiago de Chile (Latitude: −33.4372, Longitude: −70.6506), with solar radiation values between 4 and 6 kWh/m2 day.
Figure 5.
Average monthly solar generation profiles for the city of Santiago de Chile.
Since the planning of the microgrids will consider the size of assets (PV generator, storage systems and inverters), it is necessary to include their investment costs. These costs are included from annuities in Equation (42).
where A is the annuity of the investment, VP is the present value of the investment, r is the discount rate and n is the number of years or period of analysis. Table 3 shows the annualized investment costs of the assets for the planned microgrids, considering a discount rate of 3%. The costs of on-grid, hybrid, inverter, charger and battery inverters and panels [45,46] are included. The energy purchase and sale prices have also been considered [47].
Table 3.
Base investment costs, annualized with a 3% discount rate. Source: [45,46,47].
The lifetime corresponds to 20 years for the PV system with an on-grid inverter or hybrid inverter, 10 years for the batteries and 15 years for the inverter-charger.
From the proposed models, hundreds of planning exercises were carried out to study the behavior of the optimization variables. For this, the following assumptions were taken into account:
- A full year is analyzed, with a time interval of 1 h and considering a total project duration of 20 years.
- A total of 100 different microgrids per group of 1, 10, 20 and 100 residential households were optimally determined with the objective of evaluating the variation in the results for different groups of clients.
- For each proposed microgrid model, different reliability requirements are taken into account, with various simulated faults in the power grid. Thus, for the deterministic planning approach, faults of 4, 8 and 12 continuous hours of duration are considered, which are distributed throughout the year of analysis, according to the monthly historical probability of fault for a distribution circuit of the study zone.
- For the stochastic planning of microgrids, explicit faults are considered according to the scenarios identified with Ward’s agglomeration method (three different start times for each group of users). For this planning approach, only faults with a duration of 8 h are considered.
After the optimization process, sensitivity analyses are carried out for the investment costs of the microgrid assets. For this purpose, the costs for EoS in Table 4 are considered. The concept of EoS refers to reductions in investment costs per unit as the size of a facility increase [48].
Table 4.
Economies of scale for microgrid assets.
Furthermore, a case will be established without reliability requirements, which will serve as a base case to compare the results of the proposed models. This case considers the installation of assets, assuming that there are no faults in the power grid (without active reliability constraints: Equations (22), (23), (38) and (39)).
4. Results and Analysis
The case study aims to evaluate the effects of different groups of customers and EoS, on the optimal results of the proposed formulation (deterministic and stochastic optimization approaches). Section 4.1 shows the results for the deterministic planning problem. There, microgrids that only operate in grid-connected mode, and microgrids that operate in both, connected and islanded mode, have been analyzed in two cases (see Section 2.1). Moreover, a comparison from the economic point of view, between the different groups of microgrids, is carried out. Section 4.2 aims to analyze the effects of uncertainty related to the period of the analysis horizon when the fault happens, and how microgrids are optimally prepared for such a condition. Likewise, comparisons from the investment costs for different groups of clients are made. At the end of the section, a comparison between the objective function of the deterministic and stochastic problem for planning urban community microgrids is made.
4.1. Solution of the Deterministic Planning Problem
4.1.1. Results for the Case without Reliability Requirements
In total, 400 optimal planning exercises were carried out, that is, 400 microgrid designs (100 for each group of clients with different load profiles obtained from CREST), which allows for the determination of the total costs of microgrids that operate connected to distribution systems. The average results obtained without reliability requirements, for each group of residential households, are presented in Table 5.
Table 5.
Average results for microgrids without reliability requirements.
According to the results, the optimization algorithm decides to install panels with on-grid inverter technology, which is cheaper than hybrid inverter technology. The most important impact is reflected on the investment costs per client of the PV system, which are reduced by 20% on average for microgrids of 10, 20 and 100 clients, compared to the average of investment costs for one-client microgrids. The reduction is due to the diversity of energy consumption, which leads to a decrease in the PV capacity per customer as the number of clients per microgrid increases (Figure 6a): each box compiles the information of 100 different microgrids, where the triangle refers to the mean value of PV capacity per customer for the 100 microgrids, the orange line indicates the median value, and the limits of the rectangles represent the quartiles Q1 and Q3 (i.e., the central 50% of the microgrids in each group of 1, 10, 20 and 100 residential households).
Figure 6.
Distribution of the (a) PV system capacities and (b) monthly energy consumption by household, for groups.
In order to show the behavior of the diversity of energy consumption, Figure 6b shows the distributions with boxplot diagrams of monthly consumption per household, together with their standard deviations for each group of 1, 10, 20 and 100 residential households.
As can be seen, the diversity of energy consumption is greater in one-client groups and decreases as more residential clients are grouped. This can be noticed because each rectangle containing 50% of the data decreases as the group size increases, meaning that the results of the 100 microgrids for each group of clients become more similar as the number of customers increases. Additionally, by changing ex-post the investment costs from the data reported in Table 4, greater savings can be achieved when considering the effect of EoS (Figure 7): the investment savings derived from the diversity of the load profiles, plus the EoS, when community microgrids of 10, 20 and 100 clients are formed, is 32.2%, 33.5% and 33.7%, with respect to the average cost of investment for one-client microgrids (without reliability requirements). In this way, it is possible to highlight the importance of two effects that converge towards the value of community association when planning urban microgrids: First, the diversity of user load profiles, which achieves a significant investment cost reduction when microgrids of more than one client are established (explaining over 20% on average of the savings for the groups of 10, 20 and 100 clients, respectively). Second, the use of EoS for the microgrid assets further increases savings for the community (up to 15% additional savings), achieving up to a 35% overall reduction in investment costs for community microgrids.
Figure 7.
Distribution of investment costs per client for different microgrids, without reliability requirements.
4.1.2. Results for the Cases with Reliability Requirements
In order to plan microgrids that can operate in islanded mode whilst considering the diversity of energy consumption in each group of 1, 10, 20 and 100 clients, three fault durations (4, 8 and 12 h) were simulated for the two case studies. The above means that 2400 microgrids were designed with reliability requirements, that is, 100 optimization exercises for each group of n clients for each duration fault and each case study were determined, where in each iteration n corresponding clients were chosen randomly from the CREST Demand Model in order to mimic the diversity of residential customers. In this sense, the models sought to evaluate the effect of different energy requirements to support the sizing of each microgrid, as well as to compare results with different numbers of residential households.
Results for Microgrids Planning with Reliability Requirements (Case 1)
In order to perform statistical analyses from hundreds of deterministic simulations in Case 1 (100 faults per microgrid), Figure 8 shows graphs of the investment costs per household, according to the level of protection (referred to the percentage of faults that are covered by installing the indicated number of panels and batteries), and the duration of the fault. It is important to notice that the standard deviation for each level of protection is included in the graph, for the various groups of microgrids. All results for deterministic planning consider the sensitivity (EoS) for the investment costs (Table 4).
Figure 8.
Investment cost per household as a function of (a) protection level for faults of 8 h duration and (b) duration of faults with 90% protection level (Case 1).
The effect on investment costs per household, as the level of protection increases, is shown in Figure 8a. A protection level of 90% refers to the percentage of fault (lasting 8 h) that can be covered by the microgrid configuration alternative used, for example, in one-client groups the investment costs incurred to guarantee protection against 90% of faults is around USD 300 per year. Clustering clients helps to reduce the investment costs of each microgrid: if a protection level is taken as a reference, for example, 90%, in the case of microgrids with 10, 20 and 100 households, a saving of 16.3%, 18.5% and 23.0% with respect to the average investment cost for one-client microgrids with the same level of protection can be achieved. On the other hand, costs increase as the level of protection required by the community also increases. This behavior is as expected, since protecting oneself from a greater number of faults implies higher investment costs per household. In the case of a protection level close to 100%, the user or the community would be protecting themselves from a fault that could occur at any time during the day, which implies that they must have a considerable storage capacity.
Figure 8b represents a cut made at the 90% protection level which enabled the investment costs to be compared according to the duration of the faults. It is observed that protecting oneself from a more extensive contingency has a higher investment cost for all household groups, and this is due to the fact that more storage capacity is required if the fault occurs during hours of no sunlight. When taking as a reference the cost curve of microgrids for 100 residential households, the increase in the investment average cost, which is the result of preparing the microgrids for longer hours of operation in islanded mode, is 25.6% for faults from 4 to 12 h.
As an example, Table 6 presents results of the deterministic planning approach (Case 1), for four groups of 1, 10, 20 and 100 residential clients. A specific fault of 8 h duration (starting time 906 h, that is 06:00 pm on the 37th day of the year) is considered, from which the type of assets and size of four microgrids are determined.
Table 6.
Results for an 8 h fault (start time: 906 h, Case 1).
It can be seen that for the microgrids presented, the optimization algorithm decides to install panels with on-grid inverter technology, an inverter charger and batteries. In the same way as for planning without reliability requirements, a reduction in investment costs of groups of 10, 20 and 100 clients is observed, with respect to the investment cost of the one-client microgrid, due to the diversity of consumption (18.8%, 21.2% and 23.3% of costs reduction) and owing to EoS (12.0% on average of additional costs reduction). It should be noted that the results presented in Table 6 correspond to a single optimization exercise for each group of residential households (one of the 100 exercises performed for each group of n households), to show the alternative configuration that in each case the optimization algorithm decides to consider. Additionally, in order to show how the microgrid is operating, the one-client microgrid is taken as an example. The graphical results considering the specific 8 h fault, with a start time at 906 h, is shown in Figure 9.
Figure 9.
Operation graph of a household’s microgrid for an 8 h fault (start time: 906 h, Case 1).
It is observed that the batteries provide energy in some instants of no fault. It is also highlighted that when the microgrid operates in connected mode, power was injected into the power grid, generating income for the household. The participation of the power grid is low compared to solar PV generation (the microgrid tries to use the main grid as little as possible and take advantage of the solar resource to supply all the demand).
Results for Microgrids Planning with Reliability Requirements Only for Critical Loads (Case 2)
The results of hundreds of microgrids for Case 2 (ensuring supply of a critical demand during a fault) are presented in Figure 10. The diversity of consumption, by grouping a different number of households and the EoS associated with investment costs of microgrid infrastructure, allows for a joint reduction in investment costs for the microgrids of 10, 20 and 100 clients, equivalent to 21.1%, 24.0% and 29.0%, compared to the average cost of one-client microgrids and taking the 90% protection level as a reference.
Figure 10.
Investment cost per household as a function of (a) protection level for faults of 8 h duration and (b) duration of faults with 90% protection level (Case 2).
The rate of increase in investment costs, as protection level and duration of faults increase, is lower than the rate at which the increase in costs occurs in Case 1. Precisely, in Figure 10b, for 100 residential households, the increase in the investment average cost, which is the result of preparing the microgrids for longer hours of operation in islanded mode, is 13.6% for faults from 4 to 12 h (12% less than in Case 1). By increasing the duration of the fault, the amount of critical demand to be satisfied does not increase significantly, i.e., since the critical demand is low and scattered during the day, additional hours of interruption do not significantly increase the energy requirements, and therefore the additional infrastructure to cope with the additional energy is small, in contrast to Case 1, where the entire demand of the household must be met during a fault in the power grid, and greater capacity in microgrid assets, is required.
In summary, the average savings that the different microgrids would accrue for supporting critical load during fault hours, at a specific protection level, such as 90%, and for 8 h of grid service interruption, are equivalent to 15.2% for one-client microgrids and 20.5% on average for microgrids of 10, 20 and 100 clients, compared to Case 1. This could represent a more economical alternative for the community, while at the same time it could be affected by the loss of comfort.
4.2. Solution of the Stochastic Planning Problem
In order to evaluate the performance of the microgrid under different fault scenarios (periods of interruption during the year), hundreds of stochastic simulations were carried out, considering the uncertainty related to the time of the analysis horizon when the fault happens. It is expected that these simulations will show the advantages and benefits (compared to deterministic models) of planning community microgrids, considering various operating scenarios.
4.2.1. Scenario Identification (Fault Start Time)
Since it is necessary to plan microgrids capable of responding to different fault scenarios it was necessary to identify these scenarios. To do this, Ward’s hierarchical agglomeration method was used (Section 2.2), which was applied to the distribution of the possible power consumption of the 8 h fault. As an example, Figure 11 shows three fault scenarios, calculated from the annual distribution of an 8 h fault consumption for a residential household. Each value of the distribution corresponds to the total energy that would have been consumed during the next 8 hours given a fault occurring in hour h; these values are then sorted from highest to lowest; this corresponds to the “Fault Energy Demand Duration Curve”. These scenarios try to adequately represent all possible fault scenarios (8753 scenarios). It is observed that, when applying Ward’s method, considering the formation of three clusters, the method includes within the same group all the fault energy demands (bins) that have similar distances to the centroid of its cluster k.
Figure 11.
Annual 8 h power fault demand duration curve, for a residential household, with scenarios arranged in descending order.
Furthermore, given the average value of the fault energy demand for each cluster, Table 7 presents the three calculated scenarios, with the fault start time and its probability of losing that amount of energy.
Table 7.
Detail of the identified scenarios for the stochastic planning problem of a residential client.
According to the results of this example of a residential household, it can be affirmed that its worst scenario corresponds to scenario three, since it is the one with the highest average energy demand during eight continuous hours of fault (4.25 kWh). Ward’s method was also applied to obtain the scenarios of various groups of 10, 20 and 100 residential households, with which hundreds of stochastic simulations are carried out to determine the type and size of the community microgrid, as presented below.
4.2.2. Example of Results for the Stochastic Planning Model (Case 1)
Before presenting results for hundreds of microgrids, Table 8 shows, as an example, the solutions for four microgrids of sizes 1, 10, 20 and 100 residential households, brought as an example to show the configuration alternative that optimally selects the stochastic optimization tool developed. For the determination of these microgrids, a single optimization exercise was carried out.
Table 8.
Results for microgrids of 1, 10, 20 and 100 residential clients (Case 1).
In the stochastic planning problem, the solutions found in relation to the size and type of assets for each microgrid guarantee the protection of users for all established fault scenarios, determining the same capacity and assets type (i.e., the investment decision is the same). This can be seen in Figure 12, where the operation graphs, for two days (during and after fault, i.e., 48 h) of a household’s microgrid, are presented for the three stochastic fault scenarios described in Table 7.

Figure 12.
Operation graphs of a household’s microgrid, for three stochastic 8 h fault scenarios (Case 1).
In all three scenarios, the microgrid sells energy to the power grid, but in some cases, power injection is limited because the optimization algorithm decides to charge the batteries in anticipation of the upcoming fault hours. In particular, for Scenarios 2 and 3 with faults that occur during the day (11 h and 16 h, respectively), the optimization decides to charge the batteries and supply the demand during the fault mostly with solar energy (Scenario 2), or with the combination of panels and batteries, as happens in stochastic scenario 3. It is possible to evidence that the batteries continue to be used after the fault hours, with an SOC that optimally varies between 20% and 90% of the storage system capacity.
Now, if the decision were to solve the planning problem in a deterministic and independent way for each residential client scenario in Table 7, the results are presented in Table 9.
Table 9.
Deterministic results for each scenario of the one-client microgrid (Case 1).
It is observed that scenario three presents a solution similar in size and type of assets to the solution obtained with the stochastic planning approach (microgrid of one-client). Therefore, as a hypothesis, it is possible to think that the solution of the stochastic planning problem with reliability requirements is similar to the deterministic solution that is solved for the worst scenario; this will be explored in Section 4.2.3.
4.2.3. Global Results and Statistical Analysis for the Stochastic Planning Model (Cases 1 and 2)
In order to obtain conclusions that support the possible advantages of solving the microgrid planning problem with the stochastic approach, 800 microgrids were modeled (200 for each grouping of 1, 10, 20 and 100 clients), from Cases 1 and 2, considering for each one of them a simulation with three stochastic fault scenarios of 8 h. The objective of analyzing hundreds of microgrids is to capture the diversity of households, since, as previously mentioned, the diversity of household groups varies according to the number of residential households and the stochastic behavior of the energy consumption of each household.
Results of the Stochastic Planning Model for Hundreds of Microgrids (Cases 1 and 2)
The results for microgrids with reliability requirements, determined from the stochastic reliability cases, are presented in the boxplot diagrams in Figure 13 and Figure 14, which measure the variation of investment costs per client, according to the number of clients.
Figure 13.
Distribution of investment costs per household for microgrids determined from the stochastic approach, with reliability requirements (Case 1).
Figure 14.
Distribution of investment costs per household, for microgrids determined from the stochastic approach, with reliability requirements (Case 2).
These results from the stochastic optimization problem also support the main conclusion of this research, related to the relevant value of community association for microgrid planning. This can be observed in the cases evaluated with reliability requirements, where for planning Case 1 they produce an average saving in investment costs due to the diversity of consumptions (21.6%, 23.1%, and 23.5% of costs reduction, respectively) and EoS (explaining up to 11.0% on average of the additional savings), for community microgrids with 10, 20 and 100 households, with regards to the average investment cost for one-client microgrids.
In Case 2 with critical demand, these savings for community microgrids, due to the diversity, are equivalent to 11.5%, 14.2% and 15.8%, respectively, and 11.0% on average of additional savings by considering EoS.
Additionally, based on the results of Table 9, it was affirmed as a hypothesis that the solution of the stochastic planning problem with reliability requirements is similar to the solution of the deterministic problem of the worst scenario of a residential household or group of households. Hence, the benefit of whether to solve the planning problem either in a deterministic way, considering the worst scenario, or to solve the problem stochastically (i.e., considering three scenarios) was assessed. For this purpose, the metric “Percentage Difference of Cost Functions” was established, which basically measures the percentage of error between the result of the objective function of the deterministic worst-case scenario of a microgrid, and the result of the objective function of the stochastic problem for exactly the same microgrid (Equation (43)).
where m indicates the microgrid to be planned (m = 1, 2, 3, …, 100), n represents the number of clients per microgrid, that is, 1, 10, 20 and 100 clients, c indicates the case that you are considering for microgrid planning (Case 1 or 2). In total, 800 planning exercises with a stochastic approach were solved. The results are presented below.
Comparison of Results of the Stochastic Planning Approach vs. the Deterministic Approach (Case 1)
Figure 15 shows histograms with the cumulative frequencies of the percentage difference between the cost functions of the deterministic worst-case scenario and the cost functions of the stochastic problem, for Case 1. According to the results, about 90 microgrids of 1, 10, 20 and 100 clients, the percentage difference between the respective cost functions is between 0% and 5%. This value represents what in stochastic programming is known as the “expected value of perfect information” (EVPI), and it means the loss of profits due to the presence of uncertainty. Therefore, the solution of the stochastic planning problem with reliability requirements, in approximately 90% of the implemented microgrids, is similar to the solution of the deterministic problem that is solved for the worst scenario of groups of 1, 10, 20 and 100 residential households. This is very valuable from a computational point of view, when planning community microgrids, considering stochastic programming. Given that, if computationally speaking there are not enough resources to solve the problem stochastically (with various scenarios) and there are reliability requirements for a community, solving the deterministic worst-case scenario represents a better approach to solving the microgrid with a reliability requirement problem.
Figure 15.
Percentage difference between cost functions of the deterministic and stochastic problems, by groups of microgrids (Case 1).
Comparison of Results of the Stochastic Planning Approach vs. the Deterministic Approach (Case 2)
The findings identified in Case 1 extend to Case 2 with critical demand supply, during the hours of fault in the main grid. According to the results shown in Figure 16, it is noted that the percentage errors between the deterministic and stochastic cost functions are reduced compared to the solutions obtained in Case 1 (i.e., this can be observed by comparing the horizontal axis). The stochastic and deterministic results maintained are really close; in fact, most microgrids determined from groups of 10, 20 and 100 households have differences between 0 and 4%. In microgrids with one residential household, the percentage difference compared to the rest of the groups is at most 7% difference for 100% of the microgrids. According to the results, the percentage difference between the respective cost functions is less than or equal to 5% in about 95 microgrids of 1 client. For the rest of the groups, 100% of the microgrids present an error between the objective functions of less than 3.6%. The difference between the cost functions narrows, showing that during the hours of fault, the critical demand (TV, refrigerator, personal computer and home lighting) tends to present consumption levels that are similar in practically all the microgrids (which depends largely on the time of the analysis horizon where the faults occur).
Figure 16.
Percentage difference between cost functions of the deterministic and stochastic problems, by groups of microgrids (Case 2).
In summary, when seeking to plan microgrids with critical load requirements, and to find the solution, the worst-case scenario is solved. This solution is even closer to the stochastic result, and therefore for communities that cannot solve the optimization problem from the stochastic approach (because they do not have sufficient computational resources), it is convenient to size their microgrids for the worst-case scenario.
5. Conclusions
In this work, hundreds of residential microgrids have been optimally planned, demonstrating and quantifying the value of community association in the residential segment while establishing a precedent for the development of urban microgrids. In this sense, the conclusions obtained are robust, but only apply to community microgrids of residential customers. However, the models can also be used to analyze other segments, such as commercial, industrial and institutional loads. In total, 3600 microgrids were optimally implemented for different groups, households and case studies, allowing us to achieve strong and generalized conclusions. The models proposed, with deterministic and stochastic approaches, seek to compare the microgrids’ infrastructure requirement to supply (i) the total load and (ii) the critical load during a fault. In the problem with a deterministic planning approach, different levels of reliability are proposed, so that the community can choose the level of protection based on their investment capacity, and how the grouping of households affects investment costs. In addition, to optimally plan microgrids capable of facing different main grid fault scenarios, a stochastic model was developed, considering the uncertainty related to the moment in the analysis horizon when a fault occurs. In this regard, three remarkable conclusions of this work are presented below:
- Since the realistic residential demands obtained from the CREST Demand Model tool are different between loads (as it happens in the real life), the planning models proposed in this research consider, among the most important factors, the formation of different groups of randomly selected residential clients, with which it is intended to collect the diversity in energy consumption due to the load aggregation (i.e., community creation). In the same way, the Economy of Scale (EoS) is considered when adding capacity in assets for the determination of microgrids. Based on this, it was possible to quantify the benefits of community microgrids, mainly represented by savings in investment costs for residential households (up to 35% on average), when the relevant value of the community is considered. From the 35% maximum reduction that was evidenced in the case studies, up to 15% can correspond to the effect of EoS, and the remaining 20% is produced by taking advantage of the diversity of the load profiles when forming hundreds of groups of 10, 20 and 100 residential households, for the determination of community microgrids.
- Regarding the stochastic planning approach, besides the fact that microgrids are prepared to face several fault scenarios (8753 possible scenarios that are reduced to three representative scenarios, for faults of 8 h), it was found that in approximately 90% of the microgrids determined with the stochastic planning approach (Case 1), the optimization algorithm typically decides to prepare for the worst fault scenario that the community may experience. (In Case 2, this percentage increases to 100% due to the similarities in the critical load consumption levels of residential users.) This is very valuable from a computational point of view when planning community microgrids. Therefore, for communities without access to computational resources and an optimization tool, solving the deterministic worst-case scenario is a good proxy to design their own microgrids.
- Finally, in community microgrids, the total load profile tends to be more homogeneous compared to the load profile of a single residential household, which can present abrupt peaks during the day. It is precisely this reduction of diversity in aggregated load profiles (and added EoS) that can make the integration of renewable sources and energy storage systems in urban communities more viable, since it positively impacts the costs for their implementation (i.e., cost reduction for the microgrid community).
Author Contributions
Conceptualization, J.D.M.-C. and A.N.-E.; methodology, J.D.M.-C. and A.N.-E.; software, J.D.M.-C. and A.N.-E.; validation, J.D.M.-C., A.N.-E.; formal analysis, J.D.M.-C., A.N.-E., C.A.L. and D.F.E.; investigation, J.D.M.-C.; resources, A.N.-E.; writing—original draft preparation, J.D.M.-C.; writing—review and editing, J.D.M.-C., A.N.-E., C.A.L. and D.F.E.; supervision, A.N.-E., C.A.L. and D.F.E.; project administration, J.D.M.-C. and A.N.-E.; funding acquisition, A.N.-E. All authors have read and agreed to the published version of the manuscript.
Funding
This research was funded by the government of Valle del Cauca of Colombia, project “Formación de Alto Nivel del Valle del Cauca–FAN”, under grant number 121925 and the “National Fund for Scientific and Technological Development”, under grant ANID FONDECYT INICIACION 11180875.
Institutional Review Board Statement
Not applicable.
Informed Consent Statement
Not applicable.
Data Availability Statement
https://repository.lboro.ac.uk/articles/dataset/CREST_Demand_Model_v2_0/2001129, (accessed on 2 July 2021).
Acknowledgments
The authors wish to thank the government of Valle del Cauca of Colombia, project “Formación de Alto Nivel del Valle del Cauca”, and the National Fund for Scientific and Technological Development, under grant ANID FONDECYT INICIACION 11180875 for providing the funds for this work, which is part of the doctoral thesis titled: A methodology for comprehensive microgrid planning in Southwestern Colombia considering demand response aspects.
Conflicts of Interest
The authors declare that they have no known competing financial interests or personal relationships that could have appeared to influence the work reported in this paper. The funders had no role in the design of the study; in the collection, analyses, or interpretation of data; in the writing of the manuscript, or in the decision to publish the results.
References
- Delboni, L.F.N.; Marujo, D.; Balestrassi, P.P.; Oliviera, D.Q. Electrical Power Systems: Evolution from Traditional Configuration to Distributed Generation and Microgrids. In Microgrids Design and Implementation, 1st ed.; de Souza, A.C.Z., Castilla, M., Eds.; Springer: Cham, Switzerland, 2019; pp. 1–25. [Google Scholar] [CrossRef]
- Danish, M.S.S.; Senjyu, T.; Funabashia, T.; Ahmadi, M.; Ibrahimi, A.M.; Ohta, R.; Howlader, H.O.R.; Zaheb, H.; Sabory, N.R.; Sediqi, M.M. A Sustainable Microgrid: A Sustainability and Management-oriented Approach. Energy Procedia 2019, 159, 160–167. [Google Scholar] [CrossRef]
- Mina-Casaran, J.D.; Echeverry, D.F.; Lozano, C.A. Demand Response Integration in Microgrid Planning as a Strategy For Energy Transition in Power Systems. IET Renew. Power Gener. 2021, 15, 889–902. [Google Scholar] [CrossRef]
- Kukandeh, Y.R.; Kazemi, M.H. Microgrid Control in Islanding and Connected Mode. In Proceedings of the Iranian Conference on Electrical Engineering (ICEE), Mashhad, Iran, 8–10 May 2018; pp. 1173–1178. [Google Scholar] [CrossRef]
- Rajab, Z.; Alfergani, A.; Asheibi, A.; Khalil, A.; Mohamed, F. Optimum Microgrid Planning and Operation for Improving Reliability and Power Quality: Review. In Proceedings of the 11th International Renewable Energy Congress (IREC), Hammamet, Tunisia, 29–30 October 2020; pp. 1–6. [Google Scholar] [CrossRef]
- Xu, Z.; Yang, P.; Zheng, C.; Zhang, Y.; Peng, J.; Zeng, Z. Analysis on the Organization and Development of Multi-microgrids. Renew. Sustain. Energy Rev. 2018, 81, 2204–2216. [Google Scholar] [CrossRef]
- Kumar, A.; Singh, A.R.; Deng, Y.; He, X.; Kumar, P.; Bansal, R.C. A Novel Methodological Framework for the Design of Sustainable Rural Microgrid for Developing Nations. IEEE Access 2018, 6, 24925–24951. [Google Scholar] [CrossRef]
- Akindeji, K.T.; Tiako, R.; Davidson, I.E. Use of Renewable Energy Sources in University Campus Microgrid—A Review. In Proceedings of the 27th International Conference on the Domestic Use of Energy (DUE), Wellington, South Africa, 25–27 March 2019; pp. 76–83. [Google Scholar]
- Gilani, M.A.; Kazemi, A.; Ghasemi, M. Distribution System Resilience Enhancement by Microgrid Formation Considering Distributed Energy Resources. Energy 2020, 191, 116442. [Google Scholar] [CrossRef]
- Gui, E.M.; MacGill, I.; Betz, R. Community Microgrid Investment Planning: A Conceptual Framework. In Proceedings of the IEEE International Smart Cities Conference (ISC2), Kansas City, MI, USA, 16–19 September 2018; pp. 1–5. [Google Scholar] [CrossRef]
- Levy, A.; Carrasco, J.J. Calidad y Confiabilidad de los Servicios Eléctricos en América Latina; Inter-American Development Bank: Washington, DC, USA, 2020; pp. 1–204. [Google Scholar] [CrossRef]
- Singh, M.K.; Kekatos, V.; Liu, C.-C. Optimal Distribution System Restoration with Microgrids and Distributed Generators. In Proceedings of the IEEE Power & Energy Society General Meeting (PESGM), Atlanta, GA, USA, 4–8 August 2019; pp. 1–5. [Google Scholar]
- Jin, M.; Feng, W.; Marnay, C.; Spanos, C. Microgrid to Enable Optimal Distributed Energy Retail and End-user Demand Response. Appl. Energy 2018, 210, 1321–1335. [Google Scholar] [CrossRef] [Green Version]
- Lakshmi, S.; Ganguly, S. Transition of Power Distribution System Planning from Passive to Active Networks: A State-of-the-Art Review and a New Proposal. In Sustainable Energy Technology and Policies, 1st ed.; De, S., Bandyopadhyay, S., Assadi, M., Mukherjee, D.A., Eds.; Springer: Singapore, 2018; pp. 87–117. [Google Scholar] [CrossRef]
- Bourgeois, T.; Gerow, J.; Litz, F.; Martin, N. Community Microgrids: Smart, Cleaner, Greener; Pace Energy and Climate Center, Pace Law School and Pace University: White Plains, NY, USA, 2013; pp. 1–24. [Google Scholar]
- Jimenez-Estevez, G.; Navarro-Espinosa, A.; Palma-Behnke, R.; Lanuzza, L.; Velazquez, N. Achieving Resilience at Distribution Level: Learning from Isolated Community Microgrids. IEEE Power Energy Mag. 2017, 15, 64–73. [Google Scholar] [CrossRef]
- Kumar, M.; Tyagi, B. Capital Cost based Planning and Optimal Sizing of a Small Community Smart Microgrid. In Proceedings of the 12th International Conference on Knowledge and Smart Technology (KST), Pattaya, Thailand, 29 January–1 February 2020; pp. 121–126. [Google Scholar] [CrossRef]
- Zhang, X.; Bian, D.; Shi, D.; Wang, Z.; Liu, G. Community Microgrid Planning Considering Building Thermal Dynamics. In Proceedings of the IEEE Sustainable Power and Energy Conference (iSPEC), Beijing, China, 20–24 November 2019; pp. 1953–1958. [Google Scholar] [CrossRef] [Green Version]
- Jordan, I.L.; O’Neill-Carrillo, E.; Lopez, N. Towards a Zero Net Energy Community Microgrid. In Proceedings of the IEEE Conference on Technologies for Sustainability (SusTech), Phoenix, AZ, USA, 9–11 October 2016; pp. 63–67. [Google Scholar] [CrossRef]
- Khayatian, A.; Barati, M.; Lim, G.J. Integrated Microgrid Expansion Planning in Electricity Market With Uncertainty. IEEE Trans. Power Syst. 2018, 33, 3634–3643. [Google Scholar] [CrossRef]
- Dahiru, A.T.; Tan, C.W. Optimal Sizing and Techno-economic Analysis of Grid-connected Nanogrid for Tropical Climates of the Savannah. Sustain. Cities Soc. 2020, 52, 101824. [Google Scholar] [CrossRef]
- Che, L.; Zhang, X.; Shahidehpour, M.; Alabdulwahab, A.; Abusorrah, A. Optimal Interconnection Planning of Community Microgrids With Renewable Energy Sources. IEEE Trans. Smart Grid. 2017, 8, 1054–1063. [Google Scholar] [CrossRef]
- Hussain, A.; Arif, S.M.; Aslam, M.; Shah, S.D.A. Optimal Siting and Sizing of Tri-generation Equipment for Developing an Autonomous Community Microgrid Considering Uncertainties. Sustain. Cities Soc. 2017, 32, 318–330. [Google Scholar] [CrossRef]
- Abou El-Ela, A.A.; El-Sehiemy, R.A.; Salah Ali, E.; Kinawy, A. Minimisation of Voltage Fluctuation Resulted From Renewable Energy Sources Uncertainty in Distribution Systems. IET Gener. Transm. Distrib. 2019, 13, 2339–2351. [Google Scholar] [CrossRef]
- Hosseinimoghadam, S.M.S.; Dashtdar, M.; Bushehri, M.E.N.; Dashtdar, M. Size Optimization of Distributed Generation Resources in Microgrids with Considering Uncertainty Units Based on Scenario Tree. Autom. Control Comput. Sci. 2021, 55, 92–101. [Google Scholar] [CrossRef]
- Suman, G.K.; Guerrero, J.M.; Roy, O.P. Optimisation of Solar/Wind/Bio-generator/Diesel/Battery Based Microgrids for Rural Areas: A PSO-GWO Approach. Sustain. Cities Soc. 2021, 67, 102723. [Google Scholar] [CrossRef]
- Wu, R.; Sansavini, G. Integrating Reliability and Resilience to Support the Transition from Passive Distribution Grids to Islanding Microgrids. Appl. Energy 2020, 272, 115254. [Google Scholar] [CrossRef]
- Wang, Z.; Wu, X.; Li, L.; Ying, Y. Microgrid Planning Considering the Uncertainty of Renewable Generation Profile. In Proceedings of the IEEE 2nd International Electrical and Energy Conference (CIEEC), Beijing, China, 4–6 November 2018; pp. 34–39. [Google Scholar] [CrossRef]
- Narayan, A.; Ponnambalam, K. Risk-averse Stochastic Programming Approach for Microgrid Planning Under Uncertainty. Renew. Energy 2017, 101, 399–408. [Google Scholar] [CrossRef]
- Lim, A.W.L.; Teo, T.T.; Ramadan, M.; Logenthiran, T.; Phan, V.T. Optimum Long-term Planning for Microgrid. In Proceedings of the TENCON 2017—2017 IEEE Region 10 Conference, Penang, Malaysia, 5–8 November 2017; pp. 1457–1462. [Google Scholar] [CrossRef]
- Garzón-Hidalgo, J.D.; Andrés, Y.; Saavedra-Montes, J. A Design Methodology of Microgrids for Non-interconnected Zones of Colombia. Tecnológicas 2017, 20, 41–55. [Google Scholar] [CrossRef] [Green Version]
- Wu, X.; Shi, S.; Wang, Z. Microgrid Planning Considering the Supply Adequacy of Critical Loads under the Uncertain Formation of Sub-Microgrids. Sustainability 2019, 11, 4683. [Google Scholar] [CrossRef] [Green Version]
- Klaassen, E.A.M.; Van Gerwen, R.J.F.; Frunt, J.; Slootweg, J.G. A Methodology to Assess Demand Response Benefits from a System Perspective: A Dutch Case Study. Util. Policy 2017, 44, 25–37. [Google Scholar] [CrossRef] [Green Version]
- Machado, P.; De Souza, L.E.; Netto, R.S. Framework to Support Grid-Connected Microgrid Optimal Planning. In Proceedings of the IEEE International Conference on Environment and Electrical Engineering and IEEE Industrial and Commercial Power Systems Europe (EEEIC/I&CPS Europe), Palermo, Italy, 12–15 June 2018; pp. 1–6. [Google Scholar] [CrossRef]
- Javid, Z.; Li, K.J.; Hassan, R.; Chen, J. Hybrid-microgrid Planning, Sizing and Optimization for an Industrial Demand in Pakistan. Teh. Vjesn. 2020, 27, 781–792. [Google Scholar] [CrossRef]
- Kamanzi, B. Microgrid Planning and Design Under Uncertainty: A Case Study in Northern Angola. Master’s Thesis, Department of Electrical Engineering, University of Cape Town, Cape Town, South Africa, 2019. [Google Scholar]
- Cococcioni, M.; Fiaschi, L. The Big-M Method with the Numerical Infinite M. Optim. Lett. 2020, 1–14. [Google Scholar] [CrossRef]
- Truong, C.; Naumann, M.; Karl, R.; Müller, M.; Jossen, A.; Hesse, H. Economics of Residential Photovoltaic Battery Systems in Germany: The Case of Tesla’s Powerwall. Batteries 2016, 2, 14. [Google Scholar] [CrossRef]
- Chen, X.; Du, Y.; Xiao, W.; Lu, S. Power Ramp-rate Control Based on Power Forecasting for PV Grid-tied Systems with Minimum Energy Storage. In Proceedings of the IECON 2017—43rd Annual Conference of the IEEE Industrial Electronics Society, Beijing, China, 29 October–1 November 2017; pp. 2647–2652. [Google Scholar] [CrossRef]
- Birge, J.R.; Louveaux, F. Introduction to Stochastic Programming, 2nd ed.; Springer Publishing Company: New York, NY, USA, 2011; pp. 3–54. [Google Scholar]
- Murtagh, F.; Legendre, P. Ward’s Hierarchical Clustering Method: Clustering Criterion and Agglomerative Algorithm. J. Classif. 2014, 31, 274–295. [Google Scholar] [CrossRef] [Green Version]
- McKenna, E.; Thomson, M. High-resolution Stochastic Integrated Thermal–electrical Domestic Demand Model. Appl. Energy 2016, 165, 445–461. [Google Scholar] [CrossRef] [Green Version]
- Empresas Públicas de Medellín (EPM): Tips Para el Uso Inteligente Mis Consumos en el Hogar. Available online: https://www.epm.com.co/site/clientes_usuarios/clientes-y-usuarios/empresas/energ%C3%ADa/grandes-empresas/tips-para-el-uso-inteligente (accessed on 21 April 2021).
- Ministerio de Energía de Chile: Explorador Solar. Available online: https://solar.minenergia.cl/fotovoltaico (accessed on 12 January 2021).
- ENEL Distribución Chile: Eficiencia, Innovación & Tecnología. Available online: https://www.enelxstore.com/cl/es/e-shop/energia-solar/kit-fotovoltaico (accessed on 30 May 2020).
- Natura Energy SpA: Natura Energy. Available online: https://www.naturaenergy.cl/ (accessed on 3 June 2020).
- ENEL Distribución Chile: Tarifas de Suministro Eléctrico Destinadas a Usuarios Residenciales. 2020. Available online: https://www.enel.cl/content/dam/enel-cl/es/personas/informacion-de-utilidad/tarifas-y-reglamentos/tarifas/tarifas-hist%C3%B3ricas/tarifas-de-suministros-clientes-regulados/TarifasSuministrosClientesRegulados-Marzo2020.pdf (accessed on 3 June 2020).
- Stigler, G.J. The Economies of Scale. J. Law Econ. 1958, 1, 54–71. [Google Scholar] [CrossRef]
Publisher’s Note: MDPI stays neutral with regard to jurisdictional claims in published maps and institutional affiliations. |
© 2021 by the authors. Licensee MDPI, Basel, Switzerland. This article is an open access article distributed under the terms and conditions of the Creative Commons Attribution (CC BY) license (https://creativecommons.org/licenses/by/4.0/).