Mean Age of Air in Natural Ventilated Buildings: Experimental Evaluation and CO2 Prediction by Artificial Neural Networks
Abstract
1. Introduction
- Establish a correlation of the mean age of air (MAA) with the environmental conditions. As far as the authors’ awareness, only a few data are available in the scientific literature about this topic;
- Simulate the CO2 concentration by using artificial neural network. No applications of ANNs in this field were found in the literature, therefore, it can lead an innovative contribution to the scientific literature.
2. Materials and Methods
2.1. Case Studies
2.2. Measurement Methodology
- A CO2 pressurized tank was placed in a central position of the room;
- The instrumentation for recording CO2 concentration was placed at about 1.2 m of height;
- The instrumentations for recording the indoor environmental conditions were placed next to the CO2 pressurized tank and at 1.2–1.5 m of height;
- The outdoor conditions were monitored by placing the instrumentations outdoor next to the window of the investigated room.
- MAA is the mean age of air;
- φ is the tracer gas concentration;
- ∆t is the time acquisition rate;
- t0 is the initial time;
- te is the time when an exponential decay has been ascertained (linear logarithmic plot);
- λtail is the absolute value of the slope from a plot of the logarithm of concentration as a function of time in the last exponential part of the decay.
- OD_OW: open door-open window;
- CD_OW: closed door-open window;
- OD_CW: open door-closed window;
- CD_CW: closed door-closed window.
2.3. Instruments
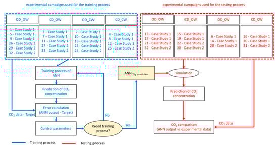
2.4. ANN Implementation
- Room configuration (OD_OW, OD_CW, CD_OW, CD_CW);
- Acquisition time (t);
- Difference between indoor and outdoor air temperature (∆T);
- Difference between indoor and outdoor air velocity (∆v);
- Difference between indoor and outdoor air relative humidity (∆RH);
- Difference between indoor and outdoor air pressure (∆P);
- Usable floor area of the case studies (Afloor);
- Net volume of the case studies (Vnet);
- Opening area of the environment (window and door);
- Perimeter of the opening surfaces (window and door);
- Airtightness class of the window (Class);
- CO2 gas injection step by step (CO2supply).
3. Results and Discussion
3.1. MAA Correlation with the Environmental Conditions
- Case study 1 is always drawn with white indicators and black edges, while case study 2 is drawn in red;
- v is the monitored indoor or outdoor air velocity (m/h);
- OA is the opening surface (window and door when they are open) of the room (m2);
- ρ is the permeability class of the window, according to [41] (m3/hm);
- L is the perimeter of the considered opening surface (m);
- V is the volume of the room (m3).
3.2. Artificial Neural Network for CO2 Concentration Prediction
4. Conclusions
- MAA values increase from the configuration OD_OW to the configuration CD_CW, with an exponential trend and with a very significant gap between the configurations with open and closed window, while the configuration of the door has a less influence;
- MAA calculated for case study 2 is substantially higher with respect to the ones related to case study 1. The difference found in the configurations with closed window is mainly due to the airtightness of the frame, while the one in the configurations with open window is probably due to the volume of the room;
- A similar behaviour is observed when comparing the MAA with air flow rate per room volume (G/V), where G represents the air change and V the volume of the room;
- The difference between the two case studies is more emphasises when considering only the G values, confirming that the opening surfaces have more influence on MAA indicator in a room with windows with the higher airtightness class;
- MAA increases when the difference between the indoor and outdoor mean temperature increases, in almost all the studied configurations, with a more emphasized dependence for the configurations with the closed window;
- An opposite trend for the two case studies was observed when comparing the MAA with the difference of air pressure and air velocity;
- An influence on MAA indicator specular with respect to the one of the temperature was observed for air relative humidity difference;
- A more emphasized dependence is found for the configurations with the closed window.
Author Contributions
Funding
Acknowledgments
Conflicts of Interest
References
- Lei, Z.; Junjie, L.; Jianlin, R. Impact of various ventilation modes on IAQ and energy consumption in Chinese dwellings: First long-term monitoring study in Tianjin, Tunisia. Build. Environ. 2018, 143, 99–106. [Google Scholar] [CrossRef]
- Anand, P.; Cheong, D.; Sekhar, C. Computation of zone-level ventilation requirement based on actual occupancy, plug, and lighting load information. Indoor Built Environ. Sage J. 2019. [Google Scholar] [CrossRef]
- Anand, P.; Sekhar, C.; Cheong, D.; Santamouris, M.; Kondepudi, S. Occupancy-based zone-level VAV system control implications on thermal comfort, ventilation, indoor air quality and building energy efficiency. Energy Build. 2019, 2014, 109473. [Google Scholar] [CrossRef]
- Omrani, S.; Garcia-Hansen, V.; Capra, B.R.; Drogemuller, R. On the effect of provision of balconies on natural ventilation and thermal comfort in high-rise residential buildings. Build. Environ. 2017, 123, 504–516. [Google Scholar] [CrossRef]
- van den Bossche, N.; Janssens, A. Airtightness and watertightness of window frames: Comparison of performance and requirements. Build. Environ. 2016, 110, 129–139. [Google Scholar] [CrossRef]
- Fernández-Agüeraa, J.; Domínguez-Amarillo, S.; Sendra, J.J.; Suárez, R. An approach to modelling envelope airtightness in multi-family social housing in Mediterranean Europe based on the situation in Spain. Energy Build. 2016, 128, 236–253. [Google Scholar] [CrossRef]
- Gillott, M.C.; Loveday, D.L.; White, J.; Wood, C.J.; Chmutina, K.; Vadodaria, K. Improving the airtightness in an existing UK dwelling: The challenges, the measures and their effectiveness. Build. Environ. 2016, 95, 227–239. [Google Scholar] [CrossRef]
- Cuce, E. Role of airtightness in energy loss from windows, Experimental results from in-situ tests. Energ. Build. 2017, 139, 449–455. [Google Scholar] [CrossRef]
- Almeidaa, R.M.S.F.; Ramos, N.M.M.; Pereira, P.F. A contribution for the quantification of the influence of windows on the airtightness of Southern European buildings. Energy Build. 2017, 139, 174–185. [Google Scholar] [CrossRef]
- Ramos, N.M.M.; Almeida, R.M.S.F.; Curado, A.; Pereira, P.F.; Manuel, S.; Maia, J. Airtightness and ventilation in a mild climate country rehabilitated social housing buildings—What users want and what they get. Build. Environ. 2015, 92, 97–110. [Google Scholar] [CrossRef]
- Federspiel, C.C. Air-Change Effectiveness, Theory and Calculation Methods. Indoor Air 1999, 9, 47–56. [Google Scholar] [CrossRef] [PubMed]
- Haghighat, F.; Fazio, P.; Rao, J. A procedure for measurement of ventilation ef- fectiveness in residential buildings. Build. Environ. 1990, 25, 163–172. [Google Scholar] [CrossRef]
- Etheridge, M.D. Sandberg, Building Ventilation—Theory and Measurement; John Wiley & Sons: Chichester, UK, 1996. [Google Scholar]
- van Buggenhout, S.; Desta, T.Z.; van Brecha, A.; Vranken, E.; Quanten, S.; van Malcot, W.; Berckmans, D. Data-based mechanistic modelling approach to determine the age of air in a ventilated space. Build. Environ. 2006, 41, 557–567. [Google Scholar] [CrossRef]
- Samanta, A.; Todd, L.A. Mapping chemicals in air using an environmental CAT scanning system: Evaluation of algorithms. Atmos. Environ. 2000, 34, 699–709. [Google Scholar] [CrossRef]
- Debnath, R.; Bardhan, R.; Banerjee, R. Investigating the age of air in rural Indian kitchens for sustainable built-environment design. J. Build. Eng. 2016, 7, 320–333. [Google Scholar] [CrossRef]
- Sun, Y.; Zhang, Y. An Overview of Room Air Motion Measurement: Technology and Application. HVAC R Res. 2007, 13, 929–950. [Google Scholar] [CrossRef]
- ISO 16000-8:2007. Indoor air—Part 8: Determination of Local Mean Ages of Air in Buildings for Characterizing Ventilation Conditions; International Organization for Standardization: Geneva, Switzerland, 2007. [Google Scholar]
- Wang, A.; Zhang, Y.; Sun, Y.; Wang, X. Experimental study of ventilation effectiveness and air velocity distribution in an aircraft cabin mockup. Build. Environ. 2008, 43, 337–343. [Google Scholar] [CrossRef]
- Chanteloup, V.; Mirade, P.S. Computational fluid dynamics (CFD) modelling of local mean age of air distribution in forced-ventilation food plants. J. Food Eng. 2009, 90, 90–103. [Google Scholar] [CrossRef]
- Cehlin, M.; Moshfegh, B. Numerical modelling of a complex diffuser in a room with displacement ventilation. Build. Environ. 2010, 45, 2240–2252. [Google Scholar] [CrossRef]
- Han, H.; Shin, C.; Lee, I.; Kwon, K. Tracer gas experiment for local mean ages of air from individual supply inlets in a space with multiple inlets. Build. Environ. 2011, 46, 2462–2471. [Google Scholar] [CrossRef]
- Ning, M.; Mengjie, S.; Mingyin, C.; Shiming, P.D.D. Computational fluid dynamics (CFD) modelling of air flow field, mean age of air and CO2 distributions inside a bedroom with different heights of conditioned air supply outlet. Appl. Energy 2016, 164, 906–915. [Google Scholar] [CrossRef]
- Calautit, J.K.; Hughes, B.R. Measurement and prediction of the indoor air flow in a room ventilated with a commercial wind tower. Energy Build. 2014, 84, 367–377. [Google Scholar] [CrossRef]
- Jomehzadeh, F.; Nejat, P.; Calautit, J.K.; Badruddin, M.; Yusof, M.; Zakid, S.A.; Hughes, B.R.; Yazi, M.N.A.W.M. A review on windcatcher for passive cooling and natural ventilation in buildings, Part 1: Indoor air quality and thermal comfort assessment. Renew. Sust. Energy Rev. 2017, 70, 736–756. [Google Scholar] [CrossRef]
- Russ, D.C.; Berson, R.E. Mean age theory in multiphase systems. Chem. Eng. Sci. 2016, 141, 1–7. [Google Scholar] [CrossRef]
- Bai, G.; Bee, J.S.; Biddlecombe, J.G.; Chen, Q.; Leach, W.T. Computational fluid dynamics (CFD) insights into agitation stress methods in biopharmaceutical development. Int. J. Pharm. 2012, 423, 264–280. [Google Scholar] [CrossRef]
- Hang, J.; Sandberg, M.; Li, Y. Age of air and air exchange efficiency in idealized city models. Build. Environ. 2009, 44, 1714–1723. [Google Scholar] [CrossRef]
- Huizenga, C.; Abbaszadeh, S.; Zagreus, L.; Arens, E. Air Quality and Thermal Comfort in Office Buildings: Results of a Large Indoor Environmental Quality Survey. Proc. Healthy Build. 2006, 3, 393–397. [Google Scholar]
- Leccese, F.; Salvadori, G.; Rocca, M.; Buratti, C.; Belloni, E. A method to assess lighting quality in educational rooms using analytic hierarchy process. Build. Environ. 2020, 168, 106501. [Google Scholar] [CrossRef]
- Buratti, C.; Mariani, R.; Moretti, E. Mean age of air in a naturally ventilated office: Experimental data and simulations. Energy Build. 2011, 43, 2021–2027. [Google Scholar] [CrossRef]
- Tian, L.; Lin, Z.; Liu, J.; Yao, T.; Wang, Q. The impact of temperature on mean local air age and thermal comfort in a stratum ventilated office. Build. Envion. 2011, 46, 501–510. [Google Scholar] [CrossRef]
- Gayle, C. Artificial Neural Networks New Research, Series: Computer Science, Technology and Applications; NOVA Publishers: New York, NY, USA, 2017. [Google Scholar]
- Tanaya, C.; Yeng, C.; Hua, L.; Lihua, X. A feedforward neural network based indoor-climate control framework for thermal comfort and energy saving in buildings. Appl. Energy 2019, 248, 44–53. [Google Scholar]
- Escandón, R.; Ascione, F.; Bianco, N.; Mauro, G.M.; Suárez, R.; Sendra, J.J. Thermal comfort prediction in a building category: Artificial neural network generation from calibrated models for a social housing stock in southern Europe. Appl. Therm. Eng. 2019, 250, 492–505. [Google Scholar] [CrossRef]
- Anand, P.; Cheong, D.; Sekhar, C.; Santamouris, M.; Kondepudi, S. Energy-saving estimation for plug and lighting load using occupancy analysis. Renew. Energy 2019, 143, 1143–1161. [Google Scholar] [CrossRef]
- Buratti, C.; Barbanera, M.; Palladino, D. An original tool for checking energy performance and certification of buildings by means of Artificial Neural Networks. Appl. Energy 2014, 120, 125–132. [Google Scholar] [CrossRef]
- Buratti, C.; Vergoni, M.; Palladino, D. Thermal Comfort Evaluation Within Non-residential Environments: Development of Artificial Neural Network by Using the Adaptive Approach Data. Energy Procedia 2015, 78, 2875–2880. [Google Scholar] [CrossRef]
- Buratti, C.; Lascaro, E.; Palladino, D.; Vergoni, M. Building behavior simulation by means of Artificial Neural Network in summer conditions. Sustainability 2014, 6, 5339–5353. [Google Scholar] [CrossRef]
- Gough, H.L.; Luo, Z.; Halios, C.H.; King, M.-F.; Noakes, C.J.; Grimmond, C.S.B.; Barlow, J.F.; Hoxey, R.; Quinn, A.D. Field measurement of natural ventilation rate in an idealised full-scale building located in a straggered urban array: Comparison between tracer gas and pressure-based methods. Build. Environ. 2018, 137, 246–256. [Google Scholar] [CrossRef]
- EN 12207:2017 Windows and Doors; Permeability Classification; Polish Committee for Standardization: Warszawa, Poland, 2017.
- Demuth, H.B.; Beale, M.H.; Hagan, T.M. Neural Network Toolbox: User’s Guide; MathWorks, Inc.: Natick, MA, USA, 2013. [Google Scholar]












| Main Features | Case Study 1 | Case Study 2 |
|---|---|---|
| Location | Terni | Perugia |
| Room volume (m3) | 32.36 | 44.20 |
| Room surface (m2) | 11.31 | 16.37 |
| Window total surface (m2) | 2.49 | 2.16 |
| Window opening surface (m2) | 0.97 | 1.84 |
| Window frame total perimeter (m) | 10.10 | 7.45 |
| Window frame opening perimeter (m) | 5.48 | 6.50 |
| Window airtightness class (−) [37] | 1/2 | 4 |
| Reference air permeability at 100 Pa (m3/hm2) [37] | 50/27 | 3 |
| Configuration and Case Studies | Sequential Number and Date of Experimental Campaign | Configuration and Case Studies | Sequential Number and Date of Experimental Campaign | ||||||
|---|---|---|---|---|---|---|---|---|---|
| OD_OW | Terni | 1 | 1 | 10/07/2013 | CD_OW | Terni | 1 | 6 | 10/07/2013 |
| Terni | 1 | 2 | 12/12/2013 | Terni | 1 | 7 | 12/12/2013 | ||
| Terni | 1 | 3 | 22/01/2014 | Terni | 1 | 8 | 22/01/2014 | ||
| Terni | 1 | 4 | 26/02/2014 | Terni | 1 | 9 | 26/02/2014 | ||
| Terni | 1 | 5 | 13/03/2014 | Terni | 1 | 10 | 13/03/2014 | ||
| Perugia | 2 | 21 | 29/02/2016 | Perugia | 2 | 25 | 29/02/2016 | ||
| Perugia | 2 | 22 | 01/03/2016 | Perugia | 2 | 26 | 01/03/2016 | ||
| Perugia | 2 | 23 | 07/03/2016 | Perugia | 2 | 27 | 07/03/2016 | ||
| Perugia | 2 | 24 | 22/03/2016 | Perugia | 2 | 28 | 22/03/2016 | ||
| OD_CW | Terni | 1 | 11 | 10/07/2013 | CD_CW | Terni | 1 | 16 | 10/07/2013 |
| Terni | 1 | 12 | 12/12/2013 | Terni | 1 | 17 | 12/12/2013 | ||
| Terni | 1 | 13 | 22/01/2014 | Terni | 1 | 18 | 22/01/2014 | ||
| Terni | 1 | 14 | 26/02/2014 | Terni | 1 | 19 | 26/02/2014 | ||
| Terni | 1 | 15 | 13/03/2014 | Terni | 1 | 20 | 13/03/2014 | ||
| Perugia | 2 | 29 | 02/03/2016 | Perugia | 2 | 32 | 03/03/2016 | ||
| Perugia | 2 | 30 | 09/03/2016 | Perugia | 2 | 33 | 23/03/2016 | ||
| Perugia | 2 | 31 | 24/03/2016 | ||||||
| Measurement Equipment | ||
|---|---|---|
| Outdoor | Pressure (HD32.7) | Measurement range: 800–1100 hPa ± 0.5 hPa (20 °C) |
| Operating limit: −5–+ 50 °C | ||
| Air velocity (Hot wire anemometer AP3203) | Measurement range: 0.05–5 m/s | |
| −0.05–1 m/s: ± 0.05 m/s | ||
| −1–5 m/s: ± 0.15 m/s | ||
| Operating limit: 0–+80 °C | ||
| Air Temperature and Relative Humidity (TinyTag) | Measurement range: −40/+85 °C ± 0.4 °C 0/100% ± 3.0% | |
| Sensitivity: 0.01 °C | ||
| Indoor | Psychrometric probe (ESU102) | Measurement range: −5–+60 °C ± 0.10 °C (0 °C) |
| Measurement range: 0%–100% ± 2% (15–45 °C) | ||
| Operating limit: 0–+60 °C | ||
| Floor and ankle temperature (EST130) | Measurement range: 0.01 ± 0.15 °C (0 °C) | |
| Operating limit: −40–+80 °C | ||
| Pressure (BSP002) | Measurement range: 800–1100 hPa ± 1 hPa (20 °C) | |
| Operating limit: −40–+85 °C | ||
| Air velocity (Hot wire anemometer BSV105) | Measurement range: 0–20 m/s | |
| −0–0.5 m/s: ± 0.05 m/s | ||
| −0.5–1.5 m/s: ± 0.10 m/s | ||
| −>1.5 m/s: 4% (10–30 °C) | ||
| Operating limit: −30–+200 °C | ||
| CO2 concentration (BSO103) | Measurement range: 0–3000 ppm ± (50 ppm +2%) | |
| Operating limit: −20–+60 °C, 5–95 UR% | ||
| CO2 concentration (Varian Inc. CP-4900 Micro-GC with 4 columns and TCD) | Detection Limits | |
| WCOT columns: 1 ppm | ||
| Micro-packed columns: 10 ppm | ||
| Operating Range | ||
| Concentration: 1 ppm to 100% level | ||
| Linear dynamic range: 106 | ||
| Repeatability: <0.5% RSD for propane at 1 mol% level for WCOT columns at constant temperature and pressure | ||
| Carrier Gas | ||
| He, H2, N2 or Ar: 550 ± 10 kPa (80 ± 1.5 psig) input | ||
| Inlet connection: 3.2 mm (1/8 in.) stainless steel compression fitting | ||
| Sampling | ||
| Sample inlet: 1.6 mm (1/16 in.) stainless steel Valco® fitting with replaceable 5 µm stainless steel filter | ||
| Sample conditions: noncondensing gas of 0 °C to 40 °C | ||
| Maximum sample input pressure: 200 kPa (29 psig) | ||
| Optional separate sample inlet in front or back | ||
| Environmental Requirements | ||
| Relative Humidity: 0% to 95% non-condensing | ||
| Temperature: 0 to 50 °C | ||
| Case Studies and Sequential Number of Experimental Campaign | Tai [°C] | Tae [°C] | vi [m/s] | ve [m/s] | RHi [%] | RHe [%] | Pi [hPa] | Pe [hPa] | ||
|---|---|---|---|---|---|---|---|---|---|---|
| OD_OW | 1 | 1 | 28.3 | 24.9 | 0.075 | 0.361 | 50.6 | 63.1 | 1013.7 | 1013.7 |
| 1 | 2 | 11.3 | 7.4 | 1.157 | 0.111 | 58.9 | 80.8 | 1014.2 | 1014.3 | |
| 1 | 3 | 21.1 | 11.2 | 0.247 | 0.194 | 47.8 | 80.3 | 1014.0 | 1014.2 | |
| 1 | 4 | 20.7 | 13.3 | 0.007 | 0.167 | 45.7 | 79.4 | 1014.0 | 1013.5 | |
| 1 | 5 | 23.1 | 11.7 | 0.012 | 0.278 | 27.9 | 53.2 | 1014.2 | 1012.9 | |
| Average Case Study 1 | 20.9 | 13.7 | 0.300 | 0.222 | 46.2 | 71.4 | 1014.0 | 1013.7 | ||
| 2 | 21 | 12.3 | 11.0 | 0.005 | 0.214 | 76.9 | 76.2 | 967.8 | 974.2 | |
| 2 | 22 | 15.2 | 19.0 | 0.060 | 0.389 | 52.8 | 38.3 | 968.5 | 973.6 | |
| 2 | 23 | 12.8 | 11.3 | 0.001 | 0.398 | 56.6 | 63.2 | 1013.8 | 966.0 | |
| 2 | 24 | 12.2 | 10.4 | 0.019 | 0.219 | 71.5 | 78.5 | 967.6 | 973.9 | |
| Average Case Study 2 | 13.1 | 12.9 | 0.021 | 0.305 | 64.4 | 64.1 | 979.4 | 971.9 | ||
| Average Case Studies | 17.4 | 13.4 | 0.176 | 0.259 | 54.3 | 68.1 | 998.6 | 995.1 | ||
| CD_OW | 1 | 6 | 29.1 | 26.1 | 0.015 | 0.361 | 48.8 | 59.5 | 1013.7 | 1014.0 |
| 1 | 7 | 10.8 | 8.9 | 0.052 | 0.111 | 65.1 | 78.3 | 1012.6 | 1013.2 | |
| 1 | 8 | 21.4 | 12.5 | 0.036 | 0.194 | 46.2 | 76.2 | 1015.2 | 1013.6 | |
| 1 | 9 | 22.9 | 14.6 | 0.001 | 0.167 | 43.1 | 72.4 | 1013.7 | 1012.1 | |
| 1 | 10 | 24.0 | 14.0 | 0.003 | 0.278 | 26.1 | 47.9 | 1014.0 | 1013.0 | |
| Average Case Study 1 | 21.6 | 15.2 | 0.021 | 0.2222 | 45.9 | 66.8 | 1013.8 | 1013.2 | ||
| 2 | 25 | 12.3 | 11.0 | 0.005 | 0.214 | 76.9 | 76.2 | 967.8 | 974.2 | |
| 2 | 26 | 14.9 | 19.6 | 0.006 | 0.389 | 53.3 | 37.7 | 968.5 | 973.5 | |
| 2 | 27 | 11.9 | 10.7 | 0.000 | 0.281 | 60.2 | 63.2 | 1013.1 | 966.0 | |
| 2 | 28 | 12.3 | 10.8 | 0.005 | 0.215 | 69.9 | 75.2 | 967.8 | 959.4 | |
| Average Case Study 2 | 12.8 | 13.0 | 0.004 | 0.275 | 65.1 | 63.1 | 979.3 | 968.3 | ||
| Average Case Studies | 17.7 | 14.2 | 0.014 | 0.246 | 54.4 | 65.2 | 998.5 | 993.2 | ||
| OD_CW | 1 | 11 | 29.7 | 27.7 | 0.028 | 0.361 | 47.6 | 59.4 | 1013.9 | 1013.9 |
| 1 | 12 | 13.6 | 6.7 | 0.635 | 0.111 | 48.5 | 77.8 | 1011.7 | 1012.5 | |
| 1 | 13 | 23.5 | 13.1 | 0.052 | 0.194 | 43.9 | 76.4 | 1013.4 | 1013.6 | |
| 1 | 14 | 22.6 | 15.4 | 0.263 | 0.167 | 43.1 | 60.5 | 1014.0 | 1013.9 | |
| 1 | 15 | 24.3 | 16.8 | 0.061 | 0.278 | 27.8 | 40.5 | 1015.0 | 1012.9 | |
| Average Case Study 1 | 22.8 | 15.9 | 0.208 | 0.222 | 42.2 | 62.9 | 1013.6 | 1013.4 | ||
| 2 | 29 | 16.0 | 17.4 | 0.001 | 0.391 | 40.7 | 37.2 | 970.4 | 975.9 | |
| 2 | 30 | 16.2 | 13.6 | 0.001 | 0.490 | 43.5 | 53.3 | 965.3 | 971.7 | |
| 2 | 31 | 14.1 | 8.9 | 0.015 | 0.282 | 57.3 | 80.2 | 964.9 | 971.7 | |
| Average Case Study 2 | 15.4 | 13.3 | 0.006 | 0.388 | 47.2 | 56.9 | 966.9 | 973.1 | ||
| Average Case Studies | 19.2 | 14.6 | 0.126 | 0.280 | 47.4 | 63.7 | 994.0 | 995.8 | ||
| CD_CW | 1 | 16 | 30.4 | 29.5 | 0.005 | 0.361 | 46.4 | 50.2 | 1013.2 | 1013.3 |
| 1 | 17 | 14.6 | 10.2 | 0.700 | 0.111 | 50.5 | 74.1 | 1013.3 | 1014.1 | |
| 1 | 18 | 23.7 | 12.6 | 0.086 | 0.194 | 45.1 | 79.5 | 1012.9 | 1013.7 | |
| 1 | 19 | 24.5 | 16.7 | 0.004 | 0.167 | 39.4 | 52.2 | 1014.1 | 1012.9 | |
| 1 | 20 | 25.1 | 19.0 | 0.003 | 0.278 | 26.4 | 32.5 | 1014.2 | 1013.7 | |
| Average Case Study 1 | 23.6 | 17.6 | 0.160 | 0.222 | 41.5 | 57.7 | 1013.6 | 1013.5 | ||
| 2 | 32 | 10.8 | 9.8 | 0.001 | 0.700 | 49.1 | 62.8 | 954.2 | 960.2 | |
| 2 | 33 | 16.0 | 11.0 | 0.004 | 2.349 | 42.2 | 63.4 | 968.5 | 958.3 | |
| Average Case Study 2 | 13,4 | 10.4 | 0.002 | 1.524 | 45.7 | 63.1 | 961.4 | 959.3 | ||
| Average Case Studies | 20.7 | 15.5 | 0.115 | 0.594 | 42.7 | 59.2 | 998.6 | 998.0 | ||
| Configuration | Number of Survey | Experimental Data | Simulated Data—ANN | Relative Error [%] | ||||||
|---|---|---|---|---|---|---|---|---|---|---|
| C0 [ppm] | Cmax [ppm] | MAA [min] | C0 [ppm] | Cmax [ppm] | MAA [min] | C0 | Cmax | MAA | ||
| OD_OW | 1 | 307.0 | 1786.0 | 2.6 | 308.1 | 2075.8 | 4.8 | −0.3% | −16.2% | −85.0% |
| 2 | 409.0 | 2730.0 | 5.5 | 410.6 | 3322.5 | 8.0 | −0.4% | −21.7% | −45.5% | |
| 3 | 387.0 | 1147.5 | 6.6 | 390.8 | 2189.0 | 8.6 | −1.0% | −90.8% | −29.0% | |
| 4 | 372.0 | 1824.0 | 3.9 | 374.7 | 2065.8 | 7.1 | −0.7% | −13.3% | −85.5% | |
| 5 | 353.0 | 2632.0 | 4.7 | 357.0 | 3417.9 | 7.0 | −1.1% | −29.9% | −49.5% | |
| 21 | 523.5 | 1037.0 | 4.7 | 524.1 | 1508.2 | 3.8 | −0.1% | −45.4% | 20.7% | |
| 22 | 527.0 | 1095.0 | 7.5 | 522.5 | 1638.9 | 7.4 | 0.8% | −49.7% | 1.3% | |
| 23 | 517.0 | 2290.0 | 3.8 | 521.0 | 2580.5 | 5.9 | −0.8% | −12.7% | −54.5% | |
| 24 | 530.0 | 2153.0 | 5.1 | 531.0 | 1754.4 | 3.8 | −0.2% | 18.5% | 26.4% | |
| CD_OW | 6 | 316.0 | 7977.0 | 15.1 | 316.9 | 1790.0 | 16.3 | −0.3% | 77.6% | −8.3% |
| 7 | 314.0 | 1337.0 | 15.9 | 314.6 | 1630.3 | 14.8 | −0.2% | −21.9% | 7.2% | |
| 8 | 326.0 | 8427.0 | 16.7 | 328.9 | 3015.0 | 19.1 | −0.9% | 64.2% | −14.4% | |
| 9 | 321.0 | 6046.0 | 20.5 | 323.7 | 3305.1 | 24.8 | −0.8% | 45.3% | −21.2% | |
| 10 | 332.0 | 6394.0 | 17.8 | 335.3 | 2331.8 | 18.7 | −1.0% | 63.5% | −5.1% | |
| 25 | 514.5 | 2462.0 | 22.4 | 515.2 | 3507.8 | 23.8 | −0.1% | −42.5% | −6.3% | |
| 26 | 514.0 | 999.0 | 23.6 | 518.0 | 2313.3 | 21.1 | −0.8% | −131.6% | 10.4% | |
| 27 | 513.0 | 808.0 | 22.3 | 517.8 | 1570.1 | 22.6 | −0.9% | −94.3% | −1.5% | |
| 28 | 517.0 | 1264.0 | 20.2 | 517.8 | 877.3 | 22.8 | −0.2% | 30.6% | −12.9% | |
| OD_CW | 11 | 358.0 | 4059.0 | 31.5 | 358.7 | 3448.6 | 32.5 | −0.2% | 15.0% | −3.0% |
| 12 | 417.0 | 2705.0 | 30.7 | 419.9 | 3626.5 | 35.3 | −0.7% | −34.1% | −14.7% | |
| 13 | 394.0 | 4995.0 | 29.8 | 398.1 | 4195.8 | 29.7 | −1.0% | 16.0% | 0.4% | |
| 14 | 417.0 | 4886.0 | 30.2 | 420.0 | 5214.5 | 29.5 | −0.7% | −6.7% | 2.2% | |
| 15 | 448.0 | 6647.0 | 33.3 | 451.3 | 5731.1 | 36.8 | −0.7% | 13.8% | −10.4% | |
| 29 | 510.0 | 2895.0 | 32.2 | 509.3 | 2931.2 | 30.7 | 0.1% | −1.3% | 4.7% | |
| 30 | 534.0 | 914.0 | 30.5 | 529.3 | 1411.9 | 31.5 | 0.9% | −54.5% | −3.3% | |
| 31 | 527.0 | 1072.0 | 36.4 | 524.8 | 2572.4 | 32.8 | 0.4% | −140.0% | 9.9% | |
| CD_CW | 16 | 428.0 | 1310.0 | 134.7 | 428.4 | 1720.6 | 133.9 | −0.1% | −31.3% | 0.6% |
| 17 | 464.0 | 3775.0 | 144.1 | 466.0 | 4299.7 | 149.4 | −0.4% | −13.9% | −3.7% | |
| 18 | 457.0 | 6637.0 | 153.5 | 462.1 | 3951.9 | 152.9 | −1.1% | 40.5% | 0.4% | |
| 19 | 489.0 | 17220.0 | 137.6 | 492.8 | 18741.6 | 144.7 | −0.8% | −8.8% | −5.2% | |
| 20 | 515.0 | 7622.0 | 148.1 | 518.1 | 7409.1 | 152.6 | −0.6% | 2.8% | −3.0% | |
| 32 | 522.0 | 2164.0 | 168.0 | 530.4 | 3520.3 | 167.7 | −1.6% | −62.7% | 0.2% | |
| 33 | 545.0 | 1567.0 | 177.0 | 537.7 | 2919.9 | 166.7 | 1.3% | −86.3% | 5.8% | |
| Process | Configuration | MAA [Min] Experimental Data | MAA [Min] ANN | Relative Error [%] | |||
|---|---|---|---|---|---|---|---|
| Case Study 1 | Case Study 2 | Case Study 1 | Case Study 2 | Case Study 1 | Case Study 2 | ||
| Training | OD_OW | 4.92 | 5.65 | 7.14 | 6.64 | −45.0 | −17.5 |
| CD_OW | 15.91 | 21.91 | 16.75 | 21.98 | −5.3 | −0.3 | |
| OD_CW | 31.54 | 31.37 | 32.97 | 31.12 | −4.5 | 0.8 | |
| CD_CW | 144.09 | 168.05 | 145.40 | 167.71 | −0.9 | 0.2 | |
| Testing | OD_OW | 4.26 | 4.92 | 7.06 | 3.76 | −65.8 | 23.7 |
| CD_OW | 19.16 | 22.33 | 21.79 | 23.21 | −13.7 | −3.9 | |
| OD_CW | 30.48 | 36.44 | 32.41 | 32.82 | −6.3 | 9.9 | |
| CD_CW | 142.85 | 177.00 | 148.63 | 166.67 | −4.0 | 5.8 | |
| Total | OD_OW | 4.66 | 5.28 | 7.11 | 5.20 | −52.6 | 1.7 |
| CD_OW | 17.21 | 22.12 | 18.77 | 22.60 | −9.0 | −2.2 | |
| OD_CW | 31.12 | 33.06 | 32.75 | 31.69 | −5.2 | 4.2 | |
| CD_CW | 143.59 | 172.52 | 146.69 | 167.19 | −2.2 | 3.1 | |
© 2020 by the authors. Licensee MDPI, Basel, Switzerland. This article is an open access article distributed under the terms and conditions of the Creative Commons Attribution (CC BY) license (http://creativecommons.org/licenses/by/4.0/).
Share and Cite
Buratti, C.; Palladino, D. Mean Age of Air in Natural Ventilated Buildings: Experimental Evaluation and CO2 Prediction by Artificial Neural Networks. Appl. Sci. 2020, 10, 1730. https://doi.org/10.3390/app10051730
Buratti C, Palladino D. Mean Age of Air in Natural Ventilated Buildings: Experimental Evaluation and CO2 Prediction by Artificial Neural Networks. Applied Sciences. 2020; 10(5):1730. https://doi.org/10.3390/app10051730
Chicago/Turabian StyleBuratti, Cinzia, and Domenico Palladino. 2020. "Mean Age of Air in Natural Ventilated Buildings: Experimental Evaluation and CO2 Prediction by Artificial Neural Networks" Applied Sciences 10, no. 5: 1730. https://doi.org/10.3390/app10051730
APA StyleBuratti, C., & Palladino, D. (2020). Mean Age of Air in Natural Ventilated Buildings: Experimental Evaluation and CO2 Prediction by Artificial Neural Networks. Applied Sciences, 10(5), 1730. https://doi.org/10.3390/app10051730
