Smart Environmental Data Infrastructures: Bridging the Gap between Earth Sciences and Citizens
Abstract
1. Introduction
2. System Architecture
- Data acquisition and integration (Section 4).
- Nowadays, real-time data of what is happening on the Earth’s surface may be obtained by infrastructures that are based on machines and/or people. Since long ago, different types of sensing and computing infrastructures have been used to perform environmental observation and modeling. Models are available in many scientific domains such as hydrology, meteorology, oceanography, ecology, etc. They generate large amounts of numerical estimations of many variables related to the past, present and future of different physical systems. Many Earth observation infrastructures are currently deployed along the surface of our planet, including many networks of in-situ stations with different types of sensors and many remote sensing complex systems and campaigns. Recently, the broad proliferation of the use of mobile devices connected to the Internet has opened new opportunities to complement the above Earth observation means by people supported sensing. Generally, this kind of new sensing may have the form of either crowdsensing applications that make use of sensors already installed or connected to the mobile devices or virtual sensors that extract useful information from social media. The main challenge to be overcome by this component is the effective integration and fusion of the above highly heterogeneous types of data sources, taking into account both syntactic and semantic conflicts.
- Data and metadata storage (Section 3).
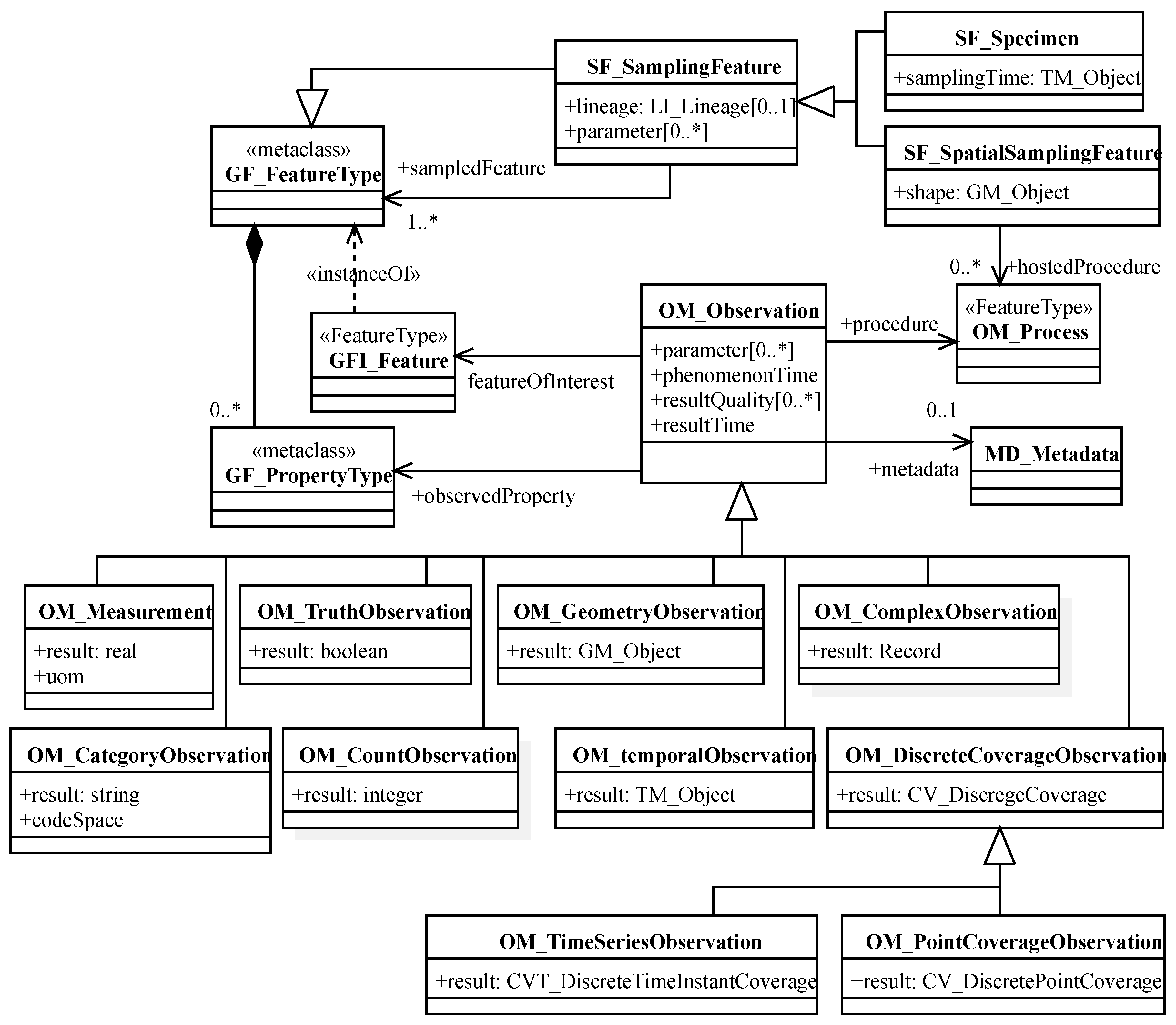
- Various data modeling and representation approaches have been proposed for geospatial and environmental data in the areas of GIS and spatial and environmental data management. As a consequence, well-established solutions exist for both vector features and coverages, and relevant standards are implemented by current tools. General models for the representation of geospatial metadata at different levels of the dataset structures have also been proposed, including specific models for sensor observation semantics. The adoption of semantic web technologies for geospatial and environmental datasets have also been investigated, leading to some general-purpose solutions for representation and storage. More specific ontologies and vocabularies have also been designed that foster interoperability between disconnected data silos. The main research challenges in the scope of this component are related to the effective and efficient incorporation of raster coverage representation and storage within semantic web ecosystems.
- Data searching and browsing (Section 5).
- Efficient geospatial data querying has been a topic of research in the area of spatial data management since more than 30 years ago and it is supported in current spatial databases. Additionally, relevant mature OGC web service interfaces exist for filtering over datasets of either vector features or raster coverages. Catalog services enable geospatial data discovery based on standard metadata models. Web map services enable the server-side rendering of maps for geospatial dataset browsing. Regarding semantic web technologies, federated querying is supported for vector entities through GeoSPARQL endpoints. Main open issues and challenges for research are related to the integration of very large datasets of vector and raster data during efficient federated querying, effective and efficient keyword-based searching and efficient query processing for interactive exploratory analysis workloads.
3. Data and Metadata Representation and Storage
3.1. Geospatial and Environmental Data Modeling and Storage
3.2. Geospatial Smart Representations
- Challenge 1: geospatial RDF representation.
- An effective RDF representation that enables the integrated modeling of vector features and raster coverages in heterogeneous geospatial data warehouses has to be defined. Such representation should treat vector features and raster coverage cells as first class citizens, to ease the integrated querying of both types of structures.
- Challenge 2: efficient integrated semantic vector-raster storage.
- Separate data storage and access technologies already exist for vector features and raster coverages, and many datasets are currently stored with those technologies. However, the efficient combined access to vector and raster geospatial data may only be achieved if new integrated data storage and access technologies are developed.
- Challenge 3: environmental observation and modeling ontology.
- A general top-level ontology must be designed to support the representation of all the data and metadata involved in any type of environmental data generation process, which include in-situ and remote environmental sensing and also environmental modeling. That ontology should be aligned to top-level ontologies like SSN [13,44] and should enable the incorporation of existing vocabularies such as the climate and forecast (CF) conventions.
4. Data Acquisition and Integration
4.1. Earth Observation and Modeling Data Sources
4.2. Smart Environmental Data Integration
- Challenge 4: geospatial to RDF mappings.
- To support the syntactic integration of geospatial data sources into the semantic data representation storage technologies described in the previous section, mapping solutions similar to those between the relational model and RDF [77,78] have to be developed between geospatial data models and RDF. At a first glance, it seems that mappings between relational data and RDF may directly be applied to vector feature datasets, however, this is not the case of geospatial coverages, whose underlying data model is not based on entities.
- Challenge 5: geospatial data integration knowledge discovery.
- Data integration knowledge has the form of semantic relationships between classes of local and global ontologies. Most commonly, those relationships define class hierarchies and equivalences. The automatic discovering of these kinds of relationships is the main objective of ontology mapping solutions [96]. They may either define mappings between a global ontology and various local ontologies, or directly between local ontologies. The key issue in this challenge is to take advantage of both the special characteristics of geospatial features and coverages and the already existing environmental data models and ontologies to improve the effectiveness of the solutions.
- Challenge 6: smart geospatial fusion of heterogeneous vector-raster data.
- The data integration knowledge discovered by the approaches of the previous challenge, enables the identification of which geospatial vector features and raster coverages may be candidates to undergo a further data fusion process. The required functionality will range from simple detection of duplicates [97] to more advanced smart data fusion solutions. Already existing geospatial and environmental specific data fusion solutions should serve as use cases to be generalized towards tools of more general purpose. Those tools will take advantage of currently available statistical and intelligent data analysis techniques and will incorporate geospatial relationships (topological, directional and metric) between the data elements during the fusion process. Specific environmental provenance information defined in existing data models and ontologies will help in the estimation of the reliability and precision of the data sources, which are key characteristics to be considered during the integration.
5. Data Searching and Browsing
5.1. Geospatial Data Searching and Browsing
5.2. Smart Data Searching and Browsing
- Challenge 7: semantic federated querying over vector and raster datasets.
- Most of the available geospatial datasets are not stored with semantic technologies, on the other hand, as it is illustrated at the bottom of Figure 11, to construct integrated datasets, ETL task may need to access semantic stores, generally to retrieve metadata, spatial databases or files to retrieve vector features and array files or managers to retrieve raster coverages. The above technologies are heterogeneous not only in their storage formats, but also in their query capabilities. The definition of model mapping solutions from geospatial vector and raster models to RDF have already been identified as a challenge (challenge 4) in Section 4. Efficient federated querying should support geospatial predicates and functions and should implement distributed query processing techniques that delegate parts of the query plan in the data sources based on their query capabilities.
- Challenge 8: keyword-based search over geospatial data sources.
- General purpose dataset discovery is supported with SPARQL queries over metadata catalogs, which may incorporate full-text search capabilities to enable keyword-based search. Similarly, discovering geospatial datasets may be achieved with GeoSPARQL queries over GeoDCAT-AP metadata collections. Beyond dataset discovery, supporting keyword-based queries directly on the contents of the datasets may be of great importance [106]. Thus, for example, scientists researching on Cholera outbreaks are interested in downloading data from areas near the seaside with low elevation (accessible for bathing) and high temperature and rainfall. Such keyword-based queries may not be directly translated to GeoSPARQL and additionally, they cannot be replied using only dataset metadata, as they require accessing vector features and raster coverages. An initial basic approximation to the above problem has been proposed in [107], where it is shown that the challenge is complex and that it requires the combination of geospatial and text indexing methods with linguistic values defined with fuzzy sets to incorporate user and expert subjectivity.
- Challenge 9: interactive exploratory analysis of very large geospatial datasets.
- Once the required parts of the datasets of interest have been identified, and before advanced data mining and analytic techniques are applied, it is usually required to perform some exploratory analysis of the data. Such descriptive analytical workloads in data warehouses are supported by the evaluation of online analytical processing (OLAP) queries. Integrated geospatial vector-raster OLAP requires the efficient implementation of joins between vector features and raster coverages, and the efficient evaluation of aggregate functions over spatial and temporal dimensions. Achieving interactive response times over very large datasets is an elusive objective, even if parallel processing is implemented. However, given that during browsing the required precision for the results does not have to be high, approximate query processing techniques [108,109] may be adapted to geospatial data. Those techniques will combine geospatial indexing structures with dataset synopsis such as samplings and/or sketches [110].
6. Wrap-up Discussion on New Research Challenges
7. Conclusions
Author Contributions
Funding
Conflicts of Interest
Abbreviations
| API | Application programming interface |
| CDM | Common data model |
| CF | Climate and forecast |
| CUAHSI | Consortium of Universities for the Advanced of Hydrologic Science |
| CSW | Catalog Service |
| DBMS | Database management system |
| DAB | Discovery and access broker |
| DCAT | Data Catalog Vocabulary |
| DCAT-AP | DCAT application profile |
| DQV | Data Quality Vocabulary |
| ETL | Extract transform and load |
| GEOSS | Global Earth Observation System of Systems |
| GIS | Geographic information systems |
| GML | Geography Markup Language |
| HIS | Hidrological information system |
| HTTP | Hypertext Transfer Protocol |
| INSPIRE | Infrastructure for Spatial Information in Europe |
| IoT | Internet of things |
| ISO | International Organization for Standardization |
| IT | Information technology |
| JSON | JavaScript object notation |
| MQTT | MQ telemetry transport |
| NCSS | NetCDF subset service |
| NGSI | Next generation service interface |
| OASIS | Organization for the Advancement of Structured Information Standards |
| ODM | Observations data model |
| OGC | Open Geospatial Consortium |
| OLAP | Online analytical processing |
| O&M | Observations and measurements |
| O-MI | Open messaging interface |
| O-DF | Open data format |
| OWL | Ontology web language |
| PROV-O | Provenance (PROV) Ontology |
| R2RML | Relational database to RDF mapping |
| RDF | Resource description framework |
| RDFS | RDF schema |
| REST | Representational state transfer |
| SEDI | Smart environmental data infrastructure |
| SensorML | Sensor Model Language |
| SFA | Simple feature access |
| SOS | Sensor observation service |
| SOSA | Sensor observation, sample actuator |
| SPARQL | SPARQL Protocol and RDF Query Language |
| SSN | Semantic sensor network |
| SWEET | Semantic web for Earth and environmental terminology |
| SWRL | Semantic web rule language |
| TDS | THREDDS Data Server |
| TIN | Triangulated irregular network |
| UML | Unified Modeling Language |
| URL | Uniform resource locator |
| URI | Uniform resource identifier |
| VOEIS | Virtual observatory and ecological information system |
| VODM | VOEIS observation data model |
| W3C | World Wide Web Consortium |
| WaMDaM | Water management data model |
| WCS | Web coverage service |
| WFS | Web feature service |
| WKB | Well known binary |
| WKT | Well known text |
| WMS | Web map service |
| XML | Extensible markup language |
References
- Baker-Austin, C.; Trinanes, J.A.; Taylor, N.G.; Hartnell, R.; Siitonen, A.; Martinez-Urtaza, J. Emerging Vibrio risk at high latitudes in response to ocean warming. Nat. Clim. Chang. 2013, 3, 73–77. [Google Scholar] [CrossRef]
- Lowen, A.C.; Mubareka, S.; Steel, J.; Palese, P. Influenza Virus Transmission Is Dependent on Relative Humidity and Temperature. PLoS Pathog. 2007, 3, e151. [Google Scholar] [CrossRef]
- Utomo, D.; Chen, S.F.; Hsiung, P.A. Landslide Prediction with Model Switching. Appl. Sci. 2019, 9, 1839. [Google Scholar] [CrossRef]
- Cassardo, C.; Andreoli, V. On the Representativeness of UTOPIA Land Surface Model for Creating a Database of Surface Layer, Vegetation and Soil Variables in Piedmont Vineyards, Italy. Appl. Sci. 2019, 9, 3880. [Google Scholar] [CrossRef]
- Wainwright, J.; Mulligan, M. Environmental Modellin: Finding Simplicity in Complexity; John Wiley & Sons, Ltd.: Hoboken, NJ, USA, 2013. [Google Scholar]
- Rigaux, P.; Scholl, M.; Voisard, A. Spatial Databases with Application to GIS; Morgan Kaufmann: San Francisco, CA, USA, 2001. [Google Scholar]
- Zeiler, M. Modeling Our World: The ESRI Guide to Geodatabase Concepts; Esri Press: Redlands, CA, USA, 2010. [Google Scholar]
- Kottman, C.; Reed, C. Topic 5: Features. In The Opengis Abstract Specification; Open Geospatial Consortium Inc.: Wayland, MA, USA, 2009. [Google Scholar]
- Herring, J. Topic 1: Feature Geometry. In The Opengis Abstract Specification; Open Geospatial Consortium Inc.: Wayland, MA, USA, 2001. [Google Scholar]
- OGC. Topic 6: Schema for coverage geometry and functions. Version 7.0.0. In The Opengis Abstract Specification; Open Geospatial Consortium Inc.: Wayland, MA, USA, 2006. [Google Scholar]
- Cox, S. Observations and Measurements. Verion 2.0. In The Opengis Abstract Specification; Open Geospatial Consortium Inc.: Wayland, MA, USA, 2013. [Google Scholar]
- Perry, M.; Herring, J. OGC GeoSPARQL—A Geographic Query Language for RDF Data; Ogc Implementation Standard; Open Geospatial Consortium Inc.: Wayland, MA, USA, 2012. [Google Scholar]
- Haller, A.; Janowicz, K.; Cox, S.; Phuoc, D.L.; Taylor, K.; Lefrançois, M. Semantic Sensor Network Ontology. W3C Recommendation. World Wide Web Consortium, 2017. Available online: https://www.w3.org/TR/vocab-ssn/ (accessed on 15 November 2019).
- Raskin, R.G.; Pan, M.J. Knowledge representation in the semantic web for Earth and environmental terminology (SWEET). Comput. Geosci. 2005, 31, 1119–1125. [Google Scholar] [CrossRef]
- Nebert, D.; Voges, U.; Bigagli, L. OGC Catalogue Services 3.0—General Model; Ogc Implementation Standard; Open Geospatial Consortium Inc.: Wayland, MA, USA, 2016. [Google Scholar]
- Vretanos, P.A. OpenGIS Web Feature Service 2.0 Interface Standard; Ogc Implementation Standard; Open Geospatial Consortium Inc.: Wayland, MA, USA, 2010. [Google Scholar]
- Baumann, P. OGC WCS 2.0 Interface Standard—Core: Corrigendum; Ogc Interface Standard; Open Geospatial Consortium Inc.: Wayland, MA, USA, 2012. [Google Scholar]
- De la Beaujardiere, J. OpenGIS Web Map Server Implementation Specification; Opengis Implementation Specification; Open Geospatial Consortium Inc.: Wayland, MA, USA, 2006. [Google Scholar]
- Harris, S.; Seaborne, A. SPARQL 1.1 Query Language. W3C Recommendation. World Wide Web Consortium, 2013. Available online: https://www.w3.org/TR/vocab-ssn/ (accessed on 15 November 2019).
- Chelliah, P.R.; Subramanian, H.; Murali, A. Architectural Patterns: Uncover Essential Patterns in the Most Indispensable Realm of Enterprise Architecture; Packt Publishing Ltd.: Birmingham, UK, 2017. [Google Scholar]
- Luaces, M.R.; Brisaboa, N.R.; Paramá, J.R.; Viqueira, J.R. A Generic Framework for GIS Applications. In International Workshop on Web and Wireless Geographical Information Systems; Kwon, Y.J., Bouju, A., Claramunt, C., Eds.; Springer: Berlin/Heidelberg, Germany, 2005; pp. 94–109. [Google Scholar]
- Percivall, G. Topic 12: OpenGIS Service Architecture. Version 4.3; The Opengis Abstract Specification; Open Geospatial Consortium Inc.: Wayland, MA, USA, 2002. [Google Scholar]
- European Parliament; Council of the European Union. Directive 2007/2/EC of the European Parliament and of the Council of 14 March 2007 establishing an Infrastructure for Spatial Information in the European Community (INSPIRE). Off. J. Eur. Union 2007, 108, 1–14. [Google Scholar]
- Horsburgh, J.S.; Tarboton, D.G.; Maidment, D.R.; Zaslavsky, I. Components of an environmental observatory information system. Comput. Geosci. 2011, 37, 207–218. [Google Scholar] [CrossRef]
- Portele, C. OpenGIS Geography Markup Language (GML) Encoding Standard. Version 3.2.2; Opengis Standard; Open Geospatial Consortium Inc.: Wayland, MA, USA, 2016. [Google Scholar]
- Herring, J. Simple Feature Access—Part 1: Common Architecture; Opengis Implementation Standard; Open Geospatial Consortium Inc.: Wayland, MA, USA, 2011. [Google Scholar]
- Butler, H.; Daly, M.; Doyle, A.; Gillies, S.; Hagen, S.; Schaub, T. The GeoJSON Format. Standards Track. Internet Engineering Task Force (IETF), 2016. Available online: https://ietf.org/rfc/rfc7946.html (accessed on 15 November 2019).
- Baumann, P.; Hirschorn, E.; Masó, J. OGC Coverage Implementation Schema; Ogc Implementation Standard; Open Geospatial Consortium Inc.: Wayland, MA, USA, 2017. [Google Scholar]
- Baumann, P. Management of Multidimensional Discrete Data. VLDB J. 1994, 3, 401–444. [Google Scholar] [CrossRef][Green Version]
- Brown, P.G. Overview of sciDB: Large Scale Array Storage, Processing and Analysis. In Proceedings of the 2010 ACM SIGMOD International Conference on Management of Data, SIGMOD ’10, Indianapolis, IN, USA, 6–11 June 2010; ACM: New York, NY, USA, 2010; pp. 963–968. [Google Scholar] [CrossRef]
- Horsburgh, J.S.; Tarboton, D.G.; Maidment, D.R.; Zaslavsky, I. A relational model for environmental and water resources data. Water Resour. Res. 2008, 44, 1–12. [Google Scholar] [CrossRef]
- Horsburgh, J.S.; Tarboton, D.G.; Piasecki, M.; Maidment, D.R.; Zaslavsky, I.; Valentine, D.; Whitenack, T. An integrated system for publishing environmental observations data. Environ. Model. Softw. 2009, 24, 879–888. [Google Scholar] [CrossRef]
- Mason, S.J.; Cleveland, S.B.; Llovet, P.; Izurieta, C.; Poole, G.C. A centralized tool for managing, archiving, and serving point-in-time data in ecological research laboratories. Environ. Model. Softw. 2014, 51, 59–69. [Google Scholar] [CrossRef]
- Horsburgh, J.S.; Aufdenkampe, A.K.; Mayorga, E.; Lehnert, K.A.; Hsu, L.; Song, L.; Jones, A.S.; Damiano, S.G.; Tarboton, D.G.; Valentine, D.; et al. Observations Data Model 2: A community information model for spatially discrete Earth observations. Environ. Model. Softw. 2016, 79, 55–74. [Google Scholar] [CrossRef]
- Abdallah, A.M.; Rosenberg, D.E. A data model to manage data for water resources systems modeling. Environ. Model. Softw. 2019, 115, 113–127. [Google Scholar] [CrossRef]
- Manola, F.; Miller, E. RDF Primer. W3C Recommendation. World Wide Web Consortium, 2004. Available online: https://www.w3.org/TR/vocab-ssn/ (accessed on 15 November 2019).
- Hitzler, P.; Krötzsch, M.; Parsia, B.; Patel-Schneider, P.F.; Rudolph, S. OWL2 Web Ontology Language Primer, 2nd ed.; W3C Recommendation; World Wide Web Consortium: Cambridge, MA, USA, 2012; Available online: https://www.w3.org/TR/vocab-ssn/ (accessed on 15 November 2019).
- Kyzirakos, K.; Karpathiotakis, M.; Koubarakis, M. Strabon: A Semantic Geospatial DBMS. In The Semantic Web—ISWC 2012; Cudré-Mauroux, P., Heflin, J., Sirin, E., Tudorache, T., Euzenat, J., Hauswirth, M., Parreira, J.X., Hendler, J., Schreiber, G., Bernstein, A., et al., Eds.; Springer: Berlin/Heidelberg, Germany, 2012; pp. 295–311. [Google Scholar]
- Albertoni, R.; Browning, D.; Cox, S.; Beltran, A.G.; Perego, A.; Winstanley, P. Data Catalog Vocabulary (DCAT)—Version 2. W3C Candidate Recommendation. World Wide Web Consortium, 2019. Available online: https://www.w3.org/TR/vocab-ssn/ (accessed on 15 November 2019).
- Albertoni, R.; Isaac, A. Data on the Web Best Practices: Data Quality Vocabulary. W3C Working Group Note. World Wide Web Consortium, 2016. Available online: https://www.w3.org/TR/vocab-ssn/ (accessed on 15 November 2019).
- Lebo, T.; Sahoo, S.; McGuinness, D. PROV-O: The PROV Ontology. W3C Recommendation. World Wide Web Consortium, 2013. Available online: https://www.w3.org/TR/vocab-ssn/ (accessed on 15 November 2019).
- Ma, X.; Zheng, J.G.; Goldstein, J.C.; Zednik, S.; Fu, L.; Duggan, B.; Aulenbach, S.M.; West, P.; Tilmes, C.; Fox, P. Ontology engineering in provenance enablement for the National Climate Assessment. Environ. Model. Softw. 2014, 61, 191–205. [Google Scholar] [CrossRef]
- Jiang, L.; Yue, P.; Kuhn, W.; Zhang, C.; Yu, C.; Guo, X. Advancing interoperability of geospatial data provenance on the web: Gap analysis and strategies. Comput. Geosci. 2018, 117, 21–31. [Google Scholar] [CrossRef]
- Compton, M.; Barnaghi, P.; Bermudez, L.; García-Castro, R.; Corcho, O.; Cox, S.; Graybeal, J.; Hauswirth, M.; Henson, C.; Herzog, A.; et al. The SSN ontology of the W3C semantic sensor network incubator group. J. Web Semant. 2012, 17, 25–32. [Google Scholar] [CrossRef]
- Regueiro, M.A.; Viqueira, J.R.; Stasch, C.; Taboada, J.A. Semantic mediation of observation datasets through Sensor Observation Services. Future Gener. Comput. Syst. 2017, 67, 47–56. [Google Scholar] [CrossRef]
- Graybeal, J.; Isenor, A.W.; Rueda, C. Semantic mediation of vocabularies for ocean observing systems. Comput. Geosci. 2012, 40, 120–131. [Google Scholar] [CrossRef]
- Ma, X.; Carranza, E.J.M.; Wu, C.; van der Meer, F.D.; Liu, G. A SKOS-based multilingual thesaurus of geological time scale for interoperability of online geological maps. Comput. Geosci. 2011, 37, 1602–1615. [Google Scholar] [CrossRef]
- Ma, X.; Wu, C.; Carranza, E.J.M.; Schetselaar, E.M.; van der Meer, F.D.; Liu, G.; Wang, X.; Zhang, X. Development of a controlled vocabulary for semantic interoperability of mineral exploration geodata for mining projects. Comput. Geosci. 2010, 36, 1512–1522. [Google Scholar] [CrossRef]
- Horrocks, I.; Patel-Schneider, P.F.; Boley, H.; Tabet, S.; Grosof, B.; Dean, M. SWRL: A Semantic Web Rule Language Combining OWL and RuleML. W3c Member Submission. World Wide Web Consortium, 2004. Available online: https://www.w3.org/TR/vocab-ssn/ (accessed on 15 November 2019).
- Shu, Y.; Liu, Q.; Taylor, K. Semantic validation of environmental observations data. Environ. Model. Softw. 2016, 79, 10–21. [Google Scholar] [CrossRef]
- Howell, S.; Rezgui, Y.; Beach, T. Water utility decision support through the semantic web of things. Environ. Model. Softw. 2018, 102, 94–114. [Google Scholar] [CrossRef]
- Koubarakis, M.; Datcu, M.; Kontoes, C.; Di Giammatteo, U.; Manegold, S.; Klien, E. TELEIOS: A Database-powered Virtual Earth Observatory. Proc. VLDB Endow. 2012, 5, 2010–2013. [Google Scholar] [CrossRef]
- Andrejev, A.; Risch, T. Scientific SPARQL: Semantic Web Queries over Scientific Data. In Proceedings of the 2012 IEEE 28th International Conference on Data Engineering Workshops, Arlington, VA, USA, 1–5 April 2012; pp. 5–10. [Google Scholar] [CrossRef]
- Villarroya, S.; Viqueira, J.R.R.; Regueiro, M.A.; Taboada, J.A.; Cotos, J.M. SODA: A framework for spatial observation data analysis. Distrib. Parallel Databases 2016, 34, 65–99. [Google Scholar] [CrossRef]
- Cyganiak, R.; Reynolds, D. The RDF Data Cube Vocabulary. W3C Recommendation. World Wide Web Consortium, 2014. Available online: https://www.w3.org/TR/vocab-ssn/ (accessed on 15 November 2019).
- Botts, M.; Robin, A. OGC SensorML: Model and XML Encoding Standard. Verion 2.0.0; Ogc Encoding Standard; Open Geospatial Consortium Inc.: Wayland, MA, USA, 2013. [Google Scholar]
- Sege, J.; Ghanem, M.; Ahmad, W.; Bader, H.; Rubin, Y. Distributed data collection and web-based integration for more efficient and informative groundwater pollution risk assessment. Environ. Model. Softw. 2018, 100, 278–290. [Google Scholar] [CrossRef]
- Ghermandi, A.; Sinclair, M. Passive crowdsourcing of social media in environmental research: A systematic map. Glob. Environ. Chang. 2019, 55, 36–47. [Google Scholar] [CrossRef]
- Ganti, R.K.; Ye, F.; Lei, H. Mobile crowdsensing: Current state and future challenges. IEEE Commun. Mag. 2011, 49, 32–39. [Google Scholar] [CrossRef]
- Dutta, P.; Aoki, P.M.; Kumar, N.; Mainwaring, A.; Myers, C.; Willett, W.; Woodruff, A. Common Sense: Participatory Urban Sensing Using a Network of Handheld Air Quality Monitors. In Proceedings of the 7th ACM Conference on Embedded Networked Sensor Systems, SenSys ’09, Berkeley, CA, USA, 4–6 November 2009; ACM: New York, NY, USA, 2009; pp. 349–350. [Google Scholar] [CrossRef]
- Dutta, J.; Gazi, F.; Roy, S.; Chowdhury, C. AirSense: Opportunistic crowd-sensing based air quality monitoring system for smart city. In Proceedings of the 2016 IEEE SENSORS, Orlando, FL, USA, 30 October–3 November 2016; pp. 1–3. [Google Scholar] [CrossRef]
- Maisonneuve, N.; Stevens, M.; Niessen, M.E.; Steels, L. NoiseTube: Measuring and mapping noise pollution with mobile phones. In Information Technologies in Environmental Engineering; Athanasiadis, I.N., Rizzoli, A.E., Mitkas, P.A., Gómez, J.M., Eds.; Springer: Berlin/Heidelberg, Germany, 2009; pp. 215–228. [Google Scholar]
- Jones, C.B.; Purves, R.S. Geographical information retrieval. Int. J. Geogr. Inf. Sci. 2008, 22, 219–228. [Google Scholar] [CrossRef]
- Vasardani, M.; Winter, S.; Richter, K.F. Locating place names from place descriptions. Int. J. Geogr. Inf. Sci. 2013, 27, 2509–2532. [Google Scholar] [CrossRef]
- Dong, H.; Halem, M.; Zhou, S. Social Media Data Analytics Applied to Hurricane Sandy. In Proceedings of the 2013 International Conference on Social Computing, Alexandria, VA, USA, 8–14 September 2013; pp. 963–966. [Google Scholar] [CrossRef]
- Sakaki, T.; Okazaki, M.; Matsuo, Y. Earthquake Shakes Twitter Users: Real-time Event Detection by Social Sensors. In Proceedings of the 19th International Conference on World Wide Web, WWW ’10, Raleigh, NC, USA, 26–30 April 2010; ACM: New York, NY, USA, 2010; pp. 851–860. [Google Scholar] [CrossRef]
- Restrepo-Estrada, C.; de Andrade, S.C.; Abe, N.; Fava, M.C.; Mendiondo, E.M.; de Albuquerque, J.P. Geo-social media as a proxy for hydrometeorological data for streamflow estimation and to improve flood monitoring. Comput. Geosci. 2018, 111, 148–158. [Google Scholar] [CrossRef]
- Wang, R.Q.; Mao, H.; Wang, Y.; Rae, C.; Shaw, W. Hyper-resolution monitoring of urban flooding with social media and crowdsourcing data. Comput. Geosci. 2018, 111, 139–147. [Google Scholar] [CrossRef]
- Barker, J.; Macleod, C. Development of a national-scale real-time Twitter data mining pipeline for social geodata on the potential impacts of flooding on communities. Environ. Model. Softw. 2019, 115, 213–227. [Google Scholar] [CrossRef]
- Azeez, O.S.; Pradhan, B.; Shafri, H.Z.M.; Shukla, N.; Lee, C.W.; Rizeei, H.M. Modeling of CO Emissions from Traffic Vehicles Using Artificial Neural Networks. Appl. Sci. 2019, 9, 313. [Google Scholar] [CrossRef]
- Oettl, D. A multiscale modelling methodology applicable for regulatory purposes taking into account effects of complex terrain and buildings on pollutant dispersion: A case study for an inner Alpine basin. Environ. Sci. Pollut. Res. 2015, 22, 17860–17875. [Google Scholar] [CrossRef]
- Bröring, A.; Maué, P.; Janowicz, K.; Nüst, D.; Malewski, C. Semantically-Enabled Sensor Plug & Play for the Sensor Web. Sensors 2011, 11, 7568–7605. [Google Scholar] [CrossRef]
- Bröring, A.; Stasch, C.; Echterhoff, J. OGC Sensor Observation Service Interface Standard. Version 2.0; Opengis Implementation Standard; Open Geospatial Consortium Inc.: Wayland, MA, USA, 2012. [Google Scholar]
- Yoo, M.J.; Grozel, C.; Kiritsis, D. Closed-Loop Lifecycle Management of Service and Product in the Internet of Things: Semantic Framework for Knowledge Integration. Sensors 2016, 16, 1053. [Google Scholar] [CrossRef]
- Robert, J.; Kubler, S.; Kolbe, N.; Cerioni, A.; Gastaud, E.; Främling, K. Open IoT Ecosystem for Enhanced Interoperability in Smart Cities—Example of Métropole De Lyon. Sensors 2017, 17, 2849. [Google Scholar] [CrossRef]
- Samourkasidis, A.; Papoutsoglou, E.; Athanasiadis, I.N. A template framework for environmental timeseries data acquisition. Environ. Model. Softw. 2019, 117, 237–249. [Google Scholar] [CrossRef]
- Arenas, M.; Bertails, A.; Prud’hommeaux, E.; Sequeda, J. A Direct Mapping of Relational Data to RDF. W3C Recommendation. World Wide Web Consortium, 2012. Available online: https://www.w3.org/TR/vocab-ssn/ (accessed on 15 November 2019).
- Das, S.; Sundara, S.; Cyganiak, R. R2RML: RDB to RDF Mapping Language. W3C Recommendation. World Wide Web Consortium, 2012. Available online: https://www.w3.org/TR/vocab-ssn/ (accessed on 15 November 2019).
- Inmon, W.H. Building the Data Warehouse, 4th ed.; John Wiley & Sons, Ltd.: Hoboken, NJ, USA, 2005. [Google Scholar]
- Sheth, A.P.; Larson, J.A. Federated Database Systems for Managing Distributed, Heterogeneous, and Autonomous Databases. ACM Comput. Surv. 1990, 22, 183–236. [Google Scholar] [CrossRef]
- Wiederhold, G. Mediators in the architecture of future information systems. Computer 1992, 25, 38–49. [Google Scholar] [CrossRef]
- Wöhrer, A.; Brezany, P.; Min Tjoa, A. Novel Mediator Architectures for Grid Information Systems. Future Gener. Comput. Syst. 2005, 21, 107–114. [Google Scholar] [CrossRef]
- Nativi, S.; Craglia, M.; Pearlman, J. Earth Science Infrastructures Interoperability: The Brokering Approach. IEEE J. Sel. Top. Appl. Earth Obs. Remote Sens. 2013, 6, 1118–1129. [Google Scholar] [CrossRef]
- Ludascher, B.; Gupta, A.; Martone, M.E. Model-based mediation with domain maps. In Proceedings of the 17th International Conference on Data Engineering, 2001, Heidelberg, Germany, 2–6 April 2001; pp. 81–90. [Google Scholar] [CrossRef]
- Narock, T.; Wimmer, H. Linked data scientometrics in semantic e-Science. Comput. Geosci. 2017, 100, 87–93. [Google Scholar] [CrossRef]
- Buccella, A.; Cechich, A.; Fillottrani, P. Ontology-driven geographic information integration: A survey of current approaches. Comput. Geosci. 2009, 35, 710–723. [Google Scholar] [CrossRef]
- Porter, C.H.; Villalobos, C.; Holzworth, D.; Nelson, R.; White, J.W.; Athanasiadis, I.N.; Janssen, S.; Ripoche, D.; Cufi, J.; Raes, D.; et al. Harmonization and translation of crop modeling data to ensure interoperability. Environ. Model. Softw. 2014, 62, 495–508. [Google Scholar] [CrossRef]
- Fox, P.; McGuinness, D.L.; Cinquini, L.; West, P.; Garcia, J.; Benedict, J.L.; Middleton, D. Ontology-supported scientific data frameworks: The Virtual Solar-Terrestrial Observatory experience. Comput. Geosci. 2009, 35, 724–738. [Google Scholar] [CrossRef]
- Wang, C.; Ma, X.; Chen, J. Ontology-driven data integration and visualization for exploring regional geologic time and paleontological information. Comput. Geosci. 2018, 115, 12–19. [Google Scholar] [CrossRef]
- Lutz, M.; Sprado, J.; Klien, E.; Schubert, C.; Christ, I. Overcoming semantic heterogeneity in spatial data infrastructures. Comput. Geosci. 2009, 35, 739–752. [Google Scholar] [CrossRef]
- Regueiro, M.A.; Viqueira, J.R.; Taboada, J.A.; Cotos, J.M. Virtual integration of sensor observation data. Comput. Geosci. 2015, 81, 12–19. [Google Scholar] [CrossRef]
- Khaleghi, B.; Khamis, A.; Karray, F.O.; Razavi, S.N. Multisensor data fusion: A review of the state-of-the-art. Inf. Fusion 2013, 14, 28–44. [Google Scholar] [CrossRef]
- Wiemann, S. Formalization and web-based implementation of spatial data fusion. Comput. Geosci. 2017, 99, 107–115. [Google Scholar] [CrossRef]
- Johansson, L.; Epitropou, V.; Karatzas, K.; Karppinen, A.; Wanner, L.; Vrochidis, S.; Bassoukos, A.; Kukkonen, J.; Kompatsiaris, I. Fusion of meteorological and air quality data extracted from the web for personalized environmental information services. Environ. Model. Softw. 2015, 64, 143–155. [Google Scholar] [CrossRef]
- Schneider, P.; Castell, N.; Vogt, M.; Dauge, F.R.; Lahoz, W.A.; Bartonova, A. Mapping urban air quality in near real-time using observations from low-cost sensors and model information. Environ. Int. 2017, 106, 234–247. [Google Scholar] [CrossRef] [PubMed]
- Choi, N.; Song, I.Y.; Han, H. A Survey on Ontology Mapping. SIGMOD Rec. 2006, 35, 34–41. [Google Scholar] [CrossRef]
- Elmagarmid, A.K.; Ipeirotis, P.G.; Verykios, V.S. Duplicate Record Detection: A Survey. IEEE Trans. Knowl. Data Eng. 2007, 19, 1–16. [Google Scholar] [CrossRef]
- ISO/IEC JTC 1/SC 32 Data Management and Interchange. ISO/IEC 13249-3:2016. Information Technology—Database Languages—SQL Multimedia and Application Packages—Part 3: Spatial; ISO Standard; International Organization for Standardization (ISO): Geneva, Switzerland, 2016. [Google Scholar]
- Granell, C.; Díaz, L.; Gould, M. Service-oriented applications for environmental models: Reusable geospatial services. Environ. Model. Softw. 2010, 25, 182–198. [Google Scholar] [CrossRef]
- Ángel Latre, M.; Lopez-Pellicer, F.J.; Nogueras-Iso, J.; Béjar, R.; Zarazaga-Soria, F.J.; Muro-Medrano, P.R. Spatial Data Infrastructures for environmental e-government services: The case of water abstractions authorisations. Environ. Model. Softw. 2013, 48, 81–92. [Google Scholar] [CrossRef]
- Nativi, S.; Mazzetti, P.; Santoro, M.; Papeschi, F.; Craglia, M.; Ochiai, O. Big Data challenges in building the Global Earth Observation System of Systems. Environ. Model. Softw. 2015, 68, 1–26. [Google Scholar] [CrossRef]
- Chen, N.; Di, L.; Yu, G.; Gong, J.; Wei, Y. Use of ebRIM-based CSW with sensor observation services for registry and discovery of remote-sensing observations. Comput. Geosci. 2009, 35, 360–372. [Google Scholar] [CrossRef]
- Athanasis, N.; Kalabokidis, K.; Vaitis, M.; Soulakellis, N. Towards a semantics-based approach in the development of geographic portals. Comput. Geosci. 2009, 35, 301–308. [Google Scholar] [CrossRef]
- Stock, K.; Stojanovic, T.; Reitsma, F.; Ou, Y.; Bishr, M.; Ortmann, J.; Robertson, A. To ontologise or not to ontologise: An information model for a geospatial knowledge infrastructure. Comput. Geosci. 2012, 45, 98–108. [Google Scholar] [CrossRef]
- Henson, C.A.; Pschorr, J.K.; Sheth, A.P.; Thirunarayan, K. SemSOS: Semantic sensor Observation Service. In Proceedings of the 2009 International Symposium on Collaborative Technologies and Systems, Baltimore, MD, USA, 18–22 May 2009; pp. 44–53. [Google Scholar] [CrossRef]
- Yu, J.X.; Qin, L.; Chang, L. Keyword Search in Relational Databases: A Survey. IEEE Data Eng. Bull. 2010, 33, 67–78. [Google Scholar]
- Álvarez-Castro, D.; Viqueira, J.R.R.; Bugarín, A. Towards Keyword-Based Search over Environmental Data Sources. In Semantic Keyword-Based Search on Structured Data Sources; Szymański, J., Velegrakis, Y., Eds.; Springer International Publishing: Cham, Switzerland, 2018; pp. 99–110. [Google Scholar]
- Chaudhuri, S.; Ding, B.; Kandula, S. Approximate Query Processing: No Silver Bullet. In Proceedings of the 2017 ACM International Conference on Management of Data, SIGMOD ’17, Chicago, IL USA, 14–19 May 2017; ACM: New York, NY, USA, 2017; pp. 511–519. [Google Scholar] [CrossRef]
- Mozafari, B. Approximate Query Engines: Commercial Challenges and Research Opportunities. In Proceedings of the 2017 ACM International Conference on Management of Data, SIGMOD ’17, Chicago, IL USA, 14–19 May 2017; ACM: New York, NY, USA, 2017; pp. 521–524. [Google Scholar] [CrossRef]
- Cormode, G.; Garofalakis, M.; Haas, P.J.; Jermaine, C. Synopses for Massive Data: Samples, Histograms, Wavelets, Sketches. Found. Trends Databases 2012, 4, 1–294. [Google Scholar] [CrossRef]











| Semantic Approach | Evaluation Dimensions | ||||||
|---|---|---|---|---|---|---|---|
| 1. Geospatial RDF Representation | Vector | Raster | Integrated | ||||
| RDF | N | N | N | ||||
| GeoSPARQL | Y | N | N | ||||
| RDF Cube | N | N | N | ||||
| SciSPARQL | N | Y | N | ||||
| 2. Efficient Integrated Semantic Vector-Raster Storage | Efficient Vector Encoding | Efficient Raster Encoding | Text Vector Encoding | Text Raster Encoding | Efficient Vector Access | Efficient Raster Access | Efficient Vector-Raster Join |
| RDF Text Encodings | N | N | N | N | N | N | N |
| GeoSPARQL Implementations | Y | N | Y | N | Y | N | N |
| SciSPARQL | N | Y | N | Y | N | Y | N |
| 3. Environmental Observation and Modeling Ontology | Dataset Level | Observation Processes | Modelling Process | Application FOIs | Sampling Features | Coverage Results | Data Quality |
| ISO 19115 | Y | N | N | N | N | N | Y |
| GeoDCAT-AP | Y | N | N | N | N | N | N |
| Observation Models (O&M, ODM, etc.) | N | P | N | P | P | Y | Y |
| SSN | N | P | N | P | P | Y | Y |
| 4. Geospatial to RDF Mappings | Feature Sources | Coverage Sources | Direct and User Defined Mappings | ||||
| Relational to RDF Mappings | P | N | Y | ||||
| 5. Geospatial Data Integration Knowledge Discovery | Precision-Recall | Usability of expert GUI | |||||
| Ontology mapping approaches | P | P | |||||
| 6. Smart Geospatial Fusion of Heterogeneous Vector-Raster Data | Vector Sources | Raster Sources | Vector and Raster Sources | Error Measure | |||
| Ad-hoc approaches | P | P | P | P | |||
| Vector feature fusion | Y | N | N | P | |||
| 7. Semantic Federated Querying over Vector and Raster Datasets | Vector sources | Raster Sources | Leverage Vector Processing | Leverage Raster Processing | |||
| SPARQL | N | N | N | N | |||
| GeoSPARQL Implementations | Y | N | N | N | |||
| SciSPARQL | N | N | N | N | |||
| 8. Keyword-Based Search over Geospatial Data Sources | Leverage Geo Metadata | Text Properties | Numeric Properties | Fuzzy Spatial and Temporal relationships | |||
| SPARQL Full Text Search | N | P | N | N | |||
| OGC Catalog Service (CSW) | Y | N | N | N | |||
| GeoDCAT-AP | Y | N | N | N | |||
| Relational Keyword-based Search | N | Y | N | N | |||
| Keywordterm | P | P | P | N | |||
| 9. Interactive Exploratory Analysis of Very Large Geospatial Datasets | Vector Features | Raster Coverages | Result Error | Response Time | |||
| OGC Map Service (WMS) | P | P | N | P | |||
| GeoSPARQL Implementations | Y | N | N | N | |||
| Approximate Processing | N | N | P | P | |||
© 2020 by the authors. Licensee MDPI, Basel, Switzerland. This article is an open access article distributed under the terms and conditions of the Creative Commons Attribution (CC BY) license (http://creativecommons.org/licenses/by/4.0/).
Share and Cite
Viqueira, J.R.R.; Villarroya, S.; Mera, D.; Taboada, J.A. Smart Environmental Data Infrastructures: Bridging the Gap between Earth Sciences and Citizens. Appl. Sci. 2020, 10, 856. https://doi.org/10.3390/app10030856
Viqueira JRR, Villarroya S, Mera D, Taboada JA. Smart Environmental Data Infrastructures: Bridging the Gap between Earth Sciences and Citizens. Applied Sciences. 2020; 10(3):856. https://doi.org/10.3390/app10030856
Chicago/Turabian StyleViqueira, José R. R., Sebastián Villarroya, David Mera, and José A. Taboada. 2020. "Smart Environmental Data Infrastructures: Bridging the Gap between Earth Sciences and Citizens" Applied Sciences 10, no. 3: 856. https://doi.org/10.3390/app10030856
APA StyleViqueira, J. R. R., Villarroya, S., Mera, D., & Taboada, J. A. (2020). Smart Environmental Data Infrastructures: Bridging the Gap between Earth Sciences and Citizens. Applied Sciences, 10(3), 856. https://doi.org/10.3390/app10030856

