Geoheritage and Geosites: A Bibliometric Analysis and Literature Review
Abstract
1. Introduction
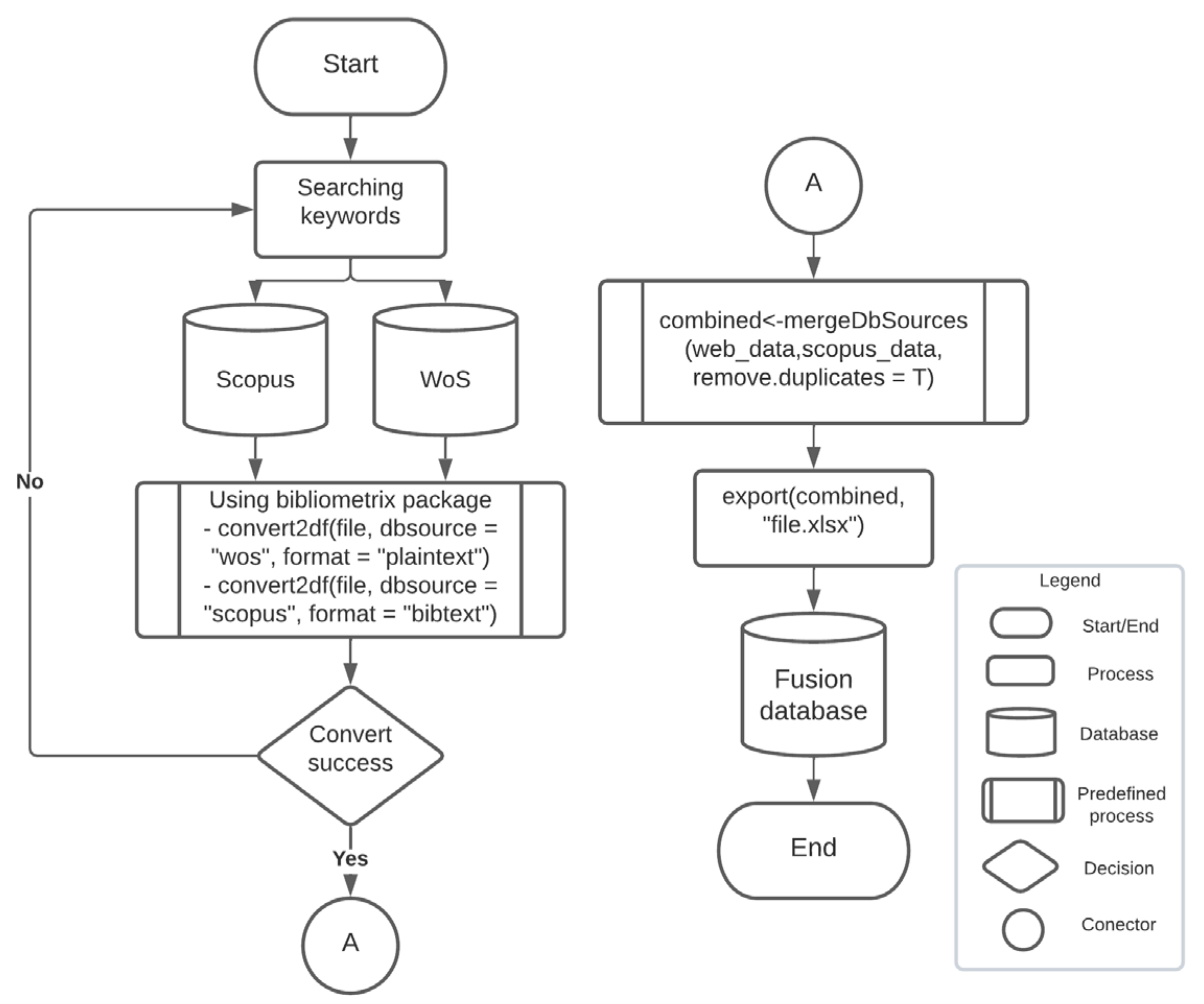
2. Materials and Methods
2.1. Phase 1—Preparation of the Geoscience Idea and Information
2.2. Phase 2—Merging Databases
2.3. Phase 3—Analysis and Literature Review
3. Results
3.1. Selection of Analysis Documents
3.2. Performance Analysis
3.2.1. Publication Trend
3.2.2. National Contribution, Authors, and Topics Analysis
3.3. Mapping Science
Cluster Network through Author Keywords
3.4. Literature Review
3.5. Research Trends
4. Interpretation and Discussion
4.1. Contribution Statistics
4.2. Author Contributions
4.3. Informetric vs. Bibliometric
4.4. Strengths and Weaknesses
5. Conclusions
Author Contributions
Funding
Institutional Review Board Statement
Informed Consent Statement
Data Availability Statement
Acknowledgments
Conflicts of Interest
References
- Gray, M. Geodiversity: Developing the paradigm. Proc. Geol. Assoc. 2008, 119, 287–298. [Google Scholar] [CrossRef]
- Erikstad, L. Geoheritage and geodiversity management—The questions for tomorrow. Proc. Geol. Assoc. 2013, 124, 713–719. [Google Scholar] [CrossRef]
- Nieto, L.M. Geodiversidad: Propuesta de una definición integradora. Bol. Geológico Min. 2001, 112, 3–12. [Google Scholar]
- Carrión-Mero, P.; Borja-Bernal, C.; Herrera-Franco, G.; Morante-Carballo, F.; Jaya-Montalvo, M.; Maldonado-Zamora, A.; Paz-Salas, N.; Berrezueta, E. Geosites and geotourism in the local development of communities of the andes mountains. A case study. Sustainability 2021, 13, 4624. [Google Scholar] [CrossRef]
- Ruban, D.A. Geotourism—A geographical review of the literature. Tour. Manag. Perspect. 2015, 15, 1–15. [Google Scholar] [CrossRef]
- Planagumà, L.; Martí, J. Geotourism at the natural park of la garrotxa volcanic zone (Catalonia, Spain): Impact, viability, and sustainability. Geosciences 2018, 8, 295. [Google Scholar] [CrossRef]
- Nazaruddin, D.A. Geoheritage from the remote rainforest: Hidden treasures in the upstream of the Pertang River, Taman Negara Kuala Koh (National Park), Kelantan, Malaysia. Environ. Earth Sci. 2016, 75, 1200. [Google Scholar] [CrossRef]
- Mata-Perelló, J.; Carrión, P.; Molina, J.; Villas-Boas, R. Geomining Heritage as a Tool to Promote the Social Development of Rural Communities. In Geoheritage; Elsevier: Amsterdam, The Netherlands, 2018; pp. 167–177. [Google Scholar]
- Carrión Mero, P.; Herrera Franco, G.; Briones, J.; Caldevilla, P.; Domínguez-Cuesta, M.; Berrezueta, E. Geotourism and Local Development Based on Geological and Mining Sites Utilization, Zaruma-Portovelo, Ecuador. Geosciences 2018, 8, 205. [Google Scholar] [CrossRef]
- Vujičić, M.D.; Vasiljević, D.A.; Marković, S.B.; Hose, T.A.; Lukić, T.; Hadžić, O.; Janićević, S. Preliminary geosite assessment model (GAM) and its application on fruška gora mountain, potential geotourism destination of Serbia. Acta Geogr. Slov. 2011, 51, 361–377. [Google Scholar] [CrossRef]
- García-Cortés, Á.; Carcavilla Urquí, L.; Apoita Mugarza, B.; Arribas, A.; Bellido, F.; Barrón, E.; Delvene, G.; Díaz-Martínez, E.; Díez, A.; Durán, J.J.; et al. Documento Metodológico Para la Elaboración del Inventario Español de Lugares de Interés Geológico (IELIG). Propuesta Para la Actualización Metodológica; Instituto Geológico y Minero: Madrid, Spain, 2013; pp. 1–64. [Google Scholar]
- Carrión-Mero, P.; Ayala-Granda, A.; Serrano-Ayala, S.; Morante-Carballo, F.; Aguilar-Aguilar, M.; Gurumendi-Noriega, M.; Paz-Salas, N.; Herrera-Franco, G.; Berrezueta, E. Assessment of geomorphosites for geotourism in the northern part of the “ruta escondida” (Quito, ecuador). Sustainability 2020, 12, 8468. [Google Scholar] [CrossRef]
- Reynard, E. Geomorphosites: Definitions and characteristics. In Geomorphosites; Reynard, E., Coratza, P., Regolini-Bissig, G., Eds.; Verlag Dr. Friedrich Pfeil: München, Germany, 2009; pp. 63–71. ISBN 9783899370942. [Google Scholar]
- Brilha, J. Inventory and Quantitative Assessment of Geosites and Geodiversity Sites: A Review. Geoheritage 2016, 8, 119–134. [Google Scholar] [CrossRef]
- Habibi, T.; Ponedelnik, A.A.; Yashalova, N.N.; Ruban, D.A. Urban geoheritage complexity: Evidence of a unique natural resource from Shiraz city in Iran. Resour. Policy 2018, 59, 85–94. [Google Scholar] [CrossRef]
- Reynard, E.; Brilha, J. Geoheritage: A multidisciplinary and applied research topic. In Geoheritage: Assessment, Protection, and Management; Elsevier: Amsterdam, The Netherlands, 2018; pp. 3–9. [Google Scholar] [CrossRef]
- Herrera-Franco, G.; Erazo, K.; Mora-Frank, C.; Carrión-Mero, P.; Berrezueta, E. Evaluation of a Paleontological Museum as Geosite and Base for Geotourism. A Case Study. Heritage 2021, 4, 1208–1227. [Google Scholar] [CrossRef]
- Christian, C.S. The caribbean’s geotourism potential and challenges: A focus on two islands in the region. Geosciences 2018, 8, 273. [Google Scholar] [CrossRef]
- Kuleta, M. Geodiversity research methods in geotourism. Geosciences 2018, 8, 197. [Google Scholar] [CrossRef]
- Kubalíková, L.; Drápela, E.; Kirchner, K.; Bajer, A.; Balková, M.; Kuda, F. Urban geotourism development and geoconservation: Is it possible to find a balance? Environ. Sci. Policy 2021, 121, 1–10. [Google Scholar] [CrossRef]
- Tomić, N.; Božić, S. A modified geosite assessment model (M-GAM) and its application on the Lazar Canyon area (Serbia). Int. J. Environ. Res. 2014, 8, 1041–1052. [Google Scholar] [CrossRef]
- White, S.; Wakelin-King, G.A. Earth sciences comparative matrix: A comparative method for geoheritage assessment. Geogr. Res. 2014, 52, 168–181. [Google Scholar] [CrossRef]
- Ruban, D.A. Quantification of geodiversity and its loss. Proc. Geol. Assoc. 2010, 121, 326–333. [Google Scholar] [CrossRef]
- Brilha, J. Geoconservation and protected areas. Environ. Conserv. 2002, 29, 273–276. [Google Scholar] [CrossRef]
- Farsani, N.T.; Coelho, C.; Costa, C. Geotourism and geoparks as novel strategies for socio-economic development in rural areas. Int. J. Tour. Res. 2011, 13, 68–81. [Google Scholar] [CrossRef]
- Marjanović, M.; Tomić, N.; Radivojević, A.R.; Marković, S.B. Assessing the Geotourism Potential of the Niš City Area (Southeast Serbia). Geoheritage 2021, 13, 70. [Google Scholar] [CrossRef]
- Pourahmad, A.; Hosseini, A.; Pourahmad, A.; Zoghi, M.; Sadat, M. Tourist Value Assessment of Geotourism and Environmental Capabilities in Qeshm Island, Iran. Geoheritage 2017, 10, 687–706. [Google Scholar] [CrossRef]
- Sánchez-Cortez, J.L. Conservation of geoheritage in Ecuador: Situation and perspectives. Int. J. Geoheritage Park. 2019, 7, 91–101. [Google Scholar] [CrossRef]
- Berrezueta, E.; Sánchez-Cortez, J.L.; Aguilar-Aguilar, M. Inventory and Characterization of Geosites in Ecuador: A Review. Geoheritage 2021, 13, 93. [Google Scholar] [CrossRef]
- Carcavilla, L.; Durán, J.J.; Lopez-Martínez, J. Geodiversidad: Concepto y relación con el patrimonio geológico. In Proceedings of the Geo-Temas, VII Congreso Geológico de España, Las Palmas de Gran Canaria, Spain, 14–18 July 2008; Volume 10, pp. 1299–1303. [Google Scholar]
- Ateş, H.Ç.; Ateş, Y. Geotourism and Rural Tourism Synergy for Sustainable Development—Marçik Valley Case—Tunceli, Turkey. Geoheritage 2019, 11, 207–215. [Google Scholar] [CrossRef]
- Duarte, A.; Braga, V.; Marques, C.; Sá, A.A. Geotourism and Territorial Development: A Systematic Literature Review and Research Agenda. Geoheritage 2020, 12, 65. [Google Scholar] [CrossRef]
- Dowling, R.; Pforr, C. Geotourism—A sustainable development option for Namibia. J. Ecotourism 2021, 20, 371–385. [Google Scholar] [CrossRef]
- Hose, T.A. The english origins of geotourism (as a vehicle for geoconservation) and their relevance to current studies. Acta Geogr. Slov. 2011, 51, 343–360. [Google Scholar] [CrossRef]
- Quesada-Román, A.; Pérez-Umaña, D. State of the art of geodiversity, geoconservation, and geotourism in Costa Rica. Geosciences 2020, 10, 211. [Google Scholar] [CrossRef]
- Hose, T.A. Selling the Story of Britain’s Stone. Environ. Interpret. 1995, 10, 16–17. [Google Scholar]
- Newsome, D.; Dowling, R. Geoheritage and Geotourism. In Geoheritage; Elsevier: Amsterdam, The Netherlands, 2018; pp. 305–321. [Google Scholar]
- Solarska, A.; Hose, T.A.; Vasiljević, D.A.; Mroczek, P.; Jary, Z.; Marković, S.B.; Widawski, K. Geodiversity of the loess regions in Poland: Inventory, geoconservation issues, and geotourism potential. Quat. Int. 2013, 296, 68–81. [Google Scholar] [CrossRef]
- Cai, Y.; Wu, F.; Watanabe, M.; Han, J. Characteristics of Geoparks in China and Japan: Similarities and Differences. Geoheritage 2021, 13, 101. [Google Scholar] [CrossRef]
- Moreira, J.C.; do Vale, T.F.; Burns, R.C. Fernando de Noronha Archipelago (Brazil): A Coastal Geopark Proposal to Foster the Local Economy, Tourism and Sustainability. Water 2021, 13, 1586. [Google Scholar] [CrossRef]
- Hose, T.A. Introduction: Geoheritage and Geotourism. In Geoheritage and Geotourism: A European Perspective; Boydell & Brewer: Woodbridge, UK, 2016. [Google Scholar]
- Cobo, M.J.; López-Herrera, A.G.; Herrera-Viedma, E.; Herrera, F. An approach for detecting, quantifying, and visualizing the evolution of a research field: A practical application to the Fuzzy Sets Theory field. J. Informetr. 2011, 5, 146–166. [Google Scholar] [CrossRef]
- Donthu, N.; Kumar, S.; Mukherjee, D.; Pandey, N.; Lim, W.M. How to conduct a bibliometric analysis: An overview and guidelines. J. Bus. Res. 2021, 133, 285–296. [Google Scholar] [CrossRef]
- Gaviria-Marin, M.; Merigo, J.M.; Popa, S. Twenty years of the Journal of Knowledge Management: A bibliometric analysis. J. Knowl. Manag. 2018, 22, 1655–1687. [Google Scholar] [CrossRef]
- Perfetto, M.C.; Presenza, A. Conceptualising industrial heritage tourism management. Int. J. Tour. Policy 2017, 7, 110. [Google Scholar] [CrossRef]
- Cheng, X.; Shuai, C.; Liu, J.; Wang, J.; Liu, Y.; Li, W.; Shuai, J. Topic modelling of ecology, environment and poverty nexus: An integrated framework. Agric. Ecosyst. Environ. 2018, 267, 1–14. [Google Scholar] [CrossRef]
- Diem, A.; Wolter, S.C. The Use of Bibliometrics to Measure Research Performance in Education Sciences. Res. High. Educ. 2013, 54, 86–114. [Google Scholar] [CrossRef]
- Chen, H.; Jiang, W.; Yang, Y.; Yang, Y.; Man, X. State of the art on food waste research: A bibliometrics study from 1997 to 2014. J. Clean. Prod. 2017, 140, 840–846. [Google Scholar] [CrossRef]
- Wang, J.W.; Kang, J.N.; Liu, L.C.; Nistor, I.; Wei, Y.M. Research trends in carbon capture and storage: A comparison of China with Canada. Int. J. Greenh. Gas Control 2020, 97, 103018. [Google Scholar] [CrossRef]
- Camargo, J.; Silva, M.; Ferreira Júnior, A.; Araújo, T. Marine Geohazards: A Bibliometric-Based Review. Geosciences 2019, 9, 100. [Google Scholar] [CrossRef]
- Briones-Bitar, J.; Carrión-Mero, P.; Montalván-Burbano, N.; Morante-Carballo, F. Rockfall research: A bibliometric analysis and future trends. Geosciences 2020, 10, 403. [Google Scholar] [CrossRef]
- Echchakoui, S. Why and how to merge Scopus and Web of Science during bibliometric analysis: The case of sales force literature from 1912 to 2019. J. Mark. Anal. 2020, 8, 165–184. [Google Scholar] [CrossRef]
- Finch, A. Citation, Bibliometrics and Quality: Assessing Impact and Usage; Woodhead Publishing Limited: Sawston, UK, 2012. [Google Scholar]
- Martín-Martín, A.; Thelwall, M.; Orduna-Malea, E.; Delgado López-Cózar, E. Google Scholar, Microsoft Academic, Scopus, Dimensions, Web of Science, and OpenCitations’ COCI: A Multidisciplinary Comparison of Coverage via Citations; Springer International Publishing: Cham, Switzerland, 2021; Volume 126, ISBN 0123456789. [Google Scholar]
- Pranckutė, R. Web of science (Wos) and scopus: The titans of bibliographic information in today’s academic world. Publications 2021, 9, 12. [Google Scholar] [CrossRef]
- Vera-Baceta, M.A.; Thelwall, M.; Kousha, K. Web of Science and Scopus language coverage. Scientometrics 2019, 121, 1803–1813. [Google Scholar] [CrossRef]
- Durán-Sánchez, A.; de la Cruz Del Río Rama, M.; Álvarez-García, J. Bibliometric analysis of publications on wine tourism in the databases Scopus and WoS. Eur. Res. Manag. Bus. Econ. 2017, 23, 8–15. [Google Scholar] [CrossRef]
- Aria, M.; Misuraca, M.; Spano, M. Mapping the Evolution of Social Research and Data Science on 30 Years of Social Indicators Research. Soc. Indic. Res. 2020, 149, 803–831. [Google Scholar] [CrossRef]
- Stratos, I.; Scarlat, M.M.; Rudert, M. Bibliometrics of orthopaedic articles published by authors of Germanophone countries. Int. Orthop. 2021, 45, 1121–1124. [Google Scholar] [CrossRef]
- Peng, K.; Deng, J.; Gong, Z.; Qin, B. Characteristics and development trends of ecohydrology in lakes and reservoirs: Insights from bibliometrics. Ecohydrology 2019, 12, e2080. [Google Scholar] [CrossRef]
- Zhang, Y.; Yao, X.; Qin, B. A critical review of the development, current hotspots, and future directions of Lake Taihu research from the bibliometrics perspective. Environ. Sci. Pollut. Res. 2016, 23, 12811–12821. [Google Scholar] [CrossRef] [PubMed]
- Bornmann, L.; Williams, R. How to calculate the practical significance of citation impact differences? An empirical example from evaluative institutional bibliometrics using adjusted predictions and marginal effects. J. Informetr. 2013, 7, 562–574. [Google Scholar] [CrossRef]
- Linnenluecke, M.K.; Marrone, M.; Singh, A.K. Conducting systematic literature reviews and bibliometric analyses. Aust. J. Manag. 2019, 45, 175–194. [Google Scholar] [CrossRef]
- Aria, M.; Cuccurullo, C. Bibliometrix: An R-tool for comprehensive science mapping analysis. J. Informetr. 2017, 11, 959–975. [Google Scholar] [CrossRef]
- Aria, M.; Alterisio, A.; Scandurra, A.; Pinelli, C.; D’Aniello, B. The scholar’s best friend: Research trends in dog cognitive and behavioral studies. Anim. Cogn. 2021, 24, 541–553. [Google Scholar] [CrossRef] [PubMed]
- Cuccurullo, C.; Aria, M.; Sarto, F. Foundations and trends in performance management. A twenty-five years bibliometric analysis in business and public administration domains. Scientometrics 2016, 108, 595–611. [Google Scholar] [CrossRef]
- Agostino, Í.R.S.; Frazzon, E.M.; Fröhlich, A.A.M.; Silvestri, M.; Bornia, A.C.; Spengler, A.; Martina, J.; Fettermann, D.; Tortorella, G. Perspectives for IoT-Based Integration of Distributed and Automated Manufacturing Lines for Mass Customization. In Proceedings of the International Joint conference on Industrial Engineering and Operations Management, Rio de Janeiro, Brazil, 8–11 July 2020; pp. 31–41. [Google Scholar] [CrossRef]
- Archambault, É.; Campbell, D.; Gingras, Y.; Larivière, V. Comparing bibliometric statistics obtained from the Web of Science and Scopus. J. Am. Soc. Inf. Sci. Technol. 2009, 60, 1320–1326. [Google Scholar] [CrossRef]
- Van Eck, N.J.; Waltman, L. Software survey: VOSviewer, a computer program for bibliometric mapping. Scientometrics 2010, 84, 523–538. [Google Scholar] [CrossRef]
- Van Eck, N.J.; Waltman, L. Visualizing Bibliometric Networks. In Measuring Scholarly Impact; Springer International Publishing: Cham, Switzerland, 2014; pp. 285–320. [Google Scholar]
- Macfadyen, W.A. Indication of Geological Sites. Geol. Mag. 1949, 86, 196. [Google Scholar] [CrossRef][Green Version]
- Glen, B. Preservation of geological sites. Nature 1952, 170, 855–856. [Google Scholar] [CrossRef]
- Dineley, D.L. Conservation of important geological sites. Geol. Mag. 1973, 110, 565–566. [Google Scholar] [CrossRef][Green Version]
- Duff, K.L. The conservation of geological localities. Proc. Geol. Assoc. 1980, 91, 119–124. [Google Scholar] [CrossRef]
- Brocx, M.; Semeniuk, V. Geoheritage and geoconservation—History, definition, scope and scale. J. R. Soc. West. Aust. 2007, 90, 53–87. [Google Scholar]
- Zhao, X.; Wang, M. National geoparks initiated in China: Putting geoscience in the service of society. Episodes 2002, 25, 33–37. [Google Scholar] [CrossRef]
- Sumbler, M.G.; Woods, M.A. The stratigraphy of the Lower and Middle Chalk at Chinnor, Oxfordshire. Proc. Geol. Assoc. 1992, 103, 111–118. [Google Scholar] [CrossRef]
- Waltham, T. A guide to the geology of Alaska and Yukon. Proc. Geol. Assoc. 1995, 106, 313–332. [Google Scholar] [CrossRef]
- Hose, T.A. Editorial: Geotourism and Geoconservation. Geoheritage 2012, 4, 1–5. [Google Scholar] [CrossRef]
- Bennett, M.R.; Doyle, P.; Glasser, N.F.; Larwood, J.G. An assessment of the “conservation void” as a management technique for geological conservation in disused quarries. J. Environ. Manag. 1997, 50, 223–233. [Google Scholar] [CrossRef]
- Cleal, C.J.; Thomas, B.A.; Bevins, R.E.; Wimbledon, W.A.P. GEOSITES—An international geoconservation initiative. Geol. Today 1999, 15, 64–68. [Google Scholar] [CrossRef]
- Osborne, R.A.L. Presidential Address for 1999–2000 Geodiversity: “Green” geology in action. In Proceedings of the Linnean Society of New South Wales, Sydney, Australia, 22 March 2000; pp. 149–173. [Google Scholar]
- Panizza, M. Geomorphosites: Concepts, methods and examples of geomorphological survey. Chin. Sci. Bull. 2001, 46, 4–6. [Google Scholar] [CrossRef]
- Brilha, J.; Andrade, C.; Couto, H.; Cunha, P.P.; Crispim, J.; Dantas, P.; Duarte, L.V.; Freitas, M.C.; Granja, H.M.; Henriques, M.H.; et al. Definition of the Portuguese frameworks with international relevance as an input for the European geological heritage characterisation. Episodes 2004, 28, 177–186. [Google Scholar] [CrossRef] [PubMed]
- Dos Reis, R.P.; Henriques, M.H. Approaching an integrated qualification and evaluation system for geological heritage. Geoheritage 2009, 1, 1–10. [Google Scholar] [CrossRef]
- Carcavilla, L.; Durán, J.J.; García-Cortés, Á.; López-Martínez, J. Geological Heritage and Geoconservation in Spain: Past, Present, and Future. Geoheritage 2009, 1, 75–91. [Google Scholar] [CrossRef]
- Dowling, R.K. Geotourism’s Global Growth. Geoheritage 2011, 3, 1–13. [Google Scholar] [CrossRef]
- Henriques, M.H.; dos Reis, R.P.; Brilha, J.; Mota, T. Geoconservation as an Emerging Geoscience. Geoheritage 2011, 3, 117–128. [Google Scholar] [CrossRef]
- Herrera-Franco, G.; Montalván-Burbano, N.; Carrión-Mero, P.; Apolo-Masache, B.; Jaya-Montalvo, M. Research trends in geotourism: A bibliometric analysis using the scopus database. Geosciences 2020, 10, 379. [Google Scholar] [CrossRef]
- Carrión-Mero, P.; Montalván-Burbano, N.; Herrera-Narváez, G.; Morante-Carballo, F. Geodiversity and Mining Towards the Development of Geotourism: A Global Perspective. Int. J. Des. Nat. Ecodyn. 2021, 16, 191–201. [Google Scholar] [CrossRef]
- Reynard, E.; Perret, A.; Bussard, J.; Grangier, L.; Martin, S. Integrated Approach for the Inventory and Management of Geomorphological Heritage at the Regional Scale. Geoheritage 2016, 8, 43–60. [Google Scholar] [CrossRef]
- Štrba, L.; Kolackovská, J.; Kudelas, D.; Kršák, B.; Sidor, C. Geoheritage and geotourism contribution to tourism development in protected areas of Slovakia-theoretical considerations. Sustainability 2020, 12, 2979. [Google Scholar] [CrossRef]
- Coratza, P.; De Waele, J. Geomorphosites and Natural Hazards: Teaching the Importance of Geomorphology in Society. Geoheritage 2012, 4, 195–203. [Google Scholar] [CrossRef]
- Giordano, E.; Magagna, A.; Ghiraldi, L.; Bertok, C.; Lozar, F.; D’Atri, A.; Dela Pierre, F.; Giardino, M.; Natalicchio, M.; Martire, L.; et al. Multimedia and Virtual Reality for Imaging the Climate and Environment Changes Through Earth History: Examples from the Piemonte (NW Italy) Geoheritage (PROGEO-Piemonte Project). In Engineering Geology for Society and Territory—Volume 8; Springer International Publishing: Cham, Switzerland, 2015; pp. 257–260. [Google Scholar]
- Giordano, E.; Giardino, M.; Perotti, L.; Ghiraldi, L.; Palomba, M. Following the Tracks of Charlemagne in the Cottian Alps. The Cultural and Geological Heritage of the Franks Trail (Susa Valley, Piemonte, NW Italy). Geoheritage 2016, 8, 293–300. [Google Scholar] [CrossRef]
- Fuertes-Gutiérrez, I.; Fernández-Martínez, E. Geosites Inventory in the Leon Province (Northwestern Spain): A Tool to Introduce Geoheritage into Regional Environmental Management. Geoheritage 2010, 2, 57–75. [Google Scholar] [CrossRef]
- Canesin, T.S.; Brilha, J.; Díaz-Martínez, E. Best Practices and Constraints in Geopark Management: Comparative Analysis of Two Spanish UNESCO Global Geoparks. Geoheritage 2020, 12, 14. [Google Scholar] [CrossRef]
- Chen, X.; Zhang, Y.-D.; Bergström, S.M.; Xu, H.-G. Upper Darriwilian graptolite and conodont zonation in the global stratotype section of the Darriwilian stage (Ordovician) at Huangnitang, Changshan, Zhejiang, China. Palaeoworld 2006, 15, 150–170. [Google Scholar] [CrossRef]
- Han, J.; Wu, F.; Tian, M.; Li, W. From Geopark to Sustainable Development: Heritage Conservation and Geotourism Promotion in the Huangshan UNESCO Global Geopark (China). Geoheritage 2018, 10, 79–91. [Google Scholar] [CrossRef]
- Cai, Y.; Wu, F.; Han, J.; Chu, H. Geoheritage and Sustainable Development in Yimengshan Geopark. Geoheritage 2019, 11, 991–1003. [Google Scholar] [CrossRef]
- Brilha, J. Enquadramento Legal De Suporte À Protecção Do Património Geológico Em Portugal. In Ciências Geológicas—Ensino e Investigação e sua História; Associação Portuguesa de Geólogos (APG): Lisboa, Portugal, 2010; Volume II, pp. 443–450. [Google Scholar]
- Brilha, J. Geoheritage: Inventories and evaluation. In Geoheritage; Elsevier: Amsterdam, The Netherlands, 2018; pp. 69–85. [Google Scholar]
- Da Glória Motta Garcia, M.; Brilha, J.; de Lima, F.F.; Vargas, J.C.; Pérez-Aguilar, A.; Alves, A.; da Cruz Campanha, G.A.; Duleba, W.; Faleiros, F.M.; Fernandes, L.A.; et al. The Inventory of Geological Heritage of the State of São Paulo, Brazil: Methodological Basis, Results and Perspectives. Geoheritage 2018, 10, 239–258. [Google Scholar] [CrossRef]
- Mansur, K.L.; Ponciano, L.C.M.O.; De Castro, A.R.S.F. Contributions to a Brazilian code of conduct for fieldwork in geology: An approach based on geoconservation and geoethics. An. Acad. Bras. Cienc. 2017, 89, 431–444. [Google Scholar] [CrossRef]
- Mucivuna, V.C.; Reynard, E.; da Glória Motta Garcia, M. Geomorphosites Assessment Methods: Comparative Analysis and Typology. Geoheritage 2019, 11, 1799–1815. [Google Scholar] [CrossRef]
- Różycka, M.; Migoń, P. Customer-Oriented Evaluation of Geoheritage—On the Example of Volcanic Geosites in the West Sudetes, SW Poland. Geoheritage 2018, 10, 23–37. [Google Scholar] [CrossRef]
- Mocior, E.; Kruse, M. Educational values and services of ecosystems and landscapes—An overview. Ecol. Indic. 2016, 60, 137–151. [Google Scholar] [CrossRef]
- Migoń, P.; Duszyński, F.; Goudie, A. Rock cities and ruiniform relief: Forms—Processes—Terminology. Earth-Sci. Rev. 2017, 171, 78–104. [Google Scholar] [CrossRef]
- Prosser, C.D.; Bridgland, D.R.; Brown, E.J.; Larwood, J.G. Geoconservation for science and society: Challenges and opportunities. Proc. Geol. Assoc. 2011, 122, 337–342. [Google Scholar] [CrossRef]
- Kenrick, P.; Strullu-Derrien, C. The Origin and Early Evolution of Roots. Plant Physiol. 2014, 166, 570–580. [Google Scholar] [CrossRef]
- Gordon, J.E.; Crofts, R.; Gray, M.; Tormey, D. Including geoconservation in the management of protected and conserved areas matters for all of nature and people. Int. J. Geoheritage Park. 2021, 9, 323–334. [Google Scholar] [CrossRef]
- Ruban, D.A. Aesthetic properties of geological heritage landscapes: Evidence from the Lagonaki Highland (Western Caucasus, Russia). J. Geogr. Inst. Jovan Cvijic 2018, 68, 289–296. [Google Scholar] [CrossRef]
- Bruno, D.E.; Crowley, B.E.; Gutak, J.M.; Moroni, A.; Nazarenko, O.V.; Oheim, K.B.; Ruban, D.A.; Tiess, G.; Zorina, S.O. Paleogeography as geological heritage: Developing geosite classification. Earth-Sci. Rev. 2014, 138, 300–312. [Google Scholar] [CrossRef]
- Sallam, E.S.; Fathy, E.E.; Ruban, D.A.; Ponedelnik, A.A.; Yashalova, N.N. Geological heritage diversity in the Faiyum Oasis (Egypt): A comprehensive assessment. J. Afr. Earth Sci. 2018, 140, 212–224. [Google Scholar] [CrossRef]
- Brocx, M.; Semeniuk, V. Using the Geoheritage Tool-Kit to Identify Inter-related Geological Features at Various Scales for Designating Geoparks: Case Studies from Western Australia. In From Geoheritage to Geoparks; Springer: Cham, Switzerland, 2015; pp. 245–259. [Google Scholar] [CrossRef]
- Migoń, P.; Pijet-Migoń, E. Overlooked Geomorphological Component of Volcanic Geoheritage—Diversity and Perspectives for Tourism Industry, Pogórze Kaczawskie Region, SW Poland. Geoheritage 2016, 8, 333–350. [Google Scholar] [CrossRef]
- Brocx, M.; Semeniuk, V.; Percival, I.G. Global geoheritage significance of Ordovician stratigraphy and sedimentology in the Cliefden Caves area, central western New South Wales. Aust. J. Earth Sci. 2019, 66, 879–890. [Google Scholar] [CrossRef]
- De Wever, P.; Alterio, I.; Egoroff, G.; Cornée, A.; Bobrowsky, P.; Collin, G.; Duranthon, F.; Hill, W.; Lalanne, A.; Page, K. Geoheritage, a National Inventory in France. Geoheritage 2015, 7, 205–247. [Google Scholar] [CrossRef]
- Odin, G.S. Définition d’une limite multicritère; stratigraphie du passage Campanien–Maastrichtien du site géologique de Tercis (Landes, SW France). Comptes Rendus Geosci. 2002, 334, 409–414. [Google Scholar] [CrossRef]
- Li, J.; Goerlandt, F.; Reniers, G. An overview of scientometric mapping for the safety science community: Methods, tools, and framework. Saf. Sci. 2021, 134, 105093. [Google Scholar] [CrossRef]
- Panizza, M. Outstanding Intrinsic and Extrinsic Values of the Geological Heritage of the Dolomites (Italy). Geoheritage 2018, 10, 607–612. [Google Scholar] [CrossRef]
- Justice, S.C. UNESCO global geoparks, geotourism and communication of the earth sciences: A case study in the chablais unesco global geopark, France. Geosciences 2018, 8, 149. [Google Scholar] [CrossRef]
- Carrión-Mero, P.; Morante-Carballo, F. The Context of Ecuador’s World Heritage, for Sustainable Development Strategies. Int. J. Des. Nat. Ecodyn. 2020, 15, 39–46. [Google Scholar] [CrossRef]
- Jácome Paz, M.P.; Gómez Piña, V.M.; Prol Ledesma, R.M.; González Romo, I.; Estrada Murillo, A.; Hernández Hernández, M.A.; González Alfaro, A.; Gómez Torres, M. Geoheritage in Thermal Springs of Puruándiro, Michoacán, México. Geoheritage 2021, 13, 68. [Google Scholar] [CrossRef]
- Ruban, D.A.; Zorina, S.O.; Rebezov, M.B. Dispersed geoheritage points of the lagonaki Highland, SW Russia: Contribution to local geoheritage resource. Geosciences 2019, 9, 367. [Google Scholar] [CrossRef]
- Oukassou, M.; Boumir, K.; Benshili, K.; Ouarhache, D.; Lagnaoui, A.; Charrière, A. The Tichoukt Massif: A Geotouristic Play in the Folded Middle Atlas (Morocco). Geoheritage 2019, 11, 371–379. [Google Scholar] [CrossRef]
- Višnić, T.; Spasojević, B.; Vujičić, M. The Potential for Geotourism Development on the Srem Loess Plateau Based on a Preliminary Geosite Assessment Model (GAM). Geoheritage 2016, 8, 173–180. [Google Scholar] [CrossRef]
- Suzuki, D.A.; Takagi, H. Evaluation of Geosite for Sustainable Planning and Management in Geotourism. Geoheritage 2017, 10, 123–135. [Google Scholar] [CrossRef]
- Kubalíková, L.; Kirchner, K. Geosite and Geomorphosite Assessment as a Tool for Geoconservation and Geotourism Purposes: A Case Study from Vizovická vrchovina Highland (Eastern Part of the Czech Republic). Geoheritage 2016, 8, 5–14. [Google Scholar] [CrossRef]
- Górska-Zabielska, M.; Kamieńska, K. Geotourism Potential of the Drawskie Lake District as a Support for the Planned Geopark named Postglacial Land of the Drawa and Dȩbnica Rivers. Quaest. Geogr. 2017, 36, 15–31. [Google Scholar] [CrossRef]
- Saurabh, M.; Sudhanshu, S.; Singh, S.K.; Mathur, S.C. Qualitative Assessment of Geoheritage for Geotourism Promotion: A Case Study from Mehrangarh Ridge in Jodhpur City, Western Rajasthan, India. Geoheritage 2021, 13, 80. [Google Scholar] [CrossRef]
- Matthews, T.J. Integrating Geoconservation and Biodiversity Conservation: Theoretical Foundations and Conservation Recommendations in a European Union Context. Geoheritage 2014, 6, 57–70. [Google Scholar] [CrossRef]
- Crofts, R. Putting Geoheritage Conservation on All Agendas. Geoheritage 2018, 10, 231–238. [Google Scholar] [CrossRef]
- Sallam, E.S.; Abd El-Aal, A.K.; Fedorov, Y.A.; Bobrysheva, O.R.; Ruban, D.A. Geological heritage as a new kind of natural resource in the Siwa Oasis, Egypt: The first assessment, comparison to the Russian South, and sustainable development issues. J. Afr. Earth Sci. 2018, 144, 151–160. [Google Scholar] [CrossRef]
- Ruban, D.A. How diverse should be geodiversity? Reply to Knight “Evaluating geological heritage” (Proc. Geol. Assoc. (2011)). Proc. Geol. Assoc. 2011, 122, 511–513. [Google Scholar] [CrossRef]
- Knight, J.; Grab, S.; Esterhuysen, A.B. Geoheritage and Geotourism in South Africa. In Landscapes and Landforms of South Africa; Grab, S., Knight, J., Eds.; Springer: Cham, Switzerland, 2015; pp. 165–173. ISBN 978-3-319-03560-4. [Google Scholar]
- Pourfaraj, A.; Ghaderi, E.; Jomehpour, M.; Ferdowsi, S. Conservation Management of Geotourism Attractions in Tourism Destinations. Geoheritage 2020, 12, 80. [Google Scholar] [CrossRef]
- Melelli, L.; Bizzarri, R.; Baldanza, A.; Gregori, L. The etruscan “Volumni Hypogeum” archeo-geosite: New sedimentological and geomorphological insights on the tombal complex. Geoheritage 2015, 8, 301–314. [Google Scholar] [CrossRef]
- Carrión-Mero, P.; Loor-Oporto, O.; Andrade-Ríos, H.; Herrera-Franco, G.; Morante-Carballo, F.; Jaya-Montalvo, M.; Aguilar-Aguilar, M.; Torres-Peña, K.; Berrezueta, E. Quantitative and Qualitative Assessment of the “El Sexmo” Tourist Gold Mine (Zaruma, Ecuador) as A Geosite and Mining Site. Resources 2020, 9, 28. [Google Scholar] [CrossRef]
- Marescotti, P.; Brancucci, G.; Sasso, G.; Solimano, M.; Marin, V.; Muzio, C.; Salmona, P. Geoheritage values and environmental issues of derelict mines: Examples from the sulfide mines of Gromolo and Petronio Valley (Eastern Liguria, Italy). Minerals 2018, 8, 229. [Google Scholar] [CrossRef]
- Henriques, M.H.; dos Reis, R.P. Framing the Palaeontological Heritage Within the Geological Heritage: An Integrative Vision. Geoheritage 2015, 7, 249–259. [Google Scholar] [CrossRef]
- DeMiguel, D.; Brilha, J.; Alegret, L.; Arenillas, I.; Arz, J.A.; Gilabert, V.; Strani, F.; Valenciano, A.; Villas, E.; Azanza, B. Linking geological heritage and geoethics with a particular emphasis on palaeontological heritage: The new concept of ‘palaeontoethics’. Geoheritage 2021, 13, 69. [Google Scholar] [CrossRef]
- Shekhar, S.; Kumar, P.; Chauhan, G.; Thakkar, M.G. Conservation and Sustainable Development of Geoheritage, Geopark, and Geotourism: A Case Study of Cenozoic Successions of Western Kutch, India. Geoheritage 2019, 11, 1475–1488. [Google Scholar] [CrossRef]
- Guijón, R.; Henríquez, F.; Naranjo, J.A. Geological, geographical and legal considerations for the conservation of unique iron oxide and sulphur flows at El Laco and Lastarria volcanic complexes, Central Andes, Northern Chile. Geoheritage 2011, 3, 299–315. [Google Scholar] [CrossRef]
- Tiess, G.; Ruban, D.A. Geological heritage and mining legislation: A brief conceptual assessment of the principal legal acts of selected EU countries. Proc. Geol. Assoc. 2013, 124, 411–416. [Google Scholar] [CrossRef]
- Świerkosz, K.; Koźma, J.; Reczyńska, K.; Halama, M. Muskau Arch Geopark in Poland (Central Europe)—Is it Possible to Integrate Geoconservation and Geoeducation into Biodiversity Conservation? Geoheritage 2017, 9, 59–69. [Google Scholar] [CrossRef]
- Ruban, D.A.; Tiess, G.; Sallam, E.S.; Ponedelnik, A.A.; Yashalova, N.N. Combined mineral and geoheritage resources related to kaolin, phosphate, and cement production in Egypt: Conceptualization, assessment, and policy implications. Sustain. Environ. Res. 2018, 28, 454–461. [Google Scholar] [CrossRef]
- Prosser, C.D. Communities, Quarries and Geoheritage—Making the Connections. Geoheritage 2019, 11, 1277–1289. [Google Scholar] [CrossRef]
- El Wartiti, M.; Malaki, A.; Zahraoui, M.; El Ghannouchi, A.; Di Gregorio, F. Geosites inventory of the northwestern Tabular Middle Atlas of Morocco. Environ. Geol. 2008, 55, 415–422. [Google Scholar] [CrossRef]
- Martín-Duque, J.F.; García, J.C.; Urquí, L.C. Geoheritage Information for Geoconservation and Geotourism Through the Categorization of Landforms in a Karstic Landscape. A Case Study from Covalagua and Las Tuerces (Palencia, Spain). Geoheritage 2012, 4, 93–108. [Google Scholar] [CrossRef]
- Costa-Casais, M.; Caetano Alves, M.I. Geological Heritage at Risk in NW Spain. Quaternary Deposits and Landforms of “Southern Coast” (Baiona-A Garda). Geoheritage 2013, 5, 227–248. [Google Scholar] [CrossRef]
- Ruban, D.A. Geoconservation versus legislation and resources policy: New achievements, new questions-Comment on Cairncross (Resources Policy, 2011) The National Heritage Resource Act (1999): Can legislation protect South Africa’s rare geoheritage resources? Resour. Policy 2012, 37, 126–129. [Google Scholar] [CrossRef]
- Chlachula, J. Between sand dunes and hamadas: Environmental sustainability of the thar desert, West India. Sustainability 2021, 13, 3602. [Google Scholar] [CrossRef]
- Megerle, H.E. Calcerous tufa as invaluable geotopes endangered by (Over-)tourism: A case study in the UNESCO global geopark swabian alb, germany. Geosciences 2021, 11, 198. [Google Scholar] [CrossRef]
- Enniouar, A.; Lagnaoui, A.; Habib, A. A Middle Jurassic sauropod tracksite in the Argana Basin, Western High Atlas, Morocco: An example of paleoichnological heritage for sustainable geotourism. Proc. Geol. Assoc. 2014, 125, 114–119. [Google Scholar] [CrossRef]
- Hossain, I.; Nahar, M. The Eocene Sylhet Limestone of Jaflong and Adjoining Areas, Sylhet: An Endangered Geoheritage in Bangladesh. Geoheritage 2014, 6, 317–333. [Google Scholar] [CrossRef]
- Carvalhido, R.J.; Brilha, J.B.; Pereira, D.I. Designation of Natural Monuments by the Local Administration: The Example of Viana Do Castelo Municipality and its Engagement with Geoconservation (NW Portugal). Geoheritage 2016, 8, 279–290. [Google Scholar] [CrossRef]
- Bratton, A.; Smith, B.; McKinley, J.; Lilley, K. Expanding the Geoconservation Toolbox: Integrated Hazard Management at Dynamic Geoheritage Sites. Geoheritage 2013, 5, 173–183. [Google Scholar] [CrossRef]
- Cetin, M.; Onac, A.K.; Sevik, H.; Canturk, U.; Akpinar, H. Chronicles and geoheritage of the ancient Roman city of Pompeiopolis: A landscape plan. Arab. J. Geosci. 2018, 11, 798. [Google Scholar] [CrossRef]
- Bollati, I.M.; Lenz, B.C.; Caironi, V. A multidisciplinary approach for physical landscape analysis: Scientific value and risk of degradation of outstanding landforms in the glacial plateau of the Loana Valley (Central-Western Italian Alps). Ital. J. Geosci. 2020, 139, 233–251. [Google Scholar] [CrossRef]
- Cayla, N. An Overview of New Technologies Applied to the Management of Geoheritage. Geoheritage 2014, 6, 91–102. [Google Scholar] [CrossRef]
- Ehsan, S.; Shafeealeman, M.; Arabegum, R. Geotourism: A tool for sustainable development of geoheritage resources. Adv. Mater. Res. 2013, 622, 1711–1715. [Google Scholar] [CrossRef]
- Pereira, D.I.; Pereira, P.; Brilha, J.; Cunha, P.P. The Iberian Massif Landscape and Fluvial Network in Portugal: A geoheritage inventory based on the scientific value. Proc. Geol. Assoc. 2015, 126, 252–265. [Google Scholar] [CrossRef]
- Leite Mansur, K.; de Souza Carvalho, I. Characterization and valuation of the geological heritage identified in the peró dune field, state of Rio de Janeiro, Brazil. Geoheritage 2011, 3, 97–115. [Google Scholar] [CrossRef]
- Fassoulas, C.; Mouriki, D.; Dimitriou-Nikolakis, P.; Iliopoulos, G. Quantitative Assessment of Geotopes as an Effective Tool for Geoheritage Management. Geoheritage 2012, 4, 177–193. [Google Scholar] [CrossRef]
- Henriques, M.H.; Tavares, A.O.; Bala, A.L.M. The geological heritage of Tundavala (Angola): An integrated approach to its characterisation. J. Afr. Earth Sci. 2013, 88, 62–71. [Google Scholar] [CrossRef]
- Gordon, J.E.; Crofts, R.; Díaz-Martínez, E.; Woo, K.S. Enhancing the Role of Geoconservation in Protected Area Management and Nature Conservation. Geoheritage 2017, 10, 191–203. [Google Scholar] [CrossRef]
- Köroğlu, F.; Kandemir, R. Vulnerable Geosites of Çayırbağı-Çalköy (Düzköy-Trabzon) in the Eastern Black Sea Region of NE Turkey and Their Geotourism Potential. Geoheritage 2019, 11, 1101–1111. [Google Scholar] [CrossRef]
- Lagally, U.; Loth, G. Experiencing Bavarias Geological Heritage—The Project “Hundred Masterpieces”. Geoheritage 2017, 9, 519–531. [Google Scholar] [CrossRef]
- Comănescu, L.; Nedelea, A. Geoheritage and geodiversity education in Romania: Formal and non-formal analysis based on questionnaires. Sustainability 2020, 12, 9180. [Google Scholar] [CrossRef]
- Cuevas-González, J.; Díez-Canseco, D.; Alfaro, P.; Andreu, J.M.; Baeza-Carratalá, J.F.; Benavente, D.; Blanco-Quintero, I.F.; Cañaveras, J.C.; Corbí, H.; Delgado, J.; et al. Geogymkhana-Alicante (Spain): Geoheritage Through Education. Geoheritage 2020, 12, 15. [Google Scholar] [CrossRef]
- Mirari, S.; Aoulad-Sidi-Mhend, A.; Benmlih, A. Geosites for geotourism, geoheritage, and geoconservation of the khnefiss national park, southern Morocco. Sustainability 2020, 12, 7109. [Google Scholar] [CrossRef]
- Williams, M.A.; McHenry, M.T. Tasmanian reserve geoconservation inventory assessment using Geographic Information Technology (GIT). Int. J. Geoheritage Park. 2021, 9, 294–312. [Google Scholar] [CrossRef]
- Vegas, J.; Díez-Herrero, A. An Assessment Method for Urban Geoheritage as a Model for Environmental Awareness and Geotourism (Segovia, Spain). Geoheritage 2021, 13, 27. [Google Scholar] [CrossRef]
- Pasquaré-Mariotto, F.; Luca-Bonali, F.; Venturini, C. Iceland, an Open-Air Museum for Geoheritage and Earth Science Communication Purposes. Resources 2020, 9, 14. [Google Scholar] [CrossRef]
- Szepesi, J.; Harangi, S.; Ésik, Z.; Novák, T.J.; Lukács, R.; Soós, I. Volcanic Geoheritage and Geotourism Perspectives in Hungary: A Case of an UNESCO World Heritage Site, Tokaj Wine Region Historic Cultural Landscape, Hungary. Geoheritage 2017, 9, 329–349. [Google Scholar] [CrossRef]
- Erfurt-Cooper, P. Geotourism in volcanic and geothermal environments: Playing with fire? Geoheritage 2011, 3, 187–193. [Google Scholar] [CrossRef]
- Moreira, J.C. Interpretative Panels About the Geological Heritage-a Case Study at the Iguassu Falls National Park (Brazil). Geoheritage 2012, 4, 127–137. [Google Scholar] [CrossRef]
- Melelli, L. “Perugia upside-down”: A multimedia exhibition in Umbria (central Italy) for improving geoheritage and geotourism in urban areas. Resources 2019, 8, 148. [Google Scholar] [CrossRef]
- Galindo, I.; Romero, C.; Llorente, M.; Rubio, J.C.; Díaz, G.A.; Sánchez, N.; Martín-González, E.; Mangas, J.; Vegas, J. Geoheritage in the Shallow Submarine Slopes of an Oceanic Volcanic Edifice: A New Option for Diving Geotourism. In Lanzarote and Chinijo Islands Geopark: From Earth to Space; Springer: Cham, Switzerland, 2019; pp. 85–98. [Google Scholar] [CrossRef]
- Silva-García, J.T.; Cruz-Cárdenas, G.; Ávila-Meléndez, L.A.; Nava-Velázquez, J.; Villalpando-Barragán, F.; Estrada-Godoy, F.; Ochoa-Estrada, S. Geological Heritage of the North Region of the State of Michoacan, Mexico. Geoheritage 2019, 11, 1057–1065. [Google Scholar] [CrossRef]
- Gordon, J.E. Rediscovering a Sense of Wonder: Geoheritage, Geotourism and Cultural Landscape Experiences. Geoheritage 2012, 4, 65–77. [Google Scholar] [CrossRef]
- Enniouar, A.; Errami, E.; Lagnaoui, A.; Bouaala, O. The Geoheritage of the Doukkala-Abda Region (Morocco): An Opportunity for Local Socio-Economic Sustainable Development. In From Geoheritage to Geoparks; Springer: Cham, Switzerland, 2015; pp. 109–124. [Google Scholar] [CrossRef]
- Dos Reis Polck, M.A.; de Medeiros, M.A.M.; de Araújo-Júnior, H.I. Geodiversity in Urban Cultural Spaces of Rio de Janeiro City: Revealing the Geoscientific Knowledge with Emphasis on the Fossil Content. Geoheritage 2020, 12, 47. [Google Scholar] [CrossRef]
- Tongkul, F. Waterfalls of Maliau Basin—Geoheritage of Sabah, Malaysian Borneo. Geoheritage 2016, 8, 235–245. [Google Scholar] [CrossRef]
- Mikhailenko, A.V.; Ruban, D.A.; Ermolaev, V.A. Accessibility of geoheritage sites—A methodological proposal. Heritage 2021, 4, 1080–1091. [Google Scholar] [CrossRef]
- Turner, S. Promoting UNESCO global geoparks for sustainable development in the australian-pacific region. Alcheringa 2006, 30, 351–365. [Google Scholar] [CrossRef]
- De Lima, F.F.; Brilha, J.B.; Salamuni, E. Inventorying Geological Heritage in Large Territories: A Methodological Proposal Applied to Brazil. Geoheritage 2010, 2, 91–99. [Google Scholar] [CrossRef]
- Pereira, L.S.; de Carvalho, D.M.; da Cunha, L.S. Methodology for the Semi-quantitative Evaluation of Geoheritage Applied to Coastal Geotourism in João Pessoa (Paraíba, Northest Brazil). Geoheritage 2019, 11, 1941–1953. [Google Scholar] [CrossRef]
- Ferrando, A.; Faccini, F.; Poggi, F.; Coratza, P. Geosites inventory in liguria region (Northern italy): A tool for regional geoconservation and environmental management. Sustainability 2021, 13, 2346. [Google Scholar] [CrossRef]
- Kavčič, M.; Peljhan, M. Geological Heritage as an Integral Part of Natural Heritage Conservation Through Its Sustainable Use in the Idrija Region (Slovenia). Geoheritage 2010, 2, 137–154. [Google Scholar] [CrossRef]
- Zhang, L.L.; Wu, F.D.; Wang, Y.H. Quantitative evaluation of Geoheritages in Bayan nur National Geopark. Adv. Mater. Res. 2013, 726–731, 1162–1168. [Google Scholar] [CrossRef]
- Phuong, T.H.; Cu, N.H.; Thanh, T.D.; Van Dong, B. Geoheritage values in the Cat Ba islands, Vietnam. Environ. Earth Sci. 2013, 70, 543–548. [Google Scholar] [CrossRef]
- Necheş, I.M. Geodiversity beyond material evidence: A Geosite Type based interpretation of geological heritage. Proc. Geol. Assoc. 2016, 127, 78–89. [Google Scholar] [CrossRef]
- Marlina, E. Geotourism as a strategy of geosite empowerment towards the tourism sustainability in Gunungkidul Regency, Indonesia. Int. J. Smart Home 2016, 10, 131–148. [Google Scholar] [CrossRef]
- Zakharovskyi, V.; Németh, K. Quantitative-qualitative method for quick assessment of geodiversity. Land 2021, 10, 946. [Google Scholar] [CrossRef]
- Tičar, J.; Tomić, N.; Breg Valjavec, M.; Zorn, M.; Marković, S.B.; Gavrilov, M.B. Speleotourism in Slovenia: Balancing between mass tourism and geoheritage protection. Open Geosci. 2018, 10, 344–357. [Google Scholar] [CrossRef]
- Petrović, M.D.; Lukić, D.M.; Radovanović, M.; Vujko, A.; Gajić, T.; Vuković, D. Urban geosites as an alternative geotourism destination—Evidence from Belgrade. Open Geosci. 2017, 9, 442–456. [Google Scholar] [CrossRef]
- Ruban, D.A.; Yashalova, N.N. Geodiversity meanings in global geoparks: An empirical study. Environ. Earth Sci. 2018, 77, 771. [Google Scholar] [CrossRef]
- Muzambiq, S.; Walid, H.; Ganie, T.H.; Hermawan, H. The Importance of Public Education and Interpretation in the Conservation of Toba Caldera Geoheritage. Geoheritage 2021, 13, 3. [Google Scholar] [CrossRef]
- Aoulad-Sidi-Mhend, A.; Maaté, A.; Amri, I.; Hlila, R.; Chakiri, S.; Maaté, S.; Martín-Martín, M. The Geological Heritage of the Talassemtane National Park and the Ghomara coast Natural Area (NW of Morocco). Geoheritage 2019, 11, 1005–1025. [Google Scholar] [CrossRef]
- Ghazi, J.M.; Ólafsdóttir, R.; Tongkul, F.; Ghazi, J.M. Geological Features for Geotourism in the Western Part of Sahand Volcano, NW Iran. Geoheritage 2013, 5, 23–34. [Google Scholar] [CrossRef]
- Fang, S.; Guo, X. Chinese geoparks’ construction and the sustainable utilization of geological heritage resources. In Proceedings of the 2010 2nd International Conference on Information Engineering and Computer Science, Wuhan, China, 25–26 December 2010; p. 3. [Google Scholar] [CrossRef]
- Plyusnina, E.E.; Sallam, E.S.; Ruban, D.A. Geological heritage of the Bahariya and Farafra oases, the central Western Desert, Egypt. J. Afr. Earth Sci. 2016, 116, 151–159. [Google Scholar] [CrossRef]
- Liu, S.; Tian, M.; Shi, W. Digital Earth, a new approach for geoconservation: Case study of Hexigten Global Geopark, Inner Mongolia. In Proceedings of the Sixth International Symposium on Digital Earth: Models, Algorithms, and Virtual Reality, Beijing, China, 9–12 September 2009; Volume 7840, p. 784004. [Google Scholar] [CrossRef]
- Burlando, M.; Firpo, M.; Queirolo, C.; Rovere, A.; Vacchi, M. From geoheritage to sustainable development: Strategies and perspectives in the Beigua Geopark (italy). Geoheritage 2011, 3, 63–72. [Google Scholar] [CrossRef]
- Wrede, V.; Mügge-Bartolović, V. GeoRoute Ruhr-a Network of Geotrails in the Ruhr Area National GeoPark, Germany. Geoheritage 2012, 4, 109–114. [Google Scholar] [CrossRef]
- Azman, N.; Halim, S.A.; Liu, O.P.; Komoo, I. The Langkawi Global Geopark: Local community’s perspectives on public education. Int. J. Herit. Stud. 2011, 17, 261–279. [Google Scholar] [CrossRef]
- Miller, R.F.; Buhay, D.N. Turning a Forgotten Geological Heritage into a Geological Park: Developing Stonehammer Geopark. Geoheritage 2014, 6, 29–39. [Google Scholar] [CrossRef]
- Ruban, D.A. Geodiversity as a precious national resource: A note on the role of geoparks. Resour. Policy 2017, 53, 103–108. [Google Scholar] [CrossRef]
- Goemaere, E.; Demarque, S.; Dreesen, R.; Declercq, P.Y. The Geological and Cultural Heritage of the Caledonian Stavelot-Venn Massif, Belgium. Geoheritage 2016, 8, 211–233. [Google Scholar] [CrossRef]
- Margiotta, S.; Sansò, P. Abandoned Quarries and Geotourism: An Opportunity for the Salento Quarry District (Apulia, Southern Italy). Geoheritage 2017, 9, 463–477. [Google Scholar] [CrossRef]
- Brzezińska-Wójcik, T.; Skowronek, E. Tangible Heritage of the Historical Stonework Centre in Brusno Stare in the Roztocze Area (SE Poland) as an Opportunity for the Development of Geotourism. Geoheritage 2020, 12, 10. [Google Scholar] [CrossRef]
- Corbí, H.; Martínez-Martínez, J.; Martin-Rojas, I. Linking Geological and Architectural Heritage in a Singular Geosite: Nueva Tabarca Island (SE Spain). Geoheritage 2019, 11, 703–716. [Google Scholar] [CrossRef]
- Borghi, A.; d’Atri, A.; Martire, L.; Castelli, D.; Costa, E.; Dino, G.; Favero Longo, S.E.; Ferrando, S.; Gallo, L.M.; Giardino, M.; et al. Fragments of the Western Alpine Chain as Historic Ornamental Stones in Turin (Italy): Enhancement of Urban Geological Heritage through Geotourism. Geoheritage 2014, 6, 41–55. [Google Scholar] [CrossRef]
- Martínez, A.M.D.; Timarán, F.P. Evaluation of Candidate Sites in a Proposal for Sustainable Development: “the Gold Route”, Nariño, Colombia. Geoheritage 2020, 12, 56. [Google Scholar] [CrossRef]
- Zoboli, D.; Pistis, M.; Afrasinei, G.M.; Nonnoi, G.; Pillola, G.L. Crocodiles, sharks and turtles: The urban geo-palaeontological heritage of Cagliari (Italy). Geoheritage 2021, 13, 52. [Google Scholar] [CrossRef]
- Molchanova, T.K.; Ruban, D.A. New evidence of the Bangestan geoheritage resource in Iran: Beyond hydrocarbon reserves. Resources 2019, 8, 35. [Google Scholar] [CrossRef]
- Annad, O.; Bendaoud, A.; Goria, S. Web information monitoring and crowdsourcing for promoting and enhancing the Algerian geoheritage. Arab. J. Geosci. 2017, 10, 276. [Google Scholar] [CrossRef]
- Rapprich, V.; Lisec, M.; Fiferna, P.; Závada, P. Application of Modern Technologies in Popularization of the Czech Volcanic Geoheritage. Geoheritage 2017, 9, 413–420. [Google Scholar] [CrossRef]
- Migoń, P.; Pijet-Migoń, E. Viewpoint geosites—Values, conservation and management issues. Proc. Geol. Assoc. 2017, 128, 511–522. [Google Scholar] [CrossRef]
- Niculiţă, M.; Mărgărint, M.C. Landslides and Fortified Settlements as Valuable Cultural Geomorphosites and Geoheritage Sites in the Moldavian Plateau, North-Eastern Romania. Geoheritage 2018, 10, 613–634. [Google Scholar] [CrossRef]
- Avelar, S.; Vasconcelos, C.; Mansur, K.L.; Anjos, S.C.; Vasconcelos, G.F. Targeting Sustainability Issues at Geosites: A Study in Região dos Lagos, Rio de Janeiro, Brazil. Geoheritage 2018, 10, 1–9. [Google Scholar] [CrossRef]
- Németh, K.; Moufti, M.R. Geoheritage Values of a Mature Monogenetic Volcanic Field in Intra-continental Settings: Harrat Khaybar, Kingdom of Saudi Arabia. Geoheritage 2017, 9, 311–328. [Google Scholar] [CrossRef]
- Mongeon, P.; Paul-Hus, A. The journal coverage of Web of Science and Scopus: A comparative analysis. Scientometrics 2016, 106, 213–228. [Google Scholar] [CrossRef]
- Zhu, J.; Liu, W. A tale of two databases: The use of Web of Science and Scopus in academic papers. Scientometrics 2020, 123, 321–335. [Google Scholar] [CrossRef]
- Gordon, J. Geoheritage, Geotourism and the Cultural Landscape: Enhancing the Visitor Experience and Promoting Geoconservation. Geosciences 2018, 8, 136. [Google Scholar] [CrossRef]
- Torabi Farsani, N.; Coelho, C.; Costa, C. Geotourism and Geoparks as Gateways to Socio-cultural Sustainability in Qeshm Rural Areas, Iran. Asia Pacific J. Tour. Res. 2012, 17, 30–48. [Google Scholar] [CrossRef]
- Palacio-Prieto, J.L.; Rosado-González, E.; Ramírez-Miguel, X.; Oropeza-Orozco, O.; Cram-Heydrich, S.; Ortiz-Pérez, M.A.; Figueroa-Mah-Eng, J.M.; de Castro-Martínez, G.F. Erosion, Culture and Geoheritage; the Case of Santo Domingo Yanhuitlán, Oaxaca, México. Geoheritage 2016, 8, 359–369. [Google Scholar] [CrossRef]
- Newsome, D.; Dowling, R.; Leung, Y.-F. The nature and management of geotourism: A case study of two established iconic geotourism destinations. Tour. Manag. Perspect. 2012, 2–3, 19–27. [Google Scholar] [CrossRef]
- Ruban, D.A. On the Duality of Marine Geoheritage: Evidence from the Abrau Area of the Russian Black Sea Coast. J. Mar. Sci. Eng. 2021, 9, 921. [Google Scholar] [CrossRef]
- Habibi, T.; Nielsen, J.K.; Ponedelnik, A.A.; Ruban, D.A. Palaeogeographical peculiarities of the Pabdeh Formation (Paleogene) in Iran: New evidence of global diversity-determined geological heritage. J. Afr. Earth Sci. 2017, 135, 24–33. [Google Scholar] [CrossRef]
- Mehdioui, S.; El Hadi, H.; Tahiri, A.; Brilha, J.; El Haibi, H.; Tahiri, M. Inventory and Quantitative Assessment of Geosites in Rabat-Tiflet Region (North Western Morocco): Preliminary Study to Evaluate the Potential of the Area to Become a Geopark. Geoheritage 2020, 12, 35. [Google Scholar] [CrossRef]
- Brocx, M.; Brown, C.; Semeniuk, V. Geoheritage importance of stratigraphic type sections, type localities and reference sites—Review, discussion and protocols for geoconservation. Aust. J. Earth Sci. 2019, 66, 823–836. [Google Scholar] [CrossRef]
- Reynard, E.; Pica, A.; Coratza, P. Urban Geomorphological Heritage. An Overview. Quaest. Geogr. 2017, 36, 7–20. [Google Scholar] [CrossRef]
- Ibáñez, J.-J.; Brevik, E.C.; Cerdà, A. Geodiversity and geoheritage: Detecting scientific and geographic biases and gaps through a bibliometric study. Sci. Total Environ. 2019, 659, 1032–1044. [Google Scholar] [CrossRef]
- Németh, B.; Németh, K.; Procter, J.N.; Farrelly, T. Geoheritage Conservation: Systematic Mapping Study for Conceptual Synthesis. Geoheritage 2021, 13, 45. [Google Scholar] [CrossRef]
- Herrera-Franco, G.; Montalván-Burbano, N.; Carrión-Mero, P.; Jaya-Montalvo, M.; Gurumendi-Noriega, M. Worldwide research on geoparks through bibliometric analysis. Sustainability 2021, 13, 1175. [Google Scholar] [CrossRef]
- Németh, B.; Németh, K.; Procter, J.N. Informed geoheritage conservation: Determinant analysis based on bibliometric and sustainability indicators using ordination techniques. Land 2021, 10, 539. [Google Scholar] [CrossRef]
- Scarlett, J.P.; Riede, F. The Dark Geocultural Heritage of Volcanoes: Combining Cultural and Geoheritage Perspectives for Mutual Benefit. Geoheritage 2019, 11, 1705–1721. [Google Scholar] [CrossRef]
- Ólafsdóttir, R.; Tverijonaite, E. Geotourism: A systematic literature review. Geosciences 2018, 8, 234. [Google Scholar] [CrossRef]
- Stoffelen, A. Where is the community in geoparks? A systematic literature review and call for attention to the societal embedding of geoparks. Area 2020, 52, 97–104. [Google Scholar] [CrossRef]
- Gonzalez Tejada, C.; Girault, Y. The Ambivalences of the Co-construction of a Mental Territory: A Case Study on Spanish UGGs. In UNESCO Global Geoparks; Girault, Y., Ed.; Wiley: Hoboken, NJ, USA, 2019; pp. 23–52. [Google Scholar]
- Wang, L.; Tian, M.; Wen, X.; Zhao, L.; Song, J.; Sun, M.; Wang, H.; Lan, Y.; Sun, M. Geoconservation and geotourism in Arxan-Chaihe Volcano Area, Inner Mongolia, China. Quat. Int. 2014, 349, 384–391. [Google Scholar] [CrossRef]
- Avelar, S.; Mansur, K.L.; Anjos, S.C.; Vasconcelos, G.F. Community Perceptions for Geoconservation of a Coastal Area in Rio de Janeiro, Brazil. Geoheritage 2015, 7, 275–283. [Google Scholar] [CrossRef]
- Henriques, M.H.; Castro, A.R.S.F.; Félix, Y.R.; Carvalho, I.S. Promoting sustainability in a low density territory through geoheritage: Casa da Pedra case-study (Araripe Geopark, NE Brazil). Resour. Policy 2020, 67, 101684. [Google Scholar] [CrossRef]
- Herrera-Franco, G.; Carrión-Mero, P.; Alvarado, N.; Morante-Carballo, F.; Maldonado, A.; Caldevilla, P.; Briones-Bitar, J.; Berrezueta, E. Geosites and georesources to foster geotourism in communities: Case study of the santa elena peninsula geopark project in Ecuador. Sustainability 2020, 12, 4484. [Google Scholar] [CrossRef]
- Herrera-Franco, G.; Carrión-Mero, P.; Morante-Carballo, F.; Herrera-Narváez, G.; Briones-Bitar, J.; Torrens, R.B. Strategies for the development of the value of the mining-industrial heritage of the Zaruma-Portovelo, ecuador, in the context of a geopark project. Int. J. Energy Prod. Manag. 2020, 5, 48–59. [Google Scholar] [CrossRef]








| Contributions of Countries | Topics and Main Authors |
|---|---|
| Italy (n = 544/12.1%) |
|
| Spain (n = 393/8.77%) | |
| China (n = 254/5.67%) | |
| Portugal (n = 240/5.35%) |
|
| Brazil (n = 238/5.31%) | |
| Poland (n = 218/4.86%) |
|
| United Kingdom (n = 199/4.44%) | |
| Russia (n = 182/4.06%) |
|
| Australia (n = 153/3.41%) |
|
| France (n = 149/3.32%) |
| Geoheritage and Geosite |
|---|
| Geoconservation |
|
| Geotourism and geopark |
|
Publisher’s Note: MDPI stays neutral with regard to jurisdictional claims in published maps and institutional affiliations. |
© 2022 by the authors. Licensee MDPI, Basel, Switzerland. This article is an open access article distributed under the terms and conditions of the Creative Commons Attribution (CC BY) license (https://creativecommons.org/licenses/by/4.0/).
Share and Cite
Herrera-Franco, G.; Carrión-Mero, P.; Montalván-Burbano, N.; Caicedo-Potosí, J.; Berrezueta, E. Geoheritage and Geosites: A Bibliometric Analysis and Literature Review. Geosciences 2022, 12, 169. https://doi.org/10.3390/geosciences12040169
Herrera-Franco G, Carrión-Mero P, Montalván-Burbano N, Caicedo-Potosí J, Berrezueta E. Geoheritage and Geosites: A Bibliometric Analysis and Literature Review. Geosciences. 2022; 12(4):169. https://doi.org/10.3390/geosciences12040169
Chicago/Turabian StyleHerrera-Franco, Gricelda, Paúl Carrión-Mero, Néstor Montalván-Burbano, Jhon Caicedo-Potosí, and Edgar Berrezueta. 2022. "Geoheritage and Geosites: A Bibliometric Analysis and Literature Review" Geosciences 12, no. 4: 169. https://doi.org/10.3390/geosciences12040169
APA StyleHerrera-Franco, G., Carrión-Mero, P., Montalván-Burbano, N., Caicedo-Potosí, J., & Berrezueta, E. (2022). Geoheritage and Geosites: A Bibliometric Analysis and Literature Review. Geosciences, 12(4), 169. https://doi.org/10.3390/geosciences12040169

