First Observation of Unicellular Organisms Concentrating Arsenic in ACC Intracellular Inclusions in Lake Waters
Abstract
1. Introduction
2. Methods
2.1. Study Area
2.2. Sample Preparation
2.3. SEM-EDSX
2.4. FIB-TEM
2.5. Arsenic Concentrations in Lake Water
2.6. Morpho-Chemical Classification
2.7. Data Processing
- Application of criteria for the conservation of descriptors. Some of the elements analyzed have a large proportion either of zeros (lab) or ND (left-censored), which must be eliminated to avoid meaningless statistics. Based on [18,19,20], the criteria for elimination were for lab data: proportion of zero values >0.6, and for left-censored data: proportion of ND >0.7 (Table S2 and SI_Excel_1, sheet no 1). This procedure led to different sets of descriptors among the various morpho-chemical groups (Table 1 and Table 2).
- Examination of the descriptor distribution. Descriptors were tested for normality using the Shapiro–Wilks W criterion at a significance level of p ≥ 0.05, implemented in the ‘Univariate/Normality Test’ module of the PAST software, v. 4.02 [21] (SI_Excel_1, sheet no 15). To test for log normality, the W criterion was applied after a log transformation of the descriptors. Bimodality was estimated by visual inspection of the histograms, after an unsuccessful attempt to use the ‘Model/Mixture analysis’ module of PAST (see Table S3).
- For the left-censored data, treatment of nondetects according to Helsel [22]. This robust estimation method, between parametric and non-parametric, is based on regression on order statistics (ROS), implemented in the R environment package called NADA [19]. It is generally preferred to maximum likelihood methods [23] or simple substitution methods [18]. An example of the ROS treatment for MC2/Cl and Sr descriptors is detailed in SI-excel_2.xlsx.
- Test of the significance (at the 0.05 significance level) of the differences between the descriptor median values among morpho-chemical groups. Performed with the PAST module ‘Univariate/Several-Sample tests’ using Mann–Witney pairwise U criterion. The 2 × 2 comparisons are labelled ‘D’ when the difference is significant, and ‘S’ otherwise (see Table 3 and SI_Excel_1, sheet no 4).
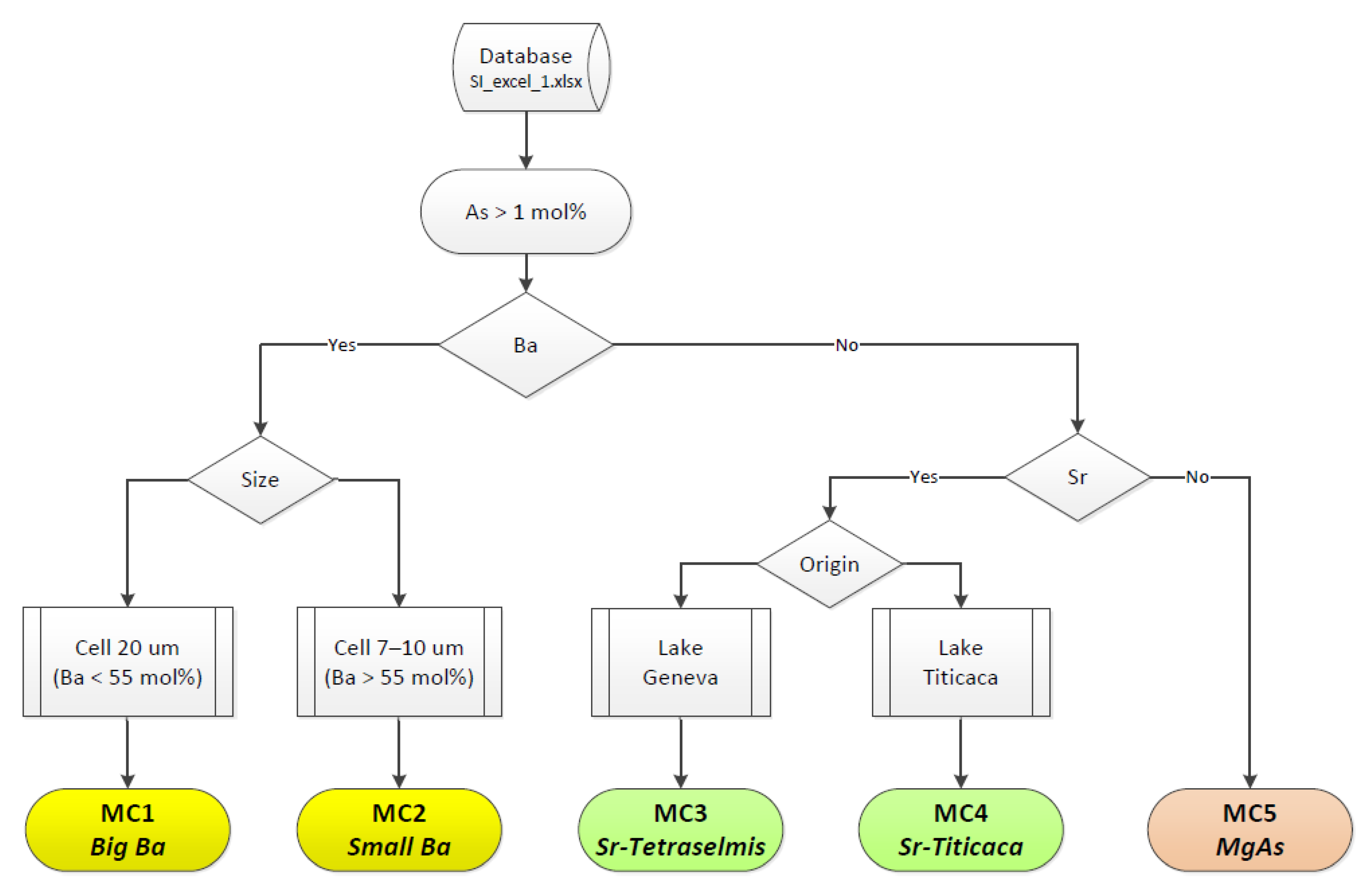
- Exploratory graphic display of samples in the ternary systems Mg-Ca-As, As-Sr-Ba, and Mg-As-Ba (Figure 4 and SI_Excel_1, sheet no 26).
3. Results
3.1. Tentative Morpho-Chemical Classification of Arsenic-Containing Micropearls
- Application of the working scheme in Figure 3 gave a total dataset consisting of 267 micropearl analyses containing As >1 mol%, observed in samples from 28 different campaigns in Lake Geneva between July 2012 and July 2018 (SI_Excel_1, Table S1), plus 34 micropearls analyzed from Lake Titicaca (see database in SI_excel_1). Five morphological groups were identified:
- The presence of Ba (n = 66) yielded two possibly distinct morpho-chemical groups, MC1 (Big Ba) and MC2 (Small Ba). The distinction between MC1 and MC2 is based on cell diameter and Ba concentration (20 µm, Ba < 55 mol% for MC1; 7–10 µm, Ba > 55 mol% for MC2).
- The presence of Sr yielded MC3 (Lake Geneva) (n = 70) and MC4 (Lake Titicaca) (n = 34) groups. MC3 corresponds to well-defined, globular cells of ~15 µm diameter, which were attributed to Tetraselmis cordiformis in [4] and, thus, will be called Sr-Tetraselmis micropearls here (Figure 4). As-containing micropearls from Lake Titicaca (Sr-Titicaca) show a strong morphological similarity with the MC3 type (Figure 4).
- The remaining As-containing micropearls (n = 97) (MC5) often contain Mg and seem to be produced by a single type unicellular organism with cells of approximately ~9 µm diameter. These micropearls, named MgAs (Figure 4, bottom), are small (~0.7 µm diameter) and rather difficult to detect in backscattered SEM images, due to the relatively low atomic mass of the elements involved.
3.2. Lab or Left-Censored Data?
- Level of differences between median values in Table 1 and Table 2, shown in Table S3. Differences are small: left-censored data are slightly lower because they have not been closed to 100% (SI_excel_1 and Table 3), with the exception of unreliable values in [MC2/Cl] due to poor ROS fit (see SI_excel_2.xlsx).
- Contrasts in the matrices of difference/similarity between morpho-chemical groups (Table 3 and their differences in Table S4). Some discrepancies exist between both datasets for Na, Cl, K, and, especially, Mg: globally speaking, significant differences (in pink in Table S4) or similarities (in green) are more numerous in the lab dataset, suggesting that the ROS transform attenuates the comparison between the groups. This is in accordance with Antweiler’s results [17] for group comparisons. For these reasons, further discussion will be restricted to the lab dataset.
3.3. Statistical Confirmation of the Typology
3.4. Description of the Confirmed Categories of As-Containing Micropearls
3.4.1. Ba Micropearls (MC1 and MC2)
3.4.2. Sr Micropearls (MC3 and MC4)
3.4.3. MgAs Micropearls (MC5)
3.5. Localization of As in the Sr-Micropearls of Lake Geneva (MC3)
3.6. The Monthly Abundance of the MgAs Micropearls in Lake Geneva
4. Discussion
4.1. Analytical Procedure
4.2. Statistical Methodology
4.3. Arsenic in Micropearls
Supplementary Materials
Author Contributions
Funding
Data Availability Statement
Acknowledgments
Conflicts of Interest
References
- Addadi, L.; Raz, S.; Weiner, S. Taking advantage of disorder: Amorphous calcium carbonate and its roles in biomineralization. Adv. Mater. 2003, 15, 959–970. [Google Scholar] [CrossRef]
- Couradeau, E.; Benzerara, K.; Gérard, E.; Moreira, D.; Bernard, S.; Brown, G.E., Jr.; López-García, P. An early-branching microbialite cyanobacterium forms intracellular carbonates. Science 2012, 336, 459–462. [Google Scholar] [CrossRef]
- Benzerara, K.; Skouri-Panet, F.; Li, J.; Férard, C.; Gugger, M.; Laurent, T.; Moreira, D. Intracellular Ca-carbonate biomineralization is widespread in cyanobacteria. Proc. Natl. Acad. Sci. USA 2014, 111, 10933–10938. [Google Scholar] [CrossRef]
- Martignier, A.; Pacton, M.; Filella, M.; Jaquet, J.-M.; Barja, F.; Pollok, K.; Langenhorst, F.; Lavigne, S.; Guagliardo, P.; Kilburn, M.R.; et al. Intracellular amorphous carbonates uncover a new biomineralization process in eukaryotes. Geobiology 2017, 15, 240–253. [Google Scholar] [CrossRef]
- Martignier, A.; Filella, M.; Melkonian, M.; Pollok, K.; Bensimon, M.; Barja, F.; Langenhorst, F.; Jaquet, J.-M.; Ariztegui, D. Marine and freshwater micropearls: Biomineralization producing strontium-rich amorphous calcium carbonate inclusions is widespread in the genus Tetraselmis (Chlorophyta). Biogeosciences 2018, 15, 6591–6605. [Google Scholar] [CrossRef]
- Martignier, A.; De Respinis, S.; Filella, M.; Segovia-Campos, I.; Marin, B.; Günther, G.; Barja, F.; Tonolla, M.; Jaquet, J.-M.; Melkonian, M.; et al. Biomineralization capacities of chlorodendrophyceae: Correlation between chloroplast morphology and the distribution of micropearls in the cell. Protist 2020, 171, 125760. [Google Scholar] [CrossRef]
- O’Day, P. Chemistry and mineralogy of arsenic. Elements 2006, 2, 77–83. [Google Scholar] [CrossRef]
- Neff, J.M. Ecotoxicology of arsenic in tthe marine environment. Environ. Toxicol. Chem. 1997, 16, 917–927. [Google Scholar] [CrossRef]
- Oremland, R.S.; Stolz, J.F. The ecology of arsenic. Science 2003, 300, 939–944. [Google Scholar] [CrossRef]
- Ravenscroft, P.; Brammer, H.; Richards, K. Arsenic Pollution: A Global Synthesis; Wiley-Blackwell: Chichester, UK, 2009. [Google Scholar]
- Duncan, E.G.; Maher, W.A.; Foster, S.D. Contribution of arsenic species in unicellular algae to the cycling of arsenic in marine ecosystems. Environ. Sci. Technol. 2015, 49, 33–50. [Google Scholar] [CrossRef] [PubMed]
- Wang, Y.; Wang, S.; Xu, P.; Liu, C.; Liu, M.; Wang, Y.; Wang, C.; Zhang, C.; Ge, Y. Review of arsenic speciation, toxicity and metabolism in microalgae. Rev. Environ. Sci. Bio 2015, 14, 427–451. [Google Scholar] [CrossRef]
- Keren, R.; Mayzel1, B.; Lavy, A.; Polishchuk, I.; Levy, D.; Fakra, S.C.; Pokroy, B.; Ilan, M. Sponge-associated bacteria mineralize arsenic and barium on intracellular vesicles. Nat. Commun. 2016, 8, 14393. [Google Scholar] [CrossRef]
- Weiner, S.; Dove, P.M. An overview of biomineralization processes and the problem of the vital effect. In Biomineralization; Dove, P.M., DeYoreo, J.J., Weiner, S., Eds.; Reviews in Mineralogy and Geochemistry; Mineralogical Society of America: Chantilly, VA, USA, 2003; Volume 54, pp. 1–30. [Google Scholar]
- Archundia, D.; Duwig, C.; Spadini, L.; Uzu, G.; Guédron, S.; Morel, M.C.; Cortez, R.; Ramos Ramos, O.; Chincheros, J.; Martins, J.M.F. How uncontrolled urban expansion increases the contamination of the Titicaca Lake basin (El Alto, La Paz, Bolivia). Water Air Soil Pollut. 2017, 228, 44. [Google Scholar] [CrossRef]
- Sarret, G.; Guédron, S.; Acha, D.; Bureau, S.; Arnaud-Godet, F.; Tisserand, D.; Goni-Urriza, M.; Gassie, C.; Duwig, C.; Proux, O.; et al. Extreme arsenic bioaccumulation factor variability in Lake Titicaca, Bolivia. Sci. Rep. 2019, 9, 10626. [Google Scholar] [CrossRef] [PubMed]
- Antweiler, R.C. Evaluation of statistical treatments of left-censored environmental data using coincident uncensored data sets. II. Group comparisons. Environ. Sci. Technol. 2015, 49, 13439–13446. [Google Scholar] [CrossRef]
- Antweiler, R.C.; Taylor, H.T. Evaluation of statistical treatments of left-censored environmental data sets: I. Summary statistics. Environ. Sci. Technol. 2008, 42, 3732–3738. [Google Scholar] [CrossRef]
- Lee, L.; Helsel, D. Statistical analysis of water-quality data containing multiple detection limits: S-language software for regression on order statistics. Comput. Geosci. 2005, 31, 1241–1248. [Google Scholar] [CrossRef]
- Hites, R.A. Correcting for censored environmental measurements. Environ. Sci. Technol. 2019, 53, 11059–11060. [Google Scholar] [CrossRef]
- Hammer, Ø.; Harper, D.A.T.; Ryan, P.D. PAST: Paleontological Statistics Software Package for Education and Data Analysis. Palaeontol. Electron. 2001, 4, 9. Available online: http://folk.uio.no/ohammer/past (accessed on 1 November 2021).
- Helsel, D.R. Nondetects and Data Analysis; Wiley: New York, NY, USA, 2005; 250p. [Google Scholar]
- Helsel, D.R.; Cohn, T.A. Estimation of descriptive statistics for multiply censored water quality data. Water Resour. Res. 1988, 24, 1997–2004. [Google Scholar] [CrossRef]
- Trincavelli, J.; Limandri, S.; Bonetto, R. Standardless quantification methods in electron probe microanalysis. Spectrochim. Acta B 2014, 101, 76–85. [Google Scholar] [CrossRef]
- Scimeca, M.; Bischetti, S.; Lamsira, H.K.; Bonfiglio, R.; Bonanno, E. Energy Dispersive X-ray (EDX) microanalysis: A powerful tool in biomedical research and diagnosis. Eur. J. Histochem. 2018, 62, 2841. [Google Scholar] [CrossRef]
- Acha, D.; Guédron, S.; Amouroux, D.; Point, D.; Lazarro, X.; Fernandez, P.E.; Sarret, G. Algal bloom exacerbates hydrogen sulfide and methylmercury contamination in the emblematic high-altitude Lake Titicaca. Geosciences 2018, 8, 438. [Google Scholar] [CrossRef]
- Helsel, D.R. Fabricating data. How substituting values for nondetects can ruin results, and what can be done about it. Chemosphere 2006, 65, 2434–2439. [Google Scholar] [CrossRef]
- Helsel, D.R. Less than obvious-statistical treatment of data below the detection limit. Environ. Sci. Technol. 1990, 24, 1766–1774. [Google Scholar] [CrossRef]
- Shumway, R.H.; Azar, R.S.; Kayhanian, M. Statistical approaches to estimating mean water quality concentration with detection limits. Environ. Sci. Technol. 2002, 36, 3345–3353. [Google Scholar] [CrossRef]
- van den Boogaart, K.G.; Tolosana-Delgado, R. “Compositions”: A unified R package to analyze compositional data. Comput. Geosci. 2008, 34, 320–338. [Google Scholar] [CrossRef]
- Reimann, C.; Filzmoser, P.; Hron, K.; Kynčlová, P.; Garrett, R.G. A new method for correlation analysis of compositional (environmental) data–a worked example. Sci. Total Environ. 2017, 607–608, 965–971. [Google Scholar] [CrossRef] [PubMed]
- Palarea-Albaladejo, J.; Martín-Fernández, J.A. Values below detection limit in compositional chemical data. Anal. Chim. Acta 2013, 764, 32–43. [Google Scholar] [CrossRef] [PubMed]
- Román Ross, G.; Cuello, G.J.; Turrillas, X.; Fernández-Martínez, A.; Charlet, L. Arsenite sorption and co-precipitation with calcite. Chem. Geol. 2006, 233, 328–336. [Google Scholar] [CrossRef]
- Sø, H.U.; Postma, D.; Jakobsen, R.; Larsen, F. Sorption and desorption of arsenate and arsenite on calcite. Geochim. Cosmochim. Acta 2008, 72, 5871–5884. [Google Scholar] [CrossRef]
- Yokoyama, Y.; Tanaka, K.; Takahashi, Y. Differences in the immobilization of arsenite and arsenate by calcite. Geochim. Cosmochim. Acta 2012, 91, 202–219. [Google Scholar] [CrossRef]
- Costagliola, P.; Bardelli, F.; Benvenuti, M.; Di Benedetto, F.; Lattanzi, P.; Romanelli, M.; Paolieri, M.; Rimondi, V.; Vaggelli, G. Arsenic-bearing calcite in natural travertines: Evidence from sequential extraction, μXAS, and μXRF. Environ. Sci. Technol. 2013, 47, 6231–6238. [Google Scholar] [CrossRef] [PubMed]
- Winkel, L.H.E.; Casentini, B.; Bardelli, F.; Voegelin, A.; Nikolaidis, N.P.; Charlet, L. Speciation of arsenic in Greek travertines: Co-precipitation of arsenate with calcite. Geochim. Cosmochim. Acta 2013, 106, 99–110. [Google Scholar] [CrossRef]
- Alexandratos, V.G.; Elzinga, E.J.; Reeder, R.J. Arsenate uptake by calcite: Macroscopic and spectroscopic characterization of adsorption and incorporation mechanisms. Geochim. Cosmochim. Acta 2007, 71, 4172–4187. [Google Scholar] [CrossRef]
- Moon, D.H.; Dermatas, D.; Menounou, N. Arsenic immobilization by calcium–arsenic precipitates in lime treated soils. Sci. Total Environ. 2004, 330, 171–185. [Google Scholar] [CrossRef] [PubMed]
- Martínez-Villegas, N.; Briones-Gallardo, R.; Ramos-Leal, J.A.; Avalos-Borja, M.; Castañón-Sandoval, A.D.; Razo-Flores, E.; Villalobos, M. Arsenic mobility controlled by solid calcium arsenates: A case study in Mexico showcasing a potentially widespread environmental problem. Environ. Pollut. 2013, 176, 114–122. [Google Scholar] [CrossRef]
- Thien, B.; Martignier, A.; Jaquet, J.-M.; Filella, M. Linking environmental observations and solid solution thermodynamic modeling: The case of Ba- and Sr-rich micropearls in Lake Geneva. Pure Appl. Chem. 2017, 89, 645–652. [Google Scholar] [CrossRef][Green Version]
- Putnis, A. Effects of kinetics and mechanisms of crystal growth on ion-partitioning in solid solution-aqueous solution (SS-AS) systems. Eur. Mineral. Union Notes Mineral. 2010, 10, 43–64. [Google Scholar] [CrossRef]
- Irgolic, K.J.; Woolson, E.A.; Stockton, R.A.; Newman, R.D.; Bottino, N.R.; Zingaro, R.A.; Kearney, P.C.; Pyles, R.A.; Maeda, S.; McShane, W.J.; et al. Characterization of arsenic compounds formed by Daphnia magna and Tetraselmis chuii from inorganic arsenate. Environ. Health Perspect. 1977, 19, 61–66. [Google Scholar] [CrossRef]
- Bottino, N.R.; Newman, R.D.; Cox, E.R.; Stockton, R.; Hoban, M.; Zingaro, R.A.; Irgolic, K.J. The effects of arsenate and arsenite on the growth and morphology of the marine unicellular algae Tetraselmis chui (Chlorophyta) and Hymenomonas carterae (Chrysophyta). J. Exp. Mar. Biol. Ecol. 1978, 33, 153–168. [Google Scholar] [CrossRef]
- Dussart, B.H. Les différentes catégories de plancton. Hydrobiologia 1965, 26, 72–74. [Google Scholar] [CrossRef]
- Lévêque, C. Lake and pond ecosystems. In Encyclopedia of Biodiversity, 2nd ed.; Levin, S., Ed.; Academic Press: Cambridge, MA, USA, 2001; pp. 458–466. [Google Scholar] [CrossRef]
- Nickson, R.; McArthur, J.; Burgess, W.; Ahmed, K.M.; Ravenscrofy, P.; Rahman, M. Arsenic poisoning of Bangladesh groundwater. Nature 1998, 395, 338. [Google Scholar] [CrossRef]
- Van Geen, A.; Rose, J.; Thoral, S.; Garnier, J.M.; Zheng, Y.; Bottero, J.Y. Decoupling of As and Fe release to Bangladesh groundwater under reducing conditions. Part II: Evidence from sediment incubations. Geochim. Cosmochim. Acta 2004, 68, 3475–3486. [Google Scholar] [CrossRef]
- Aggett, J.; O’Brien, G.A. Detailed model for the mobility of arsenic in lacustrine sediments based on measurements in Lake Ohakuri. Environ. Sci. Technol. 1985, 19, 231–238. [Google Scholar] [CrossRef]
- Kneebone, P.E.; O’Day, P.A.; Jones, N.; Hering, J.G. Deposition and fate of arsenic in iron- and arsenic-enriched reservoir sediments. Environ. Sci. Technol. 2002, 36, 381–386. [Google Scholar] [CrossRef] [PubMed]
- Couture, R.-M.; Gobeil, C.; Tessier, A. Arsenic, iron and sulfur co-diagenesis in lake sediments. Geochim. Cosmochim. Acta 2010, 74, 1238–1255. [Google Scholar] [CrossRef]







| Morpho Gr | Ns | Nv | Stat | Na | Mg | Al | Si | P | S | Cl | K | Ca | As | Sr | Ba |
|---|---|---|---|---|---|---|---|---|---|---|---|---|---|---|---|
| MC1 | 16 | 6 | Mean | 0.6 | 0.9 | 58.3 | 1.5 | 1.8 | 37.0 | ||||||
| Big Ba | SD | 0.7 | 1.2 | 7.0 | 0.4 | 1.2 | 6.6 | ||||||||
| Median | 0.3 | 0.6 | 58.5 | 1.3 | 1.8 | 37.4 | |||||||||
| MC2 | 50 | 6 | Mean | 0.7 | 10.1 | 3.0 | 16.0 | 5.4 | 1.1 | 63.8 | |||||
| Small Ba | SD | 1.0 | 1.5 | 3.6 | 3.6 | 3.9 | 1.0 | 4.9 | |||||||
| Median | 0.1 | 9.9 | 0.0 | 15.9 | 4.6 | 1.2 | 64.5 | ||||||||
| MC3 | 70 | 5 | Mean | 0.5 | 1.2 | 90.3 | 2.6 | 5.4 | |||||||
| Sr-Tetraselmis | SD | 0.6 | 0.9 | 3.5 | 2.3 | 3.3 | |||||||||
| Median | 0.3 | 1.2 | 90.8 | 1.9 | 5.1 | ||||||||||
| MC4 | 34 | 7 | Mean | 5.9 | 1.3 | 8.5 | 1.3 | 66.1 | 11.1 | 5.8 | |||||
| Sr-Titicaca | SD | 6.8 | 1.9 | 6.7 | 1.3 | 13.8 | 3.9 | 3.8 | |||||||
| Median | 4.1 | 0.4 | 6.4 | 1.2 | 69.3 | 11.4 | 5.9 | ||||||||
| MC5 | 97 | 4 | Mean | 4.8 | 2.1 | 84.7 | 8.4 | ||||||||
| MgAs | SD | 3.7 | 3.9 | 6.1 | 5.8 | ||||||||||
| Median | 5.3 | 0.4 | 85.2 | 7.4 |
| Morpho Gr | Ns | Nv | Stat | Na | Mg | Al | Si | P | S | Cl | K | Ca | As | Sr | Ba |
|---|---|---|---|---|---|---|---|---|---|---|---|---|---|---|---|
| MC1 | 16 | 5 | Mean | 0.8 | 57.4 | 1.4 | 1.9 | 36.3 | |||||||
| Big Ba | SD | 1.2 | 7.5 | 0.4 | 1.1 | 6.4 | |||||||||
| Median | 0.3 | 57.3 | 1.3 | 1.7 | 36.4 | ||||||||||
| MC2 | 50 | 6 | Mean | 9.9 | 4.1 | 15.7 | 5.3 | 1.3 | 62.6 | ||||||
| Small Ba | SD | 1.5 | 2.8 | 3.7 | 3.9 | 0.8 | 4.6 | ||||||||
| Median | 9.8 | 3.0 | 15.0 | 4.4 | 1.2 | 63.6 | |||||||||
| MC3 | 70 | 4 | Mean | 1.3 | 86.7 | 2.5 | 5.3 | ||||||||
| Sr-Tetraselmis | SD | 0.6 | 5.6 | 2.3 | 3.1 | ||||||||||
| Median | 1.2 | 88.3 | 1.8 | 4.9 | |||||||||||
| MC4 | 34 | 7 | Mean | 5.9 | 1.7 | 8.5 | 1.4 | 65.8 | 11.1 | 5.7 | |||||
| Sr-Titicaca | SD | 6.7 | 1.6 | 6.6 | 1.1 | 13.8 | 3.9 | 3.6 | |||||||
| Median | 4.1 | 1.2 | 6.4 | 1.2 | 69.3 | 11.4 | 5.9 | ||||||||
| MC5 | 97 | 4 | Mean | 5.3 | 2.3 | 82.5 | 8.2 | ||||||||
| MgAs | SD | 2.8 | 3.7 | 6.4 | 5.7 | ||||||||||
| Median | 5.1 | 0.9 | 82.8 | 7.3 |
| (a) Lab Data | (b) Left-Censored Data | ||||||||||||||
|---|---|---|---|---|---|---|---|---|---|---|---|---|---|---|---|
| MC1 | MC2 | MC3 | MC4 | MC5 | PropDv | MC1 | MC2 | MC3 | MC4 | MC5 | PropDv | ||||
| Na | MC1 | 1 | Na | MC1 | |||||||||||
| MC2 | D | MC2 | |||||||||||||
| MC3 | MC3 | ||||||||||||||
| MC4 | D | MC4 | X | ||||||||||||
| MC5 | MC5 | ||||||||||||||
| Mg | MC1 | D | S | S | D | 0.7 | Mg | MC1 | 1 | ||||||
| MC2 | D | D | D | D | MC2 | D | D | ||||||||
| MC3 | S | D | S | D | MC3 | ||||||||||
| MC4 | S | D | S | D | MC4 | D | D | ||||||||
| MC5 | D | D | D | D | MC5 | D | D | ||||||||
| Al | MC1 | X | Al | MC1 | |||||||||||
| MC2 | MC2 | ||||||||||||||
| MC3 | MC3 | ||||||||||||||
| MC4 | MC4 | ||||||||||||||
| MC5 | MC5 | ||||||||||||||
| Si | MC1 | Si | MC1 | ||||||||||||
| MC2 | MC2 | ||||||||||||||
| MC3 | MC3 | ||||||||||||||
| MC4 | MC4 | ||||||||||||||
| MC5 | X | MC5 | X | ||||||||||||
| Cl | MC1 | 1 | Cl | MC1 | 1 | ||||||||||
| MC2 | D | MC2 | D | ||||||||||||
| MC3 | MC3 | ||||||||||||||
| MC4 | D | MC4 | D | ||||||||||||
| MC5 | MC5 | ||||||||||||||
| K | MC1 | 0 | K | MC1 | 1 | ||||||||||
| MC2 | MC2 | ||||||||||||||
| MC3 | S | MC3 | S | ||||||||||||
| MC4 | S | MC4 | S | ||||||||||||
| MC5 | MC5 | ||||||||||||||
| Ca | MC1 | D | D | D | D | 1 | Ca | MC1 | D | D | D | D | 1 | ||
| MC2 | D | D | D | D | MC2 | D | D | D | D | ||||||
| MC3 | D | D | D | D | MC3 | D | D | D | D | ||||||
| MC4 | D | D | D | D | MC4 | D | D | D | D | ||||||
| MC5 | D | D | D | D | MC5 | D | D | D | D | ||||||
| As | MC1 | D | D | D | D | 1 | As | MC1 | D | D | D | D | 1 | ||
| MC2 | D | D | D | D | MC2 | D | D | D | D | ||||||
| MC3 | D | D | D | D | MC3 | D | D | D | D | ||||||
| MC4 | D | D | D | D | MC4 | D | D | D | D | ||||||
| MC5 | D | D | D | D | MC5 | D | D | D | D | ||||||
| Sr | MC1 | D | D | D | 0.8 | Sr | MC1 | D | D | D | 0.8 | ||||
| MC2 | D | D | D | MC2 | D | D | D | ||||||||
| MC3 | D | D | S | MC3 | D | D | S | ||||||||
| MC4 | D | D | S | MC4 | D | D | S | ||||||||
| MC5 | MC5 | ||||||||||||||
| Ba | MC1 | D | 1 | Ba | MC1 | D | 1 | ||||||||
| MC2 | D | MC2 | D | ||||||||||||
| MC3 | MC3 | ||||||||||||||
| MC4 | MC4 | ||||||||||||||
| MC5 | MC5 | ||||||||||||||
| PropDg | 0.9 | 1 | 0.8 | 0.8 | 1 | PropDg | 1 | 1 | 0.8 | 0.9 | 1 | ||||
| nD | 14 | 18 | 12 | 14 | 12 | nD | 12 | 15 | 10 | 13 | 10 | ||||
| nS | 2 | 0 | 4 | 4 | 0 | nS | 0 | 0 | 2 | 2 | 0 | ||||
Publisher’s Note: MDPI stays neutral with regard to jurisdictional claims in published maps and institutional affiliations. |
© 2022 by the authors. Licensee MDPI, Basel, Switzerland. This article is an open access article distributed under the terms and conditions of the Creative Commons Attribution (CC BY) license (https://creativecommons.org/licenses/by/4.0/).
Share and Cite
Martignier, A.; Filella, M.; Jaquet, J.-M.; Coster, M.; Ariztegui, D. First Observation of Unicellular Organisms Concentrating Arsenic in ACC Intracellular Inclusions in Lake Waters. Geosciences 2022, 12, 32. https://doi.org/10.3390/geosciences12010032
Martignier A, Filella M, Jaquet J-M, Coster M, Ariztegui D. First Observation of Unicellular Organisms Concentrating Arsenic in ACC Intracellular Inclusions in Lake Waters. Geosciences. 2022; 12(1):32. https://doi.org/10.3390/geosciences12010032
Chicago/Turabian StyleMartignier, Agathe, Montserrat Filella, Jean-Michel Jaquet, Mathieu Coster, and Daniel Ariztegui. 2022. "First Observation of Unicellular Organisms Concentrating Arsenic in ACC Intracellular Inclusions in Lake Waters" Geosciences 12, no. 1: 32. https://doi.org/10.3390/geosciences12010032
APA StyleMartignier, A., Filella, M., Jaquet, J.-M., Coster, M., & Ariztegui, D. (2022). First Observation of Unicellular Organisms Concentrating Arsenic in ACC Intracellular Inclusions in Lake Waters. Geosciences, 12(1), 32. https://doi.org/10.3390/geosciences12010032

