CAMLLA-YOLOv8n: Cow Behavior Recognition Based on Improved YOLOv8n
Simple Summary
Abstract
1. Introduction
- (1)
- We installed high-definition cameras at a dairy farm in Tianjin, China, and collected video data of Holstein cows’ daily behavior for about 110 days. After removing redundant frames, we collected a total of 2418 images, which were annotated into seven behavior categories based on expert classification, with 23,073 boxes labeled using the CVAT tool.
- (2)
- We propose an improved YOLOv8n-based behavior recognition method for Holstein cows, named CAMLLA-YOLOv8n, which integrates the Coordinate Attention mechanism into the C2f module to form the C2f-CA module. This enhances the model’s ability to accurately recognize spatial relationships between different cow positions, focus on key areas, and filter background interference.
- (3)
- The Multi-layer Mamba-Like Linear Attention (MLLAttention) mechanism was introduced in the P3, P4, and P5 layers of the Neck of the YOLOv8n model to tackle the challenges posed by significant scale variations in cow behavior recognition.
- (4)
- The SPPF-GPE module was formed by improving the SPPF module, combining global average pooling and global maximum pooling to enhance the model’s ability to cope with environmental changes and capture key features of cow behavior.
- (5)
- Considering the limitations of traditional IoU loss in cow detection, we introduced Shape–IoU to focus on the shape and scale features of the bounding box, improve the alignment between prediction and Ground Truth Boxes, and enhance detection accuracy.
2. Materials and Methods
2.1. Dataset
2.1.1. Data Source
2.1.2. Dataset Construction
2.1.3. Data Augmentation
2.2. Methods
- (1)
- Application of CA attention mechanism: To solve the challenges of complex background and increased number of cows caused by the Mosaic fusion of the dataset, the CAMLLA-YOLOv8n model integrates the Coordinate Attention mechanism in the C2f module to form the C2f-CA module. This improvement enables the model to more accurately identify and understand the spatial relationship between different cow positions while improving the model’s sensitivity to key areas and filtering capabilities for background interference.
- (2)
- Multi-layer MLLAttention mechanism: To address the challenges of recognizing multi-scale and multi-behavioral features of cows, CAMLLA-YOLOv8n introduces the MLLAttention mechanism in the P3, P4, and P5 layers of the YOLOv8n model Neck to solve the challenges of cow behavior recognition due to large-scale changes and improve the accuracy of behavior recognition.
- (3)
- Global-pooling-enhanced SPPF-GPE module: Faced with multi-scale cow behavior data, CAMLLA-YOLOv8n innovatively improves the SPPF module to form the SPPF-GPE module. By combining global average pooling and global maximum pooling processing, the recognition of small targets has been optimized, and the model’s ability to respond to environmental changes and capture key parts of cow behavior has been enhanced.
- (4)
- Shape–IoU loss optimization: In view of the limitations of traditional IoU loss in cow detection, Shape–IoU is introduced to focus on the shape and scale characteristics of the Bounding Box, improve the matching degree between the Prediction Box and the Ground Truth Box, and enhance detection accuracy.
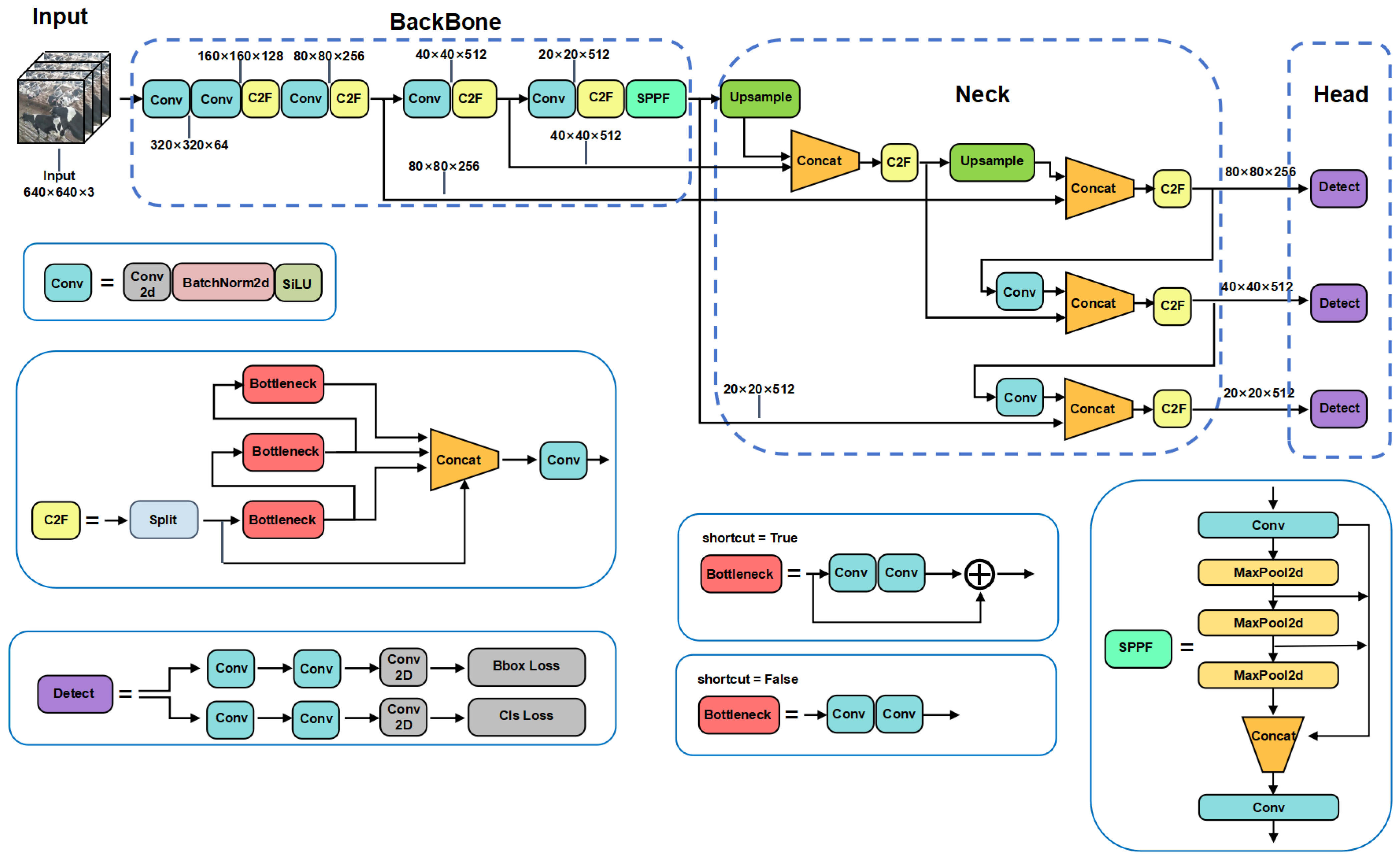
2.2.1. Cow Behavior Recognition Model Based on YOLOv8n
2.2.2. Coordinate Attention for Cow Behavior Recognition
2.2.3. MLLAttention for Cow Behavior Recognition
2.2.4. SPPF-GPE for Cow Behavior Recognition
2.2.5. Shape–IoU
3. Results
3.1. Evaluation Indicators
3.2. Experimental Environment Configuration and Hyperparameter Settings
3.3. Comparative Analysis of Different Models of Cow Behavior Recognition
4. Discussion
4.1. Impact of Improved Modules on Algorithms
4.2. Heat Map Visualization Analysis
4.3. CAMLLA-YOLOv8n Behavior Recognition Detection Results and Visual Analysis
5. Conclusions
Author Contributions
Funding
Institutional Review Board Statement
Informed Consent Statement
Data Availability Statement
Conflicts of Interest
References
- El-Sabrout, K.; Sherasiya, A.; Ahmad, S.; Aggag, S.; Nannoni, E.; Cavallini, D.; Buonaiuto, G. Environmental Enrichment in Rabbit Husbandry: Comparative Impacts on Performance and Welfare. Animals 2024, 14, 2367. [Google Scholar] [CrossRef] [PubMed]
- King, M.T.; De Vries, T.J. Associations of Behavior and Production Disease in Dairy Cattle. In Production Diseases in Farm Animals: Pathophysiology, Prophylaxis and Health Management; Springer: Berlin/Heidelberg, Germany, 2024; pp. 453–467. [Google Scholar]
- Schweinzer, V.; Gusterer, E.; Kanz, P.; Krieger, S.; Süss, D.; Lidauer, L.; Berger, A.; Kickinger, F.; Öhlschuster, M.; Auer, W.; et al. Comparison of behavioral patterns of dairy cows with natural estrus and induced ovulation detected by an ear-tag based accelerometer. Theriogenology 2020, 157, 33–41. [Google Scholar] [CrossRef]
- Sewalem, A.; Miglior, F.; Kistemaker, G.; Sullivan, P.v.; Van Doormaal, B. Relationship between reproduction traits and functional longevity in Canadian dairy cattle. J. Dairy Sci. 2008, 91, 1660–1668. [Google Scholar] [CrossRef] [PubMed]
- Roelofs, J.; Lopez-Gatius, F.; Hunter, R.; Van Eerdenburg, F.; Hanzen, C. When is a cow in estrus? Clinical and practical aspects. Theriogenology 2010, 74, 327–344. [Google Scholar] [CrossRef] [PubMed]
- Achour, B.; Belkadi, M.; Filali, I.; Laghrouche, M.; Lahdir, M. Image analysis for individual identification and feeding behaviour monitoring of dairy cows based on Convolutional Neural Networks (CNN). Biosyst. Eng. 2020, 198, 31–49. [Google Scholar] [CrossRef]
- Bhole, A.; Udmale, S.S.; Falzon, O.; Azzopardi, G. CORF3D contour maps with application to Holstein cattle recognition from RGB and thermal images. Expert Syst. Appl. 2022, 192, 116354. [Google Scholar] [CrossRef]
- Wu, D.; Han, M.; Song, H.; Song, L.; Duan, Y. Monitoring the respiratory behavior of multiple cows based on computer vision and deep learning. J. Dairy Sci. 2023, 106, 2963–2979. [Google Scholar] [CrossRef]
- Boopathi Rani, R.; Wahab, D.; Dung, G.B.D.; Seshadri, M.R.S. Cattle Health Monitoring and Tracking System. In Proceedings of the International Conference on VLSI, Communication and Signal Processing, Copenhagen, Denmark, 25–26 April 2020; pp. 789–795. [Google Scholar]
- Shu, H.; Bindelle, J.; Guo, L.; Gu, X. Determining the onset of heat stress in a dairy herd based on automated behaviour recognition. Biosyst. Eng. 2023, 226, 238–251. [Google Scholar] [CrossRef]
- Rohan, A.; Rafaq, M.S.; Hasan, M.J.; Asghar, F.; Bashir, A.K.; Dottorini, T. Application of deep learning for livestock behaviour recognition: A systematic literature review. Comput. Electron. Agric. 2024, 224, 109115. [Google Scholar] [CrossRef]
- Fuentes, A.; Yoon, S.; Park, J.; Park, D.S. Deep learning-based hierarchical cattle behavior recognition with spatio-temporal information. Comput. Electron. Agric. 2020, 177, 105627. [Google Scholar] [CrossRef]
- Wang, Z.; Wang, S.; Wang, C.; Zhang, Y.; Zong, Z.; Wang, H.; Su, L.; Du, Y. A non-contact cow estrus monitoring method based on the thermal infrared images of cows. Agriculture 2023, 13, 385. [Google Scholar] [CrossRef]
- Wang, Z.; Hua, Z.; Wen, Y.; Zhang, S.; Xu, X.; Song, H. E-YOLO: Recognition of estrus cow based on improved YOLOv8n model. Expert Syst. Appl. 2024, 238, 122212. [Google Scholar] [CrossRef]
- Wang, Y.; Li, R.; Wang, Z.; Hua, Z.; Jiao, Y.; Duan, Y.; Song, H. E3D: An efficient 3D CNN for the recognition of dairy cow’s basic motion behavior. Comput. Electron. Agric. 2023, 205, 107607. [Google Scholar] [CrossRef]
- Yu, Z.; Liu, Y.; Yu, S.; Wang, R.; Song, Z.; Yan, Y.; Li, F.; Wang, Z.; Tian, F. Automatic detection method of dairy cow feeding behaviour based on YOLO improved model and edge computing. Sensors 2022, 22, 3271. [Google Scholar] [CrossRef]
- Bai, Q.; Gao, R.; Li, Q.; Wang, R.; Zhang, H. Recognition of the behaviors of dairy cows by an improved YOLO. Intell. Robot. 2024, 4, 1–19. [Google Scholar] [CrossRef]
- Wang, R.; Gao, R.; Li, Q.; Zhao, C.; Ma, W.; Yu, L.; Ding, L. A lightweight cow mounting behavior recognition system based on improved YOLOv5s. Sci. Rep. 2023, 13, 17418. [Google Scholar] [CrossRef]
- Wang, Z.; Bovik, A.C.; Sheikh, H.R.; Simoncelli, E.P. Image quality assessment: From error visibility to structural similarity. IEEE Trans. Image Process. 2004, 13, 600–612. [Google Scholar] [CrossRef]
- Bochkovskiy, A. YOLOv4: Optimal Speed and Accuracy of Object Detection. arXiv 2020, arXiv:2004.10934. [Google Scholar]
- Han, D.; Wang, Z.; Xia, Z.; Han, Y.; Pu, Y.; Ge, C.; Song, J.; Song, S.; Zheng, B.; Huang, G. Demystify Mamba in Vision: A Linear Attention Perspective. arXiv 2024, arXiv:2405.16605. [Google Scholar]
- Fu, D.Y.; Dao, T.; Saab, K.K.; Thomas, A.W.; Rudra, A.; Ré, C. Hungry hungry hippos: Towards language modeling with state space models. arXiv 2022, arXiv:2212.14052. [Google Scholar]
- Hua, W.; Dai, Z.; Liu, H.; Le, Q. Transformer quality in linear time. In Proceedings of the International Conference on Machine Learning, PMLR, Baltimore, MD, USA, 17–23 July 2022; pp. 9099–9117. [Google Scholar]
- Yu, J.; Jiang, Y.; Wang, Z.; Cao, Z.; Huang, T. Unitbox: An advanced object detection network. In Proceedings of the 24th ACM International Conference on Multimedia, Amsterdam, The Netherlands, 15–19 October 2016; pp. 516–520. [Google Scholar]
- Zhang, H.; Zhang, S. Shape–IoU: More Accurate Metric considering Bounding Box Shape and Scale. arXiv 2023, arXiv:2312.17663. [Google Scholar]
- Redmon, J. Yolov3: An incremental improvement. arXiv 2018, arXiv:1804.02767. [Google Scholar]
- Wang, C.Y.; Bochkovskiy, A.; Liao, H.Y.M. YOLOv7: Trainable bag-of-freebies sets new state-of-the-art for real-time object detectors. In Proceedings of the IEEE/CVF Conference on Computer Vision and Pattern Recognition, Vancouver, BC, Canada, 17–24 June 2023; pp. 7464–7475. [Google Scholar]






















| Item | Parameter |
|---|---|
| Number of categories | 7 |
| Category Name | Grazing, Standing, Lying, Licking, Empty, Mating, Fighting |
| Video Number | 60 |
| Single Video duration | 15 s–30 s |
| Video frame rate | 30 fps |
| Resolution | 1280 × 720 |
| Category | Description of Behavior | Labels |
|---|---|---|
| Eat | Head intersects with feed trough area. | Grazing |
| Stand | The cow’s legs are straight to support the body. | Standing |
| Lie | The cow lies down in the cow bed. | Lying |
| Lick | Cows lick themselves or other cows with their tongues. | Licking |
| Empty | The cow bed in the lying area is empty, with no cows. | Empty |
| Mount | Two cows climb over each other in heat. | Mating |
| Fight | Fights or physical confrontations between cows. | Fighting |
| Configuration Item | Value |
|---|---|
| Operating System | Ubuntu 20.04 |
| CPU | Intel(R) Xeon(R) Platinum 8352V |
| RAM | 64 GB |
| SSD | 4 TB |
| GPU | GeForce RTX 4090 |
| Deep Learning Framework | Pytorch 2.2.2 + cu118 |
| CUDA Version | 12.2 |
| cuDNN Version | 8.7 |
| Python Version | 3.9.19 |
| Model | Precision | Recall | mAP@0.5 | mAP@0.5:0.95 | Params | FLOPs |
|---|---|---|---|---|---|---|
| YOLOv3-tiny | 0.8567 | 0.8372 | 0.8368 | 0.8276 | 8.852 M | 13.3 G |
| YOLOv5n | 0.8730 | 0.8674 | 0.8668 | 0.8596 | 1.776 M | 4.3 G |
| YOLOv5s | 0.8840 | 0.8735 | 0.8767 | 0.8604 | 7.043 M | 16.0 G |
| YOLOv7-tiny | 0.9160 | 0.9146 | 0.9118 | 0.8956 | 6.122 M | 13.4 G |
| YOLOv8n | 0.9228 | 0.9254 | 0.9220 | 0.9120 | 3.012 M | 8.2 G |
| YOLOv8s | 0.9177 | 0.9108 | 0.9144 | 0.9040 | 11.136 M | 28.4 G |
| CAMLLA-YOLOv8n | 0.9446 | 0.9416 | 0.9404 | 0.9297 | 3.254 M | 8.6 G |
| Item | C2F-CA | MLLAttention | SPPF-GPE | Shape–IoU | Precision | Recall | mAP@0.5 | mAP@0.5:0.95 |
|---|---|---|---|---|---|---|---|---|
| (a) YOLOv8n | 0.9228 | 0.9254 | 0.9220 | 0.9120 | ||||
| (b) YOLOv8n | ✓ | 0.9235 | 0.9243 | 0.9266 | 0.9131 | |||
| (c) YOLOv8n | ✓ | ✓ | 0.9313 | 0.9285 | 0.9271 | 0.9188 | ||
| (d) YOLOv8n | ✓ | ✓ | ✓ | 0.9347 | 0.9323 | 0.9295 | 0.9259 | |
| (e) YOLOv8n | ✓ | ✓ | ✓ | 0.9398 | 0.9375 | 0.9361 | 0.9263 | |
| (f) CAMLLA-YOLOv8n | ✓ | ✓ | ✓ | ✓ | 0.9446 | 0.9416 | 0.9404 | 0.9297 |
Disclaimer/Publisher’s Note: The statements, opinions and data contained in all publications are solely those of the individual author(s) and contributor(s) and not of MDPI and/or the editor(s). MDPI and/or the editor(s) disclaim responsibility for any injury to people or property resulting from any ideas, methods, instructions or products referred to in the content. |
© 2024 by the authors. Licensee MDPI, Basel, Switzerland. This article is an open access article distributed under the terms and conditions of the Creative Commons Attribution (CC BY) license (https://creativecommons.org/licenses/by/4.0/).
Share and Cite
Jia, Q.; Yang, J.; Han, S.; Du, Z.; Liu, J. CAMLLA-YOLOv8n: Cow Behavior Recognition Based on Improved YOLOv8n. Animals 2024, 14, 3033. https://doi.org/10.3390/ani14203033
Jia Q, Yang J, Han S, Du Z, Liu J. CAMLLA-YOLOv8n: Cow Behavior Recognition Based on Improved YOLOv8n. Animals. 2024; 14(20):3033. https://doi.org/10.3390/ani14203033
Chicago/Turabian StyleJia, Qingxiang, Jucheng Yang, Shujie Han, Zihan Du, and Jianzheng Liu. 2024. "CAMLLA-YOLOv8n: Cow Behavior Recognition Based on Improved YOLOv8n" Animals 14, no. 20: 3033. https://doi.org/10.3390/ani14203033
APA StyleJia, Q., Yang, J., Han, S., Du, Z., & Liu, J. (2024). CAMLLA-YOLOv8n: Cow Behavior Recognition Based on Improved YOLOv8n. Animals, 14(20), 3033. https://doi.org/10.3390/ani14203033

