Causal Analysis and Prevention Strategies for Safety Risks in Prefabricated Building Construction Based on Accident Data and Complex Network Theory
Abstract
1. Introduction
2. Literature Review
2.1. Research on the Safety Risks of PBC
2.2. Complex Network Theory and Application
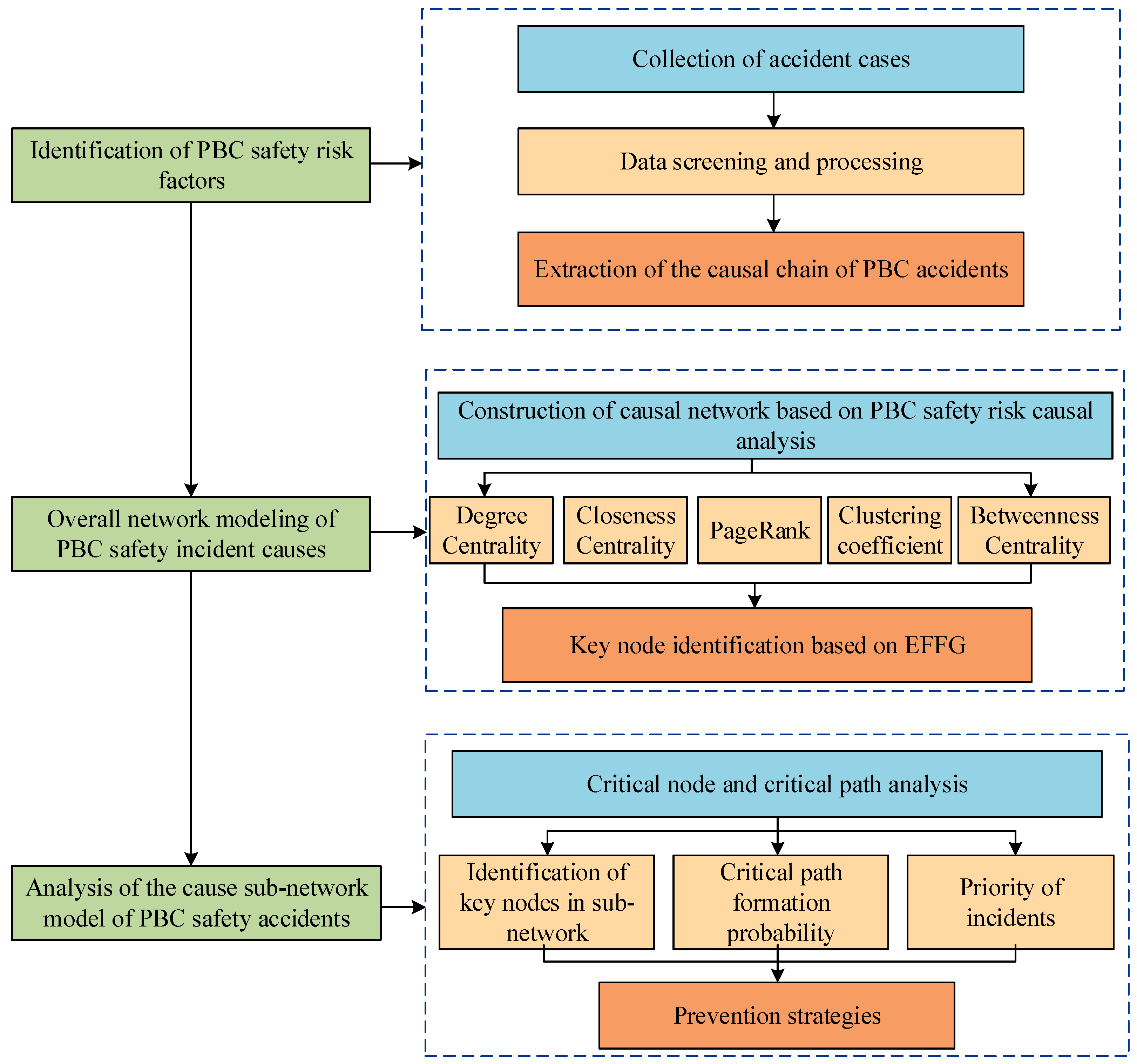
3. Model and Method
3.1. Data Sources
3.2. Network Modeling
3.2.1. Model Construction
3.2.2. Complex Network Topology Analysis
- (1)
- Degree centrality
- (2)
- Betweenness centrality
- (3)
- Closeness centrality
- (4)
- Clustering coefficient
- (5)
- PageRank
- (6)
- Largest connected component ratio
3.2.3. The Method for Evaluating Node Importance
3.3. Risk Assessment of Key Pathogenic Pathways
- (1)
- Normalized weight:
- (2)
- Path formation probability:
- (3)
- Selecting the Highest Probability Path:
4. Construction and Analysis of the Causal Network for Safety Accidents in PBC
4.1. Construction of the Overall Safety Accident Causal Network in PBC
4.2. Topological Analysis of the Overall Causal Network of Safety Accidents in PBC
- (1)
- Network scale and density
- (2)
- Betweenness centrality
- (3)
- Clustering coefficient
- (4)
- Degree centrality
- (5)
- Closeness centrality
- (6)
- PageRank value
4.3. Identification of Key Nodes and Robustness Analysis
4.3.1. Network Robustness Under Various Attack Strategies
- (1)
- Random attack: Nodes within the network were randomly chosen for removal. To mitigate the effects of randomness, we employed 1000 Monte Carlo simulations and computed the mean value.
- (2)
- Degree centrality attack: Nodes were ranked based on their degree centrality and sequentially removed from the highest to the lowest centrality.
- (3)
- Betweenness centrality attack: Nodes were prioritized according to their betweenness centrality and then removed starting from the most central ones.
- (4)
- Proximity centrality attack: We sorted nodes by proximity centrality and removed nodes from high to low.
- (5)
- PageRank value attack: We sorted nodes by PageRank value and removed nodes from high to low.
- (6)
- Clustering coefficient attack: We sorted nodes by clustering coefficient and removed nodes from high to low.
4.3.2. Key Node Identification Based on the Gravity Model
4.4. Analysis of the Sub-Network Model for Accident Causes in PBC
4.4.1. Identification of Key Nodes in the Accident Cause Network for PBC
4.4.2. Analysis of Key Causal Paths in Sub-Networks
5. Discussion
- (1)
- Identification of Key Risk Factors
- (2)
- Accident Types and Risk Paths
- (3)
- Network Robustness and Node Importance Assessment
6. Conclusions
Author Contributions
Funding
Institutional Review Board Statement
Informed Consent Statement
Data Availability Statement
Conflicts of Interest
Appendix A
| Category | Causal Factor | Serial Number |
|---|---|---|
| The human factor | Weak safety awareness | A01 |
| Illegal construction organization | A02 | |
| Failure to comply with safety operating procedures | A03 | |
| Age | A04 | |
| Working without a license | A05 | |
| In an unsafe area | A06 | |
| Insufficient risk assessment | A07 | |
| Risky work | A08 | |
| Unqualified project contractor | A09 | |
| Insufficient expertise or skills | A10 | |
| Unqualified employees | A11 | |
| Lack of knowledge on production safety | A12 | |
| Illegal command | A13 | |
| Command personnel leaving their posts without permission | A14 | |
| Optimism bias | A15 | |
| Live working | A16 | |
| No power outage measures were taken | A17 | |
| Blindly rushing to meet deadlines | A18 | |
| Unqualified management staff | A19 | |
| Failure to enter the work area in accordance with regulations | A20 | |
| Insufficient safety distance | A21 | |
| Unfamiliar with the working environment | A22 | |
| Cross-tasking | A23 | |
| Unauthorized removal of protection | A24 | |
| Failure to construct according to design drawings | A25 | |
| Insufficient work experience | A26 | |
| Unauthorized operation of equipment | A27 | |
| Unsafe attire exists | A28 | |
| Illegal climbing over guardrail | A29 | |
| Culture | A30 | |
| Insufficient communication skills | A31 | |
| Disease | A32 | |
| Released the climbing safety rope | A33 | |
| Excessive fatigue | A34 | |
| Fall | A35 | |
| Poor mental state | A36 | |
| Unauthorized changes to design requirements | A37 | |
| Inadequate implementation of construction plans | A38 | |
| Managers not performing their duties effectively | A39 | |
| Material factors | Failure to use safety equipment | B01 |
| No safety precautions taken | B02 | |
| Warning signs missing | B03 | |
| No temporary support | B04 | |
| Platform load is too large | B05 | |
| Improper placement of components | B06 | |
| The equipment lacks anti-overturning measures | B07 | |
| Uneven load distribution | B08 | |
| Lack of leakage protection measures | B09 | |
| Damaged and exposed wires | B10 | |
| Unqualified equipment is put to use illegally | B11 | |
| Component quality is unqualified | B12 | |
| Inadequate equipment maintenance | B13 | |
| Poor overall structural stability | B14 | |
| Improper line laying | B15 | |
| Sudden equipment failure | B16 | |
| Equipment overload | B17 | |
| Equipment is damaged and not repaired | B18 | |
| Body tilt | B19 | |
| The scaffolding support system is not set up properly | B20 | |
| Improper equipment wiring | B21 | |
| Component weight overload | B22 | |
| The tower crane installation does not meet the design requirements | B23 | |
| Damage to operating tools | B24 | |
| Unstable center of gravity | B25 | |
| Equipment aging | B26 | |
| Welding does not meet design requirements | B27 | |
| Overloading of vehicles | B28 | |
| Inadequate inspection and maintenance of components | B29 | |
| Improper bundling of hanging objects | B30 | |
| Environmental factors | Rainwater | C01 |
| Poor soil stability | C02 | |
| The slope does not meet the safety requirements | C03 | |
| Wet site | C04 | |
| Strong wind | C05 | |
| Narrow working surface | C06 | |
| Inadequate lighting | C07 | |
| Low temperature | C08 | |
| Frozen | C09 | |
| High temperature | C10 | |
| Snow | C11 | |
| Uneven construction road surface | C12 | |
| Management factors | Inadequate safety education and training | D01 |
| Safety hazards are not fully checked | D02 | |
| Disorder in the workplace | D03 | |
| Inadequate deployment of production safety management forces | D04 | |
| Safety technology briefing is not in place | D05 | |
| Insufficient supervision by government departments | D06 | |
| Special construction plan preparation is not standardized | D07 | |
| Emergency plan is not standardized | D08 | |
| Lack of safety agencies at construction sites | D09 | |
| Construction plans not reviewed | D10 | |
| No emergency drills were organized | D11 | |
| Unreasonable construction plan | D12 | |
| Incomplete construction plan | D13 | |
| Unreasonable design | D14 | |
| Lack of design solutions | D15 | |
| Insufficient emergency response capabilities | D16 | |
| Lack of engineering survey | D17 | |
| No one in command | D18 | |
| Blindly arranged homework | D19 | |
| Safety production system has not been implemented | D20 | |
| Type of accident | Falling from a height | El |
| Collapse | E2 | |
| Being hit by an object | E3 | |
| Electric shock | E4 | |
| Mechanical injury | E5 |
References
- Guo, S.; Zhou, X.; Tang, B.; Gong, P. Exploring the Behavioral Risk Chains of Accidents Using Complex Network Theory in the Construction Industry. Phys. A Stat. Mech. Appl. 2020, 560, 125012. [Google Scholar] [CrossRef]
- Lu, Y.; Gong, P.; Tang, Y.; Sun, S.; Li, Q. BIM-Integrated Construction Safety Risk Assessment at the Design Stage of Building Projects. Autom. Constr. 2021, 124, 103553. [Google Scholar] [CrossRef]
- Sanni-Anibire, M.O.; Mahmoud, A.S.; Hassanain, M.A.; Salami, B.A. A Risk Assessment Approach for Enhancing Construction Safety Performance. Saf. Sci. 2020, 121, 15–29. [Google Scholar] [CrossRef]
- Liu, S.; Li, Z.; Teng, Y.; Dai, L. A Dynamic Simulation Study on the Sustainability of Prefabricated Buildings. Sustain. Cities Soc. 2022, 77, 103551. [Google Scholar] [CrossRef]
- Yu, S.; Liu, Y.; Wang, D.; Bahaj, A.S.; Wu, Y.; Liu, J. Review of Thermal and Environmental Performance of Prefabricated Buildings: Implications to Emission Reductions in China. Renew. Sustain. Energy Rev. 2021, 137, 110472. [Google Scholar] [CrossRef]
- Wang, X.; Du, Q.; Lu, C.; Li, J. Exploration in Carbon Emission Reduction Effect of Low-Carbon Practices in Prefabricated Building Supply Chain. J. Clean. Prod. 2022, 368, 133153. [Google Scholar] [CrossRef]
- Wang, J.; Guo, F.; Song, Y.; Liu, Y.; Hu, X.; Yuan, C. Safety Risk Assessment of Prefabricated Buildings Hoisting Construction: Based on IHFACS-ISAM-BN. Buildings 2022, 12, 811. [Google Scholar] [CrossRef]
- Zhang, X.; Jiang, Y.; Wu, X.; Nan, Z.; Jiang, Y.; Shi, J.; Zhang, Y.; Huang, X.; Huang, G.G.Q. AIoT-Enabled Digital Twin System for Smart Tunnel Fire Safety Management. Dev. Built Environ. 2024, 18, 100381. [Google Scholar] [CrossRef]
- Jeong, G.; Kim, H.; Lee, H.-S.; Park, M.; Hyun, H. Analysis of Safety Risk Factors of Modular Construction to Identify Accident Trends. J. Asian Archit. Build. Eng. 2022, 21, 1040–1052. [Google Scholar] [CrossRef]
- Xu, Q.; Xu, K. Analysis of the Characteristics of Fatal Accidents in the Construction Industry in China Based on Statistical Data. IJERPH 2021, 18, 2162. [Google Scholar] [CrossRef] [PubMed]
- Gyekye, S.A.; Salminen, S.; Ojajarvi, A. A Theoretical Model to Ascertain Determinates of Occupational Accidents among Ghanaian Industrial Workers. Int. J. Ind. Ergon. 2012, 42, 233–240. [Google Scholar] [CrossRef]
- Zhang, W.; Zhu, S.; Zhang, X.; Zhao, T. Identification of Critical Causes of Construction Accidents in China Using a Model Based on System Thinking and Case Analysis. Saf. Sci. 2020, 121, 606–618. [Google Scholar] [CrossRef]
- Ahn, Y.-J.; Yu, Y.-U.; Kim, J.-K. Accident Cause Factor of Fires and Explosions in Tankers Using Fault Tree Analysis. JMSE 2021, 9, 844. [Google Scholar] [CrossRef]
- Fard, M.M.; Terouhid, S.A.; Kibert, C.J.; Hakim, H. Safety Concerns Related to Modular/Prefabricated Building Construction. Int. J. Inj. Control Saf. Promot. 2017, 24, 10–23. [Google Scholar] [CrossRef]
- Li, X.; Wang, C.; Kassem, M.A.; Alhajlah, H.H.; Bimenyimana, S. Evaluation Method for Quality Risks of Safety in Prefabricated Building Construction Using SEM–SDM Approach. Int. J. Environ. Res. Public Health 2022, 19, 5180. [Google Scholar] [CrossRef] [PubMed]
- Liu, Z.; Meng, X.; Xing, Z.; Jiang, A. Digital Twin-Based Safety Risk Coupling of Prefabricated Building Hoisting. Sensors 2021, 21, 3583. [Google Scholar] [CrossRef] [PubMed]
- Mohandes, S.R.; Zhang, X. Developing a Holistic Occupational Health and Safety Risk Assessment Model: An Application to a Case of Sustainable Construction Project. J. Clean. Prod. 2021, 291, 125934. [Google Scholar] [CrossRef]
- Lin, S.-S.; Shen, S.-L.; Zhou, A.; Xu, Y.-S. Risk Assessment and Management of Excavation System Based on Fuzzy Set Theory and Machine Learning Methods. Autom. Constr. 2021, 122, 103490. [Google Scholar] [CrossRef]
- Li, Q.; Zhou, J.; Feng, J. Safety Risk Assessment of Highway Bridge Construction Based on Cloud Entropy Power Method. Appl. Sci. 2022, 12, 8692. [Google Scholar] [CrossRef]
- Albert, A.; Hallowell, M.R.; Skaggs, M.; Kleiner, B. Empirical Measurement and Improvement of Hazard Recognition Skill. Saf. Sci. 2017, 93, 1–8. [Google Scholar] [CrossRef]
- Rafindadi, A.D.; Napiah, M.; Othman, I.; Mikić, M.; Haruna, A.; Alarifi, H.; Al-Ashmori, Y.Y. Analysis of the Causes and Preventive Measures of Fatal Fall-Related Accidents in the Construction Industry. Ain Shams Eng. J. 2022, 13, 101712. [Google Scholar] [CrossRef]
- Ma, X.; Deng, W.; Qiao, W.; Lan, H. A Methodology to Quantify the Risk Propagation of Hazardous Events for Ship Grounding Accidents Based on Directed CN. Reliab. Eng. Syst. Saf. 2022, 221, 108334. [Google Scholar] [CrossRef]
- Wuni, I.Y.; Shen, G.Q.P.; Mahmud, A.T. Critical Risk Factors in the Application of Modular Integrated Construction: A Systematic Review. Int. J. Constr. Manag. 2022, 22, 133–147. [Google Scholar] [CrossRef]
- Song, L.; Li, H.; Deng, Y.; Li, C. Understanding Safety Performance of Prefabricated Construction Based on Complex Network Theory. Appl. Sci. 2022, 12, 4308. [Google Scholar] [CrossRef]
- Liu, J.; Gong, E.; Wang, D.; Teng, Y. Cloud Model-Based Safety Performance Evaluation of Prefabricated Building Project in China. Wirel. Pers. Commun. 2018, 102, 3021–3039. [Google Scholar] [CrossRef]
- Luo, Z.; Guo, J.; Han, J.; Wang, Y. Research on the Construction Safety Risk Assessment of Prefabricated Subway Stations in China. ECAM 2024, 31, 1751–1787. [Google Scholar] [CrossRef]
- Tang, S.; Shelden, D.R.; Eastman, C.M.; Pishdad-Bozorgi, P.; Gao, X. A Review of Building Information Modeling (BIM) and the Internet of Things (IoT) Devices Integration: Present Status and Future Trends. Autom. Constr. 2019, 101, 127–139. [Google Scholar] [CrossRef]
- Liu, H.; He, Y.; Hu, Q.; Guo, J.; Luo, L. Risk Management System and Intelligent Decision-Making for Prefabricated Building Project under Deep Learning Modified Teaching-Learning-Based Optimization. PLoS ONE 2020, 15, e0235980. [Google Scholar] [CrossRef] [PubMed]
- Lam, C.Y.; Tai, K. Network Topological Approach to Modeling Accident Causations and Characteristics: Analysis of Railway Incidents in Japan. Reliab. Eng. Syst. Saf. 2020, 193, 106626. [Google Scholar] [CrossRef]
- Yang, J.-F.; Wang, P.-C.; Liu, X.-Y.; Bian, M.-C.; Chen, L.-C.; Lv, S.-Y.; Tao, J.-F.; Suo, G.-Y.; Xuan, S.-Q.; Li, R.; et al. Analysis on Causes of Chemical Industry Accident from 2015 to 2020 in Chinese Mainland: A Complex Network Theory Approach. J. Loss Prev. Process Ind. 2023, 83, 105061. [Google Scholar] [CrossRef]
- Zhou, J.; Xu, W.; Guo, X.; Ding, J. A Method for Modeling and Analysis of Directed Weighted Accident Causation Network (DWACN). Phys. A Stat. Mech. Its Appl. 2015, 437, 263–277. [Google Scholar] [CrossRef]
- Li, J.; Yang, Z.; He, H.; Guo, C.; Chen, Y.; Zhang, Y. Risk Causation Analysis and Prevention Strategy of Working Fluid Systems Based on Accident Data and Complex Network Theory. Reliab. Eng. Syst. Saf. 2024, 252, 110445. [Google Scholar] [CrossRef]
- Wang, W.; Wang, Y.; Wang, G.; Li, M.; Jia, L. Identification of the Critical Accident Causative Factors in the Urban Rail Transit System by Complex Network Theory. Phys. A Stat. Mech. Its Appl. 2023, 610, 128404. [Google Scholar] [CrossRef]
- Li, Q.; Zhang, Z.; Peng, F. Causality-Network-Based Critical Hazard Identification for Railway Accident Prevention: Complex Network-Based Model Development and Comparison. Entropy 2021, 23, 864. [Google Scholar] [CrossRef] [PubMed]
- Yang, L.; Shao, L.; Nie, Q.; Han, X. Cascading Failure Analysis of Causal Factors for Construction Collapse Accidents Based on Network Theory. J. Constr. Eng. Manag. 2024, 150, 04023163. [Google Scholar] [CrossRef]
- Garces, E.; Karakida, M. U.S. Remote cancer care for older adults: A systematic review and social network analysis. Innov. Aging 2023, 7, 1145. [Google Scholar] [CrossRef]
- Shuaitao, R.; Chuang, K.; Hongwei, W.; Hua, Z. Research on Automatic Extraction Strategy of Text Knowledge Graph Based on Gephi. In Proceedings of the 2024 2nd International Conference on Mechatronics, IoT and Industrial Informatics (ICMIII), Melbourne, Australia, 12–14 June 2024; pp. 101–105. [Google Scholar]
- Li, Z.; Guo, R.; Gu, Z.; Wang, X.; Wang, Y.; Xu, H.; Wang, C.; Liu, X. Identification of a Promoter Element Mediating Kisspeptin-Induced Increases in GnRH Gene Expression in Sheep. Gene 2019, 699, 1–7. [Google Scholar] [CrossRef] [PubMed]
- Zhao, J.; Wen, T.; Jahanshahi, H.; Cheong, K.H. The Random Walk-Based Gravity Model to Identify Influential Nodes in Complex Networks. Inf. Sci. 2022, 609, 1706–1720. [Google Scholar] [CrossRef]
- Brockmann, D.; Helbing, D. The Hidden Geometry of Complex, Network-Driven Contagion Phenomena. Science 2013, 342, 1337–1342. [Google Scholar] [CrossRef]
- Shang, Q.; Deng, Y.; Cheong, K.H. Identifying Influential Nodes in Complex Networks: Effective Distance Gravity Model. Inf. Sci. 2021, 577, 162–179. [Google Scholar] [CrossRef]
- Zhang, H.; Geng, H. A Methodology to Identify and Assess High-Risk Causes for Electrical Personal Accidents Based on Directed Weighted CN. Reliab. Eng. Syst. Saf. 2023, 231, 109027. [Google Scholar] [CrossRef]
- Li, X.; Chen, R.; Chen, W.; Jim, C.Y. Safety-Risk Assessment System for Prefabricated Building Construction in China. Eng. Constr. Archit. Manag. 2024; ahead-of-print. [Google Scholar] [CrossRef]
- Yang, M. Risk Management of Prefabricated Building Construction Based on Fuzzy Neural Network. Sci. Program. 2022, 2022, 2420936. [Google Scholar] [CrossRef]
- Song, Y.; Wang, J.; Liu, D.; Guo, F. Study of Occupational Safety Risks in Prefabricated Building Hoisting Construction Based on HFACS-PH and SEM. Int. J. Environ. Res. Public Health 2022, 19, 1550. [Google Scholar] [CrossRef]
- Li, Z.; Huang, X. Identifying Influential Spreaders by Gravity Model Considering Multi-Characteristics of Nodes. Sci. Rep. 2022, 12, 9879. [Google Scholar] [CrossRef]
- Zhou, Z.; Goh, Y.M.; Shi, Q.; Qi, H.; Liu, S. Data-Driven Determination of Collapse Accident Patterns for the Mitigation of Safety Risks at Metro Construction Sites. Tunn. Undergr. Space Technol. 2022, 127, 104616. [Google Scholar] [CrossRef]
- Zermane, A.; Mohd Tohir, M.Z.; Zermane, H.; Baharudin, M.R.; Mohamed Yusoff, H. Predicting Fatal Fall from Heights Accidents Using Random Forest Classification Machine Learning Model. Saf. Sci. 2023, 159, 106023. [Google Scholar] [CrossRef]
- Baby, T.; Madhu, G.; Renjith, V.R. Occupational Electrical Accidents: Assessing the Role of Personal and Safety Climate Factors. Saf. Sci. 2021, 139, 105229. [Google Scholar] [CrossRef]
- Trillo Cabello, A.; Martínez-Rojas, M.; Carrillo-Castrillo, J.A.; Rubio-Romero, J.C. Occupational Accident Analysis According to Professionals of Different Construction Phases Using Association Rules. Saf. Sci. 2021, 144, 105457. [Google Scholar] [CrossRef]
- Cao, D.; Cheng, L. Risk Accumulation Assessment Method for Building Construction Based on Complex Network. ECAM, 2023; ahead-of-print. [Google Scholar] [CrossRef]
- Chen, F.; Lei, S.; Wei, Y. Risk Analysis of Construction Accidents with a Weighted Network Model Considering Accident Level. Qual. Reliab. Eng 2023, 39, 3230–3251. [Google Scholar] [CrossRef]
- Li, C.T.; Cheng, J.C.P.; Chen, K. Top 10 Technologies for Indoor Positioning on Construction Sites. Autom. Constr. 2020, 118, 103309. [Google Scholar] [CrossRef]
- Pereira, F.; González García, M. de las N.; Poças Martins, J. An Evaluation of the Technologies Used for the Real-Time Monitoring of the Risk of Falling from Height in Construction—Systematic Review. Buildings 2024, 14, 2879. [Google Scholar] [CrossRef]









| Causal Factors | Frequency | Causal Factors | Frequency |
|---|---|---|---|
| Inadequate safety education and training | 177 | Being in an unsafe area | 55 |
| Weak safety awareness | 143 | Taking risks during work | 54 |
| Inadequate identification of safety hazards | 131 | Failure to take safety precautions | 50 |
| Disorder in the workplace | 96 | Illegal organization of construction | 41 |
| Failure to use safety protection equipment | 85 | Lack of warning signs and markings | 38 |
| Managers failing to effectively perform their duties | 73 | Inadequate staffing for safety production management | 36 |
| Inadequate safe technical disclosure | 64 | Inadequate implementation of construction plans | 35 |
| Failure to follow safe operating procedures | 60 | Age | 30 |
| Failure to implement safe production systems | 59 | Insufficient government supervision | 28 |
| Working without proper certification | 57 | Failure to set up temporary supports | 27 |
| Accident Number | Time | Accident Type | Direct Cause of Accident | Causal Factor | Connection Relationship |
|---|---|---|---|---|---|
| 164 | 2021 | Collapse | In a house demolition project, due to the lack of a specific construction plan, the absence of temporary supports, and the illegal early removal of load-bearing walls by the construction personnel, the structure collapsed, resulting in casualties. | Failure to set up temporary supports, age, weak safety awareness, disorder in the workplace, inadequate safe technical disclosure, unqualified managers, managers failing to effectively perform their duties, and insufficient government supervision. | A39→A06→A14→A21→A30→D01→D02→D03→D05→B03→B16 |
| Accident Types | Accident Chain | Probability | Priority |
|---|---|---|---|
| Object strike | D01→B07→B22→B25 | 0.19779 | 1 |
| Mechanical injury | D01→D07→D17 | 0.19581 | 2 |
| Fall from height | D01→D02→A33→C09 | 0.03096 | 3 |
| Electric shock | D01→D02→B13 | 0.0249 | 4 |
| Collapse | D01→B03→B12→B14→B22 | 0.02046 | 5 |
Disclaimer/Publisher’s Note: The statements, opinions and data contained in all publications are solely those of the individual author(s) and contributor(s) and not of MDPI and/or the editor(s). MDPI and/or the editor(s) disclaim responsibility for any injury to people or property resulting from any ideas, methods, instructions or products referred to in the content. |
© 2025 by the authors. Licensee MDPI, Basel, Switzerland. This article is an open access article distributed under the terms and conditions of the Creative Commons Attribution (CC BY) license (https://creativecommons.org/licenses/by/4.0/).
Share and Cite
Liu, W.; Luo, X.; Liang, B.; Xie, J. Causal Analysis and Prevention Strategies for Safety Risks in Prefabricated Building Construction Based on Accident Data and Complex Network Theory. Buildings 2025, 15, 152. https://doi.org/10.3390/buildings15020152
Liu W, Luo X, Liang B, Xie J. Causal Analysis and Prevention Strategies for Safety Risks in Prefabricated Building Construction Based on Accident Data and Complex Network Theory. Buildings. 2025; 15(2):152. https://doi.org/10.3390/buildings15020152
Chicago/Turabian StyleLiu, Wei, Xiao Luo, Baojun Liang, and Junhao Xie. 2025. "Causal Analysis and Prevention Strategies for Safety Risks in Prefabricated Building Construction Based on Accident Data and Complex Network Theory" Buildings 15, no. 2: 152. https://doi.org/10.3390/buildings15020152
APA StyleLiu, W., Luo, X., Liang, B., & Xie, J. (2025). Causal Analysis and Prevention Strategies for Safety Risks in Prefabricated Building Construction Based on Accident Data and Complex Network Theory. Buildings, 15(2), 152. https://doi.org/10.3390/buildings15020152

