Analysis of Construction Safety Risk Management for Cold Region Concrete Gravity Dams Based on Fuzzy VIKOR-LEC
Abstract
1. Introduction
2. Literature Review
2.1. Research on Construction Safety of Cold-Region Concrete Gravity Dams
2.2. Research on Construction Safety Risk Assessment Methods
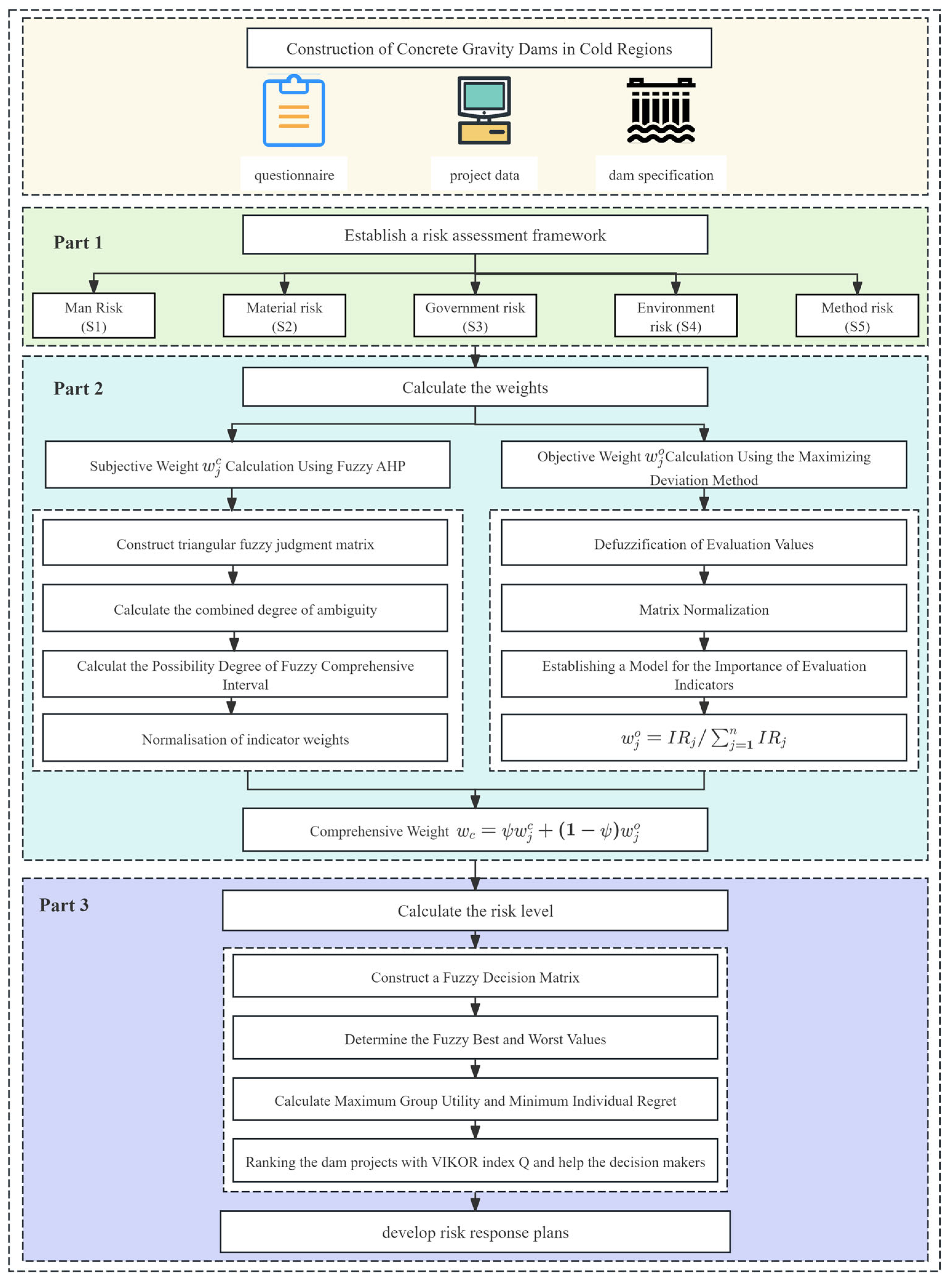
3. Research Methodology
3.1. Risk Expression Based on Triangular Fuzzy Numbers
3.2. Determining Risk Factor Weights Based on Fuzzy AHP and Maximum Deviation Method
3.2.1. Subjective Weight Calculation Based on Fuzzy AHP
- Step 1: Calculate the value of the degree of fuzzy synthesis relative to the th object according to the following formula:where and are calculated as shown in the following formula
- Step 2: Compare the two triangular fuzzy numbers and
- Step 3: The possibility degree that the convex fuzzy number is greater than convex fuzzy number can be calculated by Equation (13) as follows:
- Step 4: Set , the subjective weight of risk factors can be calculated by the following formula:
- Step 5: The normalized subjective weight vector of each risk factor is expressed as Equation (15):
3.2.2. Objective Weight Calculation Based on Maximum Deviation Method
- Step 1: Defuzzification of evaluation :
- Step 2: Normalization of matrix. The evaluation matrix is composed of . For evaluation index , the highest evaluation value among risk factors is and the lowest evaluation value is . The normalized matrix is obtained by normalizing the matrix .
- Step 3: According to the maximum deviation method, establish the calculation model of the evaluation index importance as follows:where . The solution results of this model are as follows:
- Step 4: According to the above solution results, the objective weight of evaluation index can be obtained as follows:
3.2.3. Comprehensive Weight Calculation
3.3. LEC Risk Ranking Based on Fuzzy VIKOR
- Step 1: Summarize expert opinions and construct a comprehensive fuzzy evaluation matrix as follows:wherewhere is the score of risk factor relative to criterion , , , .
- Step 2: Determine the fuzzy optimal and fuzzy worst of all evaluation indexes, .
- Step 3: Calculate the normalized fuzzy distance :
- Step 4: Calculate the maximum group utility and the minimum individual regret ,where is the comprehensive weight of risk factors. means making decisions based on maximizing group utility, and means making decisions based on minimizing individual regret mechanisms.
- Step 5: Calculatewhere , is the weight of the maximum group utility strategy, and is the weight of individual regret.
- Step 6: Sort the risk factors according to the descending order of values, and the smaller the value, the smaller the risk.
- Step 7: Determine the compromise risk-factor risk ranking, that is, if the following two conditions are met, then the risk ranking measured by (maximum) is the best.
- (1)
- If Condition 1 is met but Condition 2 is not met, then there are two compromise solution risk rankings: , ;
- (2)
- If Condition 1 is not met but Condition 2 is met, then the compromise solution risk ranking has M: , , …, , where is the maximum value determined according to .
4. Case Study
4.1. Case Description
4.2. Determination of Risk Factor Weights
4.2.1. Subjective Weight
4.2.2. Objective Weights
4.2.3. Combined Weight
4.3. Risk Factor Ranking Based on Fuzzy VIKOR
4.4. Sensitivity Analysis
4.5. Results and Discussion
5. Conclusions
Author Contributions
Funding
Data Availability Statement
Conflicts of Interest
Appendix A. L, E, and C Weight Determination Questionnaire
Appendix A.1. L, E and C Subjective Weight Determination
| The Likelihood of Accidents (L) | The Frequency of Personnel Exposure to Hazardous Environments (E) | The Consequences of Accidents (C) | ||
|---|---|---|---|---|
| The likelihood of accidents (L) | ||||
| The frequency of personnel exposure to hazardous environments (E) | - | |||
| The consequences of accidents (C) | - | - | ||
| Absolutely Strong | Very Strong | Strong | Slightly Strong | Equally Important | Slightly Weak | Weak | Very Weak | Absolutely Weak |
|---|---|---|---|---|---|---|---|---|
| AS | VS | FS | SS | EI | SW | FW | VW | AW |
Appendix A.2. L, E and C Objective Weight Determination
| Risk Factor | Very Low–Medium–Very High | |||||||
|---|---|---|---|---|---|---|---|---|
| S11 | L | 1 | 2 | 3 | 4 | 5 | 6 | 7 |
| E | 1 | 2 | 3 | 4 | 5 | 6 | 7 | |
| C | 1 | 2 | 3 | 4 | 5 | 6 | 7 | |
| S12 | L | 1 | 2 | 3 | 4 | 5 | 6 | 7 |
| E | 1 | 2 | 3 | 4 | 5 | 6 | 7 | |
| C | 1 | 2 | 3 | 4 | 5 | 6 | 7 | |
| S13 | L | 1 | 2 | 3 | 4 | 5 | 6 | 7 |
| E | 1 | 2 | 3 | 4 | 5 | 6 | 7 | |
| C | 1 | 2 | 3 | 4 | 5 | 6 | 7 | |
| S14 | L | 1 | 2 | 3 | 4 | 5 | 6 | 7 |
| E | 1 | 2 | 3 | 4 | 5 | 6 | 7 | |
| C | 1 | 2 | 3 | 4 | 5 | 6 | 7 | |
| S21 | L | 1 | 2 | 3 | 4 | 5 | 6 | 7 |
| E | 1 | 2 | 3 | 4 | 5 | 6 | 7 | |
| C | 1 | 2 | 3 | 4 | 5 | 6 | 7 | |
| S22 | L | 1 | 2 | 3 | 4 | 5 | 6 | 7 |
| E | 1 | 2 | 3 | 4 | 5 | 6 | 7 | |
| C | 1 | 2 | 3 | 4 | 5 | 6 | 7 | |
| S23 | L | 1 | 2 | 3 | 4 | 5 | 6 | 7 |
| E | 1 | 2 | 3 | 4 | 5 | 6 | 7 | |
| C | 1 | 2 | 3 | 4 | 5 | 6 | 7 | |
| S24 | L | 1 | 2 | 3 | 4 | 5 | 6 | 7 |
| E | 1 | 2 | 3 | 4 | 5 | 6 | 7 | |
| C | 1 | 2 | 3 | 4 | 5 | 6 | 7 | |
| S31 | L | 1 | 2 | 3 | 4 | 5 | 6 | 7 |
| E | 1 | 2 | 3 | 4 | 5 | 6 | 7 | |
| C | 1 | 2 | 3 | 4 | 5 | 6 | 7 | |
| S32 | L | 1 | 2 | 3 | 4 | 5 | 6 | 7 |
| E | 1 | 2 | 3 | 4 | 5 | 6 | 7 | |
| C | 1 | 2 | 3 | 4 | 5 | 6 | 7 | |
| S33 | L | 1 | 2 | 3 | 4 | 5 | 6 | 7 |
| E | 1 | 2 | 3 | 4 | 5 | 6 | 7 | |
| C | 1 | 2 | 3 | 4 | 5 | 6 | 7 | |
| S34 | L | 1 | 2 | 3 | 4 | 5 | 6 | 7 |
| E | 1 | 2 | 3 | 4 | 5 | 6 | 7 | |
| C | 1 | 2 | 3 | 4 | 5 | 6 | 7 | |
| S41 | L | 1 | 2 | 3 | 4 | 5 | 6 | 7 |
| E | 1 | 2 | 3 | 4 | 5 | 6 | 7 | |
| C | 1 | 2 | 3 | 4 | 5 | 6 | 7 | |
| S42 | L | 1 | 2 | 3 | 4 | 5 | 6 | 7 |
| E | 1 | 2 | 3 | 4 | 5 | 6 | 7 | |
| C | 1 | 2 | 3 | 4 | 5 | 6 | 7 | |
| S43 | L | 1 | 2 | 3 | 4 | 5 | 6 | 7 |
| E | 1 | 2 | 3 | 4 | 5 | 6 | 7 | |
| C | 1 | 2 | 3 | 4 | 5 | 6 | 7 | |
| S44 | L | 1 | 2 | 3 | 4 | 5 | 6 | 7 |
| E | 1 | 2 | 3 | 4 | 5 | 6 | 7 | |
| C | 1 | 2 | 3 | 4 | 5 | 6 | 7 | |
| S51 | L | 1 | 2 | 3 | 4 | 5 | 6 | 7 |
| E | 1 | 2 | 3 | 4 | 5 | 6 | 7 | |
| C | 1 | 2 | 3 | 4 | 5 | 6 | 7 | |
| S52 | L | 1 | 2 | 3 | 4 | 5 | 6 | 7 |
| E | 1 | 2 | 3 | 4 | 5 | 6 | 7 | |
| C | 1 | 2 | 3 | 4 | 5 | 6 | 7 | |
| S53 | L | 1 | 2 | 3 | 4 | 5 | 6 | 7 |
| E | 1 | 2 | 3 | 4 | 5 | 6 | 7 | |
| C | 1 | 2 | 3 | 4 | 5 | 6 | 7 | |
| S54 | L | 1 | 2 | 3 | 4 | 5 | 6 | 7 |
| E | 1 | 2 | 3 | 4 | 5 | 6 | 7 | |
| C | 1 | 2 | 3 | 4 | 5 | 6 | 7 | |
References
- Huddleston, P.; Smith, T.; White, I.; Elrick-Barr, C. Adapting critical infrastructure to climate change: A scoping review. Environ. Sci. Policy 2022, 135, 67–76. [Google Scholar] [CrossRef]
- Wang, X.; Yu, H.; Lv, P.; Wang, C.; Zhang, J.; Yu, J. Seepage Safety Assessment of Concrete Gravity Dam Based on Matter-Element Extension Model and FDA. Energies 2019, 12, 502. [Google Scholar] [CrossRef]
- Lin, H.; Nie, S.; Wu, P.; Yuan, M.; Yu, M.; Tam, V. Megaproject responsible innovation: Concept, framework, and governance. Front. Eng. Manag. 2025, 1–16. [Google Scholar] [CrossRef]
- Zhao, N.; Lian, S. Study of Damage Mechanism and Evolution Model of Concrete under Freeze–Thaw Cycles. Appl. Sci. 2024, 14, 7693. [Google Scholar] [CrossRef]
- Mohandes, S.R.; Durdyev, S.; Sadeghi, H.; Mahdiyar, A.; Hosseini, M.R.; Banihashemi, S.; Martek, I. Towards enhancement in reliability and safety of construction projects: Developing a hybrid multi-dimensional fuzzy-based approach. Eng. Constr. Archit. Manag. 2023, 30, 2255–2279. [Google Scholar] [CrossRef]
- Amin, F.U.; Dong, Q.-L.; Grzybowska, K.; Ahmed, Z.; Yan, B.-R. A Novel Fuzzy-Based VIKOR–CRITIC Soft Computing Method for Evaluation of Sustainable Supply Chain Risk Management. Sustainability 2022, 14, 2827. [Google Scholar] [CrossRef]
- Graham, K.J.; Kinney, G.F. A Practical Safety Analysis System for Hazards Control. J. Saf. Res. 1980, 12, 13–20. [Google Scholar]
- Zeng, X.; Yin, H.; Li, Y. Application of Modified LEC Method In the Large Municipal Bridge Construction Hazard Evaluation. In Proceedings of the 2015 8th International Symposium on Computational Intelligence and Design (ISCID), Hangzhou, China, 12–13 December 2015; pp. 614–617. [Google Scholar]
- Fu, X.; Zhao, G.; Wang, M.; Wang, J.; Xu, Y.; Gu, C. Comprehensive evaluation method for structural behavior of concrete dams in cold regions. Eng. Struct. 2023, 278, 115435. [Google Scholar] [CrossRef]
- Tasri, A.; Susilawati, A. Effect of cooling water temperature and space between cooling pipes of post-cooling system on temperature and thermal stress in mass concrete. J. Build. Eng. 2019, 24, 100731. [Google Scholar] [CrossRef]
- Noorzaei, J.; Bayagoob, K.H.; Thanoon, W.A.; Jaafar, M.S. Thermal and stress analysis of Kinta RCC dam. Eng. Struct. 2006, 28, 1795–1802. [Google Scholar] [CrossRef]
- Xu, Y.; Xu, Q.; Chen, S.; Li, X. Self-restraint thermal stress in early-age concrete samples and its evaluation. Constr. Build. Mater. 2017, 134, 104–115. [Google Scholar] [CrossRef]
- Zhang, X.-F.; Li, S.-Y.; Li, Y.-L.; Ge, Y.; Li, H. Effect of superficial insulation on roller-compacted concrete dams in cold regions. Adv. Eng. Softw. 2011, 42, 939–943. [Google Scholar] [CrossRef]
- Zhou, Z.; Qiao, P. Durability of ultra-high performance concrete in tension under cold weather conditions. Cem. Concr. Compos. 2018, 94, 94–106. [Google Scholar] [CrossRef]
- Meraz, M.M.; Mim, N.J.; Mehedi, M.T.; Bhattacharya, B.; Aftab, M.R.; Billah, M.M.; Meraz, M.M. Self-healing concrete: Fabrication, advancement, and effectiveness for long-term integrity of concrete infrastructures. Alex. Eng. J. 2023, 73, 665–694. [Google Scholar] [CrossRef]
- Chen, H.; Cao, Y.; Liu, Y.; Qin, Y.; Xia, L. Enhancing the durability of concrete in severely cold regions: Mix proportion optimization based on machine learning. Constr. Build. Mater. 2023, 371, 130644. [Google Scholar] [CrossRef]
- Chen, B.; He, M.; Huang, Z.; Wu, Z. Long-tern field test and numerical simulation of foamed polyurethane insulation on concrete dam in severely cold region. Constr. Build. Mater. 2019, 212, 618–634. [Google Scholar] [CrossRef]
- Zhang, Y.; Li, H.; Wang, M.; Song, Y. Study on the influence of concrete deterioration on seismic performance of gravity dam in cold area. Yangtze River 2023, 54, 171–176. [Google Scholar] [CrossRef]
- Zhang, Y.; Pan, J.; Sun, X.; Feng, J.; Sheng, D.; Wang, H.; Zhou, X.; He, Y.; Diao, M.; Zhan, Q. Simulation of thermal stress and control measures for rock-filled concrete dam in high-altitude and cold regions. Eng. Struct. 2021, 230, 111721. [Google Scholar] [CrossRef]
- Edirisinghe, R. Digital skin of the construction site. Eng. Constr. Archit. Manag. 2019, 26, 184–223. [Google Scholar] [CrossRef]
- Moon, S.; Choi, E.; Yang, B. Holistic integration based on USN technology for monitoring safety during concrete placement. Autom. Constr. 2015, 57, 112–119. [Google Scholar] [CrossRef]
- Martac, R.; Milivojevic, N.; Despotovic-Zrakic, M.; Bogdanović, Z.; Barac, D. Enhancing Large Dam Safety Using IoT Technologies: A Case of a Smart Dam. J. Univers. Comput. Sci. 2020, 26, 583–603. [Google Scholar] [CrossRef]
- Pujari, R.; Sahasrabuddhe, D. Integrating IoT and Machine Learning for Enhanced Construction Safety Management. Int. J. Intell. Syst. Appl. Eng. 2024, 17, 548. [Google Scholar]
- Zhu, X.; Bao, T.; Yeoh, J.K.W.; Jia, N.; Li, H. Enhancing dam safety evaluation using dam digital twins. Struct. Infrastruct. Eng. 2023, 19, 904–920. [Google Scholar] [CrossRef]
- Orysiak, J.; Młynarczyk, M.; Irzmańska, E. The Impact of Protective Gloves on Manual Dexterity in Cold Environments—A Pilot Study. Int. J. Environ. Res. Public Health 2022, 19, 1637. [Google Scholar] [CrossRef]
- Obioha-Val, O.; Olaniyi, O.; Selesi-Aina, O.; Gbadebo, M.; Kolade, T.M. Machine Learning-enabled Smart Sensors for Real-time Industrial Monitoring: Revolutionizing Predictive Analytics and Decision-making in Diverse Sector. Asian J. Res. Comput. Sci. 2024, 17, 92–113. [Google Scholar] [CrossRef]
- Filomena, M.; Picchio, M. Unsafe temperatures, unsafe jobs: The impact of weather conditions on work-related injuries. J. Econ. Behav. Organ. 2024, 224, 851–875. [Google Scholar] [CrossRef]
- Luo, S.; Bai, T.; Guo, M.; Wei, Y.; Ma, W. Impact of Freeze–Thaw Cycles on the Long-Term Performance of Concrete Pavement and Related Improvement Measures: A Review. Materials 2022, 15, 4568. [Google Scholar] [CrossRef]
- Pakkala, T.A.; Köliö, A.; Lahdensivu, J.; Kiviste, M. Durability demands related to frost attack for Finnish concrete buildings in changing climate. Build. Environ. 2014, 82, 27–41. [Google Scholar] [CrossRef]
- Athar, M.; Mohd Shariff, A.; Buang, A.; Shuaib Shaikh, M.; Ishaq Khan, M. Review of Process Industry Accidents Analysis towards Safety System Improvement and Sustainable Process Design. Chem. Eng. Technol. 2019, 42, 524–538. [Google Scholar] [CrossRef]
- Khakzad, N.; Khan, F.; Paltrinieri, N. On the application of near accident data to risk analysis of major accidents. Reliab. Eng. Syst. Saf. 2014, 126, 116–125. [Google Scholar] [CrossRef]
- Wang, J.; Guo, F.; Song, Y.; Liu, Y.; Hu, X.; Yuan, C. Safety Risk Assessment of Prefabricated Buildings Hoisting Construction: Based on IHFACS-ISAM-BN. Buildings 2022, 12, 811. [Google Scholar] [CrossRef]
- Celik, E.; Gul, M. Hazard identification, risk assessment and control for dam construction safety using an integrated BWM and MARCOS approach under interval type-2 fuzzy sets environment. Autom. Constr. 2021, 127, 103699. [Google Scholar] [CrossRef]
- Ju, W.; Wu, J.; Kang, Q.; Jiang, J.; Xing, Z. A method based on the theories of game and extension cloud for risk assessment of construction safety: A case study considering disaster-inducing factors in the construction process. J. Build. Eng. 2022, 62, 105317. [Google Scholar] [CrossRef]
- Liu, H.C.; Wang, L.E.; Li, Z.; Hu, Y.P. Improving Risk Evaluation in FMEA with Cloud Model and Hierarchical TOPSIS Method. IEEE Trans. Fuzzy Syst. 2019, 27, 84–95. [Google Scholar] [CrossRef]
- Zhang, L.; Wu, X.; Skibniewski, M.J.; Zhong, J.; Lu, Y. Bayesian-network-based safety risk analysis in construction projects. Reliab. Eng. Syst. Saf. 2014, 131, 29–39. [Google Scholar] [CrossRef]
- Yu, L.; Huang, M.M.; Jiang, S.; Wang, C.; Wu, M. Unmanned aircraft path planning for construction safety inspections. Autom. Constr. 2023, 154, 105005. [Google Scholar] [CrossRef]
- Su, Z. Research on Risk Identification and Evaluation of Confined Space in Coal Mine. Master’s Thesis, Zhejiang Sci-Tech University, Hangzhou, China, 2020. [Google Scholar]
- Chen, G.; Wang, S.; Ran, Y.; Cao, X.; Fang, Z.; Xu, Z. Intelligent monitoring and quantitative evaluation of fire risk in subway construction: Integration of multi- source data fusion, FTA, and deep learning. J. Clean. Prod. 2024, 478, 143832. [Google Scholar] [CrossRef]
- Ji, L. Application of improved LEC method to hazard evaluation in hydroelectric project construction. J. Saf. Sci. Technol. 2009, 5, 51–54. [Google Scholar]
- Zhu, Y.; Fu, X.; Li, K.; Shi, K.; Liu, J. Improved application of LEC method in hazard assessment of water conservancy and hydropower projects during construction period. J. Saf. Sci. Technol. 2009, 5, 51–54. [Google Scholar]
- Al-Shatnawi, Z.; Hachem-Vermette, C.; Lacasse, M.; Ziaeemehr, B. Advances in Cold-Climate-Responsive Building Envelope Design: A Comprehensive Review. Buildings 2024, 14, 3486. [Google Scholar] [CrossRef]
- Teixeira, H.N.; Lopes, I.; Braga, A.C. Condition-based maintenance implementation: A literature review. Procedia Manuf. 2020, 51, 228–235. [Google Scholar] [CrossRef]
- Xu, F.; Ding, N.; Li, N.; Liu, L.; Hou, N.; Xu, N.; Guo, W.; Tian, L.; Xu, H.; Lawrence Wu, C.-M.; et al. A review of bearing failure Modes, mechanisms and causes. Eng. Fail. Anal. 2023, 152, 107518. [Google Scholar] [CrossRef]
- Qin, Z.; Wu, Y.-T.; Eizad, A.; Lyu, S.-K.; Lee, C.-M. Advancement of Mechanical Engineering in Extreme Environments. Int. J. Precis. Eng. Manuf.-Green Technol. 2021, 8, 1767–1782. [Google Scholar] [CrossRef]
- Li, T.; Zhang, L.; Gong, W.; Tang, H.; Jiang, R. Initiation mechanism of landslides in cold regions: Role of freeze-thaw cycles. Int. J. Rock Mech. Min. Sci. 2024, 183, 105906. [Google Scholar] [CrossRef]
- Li, X.; Qin, L.; Guo, L.; Li, Y. Research on the Mechanical Properties of Concrete under Low Temperatures. Materials 2024, 17, 1882. [Google Scholar] [CrossRef]
- Charrier, G.; Ngao, J.; Saudreau, M.; Améglio, T. Effects of environmental factors and management practices on microclimate, winter physiology, and frost resistance in trees. Front. Plant Sci. 2015, 6, 259. [Google Scholar] [CrossRef]
- Mostafaei, H.; Chamasemani, N.F.; Mashayekhi, M.; Hamzehkolaei, N.S.; Santos, P. Sustainability Enhancement and Evaluation of a Concrete Dam Using Recycling. Appl. Sci. 2025, 15, 2479. [Google Scholar] [CrossRef]




| Risk Category | Specific Impacts of Cold Climate |
|---|---|
| Worker Safety Risk | Low temperatures reduce workers’ physical endurance and mental alertness, increasing accident likelihood [27]. |
| Ice and snow increase slip/fall risk; inadequate PPE use due to discomfort or lack of enforcement. | |
| Material and Equipment Safety Risk | Machinery prone to hydraulic freezing and lubrication failures, leading to operational errors and downtime. |
| Cold weather impairs material performance (e.g., delayed concrete curing, frost damage). | |
| Construction Management Safety Risk | Environmental stress reduces worker efficiency and attention span, leading to managerial difficulties. |
| Harsh conditions may cause schedule overruns and reduced equipment uptime. | |
| Construction Environment Safety Risk | Frequent freeze–thaw cycles degrade concrete and cause terrain instability [28]. |
| Sudden snowstorms or temperature drops create unpredictable hazards. | |
| Construction Technology Safety Risk | Structural design must account for frost resistance and thermal stress; poor design may lead to cracking or failure [29]. |
| Inadequate technological adaptation results in performance decline under extreme conditions. |
| Linguistic Variable | Fuzzy Number |
|---|---|
| Absolute strong (AS) | (2,5/2,3) |
| Very strong (VS) | (3/2,2,5/2) |
| Strong (FS) | (1,3/2,2) |
| Slightly strong (SS) | (1,1,3/2) |
| Equal importance (EI) | (1,1,1) |
| Slightly weak (SW) | (2/3,1,1) |
| Weak (FW) | (1/2,2/3,1) |
| Very weak (VW) | (2/5,1/2,2/3) |
| Absolute weak (AW) | (1/3,2/5,1/2) |
| Linguistic Variables | Triangular Fuzzy Number |
|---|---|
| Very low (1) | (0,0,0.1) |
| Low (2) | (0,0.1,0.3) |
| Medium low (3) | (0.1,0.3,0.5) |
| Medium (4) | (0.3,0.5,0.7) |
| Medium high (5) | (0.5,0.7,0.9) |
| High (6) | (0.7,0.9,1) |
| Very high (7) | (0.9,1,1) |
| Risk Factor | L | E | C |
|---|---|---|---|
| L | EI, EI, EI, EI, EI | AS, VS, VS, VS, SS | VS, AS, AS, SW, FS |
| E | - | EI, EI, EI, EI, EI | FS, FS, FS, AS, FW |
| C | - | - | EI, EI, EI, EI, EI |
| Risk Factor | L | E | C |
|---|---|---|---|
| L | (1,1,1) | (2,5/2,3) (3/2,2,5/2) (3/2,2,5/2) (3/2,2,5/2) (1,1,3/2) | (3/2,2,5/2) (2,5/2,3) (2,5/2,3) (2/3,1,1) (1,3/2,2) |
| E | (1/3,2/5,1/2) (2/5,1/2,2/3) (2/5,1/2,2/3) (2/5,1/2,2/3) (2/3,1,1) | (1,1,1) | (1,3/2,2) (1,3/2,2) (1,3/2,2) (2,5/2,3) (1/2,2/3,1) |
| C | (2/5,1/2,2/3) (1/3,2/5,1/2) (1/3,2/5,1/2) (1,1,3/2) (1/2,2/3,1) | (1/2,2/3,1) (1/2,2/3,1) (1/2,2/3,1) (1/3,2/5,1/2) (1,3/2,2) | (1,1,1) |
| Risk Factor | L | E | C |
|---|---|---|---|
| L | (1,1,1) | (1.63,2.25,2.4) | (1.08,2.13,2.5) |
| E | (0.44,0.48,0.63) | (1,1,1) | (0.5,1.53,2) |
| C | (0.39,0.49,0.79) | (0.46,0.78,0.75) | (1,1,1) |
| Risk Factor | L | E | C | ||||||||||||
|---|---|---|---|---|---|---|---|---|---|---|---|---|---|---|---|
| E1 | E2 | E3 | E4 | E5 | E1 | E2 | E3 | E4 | E5 | E1 | E2 | E3 | E4 | E5 | |
| S11 | 7 | 7 | 6 | 6 | 6 | 4 | 5 | 2 | 4 | 4 | 7 | 6 | 7 | 6 | 5 |
| S12 | 5 | 7 | 6 | 3 | 5 | 5 | 4 | 3 | 4 | 5 | 6 | 5 | 5 | 5 | 4 |
| S13 | 3 | 6 | 7 | 6 | 6 | 4 | 5 | 5 | 5 | 6 | 6 | 6 | 4 | 6 | 5 |
| S14 | 4 | 2 | 3 | 3 | 7 | 3 | 2 | 2 | 2 | 6 | 5 | 2 | 2 | 5 | 6 |
| S21 | 7 | 7 | 5 | 4 | 6 | 6 | 3 | 4 | 5 | 5 | 7 | 5 | 5 | 4 | 6 |
| S22 | 6 | 6 | 3 | 5 | 6 | 5 | 3 | 4 | 5 | 5 | 7 | 6 | 6 | 5 | 7 |
| S23 | 5 | 6 | 4 | 2 | 6 | 3 | 4 | 3 | 3 | 4 | 6 | 6 | 5 | 5 | 7 |
| S24 | 4 | 5 | 2 | 4 | 5 | 3 | 3 | 3 | 4 | 4 | 5 | 4 | 4 | 4 | 5 |
| S31 | 5 | 5 | 3 | 5 | 7 | 2 | 2 | 2 | 3 | 6 | 6 | 4 | 5 | 5 | 6 |
| S32 | 4 | 4 | 3 | 3 | 5 | 3 | 2 | 2 | 3 | 4 | 5 | 3 | 4 | 3 | 5 |
| S33 | 6 | 6 | 3 | 3 | 6 | 4 | 3 | 3 | 3 | 5 | 6 | 4 | 4 | 3 | 6 |
| S34 | 6 | 7 | 4 | 4 | 5 | 6 | 3 | 5 | 5 | 4 | 7 | 6 | 6 | 6 | 4 |
| S41 | 4 | 6 | 5 | 2 | 6 | 3 | 2 | 4 | 4 | 7 | 5 | 6 | 3 | 7 | 6 |
| S42 | 3 | 5 | 4 | 3 | 6 | 2 | 3 | 3 | 3 | 5 | 5 | 4 | 4 | 3 | 6 |
| S43 | 6 | 5 | 6 | 2 | 6 | 4 | 1 | 4 | 2 | 5 | 5 | 5 | 5 | 2 | 5 |
| S44 | 4 | 4 | 4 | 3 | 6 | 2 | 3 | 3 | 4 | 5 | 5 | 5 | 5 | 4 | 6 |
| S51 | 5 | 7 | 5 | 3 | 7 | 3 | 2 | 6 | 3 | 5 | 6 | 5 | 5 | 3 | 6 |
| S52 | 7 | 6 | 6 | 2 | 5 | 5 | 4 | 5 | 2 | 4 | 7 | 6 | 7 | 6 | 7 |
| S53 | 6 | 6 | 4 | 3 | 6 | 3 | 4 | 3 | 4 | 5 | 7 | 4 | 5 | 6 | 6 |
| S54 | 5 | 6 | 5 | 3 | 6 | 4 | 4 | 4 | 3 | 5 | 6 | 6 | 6 | 4 | 5 |
| Risk Factor | L | E | C |
|---|---|---|---|
| S11 | (0.78,0.94,1) | (0.28,0.46,0.66) | (0.74,0.9,0.98) |
| S12 | (0.54,0.72,0.86) | (0.34,0.54,0.74) | (0.5,0.7,0.88) |
| S13 | (0.62,0.8,0.9) | (0.5,0.7,0.88) | (0.58,0.78,0.92) |
| S14 | (0.26,0.44,0.6) | (0.16,0.3,0.48) | (0.34,0.5,0.68) |
| S21 | (0.66,0.82,0.92) | (0.42,0.62,0.8) | (0.58,0.76,0.9) |
| S22 | (0.54,0.74,0.88) | (0.38,0.58,0.78) | (0.74,0.9,0.98) |
| S23 | (0.44,0.62,0.78) | (0.18,0.38,0.58) | (0.66,0.84,0.96) |
| S24 | (0.32,0.5,0.7) | (0.18,0.38,0.58) | (0.38,0.58,0.78) |
| S31 | (0.5,0.68,0.84) | (0.16,0.3,0.48) | (0.54,0.74,0.9) |
| S32 | (0.26,0.46,0.66) | (0.1,0.26,0.46) | (0.3,0.5,0.68) |
| S33 | (0.46,0.66,0.8) | (0.22,0.42,0.62) | (0.42,0.62,0.78) |
| S34 | (0.54,0.72,0.86) | (0.42,0.62,0.8) | (0.66,0.84,0.94) |
| S41 | (0.44,0.62,0.78) | (0.32,0.48,0.64) | (0.58,0.76,0.88) |
| S42 | (0.34,0.54,0.72) | (0.16,0.34,0.54) | (0.38,0.58,0.76) |
| S43 | (0.52,0.7,0.84) | (0.22,0.36,0.54) | (0.4,0.58,0.78) |
| S44 | (0.34,0.54,0.72) | (0.2,0.38,0.58) | (0.5,0.7,0.88) |
| S51 | (0.58,0.74,0.86) | (0.28,0.46,0.64) | (0.5,0.7,0.86) |
| S52 | (0.56,0.72,0.84) | (0.32,0.5,0.7) | (0.82,0.96,1) |
| S53 | (0.5,0.7,0.84) | (0.32,0.5,0.7) | (0.82,0.96,1) |
| S54 | (0.5,0.7,0.86) | (0.3,0.5,0.7) | (0.58,0.78,0.92) |
| Risk Factor | L | E | C |
|---|---|---|---|
| S11 | 1 | 0.461 | 0.871 |
| S12 | 0.574 | 0.636 | 0.453 |
| S13 | 0.716 | 1 | 0.606 |
| S14 | 0 | 0.103 | 0.052 |
| S21 | 0.773 | 0.81 | 0.577 |
| S22 | 0.602 | 0.731 | 0.871 |
| S23 | 0.378 | 0.258 | 0.744 |
| S24 | 0.159 | 0.258 | 0.198 |
| S31 | 0.504 | 0.103 | 0.529 |
| S32 | 0.077 | 0 | 0 |
| S33 | 0.434 | 0.352 | 0.258 |
| S34 | 0.574 | 0.81 | 0.732 |
| S41 | 0.378 | 0.494 | 0.564 |
| S42 | 0.213 | 0.176 | 0.181 |
| S43 | 0.532 | 0.241 | 0.213 |
| S44 | 0.213 | 0.271 | 0.453 |
| S51 | 0.618 | 0.445 | 0.439 |
| S52 | 0.735 | 0.556 | 1 |
| S53 | 0.518 | 0.446 | 0.654 |
| S54 | 0.532 | 0.541 | 0.606 |
| Risk Factor | S | R | Q |
|---|---|---|---|
| S11 | 0.745 | 0.363 | 0.911 |
| S12 | 0.547 | 0.237 | 0.624 |
| S13 | 0.776 | 0.373 | 0.943 |
| S14 | 0.06 | 0.038 | 0.056 |
| S21 | 0.705 | 0.302 | 0.808 |
| S22 | 0.762 | 0.363 | 0.922 |
| S23 | 0.486 | 0.31 | 0.675 |
| S24 | 0.212 | 0.096 | 0.228 |
| S31 | 0.365 | 0.22 | 0.484 |
| S32 | 0.016 | 0.016 | 0 |
| S33 | 0.33 | 0.131 | 0.349 |
| S34 | 0.728 | 0.305 | 0.827 |
| S41 | 0.499 | 0.235 | 0.59 |
| S42 | 0.186 | 0.076 | 0.185 |
| S43 | 0.291 | 0.112 | 0.3 |
| S44 | 0.334 | 0.189 | 0.424 |
| S51 | 0.479 | 0.183 | 0.511 |
| S52 | 0.779 | 0.417 | 1 |
| S53 | 0.548 | 0.272 | 0.669 |
| S54 | 0.566 | 0.252 | 0.656 |
| Risk Factor | S | R | Q |
|---|---|---|---|
| S11 | 4 | 3 | 4 |
| S12 | 9 | 10 | 10 |
| S13 | 2 | 2 | 2 |
| S14 | 19 | 19 | 19 |
| S21 | 6 | 7 | 6 |
| S22 | 3 | 3 | 3 |
| S23 | 11 | 5 | 7 |
| S24 | 17 | 17 | 17 |
| S31 | 13 | 12 | 13 |
| S32 | 20 | 20 | 20 |
| S33 | 15 | 15 | 15 |
| S34 | 5 | 6 | 5 |
| S41 | 10 | 11 | 11 |
| S42 | 18 | 18 | 18 |
| S43 | 16 | 16 | 16 |
| S44 | 14 | 13 | 14 |
| S51 | 12 | 14 | 12 |
| S52 | 1 | 1 | 1 |
| S53 | 8 | 8 | 8 |
| S54 | 7 | 9 | 9 |
Disclaimer/Publisher’s Note: The statements, opinions and data contained in all publications are solely those of the individual author(s) and contributor(s) and not of MDPI and/or the editor(s). MDPI and/or the editor(s) disclaim responsibility for any injury to people or property resulting from any ideas, methods, instructions or products referred to in the content. |
© 2025 by the authors. Licensee MDPI, Basel, Switzerland. This article is an open access article distributed under the terms and conditions of the Creative Commons Attribution (CC BY) license (https://creativecommons.org/licenses/by/4.0/).
Share and Cite
Zhao, J.; Wang, Y.; Li, H.; Fan, J.; Cao, Y.; Li, H.; Yang, Y.; Sun, B. Analysis of Construction Safety Risk Management for Cold Region Concrete Gravity Dams Based on Fuzzy VIKOR-LEC. Buildings 2025, 15, 1981. https://doi.org/10.3390/buildings15121981
Zhao J, Wang Y, Li H, Fan J, Cao Y, Li H, Yang Y, Sun B. Analysis of Construction Safety Risk Management for Cold Region Concrete Gravity Dams Based on Fuzzy VIKOR-LEC. Buildings. 2025; 15(12):1981. https://doi.org/10.3390/buildings15121981
Chicago/Turabian StyleZhao, Jing, Yuanming Wang, Huimin Li, Jinsheng Fan, Yongchao Cao, Huichun Li, Yikun Yang, and Baojie Sun. 2025. "Analysis of Construction Safety Risk Management for Cold Region Concrete Gravity Dams Based on Fuzzy VIKOR-LEC" Buildings 15, no. 12: 1981. https://doi.org/10.3390/buildings15121981
APA StyleZhao, J., Wang, Y., Li, H., Fan, J., Cao, Y., Li, H., Yang, Y., & Sun, B. (2025). Analysis of Construction Safety Risk Management for Cold Region Concrete Gravity Dams Based on Fuzzy VIKOR-LEC. Buildings, 15(12), 1981. https://doi.org/10.3390/buildings15121981

