Ontology-Driven Mixture-of-Domain Documentation: A Backbone Approach Enabling Question Answering for Additive Construction
Abstract
1. Introduction
2. Related Works
2.1. Ontologies for Building Materials
2.2. Ontologies for Robotics
2.3. Ontologies in Manufacturing Domain
2.4. Ontology-Augmented BIM Practices
3. Mixture-of-Domain Documentation for AC
4. Ontology Development Activities and Partial Reuse
4.1. Ontological Commitment
4.2. Determination of Ontology Development Activities
4.3. Partial Reuse Through Locality-Based Module Extraction
5. Formalization of MoD Ontologies
5.1. Ontological Framework
5.2. Modal Extension Ontology for IOF Core
5.3. Concrete Composition and Property Ontology
- CQ1: What is the mix design of concrete? This first question reflects the core research of concrete as a building material, not only for conventional construction but also for AC. The mix design has a decisive influence on concrete’s properties in fresh and hardened states. Moreover, under the trend of sustainability in construction, printing with low-carbon concrete with less cement content is becoming an active research topic.
- CQ2: What are the production processes of concrete? This question is closely related to CQ1 and concerns the order in which the raw materials are added to the mixture and undergo particular reactions.
- CQ3: What are the properties of concrete in its hardened state? This question covers physical properties, mechanical strength, thermal properties, durability, etc.
- CQ4: What are the general types of concrete? Concrete can be categorized based on its strength, density, composition, reinforcement, and other properties. While the classification needs not be exhaustive, it should align with established testing standards for mechanical and physical characteristics to ensure clarity and consistency.
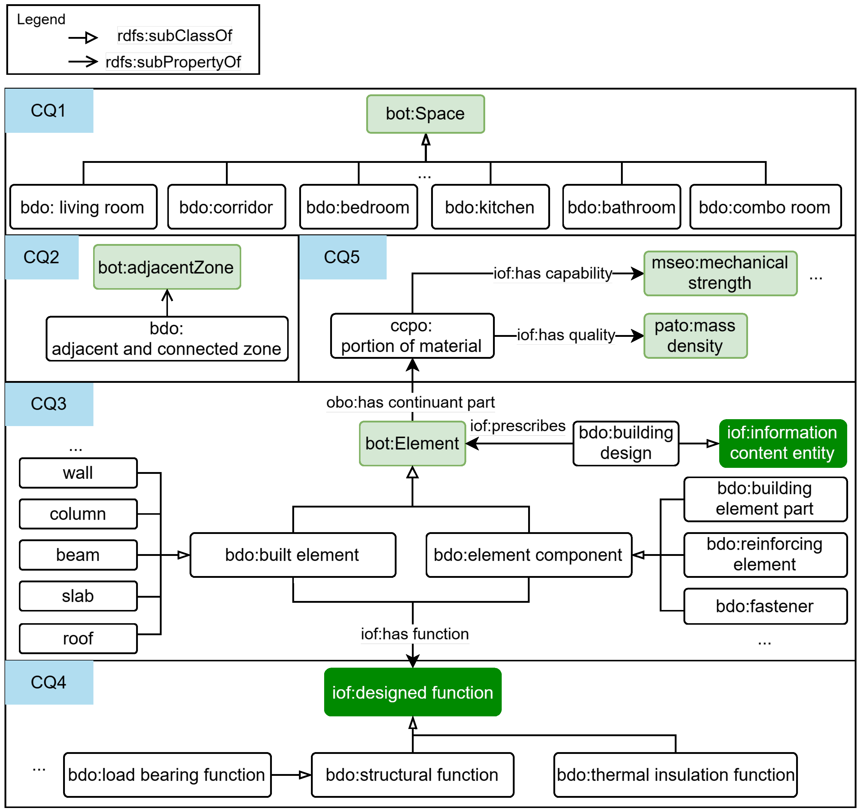
5.4. Building Design Ontology
- CQ1: What are the room types in residential building design? This requires further classification of spaces from an architectural perspective, such as dining rooms, kitchens, corridors, shafts, and other space types.
- CQ2: How is the connectivity of building spaces represented? This is closely related to CQ1, as spatial connectivity influences qualitative and normative criteria like comfort, privacy, and accessibility. Connectivity between rooms is often determined by the presence of doors.
- CQ3: What are the common building elements? During design, architects consider the form, material, and spatial conformity of a building, while structural engineers calculate loads and determine the dimensions and locations of building elements. The taxonomy should include categories such as architectural and structural columns, curtain walls, and foundation walls.
- CQ4: What functions do the building elements serve? This is related to CQ3, as building elements are in essence material artifacts and should have some designed function(s). Among others, structural and thermal functions are of particular interest.
- CQ5: What materials are used in the manufacturing of the building elements? Concrete, wood, earth, etc., are typical building materials. Since this work starts with 3D concrete printing, an exhaustive classification is not mandatory. Instead, the properties of building materials should be specified, including characteristics such as strength, density, thermal resistance, and others.
5.5. Printing System Ontology
- CQ1: What robots and key equipment have been deployed in the printing system? Robots are indispensable for the automated printing process. For the extrusion method, equipment often refers to the mixer, pump, and extruder. If an industrial robot needs to print at a certain height above the ground, a pedestal (or booster frame) should also be included.
- CQ2: What are the general categories of robots? Given the diversity of robots used in AC practices, a formal classification of robots is essential. The taxonomy should be derived from robotic mechanisms, which determine the workspaces that are crucial inputs for task planning.
- CQ3: What parameters are commonly evaluated when selecting a robot for a printing system? Examples are payload capacity, reach range, weight, etc., which are detailed in robots’ specifications.
- CQ4: What parameters of the equipment influence the printing process and results? For concrete printing, it is subtle as process parameters are always incorporated with nozzle shape, diameter, etc., for successful prints. A comprehensive understanding of individual AM methods is required to address this question.
5.6. Additive Construction Ontology
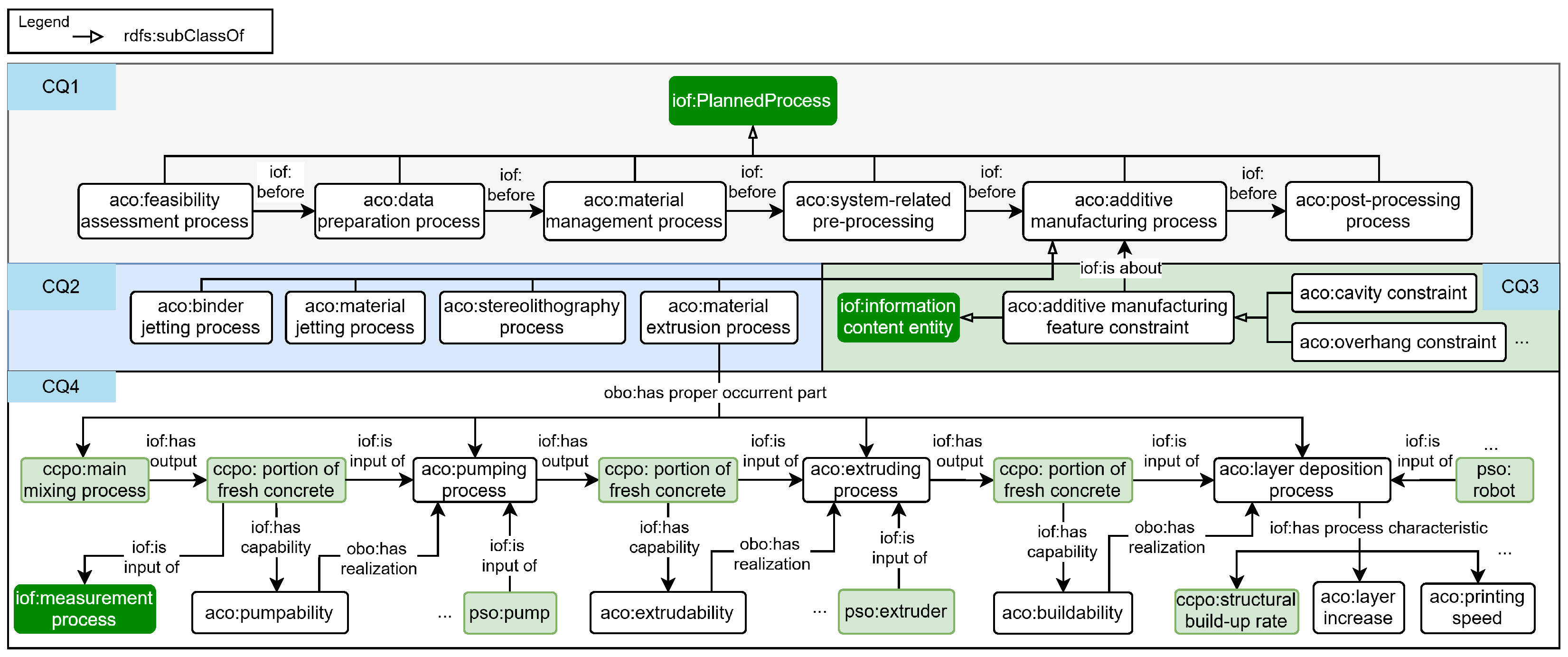
- CQ1: What are general activities required to accomplish an AC project, particularly for offsite prefabrication? This should be explained from an overarching perspective, addressing commonalities across individual projects.
- CQ2: What are the typical AM methods in the field of AC? Classifications should be consistent with relevant research papers and standards to achieve broad consensus.
- CQ3: What are the manufacturing features of AM methods?
- CQ4: How can the salient material properties and essential process parameters for successful prints be represented? Under the influence of different equipment, the characteristics of concrete evolve over time, impacting both the printability and the performance of the final product. Representing these nuanced interactions will facilitate future construction planning, particularly in determining rational combinations of material and process parameters.
5.7. MoD Narrative Ontology
- CQ1: What is an expert narrative? As established in the previous section, this work adopts the ontological commitment of realism. From this perspective, experiences and opinions are real entities rather than merely abstract concepts. Thus, they must first be formalized in coherence with the current framework.
- CQ2: What are the typical categories of narratives in AC projects? The classification should be derived from practitioners’ respective disciplines, reflecting the roles they play in AC.
- CQ3: How can narratives be related to various aspects within the existing knowledge framework? A single narrative may be associated with multiple entities across different domains (one-to-N mapping, where ).
6. Use Cases
6.1. Graph Representations for an Experimental Shotcrete Process
“One portal is mounted with an industrial robot (Stäubli TX200, Pfäffikon, Switzerland), resulting in 9 degrees of freedom (DOFs) for processes such as SC3DP. The mortar was mixed using a pug mill mixer (Werner Mader WM-Jetmix 125, Erbach, Germany). The material was then pumped through a 25 m hose (diameter = 35 mm) to the spray nozzle using a screw pump (Werner-Mader WM Variojet FU, Erbach, Germany). The tapered nozzle has inlet diameter of 250 mm, outlet diameter of 150 mm, and length of 200 mm.”
| Listing 1. SPARQL query to construct a graph for a robotic system. |
| PREFIX iof: <https://spec.industrialontologies.org/ontology/core/Core/> PREFIX obo: <http://purl.obolibrary.org/obo/> PREFIX cora-bare: <http://purl.org/ieee1872-owl/cora-bare#> PREFIX aco: <http://quantecton.com/kb/AdditiveConstruction#> construct{ ?systemNarrative iof:describes ?roboticSystem . ?systemNarrative iof:describes ?experiment . ?roboticSystem iof:isInputOf ?experiment . # system members, quality and capability ?roboticSystem obo:BFO_0000115 ?systemMember . ?systemMember iof:hasQuality ?systemMemberQuality . ?systemMember iof:hasCapability ?systemMemberCapability . # components of system members and their physical property ?systemMember iof:hasComponentPartAtSomeTime ?component . ?component iof:hasQuality ?componentQuality . } where { ?systemNarrative iof:describes ?roboticSystem . ?systemNarrative iof:describes ?experiment . ?roboticSystem iof:isInputOf ?experiment . ?roboticSystem a cora-bare:RoboticSystem . ?roboticSystem obo:BFO_0000115 ?systemMember . # Fields are made optional, in case some member has quality # but no capability asserted, or vice versa. optional { ?systemMember iof:hasCapability ?systemMemberCapability . } . optional { ?systemMember iof:hasQuality ?systemMemberQuality . } optional { ?systemMember iof:hasComponentPartAtSomeTime ?component . ?component iof:hasQuality ?componentQuality . } } |
| Listing 2. SPARQL query to construct a graph for an experimental printing process. |
| PREFIX iof: <https://spec.industrialontologies.org/ontology/core/Core/> PREFIX obo: <http://purl.obolibrary.org/obo/> PREFIX concrete: <http://quantecton.com/kb/concrete#> PREFIX ac: <http://quantecton.com/kb/AdditiveConstruction#> PREFIX mod: <http://quantecton.com/kb/MoD#> PREFIX mseo: <https://purl.matolab.org/mseo/mid/> construct{ # narrative about a experimental printing process ?processMaterialNarrative iof:describes ?acProcess . # participants and their details for each sub-process ?acProcess obo:BFO_0000118 ?subProcess . ?subProcess iof:hasInput ?materialInput . ?compositeMaterialInput obo:BFO_0000178 ?materialComposition . ?subProcess iof:hasInput ?equipmentInput . ?subProcess iof:hasProcessCharacteristic ?processCharacteristic . ?subProcess iof:hasOutput ?printedElement . ?materialInput iof:hasQuality ?materialInputQuality . ?materialComposition iof:hasQuality ?materialCompositionQuality . ?printedElement iof:hasCapability ?printedElementCapa . } where { # restrict the subject of the narrative to an experiment ?processMaterialNarrative a mod:ProcessMaterialNarrative . ?processMaterialNarrative iof:describes ?acProcess . ?acProcess a mseo:Experiment . ?acProcess obo:BFO_0000118 ?subProcess . # retrieve material input, equipment input, process parameters and printed # element’s performances optional { ?subProcess iof:hasInput ?materialInput . ?materialInput a concrete:PortionOfMaterial . ?materialInput iof:hasQuality ?materialInputQuality . } optional { ?subProcess iof:hasInput ?compositeMaterialInput . ?compositeMaterialInput a concrete:PortionOfMaterial . ?compositeMaterialInput obo:BFO_0000178 ?materialComposition . ?materialComposition iof:hasQuality ?materialCompositionQuality . } optional {?subProcess iof:hasInput ?equipmentInput .} optional {?subProcess iof:hasProcessCharacteristic ?processCharacteristic .} optional { ?subProcess iof:hasOutput ?printedElement . ?printedElement a ac:PrintedElement . ?printedElement iof:hasCapability ?printedElementCapa . } } |
6.2. Documentation for BIM-Based Design
7. Discussion
8. Conclusions
Author Contributions
Funding
Data Availability Statement
Conflicts of Interest
Appendix A


References
- ISO/ASTM 52939:2023(E); Additive Manufacturing for Construction—Qualification Principles—Structural and Infrastructure Elements. International Organization for Standardization (ISO): Geneva, Switzerland, 2023.
- Hassan, H.; Rodriguez-Ubinas, E.; Al Tamimi, A.; Trepci, E.; Mansouri, A.; Almehairbi, K. Towards innovative and sustainable buildings: A comprehensive review of 3D printing in construction. Autom. Constr. 2024, 163, 105417. [Google Scholar] [CrossRef]
- Kromoser, B.; Reichenbach, S.; Hellmayr, R.; Myna, R.; Wimmer, R. Circular economy in wood construction—Additive manufacturing of fully recyclable walls made from renewables: Proof of concept and preliminary data. Constr. Build. Mater. 2022, 344, 128219. [Google Scholar] [CrossRef]
- Curth, A.; Pearl, N.; Castro-Salazar, A.; Mueller, C.; Sass, L. 3D printing earth: Local, circular material processing, fabrication methods, and Life Cycle Assessment. Constr. Build. Mater. 2024, 421, 135714. [Google Scholar] [CrossRef]
- Bos, F.; Menna, C.; Pradena, M.; Kreiger, E.; da Silva, W.L.; Rehman, A.; Weger, D.; Wolfs, R.; Zhang, Y.; Ferrara, L.; et al. The realities of additively manufactured concrete structures in practice. Cem. Concr. Res. 2022, 156, 106746. [Google Scholar] [CrossRef]
- Kreiger, M.; Kreiger, E.; Mansour, S.; Monkman, S.; Delavar, M.A.; Sideris, P.; Roberts, C.; Friedell, M.; Platt, S.; Jones, S. Additive construction in practice—Realities of acceptance crit eria. Cem. Concr. Res. 2024, 186, 107652. [Google Scholar] [CrossRef]
- Weger, D.; Gehlen, C.; Korte, W.; Meyer-Brötz, F.; Scheydt, J.; Stengel, T. Building rethought—3D concrete printing in building practice. Constr. Robot. 2021, 5, 203–210. [Google Scholar] [CrossRef]
- Eastman, C. An Outline of the Building Description System; Research Report No. 50; Institute of Physical Planning, Reports—Research, Carnegie-Mellon University: Pittsburgh, PA, USA, 1974. [Google Scholar]
- Bew, M. Bew-Richards BIM Maturity Model. UK Government Construction Client Group (GCCG) Report, London, UK. 2008. Available online: https://www.academia.edu/27389355/A_report_for_the_Government_Construction_Client_Group_Building_Information_Modelling_BIM_Working_Party_Strategy_Paper (accessed on 1 January 2025).
- Aheleroff, S.; Mostashiri, N.; Xu, X.; Zhong, R.Y. Mass Personalisation as a Service in Industry 4.0: A Resilient Response Case Study. Adv. Eng. Inform. 2021, 50, 101438. [Google Scholar] [CrossRef]
- Ding, L.; Wei, R.; Che, H. Development of a BIM-based Automated Construction System. Procedia Eng. 2014, 85, 123–131. [Google Scholar] [CrossRef]
- Anane, W.; Iordanova, I.; Ouellet-Plamondon, C. Building Information Modeling (BIM) and Robotic Manufacturing Technological Interoperability in Construction—A Cyclic Systematic Literature Review. Digit. Manuf. Technol. 2023, 3, 1–29. [Google Scholar] [CrossRef]
- Anane, W.; Iordanova, I.; Ouellet-Plamondon, C. BIM-driven computational design for robotic manufacturing in off-site construction: An integrated Design-to-Manufacturing (DtM) approach. Autom. Constr. 2023, 150, 104782. [Google Scholar] [CrossRef]
- Smarsly, K.; Peralta, P.; Luckey, D.; Heine, S.; Ludwig, H.M. BIM-Based Concrete Printing. In Proceedings of the 18th International Conference on Computing in Civil and Building Engineering, São Paulo, Brazil, 18–20 August 2020; Toledo Santos, E., Scheer, S., Eds.; Springer: Cham, Switzerland, 2021; pp. 992–1002. [Google Scholar]
- Slepicka, M.; Vilgertshofer, S.; Borrmann, A. Fabrication information modeling: Interfacing building information modeling with digital fabrication. Constr. Robot. 2022, 6, 87–99. [Google Scholar] [CrossRef]
- Slepicka, M.; Helou, J.; Borrmann, A. Real-time data exchange (RTDE) robot control integration for Fabrication Information Modeling. In Proceedings of the 40th ISARC, Chennai, India, 5 July 2023. [Google Scholar] [CrossRef]
- Slepicka, M.; Borrmann, A. Fabrication Information Modeling for Closed-Loop Design and Quality Improvement in Additive Manufacturing for construction. Autom. Constr. 2024, 168, 105792. [Google Scholar] [CrossRef]
- Li, C.; Zahedi, A.; Petzold, F. Pragmatic Design Decision Support for Additive Construction Using Formal Knowledge and Its Prospects for Synergy with a Feedback Mechanism. Buildings 2022, 12, 2072. [Google Scholar] [CrossRef]
- Wang, H.; Meng, X.; Zhu, X. Improving knowledge capture and retrieval in the BIM environment: Combining case-based reasoning and natural language processing. Autom. Constr. 2022, 139, 104317. [Google Scholar] [CrossRef]
- Zahedi, A.; Abualdenien, J.; Petzold, F.; Borrmann, A. BIM-based design decisions documentation using design episodes, explanation tags, and constraints. J. Inf. Technol. Constr. 2022, 27, 756–780. [Google Scholar] [CrossRef]
- Gruber, T.R. A translation approach to portable ontology specifications. Knowl. Acquis. 1993, 5, 199–220. [Google Scholar] [CrossRef]
- Costin, A.; Pauwels, P. Building information modeling and ontologies: Overview of shared representations. In Research Companion on Building Information Modeling; Lu, W., Anumba, C.J., Eds.; Edward Elgar Publishing: Cheltenham, UK, 2022; pp. 12–34. [Google Scholar] [CrossRef]
- Niknam, M.; Karshenas, S. A shared ontology approach to semantic representation of BIM data. Autom. Constr. 2017, 80, 22–36. [Google Scholar] [CrossRef]
- Taffa, T.A.; Usbeck, R. Leveraging LLMs in Scholarly Knowledge Graph Question Answering. arXiv 2023, arXiv:cs.CL/2311.09841. [Google Scholar]
- Du, R.; An, H.; Wang, K.; Liu, W. A Short Review for Ontology Learning: Stride to Large Language Models Trend. arXiv 2024, arXiv:cs.IR/2404.14991. [Google Scholar]
- Zheng, Y.; Törmä, S.; Seppänen, O. A shared ontology suite for digital construction workflow. Autom. Constr. 2021, 132, 103930. [Google Scholar] [CrossRef]
- Valluru, P.; Karlapudi, J.; Menzel, K.; Mätäsniemi, T.; Shemeikka, J. A Semantic Data Model to Represent Building Material Data in AEC Collaborative Workflows. In Proceedings of the Boosting Collaborative Networks 4.0, Valencia, Spain, 23–25 November 2020; Camarinha-Matos, L.M., Afsarmanesh, H., Ortiz, A., Eds.; Springer: Cham, Switzerland, 2020; pp. 133–142. [Google Scholar]
- Material Properties Ontology. 2024. Available online: https://bimerr.iot.linkeddata.es/def/material-properties/ (accessed on 2 November 2024).
- Liu, L.; Hagedorn, P.; König, M. An ontology integrating as-built information for infrastructure asset management using BIM and Semantic Web. In Proceedings of the 2021 European Conference on Computing in Construction, Online, 26–28 July 2021. [Google Scholar] [CrossRef]
- ISO 21597-1:2020-04; Information Container for Linked Document Delivery—Exchange Specification—Part 1: Container. ISO: Geneva, Switzerland, 2020.
- Norouzi, E.; Waitelonis, J.; Sack, H. The landscape of ontologies in materials science and engineering: A survey and evaluation. arXiv 2024, arXiv:cs.IR/2408.06034. [Google Scholar]
- Bayerlein, B.; Schilling, M.; Birkholz, H.; Jung, M.; Waitelonis, J.; Mädler, L.; Sack, H. PMD Core Ontology: Achieving semantic interoperability in materials science. Mater. Des. 2024, 237, 112603. [Google Scholar] [CrossRef]
- Lambrix, P.; Armiento, R.; Li, H.; Hartig, O.; Abd Nikooie Pour, M.; Li, Y. The materials design ontology. Semant. Web 2024, 15, 481–515. [Google Scholar] [CrossRef]
- Material Science and Engineering Ontology (MSEO). 2024. Available online: https://mat-o-lab.github.io/MSEO/ (accessed on 2 November 2024).
- Nasrabadi, H.B.; Hanke, T.; Weber, M.; Eisenbart, M.; Bauer, F.; Meissner, R.; Dziwis, G.; Tikana, L.; Chen, Y.; Skrotzki, B. Toward a digital materials mechanical testing lab. Comput. Ind. 2023, 153, 104016. [Google Scholar] [CrossRef]
- IEEE Std 1872-2015; IEEE Standard Ontologies for Robotics and Automation. RAS/SC-Standing Committee for Standards: Piscataway, NJ, USA, 2015. [CrossRef]
- IEEE Std 1872.2-2021; IEEE Standard for Autonomous Robotics (AuR) Ontology. RAS/SC-Standing Committee for Standards: Piscataway, NJ, USA, 2022; pp. 1–49. [CrossRef]
- Manzoor, S.; Rocha, Y.G.; Joo, S.H.; Bae, S.H.; Kim, E.J.; Joo, K.J.; Kuc, T.Y. Ontology-Based Knowledge Representation in Robotic Systems: A Survey Oriented toward Applications. Appl. Sci. 2021, 11, 4324. [Google Scholar] [CrossRef]
- Tenorth, M.; Beetz, M. KnowRob: A knowledge processing infrastructure for cognition-enabled robots. Int. J. Robot. Res. 2013, 32, 566–590. [Google Scholar] [CrossRef]
- Beetz, M.; Bessler, D.; Haidu, A.; Pomarlan, M.; Bozcuoglu, A.K.; Bartels, G. Know Rob 2.0—A 2nd Generation Knowledge Processing Framework for Cognition-Enabled Robotic Agents. In Proceedings of the 2018 IEEE International Conference on Robotics and Automation (ICRA), Brisbane, Australia, 21–25 May 2018; pp. 512–519. [Google Scholar] [CrossRef]
- Ameri, F.; Dutta, D. An Upper Ontology for Manufacturing Service Description. In Proceedings of the ASME 2006 International Design Engineering Technical Conferences and Computers and Information in Engineering Conference, Philadelphia, PA, USA, 10–13 September 2006; Volume 2006. [Google Scholar] [CrossRef]
- Siadat, A.; Dantan, J.; Lemaignan, S.; Semenenko, A. MASON: A Proposal For An Ontology Of Manufacturing Domain. In Proceedings of the IEEE Workshop on Distributed Intelligent Systems: Collective Intelligence and Its Applications, Prague, Czech, 15–16 June 2006; pp. 195–200. [Google Scholar] [CrossRef]
- Martin, P.; d’Acunto, A. Design of a production system: An application of integration product-process. Int. J. Comput. Integr. Manuf. 2003, 16, 509–516. [Google Scholar] [CrossRef]
- Borgo, S.; Leitão, P. The Role of Foundational Ontologies in Manufacturing Domain Applications. In On the Move to Meaningful Internet Systems; Springer: Berlin/Heidelberg, Germany, 2004; pp. 670–688. [Google Scholar] [CrossRef]
- Järvenpää, E.; Siltala, N.; Hylli, O.; Lanz, M. The development of an ontology for describing the capabilities of manufacturing resources. J. Intell. Manuf. 2019, 30, 959–978. [Google Scholar] [CrossRef]
- Mohd Ali, M.; Rai, R.; Otte, N.; Smith, B. A product life cycle ontology for additive manufacturing. Comput. Ind. 2018, 105, 191–203. [Google Scholar] [CrossRef]
- Jensen, M.; Colle, G.D.; Kindya, S.; More, C.; Cox, A.P.; Beverley, J. The Common Core Ontologies. arXiv 2024, arXiv:cs.AI/2404.17758. [Google Scholar]
- Drobnjakovic, M.; Kulvatunyou, B.; Ameri, F.; Will, C.; Smith, B.; Jones, A. The Industrial Ontologies Foundry (IOF) Core Ontology. In Proceedings of the FOMI 2022: 12th International Workshop on Formal Ontologies Meet Industry, Tarbes, France, 12–15 September 2022; pp. 1–13. [Google Scholar]
- Yang, C.; Zheng, Y.; Tu, X.; Ala-Laurinaho, R.; Autiosalo, J.; Seppänen, O.; Tammi, K. Ontology-based knowledge representation of industrial production workflow. Adv. Eng. Inform. 2023, 58, 102185. [Google Scholar] [CrossRef]
- Shen, X.H.; Sepasgozar, S.M.; Ostwald, M.J. Knowledge-based semantic web technologies in the AEC sector. Autom. Constr. 2024, 167, 105686. [Google Scholar] [CrossRef]
- Pauen, N.; Frisch, J.; van Treeck, C. Integrated representation of technical systems with BIM and linked data: TUBES system ontology. Autom. Constr. 2024, 165, 105502. [Google Scholar] [CrossRef]
- Rasmussen, M.H.; Lefrançois, M.; Schneider, G.; Pauwels, P. BOT: The Building Topology Ontology of the W3C Linked Building Data Group. Semant. Web 2021, 12, 143–161. [Google Scholar] [CrossRef]
- Kebede, R.; Moscati, A.; Tan, H.; Johansson, P. Integration of manufacturers’ product data in BIM platforms using semantic web technologies. Autom. Constr. 2022, 144, 104630. [Google Scholar] [CrossRef]
- Zhou, Y.; Bao, T.; Shu, X.; Li, Y.; Li, Y. BIM and ontology-based knowledge management for dam safety monitoring. Autom. Constr. 2023, 145, 104649. [Google Scholar] [CrossRef]
- Ma, Z.; Zhu, H.; Xiang, X.; Turk, Ž.; Klinc, R. Automatic compliance checking of BIM models against quality standards based on ontology technology. Autom. Constr. 2024, 166, 105656. [Google Scholar] [CrossRef]
- Smith, B. Ontology. In Blackwell Guide to the Philosophy of Computing and Information; Floridi, L., Ed.; Blackwell: Oxford, UK, 2003; pp. 155–166. [Google Scholar]
- Keet, C.M. An Introduction to Ontology Engineering; Chapter Top-Down Ontology Development; College Publications: Marshalls Creek, PA, USA, 2020; pp. 115–132. [Google Scholar]
- Keet, C.M. The Use of Foundational Ontologies in Ontology Development: An Empirical Assessment. In Proceedings of the The Semantic Web: Research and Applications, Heraklion, Greece, 29 May–2 June 2011; Antoniou, G., Grobelnik, M., Simperl, E., Parsia, B., Plexousakis, D., De Leenheer, P., Pan, J., Eds.; Springer: Berlin/Heidelberg, Germany, 2011; pp. 321–335. [Google Scholar]
- Masolo, C.; Borgo, S.; Gangemi, A.; Guarino, N.; Oltramari, A. WonderWeb Deliverable D18 Ontology Library (Final). Technical Report, IST Project 2001-33052 WonderWeb. Ontology Infrastructure for the Semantic Web. 2003. Available online: https://www.loa.istc.cnr.it/old/Papers/D18.pdf (accessed on 2 November 2024).
- Borgo, S.; Galton, A.; Kutz, O. Foundational ontologies in action: Understanding foundational ontology through examples. Appl. Ontol. 2022, 17, 1–16. [Google Scholar] [CrossRef]
- Grenon, P.; Smith, B.; Goldberg, L. Biodynamic Ontology: Applying BFO in the Biomedical Domain. Stud. Health Technol. Inform. 2004, 102, 20–38. [Google Scholar] [CrossRef] [PubMed]
- Otte, J.N.; Beverley, J.; Ruttenberg, A. Basic Formal Ontology: Case Studies. Appl. Ontol. 2022, 17, 17–43. [Google Scholar] [CrossRef]
- The DOLCE+DnS Ultralite Ontology. 2024. Available online: http://www.ontologydesignpatterns.org/ont/dul/DUL.owl (accessed on 3 May 2024).
- Guarino, N. Bfo and Dolce: So Far, so Close? Cosm. “+” Taxis 2017, 4, 10–18. [Google Scholar]
- Arp, R.; Smith, B.; Spear, A.D. Building Ontologies with Basic Formal Ontology; The MIT Press: Cambridge, MA, USA, 2015. [Google Scholar]
- ISO/IEC 21838-2:2021; Information Technology—Top-Level Ontologies (TLO)—Part 2: Basic Formal Ontology (BFO). ISO: Geneva, Switzerland, 2021.
- ISO/IEC 21838-3:2023; Information Technology—Top-Level Ontologies (TLO)—Part 3: Descriptive Ontology for Linguistic and Cognitive Engineering (DOLCE). ISO: Geneva, Switzerland, 2023.
- Grüninger, M.; Ru, Y.; Thai, J. TUpper: A top level ontology within standards. Appl. Ontol. 2022, 17, 143–165. [Google Scholar] [CrossRef]
- ISO/IEC 21838-4:2023; Information Technology—Top-Level Ontologies (TLO)—Part 4: TUpper. ISO: Geneva, Switzerland, 2023.
- Open Biological and Biomedical Ontology Foundry. 2024. Available online: https://obofoundry.org/ (accessed on 2 November 2024).
- Industry Ontology Foundry. 2024. Available online: https://ontocommons.eu/initiatives/industry-ontology-foundry (accessed on 2 November 2024).
- Fernández-López, M.; Gomez-Perez, A.; Juristo, N. METHONTOLOGY: From ontological art towards ontological engineering. In Engineering Workshop on Ontological Engineering (AAAI97); American Asociation for Artificial Intelligence: Washington, DC, USA, 1997. [Google Scholar]
- Suárez-Figueroa, M.C.; Gómez-Pérez, A.; Fernandez-Lopez, M. The NeOn Methodology framework: A scenario-based methodology for ontology development. Appl. Ontol. 2015, 10, 107–145. [Google Scholar] [CrossRef]
- Kassel, G. Integration of the DOLCE top-level ontology into the OntoSpec methodology. arXiv 2005, arXiv:cs/0510050. [Google Scholar] [CrossRef]
- Keet, C.M. An Introduction to Ontology Engineering; Chapter Methods and Methodologies; College Publications: Marshalls Creek, PA, USA, 2020; pp. 91–114. [Google Scholar]
- Guarino, N.; Welty, C.A. An Overview of OntoClean. In Handbook on Ontologies; Staab, S., Studer, R., Eds.; Springer: Berlin/Heidelberg, Germany, 2004; pp. 151–171. [Google Scholar] [CrossRef]
- Motik, B.; Grau, B.C.; Patel-Schneider, P. OWL 2 Web Ontology Language Direct Semantics (Second Edition). W3C Recommendation, W3C. 2012. Available online: https://www.w3.org/TR/2012/REC-owl2-direct-semantics-20121211/ (accessed on 1 January 2025).
- Fernández-López, M.; Poveda-Villalón, M.; Suárez-Figueroa, M.C.; Gómez-Pérez, A. Why are ontologies not reused across the same domain? J. Web Semant. 2019, 57, 100492. [Google Scholar] [CrossRef]
- Hildebrandt, C.; Köcher, A.; Küstner, C.; López-Enríquez, C.M.; Müller, A.W.; Caesar, B.; Gundlach, C.S.; Fay, A. Ontology Building for Cyber–Physical Systems: Application in the Manufacturing Domain. IEEE Trans. Autom. Sci. Eng. 2020, 17, 1266–1282. [Google Scholar] [CrossRef]
- Grau, B.C.; Horrocks, I.; Kazakov, Y.; Sattler, U. Modular reuse of ontologies: Theory and practice. J. Artif. Intell. Res. 2008, 31, 273–318. [Google Scholar] [CrossRef]
- Sattler, U.; Schneider, T.; Zakharyaschev, M. Which Kind of Module Should I Extract? Descr. Logics 2009, 477, 78. [Google Scholar]
- Jackson, R.C.; Balhoff, J.P.; Douglass, E.; Harris, N.L.; Mungall, C.J.; Overton, J.A. ROBOT: A Tool for Automating Ontology Workflows. BMC Bioinform. 2019, 20, 407. [Google Scholar] [CrossRef] [PubMed]
- ROBOT Is an OBO Tool. 2024. Available online: https://github.com/ontodev/robot?tab=readme-ov-file (accessed on 27 December 2024).
- Porello, D.; Vieu, L.; Terkaj, W.; Stefano Borgo, F.C.; Sanfilippo, E.M. DOLCE in OWL: The Core Theory. In Proceedings of the FOUST VIII: 8th Workshop on Foundational Ontology, Enschede, The Netherlands, 15–19 July 2024. [Google Scholar]
- Krieger, H.U. Integrating Graded Knowledge and Temporal Change in a Modal Fragment of OWL. In Proceedings of the Agents and Artificial Intelligence: 8th International Conference, ICAART 2016, Rome, Italy, 24–26 February 2016; pp. 75–95. [Google Scholar] [CrossRef]
- Sormaz, D.; Kulvatunyou, B.; Drobnjakovic, M.; Seeharit, S. Comparative Study of Approaches for an Ontology of Digital Artifacts. In Proceedings of the ASME 2023 International Design Engineering Technical Conferences and Computers and Information in Engineering Conference, Boston, MA, USA, 20–23 August 2023. [Google Scholar] [CrossRef]
- Huntley, R.; Harris, M.; Alam-Faruque, Y.; Blake, J.; Carbon, S.; Dietze, H.; Dimmer, E.; Foulger, R.; Hill, D.; Khodiyar, V.; et al. A method for increasing expressivity of Gene Ontology annotations using a compositional approach. BMC Bioinform. 2014, 15, 155. [Google Scholar] [CrossRef] [PubMed]
- Sarkar, A.; Šormaz, D. On Semantic Interoperability of Model-based Definition of Product Design. Procedia Manuf. 2019, 38, 513–523. [Google Scholar] [CrossRef]
- Carneau, P.; Mesnil, R.; Baverel, O.; Roussel, N. Layer pressing in concrete extrusion-based 3D-printing: Experiments and analysis. Cem. Concr. Res. 2022, 155, 106741. [Google Scholar] [CrossRef]
- ISO (2007): ISO 22965-1:2007; Concrete—Part 1: Methods of Specifying and Guidance for the Specifier. International Organization for Standardization (ISO): Vernier, Geneva, Switzerland, 2007.
- ISO (2007): ISO 22965-2:2007; Concrete—Part 2: Specification of Constituent Materials, Production of Concrete and Compliance of Concrete. International Organization for Standardization (ISO): Geneva, Switzerland, 2007.
- EN 197-1:2011 (E); Cement Part 1: Composition, Specifications and Conformity Criteria for Common Cements. European Committee for Standardization (CEN): rue de Stassart, Brussels, 2011.
- ISO 20290-1:2021(E); Aggregates for Concrete—Test Methods for Mechanical and Physical Properties—Part 1: Determination of Bulk Density, Particle Density, Particle Mass-Pervolume and Water Absorption. International Organization for Standardization (ISO): Geneva, Switzerland, 2021.
- ISO 1920-4:2020(E); Testing of Concrete—Part 4: Strength of Hardened Concrete. International Organization for Standardization (ISO): Geneva, Switzerland, 2020.
- Bhattacherjee, S.; Basavaraj, A.S.; Rahul, A.; Santhanam, M.; Gettu, R.; Panda, B.; Schlangen, E.; Chen, Y.; Copuroglu, O.; Ma, G.; et al. Sustainable materials for 3D concrete printing. Cem. Concr. Compos. 2021, 122, 104156. [Google Scholar] [CrossRef]
- PATO—The Phenotype and Trait Ontology. 2024. Available online: https://github.com/pato-ontology/pato (accessed on 22 November 2024).
- IFC4.3.2.0 Documentation. 2024. Available online: https://standards.buildingsmart.org/IFC/RELEASE/IFC4_3/ (accessed on 2 November 2024).
- Building Element Ontology. 2024. Available online: https://pi.pauwel.be/voc/buildingelement/index-en.html (accessed on 2 November 2024).
- Building Topology Ontology. 2024. Available online: https://w3c-lbd-cg.github.io/bot/ (accessed on 2 November 2024).
- ISO 8373:2021(E); Robotics—Vocabulary. International Organization for Standardization (ISO) and International Electrotechnical Commission(IEC): Geneva, Switzerland, 2021.
- Magee, L. Chapter 9—Upper-level ontologies. In Towards a Semantic Web; Cope, B., Kalantzis, M., Magee, L., Eds.; Chandos Publishing: Cambridge, MA, USA, 2011; pp. 235–287. [Google Scholar] [CrossRef]
- Ceusters, W.; Smith, B. Aboutness: Towards Foundations for the Information Artifact Ontology. In Proceedings of the Sixth International Conference on Biomedical Ontology (ICBO), Lisbon, Portugal, 27–30 July 2015; Volume 1515, pp. 1–5. [Google Scholar]
- Denavit, J.; Hartenberg, R.S. A Kinematic Notation for Lower-Pair Mechanisms Based on Matrices. J. Appl. Mech. 2021, 22, 215–221. [Google Scholar] [CrossRef]
- Sanfilippo, E.M.; Belkadi, F.; Bernard, A. Ontology-based knowledge representation for additive manufacturing. Comput. Ind. 2019, 109, 182–194. [Google Scholar] [CrossRef]
- Hack, N.; Mai, I.; Brohmann, L.; Gantner, S.; Lowke, D.; Kloft, H. Injection 3D Concrete Printing (I3DCP): Basic Principles and Case Studies. Materials 2020, 13, 1093. [Google Scholar] [CrossRef] [PubMed]
- Pan, T.; Jiang, Y.; He, H.; Wang, Y.; Yin, K. Effect of Structural Build-Up on Interlayer Bond Strength of 3D Printed Cement Mortars. Materials 2021, 14, 236. [Google Scholar] [CrossRef]
- Information Artifact Ontology (IAO). 2024. Available online: https://github.com/information-artifact-ontology/IAO?tab=readme-ov-file (accessed on 22 November 2024).
- David, M.; Freund, N.; Dröder, K.; Lowke, D. The effects of nozzle diameter and length on the resulting strand properties for shotcrete 3D printing. Mater. Struct. 2023, 56, 157. [Google Scholar] [CrossRef]
- Allemang, D.; Sequeda, J. Increasing the LLM Accuracy for Question Answering: Ontologies to the Rescue! arXiv 2024, arXiv:2405.11706. [Google Scholar] [CrossRef]
- Rony, M.R.A.H.; Chaudhuri, D.; Usbeck, R.; Lehmann, J. Tree-KGQA: An Unsupervised Approach for Question Answering Over Knowledge Graphs. IEEE Access 2022, 10, 50467–50478. [Google Scholar] [CrossRef]
- Choi, H.K.; Lee, S.; Chu, J.; Kim, H.J. NuTrea: Neural Tree Search for Context-guided Multi-hop KGQA. arXiv 2023, arXiv:cs.CL/2310.15484. [Google Scholar]
- Wang, H.; Meng, X. BIM-Supported Knowledge Management: Potentials and Expectations. J. Manag. Eng. 2021, 37. [Google Scholar] [CrossRef]
- Kang, S.; Patil, L.; Rangarajan, A.; Moitra, A.; Jia, T.; Robinson, D.; Ameri, F.; Dutta, D. Extraction of Formal Manufacturing Rules from Unstructured English Text. Comput.-Aided Des. 2021, 134, 102990. [Google Scholar] [CrossRef]
- Ontotext GraphDB. 2024. Available online: https://www.ontotext.com/products/graphdb/ (accessed on 22 November 2024).















Disclaimer/Publisher’s Note: The statements, opinions and data contained in all publications are solely those of the individual author(s) and contributor(s) and not of MDPI and/or the editor(s). MDPI and/or the editor(s) disclaim responsibility for any injury to people or property resulting from any ideas, methods, instructions or products referred to in the content. |
© 2025 by the authors. Licensee MDPI, Basel, Switzerland. This article is an open access article distributed under the terms and conditions of the Creative Commons Attribution (CC BY) license (https://creativecommons.org/licenses/by/4.0/).
Share and Cite
Li, C.; Petzold, F. Ontology-Driven Mixture-of-Domain Documentation: A Backbone Approach Enabling Question Answering for Additive Construction. Buildings 2025, 15, 133. https://doi.org/10.3390/buildings15010133
Li C, Petzold F. Ontology-Driven Mixture-of-Domain Documentation: A Backbone Approach Enabling Question Answering for Additive Construction. Buildings. 2025; 15(1):133. https://doi.org/10.3390/buildings15010133
Chicago/Turabian StyleLi, Chao, and Frank Petzold. 2025. "Ontology-Driven Mixture-of-Domain Documentation: A Backbone Approach Enabling Question Answering for Additive Construction" Buildings 15, no. 1: 133. https://doi.org/10.3390/buildings15010133
APA StyleLi, C., & Petzold, F. (2025). Ontology-Driven Mixture-of-Domain Documentation: A Backbone Approach Enabling Question Answering for Additive Construction. Buildings, 15(1), 133. https://doi.org/10.3390/buildings15010133

