Study on the Demand and Supply of Cultural Space for Different Groups of People from the Perspective of Sustainable Community Development: A Case Study from the Hanzhong Section of the Hanjiang River Basin, China
Abstract
1. Introduction
2. Materials and Methods
2.1. Research Area: The Hanzhong Section of the Hanjiang River Basin (HSHRB), China
2.2. Data Acquisition
2.2.1. Service Population Database
2.2.2. CS Database
2.2.3. Basic Information Database
2.3. Research Methods
2.3.1. CS Demand Evaluation
2.3.2. Evaluation of CS Supply
2.3.3. Analysis of the Demand–Supply Matching Pattern
- (1)
- Bivariate spatial difference analysis
- (2)
- Bivariate spatial autocorrelation
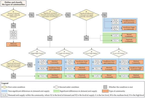
2.3.4. Classification of Community Types
3. Results
3.1. CS Demand
3.2. CS Supply
3.3. Demand and Supply Matching Pattern
3.3.1. Demand–Supply Bivariate Fitting Relationship
3.3.2. Demand–Supply Bivariate Difference Distribution
3.3.3. Demand–Supply Bivariate Spatial Autocorrelation
3.4. Spatial Distribution of Community Types
4. Discussion
4.1. Temporal and Spatial Differences in CS Demand–Supply Relationships
4.1.1. In Urban and Rural Areas, the Demand–Supply Relationship of CS Manifested as a High-Value Balance and a Low-Value Balance, Respectively, While a Significant Shortfall in CS Supply Was Observed in Suburban Areas
4.1.2. The Supply of CS in the Historical Category Shows a Good Fairness, but the Supply of Modern CS Is Significantly Polarized
4.2. Typical Characteristics of Different Types of Communities
4.2.1. Spatial Distribution of the Six Types of Communities Shows Significant Circling Characteristics
4.2.2. The Internal CS Demand–Supply Relationship and External CS Supply Environment of the Six Types of Communities Hold Significant Differences
4.2.3. Deprived Communities and Shared Communities Showed Urban Expansion and Village Decline, Respectively
4.3. Implications for Optimizing the Demand–Supply Relationship of CS and Promoting Sustainable Community Development
4.3.1. Building a Matrix for Optimizing the Demand and Supply of CS Based on the Types of Demand and Supply, to Improve the Coupling of Demand and Supply in a Refined Manner
4.3.2. Proposing CS Planning and Management Ideas according to Community Types and Systematically Optimizing the Demand–Supply Relationship
4.3.3. Building a Participatory CS Planning and Management Platform for the Sustainable Development of Community Public Space Planning
4.4. Limitations
5. Conclusions
Author Contributions
Funding
Data Availability Statement
Conflicts of Interest
References
- Wang, S. A Study on Cultural Land System Planning. City Plan. Rev. 2018, 42, 76–82. [Google Scholar]
- Gao, Y.; Wang, S.; Zhang, L. Review on Progress and Prospect of Urban Cultural Space and Cultural Planning. Urban Plan. Forum. 2019, 63, 43–49. [Google Scholar] [CrossRef]
- Kourtit, K.; Nijkamp, P. Urban Cultural Vanguards Why Culture Matters for Urban Success. J. Urban Manag. 2022, 11, 198–213. [Google Scholar] [CrossRef]
- Culture Urban Future: Global Report on Culture for Sustainable Urban Development. Available online: https://unesdoc.unesco.org/ark:/48223/pf0000246291 (accessed on 19 March 2024).
- Caprotti, F.; Cowley, R.; Datta, A.; Broto, V.C.; Gao, E.; Georgeson, L.; Herrick, C.; Odendaal, N.; Joss, S. The New Urban Agenda: Key Opportunities and Challenges for Policy and Practice. Urban Res. Pract. 2017, 10, 367–378. [Google Scholar] [CrossRef]
- Grossi, E.; Sacco, P.L.; Blessi, G.T. Cultural, Creative, and Complex: A Computational Foundation of Culture-Driven Urban Governance. Cities 2023, 140, 104437. [Google Scholar] [CrossRef]
- Zhang, M.; Xiao, Z. Platform-Mediated Live Musical Performance in China: New Social Practices and Urban Cultural Spaces. Geoforum 2023, 140, 103723. [Google Scholar] [CrossRef]
- Montalto, V.; Tacao Moura, C.J.; Langedijk, S.; Saisana, M. Culture Counts: An Empirical Approach to Measure the Cultural and Creative Vitality of European Cities. Cities 2019, 89, 167–185. [Google Scholar] [CrossRef]
- Wei, W.; Liu, C.; Zhang, S.; Wang, B. Creating and Shaping Cultural Spaces in International Cities: Take London, New York, Paris and Tokyo as Cases. Urban Plan. Int. 2020, 35, 77–86+118. [Google Scholar] [CrossRef]
- Wu, L.; Zhang, X. Multidimensional perspective of “cultural space” research at home and abroad. J. Southwest Minzu Univ. 2016, 37, 7–12. [Google Scholar]
- Zhao, Z.; Li, X.; Xu, Y.; Yang, S.; Jiang, Y.; Wang, S. Evaluating Spatial Accessibility of Cultural Urban Land Use by Using Improved 2SFCA Method in Xi’an, China. Heliyon 2022, 8, e11993. [Google Scholar] [CrossRef] [PubMed]
- Wang, S.; Zhang, Y.; Xu, Y.; Yan, S. A Quantitative Analysis of Inequality of Urban Cultural Space Distribution in Xi’an. Sci. China Technol. Sci. 2019, 62, 502–510. [Google Scholar] [CrossRef]
- Zhang, Z.; Tang, X.; Wang, Y. Evaluation of the Intergenerational Equity of Public Open Space in Old Communities: A Case Study of Caoyang New Village in Shanghai. Land 2023, 12, 1347. [Google Scholar] [CrossRef]
- Getzner, M. Urban and Rural Preferences for Cultural Policies and Infrastructures. Cult. Trends 2020, 29, 378–399. [Google Scholar] [CrossRef]
- Yang, Y.; Duan, W. An Interpretation of Landscape Preferences Based on Geographic and Social Media Data to Understand Different Cultural Ecosystem Services. Land 2024, 13, 125. [Google Scholar] [CrossRef]
- Sun, X.; Liu, H.; Liao, C.; Nong, H.; Yang, P. Understanding Recreational Ecosystem Service Supply-Demand Mismatch and Social Groups’ Preferences: Implications for Urban–Rural Planning. Landsc. Urban Plan. 2024, 241, 104903. [Google Scholar] [CrossRef]
- Hegetschweiler, K.T.; De Vries, S.; Arnberger, A.; Bell, S.; Brennan, M.; Siter, N.; Olafsson, A.S.; Voigt, A.; Hunziker, M. Linking Demand and Supply Factors in Identifying Cultural Ecosystem Services of Urban Green Infrastructures: A Review of European Studies. Urban For. Urban Green. 2017, 21, 48–59. [Google Scholar] [CrossRef]
- Liu, B.; Tian, Y.; Guo, M.; Tran, D.; Alwah, A.A.Q.; Xu, D. Evaluating the Disparity between Supply and Demand of Park Green Space Using a Multi-Dimensional Spatial Equity Evaluation Framework. Cities 2022, 121, 103484. [Google Scholar] [CrossRef]
- Song, L.; Kong, X.; Cheng, P. Supply-Demand Matching Assessment of the Public Service Facilities in 15-Minute Community Life Circle Based on Residents’ Behaviors. Cities 2024, 144, 104637. [Google Scholar] [CrossRef]
- Yan, S.; Chen, H.; Quan, Q.; Liu, J. Evolution and Coupled Matching of Ecosystem Service Supply and Demand at Different Spatial Scales in the Shandong Peninsula Urban Agglomeration, China. Ecol. Indic. 2023, 155, 111052. [Google Scholar] [CrossRef]
- Deng, Y.; Liu, J.; Luo, A.; Wang, Y.; Xu, S.; Ren, F.; Su, F. Spatial Mismatch between the Supply and Demand of Urban Leisure Services with Multisource Open Data. ISPRS Int. J. Geo-Inf. 2020, 9, 466. [Google Scholar] [CrossRef]
- Liu, Z.; Huang, Q.; Yang, H. Supply-Demand Spatial Patterns of Park Cultural Services in Megalopolis Area of Shenzhen, China. Ecol. Indic. 2021, 121, 107066. [Google Scholar] [CrossRef]
- Zhao, Y.; You, W.; Lin, X.; He, D. Assessing the Supply and Demand Linkage of Cultural Ecosystem Services in a Typical County-Level City with Protected Areas in China. Ecol. Indic. 2023, 147, 109992. [Google Scholar] [CrossRef]
- Zhang, Y.; Liu, Y.; Zhang, Y.; Liu, Y.; Zhang, G.; Chen, Y. On the Spatial Relationship between Ecosystem Services and Urbanization: A Case Study in Wuhan, China. Sci. Total Environ. 2018, 637–638, 780–790. [Google Scholar] [CrossRef] [PubMed]
- He, G.; Zhang, L.; Wei, X.; Jin, G. Scale Effects on the Supply–Demand Mismatches of Ecosystem Services in Hubei Province, China. Ecol. Indic. 2023, 153, 110461. [Google Scholar] [CrossRef]
- Yan, W.; Liu, S. Built Equality and Sustainable Urban Cultural Space: A Case Study of Quanzhou, China. Buildings 2023, 13, 2337. [Google Scholar] [CrossRef]
- Zhang, S.; Xu, S.; Wan, D.; Liu, H.; Zhao, L.; Guo, L.; Ren, J. Equalization Measurement and Optimization of the Public Cultural Facilities Distribution in Tianjin Central Area. Sustainability 2023, 15, 4856. [Google Scholar] [CrossRef]
- Santagata, W. Cultural Districts, Property Rights and Sustainable Economic Growth. Int. J. Urban Reg. Res. 2002, 26, 9–23. [Google Scholar] [CrossRef]
- Shen, J.; Chou, R.-J.; Zhu, R.; Chen, S.-H. Experience of Community Resilience in Rural Areas around Heritage Sites in Quanzhou under Transition to a Knowledge Economy. Land 2022, 11, 2155. [Google Scholar] [CrossRef]
- Wang, G.; Chen, T. Research Progress on Spatial Optimization of Rievers Basins. City Plan. Rev. 2023, 47, 101–113. [Google Scholar]
- Rajabi, M.S.; Radzi, A.R.; Rezaeiashtiani, M.; Famili, A.; Rashidi, M.E.; Rahman, R.A. Key Assessment Criteria for Organizational BIM Capabilities: A Cross-Regional Study. Buildings 2022, 12, 1013. [Google Scholar] [CrossRef]
- Rajabi, M.S.; Rezaeiashtiani, M.; Radzi, A.R.; Famili, A.; Rezaeiashtiani, A.; Rahman, R.A. Underlying Factors and Strategies for Organizational BIM Capabilities: The Case of Iran. Appl. Syst. Innov. 2022, 5, 109. [Google Scholar] [CrossRef]
- Lin, Y.; Zhou, Y.; Lin, M.; Wu, S.; Li, B. Exploring the Disparities in Park Accessibility through Mobile Phone Data: Evidence from Fuzhou of China. J. Environ. Manag. 2021, 281, 111849. [Google Scholar] [CrossRef] [PubMed]
- Chin, K.; Huang, H.; Horn, C.; Kasanicky, I.; Weibel, R. Inferring Fine-Grained Transport Modes from Mobile Phone Cellular Signaling Data. Comput. Environ. Urban Syst. 2019, 77, 101348. [Google Scholar] [CrossRef]
- Arribas-Bel, D. Accidental, Open and Everywhere: Emerging Data Sources for the Understanding of Cities. Appl. Geogr. 2014, 49, 45–53. [Google Scholar] [CrossRef]
- Miller, H.J.; Goodchild, M.F. Data-Driven Geography. GeoJournal 2015, 80, 449–461. [Google Scholar] [CrossRef]
- Yue, Y.; Zhuang, Y.; Yeh, A.G.O.; Xie, J.-Y.; Ma, C.-L.; Li, Q.-Q. Measurements of POI-Based Mixed Use and Their Relationships with Neighbourhood Vibrancy. Int. J. Geogr. Inf. Sci. 2017, 31, 658–675. [Google Scholar] [CrossRef]
- Santos, F.; Almeida, A.; Martins, C.; Gonçalves, R.; Martins, J. Using POI Functionality and Accessibility Levels for Delivering Personalized Tourism Recommendations. Comput. Environ. Urban Syst. 2019, 77, 101173. [Google Scholar] [CrossRef]
- Wei, W.; Ren, X.; Guo, S. Evaluation of Public Service Facilities in 19 Large Cities in China from the Perspective of Supply and Demand. Land 2022, 11, 149. [Google Scholar] [CrossRef]
- Schirpke, U.; Meisch, C.; Marsoner, T.; Tappeiner, U. Revealing Spatial and Temporal Patterns of Outdoor Recreation in the European Alps and Their Surroundings. Ecosyst. Serv. 2018, 31, 336–350. [Google Scholar] [CrossRef]
- Nixon, S.; Gay, P.D. Who Needs Cultural Intermediaries? Cult. Stud. 2002, 16, 495–500. [Google Scholar] [CrossRef]
- Paracchini, M.L.; Zulian, G.; Kopperoinen, L.; Maes, J.; Schägner, J.P.; Termansen, M.; Zandersen, M.; Perez-Soba, M.; Scholefield, P.A.; Bidoglio, G. Mapping Cultural Ecosystem Services: A Framework to Assess the Potential for Outdoor Recreation across the EU. Ecol. Indic. 2014, 45, 371–385. [Google Scholar] [CrossRef]
- Wang, Y.; Huang, H.; Yang, G.; Chen, W. Ecosystem Service Function Supply–Demand Evaluation of Urban Functional Green Space Based on Multi-Source Data Fusion. Remote Sens. 2022, 15, 118. [Google Scholar] [CrossRef]
- Pasaogullari, N.; Doratli, N. Measuring Accessibility and Utilization of Public Spaces in Famagusta. Cities 2004, 21, 225–232. [Google Scholar] [CrossRef]
- Grunewald, K.; Richter, B.; Meinel, G.; Herold, H.; Syrbe, R.-U. Proposal of Indicators Regarding the Provision and Accessibility of Green Spaces for Assessing the Ecosystem Service “Recreation in the City” in Germany. Int. J. Biodivers. Sci. Ecosyst. Serv. Manag. 2017, 13, 26–39. [Google Scholar] [CrossRef]
- Tahmasbi, B.; Mansourianfar, M.H.; Haghshenas, H.; Kim, I. Multimodal Accessibility-Based Equity Assessment of Urban Public Facilities Distribution. Sustain. Cities Soc. 2019, 49, 101633. [Google Scholar] [CrossRef]
- Wang, H.; Huang, J.; Li, Y.; Yan, X.; Xu, W. Evaluating and mapping the walking accessibility, bus availability and car dependence in urban space:A case study of Xiamen, China. ACTA Geogr. Sin. 2013, 68, 477–490. [Google Scholar]
- Li, Z.; Zhen, F.; Xu, H. Evaluation of Spatial Allocation between Supply and Demand for Elderly Service Facilities Based on Multi-Source Data: A Case Study of Nanjing. Mod. Urban Res. 2022, 37, 8–15+23. [Google Scholar]
- Florax, R.J.G.M.; Van Der Vlist, A.J. Spatial Econometric Data Analysis: Moving Beyond Traditional Models. Int. Reg. Sci. Rev. 2003, 26, 223–243. [Google Scholar] [CrossRef]
- Shen, J.; Du, S.; Huang, Q.; Yin, J.; Zhang, M.; Wen, J.; Gao, J. Mapping the City-Scale Supply and Demand of Ecosystem Flood Regulation Services—A Case Study in Shanghai. Ecol. Indic. 2019, 106, 105544. [Google Scholar] [CrossRef]
- La Rosa, D.; Takatori, C.; Shimizu, H.; Privitera, R. A Planning Framework to Evaluate Demands and Preferences by Different Social Groups for Accessibility to Urban Greenspaces. Sustain. Cities Soc. 2018, 36, 346–362. [Google Scholar] [CrossRef]
- Wei, H.; Fan, W.; Wang, X.; Lu, N.; Dong, X.; Zhao, Y.; Ya, X.; Zhao, Y. Integrating Supply and Social Demand in Ecosystem Services Assessment: A Review. Ecosyst. Serv. 2017, 25, 15–27. [Google Scholar] [CrossRef]
- Lu, W.; Li, Y.; Zhao, R.; He, B.; Qian, Z. Spatial Pattern and Fairness Measurement of Educational Resources in Primary and Middle Schools: A Case Study of Chengdu–Chongqing Economic Circle. Int. J. Environ. Res. Public Health 2022, 19, 10840. [Google Scholar] [CrossRef] [PubMed]
- Chen, T.; Hui, E.C.-M.; Lang, W.; Tao, L. People, Recreational Facility and Physical Activity: New-Type Urbanization Planning for the Healthy Communities in China. Habitat Int. 2016, 58, 12–22. [Google Scholar] [CrossRef]
- Guo, L.; Bao, Y.; Li, S.; Ma, J.; Sun, W. Quality Analysis and Policy Recommendations on the Utilization of Community Basic Public Health Services in Urban and Suburban Shanghai from 2009 to 2014. Environ. Sci. Pollut. Res. 2018, 25, 28206–28215. [Google Scholar] [CrossRef] [PubMed]
- Chang, J.; Qu, Z.; Xu, R.; Pan, K.; Xu, B.; Min, Y.; Ren, Y.; Yang, G.; Ge, Y. Assessing the Ecosystem Services Provided by Urban Green Spaces along Urban Center-Edge Gradients. Sci. Rep. 2017, 7, 11226. [Google Scholar] [CrossRef] [PubMed]
- Wu, H.; Wang, L.; Zhang, Z.; Gao, J. Analysis and Optimization of 15-Minute Community Life Circle Based on Supply and Demand Matching: A Case Study of Shanghai. PLoS ONE 2021, 16, e0256904. [Google Scholar] [CrossRef] [PubMed]
- Coscia, C.; Pasquino, F. Demand Analysis Models to Support Cultural Tourism Strategy: Application of Conjoint Analysis in North Sardinia (Italy). Land 2023, 12, 2150. [Google Scholar] [CrossRef]
- Du Cros, H.; Bauer, T.; Lo, C.; Rui, S. Cultural Heritage Assets in China as Sustainable Tourism Products: Case Studies of the Hutongs and the Huanghua Section of the Great Wall. J. Sustain. Tour. 2005, 13, 171–194. [Google Scholar] [CrossRef]
- Zhao, K.; Cao, X.; Wu, F.; Chen, C. Spatial Pattern and Drivers of China’s Public Cultural Facilities between 2012 and 2020 Based on POI and Statistical Data. ISPRS Int. J. Geo-Inf. 2023, 12, 273. [Google Scholar] [CrossRef]
- Zhang, F.; Courty, P. The China Museum Boom: Soft Power and Cultural Nationalism. Int. J. Cult. Policy 2021, 27, 30–49. [Google Scholar] [CrossRef]
- Li, T.; Zhao, Y.; Kong, X. Spatio-Temporal Characteristics and Influencing Factors of Basic Public Service Levels in the Yangtze River Delta Region, China. Land 2022, 11, 1477. [Google Scholar] [CrossRef]
- Lakos, W. Chinese Ancestor Worship: A Practice and Ritual Oriented Approach to Understanding Chinese Culture; Cambridge Scholars: Newcastle upon Tyne, UK, 2010; pp. 120–146. [Google Scholar]
- Saitluanga, B.L. Spatial Pattern of Urban Livability in Himalayan Region: A Case of Aizawl City, India. Soc. Indic. Res. 2014, 117, 541–559. [Google Scholar] [CrossRef]
- Zeng, C.; Song, Y.; He, Q.; Shen, F. Spatially Explicit Assessment on Urban Vitality: Case Studies in Chicago and Wuhan. Sustain. Cities Soc. 2018, 40, 296–306. [Google Scholar] [CrossRef]
- Bahriny, F.; Bell, S. Patterns of Urban Park Use and Their Relationship to Factors of Quality: A Case Study of Tehran, Iran. Sustainability 2020, 12, 1560. [Google Scholar] [CrossRef]
- Liu, J.; Bi, H.; Wang, M. Using Multi-Source Data to Assess Livability in Hong Kong at the Community-Based Level: A Combined Subjective-Objective Approach. Geogr. Sustain. 2020, 1, 284–294. [Google Scholar] [CrossRef]
- Goudsmit, I.; Nel, D.; Lin, S. Evaluating the Quality of Life in Hong Kong’s New Towns in Relation to Accessibility and the Distribution of Community and Cultural Facilities: A Case Study of Tung Chung. J. Urban Manag. 2023, 12, 295–309. [Google Scholar] [CrossRef]
- Yu, H.; Verburg, P.H.; Liu, L.; Eitelberg, D.A. Spatial Analysis of Cultural Heritage Landscapes in Rural China: Land Use Change and Its Risks for Conservation. Environ. Manag. 2016, 57, 1304–1318. [Google Scholar] [CrossRef] [PubMed]
- Keitumetse, S.O. Cultural Resources as Sustainability Enablers: Towards a Community-Based Cultural Heritage Resources Management (COBACHREM) Model. Sustainability 2014, 6, 70–85. [Google Scholar] [CrossRef]
- Plieninger, T.; Dijks, S.; Oteros-Rozas, E.; Bieling, C. Assessing, Mapping, and Quantifying Cultural Ecosystem Services at Community Level. Land Use Policy 2013, 33, 118–129. [Google Scholar] [CrossRef]
- Ghasemi, K.; Behzadfar, M.; Borhani, K. Spatial Analysis of Leisure Land Uses in Tehran: Assessing Inequity Using the MARCOS Method within a GIS Framework. Heliyon 2023, 9, e19691. [Google Scholar] [CrossRef] [PubMed]
- Chen, J.; Jiang, B.; Bai, Y.; Xu, X.; Alatalo, J.M. Quantifying Ecosystem Services Supply and Demand Shortfalls and Mismatches for Management Optimisation. Sci. Total Environ. 2019, 650, 1426–1439. [Google Scholar] [CrossRef] [PubMed]
- Alexander, K.; Brown, M. Community-based Facilities Management. Facilities 2006, 24, 250–268. [Google Scholar] [CrossRef]
- Rajabi, M.; Habibpour, M.; Bakhtiari, S.; Rad, F.; Aghakhani, S. The Development of BPR Models in Smart Cities Using Loop Detectors and License Plate Recognition Technologies: A Case Study. J. Future Sustain. 2023, 3, 75–84. [Google Scholar] [CrossRef]
- Ourang, S. Water Resources Management Optimization and Development of Sustainable Agriculture, Case Study: Pakdasht Plain. J. Agric. Sci. Bot. 2017, 1, 18–22. [Google Scholar] [CrossRef]
- Ourang, S. Water Resource Optimization, a Path toward Sustainable Development. Nutr. Food Sci. Int. J. 2018, 4, 555645. [Google Scholar] [CrossRef]
- Ourang, S.; Ourang, A. Optimizing Power Balance and Communication Links in Microgrids: A Clustering Approach Using Particle Swarm Optimization. Asian J. Soc. Sci. Manag. Technol. 2024, 5, 275–281. [Google Scholar]
- Roseland, M. Sustainable Community Development: Integrating Environmental, Economic, and Social Objectives. Prog. Plan. 2000, 54, 73–132. [Google Scholar] [CrossRef]
- Plevoets, B.; Sowińska-Heim, J. Community Initiatives as a Catalyst for Regeneration of Heritage Sites: Vernacular Transformation and Its Influence on the Formal Adaptive Reuse Practice. Cities 2018, 78, 128–139. [Google Scholar] [CrossRef]
- Li, J.; Krishnamurthy, S.; Pereira Roders, A.; van Wesemael, P. Community Participation in Cultural Heritage Management: A Systematic Literature Review Comparing Chinese and International Practices. Cities 2020, 96, 102476. [Google Scholar] [CrossRef]
- Fabbricatti, K.; Boissenin, L.; Citoni, M. Heritage Community Resilience: Towards New Approaches for Urban Resilience and Sustainability. City Territ. Archit. 2020, 7, 17. [Google Scholar] [CrossRef]
- Wang, S.; Duan, W.; Zheng, X. Post-Occupancy Evaluation of Brownfield Reuse Based on Sustainable Development: The Case of Beijing Shougang Park. Buildings 2023, 13, 2275. [Google Scholar] [CrossRef]
- Ghasemi, M.; Rajabi, M.; Aghakhani, S. Towards Sustainability: The Effect of Industries on CO2 Emissions. J. Future Sustain. 2023, 3, 107–118. [Google Scholar] [CrossRef]
- Morteza, A.; Ilbeigi, M.; Schwed, J. A Blockchain Information Management Framework for Construction Safety. In Computing in Civil Engineering 2021; American Society of Civil Engineers: Orlando, FL, USA, 2022; pp. 342–349. [Google Scholar] [CrossRef]
- Ilbeigi, M.; Bairaktarova, D.; Morteza, A. Gamification in Construction Engineering Education: A Scoping Review. J. Civ. Eng. Educ. 2023, 149, 04022012. [Google Scholar] [CrossRef]













| Classification of CS | Connotation | Quantity (Sites) | |
|---|---|---|---|
| Type | Value | ||
| Cultural and spiritual marking space | Value of national spirit | Land occupied by natural landscapes and humanistic identity of great cultural significance and spiritual marking value in the course of the development of the country, region, and city, and with a high degree of socio-psychological identity. | 11 |
| Memorial or religious space (MRS) | Memorial and religious value | Land for memorial services and cultural heritage education activities. | 545 |
| Land for religious activities in accordance with the law. | |||
| Cultural heritage space (CHS) | Historical and cultural value | Land occupied by historical and cultural heritage with conservation value and open spaces with important historical and cultural significance, etc. | 1251 |
| Cultural facilities space (CFS) | Value of public cultural services | All types of land, premises, and community cultural centers that meet the daily needs of residents for public cultural life. | 369 |
| Cultural industries space (CIS) | Industrial economic value | Exhibition sites, cultural study units, and related radio and media organizations with cultural exploration, inheritance, creativity, and transformation as their dominant business. | 571 |
| Index | Classified Index | Index Connotation | |
|---|---|---|---|
| CS demand index | Population density (PD) | Residential population density | Population per unit area. A larger value indicates a greater demand for CS by the population. |
| Employed population density | |||
| Tourist population density | |||
| Activity intensity (AI) | Business activity intensity | Number of active POIs per unit area. A larger value indicates a greater concentration of crowd activity and a greater potential demand for CS. | |
| Enterprise activity intensity | |||
| Tourism activity intensity | |||
| Land development intensity (LDI) | Land development intensity | The area of developed and built-up land per unit area. A larger value indicates a greater potential demand for CS by the population. | |
| CS supply index | Cultural space density (CSD) | Memorial or religious space (MRS) density | Number of CS per unit area. A larger value indicates a greater supply of CS. |
| Cultural heritage space (CHS) density | |||
| Cultural facilities space (CFS) density | |||
| Cultural industries space (CIS) density | |||
| Accessibility (ACS) | Road network density (RND) | The road length and the number of bus stops in the unit area are normalized and then averaged. A larger value indicates greater accessibility to CS within the unit. | |
| Bus stops density (BSD) |
| Residents | Employees | Tourists | Total Demand | |
|---|---|---|---|---|
| MRS | 0.386 ** | 0.360 ** | 0.307 ** | 0.372 ** |
| CHS | 0.429 ** | 0.383 ** | 0.333 ** | 0.403 ** |
| CFS | 0.506 ** | 0.440 ** | 0.403 ** | 0.476 ** |
| CIS | 0.596 ** | 0.517 ** | 0.479 ** | 0.562 ** |
| Total Supply | 0.594 ** | 0.528 ** | 0.472 ** | 0.562 ** |
| Community Type | Quantity (Number) | Proportion (%) |
|---|---|---|
| Balanced communities | 1167 | 57.26 |
| Insufficient-supply communities | 548 | 26.89 |
| Deprived communities | 151 | 7.41 |
| Shared communities | 130 | 6.38 |
| Insufficient-demand communities | 39 | 1.91 |
| Matched communities | 3 | 0.15 |
Disclaimer/Publisher’s Note: The statements, opinions and data contained in all publications are solely those of the individual author(s) and contributor(s) and not of MDPI and/or the editor(s). MDPI and/or the editor(s) disclaim responsibility for any injury to people or property resulting from any ideas, methods, instructions or products referred to in the content. |
© 2024 by the authors. Licensee MDPI, Basel, Switzerland. This article is an open access article distributed under the terms and conditions of the Creative Commons Attribution (CC BY) license (https://creativecommons.org/licenses/by/4.0/).
Share and Cite
Zhang, F.; Zhang, P.; Wu, M.; Wang, T.; Gao, L.; Cheng, Y. Study on the Demand and Supply of Cultural Space for Different Groups of People from the Perspective of Sustainable Community Development: A Case Study from the Hanzhong Section of the Hanjiang River Basin, China. Buildings 2024, 14, 987. https://doi.org/10.3390/buildings14040987
Zhang F, Zhang P, Wu M, Wang T, Gao L, Cheng Y. Study on the Demand and Supply of Cultural Space for Different Groups of People from the Perspective of Sustainable Community Development: A Case Study from the Hanzhong Section of the Hanjiang River Basin, China. Buildings. 2024; 14(4):987. https://doi.org/10.3390/buildings14040987
Chicago/Turabian StyleZhang, Feng, Pei Zhang, Miao Wu, Tiantian Wang, Liyue Gao, and Yonghui Cheng. 2024. "Study on the Demand and Supply of Cultural Space for Different Groups of People from the Perspective of Sustainable Community Development: A Case Study from the Hanzhong Section of the Hanjiang River Basin, China" Buildings 14, no. 4: 987. https://doi.org/10.3390/buildings14040987
APA StyleZhang, F., Zhang, P., Wu, M., Wang, T., Gao, L., & Cheng, Y. (2024). Study on the Demand and Supply of Cultural Space for Different Groups of People from the Perspective of Sustainable Community Development: A Case Study from the Hanzhong Section of the Hanjiang River Basin, China. Buildings, 14(4), 987. https://doi.org/10.3390/buildings14040987

