Riesgo: A Knowledge-Based Qualitative Risk Assessment System for PPP Projects
Abstract
1. Introduction
2. Literature Review
2.1. Previous Studies on PPP Risk Assessment and the Literature Gap
2.2. Risk Register Items in the Literature and System Functions Used in the Previous Tools
3. Methodology
4. System Architecture and Elements
4.1. System Architecture
4.2. Risk Factors
4.3. Project Information Requirements and Financial Information Requirements
4.4. Risk Register Items
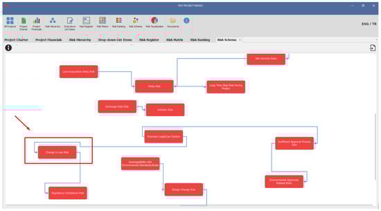
5. Prototype Information Flow and Graphical User Interfaces
5.1. Prototype Information Flow
5.2. Development of the Use Case and the Graphical User Interfaces (GUIs)
6. Validation and Verification of Prototype
| Questions Regarding General Usability | # 1 | # 2 | # 3 | # 4 | # 5 | # 6 | # 7 | # 8 | # 9 | # 10 | # 11 | # 12 | # 13 | # 14 | # 15 | # 16 | # 17 | # 18 | # 19 | # 20 | # 21 | Avg | |
|---|---|---|---|---|---|---|---|---|---|---|---|---|---|---|---|---|---|---|---|---|---|---|---|
| Q1 | I think that I would like to use this system frequently. | 4 | 4 | 4 | 3 | 4 | 5 | 4 | 4 | 5 | 5 | 4 | 5 | 5 | 4 | 5 | 4 | 5 | 4 | 4 | 5 | 4 | 4.33 |
| Q2 | I found the system unnecessarily complex. | 1 | 2 | 2 | 2 | 1 | 2 | 3 | 1 | 2 | 1 | 1 | 2 | 2 | 2 | 1 | 2 | 2 | 2 | 1 | 1 | 3 | 1.71 |
| Q3 | I thought the system was easy to use. | 4 | 4 | 4 | 4 | 5 | 5 | 4 | 4 | 4 | 5 | 4 | 5 | 5 | 4 | 5 | 4 | 5 | 4 | 3 | 5 | 3 | 4.29 |
| Q4 | I think that I would need the support of a technical person to be able to use this system. | 1 | 1 | 2 | 4 | 1 | 2 | 1 | 1 | 1 | 1 | 2 | 1 | 2 | 2 | 2 | 2 | 2 | 2 | 2 | 2 | 2 | 1.71 |
| Q5 | I found the various functions in this system were well integrated. | 4 | 3 | 4 | 3 | 5 | 5 | 3 | 5 | 5 | 5 | 4 | 5 | 5 | 4 | 5 | 3 | 5 | 4 | 3 | 5 | 4 | 4.24 |
| Q6 | I thought there was too much inconsistency in this system. | 2 | 1 | 2 | 2 | 1 | 2 | 2 | 1 | 1 | 1 | 1 | 1 | 1 | 2 | 1 | 2 | 1 | 1 | 2 | 1 | 2 | 1.43 |
| Q7 | I would imagine that most people would learn to use this system very quickly. | 4 | 4 | 4 | 4 | 5 | 4 | 3 | 5 | 4 | 4 | 3 | 4 | 4 | 4 | 4 | 2 | 4 | 3 | 3 | 5 | 3 | 3.81 |
| Q8 | I found the system very cumbersome to use. | 1 | 2 | 2 | 2 | 1 | 2 | 4 | 1 | 1 | 2 | 1 | 2 | 3 | 2 | 1 | 2 | 2 | 2 | 3 | 1 | 4 | 1.95 |
| Q9 | I think I will feel confident using the system. | 4 | 4 | 3 | 3 | 5 | 4 | 4 | 4 | 5 | 4 | 3 | 4 | 4 | 4 | 4 | 2 | 4 | 4 | 3 | 5 | 3 | 3.81 |
| Q10 | I need to learn a lot of things before I get going with this system. | 1 | 1 | 2 | 3 | 2 | 2 | 2 | 1 | 1 | 2 | 2 | 2 | 2 | 2 | 2 | 4 | 2 | 2 | 2 | 2 | 4 | 2.05 |
| Questions regarding the usage of model in PPPs | # 1 | # 2 | # 3 | # 4 | # 5 | # 6 | # 7 | # 8 | # 9 | # 10 | # 11 | # 12 | # 13 | # 14 | # 15 | # 16 | # 17 | # 18 | # 19 | # 20 | # 21 | Avg | |
| Q11 | The model facilitates the data collection associated with the project. | 4 | 3 | 4 | 4 | 5 | 4 | 4 | 4 | 5 | 5 | 4 | 5 | 5 | 4 | 5 | 3 | 5 | 4 | 2 | 5 | 4 | 4.19 |
| Q12 | The model enables the keeping of more data/information related to risks compared to alternative tools commonly used in the industry such as Risk Registers and Risk Matrices. | 4 | 5 | 3 | 4 | 5 | 4 | 5 | 3 | 4 | 5 | 4 | 4 | 5 | 4 | 5 | 3 | 5 | 5 | 3 | 5 | 5 | 4.29 |
| Q13 | The model may prevent critical points from being overlooked in qualitative risk analysis/assessment processes. | 2 | 4 | 4 | 3 | 5 | 4 | 5 | 5 | 5 | 5 | 4 | 4 | 4 | 4 | 5 | 4 | 5 | 5 | 4 | 5 | 4 | 4.29 |
| Q14 | The functions of the model can provide a comprehensive/versatile view for qualitative risk analysis/assessment processes. | 4 | 4 | 4 | 3 | 5 | 4 | 5 | 4 | 5 | 5 | 4 | 5 | 5 | 4 | 5 | 4 | 5 | 5 | 5 | 5 | 4 | 4.48 |
| Q15 | The model has the potential to facilitate qualitative risk analysis/assessment processes. | 4 | 4 | 4 | 4 | 5 | 4 | 4 | 5 | 5 | 5 | 5 | 5 | 5 | 4 | 5 | 3 | 5 | 5 | 4 | 5 | 4 | 4.48 |
| Q16 | The model has the potential to expedite qualitative risk analysis/assessment processes. | 4 | 2 | 4 | 4 | 5 | 4 | 4 | 4 | 5 | 5 | 4 | 5 | 5 | 4 | 5 | 3 | 5 | 5 | 4 | 5 | 4 | 4.29 |
| Q17 | The model can be used for general risk assessment in the feasibility processes of PPP projects. | 3 | 4 | 4 | 3 | 5 | 4 | 4 | 5 | 5 | 5 | 4 | 5 | 5 | 4 | 5 | 4 | 5 | 5 | 5 | 5 | 5 | 4.48 |
| Q18 | The model can contribute to the contract preparation processes of PPP projects. | 5 | 4 | 4 | 3 | 5 | 4 | 4 | 5 | 5 | 5 | 4 | 5 | 5 | 4 | 5 | 3 | 5 | 5 | 5 | 5 | 5 | 4.52 |
| Q19 | The model can be utilized for conducting risk assessment through PPP project contracts. | 4 | 5 | 4 | 4 | 5 | 4 | 4 | 5 | 5 | 5 | 4 | 5 | 5 | 4 | 5 | 3 | 5 | 5 | 3 | 5 | 5 | 4.48 |
| Q20 | The model can be used for tracking/monitoring risks in PPP projects. | 5 | 4 | 3 | 3 | 5 | 4 | 4 | 2 | 5 | 5 | 3 | 5 | 5 | 4 | 5 | 4 | 5 | 5 | 3 | 5 | 5 | 4.24 |
7. Discussion
7.1. Contributions
7.1.1. A Customizable and Knowledge-Based System Utilizing Extensive Project Information for Qualitative Risk Assessment in PPPs
7.1.2. Suitable for All Stakeholders and Various Project Phases
7.1.3. Fills the Gap in the PPP Sector for a Qualitative Risk Assessment Tool
7.2. Limitations
7.3. Future Work
8. Conclusions
Supplementary Materials
Author Contributions
Funding
Data Availability Statement
Acknowledgments
Conflicts of Interest
References
- OECD (Organisation for Economic Development). Recommendation of the Council on Principles for Public Governance of Public-Private Partnerships; OECD/LEGAL/0392; OECD: Paris, France, 2022. [Google Scholar]
- Felsinger, K. Public-Private Partnership Handbook; Asian Development Bank (ADB): Metro Manila, Philippines, 2008. [Google Scholar]
- Kuru, K.; Artan, D. A canvas model for risk assessment and performance estimation in public-private partnerships. Int. J. Constr. Manag. 2020, 20, 704–719. [Google Scholar] [CrossRef]
- OECD (Organisation for Economic Development). Recommendation of the Council on Principles for Public Governance of Public-Private Partnerships; OECD: Paris, France, 2012. [Google Scholar]
- ISO 31000; Risk Management–Principles and Guidelines. International Organization for Standardization: Geneva, Switzerland, 2009.
- Osei-Kyei, R.; Jin, X.; Nnaji, C.; Akomea-Frimpong, I.; Wuni, I.Y. Review of risk management studies in public-private partnerships: A scientometric analysis. Int. J. Constr. Manag. 2023, 23, 2419–2430. [Google Scholar] [CrossRef]
- Levy, S.M. Build, Operate, Transfer: Paving the Way for Tomorrow’s Infrastructure; John Wiley & Sons: New York, NY, USA, 1996. [Google Scholar]
- Flyvbjerg, B. What you should know about megaprojects and why: An overview. Proj. Manag. J. 2014, 45, 6–19. [Google Scholar] [CrossRef]
- Li, Z.; Wang, H. Exploring Risk Factors Affecting Sustainable Outcomes of Global Public-Private Partnership (PPP) Projects: A Stakeholder Perspective. Buildings 2023, 13, 2140. [Google Scholar] [CrossRef]
- Castelblanco, G.; Safari, P.; De Marco, A. Driving Factors of Concession Period in Healthcare Public Private Partnerships. Buildings 2023, 13, 2452. [Google Scholar] [CrossRef]
- Ahmadabadi, A.A.; Heravi, G. Risk assessment framework of PPP-megaprojects focusing on risk interaction and project success. Transp. Res. Part A Policy Pract. 2019, 124, 169–188. [Google Scholar] [CrossRef]
- Liu, B.; Sun, F.H. Research on the risk assessment method of PPP project based on the improved matter element model. Sci. Iran. 2020, 27, 614–624. [Google Scholar] [CrossRef]
- Moradi Shahdadi, L.; Aminnejad, B.; Sarvari, H.; Chan, D.W. Determining the critical risk factors of implementing public-private partnership in water and wastewater infrastructure facilities: Perspectives of private and public partners in Iran. Buildings 2023, 13, 2735. [Google Scholar] [CrossRef]
- Wang, Z.; Zhou, Y.; Jin, X.; Zhao, N.; Sun, J. Risk allocation and benefit distribution of PPP projects for construction waste recycling: A case study of China. Eng. Constr. Archit. Manag. 2023, 30, 3927–3956. [Google Scholar] [CrossRef]
- World Bank. Public-Private Partnerships: Reference Guide Version 3; World Bank: New York, NY, USA, 2017. [Google Scholar]
- Global Infrastructure HUB & Allen & Overy. PPP Risk Allocation Tool. 2019. Available online: https://ppp-risk.gihub.org/risk-allocation-matrix/transport/road/ (accessed on 15 January 2024).
- World Bank. Road Concession Toll Road Risk Matrix; World Bank: New York, NY, USA, 2008. [Google Scholar]
- Tariq, S.; Zhang, X. Critical failure drivers in international water PPP projects. J. Infrastruct. Syst. 2020, 26, 04020038. [Google Scholar] [CrossRef]
- Farquharson, E.; Torres de Mästle, C.; Yescombe, E.R.; Encinas, J. How to Engage with the Private Sector in Public-Private Partnerships in Emerging Markets; World Bank Publications: Washington, DC, USA, 2011. [Google Scholar]
- Chan, A.P.; Yeung, J.F.; Yu, C.C.; Wang, S.Q.; Ke, Y. Empirical study of risk assessment and allocation of public-private partnership projects in China. J. Manag. Eng. 2011, 27, 136–148. [Google Scholar] [CrossRef]
- Xu, Y.; Yeung, J.F.; Chan, A.P.; Chan, D.W.; Wang, S.Q.; Ke, Y. Developing a risk assessment model for PPP projects in China—A fuzzy synthetic evaluation approach. Autom. Constr. 2010, 19, 929–943. [Google Scholar] [CrossRef]
- Bruneel, J.; d’Este, P.; Salter, A. Investigating the factors that diminish the barriers to university–industry collaboration. Res. Policy 2010, 39, 858–868. [Google Scholar] [CrossRef]
- Rasheed, N.; Shahzad, W.; Khalfan, M.; Rotimi, J.O.B. Risk identification, assessment, and allocation in PPP projects: A systematic review. Buildings 2022, 12, 1109. [Google Scholar] [CrossRef]
- Jiang, X.; Wang, S.; Liu, Y.; Xia, B.; Skitmore, M.; Nepal, M.; Ghanbaripour, A.N. A method for the ontology-based risk management of PPP construction projects. Constr. Innov. 2023, 23, 1095–1129. [Google Scholar] [CrossRef]
- Azarian, M.; Shiferaw, A.T.; Stevik, T.K.; Lædre, O.; Wondimu, P.A. Public-Private Partnership: A Bibliometric Analysis and Historical Evolution. Buildings 2023, 13, 2035. [Google Scholar] [CrossRef]
- Liu, T.; Bennon, M.; Garvin, M.J.; Wang, S. Sharing the big risk: Assessment framework for revenue risk sharing mechanisms in transportation public-private partnerships. J. Constr. Eng. Manag. 2017, 143, 04017086. [Google Scholar] [CrossRef]
- Chen, H.; Zhang, L.; Wu, X. Performance risk assessment in public-private partnership projects based on adaptive fuzzy cognitive map. Appl. Soft Comput. 2020, 93, 106413. [Google Scholar] [CrossRef]
- Liu, Z.; Jiao, Y.; Li, A.; Liu, X. Risk assessment of urban rail transit PPP project construction based on bayesian network. Sustainability 2021, 13, 11507. [Google Scholar] [CrossRef]
- Alasad, R.; Motawa, I. Dynamic demand risk assessment for toll road projects. Constr. Manag. Econ. 2015, 33, 799–817. [Google Scholar] [CrossRef]
- Sun, Y.; Liu, M.; Hao, S.; Wei, M. Investment risk assessment of social capital in urban rail transit Public-Private Partnership projects. J. Asian Archit. Build. Eng. 2023, 1–19. [Google Scholar] [CrossRef]
- Chinyio, E.; Fergusson, A. A construction perspective on risk management in public-private partnership. In Public-Private Partnerships: Managing Risks and Opportunities; Blackwell Science Ltd.: Oxford, UK, 2003; pp. 93–126. [Google Scholar]
- Kumar, L.; Jindal, A.; Velaga, N.R. Financial risk assessment and modelling of PPP based Indian highway infrastructure projects. Transp. Policy 2018, 62, 2–11. [Google Scholar] [CrossRef]
- ADB; EBRD; IDB; IsDB; WBG. The APMG Public-Private Partnership (PPP) Certification Guide; World Bank Group: Washington, DC, USA, 2016. [Google Scholar]
- Niazmandi, M.M.; Sedaeesoula, R.; Lari, S.; Moussavi, P. An integrated risk and productivity assessment model for public-private partnership projects using fuzzy inference system. Decis. Anal. J. 2024, 10, 100376. [Google Scholar] [CrossRef]
- Wu, Y.; Xu, C.; Li, L.; Wang, Y.; Chen, K.; Xu, R. A risk assessment framework of PPP waste-to-energy incineration projects in China under 2-dimension linguistic environment. J. Clean. Prod. 2018, 183, 602–617. [Google Scholar] [CrossRef]
- Xu, Y.; Lu, Y.; Chan, A.P.; Skibniewski, M.J.; Yeung, J.F. A computerized risk evaluation model for public-private partnership (PPP) projects and its application. Int. J. Strateg. Prop. Manag. 2012, 16, 277–297. [Google Scholar] [CrossRef]
- Ameyaw, E.E.; Chan, A.P. Evaluating key risk factors for PPP water projects in Ghana: A Delphi study. J. Facil. Manag. 2015, 13, 133–155. [Google Scholar] [CrossRef]
- Kukah, A.S.K.; Owusu-Manu, D.G.; Badu, E.; Edwards, D.J. Delphi study for evaluating key risk factors inherent in public-private partnership (PPP) power projects in Ghana. J. Facil. Manag. 2024, 22, 124–143. [Google Scholar] [CrossRef]
- Osei-Kyei, R.; Chan, A.P. Risk assessment in public-private partnership infrastructure projects: Empirical comparison between Ghana and Hong Kong. Constr. Innov. 2017, 17, 204–223. [Google Scholar] [CrossRef]
- Casady, C.B.; Baxter, D. Pandemics, public-private partnerships (PPPs), and force majeure|COVID-19 expectations and implications. Constr. Manag. Econ. 2020, 38, 1077–1085. [Google Scholar] [CrossRef]
- Ward, S.C. Assessing and managing important risks. Int. J. Proj. Manag. 1999, 17, 331–336. [Google Scholar] [CrossRef]
- Taroun, A. Towards a better modelling and assessment of construction risk: Insights from a literature review. Int. J. Proj. Manag. 2014, 32, 101–115. [Google Scholar] [CrossRef]
- IMF; World Bank Group. PFRAM Public-Private Partnerships Fiscal Risk Assessment Model Version 2; International Monetary Fund and World Bank: Washington, DC, USA, 2022. [Google Scholar]
- Omurzakova, A.; Shalbolova, U.; Mukhanova, G. Risk Assessment of Social Public-Private Partnership Projects. Public Policy Adm. 2022, 21, 140–150. [Google Scholar] [CrossRef]
- Willams, T.M. Using a risk register to integrate risk management in project definition. Int. J. Proj. Manag. 1994, 12, 17–22. [Google Scholar] [CrossRef]
- Curtis, J.A.; FHWA International Technology Scanning Program. Transportation Risk Management: International Practices for Program Development and Project Delivery; US Department of Transportation, Federal Highway Administration, Office of International Programs: Washington, DC, USA, 2012.
- O’Har, J.P.; Senesi, C.W.; Molenaar, K.R. Development of a risk register spreadsheet tool for enterprise-and program-level risk management. Transp. Res. Rec. 2017, 2604, 19–27. [Google Scholar] [CrossRef]
- Mazher, K.M.; Chan, A.P.; Zahoor, H.; Khan, M.I.; Ameyaw, E.E. Fuzzy integral–based risk-assessment approach for public-private partnership infrastructure projects. J. Constr. Eng. Manag. 2018, 144, 04018111. [Google Scholar] [CrossRef]
- Patterson, F.D.; Neailey, K. A risk register database system to aid the management of project risk. Int. J. Proj. Manag. 2002, 20, 365–374. [Google Scholar] [CrossRef]
- Erfani, A.; Cui, Q.; Cavanaugh, I. An empirical analysis of risk similarity among major transportation projects using natural language processing. J. Constr. Eng. Manag. 2021, 147, 04021175. [Google Scholar] [CrossRef]
- Ke, Y.; Wang, S.; Chan, A.P. Risk allocation in public-private partnership infrastructure projects: Comparative study. J. Infrastruct. Syst. 2010, 16, 343–351. [Google Scholar] [CrossRef]
- NDFA (National Development Finance Agency). Template Project Agreement; NDFA: Dublin, Ireland, 2007. [Google Scholar]
- Dunović, I.B.; Radujković, M.; Vukomanović, M. Risk register development and implementation for construction projects. Gradevinar 2013, 65, 23–35. [Google Scholar]
- Sillars, D.N.; O’Connor, M.B. Risk-Informed Transit Project Oversight. J. Manag. Eng. 2009, 25, 106–114. [Google Scholar] [CrossRef]
- Govan, P.; Damnjanovic, I. The resource-based view on project risk management. J. Constr. Eng. Manag. 2016, 142, 04016034. [Google Scholar] [CrossRef]
- Leva, M.C.; Balfe, N.; McAleer, B.; Rocke, M. Risk registers: Structuring data collection to develop risk intelligence. Saf. Sci. 2017, 100, 143–156. [Google Scholar] [CrossRef]
- Ou-Yang, C.; Chen, W.L. Applying a risk assessment approach for cost analysis and decision-making: A case study for a basic design engineering project. J. Chin. Inst. Eng. 2017, 40, 378–390. [Google Scholar] [CrossRef]
- Ahmad, Z.; Thaheem, M.J.; Maqsoom, A. Building information modeling as a risk transformer: An evolutionary insight into the project uncertainty. Autom. Constr. 2018, 92, 103–119. [Google Scholar] [CrossRef]
- Castro-Nova, I.; Gad, G.M.; Touran, A.; Cetin, B.; Gransberg, D.D. Evaluating the influence of differing geotechnical risk perceptions on design-build highway projects. ASCE-ASME J. Risk Uncertain. Eng. Syst. Part A Civ. Eng. 2018, 4, 04018038. [Google Scholar] [CrossRef]
- Hossain, M.A.; Abbott, E.L.; Chua, D.K.; Nguyen, T.Q.; Goh, Y.M. Design-for-safety knowledge library for BIM-integrated safety risk reviews. Autom. Constr. 2018, 94, 290–302. [Google Scholar] [CrossRef]
- Richards, K. Prince2 Agile, 3rd ed.; The Stationery Office: London, UK, 2018. [Google Scholar]
- PMI (Project Management Institute). A Guide to the Project Management Body of Knowledge (PMBOK Guide), 7th ed.; Project Management Institute: Newtown Square, PA, USA, 2021. [Google Scholar]
- Grimsey, D.; Lewis, M.K. PPP-The Worldwide Revolution in Infrastructure Provision and Project Finance; Edward Elgar Publishing Limited: Cheltenham, UK, 2004. [Google Scholar]
- Fantozzi, F.; Bartocci, P.; D’Alessandro, B.; Arampatzis, S.; Manos, B. Public-private partnerships value in bioenergy projects: Economic feasibility analysis based on two case studies. Biomass Bioenergy 2014, 66, 387–397. [Google Scholar] [CrossRef]
- A1 Tracker. Available online: https://www.a1enterprise.com/enterprise-risk-management-software/ (accessed on 10 September 2023).
- Execview. 2023. Available online: https://execview.com/product/ (accessed on 10 September 2023).
- Aperitisoft. 2023. Available online: https://rpm3solutions.com/software/ (accessed on 10 September 2023).
- SAP Risk Management. 2023. Available online: https://www.sap.com/turkey/products/financial-management/risk-management.html (accessed on 10 September 2023).
- Project Risk Manager. 2023. Available online: https://www.project-risk-manager.com/software/#features-block (accessed on 10 September 2023).
- Palisade @Risk. 2023. Available online: https://palisade.lumivero.com/ (accessed on 10 September 2023).
- Risky Project Professional. 2023. Available online: https://intaver.com/products/riskyproject-professional/ (accessed on 10 September 2023).
- Active Risk Manager. 2023. Available online: https://riskonnect.com/solutions/active-risk-manager/ (accessed on 10 September 2023).
- Aptien. 2023. Available online: https://aptien.com/en/risk-management (accessed on 10 September 2023).
- Auditboard. 2023. Available online: https://www.auditboard.com/solutions/risk/ (accessed on 10 September 2023).
- Auditcomply; 2023. Available online: https://www.auditcomply.com/business-area/enterprise%20-risk-management/ (accessed on 10 September 2023).
- Barnowl. 2023. Available online: https://barnowl.co.za/risk-management-software/ (accessed on 10 September 2023).
- Corporater. 2023. Available online: https://corporater.com/solutions/risk-management/ (accessed on 10 September 2023).
- Decision Time. 2023. Available online: https://www.decisiontime.co.uk/board-and-risk-management-software/risk-register-software (accessed on 10 September 2023).
- ERM Essential. 2023. Available online: https://info.gartnerdigitalmarkets.com/tracker-networks-gdm-lp/?category=ERM&utm_source=capterra (accessed on 10 September 2023).
- Hyperproof. 2023. Available online: https://hyperproof.io/product/#risk-management (accessed on 10 September 2023).
- iRisk. 2023. Available online: https://www.valgenesis.com/product/valgenesis-irisk (accessed on 10 September 2023).
- JCAD Core. 2023. Available online: https://www.jcad.co.uk/jcad-products/risk-management-software/overview/ (accessed on 10 September 2023).
- Logic Manager. 2023. Available online: https://www.logicmanager.com/ (accessed on 10 September 2023).
- Mango. 2023. Available online: https://www.mangolive.com/risk-management-software-qhse-compliance (accessed on 10 September 2023).
- nTask Manager. 2023. Available online: https://www.ntaskmanager.com/product/risk-management-software/ (accessed on 10 September 2023).
- Optial Smart. 2023. Available online: https://www.optial.com/risk-management (accessed on 10 September 2023).
- Omega 365 Pims Risk Management. 2023. Available online: https://omega365.com/products/risk-management (accessed on 10 September 2023).
- Pirani Riskment Suite. 2023. Available online: https://www.piranirisk.com/en/solutions/operational-risk-management-software (accessed on 10 September 2023).
- Sectera. 2023. Available online: https://sectara.com/ (accessed on 10 September 2023).
- Symbiant. 2023. Available online: https://www.symbiant.co.uk/solutions/risk-management-software/ (accessed on 10 September 2023).
- Dmaze. 2023. Available online: https://www.dmaze.com/ (accessed on 10 September 2023).
- Kuru, K.; Artan, D. Critical Risk Factors for the Public Party in Public-Private Partnership Projects: A Delphi Study. Under review.
- Kuru, K.; Artan, D. Information Requirements for Contract and Risk Management in Public-Private Partnership Projects: A Delphi Approach. Under review.
- Abednego, M.P.; Ogunlana, S.O. Good project governance for proper risk allocation in public-private partnerships in Indonesia. Int. J. Proj. Manag. 2006, 24, 622–634. [Google Scholar] [CrossRef]
- Bing, L.; Akintoye, A.; Edwards, P.J.; Hardcastle, C. The allocation of risk in PPP/PFI construction projects in the UK. Int. J. Proj. Manag. 2005, 23, 25–35. [Google Scholar] [CrossRef]
- Carbonara, N.; Costantino, N.; Gunnigan, L.; Pellegrino, R. Risk management in motorway PPP projects: Empirical-based guidelines. Transp. Rev. 2015, 35, 162–182. [Google Scholar] [CrossRef]
- Cheung, E.; Chan, A.P. Risk factors of public-private partnership projects in China: Comparison between the water, power, and transportation sectors. J. Urban Plan. and Dev. 2011, 137, 409–415. [Google Scholar] [CrossRef]
- Hwang, B.G.; Zhao, X.; Gay, M.J.S. Public private partnership projects in Singapore: Factors, critical risks and preferred risk allocation from the perspective of contractors. Int. J. Proj. Manag. 2013, 31, 424–433. [Google Scholar] [CrossRef]
- Ibrahim, A.D.; Price, A.D.F.; Dainty, A.R.J. The analysis and allocation of risks in public private partnerships in infrastructure projects in Nigeria. J. Financ. Manag. Prop. Constr. 2006, 11, 149–164. [Google Scholar] [CrossRef]
- Ng, A.; Loosemore, M. Risk allocation in the private provision of public infrastructure. Int. J. Proj. Manag. 2007, 25, 66–76. [Google Scholar] [CrossRef]
- Opawole, A.; Jagboro, G.O. Compensation mechanisms for minimizing private party risks in concession-based public-private partnership contracts. Int. J. Build. Pathol. Adapt. 2018, 36, 93–120. [Google Scholar] [CrossRef]
- Wang, Y.; Wang, Y.; Wu, X.; Li, J. Exploring the risk factors of infrastructure PPP projects for sustainable delivery: A social network perspective. Sustainability 2020, 12, 4152. [Google Scholar] [CrossRef]
- Wojewnik-Filipkowska, A.; Trojanowski, D. Principles of public-private partnership financing–Polish experience. J. Prop. Investig. Financ. 2013, 31, 329–344. [Google Scholar] [CrossRef]
- Zou, P.X.; Wang, S.; Fang, D. A life-cycle risk management framework for PPP infrastructure projects. J. Financ. Manag. Prop. Constr. 2008, 13, 123–142. [Google Scholar] [CrossRef]
- PMI (Project Management Institute). Requirements Management: A Practice Guide; PMI: Newtown Square, PA, USA, 2016. [Google Scholar]
- Akintoye, A.; Beck, M.; Hardcastle, C. Public-Private Partnerships: Managing Risks and Opportunities; John Wiley & Sons: Chichester, UK, 2008. [Google Scholar]
- Boussabaine, A. Risk Pricing Strategies for Public-Private Partnership Projects (Vol. 4); John Wiley & Sons: Hoboken, NJ, USA, 2013. [Google Scholar]
- Chen, B.; Mao, C.K.; Hu, J.L. The optimal debt ratio of public-private partnership projects. Int. J. Constr. Manag. 2015, 15, 239–253. [Google Scholar] [CrossRef]
- Fort St. John Hospital Project Agreement. Northern Health Authority and ISL Health (FSJ) General Parntnership. 2009. Available online: https://www.infrastructurebc.com/pdf/Fort-St-John-Hospital/fsjh-proj-agrmt.pdf (accessed on 8 February 2024).
- IBRD (International Bank for Reconstruction and Development) and Worldbank. Guidance on PPP Contractual Provisions; World Bank: Washington, DC, USA, 2017. [Google Scholar]
- Kosovo Pristine International Airport PPP Contract. 2010. Available online: https://drive.google.com/file/d/1hopvor_CH9aX_O1XU_4vrkqiCiIaZv_o/view?usp=sharing (accessed on 20 March 2023).
- Mohamad, R.; Ismail, S.; Mohd Said, J. Performance indicators for public private partnership (PPP) projects in Malaysia. J. Econ. Adm. Sci. 2018, 34, 137–152. [Google Scholar] [CrossRef]
- Ogunsanmi, O.E. Stakeholders’ perception of key performance indicators (KPIs) of public-private partnership (PPP) projects. Int. J. Constr. Supply Chain Manag. 2013, 3, 27–38. [Google Scholar] [CrossRef]
- Yuan, J.; Wang, C.; Skibniewski, M.J.; Li, Q. Developing key performance indicators for public-private partnership projects: Questionnaire survey and analysis. J. Manag. in Eng. 2012, 28, 252–264. [Google Scholar] [CrossRef]
- Kurniawan, F.; Mudjanarko, S.W.; Ogunlana, S. Best practice for financial models of PPP projects. Proc. Eng. 2015, 125, 124–132. [Google Scholar] [CrossRef]
- PPIAF (Public-Private Infrastructure Advisory Facility). Toolkit for Public-Private Partnerships in Roads&Highways. 2009. Available online: https://www.ppiaf.org/sites/ppiaf.org/files/documents/toolkits/highwaystoolkit/6/toolkit_files/index.html (accessed on 20 September 2023).
- Yescombe, E.R. Public-Private Partnerships: Principles of Policy and Finance; Elsevier: Amsterdam, The Netherlands, 2011. [Google Scholar]
- Capterra. 2023. Available online: https://www.capterra.com/ (accessed on 5 January 2024).
- Boddy, C.R. Sample size for qualitative research. Qual. Mark. Res. Int. J. 2016, 19, 426–432. [Google Scholar] [CrossRef]
- Guest, G.; Bunce, A.; Johnson, L. How many interviews are enough? An experiment with data saturation and variability. Field Methods 2006, 18, 59–82. [Google Scholar] [CrossRef]
- Hennink, M.; Kaiser, B.N. Sample sizes for saturation in qualitative research: A systematic review of empirical tests. Soc. Sci. Med. 2022, 292, 114523. [Google Scholar] [CrossRef]
- Brooke, J. Sus: A “quick and dirty’usability. Usability Eval. Ind. 1996, 189, 189–194. [Google Scholar]
- Artan, D.; Ergen, E.; Kula, B.; Guven, G. Rateworkspace: BIM integrated post-occupancy evaluation system for office buildings. J. Inf. Technol. Constr. 2022, 27, 461–485. [Google Scholar] [CrossRef]
- Akhtar, M.; Mufti, N.A.; Mubin, S.; Saleem, M.Q.; Zahoor, S.; Ullah, S. Identification of Various Execution Modes and Their Respective Risks for Public-Private Partnership (PPP) Infrastructure Projects. Buildings 2023, 13, 1889. [Google Scholar] [CrossRef]
- Primavera. 2024. Available online: https://prmyazilim.com/en (accessed on 8 March 2024).
- Full Monte. 2024. Available online: https://www.barbecana.com/full-monte/ (accessed on 8 March 2024).
- Microsoft Project. 2024. Available online: https://www.microsoft.com/en-us/microsoft-365/ (accessed on 8 March 2024).
- Chileshe, N.; Kavishe, N.; Edwards, D.J. Identification of critical capacity building challenges in public-private partnerships (PPPs) projects: The case of Tanzania. Int. J. Constr. Manag. 2023, 23, 495–504. [Google Scholar] [CrossRef]
- Ghimire, M.; Pandey, S.; Woo, J. Assessing stakeholders’ risk perception in public-private partnerships for waste-to-energy projects: A case study of Nepal. Energy Sustain. Dev. 2024, 79, 101414. [Google Scholar] [CrossRef]
- Yang, R.; Feng, J.; Tang, J.; Sun, Y. Risk assessment and classification prediction for water environment treatment PPP projects. Water Sci. Technol. 2024, 89, 1264–1281. [Google Scholar] [CrossRef] [PubMed]
- Zhang, M.; Shahid, R. Enlightening Bangladesh: Navigating power sector challenges through PPP excellence. J. Infrastruct. Policy Dev. 2024, 8, 2529. [Google Scholar] [CrossRef]
- Ries, E. The Lean Startup: How Today’s Entrepreneurs Use Continuous Innovation to Create Radically Successful Businesses; Crown Currency: New York, NY, USA, 2011. [Google Scholar]
- Goat. 2023. Available online: https://goatrisksolutions.com/our-product/ (accessed on 10 September 2023).
- Wojewnik-Filipkowska, A.; Węgrzyn, J. Understanding of public-private partnership stakeholders as a condition of sustainable development. Sustainability 2019, 11, 1194. [Google Scholar] [CrossRef]



















| Risk Register-Based Studies | Risk Matrix | |||||||||||||||||
|---|---|---|---|---|---|---|---|---|---|---|---|---|---|---|---|---|---|---|
| Based Studies | ||||||||||||||||||
| Risk Register Items | 1 | 2 | 3 | 4 | 5 | 6 | 7 | 8 | 9 | 10 | 11 | 12 | 13 | 14 | 15 | 16 | 17 | 18 |
| Risk ID | ||||||||||||||||||
| Risk contract clause ID | ||||||||||||||||||
| Category (Type) | ||||||||||||||||||
| Project phase | ||||||||||||||||||
| Description | ||||||||||||||||||
| Probability score | ||||||||||||||||||
| Impact score | ||||||||||||||||||
| Probability x Impact | ||||||||||||||||||
| Impact type | ||||||||||||||||||
| Risk cost impact | ||||||||||||||||||
| Risk time impact | ||||||||||||||||||
| Strategy | ||||||||||||||||||
| Allocation | ||||||||||||||||||
| Risk owner | ||||||||||||||||||
| Mitigation/Prevention | ||||||||||||||||||
| Compensation | ||||||||||||||||||
| Causal risk (cause, source) | ||||||||||||||||||
| Consequential risk | ||||||||||||||||||
| Residual risk | ||||||||||||||||||
| Secondary risk | ||||||||||||||||||
| Author | ||||||||||||||||||
| Risk entry date | ||||||||||||||||||
| Risk revision date | ||||||||||||||||||
| Risk status | ||||||||||||||||||
| System Functions | S 1 | S 2 | S 3 | S 4 | S 5 | S 6 | S 7 | S 8 | S 9 | S 10 | S 11 | S 12 | S 13 | S 14 | S 15 | S 16 | S 17 | S 18 | S 19 | S 20 | S 21 | S 22 | S 23 | S 24 | S 25 | S 26 | S 27 | S 28 |
|---|---|---|---|---|---|---|---|---|---|---|---|---|---|---|---|---|---|---|---|---|---|---|---|---|---|---|---|---|
| Templates * | ||||||||||||||||||||||||||||
| Risk Hierarchy * | ||||||||||||||||||||||||||||
| Risk Search * | ||||||||||||||||||||||||||||
| Filters * | ||||||||||||||||||||||||||||
| Risk Register * | ||||||||||||||||||||||||||||
| Risk Matrix (Heat Map) * | ||||||||||||||||||||||||||||
| Risk Visualization * | ||||||||||||||||||||||||||||
| Risk Ranking * | ||||||||||||||||||||||||||||
| Relationship Diagram * | ||||||||||||||||||||||||||||
| Document Library * | ||||||||||||||||||||||||||||
| Export Options * | ||||||||||||||||||||||||||||
| Bow-Tie Method | ||||||||||||||||||||||||||||
| Monte Carlo Simulation | ||||||||||||||||||||||||||||
| Sensitivity Analysis | ||||||||||||||||||||||||||||
| Scenario Analysis | ||||||||||||||||||||||||||||
| Stress Test | ||||||||||||||||||||||||||||
| Efficient Frontier Analysis | ||||||||||||||||||||||||||||
| Genetich Algorithm | ||||||||||||||||||||||||||||
| MS Project Integration | ||||||||||||||||||||||||||||
| Reviewed systems | (S1) Palisade @Risk [70]; (S2) A1 Tracker [65]; (S3) Active Risk Manager [72]; (S4) Aperitisoft [67]; (S5) Aptien [73]; (S6) Auditboard [74]; (S7) Auditcomply [75]; (S8) Barnowl [76]; (S9) Corporater [77]; (S10) Decision Time [78]; (S11) ERM Essential [79]; (S12) Execview [66]; (S13) Goat [16]; (S14) Hyperproof [80]; (S15) Risky Project Professional [71]; (S16) iRisk [81]; (S17) JCAD Core [82]; (S18) Logic Manager [83]; (S19) Mango [84]; (S20) nTask Manager [85]; (S21) Optial Smart [86]; (S22) Omega 365 Pims Risk Management [87]; (S23) Pirani Riskment Suite [88]; (S24) Project Risk Manager [69]; (S25) SAP Risk Management [68]; (S26) Sectera [89]; (S27) Symbiant [90]; (S28) Dmaze [91]. | |||||||||||||||||||||||||||
| Research Step | Activity | Method | Input | Output |
|---|---|---|---|---|
| Step 1—Presented by Authors [92] | Determination of PPP risk factors that must be analyzed by the public party | Structured literature review | Academic journals, books, sectoral documents | Validated PPP Risk Factors List (Supplementary Material B) |
| Validation of the risk factors by the Delphi method using 13 experts | Expert input | |||
| Step 2—Presented by Authors [93] | Determination of PPP information requirements for the public party | Literature review | Academic journals, books, sectoral documents | Validated PPP Project Information Requirements List (Supplementary Material C) Validated PPP Financial Information Requirements List (Supplementary Material D) |
| Validation of the requirements by Delphi method using 12 experts | Expert input | |||
| Step 3 (Current paper) | Determination of the risk register items | Literature review | Academic journals, books, sectoral documents | Risk Register Items Table (Table 1) |
| Determination of the risk software functions | Review of the risk software used in the industry | Sectoral software | Risk Software’s Functions Table (Table 2) | |
| Development of the system architecture and GUI design | Use case | Validated PPP Risk Factors List Validated Project Information Requirements List Validated PPP Financial Information Requirements List Risk Register Items Table Risk Software’s Functions Table | Draft GUI design | |
| Development of the prototype | Microsoft Winform App, C# Language, Devexpress component | Draft GUI design | Prototype | |
| Testing the prototype | User acceptance tests | Prototype | Bug reports | |
| Verification | Use of the software by 13 PPP professionals and subsequent feedback collection | Semi-structured interviews | User feedback | |
| Validation | Via usability questionnaire administered to 21 users | 1–5 Likert usability survey | Average usability scores |
Disclaimer/Publisher’s Note: The statements, opinions and data contained in all publications are solely those of the individual author(s) and contributor(s) and not of MDPI and/or the editor(s). MDPI and/or the editor(s) disclaim responsibility for any injury to people or property resulting from any ideas, methods, instructions or products referred to in the content. |
© 2024 by the authors. Licensee MDPI, Basel, Switzerland. This article is an open access article distributed under the terms and conditions of the Creative Commons Attribution (CC BY) license (https://creativecommons.org/licenses/by/4.0/).
Share and Cite
Kuru, K.; Artan, D. Riesgo: A Knowledge-Based Qualitative Risk Assessment System for PPP Projects. Buildings 2024, 14, 953. https://doi.org/10.3390/buildings14040953
Kuru K, Artan D. Riesgo: A Knowledge-Based Qualitative Risk Assessment System for PPP Projects. Buildings. 2024; 14(4):953. https://doi.org/10.3390/buildings14040953
Chicago/Turabian StyleKuru, Kadir, and Deniz Artan. 2024. "Riesgo: A Knowledge-Based Qualitative Risk Assessment System for PPP Projects" Buildings 14, no. 4: 953. https://doi.org/10.3390/buildings14040953
APA StyleKuru, K., & Artan, D. (2024). Riesgo: A Knowledge-Based Qualitative Risk Assessment System for PPP Projects. Buildings, 14(4), 953. https://doi.org/10.3390/buildings14040953

