Simulation of Load–Slip Capacity of Timber–Concrete Connections with Dowel-Type Fasteners
Abstract
1. Introduction
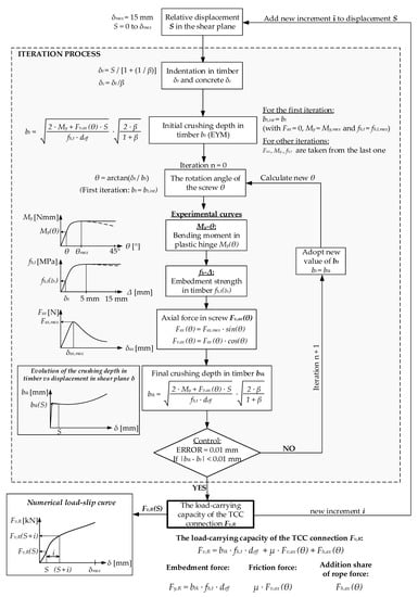
2. Proposed Numerical Model
2.1. Background Theory of the Numerical Model
- Timber and concrete may be considered deformable bodies into which the fastener is pressed. The fastener rests on a deformable elastic foundation in timber and concrete and can be represented as a beam on which embedded stresses act (fh,t and fh,c);
- The gradual development of the position of plastic hinges or the location of rotation of the fastener can be estimated by the EYM model for Mode III, i.e., considering the condition of equilibrium on an isolated screw segment, as shown in Figure 4c;
- It is assumed that the embedment stresses (fh,t and fh,c) are uniformly distributed in the zone between the plastic hinges;
- When pressed into timber and concrete, the fastener behaves like a rigid body, except for an infinitesimally small region where plasticization of the fastener (plastic hinge) occurs, around which rotation is achieved. This assumption results in a linear function of displacement in timber and concrete [36,39];
- In the zones outside plastic hinges, the fastener remains in its initial position since, according to EYM, the fastener outside plastic hinges is balanced, while the deformations perpendicular to the axis of the fastener can be ignored;
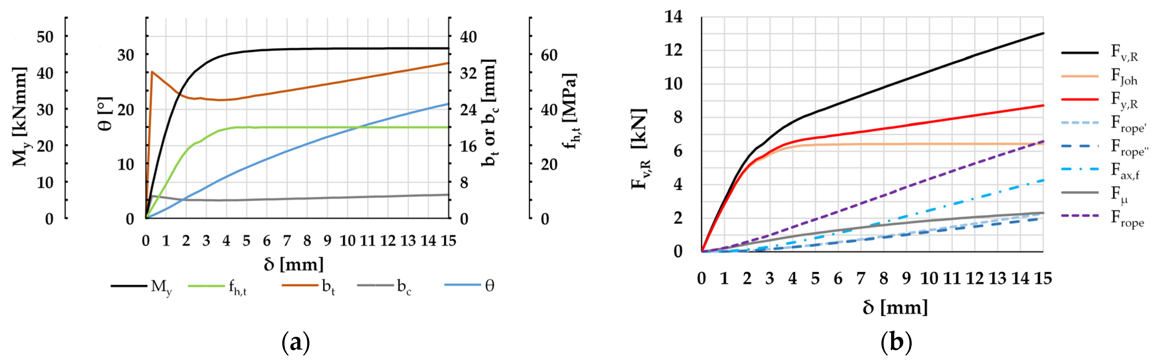
- The mechanical characteristics of timber (embedment strength in timber → fh − Δ) and the fastener (fastener yield moment → My − θ) are presented through non-linear behavior, i.e., determined experimentally. These characteristics are required to describe the behaviors of timber and the fastener as a function of slip in the shear plane;
- Deformation in concrete is idealized through the ratio β = fh,c/fh,t, i.e., through the function of displacement in timber δc = δt/β, taking into account the deformations in concrete (concrete crushing as a local failure effect adopted as fh,c = 4·fc [45]);
- The withdrawal capacity in timber was introduced through a sine function of the angle of rotation of the fastener θ (Equation (3), Figure 3). The withdrawal capacity Fax,max is determined via experimental testing or obtained using empirical expressions according to Eurocode 5. It only applies to failure modes involving fastener deformation (plastic hinges);
- The fastener is perpendicular to the shear plane;
- Although a plastic barrier (plastic sheet) was placed in order to minimize the effects of friction on the response of the connection and to protect the timber from the influence of moisture from concrete, the effect of friction in the connection (due to rope effect) was introduced into the calculation [43]. The coefficient of friction between timber and concrete adopted in this paper was assumed as μ = 0.45, for the case of applying plastic sheet, according to the suggestion from [43].
2.2. Analytical Procedure and Calculation Technique
3. Materials and Methods
3.1. Material Properties
3.2. Push-Out Test Specimens, Loading Procedure, and Results
3.2.1. Description of Shear Test Specimens
3.2.2. Test Setup and Loading Procedure
3.2.3. Push-Out Test Results
4. Validation of the Proposed Numerical Model
4.1. Numerical Simulations
- The influence of the axial force in the screw Fax,f = Frope′ + Frope″, where Frope′ = Fy,R − FJoh is the force that increases the indentation zone in timber when withdrawal capacity is activated (increasing bt), while Frope″ = Fh,ax(θ) is the force that represents a further expansion of the indentation zone beyond the plastic hinge in timber;
- The effect of friction force Fμ = μ·Fv,ax(θ);
- The combined effect of axial and friction forces Frope = Fax,f + Fμ, i.e., the “rope effect”.
4.2. Validation of the Proposed Model via an Example from the Literature
4.3. Discussion of Results—Load-Carrying Capacity and Slip Modulus of the TCC Connection
5. Conclusions
Author Contributions
Funding
Data Availability Statement
Conflicts of Interest
Nomenclature
| Lowercase symbols and abbreviations | |
| a1 | minimum admissible spacing of screws within one row parallel to timber grain [mm] |
| bc | estimated initial crushing depth in concrete [mm] |
| bt | estimated initial crushing depth in timber [mm] |
| bck | final crushing depth in concrete [mm] |
| btk | final crushing depth in timber [mm] |
| d | fastener diameter [mm] |
| deff | effective diameter of screw [mm] (deff = 1.1·din) |
| din | inner thread root diameter of screw [mm] |
| dout | outer thread diameter of screw [mm] |
| ds | shank diameter of screw [mm] |
| fax | withdrawal strength of timber perpendicular to the grain [N/mm2] |
| fc | compressive strength of concrete (i.e., compressive strength of concrete based on the uniaxial compressive strength of cube with dimensions 150 × 150 × 150 mm) [MPa] |
| fck | characteristic compressive strength of concrete determined in accordance with EN 1992-1-1 (based on the uniaxial compressive strength of cylinder) [MPa] |
| fh | embedment strength in timber [MPa] according to EN 1995 |
| fh,c | embedding strength of confined concrete fh,c = 4·fc [45] [MPa](fh,c = 3·fck CEN/TS 19103 [9], fh,c = fc [3], fh,c < 4·fck CEB-FIB [64], fh,c = 4–5·fc [65,66]) |
| fh,t | embedment strength in timber [MPa] |
| fu | ultimate tensile strength of the screw [MPa] |
| fub | bending yield strength of the screw [MPa] |
| fub,eff | ultimate effective strength of the screw in bending [MPa] |
| lc | penetration depth of screw in concrete [mm] |
| lc,req | required embedment depth of screw in concrete [mm] |
| lt | penetration depth of screw in timber [mm] |
| lt,req | required embedment depth of screw in timber [mm] |
| n | number of fasteners in one row parallel to timber grain |
| neff | effective number of fasteners in one row parallel to timber grain |
| u | recorded data of the screw displacement in the middle of the span [mm] |
| Uppercase case symbols and abbreviations | |
| Fv,R,corr | proposal of corrected load-carrying capacity of the TCC connection [N] |
| Fmax,est | estimated maximum load [N] according to EN 383 and EN 26891 |
| Fax | axial withdrawal capacity of fastener in timber [N] |
| Fax(θ) | the tension force in the screw depending on the screw rotation angle θ [N] |
| Fax,f | axial force in the screw Fax,f = Frope’ + Frope’’ [N] |
| FJoh | load-carrying capacity of the TCC connection per shear plane per fastener according to Johansen’s part without rope effect [N] |
| Frope | contribution of the rope effect to an increase in the load-carrying capacity of fasteners according to EN 1995 or combined effect of axial and friction forces (i.e., the “rope effect”) in the proposed model [N] |
| Frope’ | force that increases the indentation zone in timber when withdrawal capacity is activated [N] |
| Frope’’ | force that represents a further expansion of the indentation zone beyond the plastic hinge in timber [N] |
| Fv,R | load-carrying capacity of the TCC connection per shear plane per fastener [N] |
| Fv,eff,R | load-carrying capacity of the TCC connection per shear plane per fastener with the influence of the group effects (i.e., effective number of fasteners neff) [N] |
| Fy,R | embedment force on timber crushing depth btk [N] |
| Fμ | force at the shear plane that represents the share of friction in the connection [N] |
| Ht | additional normal force occurs at the contact when prevented extraction of the screw leads to the adhesion of timber and concrete [N] |
| Kb | initial slope of yield moment function My − θ [Nmm/deg] |
| Kf | foundation modulus in timber [N/mm3] |
| Ks | slip modulus [N/mm] according to EN 26891 |
| Ks,0.4Fmax | slip modulus determined as a secant value at 40% of the ultimate load [N/mm] |
| Kser | slip modulus for serviceability limit states [N/mm] according to EN 1995 |
| Kser,TTC | slip modulus for TTC in serviceability limit states [N/mm] according to EN 1995 |
| Kser,TCC | slip modulus for TCC in serviceability limit states [N/mm] according to CEN/TS 19103 |
| L0 | bearing point spacing [mm] |
| My | yield bending moment of the screw [Nmm] |
| My,eff | effective yield bending moment of the screw [Nmm] |
| S | the assigned displacement/slip in the connection in the numerical model [mm] |
| Greek symbols | |
| β | ratio between the embedment strength of the members in the TCC connection (fh,c/fh,t) |
| δ | slip in shear plane between timber and concrete [mm] |
| δc | indentation in concrete [mm] |
| δt | indentation in timber [mm] |
| δmax | maximum displacement on the considered domain in the proposed model (δmax = 15 mm) |
| Δ | indentation of the screw in timber specimen in experimental test [mm] |
| θ | the angle between the deformed axis of the screw and the timber grain direction [°] |
| μ | friction coefficient |
| ρm | mean density of timber [kg/m3] |
References
- Schänzlin, J.; Dias, A.M.P.G. Design of Timber-Concrete-Composite Structures. In Proceedings of the 4th International Conference on Timber Bridges, Biel/Bienne, Switzerland, 9–12 May 2022; Volume 174, pp. 342–344. [Google Scholar] [CrossRef]
- Ceccotti, A. Composite Concrete-Timber Structures. Prog. Struct. Eng. Mater. 2002, 4, 264–275. [Google Scholar] [CrossRef]
- Dias, A.M.P.G. Mechanical Behaviour of Timber-Concrete Joints. Ph.D. Thesis, University of Coimbra, Coimbra, Portugal, 2005. [Google Scholar]
- Girhammar, U.A.; Pan, D.H. Exact Static Analysis of Partially Composite Beams and Beam-Columns. Int. J. Mech. Sci. 2007, 49, 239–255. [Google Scholar] [CrossRef]
- Stevanović, B. Eksperimentalna i Teorijska Analiza Spregnutih Nosača Drvo-Beton Izvedenih Mehaničkim Spojnim Sredstvima. Materijali i Konstrukcije 2004, 47, 29–46. Available online: https://scindeks.ceon.rs/article.aspx?artid=0543-07980402029S (accessed on 20 April 2023.).
- EN 1995-1; Design of Timber Structures—Part 1-1: General—Common Rules and Rules for Buildings Eurocode. European Committee for Standardization (CEN): Brussels, Belgium, 2008.
- EN 1995-2; Design of Timber Structures—Part 2: Bridges. European Committee for Standardization (CEN): Brussels, Belgium, 2004.
- EN 1994-1; Design of Composite Steel and Concrete Structures—Part 1-1: General Rules and Rules for Buildings. European Committee for Standardization (CEN): Brussels, Belgium, 2004.
- CEN/TS 19103 Eurocode 5; Design of Timber Structures—Structural Design of Timber-Concrete Composite Structures—Common Rules and Rules for Buildings. European Committee for Standardization (CEN): Brussels, Belgium, 2021.
- Jockwer, R.; Caprio, D.; Jorissen, A. Evaluation of Parameters Influencing the Load-Deformation Behaviour of Connections with Laterally Loaded Dowel-Type Fasteners. Wood Mater. Sci. Eng. 2022, 17, 6–19. [Google Scholar] [CrossRef]
- Symons, D.; Persaud, R.; Stanislaus, H. Slip Modulus of Inclined Screws in Timber–Concrete Floors. Proc. Inst. Civ. Eng.-Struct. Build. 2010, 163, 245–255. [Google Scholar] [CrossRef]
- Kozarić, L.; Kukaras, D.; Prokić, A.; Bešević, M.; Kekanović, M. Slip Modulus of Screws in Timber and Lightweight Concrete Composite Structures. BioResources 2018, 13, 6021–6032. [Google Scholar] [CrossRef]
- Appavuravther, E.; Vandoren, B.; Henriques, J. Behaviour of Screw Connections in Timber-Concrete Composites Using Low Strength Lightweight Concrete. Constr. Build. Mater. 2021, 286, 122973. [Google Scholar] [CrossRef]
- Du, H.; Hu, X.; Xie, Z.; Wang, H. Study on Shear Behavior of Inclined Cross Lag Screws for Glulam-Concrete Composite Beams. Constr. Build. Mater. 2019, 224, 132–143. [Google Scholar] [CrossRef]
- EN 1992-1; Design of Concrete Structures—Part 1-1: General Rules and Rules for Buildings. European Committee for Standardization (CEN): Brussels, Belgium, 2004.
- Zhang, Y.; Raftery, G.M.; Quenneville, P. Experimental and Analytical Investigations of a Timber–Concrete Composite Beam Using a Hardwood Interface Layer. J. Struct. Eng. 2019, 145, 04019052. [Google Scholar] [CrossRef]
- Khorsandnia, N.; Valipour, H.; Bradford, M. Deconstructable Timber-Concrete Composite Beams with Panelised Slabs: Finite Element Analysis. Constr. Build. Mater. 2018, 163, 798–811. [Google Scholar] [CrossRef]
- Tao, H.; Yang, H.; Zhang, J.; Ju, G.; Xu, J.; Shi, B. Nonlinear Finite Element Analysis on Timber-Concrete Composite Beams. J. Build. Eng. 2022, 51, 104259. [Google Scholar] [CrossRef]
- Liu, C.; Ferche, A.C.; Vecchio, F.J. Modelling Short-Term Monotonic Response of Timber–Concrete Composite Structures. Can. J. Civ. Eng. 2022, 49, 201–211. [Google Scholar] [CrossRef]
- Dias, A.M.P.G.; Van de Kuilen, J.W.G.; Lopes, S.; Cruz, H. A Non-Linear 3D FEM Model to Simulate Timber–Concrete Joints. Adv. Eng. Softw. 2007, 38, 522–530. [Google Scholar] [CrossRef]
- Oudjene, M.; Meghlat, E.-M.; Ait-Aider, H.; Batoz, J.-L. Non-Linear Finite Element Modelling of the Structural Behaviour of Screwed Timber-to-Concrete Composite Connections. Compos. Struct. 2013, 102, 20–28. [Google Scholar] [CrossRef]
- Wusqo, U.; Awaludin, A.; Setiawan, A.F.; Irawati, I.S. Study of Laminated Veneer Lumber (LVL) Sengon to Concrete Joint Using Two-Dimensional Numerical Simulation. J. Civ. Eng. Forum 2019, 5, 275. [Google Scholar] [CrossRef]
- De Santis, Y.; Sciomenta, M.; Spera, L.; Rinaldi, V.; Fragiacomo, M.; Bedon, C. Effect of Interlayer and Inclined Screw Arrangements on the Load-Bearing Capacity of Timber-Concrete Composite Connections. Buildings 2022, 12, 2076. [Google Scholar] [CrossRef]
- Dias, A.M.P.G.; Martins, A.R.D.; Simões, L.M.C.; Providência, P.M.; Andrade, A.A.M. Statistical Analysis of Timber–Concrete Connections—Mechanical Properties. Comput. Struct. 2015, 155, 67–84. [Google Scholar] [CrossRef]
- Töpler, J.; Buchholz, L.; Lukas, J.; Kuhlmann, U. Guidelines for a Finite Element Based Design of Timber Structures and Their Exemplary Application on Modelling of Beech LVL. Buildings 2023, 13, 393. [Google Scholar] [CrossRef]
- Blass, H.J.; Bienhaus, A.; Krämer, V. Effective Bending Capacity of Dowel-Type Fasteners. In PRO 22: International RILEM Symposium on Joints in Timber Structures; RILEM Publications: Stuttgart, Germany, 2001; pp. 71–80. [Google Scholar]
- Khorsandnia, N.; Valipour, H.; Crews, K. Structural Response of Timber-Concrete Composite Beams Predicted by Finite Element Models and Manual Calculations. Adv. Struct. Eng. 2014, 17, 1601–1621. [Google Scholar] [CrossRef]
- Dias, A.M.P.G. Analysis of the Nonlinear Behavior of Timber-Concrete Connections. J. Struct. Eng. 2012, 138, 1128–1137. [Google Scholar] [CrossRef]
- Djoubissié Denouwé, D.; Messan, A.; Fournely, E.; Bouchair, A. Influence of Interlayer in Timber-Concrete Composite Structures with Threaded Rebar as Shear Connector-Experimental Study. Am. J. Civ. Eng. Archit. 2018, 6, 38–45. [Google Scholar] [CrossRef]
- Zhu, W.; Yang, H.; Liu, W.; Shi, B.; Ling, Z.; Tao, H. Experimental Investigation on Innovative Connections for Timber–Concrete Composite Systems. Constr. Build. Mater. 2019, 207, 345–356. [Google Scholar] [CrossRef]
- Wang, Z.; Wei, Y.; Li, N.; Zhao, K.; Ding, M. Flexural Behavior of Bamboo–Concrete Composite Beams with Perforated Steel Plate Connections. J. Wood Sci. 2020, 66, 4. [Google Scholar] [CrossRef]
- Foschi, R.O.; Bonac, T. Load-Slip Characteristics for Connections With Common Nails. Wood Sci. 1977, 9, 118–123. [Google Scholar]
- Kermani, A.; Goh, H.C.C. Load-Slip Characteristics of Multi-Nailed Timber Joints. Proc. Inst. Civ. Eng.-Struct. Build. 1999, 134, 31–43. [Google Scholar] [CrossRef]
- Coste, G. The Assessment and Applications of a New Connector Type for Use in Timber Structural Systems. Ph.D. Thesis, Edinburgh Napier University, Edinburgh, UK, 2010. [Google Scholar]
- Liu, Y.; Wang, Y.; Zhang, Y.; Chen, M.; Nie, X. Force–Displacement Relations of Bolted Timber Joints with Slotted-in Steel Plates Parallel to the Grain. J. Wood Sci. 2020, 66, 83. [Google Scholar] [CrossRef]
- Heine, C.P.; Daniel Dolan, J. A New Model to Predict the Load-Slip Relationship of Bolted Connections in Timber. Wood Fiber Sci. 2001, 33, 534–549. [Google Scholar]
- Erdodi, L.; Bódi, I. Numerical Determination of the Slip Modulus of Dowel-Type Timber Joints. Pollack Period. 2007, 2, 35–44. [Google Scholar] [CrossRef]
- Domínguez, M.; Fueyo, J.G.; Cabezas, J.A. Design and Calculation of Dowel-type Joints in Timber Structures. Behaviour of Load against Displacement. In Proceedings of the 3rd International Conference on Mechanical Models in Structural Engineering, Seville, Spain, 24–26 June 2015; pp. 199–212. [Google Scholar]
- Kobel, P. Dowel-Type Connections in Beech LVL. Ph.D. Thesis, ETH Zurich, Zürich, Switzerland, 2019. [Google Scholar]
- DIN EN 1995-1-1/NA:2013-08; National Annex—Nationally Determined Parameters Eurocode 5: Design of Timber Structures—Part 1-1: General—Common Rules and Rules for Buildings. European Committee for Standardization (CEN): Berlin, Germany, 2013.
- Bjetka, I.; Blass, H.J. Joints with Inclined Screws. In Proceedings of the Working Commission W18—Timber Structure, Kyoto, Japan, 16–19 September 2002. [Google Scholar]
- Dias, A.M.P.G.; Cruz, H.; Lopes, S.; Van de Kuilen, J.W.G. Experimental Shear-Friction Test on Dowel Type Fastener Timber-Concrete Joints. In Proceedings of the 8th World Conference on Timber Engineering (WCTE), Lahti, Finland, 14–17 June 2004. [Google Scholar]
- Mirdad, M.A.H.; Chui, Y.H. Stiffness Prediction of Mass Timber Panel-Concrete (MTPC) Composite Connection with Inclined Screws and a Gap. Eng. Struct. 2020, 207, 110215. [Google Scholar] [CrossRef]
- Du, H.; Hu, X.; Jiang, Y.; Wei, C.; Hong, W. Load-Carrying Capacity of Self-Tapping Lag Screws for Glulam-Lightweight Concrete Composite Beams. BioResources 2019, 14, 166–179. [Google Scholar] [CrossRef]
- Dias, A.M.P.G.; Lopes, S.; Van de Kuilen, J.W.G.; Cruz, H. Load-Carrying Capacity of Timber–Concrete Joints with Dowel-Type Fasteners. J. Struct. Eng. 2007, 133, 720–727. [Google Scholar] [CrossRef]
- EN 1382; Timber Structures—Test Methods—Withdrawal Capacity of Timber Fasteners. European Committee for Standardization (CEN): Brussels, Belgium, 2016.
- EN 12390-3; Testing Hardened Concrete—Part3: Compressive Strength of Test Specimens. European Committee for Standardization (CEN): Brussels, Belgium, 2009.
- EN ISO 6892-1; Metallic Materials—Tensile Testing—Part 1: Method of Test at Room Temperature. European Committee for Standardization (CEN): Brussels, Belgium, 2009.
- EN 383; Timber Structures—Test Methods. Determination of the Embedding Strength and Foundation Values for Dowel Type Fasteners. European Committee for Standardization (CEN): Brussels, Belgium, 1993.
- ISO 10984–1; Timber Structures—Dowel Type Fasteners—Part 1: Determination of Yield Moment. International Organization for Standardization: Geneva, Switzerland, 2009.
- Stamatopoulos, H.; Massaro, F.M.; Qazi, J. Mechanical Properties of Laterally Loaded Threaded Rods Embedded in Softwood. Eur. J. Wood Wood Prod. 2022, 80, 169–182. [Google Scholar] [CrossRef]
- Aquino, C.D.; Rodrigues, L.G.; Branco, J.M.; Gomes, W.J.S. Statistical Correlation Investigation of a Single-Doweled Timber-to-Timber Joint. Eng. Struct. 2022, 269, 114810. [Google Scholar] [CrossRef]
- Gečys, T.; Bader, T.K.; Olsson, A.; Kajėnas, S. Influence of the Rope Effect on the Slip Curve of Laterally Loaded, Nailed and Screwed Timber-to-Timber Connections. Constr. Build. Mater. 2019, 228, 116702. [Google Scholar] [CrossRef]
- Blass, H.J.; Colling, F. Load-Carrying Capacity of Dowelled Connections. In Proceedings of the International Network on Timber Engineering Research, Sibenik, Croatia, 24–27 August 2015; pp. 115–129. [Google Scholar]
- Carvalho, E.P. Avaliação Do Comportamento Mecânico Ao Cisalhamento de Conectores de Barras de Aço Com Ganchos Em Vigas Mistas de Madeira Laminada Colada e Concreto. Ph.D. Thesis, Escola de Engenharia da Universidade Federal de Minas Gerais, Belo Horizonte, Brazil, 2008. [Google Scholar]
- Moshiri, F. Structural Behaviour of Timber Concrete Composite Connections and Floors Utilising Screw Connectors. Ph.D. Thesis, University of Technology Sydney, Sydney, Australia, 2014. [Google Scholar]
- Gelfi, P.; Giuriani, E.; Marini, A. Stud Shear Connection Design for Composite Concrete Slab and Wood Beams. J. Struct. Eng. 2002, 128, 1544–1550. [Google Scholar] [CrossRef]
- EN 26891; Timber Structures—Joints Made with Mechanical Fasteners—General Principles for the Determination of Strength and Deformation Characteristics. European Committee for Standardization (CEN): Brussels, Belgium, 1991.
- Domínguez, M.; Fueyo, J.G.; Villarino, A.; Anton, N. Structural Timber Connections with Dowel-Type Fasteners and Nut-Washer Fixings: Mechanical Characterization and Contribution to the Rope Effect. Materials 2022, 15, 242. [Google Scholar] [CrossRef] [PubMed]
- Stevanović, B. Ponašanje spregnutih nosača tipa drvo-beton izvedenih mehaničkim spojnim sredstvima pri eksploatacionom i graničnom opterećenju. Ph.D. Thesis, Građevinski fakultet Univerziteta u Beogradu, Beograd, Serbia, 2003. [Google Scholar]
- Glišovíc, I.; Stevanovíc, B.; Kočetov-Mišulić, T. Embedment Test of Wood for Dowel-Type Fasteners. Wood Res. 2012, 57, 639–650. [Google Scholar]
- Dias, A.M.P.G.; Cruz, H.; Lopes, S.; Van de Kuilen, J.W.G. Stiffness of Dowel-Type Fasteners in Timber-Concrete Joints. Proc. Inst. Civ. Eng. Struct. Build. 2010, 163, 257–266. [Google Scholar] [CrossRef]
- Mirdad, M.A.H.; Khan, R.; Chui, Y.H. Analytical Procedure for Timber-Concrete Composite (TCC) System with Mechanical Connectors. Buildings 2022, 12, 885. [Google Scholar] [CrossRef]
- Comite Euro-International du Beton CEB. CEB-FIP 1990. CEB FIP Model Code 1990: Design Code, CEB-FIB-MC90, CEB-FIB; Lausanne: Thomas Telford, Switzerland, 1993. [Google Scholar]
- Gelfi, P.; Giuriani, E. Modelo Teorico Del Legame Costitutivo per Le Connessioni a Piolo. In Studi e Ricerche Vol.9. Corso di Perfezionamento per le Costruzioni in Cemento Armato Fratelli Pesenti; Politecnico di Milano: Milan, Italy, 1987; pp. 323–341. [Google Scholar]
- Vintzēleou, E.N.; Tassios, T.P. Mathematical Models for Dowel Action under Monotonic and Cyclic Conditions. Mag. Concr. Res. 1986, 38, 13–22. [Google Scholar] [CrossRef]















| Materials | Properties | Mean Value | No. of Tests | Applied Standard |
|---|---|---|---|---|
| Glulam GL24h | Axial withdrawal capacity Fax | 15,525 N | 3 | EN 1382 [46] |
| Concrete LC45/50 | Cubic compressive strength fc | 55 MPa | 3 | EN 12390-3 [47] |
| Screw Φ10/150 mm | Ultimate tensile strength fu | 695 MPa | 5 | EN ISO 6892-1 [48] |
| Materials | Properties | Mean Value |
|---|---|---|
| Glulam (approx. GL24h) | Axial withdrawal capacity Fax | 13,090 N |
| Density of timber ρm | 476 kg/m3 | |
| Embedment strength fh,t * | 36.1 MPa | |
| Foundation modulus Kf * | 43.4 N/mm3 | |
| Concrete MB30 (approx. C25/30) | Cubic compressive strength fc | 46 MPa |
| Screw Φ10/150 mm | Ultimate tensile strength fu | 590 MPa |
| Yield moment My ** | My,eff = 0.9·fu·deff3/6 = 40,403 Nmm | |
| Initial slope of yield moment function Kb ** | 13,867 Nmm/deg |
| Method | Mean Values 1 | Deviations [%] | Mean Values 2 | Deviations [%] | ||
|---|---|---|---|---|---|---|
| Load-carrying capacity Fv,R [N] | Experimental (δ = 15 mm) | 13,240 | - | 10,650 | - | |
| Numerical (δ = 15 mm) | 13,400 | 1.2 | 11,560/12,390 f | 8.5/16.4 | ||
| Theoretical | CEN/TS 19103 a | 10,491 | −20.8 | 8773/9400 f | −17.6/−11.7 | |
| Fv,R,corr b | 13,218 | −0.2 | 11,217/12,019 f | 5.3/12.9 | ||
| Slip modulus K [N/mm] | Experimental | 2889 | - | 2580 | - | |
| Numerical | Ks (EN 26891) | 2670 | −7.6 | 2732/2980 f | 5.9/15.5 | |
| Ks,0.4Fmax c | 2825 | −2.2 | 3058/3279 f | 18.5/27.1 | ||
| Theoretical | Kser,TTC d | 3488 | 20.7 | 3477 | 34.8 | |
| Kser,TCC = 2·Kser,TTC e | 6975 | 141.4 | 6954 | 169.5 | ||
Disclaimer/Publisher’s Note: The statements, opinions and data contained in all publications are solely those of the individual author(s) and contributor(s) and not of MDPI and/or the editor(s). MDPI and/or the editor(s) disclaim responsibility for any injury to people or property resulting from any ideas, methods, instructions or products referred to in the content. |
© 2023 by the authors. Licensee MDPI, Basel, Switzerland. This article is an open access article distributed under the terms and conditions of the Creative Commons Attribution (CC BY) license (https://creativecommons.org/licenses/by/4.0/).
Share and Cite
Manojlović, D.; Rašeta, A.; Vukobratović, V.; Čeh, A.; Kozarić, L.; Jovanović, Đ.; Starčev-Ćurčin, A. Simulation of Load–Slip Capacity of Timber–Concrete Connections with Dowel-Type Fasteners. Buildings 2023, 13, 1171. https://doi.org/10.3390/buildings13051171
Manojlović D, Rašeta A, Vukobratović V, Čeh A, Kozarić L, Jovanović Đ, Starčev-Ćurčin A. Simulation of Load–Slip Capacity of Timber–Concrete Connections with Dowel-Type Fasteners. Buildings. 2023; 13(5):1171. https://doi.org/10.3390/buildings13051171
Chicago/Turabian StyleManojlović, Dragan, Andrija Rašeta, Vladimir Vukobratović, Arpad Čeh, Ljiljana Kozarić, Đorđe Jovanović, and Anka Starčev-Ćurčin. 2023. "Simulation of Load–Slip Capacity of Timber–Concrete Connections with Dowel-Type Fasteners" Buildings 13, no. 5: 1171. https://doi.org/10.3390/buildings13051171
APA StyleManojlović, D., Rašeta, A., Vukobratović, V., Čeh, A., Kozarić, L., Jovanović, Đ., & Starčev-Ćurčin, A. (2023). Simulation of Load–Slip Capacity of Timber–Concrete Connections with Dowel-Type Fasteners. Buildings, 13(5), 1171. https://doi.org/10.3390/buildings13051171

