Bridge Condition Deterioration Prediction Using the Whale Optimization Algorithm and Extreme Learning Machine
Abstract
:1. Introduction
2. Extreme Learning Machine
3. Optimization of the WOA Algorithm
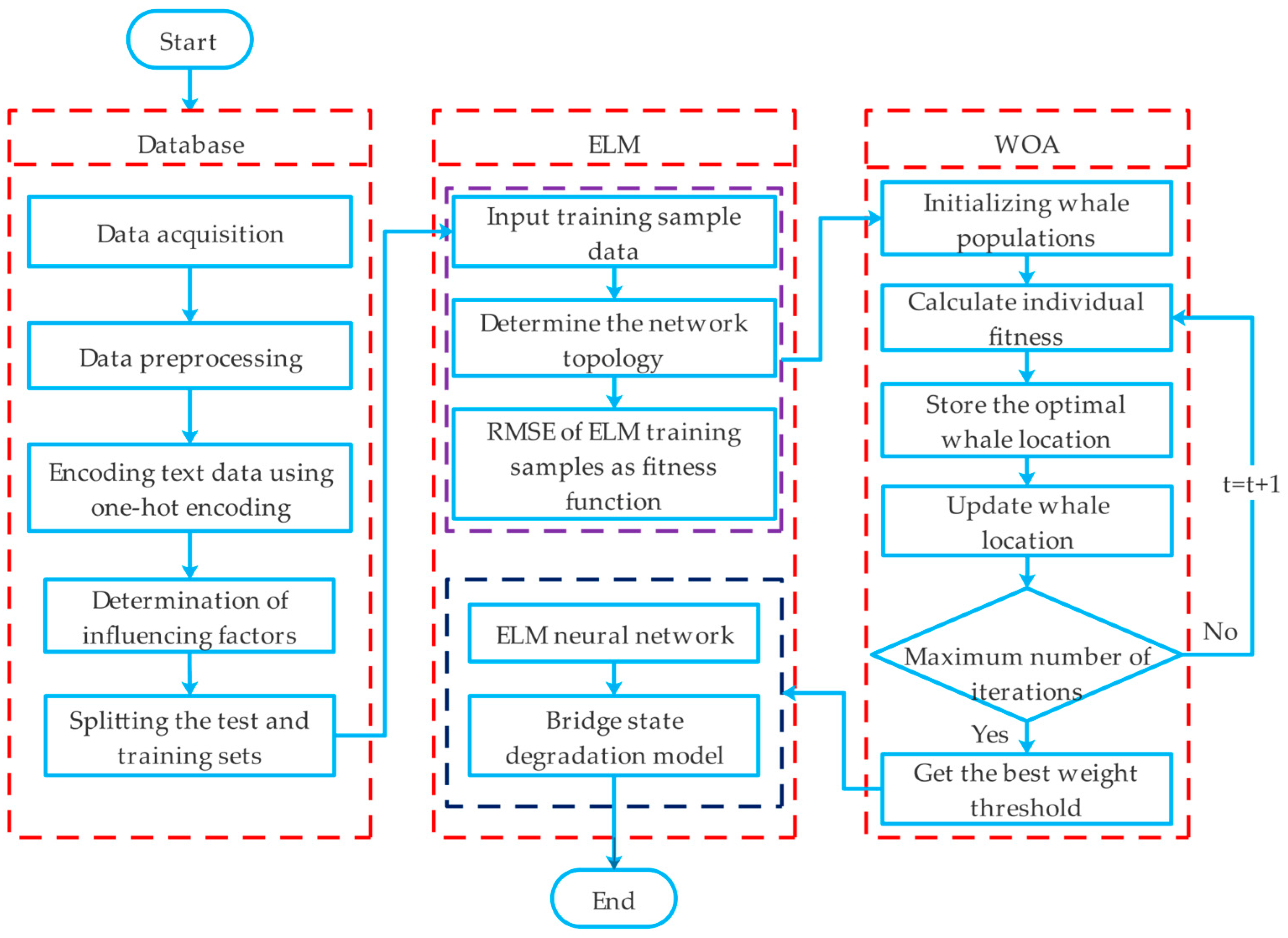
4. Bridge Condition Deterioration Prediction Model Based on WOA-ELM
5. Performance Metrics for Evaluation
6. Method Validation
6.1. Dataset
6.1.1. Data Preprocessing
6.1.2. Mathematical Representation of Bridge Condition Data
6.1.3. Establishment of Bridge Condition Database
6.2. Data Normalization
6.3. Determination of Influencing Factors
6.4. Establishment of the WOA-ELM Model
6.4.1. Selection of Activation Functions
6.4.2. Determining the Number of Neurons in the Neural Network
6.5. Forecasting Results and Comparisons
6.5.1. Prediction of BCI of Overall Bridge Structure
6.5.2. Prediction of BCI of Bridge Components
7. Conclusions
- (1)
- The foundation of this study rests upon a comprehensive dataset of bridge inspection data, which facilitates the establishment of complex nonlinear connections between essential features and bridge conditions. This research effectively harnesses and explores the inherent data patterns within the long-term bridge inspection data. Setting itself apart from other prediction models that focus solely on individual bridges, the proposed model demonstrates exceptional proficiency in precisely forecasting the states of diverse bridges within the region.
- (2)
- In this study, we conducted correlation analysis, taking into consideration several key factors, including the bridge’s age, lane count, bridge width, bridge type, structural form, span, bridge length, geographic location, and maintenance status. The aim was to enhance the accuracy of BCI prediction. Furthermore, the WOA-ELM prediction model proposed in this paper outperforms the ELM, BPNN, DT, and SVM models in terms of sample fitting capability and accuracy. Specifically, the model presented in this paper exhibited improvements in R-values by 4.1%, 11.4%, 24.5%, and 33.6%, reductions in RMSE by 7.3%, 18.0%, 14.8%, and 18.1%, decreases in MAE by 9.9%, 13.6%, 5.4%, and 15.7%, and reductions in MRE by 11.6%, 15.3%, 6%, and 16.2%. These results clearly demonstrate a significant enhancement in the model’s performance for bridge condition prediction.
- (3)
- In the context of predicting the BCI for bridge components, we utilized Pearson correlation analysis and mutual information theory to identify the critical influencing factors that need to be taken into account for each specific component. For instance, within the realm of the bridge superstructure, it was imperative to consider variables such as bridge age, lane count, bridge width, bridge type, structural form, span, bridge length, geographic location, and maintenance status. When undertaking the prediction BCI for various bridge components, our proposed method consistently demonstrated remarkable advantages, surpassing the performance of the ELM, BPNN, DT, and SVM models in terms of predictive accuracy. Specifically, with regard to bridge decking components, our method resulted in significant improvements in R-values, with increases of 9.5%, 12.7%, 16.7%, and 19.7%. Additionally, there were reductions in RMSE by 5.4%, 9.0%, 4.3%, and 12.7%, decreases in MAE by 4.3%, 6.5%, 1.7%, and 12.5%, and reductions in MRE by 6.4%, 6.7%, 2.8%, and 13.3%. These outcomes prominently underscore the exceptional predictive prowess of our methodology across diverse bridge component conditions. The significance of this research lies in the provision of a more dependable technical assessment tool for bridge management and maintenance, poised to assume a pivotal role in practical applications.
Author Contributions
Funding
Data Availability Statement
Conflicts of Interest
Appendix A
| NO. | A | B | C | D | E | F | G | H | I | J | K | NO. | A | B | C | D | E | F | G | H | I | J | K |
|---|---|---|---|---|---|---|---|---|---|---|---|---|---|---|---|---|---|---|---|---|---|---|---|
| 1 | 2 | 1 | 4 | 3 | 35 | 365 | 8 | 2 | 0 | 0 | 0 | 271 | 1 | 2 | 13 | 1 | 8 | 20 | 31 | 8 | 0 | 0 | 0 |
| 2 | 1 | 2 | 15 | 1 | 10 | 20 | 25 | 6 | 0 | 1 | 0 | 272 | 1 | 2 | 19 | 1 | 6 | 8.3 | 31 | 8 | 1 | 0 | 0 |
| 3 | 1 | 2 | 10 | 1 | 10 | 20 | 25 | 6 | 1 | 0 | 1 | 273 | 1 | 2 | 13 | 1 | 6 | 8.3 | 31 | 8 | 0 | 0 | 0 |
| 4 | 1 | 2 | 8 | 1 | 10 | 20 | 25 | 6 | 0 | 0 | 0 | 274 | 2 | 2 | 19 | 3 | 21 | 59 | 9 | 1 | 1 | 0 | 0 |
| 5 | 1 | 2 | 12 | 1 | 10 | 21 | 24.5 | 6 | 1 | 1 | 0 | 275 | 2 | 2 | 15 | 3 | 21 | 59 | 9 | 1 | 0 | 0 | 0 |
| 6 | 1 | 2 | 7 | 1 | 10 | 21 | 24.5 | 6 | 0 | 0 | 0 | 276 | 1 | 3 | 16 | 1 | 20 | 39.5 | 33 | 8 | 0 | 1 | 1 |
| 7 | 1 | 2 | 5 | 1 | 10 | 21 | 24.5 | 6 | 0 | 0 | 0 | 277 | 1 | 3 | 13 | 1 | 20 | 39.5 | 33 | 8 | 1 | 0 | 0 |
| 8 | 1 | 2 | 16 | 1 | 20 | 85 | 31 | 8 | 0 | 1 | 0 | 278 | 1 | 3 | 10 | 1 | 20 | 39.5 | 33 | 8 | 0 | 0 | 0 |
| 9 | 1 | 2 | 14 | 1 | 20 | 85 | 31 | 8 | 0 | 0 | 0 | 279 | 1 | 3 | 16 | 1 | 20 | 33 | 31.5 | 8 | 1 | 0 | 0 |
| 10 | 1 | 2 | 18 | 1 | 20 | 52 | 35 | 8 | 0 | 1 | 0 | 280 | 1 | 3 | 13 | 1 | 20 | 33 | 31.5 | 8 | 0 | 1 | 0 |
| 11 | 1 | 2 | 13 | 1 | 20 | 52 | 35 | 8 | 0 | 0 | 0 | 281 | 1 | 3 | 10 | 1 | 20 | 33 | 31.5 | 8 | 0 | 0 | 0 |
| 12 | 1 | 2 | 11 | 1 | 20 | 52 | 35 | 8 | 0 | 0 | 0 | 282 | 1 | 3 | 16 | 2 | 20 | 41 | 31.5 | 8 | 1 | 0 | 0 |
| 13 | 2 | 1 | 4 | 3 | 45 | 45 | 8 | 1 | 0 | 0 | 0 | 283 | 1 | 3 | 13 | 2 | 20 | 41 | 31.5 | 8 | 1 | 0 | 0 |
| 14 | 1 | 3 | 18 | 2 | 40 | 180 | 31.5 | 8 | 1 | 1 | 0 | 284 | 1 | 3 | 16 | 1 | 20 | 35 | 31.5 | 8 | 0 | 1 | 0 |
| 15 | 1 | 3 | 18 | 2 | 30 | 230 | 8.5 | 2 | 1 | 0 | 0 | 285 | 1 | 3 | 13 | 1 | 20 | 35 | 31.5 | 8 | 1 | 0 | 0 |
| 16 | 1 | 3 | 13 | 2 | 30 | 230 | 8.5 | 2 | 0 | 0 | 0 | 286 | 1 | 3 | 10 | 1 | 20 | 35 | 31.5 | 8 | 0 | 0 | 0 |
| 17 | 1 | 3 | 18 | 1 | 20 | 66 | 11 | 3 | 0 | 0 | 0 | 287 | 2 | 2 | 18 | 3 | 19 | 93 | 7 | 1 | 1 | 1 | 0 |
| 18 | 1 | 3 | 13 | 1 | 20 | 66 | 11 | 3 | 0 | 0 | 0 | 288 | 2 | 2 | 14 | 3 | 19 | 93 | 7 | 1 | 0 | 0 | 0 |
| 19 | 1 | 3 | 11 | 1 | 20 | 66 | 11 | 3 | 0 | 0 | 0 | 289 | 1 | 2 | 18 | 3 | 24 | 29 | 7 | 1 | 1 | 0 | 0 |
| 20 | 2 | 3 | 18 | 3 | 20 | 65 | 11 | 3 | 0 | 0 | 0 | 290 | 1 | 2 | 14 | 3 | 24 | 29 | 7 | 1 | 0 | 0 | 0 |
| 21 | 2 | 3 | 13 | 3 | 20 | 65 | 11 | 3 | 0 | 0 | 0 | 291 | 2 | 2 | 18 | 3 | 24 | 176 | 7 | 1 | 1 | 0 | 0 |
| 22 | 2 | 3 | 11 | 3 | 20 | 65 | 11 | 3 | 0 | 0 | 0 | 292 | 2 | 2 | 14 | 3 | 24 | 176 | 7 | 1 | 0 | 0 | 0 |
| 23 | 1 | 3 | 18 | 1 | 20 | 57 | 24.5 | 6 | 1 | 1 | 0 | 293 | 1 | 2 | 13 | 2 | 50 | 768 | 24.5 | 6 | 1 | 0 | 0 |
| 24 | 1 | 3 | 13 | 1 | 20 | 57 | 24.5 | 6 | 1 | 0 | 0 | 294 | 1 | 2 | 10 | 2 | 50 | 768 | 24.5 | 6 | 0 | 0 | 0 |
| 25 | 2 | 1 | 3 | 3 | 23 | 73 | 8 | 1 | 0 | 0 | 0 | 295 | 1 | 3 | 12 | 2 | 40 | 379 | 32.6 | 8 | 1 | 0 | 1 |
| 26 | 1 | 3 | 18 | 1 | 25 | 84 | 19.3 | 4 | 0 | 1 | 0 | 296 | 1 | 3 | 9 | 2 | 40 | 379 | 32.6 | 8 | 0 | 0 | 0 |
| 27 | 2 | 1 | 3 | 3 | 40 | 289 | 35 | 8 | 0 | 0 | 0 | 297 | 1 | 3 | 7 | 2 | 40 | 379 | 32.6 | 8 | 0 | 0 | 0 |
| 28 | 2 | 3 | 18 | 3 | 24 | 236 | 9.5 | 2 | 1 | 1 | 0 | 298 | 2 | 2 | 11 | 3 | 30 | 350 | 10 | 2 | 0 | 0 | 1 |
| 29 | 2 | 3 | 13 | 3 | 24 | 236 | 9.5 | 2 | 0 | 0 | 0 | 299 | 2 | 2 | 8 | 3 | 30 | 350 | 10 | 2 | 0 | 0 | 0 |
| 30 | 2 | 3 | 11 | 3 | 24 | 236 | 9.5 | 2 | 0 | 0 | 0 | 300 | 1 | 2 | 19 | 2 | 30 | 234 | 31 | 8 | 0 | 0 | 0 |
| 31 | 1 | 3 | 18 | 1 | 20 | 29 | 24.5 | 6 | 1 | 0 | 0 | 301 | 1 | 2 | 14 | 2 | 30 | 234 | 31 | 8 | 0 | 0 | 0 |
| 32 | 1 | 3 | 13 | 1 | 20 | 29 | 24.5 | 6 | 1 | 0 | 0 | 302 | 1 | 3 | 16 | 2 | 20 | 59 | 31.5 | 8 | 1 | 1 | 0 |
| 33 | 2 | 1 | 20 | 3 | 40 | 100 | 16 | 3 | 0 | 0 | 0 | 303 | 1 | 3 | 16 | 2 | 20 | 125 | 31.5 | 8 | 1 | 1 | 0 |
| 34 | 2 | 1 | 15 | 3 | 40 | 100 | 16 | 3 | 1 | 0 | 0 | 304 | 2 | 2 | 20 | 3 | 20 | 111 | 8 | 2 | 0 | 1 | 0 |
| 35 | 2 | 1 | 14 | 3 | 40 | 100 | 16 | 3 | 1 | 0 | 0 | 305 | 1 | 2 | 20 | 1 | 16 | 192 | 7 | 1 | 0 | 0 | 0 |
| 36 | 2 | 1 | 12 | 3 | 40 | 100 | 16 | 3 | 0 | 0 | 0 | 306 | 1 | 3 | 16 | 2 | 20 | 95 | 31.5 | 8 | 1 | 1 | |
| 37 | 1 | 1 | 20 | 1 | 20 | 35 | 31 | 6 | 1 | 0 | 0 | 307 | 1 | 3 | 13 | 2 | 20 | 95 | 31.5 | 8 | 0 | 0 | 0 |
| 38 | 1 | 1 | 15 | 1 | 20 | 35 | 31 | 6 | 0 | 0 | 0 | 308 | 1 | 3 | 11 | 2 | 20 | 95 | 31.5 | 8 | 0 | 0 | 0 |
| 39 | 1 | 1 | 14 | 1 | 20 | 35 | 31 | 6 | 0 | 0 | 0 | 309 | 2 | 1 | 4 | 3 | 25 | 194 | 9 | 2 | 1 | 0 | 0 |
| 40 | 1 | 1 | 12 | 1 | 20 | 35 | 31 | 6 | 0 | 0 | 0 | 310 | 2 | 1 | 4 | 3 | 24 | 57 | 9 | 2 | 0 | 0 | 0 |
| 41 | 2 | 1 | 3 | 3 | 23 | 73 | 8 | 1 | 0 | 0 | 0 | 311 | 1 | 3 | 16 | 2 | 20 | 94 | 31.5 | 8 | 0 | 1 | 1 |
| 42 | 1 | 1 | 20 | 3 | 20 | 54 | 31 | 6 | 0 | 1 | 0 | 312 | 1 | 3 | 13 | 2 | 20 | 94 | 31.5 | 8 | 1 | 0 | 0 |
| 43 | 1 | 1 | 15 | 3 | 20 | 54 | 31 | 6 | 1 | 0 | 0 | 313 | 2 | 2 | 4 | 3 | 28 | 62 | 9 | 2 | 0 | 0 | 0 |
| 44 | 1 | 1 | 12 | 3 | 20 | 54 | 31 | 6 | 0 | 0 | 0 | 314 | 2 | 2 | 4 | 3 | 34 | 263 | 9 | 2 | 1 | 0 | 0 |
| 45 | 1 | 1 | 20 | 2 | 25 | 38 | 31 | 6 | 0 | 0 | 0 | 315 | 2 | 2 | 4 | 3 | 29 | 236 | 9 | 2 | 0 | 0 | 0 |
| 46 | 1 | 1 | 15 | 2 | 25 | 38 | 31 | 6 | 1 | 0 | 0 | 316 | 2 | 2 | 4 | 3 | 35 | 122 | 9 | 2 | 0 | 0 | 0 |
| 47 | 1 | 1 | 14 | 2 | 25 | 38 | 31 | 6 | 1 | 1 | 0 | 317 | 2 | 2 | 4 | 3 | 36 | 52 | 9 | 2 | 0 | 0 | 0 |
| 48 | 1 | 1 | 12 | 2 | 25 | 38 | 31 | 6 | 0 | 0 | 0 | 318 | 2 | 2 | 4 | 3 | 35 | 265 | 9 | 2 | 0 | 0 | 0 |
| 49 | 2 | 1 | 4 | 3 | 35 | 275 | 8 | 1 | 0 | 0 | 0 | 319 | 2 | 2 | 18 | 2 | 20 | 94 | 31.5 | 8 | 0 | 0 | 0 |
| 50 | 2 | 1 | 3 | 3 | 30 | 42 | 9 | 2 | 0 | 0 | 0 | 320 | 2 | 2 | 15 | 2 | 20 | 94 | 31.5 | 8 | 1 | 0 | 0 |
| 51 | 2 | 1 | 3 | 3 | 35 | 111 | 9 | 2 | 0 | 0 | 0 | 321 | 2 | 2 | 18 | 3 | 28 | 294 | 7 | 1 | 0 | 0 | 0 |
| 52 | 2 | 3 | 6 | 3 | 27 | 207 | 8 | 2 | 0 | 0 | 0 | 322 | 2 | 2 | 15 | 3 | 28 | 294 | 7 | 1 | 1 | 0 | 0 |
| 53 | 2 | 1 | 3 | 3 | 33 | 72 | 9 | 2 | 0 | 0 | 0 | 323 | 2 | 2 | 18 | 3 | 38 | 288 | 9 | 2 | 0 | 0 | 0 |
| 54 | 2 | 1 | 3 | 3 | 24 | 420 | 9 | 2 | 0 | 0 | 0 | 324 | 2 | 2 | 15 | 3 | 38 | 288 | 9 | 2 | 1 | 0 | 0 |
| 55 | 2 | 2 | 3 | 3 | 20 | 90 | 9 | 2 | 0 | 0 | 0 | 325 | 2 | 2 | 14 | 3 | 35 | 133 | 7 | 1 | 1 | 0 | 0 |
| 56 | 2 | 1 | 3 | 3 | 37.5 | 373 | 11.5 | 2 | 0 | 0 | 0 | 326 | 2 | 2 | 14 | 3 | 33 | 153 | 5.5 | 1 | 0 | 0 | 0 |
| 57 | 2 | 1 | 3 | 3 | 24 | 68 | 7 | 1 | 0 | 0 | 0 | 327 | 2 | 2 | 18 | 3 | 24 | 176 | 7 | 1 | 0 | 1 | 0 |
| 58 | 2 | 1 | 3 | 3 | 27 | 407 | 9 | 2 | 0 | 0 | 0 | 328 | 2 | 2 | 15 | 3 | 24 | 176 | 7 | 1 | 1 | 0 | 0 |
| 59 | 2 | 1 | 4 | 3 | 35 | 465 | 9 | 2 | 0 | 0 | 0 | 329 | 2 | 2 | 18 | 3 | 33 | 262 | 9 | 2 | 0 | 1 | 0 |
| 60 | 2 | 3 | 6 | 3 | 37 | 150 | 8 | 2 | 0 | 0 | 0 | 330 | 2 | 2 | 15 | 3 | 33 | 262 | 9 | 2 | 0 | 0 | 0 |
| 61 | 2 | 3 | 4 | 3 | 37 | 491 | 6 | 1 | 0 | 0 | 0 | 331 | 2 | 2 | 18 | 3 | 23 | 204 | 9.5 | 2 | 1 | 0 | 0 |
| 62 | 2 | 3 | 6 | 3 | 46 | 171 | 11.7 | 2 | 0 | 0 | 0 | 332 | 2 | 2 | 15 | 3 | 23 | 204 | 9.5 | 2 | 0 | 0 | 0 |
| 63 | 2 | 1 | 5 | 3 | 32 | 443 | 13 | 3 | 0 | 0 | 0 | 333 | 2 | 2 | 14 | 3 | 23 | 204 | 9.5 | 2 | 1 | 0 | 0 |
| 64 | 2 | 3 | 6 | 3 | 30 | 142 | 8 | 2 | 0 | 0 | 0 | 334 | 2 | 2 | 18 | 3 | 23 | 140 | 14.5 | 3 | 0 | 0 | 0 |
| 65 | 2 | 3 | 2 | 3 | 33 | 391 | 7 | 1 | 0 | 0 | 0 | 335 | 2 | 2 | 18 | 3 | 28 | 294 | 9.5 | 2 | 0 | 0 | 0 |
| 66 | 2 | 3 | 6 | 3 | 27 | 118 | 9 | 1 | 0 | 0 | 0 | 336 | 1 | 2 | 18 | 3 | 24 | 29 | 13 | 2 | 0 | 0 | 0 |
| 67 | 2 | 3 | 6 | 3 | 29 | 289 | 9 | 2 | 0 | 0 | 0 | 337 | 2 | 2 | 18 | 3 | 38 | 288 | 9 | 2 | 0 | 1 | 0 |
| 68 | 2 | 3 | 6 | 3 | 38 | 238 | 12.8 | 2 | 0 | 0 | 0 | 338 | 2 | 2 | 18 | 3 | 28 | 294 | 7 | 1 | 1 | 0 | 0 |
| 69 | 2 | 3 | 4 | 3 | 40 | 526 | 7 | 1 | 0 | 0 | 0 | 339 | 2 | 2 | 18 | 3 | 24 | 176 | 7 | 1 | 1 | 0 | 0 |
| 70 | 2 | 3 | 4 | 3 | 50 | 660 | 7 | 1 | 0 | 0 | 0 | 340 | 2 | 2 | 5 | 3 | 25 | 157 | 8 | 1 | 0 | 0 | 0 |
| 71 | 2 | 3 | 2 | 3 | 39 | 228 | 7 | 1 | 0 | 0 | 0 | 341 | 2 | 2 | 5 | 3 | 26 | 270 | 8 | 1 | 0 | 0 | 0 |
| 72 | 2 | 3 | 4 | 3 | 39 | 400 | 7 | 1 | 0 | 0 | 0 | 342 | 2 | 2 | 5 | 3 | 28 | 171 | 8 | 1 | 0 | 0 | 0 |
| 73 | 2 | 3 | 2 | 3 | 36 | 530 | 7 | 1 | 0 | 0 | 0 | 343 | 2 | 2 | 5 | 3 | 25 | 25 | 13.5 | 3 | 0 | 0 | 0 |
| 74 | 2 | 3 | 4 | 3 | 39 | 618 | 7 | 1 | 0 | 0 | 0 | 344 | 2 | 2 | 5 | 3 | 30 | 243 | 8 | 1 | 0 | 0 | 0 |
| 75 | 2 | 3 | 2 | 3 | 32 | 370 | 7 | 1 | 0 | 0 | 0 | 345 | 2 | 2 | 5 | 3 | 31 | 301 | 8 | 1 | 0 | 0 | 0 |
| 76 | 2 | 3 | 2 | 3 | 38 | 645 | 9 | 2 | 0 | 0 | 0 | 346 | 2 | 2 | 5 | 3 | 28 | 233 | 8 | 1 | 0 | 0 | 0 |
| 77 | 2 | 3 | 2 | 3 | 50 | 580 | 9 | 2 | 0 | 0 | 0 | 347 | 2 | 2 | 11 | 3 | 20 | 292 | 9.5 | 2 | 0 | 0 | 0 |
| 78 | 2 | 3 | 2 | 3 | 30 | 238 | 7 | 1 | 0 | 0 | 0 | 348 | 2 | 2 | 12 | 3 | 20 | 109 | 9 | 2 | 0 | 0 | 0 |
| 79 | 2 | 3 | 4 | 3 | 36 | 147 | 7 | 1 | 0 | 0 | 0 | 349 | 1 | 2 | 11 | 2 | 40 | 430 | 24.5 | 6 | 0 | 0 | 0 |
| 80 | 2 | 3 | 4 | 3 | 50 | 465 | 9.5 | 2 | 0 | 0 | 0 | 350 | 1 | 2 | 7 | 2 | 40 | 430 | 24.5 | 6 | 0 | 0 | 0 |
| 81 | 2 | 1 | 4 | 3 | 36 | 350 | 10 | 2 | 0 | 0 | 0 | 351 | 1 | 1 | 20 | 1 | 20 | 58 | 31 | 6 | 1 | 0 | 0 |
| 82 | 2 | 1 | 3 | 3 | 32 | 452 | 27 | 6 | 0 | 0 | 0 | 352 | 1 | 1 | 17 | 1 | 20 | 58 | 31 | 6 | 0 | 0 | 0 |
| 83 | 2 | 1 | 5 | 3 | 32 | 1038 | 9 | 2 | 0 | 0 | 0 | 353 | 1 | 2 | 19 | 1 | 20 | 31 | 31 | 8 | 0 | 0 | 0 |
| 84 | 1 | 1 | 3 | 3 | 30 | 46 | 40 | 8 | 0 | 0 | 0 | 354 | 1 | 2 | 16 | 1 | 20 | 31 | 31 | 8 | 1 | 0 | 0 |
| 85 | 2 | 3 | 6 | 3 | 54 | 285 | 9.5 | 2 | 0 | 0 | 0 | 355 | 1 | 2 | 14 | 1 | 20 | 31 | 31 | 8 | 0 | 1 | 0 |
| 86 | 2 | 1 | 4 | 3 | 35 | 115 | 17.5 | 4 | 0 | 0 | 0 | 356 | 2 | 3 | 4 | 3 | 30 | 71 | 35 | 6 | 0 | 0 | 0 |
| 87 | 1 | 1 | 4 | 3 | 36 | 151 | 35 | 8 | 0 | 0 | 0 | 357 | 1 | 2 | 17 | 1 | 20 | 70 | 16 | 4 | 0 | 0 | 0 |
| 88 | 2 | 1 | 4 | 3 | 40 | 168 | 35 | 8 | 0 | 0 | 0 | 358 | 2 | 2 | 17 | 3 | 30 | 150 | 9.5 | 2 | 0 | 0 | 0 |
| 89 | 2 | 1 | 4 | 3 | 40 | 168 | 35 | 8 | 0 | 0 | 0 | 359 | 2 | 2 | 9 | 3 | 32 | 220 | 19.5 | 4 | 0 | 0 | 0 |
| 90 | 2 | 1 | 4 | 3 | 35 | 325 | 35 | 8 | 0 | 0 | 0 | 360 | 2 | 2 | 9 | 3 | 40 | 311 | 19.5 | 4 | 0 | 0 | 0 |
| 91 | 2 | 1 | 4 | 3 | 35 | 180 | 17.5 | 4 | 0 | 0 | 0 | 361 | 1 | 2 | 9 | 2 | 35 | 437 | 20 | 4 | 0 | 0 | 0 |
| 92 | 1 | 1 | 4 | 3 | 36 | 396 | 40 | 8 | 0 | 0 | 0 | 362 | 2 | 2 | 9 | 3 | 30 | 120 | 9.5 | 2 | 0 | 0 | 0 |
| 93 | 2 | 1 | 3 | 3 | 35 | 259 | 37 | 8 | 0 | 0 | 0 | 363 | 2 | 2 | 9 | 3 | 33 | 258 | 19.5 | 4 | 0 | 0 | 0 |
| 94 | 2 | 1 | 3 | 3 | 28 | 340 | 10 | 2 | 0 | 0 | 0 | 364 | 2 | 1 | 9 | 3 | 22 | 27 | 9 | 2 | 0 | 0 | 0 |
| 95 | 2 | 1 | 3 | 3 | 35 | 145 | 11.5 | 2 | 0 | 0 | 0 | 365 | 2 | 1 | 9 | 3 | 47 | 148 | 9 | 2 | 0 | 0 | 0 |
| 96 | 2 | 1 | 3 | 3 | 31 | 475 | 11.5 | 2 | 0 | 0 | 0 | 366 | 2 | 1 | 9 | 3 | 32 | 126 | 9 | 2 | 0 | 0 | 0 |
| 97 | 2 | 1 | 3 | 3 | 42 | 130 | 11.5 | 2 | 0 | 0 | 0 | 367 | 2 | 1 | 9 | 3 | 30 | 400 | 9 | 2 | 0 | 0 | 0 |
| 98 | 1 | 1 | 3 | 2 | 40 | 296 | 21 | 4 | 0 | 0 | 0 | 368 | 2 | 1 | 9 | 3 | 33 | 182 | 9 | 2 | 0 | 0 | 0 |
| 99 | 2 | 1 | 3 | 3 | 30 | 367 | 9 | 2 | 0 | 0 | 0 | 369 | 2 | 1 | 9 | 3 | 35 | 345 | 9 | 2 | 1 | 1 | 0 |
| 100 | 2 | 1 | 3 | 3 | 31 | 72 | 9 | 2 | 0 | 0 | 0 | 370 | 2 | 1 | 9 | 3 | 35 | 170 | 9 | 2 | 0 | 0 | 0 |
| 101 | 2 | 1 | 3 | 3 | 35 | 321 | 9 | 2 | 0 | 0 | 0 | 371 | 2 | 1 | 9 | 3 | 30 | 106 | 9 | 2 | 0 | 0 | 0 |
| 102 | 2 | 1 | 3 | 3 | 35 | 328 | 9 | 2 | 0 | 0 | 0 | 372 | 2 | 1 | 9 | 3 | 30 | 1650 | 18.5 | 4 | 0 | 0 | 0 |
| 103 | 1 | 3 | 20 | 2 | 20 | 162 | 15.8 | 4 | 1 | 1 | 0 | 373 | 2 | 1 | 9 | 3 | 30 | 353 | 18.5 | 4 | 1 | 0 | 0 |
| 104 | 2 | 1 | 5 | 3 | 30 | 124 | 8 | 1 | 0 | 0 | 0 | 374 | 2 | 1 | 9 | 3 | 30 | 1560 | 18.5 | 4 | 0 | 0 | 0 |
| 105 | 2 | 1 | 5 | 3 | 35 | 115 | 33 | 8 | 0 | 0 | 0 | 375 | 2 | 1 | 9 | 3 | 33 | 626 | 18.5 | 4 | 1 | 0 | 0 |
| 106 | 2 | 1 | 5 | 3 | 32 | 128 | 8 | 1 | 0 | 0 | 0 | 376 | 2 | 1 | 7 | 3 | 38 | 113 | 11.5 | 2 | 1 | 0 | 0 |
| 107 | 2 | 1 | 4 | 3 | 30 | 120 | 8 | 1 | 0 | 0 | 0 | 377 | 2 | 1 | 4 | 3 | 38 | 113 | 11.5 | 2 | 0 | 0 | 0 |
| 108 | 1 | 1 | 4 | 3 | 36 | 617 | 37 | 8 | 0 | 0 | 0 | 378 | 2 | 1 | 7 | 3 | 40 | 1537 | 21.5 | 4 | 0 | 0 | 0 |
| 109 | 2 | 1 | 4 | 3 | 35 | 285 | 8 | 1 | 0 | 0 | 0 | 379 | 2 | 1 | 4 | 3 | 40 | 1537 | 21.5 | 4 | 0 | 0 | 0 |
| 110 | 2 | 2 | 3 | 3 | 30 | 197 | 9 | 2 | 0 | 0 | 0 | 380 | 2 | 1 | 7 | 3 | 40 | 245 | 11.5 | 2 | 1 | 0 | 0 |
| 111 | 2 | 2 | 3 | 3 | 30 | 373 | 9 | 2 | 0 | 0 | 0 | 381 | 2 | 1 | 4 | 3 | 40 | 245 | 11.5 | 2 | 0 | 0 | 0 |
| 112 | 2 | 2 | 3 | 3 | 31 | 70 | 38 | 8 | 0 | 0 | 0 | 382 | 2 | 1 | 7 | 3 | 30 | 190 | 8 | 1 | 1 | 0 | 0 |
| 113 | 1 | 3 | 18 | 2 | 40 | 260 | 31.5 | 8 | 0 | 1 | 0 | 383 | 2 | 1 | 13 | 3 | 30 | 343 | 10 | 1 | 1 | 0 | 0 |
| 114 | 1 | 3 | 13 | 2 | 40 | 260 | 31.5 | 8 | 1 | 0 | 0 | 384 | 2 | 1 | 7 | 3 | 29 | 143 | 8 | 1 | 1 | 0 | 0 |
| 115 | 1 | 3 | 11 | 2 | 40 | 260 | 31.5 | 8 | 0 | 0 | 0 | 385 | 2 | 1 | 13 | 3 | 23 | 155 | 8 | 1 | 1 | 0 | 0 |
| 116 | 1 | 3 | 14 | 1 | 20 | 28 | 20 | 4 | 1 | 0 | 0 | 386 | 2 | 1 | 13 | 3 | 22 | 276 | 8.5 | 1 | 1 | 0 | 0 |
| 117 | 1 | 3 | 12 | 1 | 20 | 28 | 20 | 4 | 0 | 0 | 0 | 387 | 2 | 1 | 13 | 3 | 30 | 310 | 8 | 1 | 1 | 0 | 0 |
| 118 | 1 | 3 | 18 | 2 | 40 | 400 | 31.5 | 8 | 0 | 0 | 0 | 388 | 2 | 1 | 9 | 3 | 23 | 61 | 8 | 1 | 1 | 0 | 0 |
| 119 | 1 | 3 | 13 | 2 | 40 | 400 | 31.5 | 8 | 0 | 1 | 0 | 389 | 2 | 1 | 6 | 3 | 23 | 61 | 8 | 1 | 0 | 0 | 0 |
| 120 | 1 | 3 | 11 | 2 | 40 | 400 | 31.5 | 8 | 0 | 0 | 0 | 390 | 2 | 1 | 9 | 3 | 25 | 180 | 8 | 1 | 1 | 0 | 0 |
| 121 | 1 | 3 | 18 | 1 | 20 | 20 | 31 | 8 | 0 | 0 | 0 | 391 | 2 | 1 | 6 | 3 | 25 | 180 | 8 | 1 | 0 | 0 | 0 |
| 122 | 1 | 3 | 13 | 1 | 20 | 20 | 31 | 8 | 1 | 1 | 0 | 392 | 2 | 1 | 9 | 3 | 33 | 171 | 8 | 1 | 1 | 0 | 0 |
| 123 | 1 | 3 | 11 | 1 | 20 | 20 | 31 | 8 | 0 | 0 | 0 | 393 | 2 | 1 | 6 | 3 | 33 | 171 | 8 | 1 | 0 | 0 | 0 |
| 124 | 1 | 3 | 18 | 1 | 16 | 27 | 32.5 | 8 | 1 | 0 | 0 | 394 | 2 | 1 | 9 | 3 | 25 | 74 | 8 | 1 | 0 | 0 | 0 |
| 125 | 1 | 3 | 13 | 1 | 16 | 27 | 32.5 | 8 | 1 | 0 | 0 | 395 | 2 | 1 | 6 | 3 | 25 | 74 | 8 | 1 | 0 | 0 | 0 |
| 126 | 1 | 3 | 11 | 1 | 16 | 27 | 32.5 | 8 | 0 | 0 | 0 | 396 | 2 | 1 | 9 | 3 | 25 | 92 | 8 | 1 | 1 | 0 | 0 |
| 127 | 2 | 3 | 18 | 3 | 24 | 403 | 9.5 | 2 | 0 | 0 | 0 | 397 | 2 | 1 | 6 | 3 | 25 | 92 | 8 | 1 | 0 | 0 | 0 |
| 128 | 2 | 3 | 18 | 3 | 24 | 419 | 9.5 | 2 | 0 | 0 | 0 | 398 | 2 | 1 | 9 | 3 | 25 | 191 | 8 | 1 | 1 | 0 | 0 |
| 129 | 1 | 3 | 18 | 1 | 16 | 73 | 31.5 | 8 | 0 | 0 | 0 | 399 | 2 | 1 | 6 | 3 | 25 | 191 | 8 | 1 | 0 | 0 | 0 |
| 130 | 2 | 3 | 18 | 3 | 24 | 138 | 15.8 | 4 | 1 | 0 | 0 | 400 | 2 | 1 | 9 | 3 | 30 | 278 | 8 | 1 | 1 | 0 | 1 |
| 131 | 2 | 3 | 13 | 3 | 24 | 138 | 15.8 | 4 | 0 | 0 | 0 | 401 | 2 | 1 | 6 | 3 | 30 | 278 | 8 | 1 | 0 | 0 | 0 |
| 132 | 2 | 3 | 11 | 3 | 24 | 138 | 15.8 | 4 | 0 | 0 | 0 | 402 | 2 | 1 | 9 | 3 | 25 | 100 | 8 | 1 | 0 | 0 | 0 |
| 133 | 2 | 1 | 10 | 3 | 25 | 100 | 12.5 | 2 | 0 | 0 | 0 | 403 | 2 | 1 | 6 | 3 | 25 | 100 | 8 | 1 | 0 | 0 | 0 |
| 134 | 1 | 3 | 17 | 1 | 20 | 37 | 31 | 8 | 1 | 0 | 1 | 404 | 2 | 2 | 11 | 3 | 33 | 90 | 7.8 | 1 | 0 | 0 | 0 |
| 135 | 1 | 3 | 12 | 1 | 20 | 37 | 31 | 8 | 0 | 0 | 0 | 405 | 2 | 2 | 11 | 3 | 30 | 90 | 7.8 | 1 | 0 | 0 | 0 |
| 136 | 1 | 3 | 10 | 1 | 20 | 37 | 31 | 8 | 0 | 0 | 0 | 406 | 2 | 2 | 11 | 3 | 30 | 30 | 7.8 | 1 | 0 | 0 | 0 |
| 137 | 1 | 3 | 17 | 1 | 30 | 74 | 19 | 4 | 1 | 0 | 0 | 407 | 2 | 2 | 11 | 3 | 30 | 40 | 17.8 | 4 | 0 | 0 | 0 |
| 138 | 1 | 3 | 12 | 1 | 30 | 74 | 19 | 4 | 0 | 0 | 0 | 408 | 2 | 2 | 11 | 3 | 30 | 40 | 17.8 | 4 | 0 | 0 | 0 |
| 139 | 1 | 3 | 10 | 1 | 30 | 74 | 19 | 4 | 0 | 0 | 0 | 409 | 2 | 2 | 11 | 3 | 35 | 110 | 7.8 | 1 | 0 | 0 | 0 |
| 140 | 1 | 3 | 18 | 1 | 25 | 30 | 29 | 8 | 1 | 0 | 0 | 410 | 2 | 2 | 11 | 3 | 33 | 350 | 7.8 | 1 | 0 | 0 | 0 |
| 141 | 1 | 3 | 13 | 1 | 25 | 30 | 29 | 8 | 0 | 1 | 0 | 411 | 2 | 2 | 11 | 3 | 30 | 30 | 7.8 | 1 | 0 | 0 | 0 |
| 142 | 1 | 3 | 11 | 1 | 25 | 30 | 29 | 8 | 0 | 0 | 0 | 412 | 2 | 2 | 7 | 3 | 40 | 374 | 9.5 | 2 | 0 | 0 | 0 |
| 143 | 1 | 2 | 18 | 1 | 20 | 20 | 30 | 8 | 1 | 0 | 0 | 413 | 2 | 2 | 7 | 3 | 38 | 440 | 9.5 | 2 | 1 | 0 | 0 |
| 144 | 1 | 2 | 13 | 1 | 20 | 20 | 30 | 8 | 0 | 1 | 0 | 414 | 2 | 2 | 4 | 3 | 38 | 440 | 9.5 | 2 | 0 | 0 | 0 |
| 145 | 1 | 2 | 11 | 1 | 20 | 20 | 30 | 8 | 0 | 0 | 0 | 415 | 2 | 2 | 7 | 3 | 18 | 70 | 8 | 1 | 0 | 0 | 0 |
| 146 | 1 | 3 | 18 | 1 | 13 | 13 | 31 | 8 | 1 | 0 | 1 | 416 | 2 | 2 | 7 | 3 | 17 | 38 | 8 | 1 | 0 | 0 | 0 |
| 147 | 1 | 3 | 13 | 1 | 13 | 13 | 31 | 8 | 0 | 0 | 0 | 417 | 2 | 1 | 11 | 3 | 35 | 80 | 41.5 | 8 | 0 | 0 | 0 |
| 148 | 1 | 3 | 11 | 1 | 13 | 13 | 31 | 8 | 0 | 0 | 0 | 418 | 2 | 1 | 9 | 3 | 30 | 105 | 33 | 8 | 0 | 0 | 0 |
| 149 | 1 | 1 | 16 | 1 | 20 | 50 | 31 | 8 | 1 | 1 | 0 | 419 | 2 | 1 | 6 | 3 | 20 | 40 | 8 | 2 | 0 | 0 | 0 |
| 150 | 1 | 1 | 14 | 1 | 20 | 50 | 31 | 8 | 0 | 0 | 0 | 420 | 2 | 1 | 9 | 3 | 30 | 252 | 8 | 2 | 0 | 0 | 0 |
| 151 | 1 | 1 | 19 | 1 | 20 | 50 | 16 | 4 | 1 | 0 | 0 | 421 | 2 | 3 | 9 | 3 | 25 | 100 | 31.5 | 8 | 1 | 0 | 0 |
| 152 | 1 | 1 | 14 | 1 | 20 | 50 | 16 | 4 | 0 | 1 | 1 | 422 | 2 | 3 | 9 | 3 | 31 | 98 | 12.5 | 2 | 1 | 1 | 0 |
| 153 | 1 | 1 | 11 | 1 | 20 | 50 | 16 | 4 | 0 | 0 | 0 | 423 | 2 | 1 | 6 | 3 | 45 | 305 | 24.5 | 6 | 0 | 0 | 0 |
| 154 | 1 | 1 | 19 | 1 | 20 | 50 | 16 | 4 | 0 | 0 | 1 | 424 | 2 | 1 | 6 | 3 | 45 | 90 | 14 | 2 | 0 | 1 | 0 |
| 155 | 1 | 1 | 14 | 1 | 20 | 50 | 16 | 4 | 1 | 0 | 0 | 425 | 2 | 1 | 6 | 3 | 46 | 97 | 14 | 2 | 0 | 0 | 0 |
| 156 | 1 | 2 | 15 | 1 | 16 | 60 | 12.3 | 3 | 0 | 0 | 1 | 426 | 1 | 1 | 7 | 3 | 25 | 125 | 9 | 2 | 1 | 0 | 0 |
| 157 | 1 | 2 | 10 | 1 | 16 | 60 | 12.3 | 3 | 0 | 1 | 0 | 427 | 2 | 1 | 13 | 3 | 30 | 90 | 22 | 4 | 0 | 0 | 0 |
| 158 | 1 | 2 | 9 | 1 | 16 | 60 | 12.3 | 3 | 0 | 0 | 0 | 428 | 2 | 1 | 12 | 3 | 33 | 450 | 13 | 2 | 0 | 0 | 0 |
| 159 | 1 | 2 | 15 | 1 | 16 | 24 | 12.3 | 3 | 0 | 0 | 0 | 429 | 2 | 2 | 14 | 3 | 30 | 78 | 13 | 2 | 1 | 0 | 0 |
| 160 | 1 | 2 | 10 | 1 | 16 | 24 | 12.3 | 3 | 1 | 0 | 0 | 430 | 2 | 2 | 14 | 3 | 30 | 210 | 14 | 2 | 1 | 0 | 0 |
| 161 | 1 | 2 | 9 | 1 | 16 | 24 | 12.3 | 3 | 0 | 0 | 0 | 431 | 2 | 1 | 11 | 3 | 45 | 255 | 20 | 4 | 0 | 0 | 0 |
| 162 | 1 | 2 | 12 | 1 | 20 | 80 | 12.3 | 3 | 0 | 0 | 1 | 432 | 1 | 1 | 13 | 1 | 13 | 40 | 25 | 6 | 1 | 0 | 0 |
| 163 | 1 | 2 | 7 | 1 | 20 | 80 | 12.3 | 3 | 0 | 0 | 0 | 433 | 1 | 1 | 15 | 3 | 27 | 60 | 17 | 4 | 0 | 1 | 0 |
| 164 | 1 | 2 | 6 | 1 | 20 | 80 | 12.3 | 3 | 0 | 0 | 0 | 434 | 1 | 1 | 15 | 3 | 27 | 60 | 17 | 4 | 0 | 0 | 0 |
| 165 | 1 | 2 | 15 | 1 | 20 | 109 | 12.3 | 3 | 0 | 0 | 1 | 435 | 2 | 1 | 11 | 3 | 33 | 298 | 17 | 4 | 0 | 0 | 0 |
| 166 | 1 | 2 | 10 | 1 | 20 | 109 | 12.3 | 3 | 1 | 1 | 0 | 436 | 1 | 1 | 11 | 3 | 30 | 170 | 17 | 4 | 0 | 0 | 0 |
| 167 | 1 | 2 | 9 | 1 | 20 | 109 | 12.3 | 3 | 0 | 0 | 0 | 437 | 1 | 1 | 11 | 1 | 20 | 20 | 10 | 2 | 0 | 0 | 0 |
| 168 | 1 | 2 | 15 | 1 | 10 | 20 | 12.3 | 3 | 1 | 0 | 1 | 438 | 1 | 1 | 4 | 3 | 26 | 286 | 23 | 5 | 0 | 0 | 0 |
| 169 | 1 | 2 | 10 | 1 | 10 | 20 | 12.3 | 3 | 0 | 0 | 0 | 439 | 1 | 1 | 4 | 3 | 25 | 25 | 14 | 3 | 0 | 0 | 0 |
| 170 | 1 | 2 | 9 | 1 | 10 | 20 | 12.3 | 3 | 1 | 0 | 0 | 440 | 2 | 1 | 4 | 3 | 30 | 186 | 9 | 2 | 0 | 0 | 0 |
| 171 | 1 | 2 | 15 | 1 | 10 | 20 | 39 | 8 | 1 | 1 | 0 | 441 | 1 | 1 | 15 | 1 | 30 | 111 | 33 | 6 | 0 | 0 | 0 |
| 172 | 1 | 2 | 10 | 1 | 10 | 20 | 39 | 8 | 1 | 1 | 0 | 442 | 1 | 1 | 15 | 1 | 20 | 40 | 33 | 6 | 1 | 0 | 0 |
| 173 | 1 | 2 | 9 | 1 | 10 | 20 | 39 | 8 | 0 | 0 | 0 | 443 | 2 | 1 | 7 | 3 | 38 | 417 | 9 | 2 | 1 | 0 | 0 |
| 174 | 1 | 2 | 14 | 1 | 20 | 120 | 12.3 | 3 | 1 | 0 | 1 | 444 | 2 | 1 | 5 | 3 | 38 | 417 | 9 | 2 | 0 | 0 | 0 |
| 175 | 1 | 2 | 9 | 1 | 20 | 120 | 12.3 | 3 | 0 | 1 | 0 | 445 | 2 | 1 | 7 | 3 | 35 | 370 | 9 | 2 | 0 | 0 | 0 |
| 176 | 1 | 2 | 8 | 1 | 20 | 120 | 12.3 | 3 | 0 | 0 | 0 | 446 | 2 | 1 | 7 | 3 | 35 | 259 | 9 | 2 | 0 | 0 | 0 |
| 177 | 1 | 2 | 9 | 1 | 20 | 32 | 12.3 | 3 | 0 | 1 | 0 | 447 | 2 | 1 | 5 | 3 | 35 | 259 | 9 | 2 | 0 | 0 | 0 |
| 178 | 1 | 2 | 15 | 1 | 10 | 20 | 12.3 | 3 | 1 | 1 | 0 | 448 | 2 | 1 | 7 | 3 | 35 | 182 | 9 | 2 | 0 | 0 | 0 |
| 179 | 1 | 2 | 10 | 1 | 10 | 20 | 12.3 | 3 | 0 | 0 | 0 | 449 | 2 | 1 | 5 | 3 | 35 | 182 | 9 | 2 | 0 | 0 | 0 |
| 180 | 1 | 3 | 13 | 3 | 20 | 40 | 8.5 | 1 | 0 | 0 | 0 | 450 | 2 | 1 | 7 | 3 | 38 | 340 | 9 | 2 | 0 | 0 | 0 |
| 181 | 1 | 3 | 9 | 3 | 20 | 40 | 8.5 | 1 | 0 | 0 | 1 | 451 | 2 | 1 | 7 | 3 | 30 | 246 | 9 | 2 | 0 | 0 | 0 |
| 182 | 2 | 2 | 13 | 3 | 20 | 50 | 19 | 4 | 0 | 0 | 0 | 452 | 2 | 1 | 7 | 3 | 25 | 167 | 9 | 2 | 0 | 0 | 0 |
| 183 | 2 | 2 | 9 | 3 | 20 | 50 | 19 | 4 | 0 | 0 | 0 | 453 | 1 | 1 | 17 | 1 | 20 | 152 | 11 | 2 | 1 | 0 | 0 |
| 184 | 2 | 2 | 13 | 3 | 20 | 40 | 13 | 2 | 0 | 0 | 1 | 454 | 1 | 1 | 17 | 2 | 30 | 150 | 11 | 2 | 1 | 0 | 0 |
| 185 | 2 | 2 | 9 | 3 | 20 | 40 | 13 | 2 | 0 | 0 | 0 | 455 | 1 | 1 | 17 | 2 | 30 | 485 | 17 | 4 | 0 | 0 | 0 |
| 186 | 2 | 2 | 8 | 3 | 20 | 40 | 13 | 2 | 0 | 0 | 0 | 456 | 1 | 1 | 17 | 1 | 20 | 248 | 17 | 4 | 0 | 0 | 0 |
| 187 | 2 | 2 | 7 | 3 | 44 | 141 | 8 | 1 | 0 | 0 | 0 | 457 | 2 | 1 | 7 | 3 | 30 | 90 | 7.8 | 1 | 0 | 0 | 0 |
| 188 | 2 | 2 | 3 | 3 | 44 | 141 | 8 | 1 | 0 | 0 | 0 | 458 | 2 | 1 | 7 | 3 | 32 | 172 | 7.8 | 1 | 0 | 0 | 0 |
| 189 | 1 | 2 | 7 | 3 | 25 | 25 | 8 | 1 | 0 | 0 | 0 | 459 | 2 | 1 | 7 | 3 | 30 | 161 | 7.8 | 1 | 0 | 0 | 0 |
| 190 | 1 | 2 | 3 | 3 | 25 | 25 | 8 | 1 | 0 | 0 | 0 | 460 | 2 | 1 | 9 | 3 | 30 | 120 | 15 | 4 | 0 | 0 | 0 |
| 191 | 2 | 2 | 7 | 3 | 44 | 141 | 8 | 1 | 0 | 0 | 0 | 461 | 2 | 1 | 9 | 3 | 27 | 75 | 7.8 | 1 | 0 | 0 | 0 |
| 192 | 2 | 2 | 3 | 3 | 44 | 141 | 8 | 1 | 0 | 0 | 0 | 462 | 2 | 1 | 9 | 3 | 30 | 318 | 7.8 | 1 | 0 | 0 | 0 |
| 193 | 1 | 2 | 13 | 3 | 35 | 45 | 8 | 1 | 0 | 0 | 1 | 463 | 2 | 1 | 9 | 3 | 30 | 110 | 7.8 | 1 | 0 | 0 | 0 |
| 194 | 1 | 2 | 9 | 3 | 35 | 45 | 8 | 1 | 0 | 0 | 0 | 464 | 2 | 1 | 9 | 3 | 27 | 100 | 10.5 | 1 | 0 | 0 | 0 |
| 195 | 2 | 2 | 13 | 3 | 36 | 260 | 8 | 1 | 0 | 0 | 0 | 465 | 1 | 1 | 17 | 1 | 20 | 573 | 21 | 4 | 0 | 0 | 0 |
| 196 | 2 | 2 | 9 | 3 | 36 | 260 | 8 | 1 | 0 | 0 | 0 | 466 | 1 | 1 | 18 | 1 | 20 | 393 | 21 | 4 | 0 | 0 | 0 |
| 197 | 1 | 3 | 18 | 1 | 20 | 132 | 15 | 4 | 0 | 1 | 1 | 467 | 1 | 1 | 20 | 2 | 20 | 420 | 11 | 2 | 1 | 1 | 0 |
| 198 | 1 | 3 | 14 | 1 | 20 | 132 | 15 | 4 | 0 | 0 | 0 | 468 | 1 | 1 | 7 | 3 | 20 | 25 | 8.8 | 2 | 0 | 0 | 0 |
| 199 | 1 | 3 | 12 | 1 | 20 | 132 | 15 | 4 | 0 | 0 | 0 | 469 | 2 | 1 | 17 | 1 | 20 | 172 | 9 | 2 | 0 | 0 | 0 |
| 200 | 1 | 3 | 17 | 1 | 20 | 146 | 15.5 | 4 | 1 | 1 | 0 | 470 | 2 | 1 | 17 | 1 | 20 | 172 | 9 | 2 | 0 | 0 | 0 |
| 201 | 1 | 3 | 13 | 1 | 20 | 146 | 15.5 | 4 | 0 | 0 | 0 | 471 | 2 | 1 | 9 | 3 | 30 | 180 | 9 | 2 | 0 | 0 | 0 |
| 202 | 1 | 3 | 11 | 1 | 20 | 146 | 15.5 | 4 | 0 | 0 | 0 | 472 | 1 | 1 | 19 | 2 | 20 | 91 | 32 | 5 | 1 | 0 | 0 |
| 203 | 1 | 3 | 16 | 2 | 30 | 180 | 31 | 8 | 0 | 0 | 1 | 473 | 2 | 1 | 5 | 3 | 32 | 125 | 8 | 2 | 0 | 0 | 0 |
| 204 | 1 | 3 | 12 | 2 | 30 | 180 | 31 | 8 | 0 | 1 | 0 | 474 | 2 | 1 | 4 | 3 | 25 | 300 | 11 | 2 | 0 | 0 | 0 |
| 205 | 1 | 3 | 10 | 2 | 30 | 180 | 31 | 8 | 0 | 0 | 0 | 475 | 2 | 1 | 7 | 3 | 38 | 225 | 17.8 | 4 | 0 | 0 | 0 |
| 206 | 1 | 3 | 16 | 2 | 30 | 347 | 31 | 8 | 0 | 1 | 1 | 476 | 2 | 1 | 4 | 3 | 30 | 100 | 9 | 1 | 0 | 0 | 0 |
| 207 | 1 | 3 | 12 | 2 | 30 | 347 | 31 | 8 | 0 | 0 | 0 | 477 | 2 | 2 | 3 | 3 | 35 | 233 | 8 | 1 | 0 | 0 | 0 |
| 208 | 1 | 3 | 10 | 2 | 30 | 347 | 31 | 8 | 0 | 0 | 0 | 478 | 2 | 1 | 11 | 3 | 30 | 190 | 9 | 2 | 0 | 1 | 0 |
| 209 | 1 | 3 | 16 | 2 | 30 | 190 | 31 | 8 | 0 | 1 | 0 | 479 | 2 | 1 | 7 | 3 | 40 | 442 | 18.5 | 4 | 0 | 0 | 0 |
| 210 | 1 | 3 | 12 | 2 | 30 | 190 | 31 | 8 | 0 | 0 | 0 | 480 | 1 | 2 | 10 | 1 | 20 | 32 | 24.5 | 6 | 0 | 1 | 0 |
| 211 | 1 | 3 | 10 | 2 | 30 | 190 | 31 | 8 | 0 | 0 | 0 | 481 | 1 | 2 | 7 | 2 | 30 | 254 | 24.5 | 6 | 0 | 0 | 0 |
| 212 | 1 | 3 | 16 | 2 | 40 | 288 | 31 | 8 | 0 | 0 | 0 | 482 | 1 | 1 | 12 | 1 | 20 | 51 | 9 | 2 | 0 | 0 | 0 |
| 213 | 1 | 3 | 12 | 2 | 40 | 288 | 31 | 8 | 0 | 0 | 0 | 483 | 1 | 1 | 13 | 1 | 20 | 50 | 31.5 | 6 | 0 | 0 | 0 |
| 214 | 1 | 3 | 10 | 2 | 40 | 288 | 31 | 8 | 0 | 0 | 0 | 484 | 1 | 2 | 16 | 1 | 8 | 20 | 31 | 8 | 0 | 0 | 0 |
| 215 | 1 | 2 | 16 | 1 | 25 | 50 | 35 | 8 | 1 | 0 | 0 | 485 | 2 | 1 | 12 | 3 | 23 | 53 | 10 | 2 | 0 | 0 | 0 |
| 216 | 1 | 2 | 12 | 1 | 25 | 50 | 35 | 8 | 0 | 0 | 0 | 486 | 2 | 1 | 7 | 3 | 34 | 196 | 8 | 1 | 0 | 0 | 0 |
| 217 | 1 | 2 | 17 | 1 | 30 | 240 | 31 | 8 | 1 | 0 | 1 | 487 | 1 | 3 | 16 | 2 | 30 | 70 | 19 | 4 | 0 | 0 | 0 |
| 218 | 1 | 2 | 13 | 1 | 30 | 240 | 31 | 8 | 0 | 0 | 0 | 488 | 2 | 3 | 16 | 1 | 25 | 84 | 19 | 4 | 0 | 1 | 0 |
| 219 | 1 | 2 | 11 | 1 | 30 | 240 | 31 | 8 | 0 | 0 | 0 | 489 | 1 | 3 | 13 | 1 | 16 | 60 | 31.5 | 8 | 0 | 0 | 0 |
| 220 | 1 | 2 | 19 | 1 | 16 | 45 | 23 | 4 | 0 | 0 | 0 | 490 | 2 | 3 | 13 | 3 | 24 | 403 | 9.5 | 2 | 0 | 0 | 0 |
| 221 | 1 | 2 | 17 | 1 | 20 | 74 | 38 | 8 | 0 | 1 | 1 | 491 | 1 | 3 | 13 | 2 | 40 | 180 | 31.5 | 8 | 1 | 0 | 0 |
| 222 | 1 | 2 | 13 | 1 | 20 | 74 | 38 | 8 | 1 | 1 | 0 | 492 | 2 | 3 | 13 | 3 | 24 | 419 | 9.5 | 2 | 0 | 0 | 0 |
| 223 | 1 | 2 | 11 | 1 | 20 | 74 | 38 | 8 | 1 | 0 | 0 | 493 | 2 | 1 | 3 | 3 | 46 | 97 | 14 | 2 | 0 | 0 | 0 |
| 224 | 1 | 1 | 20 | 1 | 8 | 19 | 31 | 8 | 0 | 1 | 0 | 494 | 2 | 1 | 3 | 3 | 46 | 305 | 24 | 4 | 0 | 0 | 0 |
| 225 | 1 | 1 | 16 | 1 | 8 | 19 | 31 | 8 | 1 | 0 | 0 | 495 | 2 | 3 | 6 | 3 | 25 | 100 | 35.5 | 6 | 0 | 0 | 0 |
| 226 | 1 | 1 | 14 | 1 | 8 | 19 | 31 | 8 | 0 | 0 | 0 | 496 | 2 | 1 | 3 | 3 | 45 | 90 | 14 | 2 | 0 | 0 | 0 |
| 227 | 1 | 3 | 20 | 1 | 30 | 60 | 31 | 8 | 1 | 0 | 0 | 497 | 2 | 1 | 5 | 3 | 28 | 100 | 9.5 | 2 | 0 | 0 | 0 |
| 228 | 1 | 3 | 16 | 1 | 30 | 60 | 31 | 8 | 1 | 0 | 0 | 498 | 1 | 1 | 13 | 1 | 20 | 50 | 31 | 6 | 0 | 0 | 0 |
| 229 | 1 | 3 | 14 | 1 | 30 | 60 | 31 | 8 | 0 | 1 | 0 | 499 | 1 | 1 | 12 | 1 | 27 | 91 | 32.5 | 6 | 0 | 0 | 0 |
| 230 | 1 | 1 | 20 | 1 | 6 | 9.3 | 24 | 6 | 0 | 1 | 0 | 500 | 1 | 1 | 13 | 1 | 20 | 40 | 16 | 3 | 0 | 0 | 0 |
| 231 | 1 | 1 | 16 | 1 | 6 | 9.3 | 24 | 6 | 1 | 0 | 0 | 501 | 2 | 2 | 8 | 3 | 20 | 50 | 9.75 | 2 | 0 | 0 | 0 |
| 232 | 1 | 1 | 14 | 1 | 6 | 9.3 | 24 | 6 | 0 | 1 | 0 | 502 | 1 | 1 | 10 | 3 | 48 | 190 | 9 | 2 | 0 | 0 | 0 |
| 233 | 1 | 2 | 18 | 3 | 20 | 27 | 18.5 | 4 | 0 | 0 | 0 | 503 | 2 | 1 | 11 | 3 | 23 | 53 | 10 | 2 | 0 | 0 | 0 |
| 234 | 1 | 2 | 16 | 3 | 20 | 27 | 18.5 | 4 | 0 | 0 | 0 | 504 | 2 | 1 | 19 | 2 | 20 | 280 | 13 | 2 | 1 | 1 | 0 |
| 235 | 1 | 2 | 18 | 1 | 20 | 65 | 31 | 8 | 1 | 0 | 0 | 505 | 2 | 1 | 9 | 3 | 30 | 90 | 22 | 4 | 0 | 1 | 0 |
| 236 | 1 | 2 | 14 | 1 | 20 | 65 | 31 | 8 | 0 | 0 | 1 | 506 | 1 | 1 | 5 | 3 | 20 | 25 | 8.8 | 2 | 0 | 0 | 0 |
| 237 | 1 | 2 | 12 | 1 | 20 | 65 | 31 | 8 | 0 | 1 | 0 | 507 | 2 | 1 | 5 | 3 | 32 | 172 | 7.8 | 1 | 0 | 0 | 0 |
| 238 | 1 | 1 | 16 | 1 | 25 | 43 | 38 | 8 | 1 | 1 | 0 | 508 | 2 | 1 | 5 | 3 | 30 | 90 | 7.8 | 1 | 0 | 0 | 0 |
| 239 | 1 | 1 | 7 | 3 | 25 | 125 | 40 | 8 | 0 | 0 | 0 | 509 | 2 | 1 | 15 | 1 | 23 | 300 | 9 | 2 | 0 | 1 | 0 |
| 240 | 1 | 1 | 3 | 3 | 25 | 125 | 40 | 8 | 0 | 0 | 0 | 510 | 2 | 1 | 15 | 1 | 22 | 172 | 9 | 2 | 0 | 1 | 0 |
| 241 | 1 | 1 | 16 | 3 | 25 | 150 | 9 | 2 | 0 | 1 | 0 | 511 | 2 | 1 | 5 | 3 | 30 | 161 | 7.8 | 1 | 0 | 0 | 0 |
| 242 | 1 | 1 | 12 | 3 | 25 | 100 | 9 | 2 | 0 | 0 | 0 | 512 | 2 | 1 | 15 | 1 | 23 | 152 | 11 | 2 | 0 | 1 | 0 |
| 243 | 1 | 1 | 17 | 1 | 30 | 111 | 33 | 8 | 1 | 0 | 0 | 513 | 1 | 1 | 15 | 2 | 30 | 150 | 11 | 2 | 0 | 0 | 0 |
| 244 | 1 | 3 | 20 | 1 | 20 | 28 | 32 | 8 | 1 | 1 | 0 | 514 | 2 | 1 | 15 | 1 | 19 | 193 | 17 | 4 | 1 | 1 | 0 |
| 245 | 1 | 3 | 16 | 1 | 20 | 28 | 32 | 8 | 0 | 0 | 0 | 515 | 2 | 1 | 15 | 1 | 20 | 248 | 17 | 4 | 0 | 0 | 0 |
| 246 | 1 | 3 | 14 | 1 | 20 | 28 | 32 | 8 | 0 | 0 | 0 | 516 | 1 | 1 | 18 | 1 | 20 | 420 | 11 | 2 | 0 | 1 | 0 |
| 247 | 1 | 3 | 17 | 2 | 40 | 140 | 31 | 8 | 0 | 0 | 1 | 517 | 1 | 1 | 15 | 1 | 20 | 573 | 24 | 4 | 0 | 0 | 0 |
| 248 | 1 | 3 | 13 | 2 | 40 | 140 | 31 | 8 | 1 | 1 | 0 | 518 | 1 | 1 | 16 | 1 | 20 | 393 | 24 | 4 | 0 | 1 | 0 |
| 249 | 1 | 3 | 11 | 2 | 40 | 140 | 31 | 8 | 1 | 0 | 0 | 519 | 2 | 3 | 11 | 3 | 24 | 419 | 9.5 | 2 | 0 | 1 | 0 |
| 250 | 1 | 3 | 17 | 2 | 40 | 150 | 31 | 8 | 0 | 0 | 1 | 520 | 1 | 3 | 11 | 1 | 16 | 60 | 31.5 | 8 | 0 | 0 | 0 |
| 251 | 1 | 3 | 13 | 2 | 40 | 150 | 31 | 8 | 1 | 0 | 0 | 521 | 2 | 3 | 11 | 1 | 24 | 403 | 9.5 | 2 | 0 | 1 | 0 |
| 252 | 1 | 3 | 11 | 2 | 40 | 150 | 31 | 8 | 1 | 0 | 0 | 522 | 1 | 3 | 11 | 2 | 40 | 180 | 31.5 | 8 | 0 | 1 | 0 |
| 253 | 1 | 3 | 17 | 2 | 50 | 280 | 31.5 | 8 | 1 | 1 | 1 | 523 | 1 | 3 | 15 | 2 | 25 | 84 | 19 | 4 | 0 | 0 | 0 |
| 254 | 1 | 3 | 13 | 2 | 50 | 280 | 31.5 | 8 | 0 | 0 | 0 | 524 | 1 | 3 | 15 | 2 | 30 | 71 | 19 | 4 | 0 | 0 | 0 |
| 255 | 1 | 3 | 11 | 2 | 50 | 280 | 31.5 | 8 | 0 | 0 | 0 | 525 | 1 | 2 | 15 | 1 | 30 | 40 | 32 | 8 | 0 | 0 | 0 |
| 256 | 2 | 3 | 13 | 3 | 24 | 116 | 9.25 | 2 | 0 | 0 | 0 | 526 | 1 | 2 | 15 | 1 | 25 | 70 | 35 | 8 | 0 | 0 | 0 |
| 257 | 2 | 3 | 9 | 3 | 24 | 116 | 9.25 | 2 | 0 | 0 | 0 | 527 | 2 | 1 | 7 | 3 | 48 | 158 | 9 | 2 | 0 | 0 | 0 |
| 258 | 2 | 3 | 7 | 3 | 24 | 116 | 9.25 | 2 | 0 | 0 | 0 | 528 | 2 | 1 | 5 | 3 | 32 | 182 | 9 | 2 | 0 | 0 | 0 |
| 259 | 2 | 3 | 16 | 3 | 28 | 110 | 8.5 | 1 | 1 | 1 | 0 | 529 | 2 | 1 | 5 | 3 | 35 | 345 | 9 | 2 | 0 | 0 | 0 |
| 260 | 2 | 3 | 12 | 3 | 28 | 110 | 8.5 | 1 | 0 | 0 | 0 | 530 | 2 | 1 | 5 | 3 | 35 | 170 | 9 | 2 | 0 | 0 | 0 |
| 261 | 2 | 3 | 10 | 3 | 28 | 110 | 8.5 | 1 | 0 | 0 | 0 | 531 | 2 | 1 | 5 | 3 | 30 | 106 | 9 | 2 | 0 | 0 | 0 |
| 262 | 2 | 3 | 13 | 3 | 25 | 278 | 8.5 | 1 | 1 | 0 | 0 | 532 | 2 | 1 | 7 | 3 | 30 | 400 | 9 | 2 | 0 | 0 | 0 |
| 263 | 2 | 3 | 9 | 3 | 25 | 278 | 8.5 | 1 | 0 | 0 | 0 | 533 | 1 | 1 | 15 | 3 | 30 | 30 | 32 | 8 | 0 | 0 | 0 |
| 264 | 2 | 3 | 7 | 3 | 25 | 278 | 8.5 | 1 | 0 | 0 | 0 | 534 | 2 | 2 | 15 | 1 | 20 | 95 | 11.5 | 2 | 0 | 1 | 1 |
| 265 | 2 | 3 | 13 | 3 | 25 | 159 | 8.5 | 1 | 0 | 0 | 0 | 535 | 2 | 1 | 7 | 3 | 32 | 298 | 17.5 | 4 | 0 | 0 | 0 |
| 266 | 2 | 3 | 9 | 3 | 25 | 159 | 8.5 | 1 | 0 | 0 | 0 | 536 | 1 | 2 | 18 | 2 | 30 | 240 | 44 | 6 | 0 | 1 | 1 |
| 267 | 2 | 3 | 16 | 2 | 30 | 347 | 8.5 | 1 | 0 | 0 | 0 | 537 | 2 | 2 | 6 | 3 | 30 | 109 | 10 | 2 | 0 | 0 | 0 |
| 268 | 2 | 3 | 14 | 2 | 30 | 347 | 8.5 | 1 | 0 | 0 | 0 | 538 | 1 | 2 | 5 | 2 | 30 | 254 | 24.5 | 6 | 0 | 0 | 0 |
| 269 | 1 | 3 | 16 | 1 | 20 | 179 | 31.5 | 8 | 0 | 0 | 0 | 539 | 1 | 1 | 14 | 1 | 25 | 42 | 38.5 | 8 | 0 | 0 | 0 |
| 270 | 1 | 2 | 19 | 1 | 8 | 20 | 31 | 8 | 1 | 1 | 0 | - | - | - | - | - | - | - | - | - | - | - | - |
Appendix B
| NO. | BCI | NO. | BCI | NO. | BCI | NO. | BCI | NO. | BCI | NO. | BCI | NO. | BCI | NO. | BCI |
|---|---|---|---|---|---|---|---|---|---|---|---|---|---|---|---|
| 1 | 97.82 | 69 | 92.68 | 137 | 87.93 | 205 | 82.14 | 273 | 83.84 | 341 | 96.06 | 409 | 96.72 | 477 | 92.19 |
| 2 | 88.92 | 70 | 94.68 | 138 | 90.75 | 206 | 86.07 | 274 | 87.26 | 342 | 97.41 | 410 | 94.88 | 478 | 96.71 |
| 3 | 89.16 | 71 | 95.94 | 139 | 90.78 | 207 | 82.68 | 275 | 89.88 | 343 | 93.59 | 411 | 93.06 | 479 | 89.76 |
| 4 | 80.57 | 72 | 91.35 | 140 | 86.72 | 208 | 83.22 | 276 | 88.89 | 344 | 99.66 | 412 | 97.85 | 480 | 88.36 |
| 5 | 94.78 | 73 | 94.52 | 141 | 87.24 | 209 | 82.96 | 277 | 87.65 | 345 | 99.29 | 413 | 94.14 | 481 | 87.74 |
| 6 | 86.05 | 74 | 95.39 | 142 | 81.61 | 210 | 80.2 | 278 | 90.22 | 346 | 95.01 | 414 | 93.46 | 482 | 87.59 |
| 7 | 85.64 | 75 | 94.74 | 143 | 87.18 | 211 | 81.17 | 279 | 85.5 | 347 | 92.69 | 415 | 89.71 | 483 | 85.46 |
| 8 | 93.29 | 76 | 91.76 | 144 | 86.65 | 212 | 89.02 | 280 | 85.99 | 348 | 89.96 | 416 | 89.78 | 484 | 83.66 |
| 9 | 83.57 | 77 | 98.57 | 145 | 80.87 | 213 | 89.13 | 281 | 83.57 | 349 | 87.96 | 417 | 91.77 | 485 | 87.62 |
| 10 | 85.95 | 78 | 97.18 | 146 | 87.9 | 214 | 89.37 | 282 | 84.29 | 350 | 89.47 | 418 | 88.87 | 486 | 94.65 |
| 11 | 85.16 | 79 | 92.71 | 147 | 81.76 | 215 | 83.09 | 283 | 86.13 | 351 | 81.45 | 419 | 97.08 | 487 | 88.98 |
| 12 | 86.88 | 80 | 91.71 | 148 | 85.31 | 216 | 87.55 | 284 | 86.57 | 352 | 84.63 | 420 | 89.37 | 488 | 88.18 |
| 13 | 93.12 | 81 | 95.6 | 149 | 89.13 | 217 | 85.17 | 285 | 84.2 | 353 | 85.94 | 421 | 93.95 | 489 | 95.3 |
| 14 | 94.29 | 82 | 92.42 | 150 | 83.24 | 218 | 84.82 | 286 | 80.21 | 354 | 86.74 | 422 | 93.25 | 490 | 89.42 |
| 15 | 88.88 | 83 | 92.51 | 151 | 88.1 | 219 | 86.56 | 287 | 83.61 | 355 | 87.74 | 423 | 94.73 | 491 | 93.98 |
| 16 | 85.42 | 84 | 85.07 | 152 | 89.4 | 220 | 83.18 | 288 | 82.97 | 356 | 98.39 | 424 | 93.41 | 492 | 87.98 |
| 17 | 81.73 | 85 | 88.36 | 153 | 88.64 | 221 | 89.29 | 289 | 85.65 | 357 | 89.51 | 425 | 90.3 | 493 | 98.13 |
| 18 | 91.38 | 86 | 93.45 | 154 | 87.18 | 222 | 83.78 | 290 | 87.15 | 358 | 88.72 | 426 | 89.32 | 494 | 97.38 |
| 19 | 91.86 | 87 | 88.31 | 155 | 86.75 | 223 | 84.32 | 291 | 82.23 | 359 | 89.56 | 427 | 89.43 | 495 | 97.08 |
| 20 | 83.63 | 88 | 91.49 | 156 | 88.64 | 224 | 86 | 292 | 84.26 | 360 | 88 | 428 | 89.95 | 496 | 99.33 |
| 21 | 91.38 | 89 | 96.31 | 157 | 88.15 | 225 | 88.18 | 293 | 84.47 | 361 | 89.96 | 429 | 82.38 | 497 | 95.43 |
| 22 | 91.22 | 90 | 94.82 | 158 | 86.43 | 226 | 86.63 | 294 | 88.8 | 362 | 89.92 | 430 | 84.49 | 498 | 86.59 |
| 23 | 86.54 | 91 | 93.97 | 159 | 85.97 | 227 | 88.28 | 295 | 87.04 | 363 | 89.03 | 431 | 95.73 | 499 | 88.88 |
| 24 | 81.59 | 92 | 96.07 | 160 | 91.47 | 228 | 88.15 | 296 | 82.51 | 364 | 89.34 | 432 | 85.89 | 500 | 85.51 |
| 25 | 99.75 | 93 | 93.18 | 161 | 88.78 | 229 | 92.32 | 297 | 84.39 | 365 | 92.39 | 433 | 90.61 | 501 | 90.6 |
| 26 | 88.13 | 94 | 94.81 | 162 | 89.55 | 230 | 87.36 | 298 | 91.87 | 366 | 93.97 | 434 | 90.8 | 502 | 94.36 |
| 27 | 96.63 | 95 | 93.38 | 163 | 88.34 | 231 | 84.77 | 299 | 91.85 | 367 | 93.29 | 435 | 89.72 | 503 | 85.17 |
| 28 | 89.64 | 96 | 97.58 | 164 | 92.4 | 232 | 87.88 | 300 | 84.66 | 368 | 87.63 | 436 | 90.75 | 504 | 87.46 |
| 29 | 85.59 | 97 | 89.28 | 165 | 89.46 | 233 | 87.57 | 301 | 86.71 | 369 | 89.74 | 437 | 88.65 | 505 | 89.24 |
| 30 | 86.64 | 98 | 84.71 | 166 | 85.38 | 234 | 87.5 | 302 | 90.17 | 370 | 89.23 | 438 | 96.12 | 506 | 92.94 |
| 31 | 83.22 | 99 | 94.94 | 167 | 82.9 | 235 | 85.43 | 303 | 89.41 | 371 | 88.7 | 439 | 90.18 | 507 | 99.2 |
| 32 | 88.66 | 100 | 99.05 | 168 | 87.23 | 236 | 86.72 | 304 | 82.9 | 372 | 88.89 | 440 | 89.56 | 508 | 95.61 |
| 33 | 89.29 | 101 | 98.64 | 169 | 83.93 | 237 | 84.66 | 305 | 83.96 | 373 | 89.4 | 441 | 81.44 | 509 | 85.25 |
| 34 | 89.03 | 102 | 91.3 | 170 | 83.37 | 238 | 86.3 | 306 | 87.14 | 374 | 89.23 | 442 | 84.7 | 510 | 86.89 |
| 35 | 87.14 | 103 | 87.94 | 171 | 89.34 | 239 | 89.88 | 307 | 83.01 | 375 | 90.17 | 443 | 88.95 | 511 | 97.84 |
| 36 | 92.97 | 104 | 89.29 | 172 | 88.91 | 240 | 92.52 | 308 | 86.64 | 376 | 98.07 | 444 | 89.69 | 512 | 87.72 |
| 37 | 85.63 | 105 | 93.42 | 173 | 82.67 | 241 | 89.02 | 309 | 97.08 | 377 | 97.44 | 445 | 89.84 | 513 | 87.73 |
| 38 | 84.71 | 106 | 94.07 | 174 | 89.31 | 242 | 88.74 | 310 | 97.41 | 378 | 95.52 | 446 | 96.92 | 514 | 89.79 |
| 39 | 86.52 | 107 | 95.25 | 175 | 87.4 | 243 | 88.11 | 311 | 86.41 | 379 | 96.01 | 447 | 98.5 | 515 | 84.39 |
| 40 | 88.59 | 108 | 95.31 | 176 | 84.21 | 244 | 86.73 | 312 | 85.58 | 380 | 98.51 | 448 | 96.44 | 516 | 84.4 |
| 41 | 99.75 | 109 | 96.14 | 177 | 86.32 | 245 | 80.25 | 313 | 90.9 | 381 | 97.12 | 449 | 96.85 | 517 | 88.92 |
| 42 | 88.69 | 110 | 94.67 | 178 | 89.65 | 246 | 80.85 | 314 | 95.05 | 382 | 93.54 | 450 | 95.05 | 518 | 89.19 |
| 43 | 88 | 111 | 95.55 | 179 | 86.5 | 247 | 85.55 | 315 | 94.65 | 383 | 89.1 | 451 | 98.9 | 519 | 94.49 |
| 44 | 89.43 | 112 | 98.92 | 180 | 89.07 | 248 | 83.02 | 316 | 96.06 | 384 | 93.62 | 452 | 94.08 | 520 | 89.86 |
| 45 | 90.04 | 113 | 88.79 | 181 | 92.35 | 249 | 82 | 317 | 90.08 | 385 | 89.15 | 453 | 89.66 | 521 | 95.46 |
| 46 | 91.9 | 114 | 86.72 | 182 | 91.26 | 250 | 88.75 | 318 | 94.66 | 386 | 86.92 | 454 | 88.09 | 522 | 94.79 |
| 47 | 91.84 | 115 | 87.76 | 183 | 93.5 | 251 | 87.6 | 319 | 84.19 | 387 | 89.78 | 455 | 89.48 | 523 | 84.33 |
| 48 | 85.68 | 116 | 84.19 | 184 | 90.7 | 252 | 86.69 | 320 | 86.39 | 388 | 97.26 | 456 | 89.5 | 524 | 89.6 |
| 49 | 98.36 | 117 | 83.75 | 185 | 91.7 | 253 | 92.28 | 321 | 86.12 | 389 | 99.63 | 457 | 97.16 | 525 | 85.47 |
| 50 | 92.04 | 118 | 81.47 | 186 | 97.25 | 254 | 82.04 | 322 | 88.54 | 390 | 89.73 | 458 | 98.16 | 526 | 89.6 |
| 51 | 96.55 | 119 | 86.07 | 187 | 91.28 | 255 | 84.05 | 323 | 80.66 | 391 | 96.98 | 459 | 98.64 | 527 | 94.24 |
| 52 | 97.05 | 120 | 84.67 | 188 | 98.24 | 256 | 97.99 | 324 | 85.04 | 392 | 88.76 | 460 | 96.9 | 528 | 91.83 |
| 53 | 94.85 | 121 | 81.64 | 189 | 95.43 | 257 | 97.96 | 325 | 87.06 | 393 | 96.27 | 461 | 94.92 | 529 | 90.54 |
| 54 | 95.24 | 122 | 90.21 | 190 | 97.98 | 258 | 98.99 | 326 | 87.34 | 394 | 93.21 | 462 | 93.2 | 530 | 88.42 |
| 55 | 91.71 | 123 | 85.58 | 191 | 96.94 | 259 | 89.89 | 327 | 91.56 | 395 | 95.9 | 463 | 96.22 | 531 | 89.8 |
| 56 | 92.96 | 124 | 83.71 | 192 | 98.28 | 260 | 86.71 | 328 | 93.25 | 396 | 89.88 | 464 | 95.18 | 532 | 90.8 |
| 57 | 97.92 | 125 | 83.38 | 193 | 89.5 | 261 | 87.63 | 329 | 84.52 | 397 | 94 | 465 | 89.17 | 533 | 88.32 |
| 58 | 98.98 | 126 | 89.56 | 194 | 88.12 | 262 | 96.34 | 330 | 85.46 | 398 | 95.84 | 466 | 88.79 | 534 | 98.5 |
| 59 | 91.91 | 127 | 88.68 | 195 | 82.04 | 263 | 96.03 | 331 | 81.66 | 399 | 95.46 | 467 | 89.58 | 535 | 95.33 |
| 60 | 94.18 | 128 | 88.9 | 196 | 89.35 | 264 | 99.55 | 332 | 82.84 | 400 | 96.93 | 468 | 92.71 | 536 | 85.6 |
| 61 | 94.21 | 129 | 88.12 | 197 | 87.63 | 265 | 95.74 | 333 | 84.67 | 401 | 93.97 | 469 | 87.51 | 537 | 93.27 |
| 62 | 96.3 | 130 | 88.67 | 198 | 82.16 | 266 | 96.59 | 334 | 85.72 | 402 | 89.76 | 470 | 88.11 | 538 | 90.12 |
| 63 | 93.84 | 131 | 87.17 | 199 | 87.33 | 267 | 85.36 | 335 | 84.3 | 403 | 96.85 | 471 | 90.73 | 539 | 82.58 |
| 64 | 94.6 | 132 | 87.82 | 200 | 84.61 | 268 | 97.71 | 336 | 88.37 | 404 | 89.69 | 472 | 83.75 | - | - |
| 65 | 93.38 | 133 | 87.2 | 201 | 81.88 | 269 | 86.9 | 337 | 86.56 | 405 | 94.26 | 473 | 95.71 | - | - |
| 66 | 87.73 | 134 | 89.54 | 202 | 81.05 | 270 | 88.54 | 338 | 84.82 | 406 | 93.51 | 474 | 92.71 | - | - |
| 67 | 94.52 | 135 | 83.36 | 203 | 82.49 | 271 | 83.86 | 339 | 87.75 | 407 | 96.06 | 475 | 93.02 | - | - |
| 68 | 89.9 | 136 | 89.13 | 204 | 83.63 | 272 | 86.41 | 340 | 99.33 | 408 | 94.6 | 476 | 91.49 | - | - |
References
- Xin, J.; Zhou, C.; Jiang, Y.; Tang, Q.; Yang, X.; Zhou, J. A signal recovery method for bridge monitoring system using TVFEMD and encoder-decoder aided LSTM. Measurement 2023, 214, 112797. [Google Scholar]
- Tang, Q.; Jiang, Y.; Xin, J.; Liao, G.; Liu, S.; Zhou, J.; Yang, X. A novel method for the recovery of continuous missing data using multivariate variational mode decomposition and fully convolutional networks. Measurement 2023, 220, 113366. [Google Scholar] [CrossRef]
- Wang, D.; Yang, S.X. Intelligent feature extraction, data fusion and detection of concrete bridge cracks: Current development and challenges. Intell. Robot. 2022, 2, 391–406. [Google Scholar] [CrossRef]
- Tang, Q.; Xin, J.; Jiang, Y.; Zhou, J.; Li, S.; Fu, L. Fast identification of random loads using the transmissibility of power spectral density and improved adaptive multiplicative regularization. J. Sound Vib. 2022, 534, 117033. [Google Scholar] [CrossRef]
- Xin, J.; Zhou, J.; Zhou, F.; Yang, S.X.; Zhou, Y. Bearing capacity model of corroded RC eccentric compression columns based on hermite interpolation and fourier fitting. Appl. Sci. 2019, 9, 24. [Google Scholar] [CrossRef]
- Tao, T.; He, J.; Wang, H.; Zhao, K. Efficient simulation of non-stationary nonhomogeneous wind field: Fusion of multi-dimensional interpolation and NUFFT. J. Wind Eng. Ind. Aerod. 2023, 236, 105394. [Google Scholar] [CrossRef]
- Martinez, P.; Mohamed, E.; Mohsen, O. Comparative study of data mining models for prediction of bridge future conditions. J. Perform. Constr. Fac. 2020, 34, 04019108. [Google Scholar] [CrossRef]
- Yang, L.; Sun, L. Analysis of performance decay characteristics of reinforced concrete bridges. Highway 2015, 60, 132–135. [Google Scholar]
- Hasan, S.; Elwakil, E. Stochastic regression deterioration models for superstructure of prestressed concrete bridges in California. J. Struct. Integr. Maint. 2019, 4, 97–108. [Google Scholar] [CrossRef]
- Zhang, Y.; Huang, Y.; Ren, C. Multi-stage degradation model of bridge technical condition based on inspection and evaluation big data. Highway 2018, 63, 87–91. [Google Scholar]
- Wellalage, N.K.; Zhang, T.; Dwight, R. Calibrating Markov chain-based deterioration models for predicting future conditions of railway bridge elements. J. Bridge Eng. 2015, 20, 04014060. [Google Scholar] [CrossRef]
- Thanh, N.L.; Hackl, J.; Adey, B. Determination of Markov transition probabilities to be used in bridge management from mechanistic-empirical models. J. Bridge Eng. 2017, 22, 01017063. [Google Scholar]
- Jiang, Y.; Liu, Z.; Luo, H. ELM indirect prediction method for the remaining life of lithium-ion battery. J. Electron. Meas. Instrum. 2016, 30, 179–185. [Google Scholar]
- He, X.; Wang, H.; Lu, J. Analog circuit fault diagnosis method based on preferred wavelet packet and ELM. Chin. J. Sci. Instrum. 2013, 34, 2614–2619. [Google Scholar]
- Mirjalili, S.; Lewis, A. The whale optimization algorithm. Adv. Eng. Softw. 2016, 95, 51–67. [Google Scholar] [CrossRef]
- Lu, X.; Li, C.; Wu, Z. Microgrid fault diagnosis based on extreme learning machine optimized by whale algorithm. Smart Power 2022, 50, 15–67. [Google Scholar]
- Li, L.; Sun, J.; Tseng, M. Extreme learning machine optimized by whale optimization algorithm using insulated gate bipolar transistor module aging degree evaluation. J. Expert Syst. Appl. 2019, 127, 58–67. [Google Scholar] [CrossRef]
- Nadimi-Shahraki, M.H.; Taghian, S.; Mirjalili, S.; Faris, H. MTDE: An effective multi-trial vector-based differential evolution algorithm and its applications for engineering design problems. J. Appl. Soft. Comput. 2020, 97, 106761. [Google Scholar] [CrossRef]
- Liu, X.; Li, G.; Yang, H.; Zhang, N.; Wang, L.; Shao, P. Agricultural UAV trajectory planning by incorporating multi-mechanism improved grey wolf optimization algorithm. J. Expert Syst. Appl. 2023, 233, 120946. [Google Scholar] [CrossRef]
- Huang, G.; Zhu, Q.; Siew, C.K. Extreme learning machine: A new learning scheme of feedforward neural networks. In Proceedings of the IEEE International Joint Conference on Neural Networks, Budapest, Hungary, 25–29 July 2004; Volume 2, pp. 985–990. [Google Scholar]
- Cao, J.; Zeebaree, D.Q.; Chen, Q. Breast cancer diagnosis using hybrid AlexNet-ELM and chimp optimization algo-rithm evolved by Nelder-mead simplex approach. Biomed. Signal Process. Control. 2023, 85, 105053. [Google Scholar]
- Wang, Y.; He, Q.; Zhang, D. Improving Li-ion battery health: Predicting remaining useful life using IWBOA-ELM algorithm. J. Energy Storage 2023, 72, 108547. [Google Scholar] [CrossRef]
- Wu, L.; Chen, E.; Guo, Q. Smooth exploration system: A novel ease-of-use and specialized module for improving exploration of whale optimization algorithm. Knowl.-Based Syst. 2023, 272, 110580. [Google Scholar] [CrossRef]
- Li, S.; Xin, J.; Jiang, Y. Temperature-induced deflection separation based on bridge deflection data using the TVFEMD-PE-KLD method. J. Civ. Struct. Health Monit. 2023, 13, 781–797. [Google Scholar] [CrossRef]
- Tong, K.; Zhang, H.; Zhao, R. Investigation of SMFL monitoring technique for evaluating the load-bearing capacity of RC bridges. Eng. Struct. 2023, 293, 116667. [Google Scholar] [CrossRef]
- Liu, S.; Jiang, Y.; Qiao, K.; Peng, L.; Liu, D. Record-based simulation of three-component long-period ground motions: Hybrid of surface wave separation and multivariate empirical mode decomposition. Soil. Dyn. Earthq. Eng. 2023, 172, 108037. [Google Scholar] [CrossRef]
- Liu, M.; Peng, L.; Huang, G.; Yang, Q.; Jiang, Y. Simulation of stationary non-Gaussian multivariate wind pressures using moment-based piecewise Hermite polynomial model. J. Wind Eng. Ind. Aerod. 2020, 196, 104041. [Google Scholar] [CrossRef]
- Jiang, Y.; Zhao, N.; Peng, L.; Zhao, L.; Liu, M. Simulation of stationary wind field based on adaptive interpolation-enhanced scheme. J. Wind Eng. Ind. Aerod. 2019, 195, 104001. [Google Scholar] [CrossRef]
- Liang, J.; Feng, C.; Song, P. A Survey on Correlation Analysis of Big Data. Chin. J. Comput. 2016, 39, 18. [Google Scholar]
- Sun, L.; Shang, Z.; Xia, Y. Development and Prospect of Bridge Structural Health Monitoring in the Context of Big Data. China J. Highw. Transp. 2019, 32, 1–20. [Google Scholar]
- Reshef, D.N.; Reshef, Y.A.; Finucane, H.K. Detecting novel associations in large data sets. Science 2011, 334, 1518–1524. [Google Scholar] [CrossRef]
- Zhou, K.; Wang, X.; Wang, K. Research on Motor Short—Circuit Fault Prediction Based on Grey Limit Learning Machine. Comput. Simul. 2021, 38, 488–492. [Google Scholar]
- Zhang, N.; Li, Q.; Li, C. Rock and soil catastrophe early warning research based on extreme learning machine and entropy method. Sci. Technol. Eng. 2019, 19, 251–258. [Google Scholar]

















| Variable | Value Ranges |
|---|---|
| Bridge Condition Index: y | [0, 100] |
| The service life of the bridge t/years | [0, 20] rounding |
| The regions {Region 1, Region 2, Region 3} Ta | {1, 0, 0}, {0, 1, 0}, {0, 0, 1} |
| The bridge types {Slab beam, T-beam, Box girder} Tb | {1, 0, 0}, {0, 1, 0}, {0, 0, 1} |
| The structural forms {Simply supported beam, Continuous beam} Tc | {0, 1} |
| Crossing l/m | [6, 54] |
| Bridge Length L/m | [8, 1650] |
| Bridge Width B/m | [7, 44] |
| Number of Lanes N | [1, 8] rounding |
| Maintenance Condition {No maintenance, Maintenance performed} M | {0, 1} |
| Category | Prediction Model | MAE | MRE (%) | RMSE | R |
|---|---|---|---|---|---|
| Overall structure | WOA-ELM | 2.412 | 2.632 | 3.003 | 0.768 |
| ELM | 2.676 | 2.978 | 3.241 | 0.738 | |
| BPNN | 2.791 | 3.106 | 3.661 | 0.689 | |
| DT | 2.549 | 2.800 | 3.151 | 0.616 | |
| SVM | 2.862 | 3.14 | 3.667 | 0.575 |
Disclaimer/Publisher’s Note: The statements, opinions and data contained in all publications are solely those of the individual author(s) and contributor(s) and not of MDPI and/or the editor(s). MDPI and/or the editor(s) disclaim responsibility for any injury to people or property resulting from any ideas, methods, instructions or products referred to in the content. |
© 2023 by the authors. Licensee MDPI, Basel, Switzerland. This article is an open access article distributed under the terms and conditions of the Creative Commons Attribution (CC BY) license (https://creativecommons.org/licenses/by/4.0/).
Share and Cite
Jiang, L.; Tang, Q.; Jiang, Y.; Cao, H.; Xu, Z. Bridge Condition Deterioration Prediction Using the Whale Optimization Algorithm and Extreme Learning Machine. Buildings 2023, 13, 2730. https://doi.org/10.3390/buildings13112730
Jiang L, Tang Q, Jiang Y, Cao H, Xu Z. Bridge Condition Deterioration Prediction Using the Whale Optimization Algorithm and Extreme Learning Machine. Buildings. 2023; 13(11):2730. https://doi.org/10.3390/buildings13112730
Chicago/Turabian StyleJiang, Liming, Qizhi Tang, Yan Jiang, Huaisong Cao, and Zhe Xu. 2023. "Bridge Condition Deterioration Prediction Using the Whale Optimization Algorithm and Extreme Learning Machine" Buildings 13, no. 11: 2730. https://doi.org/10.3390/buildings13112730
APA StyleJiang, L., Tang, Q., Jiang, Y., Cao, H., & Xu, Z. (2023). Bridge Condition Deterioration Prediction Using the Whale Optimization Algorithm and Extreme Learning Machine. Buildings, 13(11), 2730. https://doi.org/10.3390/buildings13112730

