A Method for Simultaneous Optimization of Blank Shape and Forming Tool Geometry in Sheet Metal Forming Simulations
Abstract
1. Introduction
2. State of the Art
3. Preliminaries
3.1. Surface and Edge Topology
3.2. Surface and Edge Normals
3.2.1. Surface Normals
3.2.2. Edge Normals
3.3. Surface Topology Normal Projection Mapping
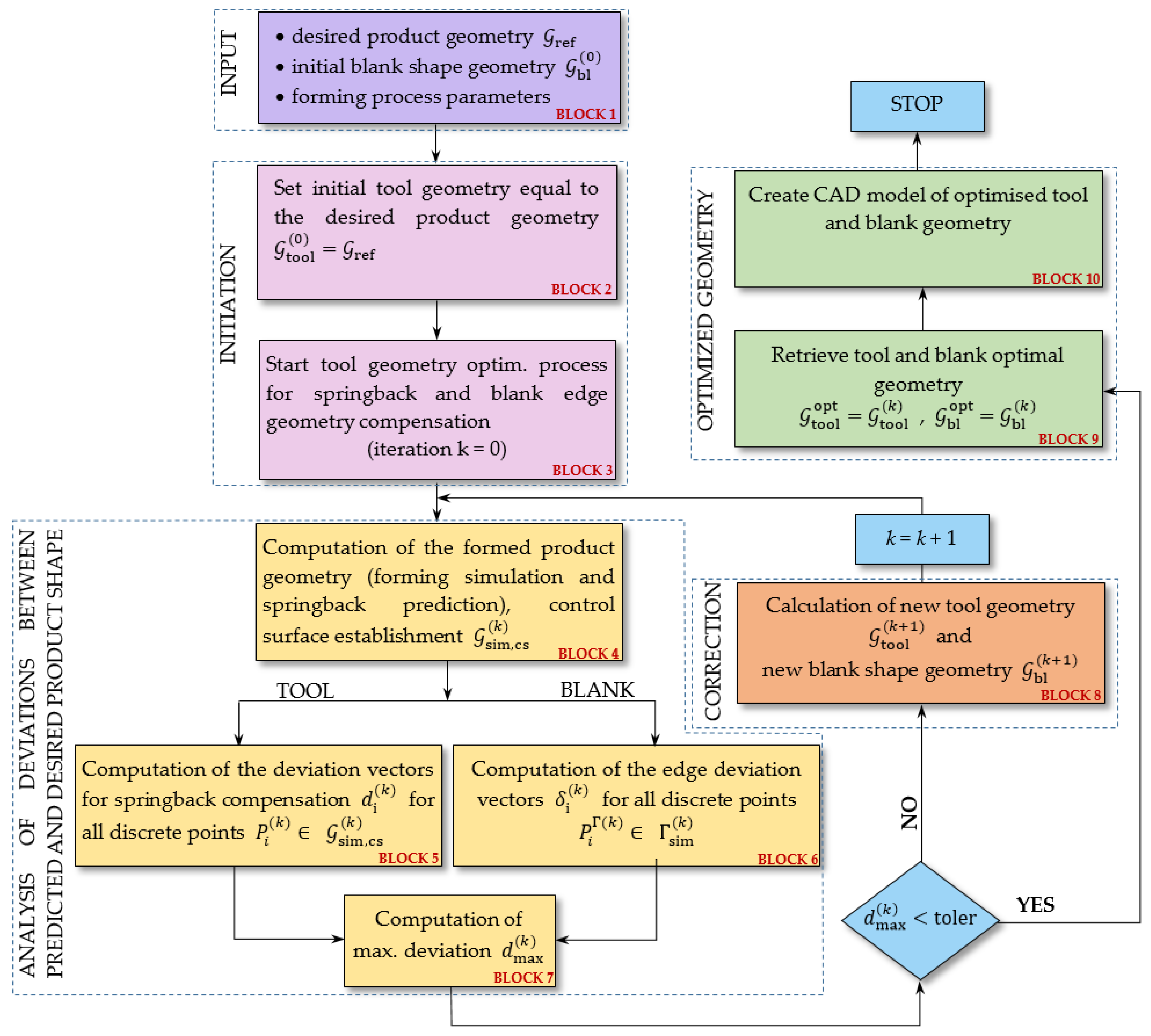
4. Methodology for the Simultaneous Optimization of Blank Shape and Forming Tool Design
4.1. Tool Geometry Adjustment
4.2. Blank Shape Adjustment
5. Results of Forming Tool and Blank Shape Design Optimization
5.1. Forming Process Simulation and Optimization Procedure
5.2. Results
5.3. Experimental Verification
6. Conclusions
Author Contributions
Funding
Institutional Review Board Statement
Informed Consent Statement
Data Availability Statement
Acknowledgments
Conflicts of Interest
References
- Caro, L.P.; Odenberger, E.-L.; Schill, M.; Niklasson, F.; Åkerfeldt, P.; Oldenburg, M. Springback prediction and validation in hot forming of a double-curved component in alloy 718. Int. J. Mater. Form. 2021, 1–19. [Google Scholar] [CrossRef]
- Menezes, L.; Teodosiu, C. Three-dimensional numerical simulation of the deep-drawing process using solid finite elements. J. Mater. Process. Technol. 2000, 97, 100–106. [Google Scholar] [CrossRef]
- Tekkaya, A.E. State-of-the-art of simulation of sheet metal forming. J. Mater. Process. Technol. 2000, 103, 14–22. [Google Scholar] [CrossRef]
- Pepelnjak, T.; Barišić, B. Computer-assisted engineering determination of the formability limit for thin sheet metals by a modified Marciniak method. J. Strain Anal. Eng. Des. 2009, 44, 459–472. [Google Scholar] [CrossRef]
- Zhu, M.; Lim, Y.C.; Liu, X.; Cai, Z.; Dhawan, S.; Gao, H.; Politis, D.J. Numerical forming limit prediction for the optimisation of initial blank shape in hot stamping of AA7075. Int. J. Lightweight Mater. Manuf. 2021, 4, 269–280. [Google Scholar] [CrossRef]
- Feng, Z.; Champliaud, H.; Sabourin, M.; Morin, S. Optimal blank design based on finite element method for blades of large Francis turbines. Simul. Model. Pract. Theory 2013, 36, 11–21. [Google Scholar] [CrossRef]
- Azaouzi, M.; Naceur, H.; Delaméziere, A.; Batoz, J.; Belouettar, S. An Heuristic Optimization Algorithm for the blank shape design of high precision metallic parts obtained by a particular stamping process. Finite Elem. Anal. Des. 2008, 44, 842–850. [Google Scholar] [CrossRef]
- Mulidrán, P.; Spišák, E.; Tomáš, M.; Slota, J.; Majerníková, J. Numerical Prediction and Reduction of Hat-Shaped Part Springback Made of Dual-Phase AHSS Steel. Metals 2020, 10, 1119. [Google Scholar] [CrossRef]
- Ingarao, G.; Di Lorenzo, R.; Micari, F. Analysis of stamping performances of dual phase steels: A multi-objective approach to reduce springback and thinning failure. Mater. Des. 2009, 30, 4421–4433. [Google Scholar] [CrossRef]
- Cui, X.; Xiao, A.; Du, Z.; Yan, Z.; Yu, H. Springback Reduction of L-Shaped Part Using Magnetic Pulse Forming. Metals 2020, 10, 390. [Google Scholar] [CrossRef]
- Gan, W.; Wagoner, R. Die design method for sheet springback. Int. J. Mech. Sci. 2004, 46, 1097–1113. [Google Scholar] [CrossRef]
- Ma, R.; Wang, C.; Zhai, R.; Zhao, J. An Iterative Compensation Algorithm for Springback Control in Plane Deformation and Its Application. Chin. J. Mech. Eng. 2019, 32, 28. [Google Scholar] [CrossRef]
- Lingbeek, R.; Huétink, J.; Ohnimus, S.; Petzoldt, M.; Weiher, J. The development of a finite elements based springback compensation tool for sheet metal products. J. Mater. Process. Technol. 2005, 169, 115–125. [Google Scholar] [CrossRef]
- Meinders, T.; Burchitz, I.; Bonte, M.; Lingbeek, R. Numerical product design: Springback prediction, compensation and optimization. Int. J. Mach. Tools Manuf. 2008, 48, 499–514. [Google Scholar] [CrossRef]
- Lan, F.; Chen, J.; Lin, J. A method of constructing smooth tool surfaces for FE prediction of springback in sheet metal forming. J. Mater. Process. Technol. 2006, 177, 382–385. [Google Scholar] [CrossRef]
- Lu, B.; Ou, H.; Armstrong, C.; Rennie, A. 3D die shape optimisation for net-shape forging of aerofoil blades. Mater. Des. 2009, 30, 2490–2500. [Google Scholar] [CrossRef]
- Liao, J.; Xue, X.; Lee, M.-G.; Barlat, F.; Grácio, J. On twist springback prediction of asymmetric tube in rotary draw bending with different constitutive models. Int. J. Mech. Sci. 2014, 89, 311–322. [Google Scholar] [CrossRef]
- Yang, X.A.; Ruan, F. A die design method for springback compensation based on displacement adjustment. Int. J. Mech. Sci. 2011, 53, 399–406. [Google Scholar] [CrossRef]
- Gong, Z.; Zhan, Z.; Xu, Z.; Sun, G.; Zheng, G.; Cui, J. Research on the whole tool mesh reconstruction in the process of springback compensation for auto-body panels. Int. J. Mater. Form. 2018, 11, 77–85. [Google Scholar] [CrossRef]
- Livatyali, H.; Ergeldi, M. Design of over-crown in sheet metal stamping using finite element method. J. Mater. Process. Technol. 2006, 173, 14–20. [Google Scholar] [CrossRef]
- Cimolin, F.; Vadori, R.; Canuto, C. Springback compensation in deep drawing applications. Meccanica 2008, 43, 101–113. [Google Scholar] [CrossRef]
- Karafillis, A.; Boyce, M. Tooling design accomodating springback errors. J. Mater. Process. Technol. 1992, 32, 499–508. [Google Scholar] [CrossRef]
- Karafillis, A.P.; Boyce, M.C. Tooling and binder design for sheet metal forming processes compensating springback error. Int. J. Mach. Tools Manuf. 1996, 36, 503–526. [Google Scholar] [CrossRef]
- Cheng, H.S.; Cao, J.; Xia, Z.C. An accelerated springback compensation method. Int. J. Mech. Sci. 2007, 49, 267–279. [Google Scholar] [CrossRef]
- Bahloul, R.; Ben-Elechi, S.; Potiron, A. Optimisation of springback predicted by experimental and numerical approach by using response surface methodology. J. Mater. Process. Technol. 2006, 173, 101–110. [Google Scholar] [CrossRef]
- Shi, X.; Chen, J.; Peng, Y.; Ruan, X. A new approach of die shape optimization for sheet metal forming processes. J. Mater. Process. Technol. 2004, 152, 35–42. [Google Scholar] [CrossRef]
- Palmieri, M.; Lorusso, V.; Tricarico, L. Robust Optimization and Kriging Metamodeling of Deep-Drawing Process to Obtain a Regulation Curve of Blank Holder Force. Metals 2021, 11, 319. [Google Scholar] [CrossRef]
- Chen, C.; Liang, J.; Teng, F.; Li, Y.; Liang, C. Research on springback compensation method of 3D flexible stretch bending of multi-point roller dies. Int. J. Adv. Manuf. Technol. 2021, 112, 563–575. [Google Scholar] [CrossRef]
- Zhang, S.; Fu, M.; Wang, Z.; Fang, D.; Lin, W.; Zhou, H. Springback prediction model and its compensation method for the variable curvature metal tube bending forming. Int. J. Adv. Manuf. Technol. 2021, 112, 3151–3165. [Google Scholar] [CrossRef]
- Wei, L.; Yuying, Y.; Zhongwen, X.; Lihong, Z. Springback control of sheet metal forming based on the response-surface method and multi-objective genetic algorithm. Mater. Sci. Eng. A 2009, 499, 325–328. [Google Scholar] [CrossRef]
- Schenk, O.; Hillmann, M. Optimal design of metal forming die surfaces with evolution strategies. Comput. Struct. 2004, 82, 1695–1705. [Google Scholar] [CrossRef]
- Birkert, A.; Zimmermann, P.; Hartmann, B.; Scholle, M.; Straub, M. New Physical Scaling Approach to compensate the part contraction in drawing operations. IOP Conf. Ser. Mater. Sci. Eng. 2020, 967, 012041. [Google Scholar] [CrossRef]
- Ouyang, D.; Feng, H.-Y. On the normal vector estimation for point cloud data from smooth surfaces. Comput. Des. 2005, 37, 1071–1079. [Google Scholar] [CrossRef]
- Chen, S.-G.; Wu, J.-Y. Estimating normal vectors and curvatures by centroid weights. Comput. Aided Geom. Des. 2004, 21, 447–458. [Google Scholar] [CrossRef]
- Cafuta, G.; Mole, N.; Štok, B. An enhanced displacement adjustment method: Springback and thinning compensation. Mater. Des. 2012, 40, 476–487. [Google Scholar] [CrossRef]
- Mole, N.; Cafuta, G.; Štok, B. A 3D forming tool optimisation method considering springback and thinning compensation. J. Mater. Process. Technol. 2014, 214, 1673–1685. [Google Scholar] [CrossRef]
- Bici, M.; Campana, F.; Cimolin, F.; Rizzo, L. Robust Die Compensation in Sheet Metal Design through the Integration of Dual Response Surface and Shape Function Optimization. Available online: https://www.hindawi.com/journals/mpe/2019/7357135/ (accessed on 22 February 2021).
- Pegada, V.; Chun, Y.; Santhanam, S. An algorithm for determining the optimal blank shape for the deep drawing of aluminum cups. J. Mater. Process. Technol. 2002, 125–126, 743–750. [Google Scholar] [CrossRef]
- Parsa, M.H.; Pournia, P. Optimization of initial blank shape predicted based on inverse finite element method. Finite Elem. Anal. Des. 2007, 43, 218–233. [Google Scholar] [CrossRef]
- Azaouzi, M.; Belouettar, S.; Rauchs, G. A numerical method for the optimal blank shape design. Mater. Des. 2011, 32, 756–765. [Google Scholar] [CrossRef]
- Naceur, H.; Guo, Y.; Batoz, J. Blank optimization in sheet metal forming using an evolutionary algorithm. J. Mater. Process. Technol. 2004, 151, 183–191. [Google Scholar] [CrossRef]
- Park, S.H.; Yoon, J.W.; Yang, D.Y.; Kim, Y.H. Optimum blank design in sheet metal forming by the deformation path iteration method. Int. J. Mech. Sci. 1999, 41, 1217–1232. [Google Scholar] [CrossRef]
- Chung, K.; Richmond, O. Ideal forming—I. Homogeneous deformation with minimum plastic work. Int. J. Mech. Sci. 1992, 34, 575–591. [Google Scholar] [CrossRef]
- Yeh, F.-H.; Wu, M.-T.; Li, C.-L. Accurate optimization of blank design in stretch flange based on a forward–inverse prediction scheme. Int. J. Mach. Tools Manuf. 2007, 47, 1854–1863. [Google Scholar] [CrossRef]
- Lin, C.-T.; Kwan, C.-T. Application of abductive network and FEM to predict the optimal blank contour of an elliptic cylindrical cup from deep drawing. J. Mater. Process. Technol. 2009, 209, 1351–1361. [Google Scholar] [CrossRef]
- Son, K.; Shim, H. Optimal blank shape design using the initial velocity of boundary nodes. J. Mater. Process. Technol. 2003, 134, 92–98. [Google Scholar] [CrossRef]
- Hammami, W.; Padmanabhan, R.; Oliveira, M.C.; BelHadjSalah, H.; Alves, J.L.; Menezes, L.F. A deformation based blank design method for formed parts. Int. J. Mech. Mater. Des. 2009, 5, 303–314. [Google Scholar] [CrossRef][Green Version]
- Fazli, A.; Arezoo, B. A comparison of numerical iteration based algorithms in blank optimization. Finite Elem. Anal. Des. 2012, 50, 207–216. [Google Scholar] [CrossRef]
- Sattari, H.; Sedaghati, R.; Ganesan, R. Analysis and design optimization of deep drawing process. J. Mater. Process. Technol. 2007, 184, 84–92. [Google Scholar] [CrossRef]
- Padmanabhan, R.; Oliveira, M.C.; Baptista, A.J.; Alves, J.L.; Menezes, L.F. Blank design for deep drawn parts using parametric NURBS surfaces. J. Mater. Process. Technol. 2009, 209, 2402–2411. [Google Scholar] [CrossRef][Green Version]
- Shim, H.; Son, K.; Kim, K. Optimum blank shape design by sensitivity analysis. J. Mater. Process. Technol. 2000, 104, 191–199. [Google Scholar] [CrossRef]
- Mole, N.; Cafuta, G.; Štok, B. A Method for Optimal Blank Shape Determination in Sheet Metal Forming Based on Numerical Simulations. Stroj. Vestn. J. Mech. Eng. 2013, 59, 237–250. [Google Scholar] [CrossRef]
- Rassineux, A.; Villon, P.; Savignat, J.-M.; Stab, O. Surface Remeshing by Local Hermite Diffuse Interpolation. Int. J. Numer. Methods Eng. 2000, 49, 31–49. [Google Scholar] [CrossRef]
- Hol, J.; Meinders, V.; De Rooij, M.; Boogaard, A.V.D.; Boogaard, T.V.D. Multi-scale friction modeling for sheet metal forming: The boundary lubrication regime. Tribol. Int. 2015, 81, 112–128. [Google Scholar] [CrossRef]
- Gil, I.; Mendiguren, J.; Galdos, L.; Mugarra, E.; De Argandoña, E.S. Influence of the pressure dependent coefficient of friction on deep drawing springback predictions. Tribol. Int. 2016, 103, 266–273. [Google Scholar] [CrossRef]










| Isotropic Elasticity (Hooke’s Law) | Isotropic Hardening (Ludwig’s Law) | ||
|---|---|---|---|
| 201 GPa | 620.6 MPa | ||
| 0.3 | 504.3 MPa | ||
| 0.217 | |||
| Surface Deviations | Edge Deviations | ||
|---|---|---|---|
| 1 | 0.21 | 1 | 0.07 |
| 2 | 0.24 | 2 | 0.02 |
| 3 | 0.47 | 3 | 0.00 |
| 4 | 0.16 | 4 | 0.32 |
| 5 | 0.48 | 5 | 0.71 |
| 6 | 0.46 | 6 | 0.01 |
| 7 | 0.03 | 7 | 0.08 |
| 8 | 0.14 | 8 | 0.39 |
| 9 | 0.16 | 9 | 0.28 |
| 10 | 0.01 | 10 | 0.25 |
| 11 | 0.10 | 11 | 0.02 |
| 12 | 0.37 | 12 | 0.08 |
| 13 | 0.09 | 13 | 0.11 |
| 14 | 0.09 | 14 | 0.15 |
| 15 | 0.22 | - | - |
Publisher’s Note: MDPI stays neutral with regard to jurisdictional claims in published maps and institutional affiliations. |
© 2021 by the authors. Licensee MDPI, Basel, Switzerland. This article is an open access article distributed under the terms and conditions of the Creative Commons Attribution (CC BY) license (http://creativecommons.org/licenses/by/4.0/).
Share and Cite
Starman, B.; Cafuta, G.; Mole, N. A Method for Simultaneous Optimization of Blank Shape and Forming Tool Geometry in Sheet Metal Forming Simulations. Metals 2021, 11, 544. https://doi.org/10.3390/met11040544
Starman B, Cafuta G, Mole N. A Method for Simultaneous Optimization of Blank Shape and Forming Tool Geometry in Sheet Metal Forming Simulations. Metals. 2021; 11(4):544. https://doi.org/10.3390/met11040544
Chicago/Turabian StyleStarman, Bojan, Gašper Cafuta, and Nikolaj Mole. 2021. "A Method for Simultaneous Optimization of Blank Shape and Forming Tool Geometry in Sheet Metal Forming Simulations" Metals 11, no. 4: 544. https://doi.org/10.3390/met11040544
APA StyleStarman, B., Cafuta, G., & Mole, N. (2021). A Method for Simultaneous Optimization of Blank Shape and Forming Tool Geometry in Sheet Metal Forming Simulations. Metals, 11(4), 544. https://doi.org/10.3390/met11040544

