Artificial Intelligence for 3D Reconstruction from 2D Panoramic X-rays to Assess Maxillary Impacted Canines
Abstract
1. Introduction
2. Materials and Methods
2.1. Dataset
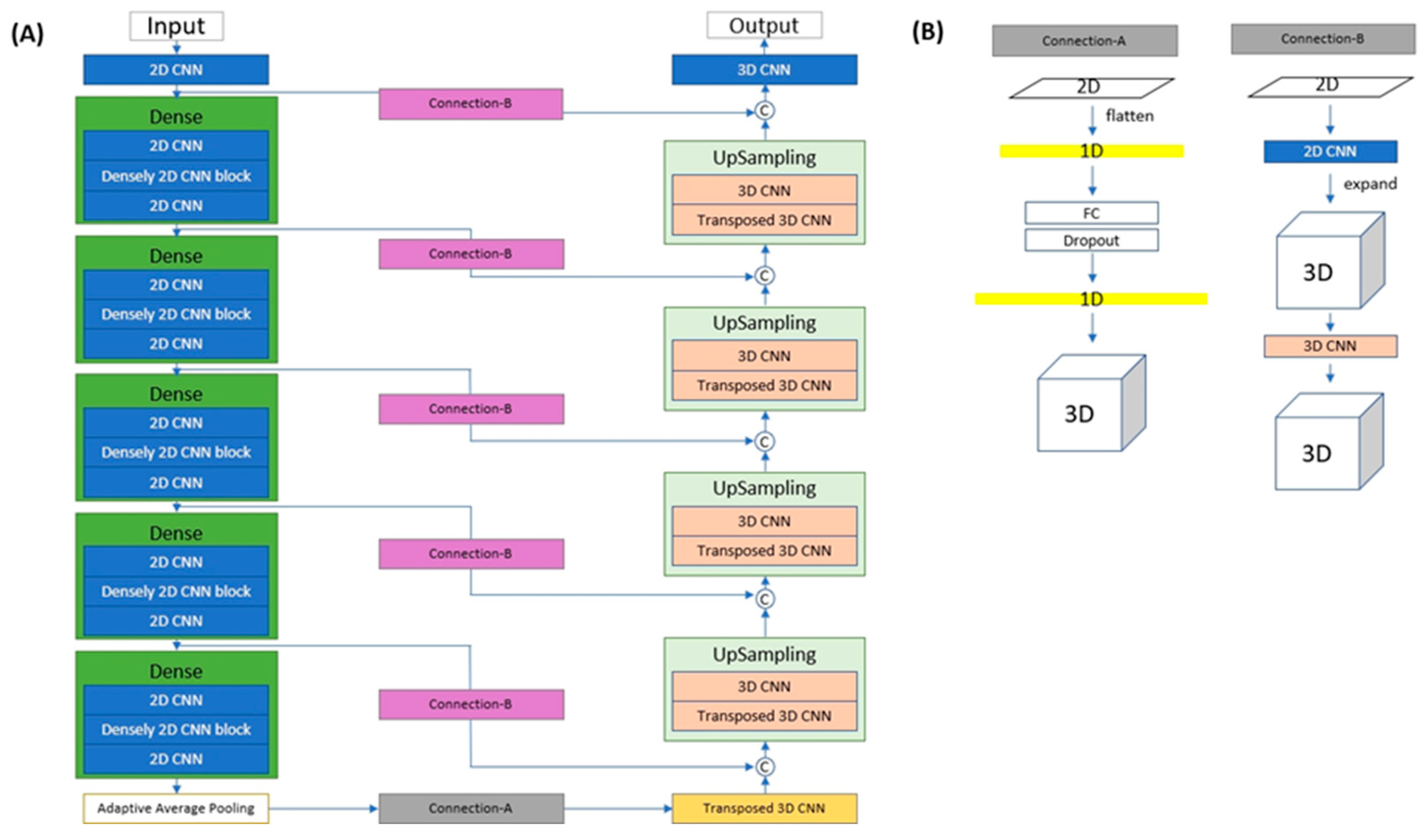
2.2. Deep-Learning Network
2.3. Evaluation Metric and Clinical Predictability
3. Results
4. Discussion
5. Conclusions
Author Contributions
Funding
Institutional Review Board Statement
Informed Consent Statement
Data Availability Statement
Conflicts of Interest
References
- Eslami, E.; Barkhordar, H.; Abramovitch, K.; Kim, J.; Masoud, M.I. Cone-beam computed tomography vs. conventional radiography in visualization of maxillary impacted-canine localization: A systematic review of comparative studies. Am. J. Orthod. Dentofac. Orthop. 2017, 151, 248–258. [Google Scholar] [CrossRef] [PubMed]
- Sajnani, A.K.; King, N.M. Prevalence and characteristics of impacted maxillary canines in Southern Chinese children and adolescents. J. Investig. Clin. Dent. 2014, 5, 38–44. [Google Scholar] [CrossRef]
- Botticelli, S.; Verna, C.; Cattaneo, P.M.; Heidmann, J.; Melsen, B. Two-versus three-dimensional imaging in subjects with unerupted maxillary canines. Eur. J. Orthod. 2011, 33, 344–349. [Google Scholar] [CrossRef]
- Amintavakoli, N.; Spivakovsky, S. Cone-beam computed tomography or conventional radiography for localising of maxillary impacted canines? Evid.-Based Dent. 2018, 19, 22–23. [Google Scholar] [CrossRef] [PubMed]
- Scarfe, W.C.; Farman, A.G.; Sukovic, P. Clinical applications of cone-beam computed tomography in dental practice. J.-Can. Dent. Assoc. 2006, 72, 75. [Google Scholar]
- Song, W.; Liang, Y.; Yang, J.; Wang, K.; He, L. Oral-3D: Reconstructing the 3D bone structure of oral cavity from 2D panoramic X-ray. arXiv 2020, arXiv:2003.08413. [Google Scholar] [CrossRef]
- Ying, X.; Guo, H.; Ma, K.; Wu, J.; Weng, Z.; Zheng, Y. X2CT-GAN: Reconstructing CT from biplanar X-rays with generative adversarial networks. In Proceedings of the IEEE/CVF Conference on Computer Vision and Pattern Recognition, Long Beach, CA, USA, 15–20 June 2019; pp. 10619–10628. [Google Scholar]
- Rougée, A.; Picard, C.; Ponchut, C.; Trousset, Y. Geometrical calibration of x-ray imaging chains for three-dimensional reconstruction. Comput. Med Imaging Graph. 1993, 17, 295–300. [Google Scholar] [CrossRef] [PubMed]
- Maken, P.; Gupta, A. 2D-to-3D: A Review for Computational 3D Image Reconstruction from X-ray Images. Arch. Comput. Methods Eng. 2023, 30, 85–114. [Google Scholar] [CrossRef]
- Zhu, Z.; Li, G. Construction of 3D human distal femoral surface models using a 3D statistical deformable model. J. Biomech. 2011, 44, 2362–2368. [Google Scholar] [CrossRef] [PubMed]
- Baka, N.; Kaptein, B.; de Bruijne, M.; van Walsum, T.; Giphart, J.; Niessen, W.; Lelieveldt, B. 2D–3D shape reconstruction of the distal femur from stereo X-ray imaging using statistical shape models. Med. Image Anal. 2011, 15, 840–850. [Google Scholar] [CrossRef]
- Kim, H.; Lee, K.; Lee, D.; Baek, N. 3D Reconstruction of Leg Bones from X-ray Images using CNN-based Feature Analysis. In Proceedings of the 2019 International Conference on Information and Communication Technology Convergence (ICTC), Jeju, Republic of Korea, 16–18 October 2019; pp. 669–672. [Google Scholar] [CrossRef]
- Kasten, Y.; Doktofsky, D.; Kovler, I. End-To-End Convolutional Neural Network for 3D Reconstruction of Knee Bones from Bi-planar X-Ray Images. In Machine Learning for Medical Image Reconstruction; Springer: Cham, Switzerland, 2020; pp. 123–133. [Google Scholar]
- Song, W.; Liang, Y.; Yang, J.; Wang, K.; He, L. Oral-3D: Reconstructing the 3D Structure of Oral Cavity from Panoramic X-ray. Proc. AAAI Conf. Artif. Intell. 2021, 35, 566–573. [Google Scholar] [CrossRef]
- Chen, S.; Wang, L.; Li, G.; Wu, T.-H.; Diachina, S.; Tejera, B.; Kwon, J.J.; Lin, F.-C.; Lee, Y.-T.; Xu, T.; et al. Machine learning in orthodontics: Introducing a 3D auto-segmentation and auto-landmark finder of CBCT images to assess maxillary constriction in unilateral impacted canine patients. Angle Orthod. 2019, 90, 77–84. [Google Scholar] [CrossRef] [PubMed]
- Kikinis, R.; Pieper, S.D.; Vosburgh, K.G. 3D Slicer: A Platform for Subject-Specific Image Analysis, Visualization, and Clinical Support. In Intraoperative Imaging and Image-Guided Therapy; Jolesz, F.A., Ed.; Springer: New York, NY, USA, 2014; pp. 277–289. [Google Scholar]
- Reddi, S.J.; Kale, S.; Kumar, S. On the Convergence of Adam and Beyond. arXiv 2019, arXiv:1904.09237. [Google Scholar]
- Paszke, A.; Gross, S.; Massa, F.; Lerer, A.; Bradbury, J.; Chanan, G.; Killeen, T.; Lin, Z.; Gimelshein, N.; Antiga, L.; et al. PyTorch: An Imperative Style, High-Performance Deep Learning Library. In Proceedings of the 33rd International Conference on Neural Information Processing Systems, Vancouver, BC, Canada, 8–14 December 2019; Curran Associates, Inc.: Red Hook, NY, USA, 2019; pp. 8024–8035. [Google Scholar]
- Ohio Supercomputer Center. Ohio Supercomputer Center: Columbus, OH, USA, 1987. Available online: http://osc.edu/ark:/19495/f5s1ph73 (accessed on 15 November 2023).
- Liang, Y.; Song, W.; Yang, J.; Qiu, L.; He, L. X2Teeth: 3D Teeth Reconstruction from a Single Panoramic Radiograph. arXiv 2021, arXiv:2108.13004. [Google Scholar]
- Akkoul, S.; Hafiane, A.; Rozenbaum, O.; Lespessailles, E.; Jennane, R. 3D Reconstruction of the proximal femur shape from few pairs of x-ray radiographs. Signal Process. Image Commun. 2017, 59, 65–72. [Google Scholar] [CrossRef]
- Karade, V.; Ravi, B. 3D femur model reconstruction from biplane X-ray images: A novel method based on Laplacian surface deformation. Int. J. Comput. Assist. Radiol. Surg. 2015, 10, 473–485. [Google Scholar] [CrossRef]
- Koh, K.; Kim, Y.H.; Kim, K.; Park, W.M. Reconstruction of patient-specific femurs using X-ray and sparse CT images. Comput. Biol. Med. 2011, 41, 421–426. [Google Scholar] [CrossRef] [PubMed]
- Gamage, P.; Xie, S.Q.; Delmas, P.; Xu, P. 3D Reconstruction of Patient Specific Bone Models from 2D Radiographs for Image Guided Orthopedic Surgery. In Proceedings of the 2009 Digital Image Computing: Techniques and Applications, Melbourne, VIC, Australia, 1–3 December 2009; pp. 212–216. [Google Scholar] [CrossRef]
- Gunay, M.; Shim, M.-B.; Shimada, K. Cost- and time-effective three-dimensional bone-shape reconstruction from X-ray images. Int. J. Med Robot. Comput. Assist. Surg. 2007, 3, 323–335. [Google Scholar] [CrossRef] [PubMed]
- Dhariwal, P.; Nichol, A. Diffusion models beat gans on image synthesis. Adv. Neural Inf. Process. Syst. 2021, 34, 8780–8794. [Google Scholar]
- Pinaya, W.H.L.; Tudosiu, P.-D.; Dafflon, J.; Da Costa, P.F.; Fernandez, V.; Nachev, P.; Ourselin, S.; Cardoso, M.J. Brain Imaging Generation with Latent Diffusion Models. In Deep Generative Models; Springer: Cham, Switzerland, 2022; pp. 117–126. [Google Scholar]
- Yang, L.; Zhang, Z.; Song, Y.; Hong, S.; Xu, R.; Zhao, Y.; Zhang, W.; Cui, B.; Yang, M.-H. Diffusion models: A comprehensive survey of methods and applications. arXiv 2022, arXiv:2209.00796. [Google Scholar] [CrossRef]
- Traub, J. Representation Learning with Diffusion Models. arXiv 2022, arXiv:2210.11058. [Google Scholar]
- Kazerouni, A.; Aghdam, E.K.; Heidari, M.; Azad, R.; Fayyaz, M.; Hacihaliloglu, I.; Merhof, D. Diffusion models for medical image analysis: A comprehensive survey. arXiv 2022, arXiv:2211.07804. [Google Scholar]
- Krishnan, R.; Rajpurkar, P.; Topol, E.J. Self-supervised learning in medicine and healthcare. Nat. Biomed. Eng. 2022, 6, 1346–1352. [Google Scholar] [CrossRef] [PubMed]
- Chen, T.; Kornblith, S.; Norouzi, M.; Hinton, G. A simple framework for contrastive learning of visual representations. In Proceedings of the International Conference on Machine Learning, Vienna, Austria, 13–18 July 2020; pp. 1597–1607. [Google Scholar]
- Azizi, S.; Mustafa, B.; Ryan, F.; Beaver, Z.; Freyberg, J.; Deaton, J.; Loh, A.; Karthikesalingam, A.; Kornblith, S.; Chen, T.; et al. Big self-supervised models advance medical image classification. In Proceedings of the IEEE/CVF International Conference on Computer Vision, Montreal, QC, Canada, 10–17 October 2021; pp. 3478–3488. [Google Scholar]






| Samples with Impacted Canine | Samples without Impacted Canine | Total | |
|---|---|---|---|
| Number of samples | 74 | 49 | 123 |
| Mean age ± SD | 14.50 ± 2.30 | 14.67 ± 2.29 | 14.59 ± 2.29 |
| Age range | 11–18 | 11–18 | 11–18 |
| Number of Males/Females | 28/46 | 24/25 | 50:73 |
| Number of buccal/middle/lingual impactions | 36/12/26 | N/A | 36/12/26 |
| Number of mesial/distal impactions | 65/9 | N/A | 65/9 |
| Ground Truth Position | Number of Samples | Correct Identification | Incorrect Identification | Percentage Correct |
| BUCCAL | 36 | 23 | 13 | 64% |
| MIDDLE | 12 | 4 | 8 | 33% |
| LINGUAL | 26 | 3 | 23 | 12% |
| Number Correct | 30 | |||
| Number Wrong | 44 | |||
| Accuracy | 0.41 |
| Ground Truth Position | Number of Samples | Correct Identification | Incorrect Identification | Percentage Correct |
| MESIAL | 65 | 40 | 25 | 62% |
| DISTAL | 9 | 1 | 8 | 11% |
| Number Correct | 41 | |||
| Number Wrong | 33 | |||
| Accuracy | 0.55 |
Disclaimer/Publisher’s Note: The statements, opinions and data contained in all publications are solely those of the individual author(s) and contributor(s) and not of MDPI and/or the editor(s). MDPI and/or the editor(s) disclaim responsibility for any injury to people or property resulting from any ideas, methods, instructions or products referred to in the content. |
© 2024 by the authors. Licensee MDPI, Basel, Switzerland. This article is an open access article distributed under the terms and conditions of the Creative Commons Attribution (CC BY) license (https://creativecommons.org/licenses/by/4.0/).
Share and Cite
Minhas, S.; Wu, T.-H.; Kim, D.-G.; Chen, S.; Wu, Y.-C.; Ko, C.-C. Artificial Intelligence for 3D Reconstruction from 2D Panoramic X-rays to Assess Maxillary Impacted Canines. Diagnostics 2024, 14, 196. https://doi.org/10.3390/diagnostics14020196
Minhas S, Wu T-H, Kim D-G, Chen S, Wu Y-C, Ko C-C. Artificial Intelligence for 3D Reconstruction from 2D Panoramic X-rays to Assess Maxillary Impacted Canines. Diagnostics. 2024; 14(2):196. https://doi.org/10.3390/diagnostics14020196
Chicago/Turabian StyleMinhas, Sumeet, Tai-Hsien Wu, Do-Gyoon Kim, Si Chen, Yi-Chu Wu, and Ching-Chang Ko. 2024. "Artificial Intelligence for 3D Reconstruction from 2D Panoramic X-rays to Assess Maxillary Impacted Canines" Diagnostics 14, no. 2: 196. https://doi.org/10.3390/diagnostics14020196
APA StyleMinhas, S., Wu, T.-H., Kim, D.-G., Chen, S., Wu, Y.-C., & Ko, C.-C. (2024). Artificial Intelligence for 3D Reconstruction from 2D Panoramic X-rays to Assess Maxillary Impacted Canines. Diagnostics, 14(2), 196. https://doi.org/10.3390/diagnostics14020196

