An Adaptive Control Method for the Distribution Valve of a Digital Pump
Abstract
1. Introduction
2. Working Principle and Mathematical Model of the Digital Pump
2.1. Structure and Working Principles of the Digital Pump
2.2. Mathematical Modeling
2.2.1. Force Balance and Response Characteristics of the FDV
2.2.2. Piston Motion Characteristics
2.2.3. Piston Volume Variation Characteristics
3. The Perfect Flow Distribution on Digital Pumps
4. Simulation Modeling and Investigation
4.1. Digital Pump Simulation Model
4.2. Effects of Flow Distribution Error on Digital Pumps
4.2.1. Effects of the Toc on the Digital Pump
4.2.2. Effects of the Tcc on the FDV
5. Adaptive Control of the FDV
5.1. Control Principle of Adaptive Control of the FDV
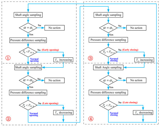
- In the early opening handling module, when the shaft angle collected by the rotary encoder is not equal to the early opening assessment angle α1. Nothing special has to be performed. Conversely, the pressure difference between the inlet and outlet of the FDV is sampled and compared with the set threshold PTH,1. If the pressure difference is greater than the threshold, the FDV is opening too early and the Toc is raised. According to Figure 5b, when the FDV is opening in advance, the pressure of the piston chamber is not as great as expected because the high-pressure oil in the piston chamber will be discharged through the FDV; on the contrary, the control of the FDV is normal, and the next module is subsequently called.
- When the shaft of the digital pump is late opening assessment angle α2, the late opening of the FDV is detected and treated. If the FDV is not activated at α2, the oil enters the piston chamber only via the auxiliary check valve, and the pressure difference of the FDV is smaller than the one of the two valves opening. The pressure difference comparison of the FDV closing and the two valves opening is displayed in Figure 9. If the late opening of the FDV is perceived, the decrease in Toc is implemented.
- The operating principle of adaptive control of the FDV early closing is similar to the late opening; the Tcc decreases when the FDV is prematurely deactivated. The comparison between Pd and PTH,3 and Tcc adjustment are both carried out with the shaft angle equaling to α3.
- The solution to the late closing of the FDV is entirely consistent with the early opening handling module. If the FDV is not closed in time, the piston chamber is connected to the tank, and the pressure of the piston chamber can not rise to the threshold PTH,4 at the shaft angle α4. In this case, the Tcc is gradually increased to the early opening of the FDV.
5.2. Simulation Analysis of Adaptive Control of the FDV
5.2.1. The Results with Motor Speed Changes
5.2.2. The Results with the Different Dynamic Responses of the FDV
6. Conclusions
Author Contributions
Funding
Data Availability Statement
Conflicts of Interest
References
- Zhang, Q.W.; Kong, X.D.; Yu, B.; Ba, K.X.; Jin, Z.G.; Kang, Y. Review and Development Trend of Digital Hydraulic Technology. Appl. Sci. 2020, 10, 579. [Google Scholar] [CrossRef]
- Danfoss. Data Sheet-Digital Displacement® Pump DDP096 and DPC12. 2022. Available online: https://www.bibus.sk/fileadmin/editors/countries/bibsk/Suppliers/Danfoss/documents/displacement-pumps/danfoss-DOC332065464017.pdf (accessed on 30 December 2019).
- Zhao, J.; Wang, M.; Wang, Z.; Grekhov, L.; Qiu, T.; Ma, X.J.A.T.E. Different boost voltage effects on the dynamic response and energy losses of high-speed solenoid valves. Appl. Therm. Eng. 2017, 123, 1494–1503. [Google Scholar] [CrossRef]
- Zhao, J.; Yue, P.; Grekhov, L.; Ma, X.J.A.T.E. Hold current effects on the power losses of high-speed solenoid valve for common-rail injector. Appl. Therm. Eng. 2018, 128, 1579–1587. [Google Scholar] [CrossRef]
- Su, M. Investigation on Control Characteristics and Method of Solenoid High Speed on/off Valve. Ph.D. Thesis, Guizhou University, Guiyang, China, 2010. [Google Scholar]
- Gao, Q.; Zhu, Y.; Luo, Z.; Bruno, N. Investigation on adaptive pulse width modulation control for high speed on/off valve. J. Mech. Sci. Technol. 2020, 34, 1711–1722. [Google Scholar] [CrossRef]
- Zhong, Q. Research on Control Algorithm for High-speed on/off Valves that Adaptive to Supply Pressure Changes. J. Mech. Eng. 2021, 57, 224–235. [Google Scholar]
- Zhong, Q. Performance Analysis of High Speed on/off Valve by Multi-voltages Compound Excitation. J. Mech. Eng. 2021, 57, 191–201. [Google Scholar]
- Chapple, P.; Lindholdt, P.N.; Larsen, H.B. An Approach to Digital Distributor Valves in Low Speed Pumps and Motors. In Proceedings of the ASME/BATH 2014 Symposium on Fluid Power and Motion Control, Bath, United Kingdom, 10–12 September 2014. [Google Scholar]
- Yue, D.; Li, L.; Wei, L.; Liu, Z.; Liu, C.; Zuo, X. Effects of Pulse Voltage Duration on Open–Close Dynamic Characteristics of Solenoid Screw-In Cartridge Valves. Processes 2021, 9, 1722. [Google Scholar] [CrossRef]
- Liu, Z.; Li, L.; Yue, D.; Wei, L.; Liu, C.; Zuo, X. Dynamic Performance Improvement of Solenoid Screw-In Cartridge Valve Using a New Hybrid Voltage Control. Machines 2022, 10, 106. [Google Scholar] [CrossRef]
- Pan, J.; Shi, G. Distribution Characteristics of Hydraulic Motor with Digital Distribution. Trans. Chin. Soc. Agric. Mach. 2011, 42, 203–208. [Google Scholar]
- Pedersen, N.H.; Johansen, P.; Andersen, T.O. Feedback Control of Pulse-Density-Modulated Digital Displacement Transmission Using a Continuous Approximation. IEEE/ASME Trans. Mechatron. 2020, 25, 2472–2482. [Google Scholar] [CrossRef]
- Pedersen, N.H.; Johansen, P.; Andersen, T.O. Four Quadrant Hybrid Control Oriented Dynamical System Model of Digital Displacement (R) Units. In Fluid Power Systems Technology; American Society of Mechanical Engineers: New York, NY, USA, 2018. [Google Scholar]
- Pedersen, N.H.; Johansen, P.; Andersen, T.O. Model Predictive Control and Discrete Analysis of Partial Stroke Operated Digital Displacement Unit. In 2018 Global Fluid Power Society Phd Symposium (Gfps); IEEE: Piscataway, NJ, USA, 2018. [Google Scholar]
- Pedersen, N.H.; Johansen, P.; Andersen, T.O. Event-Driven Control of a Speed Varying Digital Displacement Machine. In Proceedings of the Asme/Bath Symposium on Fluid Power and Motion Control, Sarasota, FL, USA, 16–19 October 2017. [Google Scholar]
- El-Breidi, F. Investigation of Digital Pump/Motor Control Strategies; Purdue University: West Lafayette, Indiana, 2016. [Google Scholar]
- Breidi, F.; Garrity, J.; Lumkes, J., Jr. Investigation of a Real-Time Pressure Based Valve Timing Correction Algorithm. In Proceedings of the ASME/BATH 2017 Symposium on Fluid Power and Motion Control, Sarasota, FL, USA, 16–19 October 2017. [Google Scholar]
- Nordas, S.; Beck, M.M.; Ebbesen, M.K.; Andersen, T.O. Dynamic Response of a Digital Displacement Motor Operating with Various Displacement Strategies. Energies 2019, 12, 1737. [Google Scholar] [CrossRef]
- Tian, H.; Li, P.Y.; Van de Ven, J.D. Valve Timing Control for a Digital Displacement Hydraulic Motor Using an Angle-Domain Repetitive Controller. IEEE/ASME Trans. Mechatron. 2019, 24, 1306–1315. [Google Scholar] [CrossRef]
- Darnet, J.; Bideaux, É. State-of-the-art of Variable Displacement Technologies for Radial Piston Hydraulic Machines. In Proceedings of the Asme/Bath Symposium on Fluid Power and Motion Control, Bath, UK, 14–16 September 2022. [Google Scholar]
- Pedersen, N.H.; Johansen, P.; Andersen, T.O. Lqr Feedback Control Development for Wind Turbines Featuring a Digital Fluid Power Transmission System. In Proceedings of the 9th Fpni Ph.D Symposium on Fluid Power, Florianópolis, SC, Brazil, 26–28 October 2016. [Google Scholar]











| Parameter | Value | Unit |
|---|---|---|
| Pump angular speed | 1000 | rpm |
| The radius of the eccentric | 31 | mm |
| Piston diameter | 10 | mm |
| Eccentricity | 3.8 | mm |
| Flow coefficient | 0.7 | |
| Dead volume of piston | 0.08 | mm3 |
| Chamber length | 25.1 | mm |
| FDV dynamic response | 5 | ms |
| Toc | 2 | ms |
| Tcc | 5 | ms |
Disclaimer/Publisher’s Note: The statements, opinions and data contained in all publications are solely those of the individual author(s) and contributor(s) and not of MDPI and/or the editor(s). MDPI and/or the editor(s) disclaim responsibility for any injury to people or property resulting from any ideas, methods, instructions or products referred to in the content. |
© 2023 by the authors. Licensee MDPI, Basel, Switzerland. This article is an open access article distributed under the terms and conditions of the Creative Commons Attribution (CC BY) license (https://creativecommons.org/licenses/by/4.0/).
Share and Cite
Yue, D.; Zuo, X.; Liu, Z.; Liu, Y.; Wei, L.; Zhao, Y. An Adaptive Control Method for the Distribution Valve of a Digital Pump. Machines 2023, 11, 148. https://doi.org/10.3390/machines11020148
Yue D, Zuo X, Liu Z, Liu Y, Wei L, Zhao Y. An Adaptive Control Method for the Distribution Valve of a Digital Pump. Machines. 2023; 11(2):148. https://doi.org/10.3390/machines11020148
Chicago/Turabian StyleYue, Daling, Xiukun Zuo, Zengguang Liu, Yinshui Liu, Liejiang Wei, and Yuyang Zhao. 2023. "An Adaptive Control Method for the Distribution Valve of a Digital Pump" Machines 11, no. 2: 148. https://doi.org/10.3390/machines11020148
APA StyleYue, D., Zuo, X., Liu, Z., Liu, Y., Wei, L., & Zhao, Y. (2023). An Adaptive Control Method for the Distribution Valve of a Digital Pump. Machines, 11(2), 148. https://doi.org/10.3390/machines11020148

