A Lightweight PCB Defect Detection Algorithm Based on Improved YOLOv8-PCB
Abstract
1. Introduction
- Improved backbone network: The C2f_SHSA is introduced to replace the C2f structure in the backbone network. The improvement optimizes the model for better lightweight performance while simultaneously bolstering its capability in capturing information about small object defects on PCBs, thereby improving the model’s expressive power and robustness.
- Improved neck network: To tackle the problems of diverse defect sizes and complex features on PCBs, the C2f_IdentityFormer structure is presented in the neck network of YOLOv8 to take the place of the original C2f structure. This structure integrates feature data from different scales, thereby enriching the feature representation while also increasing the model’s sensitivity to subtle features. As a result, the improved YOLOv8 model maintains fast inference speed while demonstrating superior accuracy and stability in detecting small object defects on PCBs.
- Optimized loss function: To further augment the precision of the PCB defect detection algorithm and accelerate model convergence, enabling the model to better locate and predict targets, we substitute the original CIoU in YOLOv8 with the PIoU. Compared to CIoU, on the one hand, the PIoU introduces a target size-adaptive penalty factor, allowing the model to more flexibly handle defects of different sizes during the regression process. This feature enables the improved model to maintain high accuracy when dealing with diverse-sized PCB defects while giving sufficient attention to PCB surface defects of all sizes. On the other hand, the PIoU also adopts a gradient adjustment mechanism that relies on the standard of anchor boxes. This novel approach allows the model to dynamically modify the gradient size according to the anchor box quality during the regression process, guiding the anchor box to progress along a more efficient path. This ensures that the improved model maintains rapid convergence rates and stable performance even in complex scenarios.
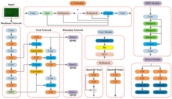
2. YOLOv8 Algorithm
3. Improved YOLOv8-PCB Algorithm
3.1. C2f_SHSA Structure
3.2. C2f_IdentityFormer Structure
3.3. Optimizing the Loss Function of the YOLOv8-PCB Model
4. Experiments and Result Analysis
4.1. Experimental Setting
4.2. Experimental Dataset
4.2.1. Introduction to PCB_DATASET
4.2.2. Data Augmentation
4.3. Evaluation Metrics
4.4. Ablation Experiment
4.5. Comparison of AP Metrics for Various Types of Defects
4.6. Visualization Comparison
4.6.1. Comparison of Recall Rate and mAP@0.5
4.6.2. Comparison of Confusion Matrices
4.6.3. Analysis of F1 Score for the Improved Model
4.7. Comparative Experiments
4.8. Demonstration of Experimental Results
4.9. Discussion of Experimental Results
5. Conclusions
Author Contributions
Funding
Data Availability Statement
Conflicts of Interest
References
- Peng, H.; Zhou, B.; Ouyang, W. Research on defect detection of lightweight PCB based on dual channel attention. J. Optoelectron. Laser 2024, 35, 506–515. [Google Scholar]
- Tang, S.; He, F.; Huang, X. Online PCB Defect Detector on A New PCB Defect Dataset. arXiv 2019, arXiv:1902.06197. [Google Scholar]
- Chaudhary, V.; Dave, I.; Upla, K. Automatic visual inspection of printed circuit board for defect detection and classification. In Proceedings of the 2017 International Conference on Wireless Communications, Signal Processing and Networking (WiSPNET), Chennai, India, 22–24 March 2017; IEEE: Piscataway, NJ, USA; pp. 732–737. [Google Scholar]
- Li, J. Research on PCB defect detection and classification based on machine learning. Print. Circuit Inf. 2024, 32, 57–59. [Google Scholar]
- Cheng, S.; Yang, H.; Xu, X. Improved LightweightX-Ray Aluminum Alloy Weld Defects Detection Algorithm Based on YOLOv5. Chin. J. Lasers 2022, 49, 136–144. [Google Scholar]
- Liu, L.; Ye, Y.; Guo, T. Detection Method for OLED Pixel Defects Based on Extended Feature Pyramid. Acta Opt. Sin. 2023, 43, 115–123. [Google Scholar]
- Hao, B.; Fan, Y.; Song, Z. Deep Transfer Learning-Based Pulsed Eddy Current Thermography for Crack Defect Detection. Acta Opt. Sin. 2023, 43, 146–154. [Google Scholar]
- Ding, R.; Dai, L.; Li, G. TDD-net: A tiny defect detection network for printed circuit boards. CAAI Trans. Intell. Technol. 2019, 4, 110–116. [Google Scholar] [CrossRef]
- Shi, W.; Lu, Z.; Wu, W. Single-shot detector with enriched semantics for PCB tiny defect detection. J. Eng. 2020, 2020, 366–372. [Google Scholar] [CrossRef]
- Lan, Z.; Hong, Y.; Li, Y. An improved YOLOv3 method for PCB surface defect detection. In Proceedings of the 2021 IEEE International Conference on Power Electronics, Computer Applications (ICPECA), Shenyang, China, 22–24 January 2021; IEEE: Piscataway, NJ, USA; pp. 1009–1015. [Google Scholar]
- Wu, J.; Cheng, Y.; Shao, J. A defect detection method for PCB based on the improved YOLOv4. Chin. J. Sci. Instrum. 2021, 42, 171–178. [Google Scholar]
- Wu, L.; Zhang, L.; Zhou, Q. Printed Circuit Board Quality Detection Method Integrating Lightweight Network and Dual Attention Mechanism. IEEE Access 2022, 10, 87617–87629. [Google Scholar] [CrossRef]
- Zhao, Y.; Kong, X.; Ma, C. Real-time PCB Fault Detection Algorithm Based on Darknet Network and YOLO4 Algorithm. Comput. Meas. Control 2023, 31, 101–108. [Google Scholar]
- Lan, H.; Zhu, H.; Luo, R.; Ren, Q.; Chen, C. PCB Defect Detection Algorithm of Improved YOLOv8. In Proceedings of the 2023 8th International Conference on Image, Vision and Computing (ICIVC), Dalian, China, 27–29 July 2023; pp. 178–183. [Google Scholar]
- Pan, W.; Wei, C.; Qian, C. Improved YOLOv8s Model for Small Object Detection from Perspective of Drones. Comput. Eng. Appl. 2024, 60, 142–150. [Google Scholar]
- Shen, L.; Lang, B.; Song, Z. DS-YOLOv8-Based Object Detection Method for Remote Sensing Images. IEEE Access 2023, 11, 125122–125137. [Google Scholar] [CrossRef]
- Yun, S.; Ro, Y. Shvit: Single-head vision transformer with memory efficient macro design. In Proceedings of the IEEE CVF Conference on Computer Vision and Pattern Recognition, Seattle, WA, USA, 16–22 June 2024; pp. 5756–5767. [Google Scholar]
- Tan, H.; Liu, X.; Yin, B. MHSA-Net: Multihead self-attention network for occluded person re-identification. IEEE Trans. Neural Netw. Learn. Syst. 2022, 34, 8210–8224. [Google Scholar] [CrossRef] [PubMed]
- Weihao, Y.; Chenyang, S.; Pan, Z. MetaFormer Baselines for Vision. IEEE Trans. Pattern Anal. Mach. Intell. 2024, 46, 896–912. [Google Scholar]
- Zheng, Z.; Wang, P.; Liu, W.; Li, J.; Ye, R.; Ren, D. Distance-IoU Loss: Faster and Better Learning for Bounding Box Regression. In Proceedings of the AAAI Conference on Artificial Intelligence, New York, NY, USA, 7–12 February 2020; Volume 34, pp. 12993–13000. [Google Scholar]
- Liu, C.; Wang, K.; Li, Q. Powerful-IoU: More straightforward and faster bounding box regression loss with a nonmonotonic focusing mechanism. Neural Netw. 2024, 170, 276–284. [Google Scholar] [CrossRef]
- Xu, S.; Li, Y.; Liang, Q. Bare PCB Defect Detection Based on Improved YOLOv5 Algorithm. Packag. Eng. 2022, 43, 33–41. [Google Scholar]
- Li, D.; Xu, A.; Wang, S. Printed circuit board defect detection based on improved YOLOv5. Electron. Meas. Technol. 2023, 46, 112–119. [Google Scholar]
- Zhou, X.; Zhu, J.; Wang, Y. PCB Bare Board Defect Detection Based on Improved YOLOv7 Algorithm. Radio. Eng. 2023, 53, 2791–2797. [Google Scholar]
- Wang, Y.; Luo, J.; Tao, J. Defect detection of printed circuit boards based on YOLOv8-PCB. Laser Optoelectron. Prog. 2025, 62, 0412002. [Google Scholar]
- Li, J.; Gong, H. DCW-YOLOv8 Detection Algorithm for PCB Electronic Components. J. Chin. Comput. Syst. 2024, 45, 2479–2484. [Google Scholar]











| Item | Description |
|---|---|
| Operating System | Ubuntu 20.04 |
| CPU | Intel(R) Xeon(R) Platinum 8358P |
| GPU | NVIDIA A100-SXM4-80GB |
| Programming Language | Python 3.8.10 |
| Deep Learning Framework | PyTorch 2.0.0 |
| Memory | 120 GB |
| CUDA Version | CUDA 11.8 |
| Defect Types | Image Counts | Defect Counts |
|---|---|---|
| mouse_bite | 115 | 492 |
| short | 116 | 491 |
| open_circuit | 116 | 482 |
| spur | 115 | 488 |
| missing_hole | 115 | 497 |
| spurious_copper | 116 | 503 |
| Total | 693 | 2953 |
| Defect Types | PCB_DATASET | The Experimental Dataset of This Paper |
|---|---|---|
| mouse_bite | 115 | 388 |
| short | 115 | 397 |
| open_circuit | 115 | 388 |
| spur | 115 | 385 |
| missing_hole | 115 | 394 |
| spurious_copper | 115 | 394 |
| Total | 690 | 2346 |
| YOLOv8n | C2f_SHSA | C2f_IdentityFormer | PIoU | P/% | R/% | mAP @0.5/% | F1 | GFLOPs | Weight Size /MB |
|---|---|---|---|---|---|---|---|---|---|
| √ | 94.60 | 90.40 | 94.30 | 92.45 | 8.1 | 6.3 | |||
| √ | √ | 93.00 | 90.40 | 93.60 | 91.68 | 7.6 | 5.7 | ||
| √ | √ | 96.20 | 91.30 | 95.20 | 93.69 | 7.6 | 5.8 | ||
| √ | √ | √ | 96.50 | 92.10 | 95.60 | 94.25 | 7.1 | 5.2 | |
| √ | √ | √ | √ | 94.70 | 94.00 | 96.10 | 94.35 | 7.1 | 5.2 |
| Model | AP% | |||||
|---|---|---|---|---|---|---|
| missing_hole | mouse_bite | open_circuit | short | spur | spurious_copper | |
| YOLOv8n | 99.5 | 95.7 | 91.7 | 96.7 | 90.7 | 91.7 |
| YOLOv8-PCB (ours) | 99.5 | 93.5 | 95.7 | 98.0 | 98.2 | 91.6 |
| Model | P/% | R/% | Map @0.5/% | F1 | Params/M | GFLOPs | Weight Size /MB |
|---|---|---|---|---|---|---|---|
| SSD | 66.67 | 1.38 | 43.75 | 2.70 | 24 | 61.25 | 97.68 |
| RTDETR | 96.80 | 94.60 | 96.50 | 95.69 | 19.88 | 57 | 40.5 |
| Centernet [25] | - | - | 94.69 | - | 32.7 | 70.2 | - |
| Faster RCNN [26] | 61.40 | 75.60 | 71.10 | 67.80 | - | 273.4 | - |
| YOLOv3 | 96.40 | 93.30 | 95.50 | 94.82 | 61.55 | 155.3 | 123.5 |
| YOLOv5s | 95.60 | 93.50 | 95.60 | 94.54 | 9.11 | 23.8 | 18.5 |
| YOLOv6 | 93.40 | 89.10 | 94.00 | 91.20 | 4.23 | 11.8 | 8.7 |
| YOLOv7 | 95.20 | 93.30 | 96.30 | 94.24 | 37.22 | 105.2 | 74.9 |
| YOLOv8n | 94.60 | 90.40 | 94.30 | 92.45 | 3.01 | 8.1 | 6.3 |
| YOLOv9s | 96.00 | 92.20 | 95.80 | 94.06 | 7.17 | 26.7 | 15.2 |
| YOLOv10n | 96.80 | 88.60 | 94.30 | 92.52 | 2.27 | 6.5 | 5.8 |
| YOLOv8-PCB (ours) | 94.70 | 94.00 | 96.10 | 94.35 | 2.46 | 7.1 | 5.2 |
Disclaimer/Publisher’s Note: The statements, opinions and data contained in all publications are solely those of the individual author(s) and contributor(s) and not of MDPI and/or the editor(s). MDPI and/or the editor(s) disclaim responsibility for any injury to people or property resulting from any ideas, methods, instructions or products referred to in the content. |
© 2025 by the authors. Licensee MDPI, Basel, Switzerland. This article is an open access article distributed under the terms and conditions of the Creative Commons Attribution (CC BY) license (https://creativecommons.org/licenses/by/4.0/).
Share and Cite
Wang, J.; Xie, X.; Liu, G.; Wu, L. A Lightweight PCB Defect Detection Algorithm Based on Improved YOLOv8-PCB. Symmetry 2025, 17, 309. https://doi.org/10.3390/sym17020309
Wang J, Xie X, Liu G, Wu L. A Lightweight PCB Defect Detection Algorithm Based on Improved YOLOv8-PCB. Symmetry. 2025; 17(2):309. https://doi.org/10.3390/sym17020309
Chicago/Turabian StyleWang, Jianan, Xin Xie, Guoying Liu, and Liang Wu. 2025. "A Lightweight PCB Defect Detection Algorithm Based on Improved YOLOv8-PCB" Symmetry 17, no. 2: 309. https://doi.org/10.3390/sym17020309
APA StyleWang, J., Xie, X., Liu, G., & Wu, L. (2025). A Lightweight PCB Defect Detection Algorithm Based on Improved YOLOv8-PCB. Symmetry, 17(2), 309. https://doi.org/10.3390/sym17020309
