Time Series Analysis Based on Informer Algorithms: A Survey
Abstract
1. Introduction
- In this paper, the principle of the Informer algorithm model, related structure, and attention algorithm are restated in detail, and the advantages and shortcomings of the informer algorithm model are analyzed.
- In this paper, we kindly discuss in detail the innovations and improvements in the model structure of several other advanced algorithmic models (including TCCT, Autoformer, FEDformer, Pyraformer, and Triformer)
- We study an overview of the attentional algorithm structure and innovations for each model, and we also provide a critical analysis of the models and attention mechanisms that were studied and summarize the advantages and disadvantages of each model.
- In this paper, we compare and analyze each algorithm model with the informer algorithm model, showing the feasibility of the attention mechanism and related models such as the informer algorithm model and making predictions and outlooks on future research directions.
2. Background of Informer Algorithm Model and Architecture
2.1. Basic Forecasting Problem Definition
2.2. Informer Architecture
2.3. Encoder
2.4. Decoder
2.5. Informer Algorithm Model Values
3. Relevant Model Development
3.1. TCCT Algorithmic Model
3.1.1. Dilated Causal Convolutions
3.1.2. TCCT Architecture and Passthrough Mechanism
3.1.3. Transformer with TCCT Architectures
3.1.4. TCCT Algorithm Model Value
3.2. Autoformer
3.2.1. Deep Decomposition Architecture
3.2.2. Encoder
3.2.3. Decoder
3.2.4. Autoformer Algorithm Model Architecture Value
3.3. FEDformer
3.3.1. Application of Neural Networks in Frequency Domain Operations
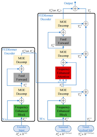
3.3.2. FEDformer Algorithm Model Architecture
3.3.3. Learning Principles for Models in the Frequency and Time Domains
3.3.4. FEDformer Algorithm Model Values
3.4. Pyraformer
3.4.1. Pyraformer Algorithm Model Architecture
3.4.2. Coarser Scale Construction Module (CSCM)
3.5. Triformer
3.5.1. Variable Agnostic and Variable-Specific Modeling
3.5.2. Triangular Stacking Attention
3.5.3. Lightweight Modeling for Generating Variable-Specific Parameters
4. Innovation of Attention Algorithms
4.1. Innovation of Attention in the TCCT Algorithm Model
4.1.1. CSPAttention
4.1.2. CSPAttention Model Applications
4.2. Autoformer
4.2.1. Auto-Correlation Algorithm
4.2.2. Time Delay Aggregation
4.2.3. Autocorrelation Algorithm Note Innovation Points
4.3. FEDformer
4.3.1. Discrete Fourier Transform
4.3.2. Frequency Enhanced Block of Fourier Transform
4.3.3. Fourier Transform Frequency Enhancement Attention
4.3.4. Discrete Wavelet Transform
4.3.5. Frequency Enhancement Block of Wavelet Transform
4.4. Pyraformer
4.4.1. Traditional Attention Model and Patch Attention Structure
4.4.2. Forecasting Module
4.5. Triformer
4.5.1. Linear Patch Attention
4.5.2. Triangular Stacking
5. Experimental Evaluation and Discussion
5.1. Experimental Analysis of TCCT-Related Model Data
5.2. Experimental Analysis of Other Algorithmic Model Data
5.3. Comparison of Algorithm Model Complexity
5.4. Algorithm Model Effectiveness Analysis and Discussion
6. Conclusions and Prospects
6.1. Conclusions
6.2. Time Series Forecasting Development Prospect Analysis
Author Contributions
Funding
Data Availability Statement
Conflicts of Interest
References
- Bi, C.; Ren, P.; Yin, T.; Zhang, Y.; Li, B.; Xiang, Z. An Informer Architecture-Based Ionospheric foF2 Model in the Middle Latitude Region. IEEE Geosci. Remote Sens. Lett. 2022, 19, 1–5. [Google Scholar] [CrossRef]
- Wang, C.; Chen, Y.; Zhang, S.; Zhang, Q. Stock market index prediction using deep Transformer model. Expert Syst. Appl. 2022, 208, 118128. [Google Scholar] [CrossRef]
- Ma, C.; Zhang, P.; Song, F.; Sun, Y.; Fan, G.; Zhang, T.; Feng, Y.; Zhang, G. KD-Informer: Cuff-less continuous blood pressure waveform estimation approach based on single photoplethysmography. IEEE J. Biomed. Health Inform. 2022; Online ahead of print. [Google Scholar]
- Luo, R.; Song, Y.; Huang, L.; Zhang, Y.; Su, R. AST-GIN: Attribute-Augmented Spatiotemporal Graph Informer Network for Electric Vehicle Charging Station Availability Forecasting. Sensors 2023, 23, 1975. [Google Scholar] [CrossRef] [PubMed]
- Zou, R.; Duan, Y.; Wang, Y.; Pang, J.; Liu, F.; Sheikh, S.R. A novel convolutional informer network for deterministic and probabilistic state-of-charge estimation of lithium-ion batteries. J. Energy Storage 2023, 57, 106298. [Google Scholar] [CrossRef]
- Yang, Z.; Liu, L.; Li, N.; Tian, J. Time series forecasting of motor bearing vibration based on informer. Sensors 2022, 22, 5858. [Google Scholar] [CrossRef] [PubMed]
- Mazzia, V.; Angarano, S.; Salvetti, F.; Angelini, F.; Chiaberge, M. Action Transformer: A self-attention model for short-time pose-based human action recognition. Pattern Recognit. 2022, 124, 108487. [Google Scholar] [CrossRef]
- Tuli, S.; Casale, G.; Jennings, N.R. TranAD: Deep transformer networks for anomaly detection in multivariate time series data. Proc. VLDB Endow. 2022, 15, 1201–1214. [Google Scholar] [CrossRef]
- Vaswani, A.; Shazeer, N.; Parmar, N.; Uszkoreit, J.; Jones, L.; Gomez, A.N.; Kaiser, Ł.; Polosukhin, I. Attention is all you need. Adv. Neural Inf. Process. Syst. 2017, 30. [Google Scholar] [CrossRef]
- Greff, K.; Srivastava, R.K.; Koutnik, J.; Steunebrink, B.R.; Schmidhuber, J. LSTM: A Search Space Odyssey. IEEE Trans. Neural Netw. Learn. Syst. 2017, 28, 2222–2232. [Google Scholar] [CrossRef]
- Zhou, H.; Zhang, S.; Peng, J.; Zhang, S.; Li, J.; Xiong, H.; Zhang, W. Informer: Beyond efficient transformer for long sequence time-series forecasting. In Proceedings of the AAAI Conference on Artificial Intelligence, Online, 2–9 February 2021; pp. 11106–11115. [Google Scholar]
- Shen, L.; Wang, Y. TCCT: Tightly-coupled convolutional transformer on time series forecasting. Neurocomputing 2022, 480, 131–145. [Google Scholar] [CrossRef]
- Su, H.; Wang, X.; Qin, Y. AGCNT: Adaptive Graph Convolutional Network for Transformer-based Long Sequence Time-Series Forecasting. In Proceedings of the 30th ACM International Conference on Information & Knowledge Management, Queensland, Australia, 1–5 November 2021; pp. 3439–3442. [Google Scholar]
- Zhou, T.; Ma, Z.; Wen, Q.; Wang, X.; Sun, L.; Jin, R. FEDformer: Frequency Enhanced Decomposed Transformer for Long-term Series Forecasting. In Proceedings of the 39th International Conference on Machine Learning, Proceedings of Machine Learning Research, Baltimore, MD, USA, 17–23 July 2022; pp. 27268–27286. [Google Scholar]
- Wu, H.; Xu, J.; Wang, J.; Long, M. Autoformer: Decomposition transformers with auto-correlation for long-term series forecasting. Adv. Neural Inf. Process. Syst. 2021, 34, 22419–22430. [Google Scholar]
- Liu, S.; Yu, H.; Liao, C.; Li, J.; Lin, W.; Liu, A.X.; Dustdar, S. Pyraformer: Low-complexity pyramidal attention for long-range time series modeling and forecasting. In Proceedings of the International Conference on Learning Representations, Vienna, Austria, 3–7 May 2021. [Google Scholar]
- Cirstea, R.-G.; Guo, C.; Yang, B.; Kieu, T.; Dong, X.; Pan, S. Triformer: Triangular, Variable-Specific Attentions for Long Sequence Multivariate Time Series Forecasting-Full Version. In Proceedings of the International Joint Conference on Artificial Intelligence, Vienna, Austria, 23–29 July 2022. [Google Scholar] [CrossRef]
- Tsai, Y.-H.H.; Bai, S.; Liang, P.P.; Kolter, J.Z.; Morency, L.-P.; Salakhutdinov, R. Multimodal transformer for unaligned multimodal language sequences. In Proceedings of the Association for Computational Linguistics, Meeting, Florence, Italy, 28 July–2 August 2019; p. 6558. [Google Scholar]
- Tsai, Y.-H.H.; Bai, S.; Yamada, M.; Morency, L.-P.; Salakhutdinov, R. Transformer Dissection: An Unified Understanding for Transformer’s Attention via the Lens of Kernel. In Proceedings of the 2019 Conference on Empirical Methods in Natural Language Processing and the 9th International Joint Conference on Natural Language Processing (EMNLP-IJCNLP), Hong Kong, China, 3–7 November 2019. [Google Scholar] [CrossRef]
- Child, R.; Gray, S.; Radford, A.; Sutskever, I. Generating Long Sequences with Sparse Transformers. arXiv 2019, arXiv:1904.10509. [Google Scholar] [CrossRef]
- Li, S.; Jin, X.; Xuan, Y.; Zhou, X.; Chen, W.; Wang, Y.-X.; Yan, X. Enhancing the locality and breaking the memory bottleneck of transformer on time series forecasting. Adv. Neural Inf. Process. Syst. 2019, 32. [Google Scholar] [CrossRef]
- Beltagy, I.; Peters, M.E.; Cohan, A. Longformer: The long-document transformer. arXiv 2020, arXiv:2004.05150. [Google Scholar] [CrossRef]
- Yu, F.; Koltun, V.; Funkhouser, T. Dilated residual networks. In Proceedings of the IEEE Conference on Computer Vision and Pattern Recognition, Honolulu, HI, USA, 21–26 July 2017; pp. 472–480. [Google Scholar]
- Clevert, D.-A.; Unterthiner, T.; Hochreiter, S. Fast and accurate deep network learning by exponential linear units (elus). arXiv 2015, arXiv:1511.07289. [Google Scholar] [CrossRef]
- Devlin, J.; Chang, M.-W.; Lee, K.; Toutanova, K. Bert: Pre-training of deep bidirectional transformers for language understanding. arXiv 2018, arXiv:1810.04805. [Google Scholar] [CrossRef]
- Bai, S.; Kolter, J.Z.; Koltun, V. Convolutional sequence modeling revisited. In Proceedings of the ICLR 2018 Conference Paper501 Official Comment, Vancouver, BC, Canada, 30 April–3 May 2018. [Google Scholar]
- Oord, A.v.d.; Dieleman, S.; Zen, H.; Simonyan, K.; Vinyals, O.; Graves, A.; Kalchbrenner, N.; Senior, A.; Kavukcuoglu, K. Wavenet: A generative model for raw audio. arXiv 2016, arXiv:1609.03499. [Google Scholar] [CrossRef]
- Stoller, D.; Tian, M.; Ewert, S.; Dixon, S. Seq-u-net: A one-dimensional causal u-net for efficient sequence modelling. In Proceedings of the Twenty-Ninth International Joint Conference on Artificial Intelligence, Macao, China, 10–16 August 2019. [Google Scholar] [CrossRef]
- Fang, W.; Wang, L.; Ren, P. Tinier-YOLO: A real-time object detection method for constrained environments. IEEE Access 2019, 8, 1935–1944. [Google Scholar] [CrossRef]
- Du, J. Understanding of object detection based on CNN family and YOLO. J. Phys. Conf. Ser. 2018, 1004, 012029. [Google Scholar] [CrossRef]
- Gashler, M.S.; Ashmore, S.C. Modeling time series data with deep Fourier neural networks. Neurocomputing 2016, 188, 3–11. [Google Scholar] [CrossRef]
- Bloomfield, P. Fourier Analysis of Time Series: An Introduction; John Wiley & Sons: New York, NY, USA, 2004. [Google Scholar]
- Gang, D.; Shi-Sheng, Z.; Yang, L. Time series prediction using wavelet process neural network. Chin. Phys. B 2008, 17, 1998. [Google Scholar] [CrossRef]
- Kitaev, N.; Kaiser, Ł.; Levskaya, A. Reformer: The efficient transformer. arXiv 2020, arXiv:2001.04451. [Google Scholar] [CrossRef]
- Chen, H.; Li, C.; Wang, G.; Li, X.; Mamunur Rahaman, M.; Sun, H.; Hu, W.; Li, Y.; Liu, W.; Sun, C.; et al. GasHis-Transformer: A multi-scale visual transformer approach for gastric histopathological image detection. Pattern Recognit. 2022, 130, 108827. [Google Scholar] [CrossRef]
- Ye, Z.; Guo, Q.; Gan, Q.; Qiu, X.; Zhang, Z. Bp-transformer: Modelling long-range context via binary partitioning. arXiv 2019, arXiv:1911.04070. [Google Scholar] [CrossRef]
- Tang, X.; Dai, Y.; Wang, T.; Chen, Y. Short-term power load forecasting based on multi-layer bidirectional recurrent neural network. IET Gener. Transm. Distrib. 2019, 13, 3847–3854. [Google Scholar] [CrossRef]
- Wang, Y.; Chen, J.; Chen, X.; Zeng, X.; Kong, Y.; Sun, S.; Guo, Y.; Liu, Y. Short-term load forecasting for industrial customers based on TCN-LightGBM. IEEE Trans. Power Syst. 2020, 36, 1984–1997. [Google Scholar] [CrossRef]
- Pan, Z.; Liang, Y.; Wang, W.; Yu, Y.; Zheng, Y.; Zhang, J. Urban traffic prediction from spatio-temporal data using deep meta learning. In Proceedings of the 25th ACM SIGKDD International Conference on Knowledge Discovery & Data Mining, Anchorage, AK, USA, 4–8 August 2019; pp. 1720–1730. [Google Scholar]
- Bai, L.; Yao, L.; Li, C.; Wang, X.; Wang, C. Adaptive graph convolutional recurrent network for traffic forecasting. Adv. Neural Inf. Process. Syst. 2020, 33, 17804–17815. [Google Scholar]
- Liu, H.; Jin, C.; Yang, B.; Zhou, A. Finding top-k optimal sequenced routes. In Proceedings of the 2018 IEEE 34th International Conference on Data Engineering (ICDE), Paris, France, 16–19 April 2018; pp. 569–580. [Google Scholar]
- Wang, C.-Y.; Liao, H.-Y.M.; Wu, Y.-H.; Chen, P.-Y.; Hsieh, J.-W.; Yeh, I.-H. CSPNet: A new backbone that can enhance learning capability of CNN. In Proceedings of the IEEE/CVF Conference on Computer Vision and Pattern Recognition Workshops, Seattle, WA, USA, 14–19 June 2020; pp. 390–391. [Google Scholar]
- Rhif, M.; Ben Abbes, A.; Farah, I.R.; Martínez, B.; Sang, Y. Wavelet transform application for/in non-stationary time-series analysis: A review. Appl. Sci. 2019, 9, 1345. [Google Scholar] [CrossRef]
- Gupta, G.; Xiao, X.; Bogdan, P. Multiwavelet-based operator learning for differential equations. Adv. Neural Inf. Process. Syst. 2021, 34, 24048–24062. [Google Scholar]
- Chen, T.; Moreau, T.; Jiang, Z.; Zheng, L.; Yan, E.; Cowan, M.; Shen, H.; Wang, L.; Hu, Y.; Ceze, L.; et al. TVM: An automated end-to-end optimizing compiler for deep learning. In Proceedings of the 13th USENIX conference on Operating Systems Design and Implementation, Carlsbad, CA, USA, 8–10 October 2018; pp. 579–594. [Google Scholar]
- Pan, Z.; Zhuang, B.; Liu, J.; He, H.; Cai, J. Scalable vision transformers with hierarchical pooling. In Proceedings of the IEEE/CVF International Conference on Computer Vision, Montreal, BC, Canada, 11–17 October 2021; pp. 377–386. [Google Scholar]
- Dauphin, Y.N.; Fan, A.; Auli, M.; Grangier, D. Language modeling with gated convolutional networks. In Proceedings of the International Conference on Machine Learning, Sydney, Australia, 6–11 August 2017; pp. 933–941. [Google Scholar]
- Nie, Y.; Nguyen, N.H.; Sinthong, P.; Kalagnanam, J. A Time Series is Worth 64 Words: Long-term Forecasting with Transformers. arXiv 2022, arXiv:2211.14730. [Google Scholar] [CrossRef]
- Li, Y.; Lu, X.; Xiong, H.; Tang, J.; Su, J.; Jin, B.; Dou, D. Towards Long-Term Time-Series Forecasting: Feature, Pattern, and Distribution. arXiv 2023, arXiv:2301.02068. [Google Scholar] [CrossRef]
- Li, Z.; Rao, Z.; Pan, L.; Xu, Z. MTS-Mixers: Multivariate Time Series Forecasting via Factorized Temporal and Channel Mixing. arXiv 2023, arXiv:2302.04501. [Google Scholar] [CrossRef]
- Yue, Z.; Wang, Y.; Duan, J.; Yang, T.; Huang, C.; Tong, Y.; Xu, B. Ts2vec: Towards universal representation of time series. In Proceedings of the AAAI Conference on Artificial Intelligence, Online, 22 February–1 March 2022; pp. 8980–8987. [Google Scholar]
- Zheng, X.; Chen, X.; Schürch, M.; Mollaysa, A.; Allam, A.; Krauthammer, M. SimTS: Rethinking Contrastive Representation Learning for Time Series Forecasting. arXiv 2023, arXiv:2303.18205. [Google Scholar] [CrossRef]
- Ng, W.T.; Siu, K.; Cheung, A.C.; Ng, M.K. Expressing Multivariate Time Series as Graphs with Time Series Attention Transformer. arXiv 2022, arXiv:2208.09300. [Google Scholar] [CrossRef]
- Peng, X.; Lin, Y.; Cao, Q.; Cen, Y.; Zhuang, H.; Lin, Z. Traffic Anomaly Detection in Intelligent Transport Applications with Time Series Data using Informer. In Proceedings of the 2022 IEEE 25th International Conference on Intelligent Transportation Systems (ITSC), Macau, China, 8–12 October 2022; pp. 3309–3314. [Google Scholar]

























| Metric | Length | Informer | Informer+ | TCCT_I | TCCT_II | TCCT_III | |||||
|---|---|---|---|---|---|---|---|---|---|---|---|
| MSE | MAE | MSE | MAE | MSE | MAE | MSE | MAE | MSE | MAE | ||
| ETTh1 | 48 | 0.1821 | 0.3611 | 0.1552 | 0.3220 | 0.1761 | 0.3453 | 0.1589 | 0.3261 | 0.1245 | 0.2910 |
| 96 | 0.2173 | 0.3952 | 0.1811 | 0.3635 | 0.2027 | 0.3805 | 0.1979 | 0.3738 | 0.1862 | 0.3569 | |
| 192 | 0.2618 | 0.4309 | 0.2402 | 0.4183 | 0.2416 | 0.4165 | 0.2121 | 0.3895 | 0.1995 | 0.3730 | |
| 384 | 0.2719 | 0.4513 | 0.2611 | 0.4499 | 0.2652 | 0.4367 | 0.2240 | 0.3935 | 0.2154 | 0.3813 | |
| ETTm1 | 48 | 0.1121 | 0.2819 | 0.0603 | 0.1805 | 0.1022 | 0.2712 | 0.0751 | 0.2378 | 0.0612 | 0.1849 |
| 96 | 0.1557 | 0.3381 | 0.1265 | 0.2951 | 0.1454 | 0.3108 | 0.1362 | 0.3080 | 0.1245 | 0.2899 | |
| 192 | 0.2636 | 0.4324 | 0.2257 | 0.3961 | 0.2495 | 0.4151 | 0.2560 | 0.4122 | 0.2186 | 0.3923 | |
| 384 | 0.3762 | 0.5590 | 0.3543 | 0.5189 | 0.3811 | 0.5396 | 0.3659 | 0.5430 | 0.3502 | 0.5216 | |
| Metric | Length | Informer | Informer+ | TCCT_I | TCCT_II | TCCT_III | |||||
|---|---|---|---|---|---|---|---|---|---|---|---|
| MSE | MAE | MSE | MAE | MSE | MAE | MSE | MAE | MSE | MAE | ||
| ETTh1 | 48 | 1.1309 | 0.8549 | 0.9483 | 0.7157 | 0.9737 | 0.7839 | 0.9694 | 0.7724 | 0.8877 | 0.7537 |
| 96 | 1.2433 | 0.9132 | 1.0575 | 0.8184 | 1.0761 | 0.8477 | 1.0578 | 0.8142 | 1.0199 | 0.8069 | |
| 192 | 1.3011 | 0.9324 | 1.1477 | 0.8566 | 1.2101 | 0.8745 | 1.1785 | 0.8715 | 1.1104 | 0.8458 | |
| 384 | 1.3313 | 0.9340 | 1.2665 | 0.8810 | 1.2284 | 0.8825 | 1.1913 | 0.8520 | 1.1527 | 0.8356 | |
| ETTm1 | 48 | 0.5282 | 0.5170 | 0.4890 | 0.4887 | 0.5172 | 0.4941 | 0.5036 | 0.4732 | 0.4464 | 0.4354 |
| 96 | 0.6596 | 0.5915 | 0.5867 | 0.5646 | 0.6101 | 0.5649 | 0.5811 | 0.5440 | 0.5772 | 0.5424 | |
| 192 | 0.7687 | 0.6699 | 0.6683 | 0.5992 | 0.6854 | 0.6153 | 0.6510 | 0.5947 | 0.6375 | 0.5823 | |
| 384 | 0.7996 | 0.6754 | 0.7650 | 0.6463 | 0.7812 | 0.6744 | 0.7460 | 0.6222 | 0.7415 | 0.6250 | |
| Metric | Length | Informer | Autoformer | FEDformer | Pyraformer | ||||
|---|---|---|---|---|---|---|---|---|---|
| MSE | MAE | MSE | MAE | MSE | MAE | MSE | MAE | ||
| ETTh1 | 96 | 0.941 | 0.769 | 0.435 | 0.446 | 0.376 | 0.415 | 0.664 | 0.612 |
| 192 | 1.007 | 0.786 | 0.456 | 0.457 | 0.423 | 0.446 | 0.790 | 0.681 | |
| 336 | 1.038 | 0.784 | 0.486 | 0.487 | 0.444 | 0.462 | 0.891 | 0.738 | |
| 720 | 1.144 | 0.857 | 0.515 | 0.517 | 0.469 | 0.492 | 0.963 | 0.782 | |
| ETTm1 | 96 | 0.355 | 0.462 | 0.205 | 0.293 | 0.180 | 0.271 | 0.435 | 0.507 |
| 192 | 0.725 | 0.586 | 0.278 | 0.336 | 0.252 | 0.318 | 0.730 | 0.673 | |
| 336 | 1.270 | 0.871 | 0.343 | 0.379 | 0.324 | 0.364 | 1.201 | 0.845 | |
| 720 | 3.001 | 1.267 | 0.414 | 0.419 | 0.410 | 0.420 | 3.625 | 1.451 | |
| Methods | Informer | LogTrans | Reformer | LSTMa | DeepAR | ARIMA | Prophet | |
|---|---|---|---|---|---|---|---|---|
| Metric | MSE MAE | MSE MAE | MSE MAE | MSE MAE | MSE MAE | MSE MAE | MSE MAE | |
| ETTh1 | 24 | 0.098 0.247 | 0.103 0.259 | 0.222 0.389 | 0.114 0.272 | 0.107 0.280 | 0.108 0.284 | 0.115 0.275 |
| 48 | 0.158 0.319 | 0.167 0.328 | 0.284 0.445 | 0.193 0.358 | 0.162 0.327 | 0.175 0.424 | 0.168 0.330 | |
| 168 | 0.183 0.346 | 0.207 0.375 | 1.522 1.191 | 0.236 0.392 | 0.239 0.422 | 0.396 0.504 | 1.224 0.763 | |
| 336 | 0.222 0.387 | 0.230 0.398 | 1.860 1.124 | 0.590 0.698 | 0.445 0.552 | 0.468 0.593 | 1.549 1.820 | |
| 720 | 0.269 0.435 | 0.273 0.463 | 2.112 1.436 | 0.683 0.768 | 0.658 0.707 | 0.659 0.766 | 2.735 3.253 | |
| ETTh2 | 24 | 0.093 0.240 | 0.102 0.255 | 0.263 0.437 | 0.155 0.307 | 0.098 0.263 | 3.554 0.445 | 0.199 0.381 |
| 48 | 0.155 0.314 | 0.169 0.348 | 0.458 0.545 | 0.190 0.348 | 0.163 0.341 | 3.190 0.474 | 0.304 0.462 | |
| 168 | 0.232 0.389 | 0.246 0.422 | 1.029 0.879 | 0.385 0.514 | 0.255 0.414 | 2.800 0.595 | 2.145 1.068 | |
| 336 | 0.263 0.417 | 0.267 0.437 | 1.668 1.228 | 0.558 0.606 | 0.604 0.607 | 2.753 0.738 | 2.096 2.543 | |
| 720 | 0.277 0.431 | 0.303 0.493 | 2.030 1.721 | 0.640 0.681 | 0.429 0.580 | 2.878 1.044 | 3.355 4.664 | |
| ETTm1 | 24 | 0.030 0.137 | 0.065 0.202 | 0.095 0.228 | 0.121 0.233 | 0.091 0.243 | 0.090 0.206 | 0.120 0.290 |
| 48 | 0069 0203 | 0.078 0.220 | 0.249 0390 | 0.305 0411 | 0.219 0362 | 0179 0.306 | 0.133 0.305 | |
| 96 | 0.194 0.372 | 0.199 0.386 | 0.920 0.767 | 0.287 0.420 | 0.364 0.496 | 0.272 0.399 | 0.194 0.396 | |
| 288 | 0.401 0.554 | 0.411 0.572 | 1.108 1.245 | 0.524 0.584 | 0.948 0.795 | 0.462 0.558 | 0.452 0.574 | |
| 672 | 0.512 0.644 | 0.598 0.702 | 1.793 1.528 | 1.064 0.873 | 2.437 1.352 | 0.639 0.697 | 2.747 1.174 | |
| Methods | Training | Testing | |
|---|---|---|---|
| Time | Memory | Steps | |
| Informer | 1 | ||
| TCCT | 1 | ||
| Autoformer | 1 | ||
| FEDformer | 1 | ||
| Pyraformer | 1 | ||
| Triformer | 1 | ||
| Methods | Intel CPU | Nvidia GPU | |
|---|---|---|---|
| PyTorch | LSTM | 103.6 | 80.6 |
| Informer | 73.8 | 68.2 | |
| TCCT | 65.4 | 61.5 | |
| Autoformer | 62.1 | 59.8 | |
| FEDformer | 44.9 | 41.2 | |
| Pyraformer | 46.2 | 42.7 | |
| Triformer | 51.4 | 50.3 | |
| TensorFlow | LSTM | 301.4 | 304.7 |
| Informer | 221.8 | 225.3 | |
| TCCT | 196.3 | 181.2 | |
| Autoformer | 191.7 | 197.5 | |
| FEDformer | 121.9 | 116.9 | |
| Pyraformer | 119.3 | 106.5 | |
| Triformer | 132.5 | 122.1 |
Disclaimer/Publisher’s Note: The statements, opinions and data contained in all publications are solely those of the individual author(s) and contributor(s) and not of MDPI and/or the editor(s). MDPI and/or the editor(s) disclaim responsibility for any injury to people or property resulting from any ideas, methods, instructions or products referred to in the content. |
© 2023 by the authors. Licensee MDPI, Basel, Switzerland. This article is an open access article distributed under the terms and conditions of the Creative Commons Attribution (CC BY) license (https://creativecommons.org/licenses/by/4.0/).
Share and Cite
Zhu, Q.; Han, J.; Chai, K.; Zhao, C. Time Series Analysis Based on Informer Algorithms: A Survey. Symmetry 2023, 15, 951. https://doi.org/10.3390/sym15040951
Zhu Q, Han J, Chai K, Zhao C. Time Series Analysis Based on Informer Algorithms: A Survey. Symmetry. 2023; 15(4):951. https://doi.org/10.3390/sym15040951
Chicago/Turabian StyleZhu, Qingbo, Jialin Han, Kai Chai, and Cunsheng Zhao. 2023. "Time Series Analysis Based on Informer Algorithms: A Survey" Symmetry 15, no. 4: 951. https://doi.org/10.3390/sym15040951
APA StyleZhu, Q., Han, J., Chai, K., & Zhao, C. (2023). Time Series Analysis Based on Informer Algorithms: A Survey. Symmetry, 15(4), 951. https://doi.org/10.3390/sym15040951

