Parameter Estimation of AI/p-Si Schottky Barrier Diode Using Different Meta-Heuristic Optimization Techniques
Abstract
1. Introduction
2. Experimental Details
3. Optimization Algorithms for SBD Parameter Estimation
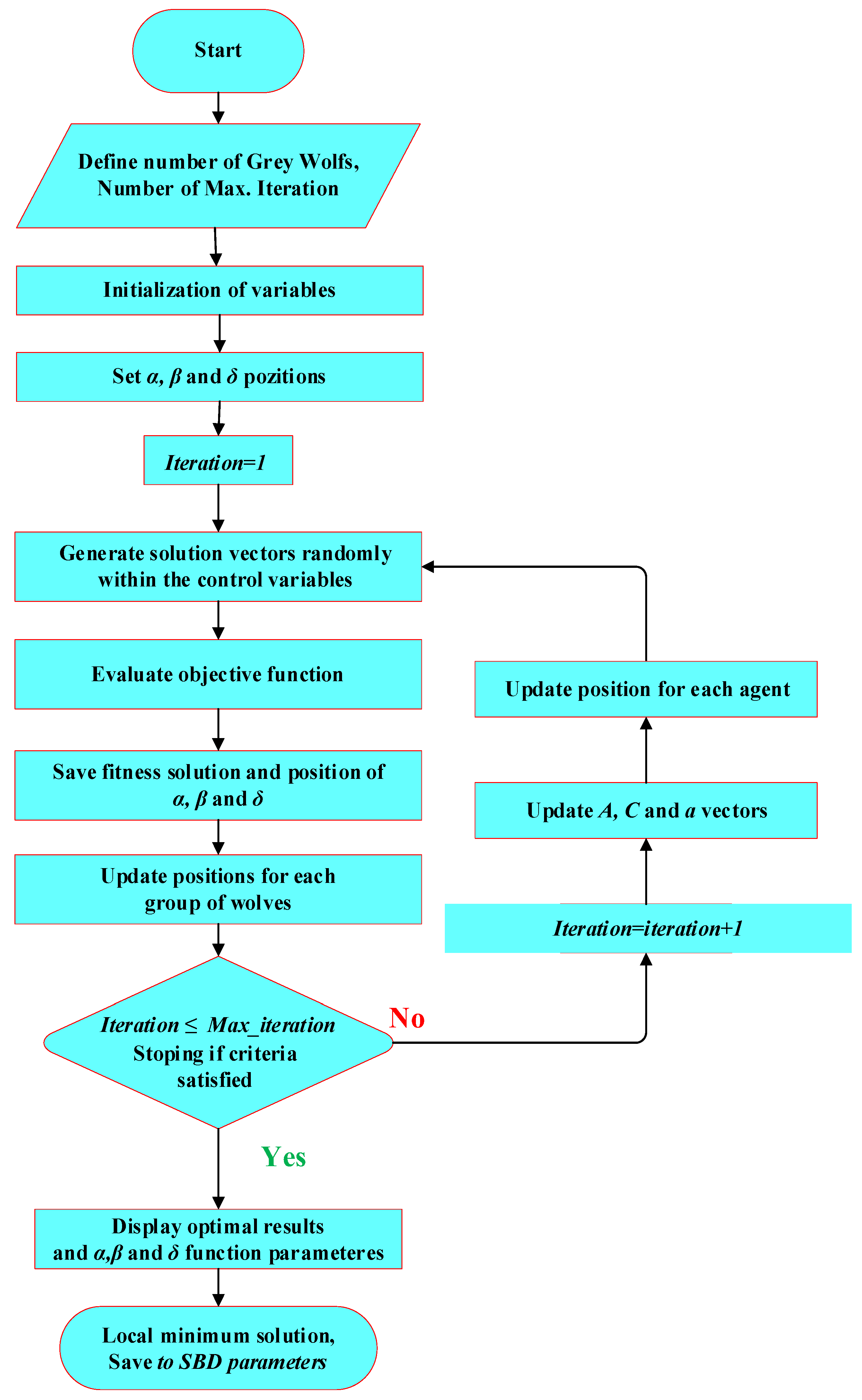
3.1. Gray Wolf Optimization (GWO)
- i.
- Hunting
- ii.
- Attacking Prey
3.2. Whale Optimization Algorithm (WOA)
- (a)
- Exploration Phase
- (b)
- Bubble-net attacking (exploitation phase)
- i.
- Siege the prey by shrinking and encircling
- ii.
- Spiral updating position relative to the prey
3.3. Artificial Hummingbirds Algorithm (AHA)
3.3.1. Guided Foraging
3.3.2. Territorial Foraging
3.3.3. Migration Foraging
4. Results and Discussion
5. Conclusions
Funding
Institutional Review Board Statement
Informed Consent Statement
Data Availability Statement
Conflicts of Interest
References
- Çolak, A.B.; Güzel, T.; Shafiq, A.; Nonlaopon, K. Do Artificial Neural Networks Always Provide High Prediction Performance? An Experimental Study on the Insufficiency of Artificial Neural Networks in Capacitance Prediction of the 6H-SiC/MEH-PPV/Al Diode. Symmetry 2022, 14, 1511. [Google Scholar] [CrossRef]
- Rhoderick, R.H.; Williams, E.H. Metal-Semiconductor Contacts; Oxford University Press: Oxford, UK, 2021. [Google Scholar]
- Sze, S.M.; Mattis, D.C. Physics of Semiconductor Devices. Phys. Today 1970, 23, 75. [Google Scholar] [CrossRef]
- Tung, R.T. Recent advances in Schottky barrier concepts. Mater. Sci. Eng. R Rep. 2001, 35, 1–138. [Google Scholar] [CrossRef]
- Rhoderick, E.H. Metal-semiconductor contacts. IEE Proc. 1982, 129, 1–14. [Google Scholar] [CrossRef]
- Sze, S.M. Physics of Semiconductor Devices, 2nd ed.; Wiley: New York, NY, USA, 1981. [Google Scholar]
- Jones, F.E.; Hafer, C.D.; Wood, B.P.; Danner, R.G.; Lonergan, M.C. Current transport at the p-InP | poly(pyrrole) interface. J. Appl. Phys. 2001, 90, 1001. [Google Scholar] [CrossRef]
- Robinson, G.Y. Physics and Chemistry of III–V Compound Semiconductor Interfaces; Wilmsen, C.W., Ed.; Plenum Press: New York, NY, USA, 1985. [Google Scholar]
- Tan, S.O. Schottky Yapılar Üzerine İnceleme ve Analiz Çalışması. J. Polytech. 2018, 900, 977–989. [Google Scholar] [CrossRef]
- Coulibaly, P.; Anctil, F.; Aravena, R.; Bobée, B. Artificial neural network modeling of water table depth fluctuations. Water Resour. Res. 2001, 37, 885–896. [Google Scholar] [CrossRef]
- Mönch, W. Semiconductor Surfaces and Interfaces; Springer Series in Surface Sciences; Springer Series in Surface Sciences: Berlin/Heidelberg, Germany, 1993; Volume 53. [Google Scholar]
- Mikhelashvili, V.; Eisenstein, G.; Uzdin, R. Extraction of Schottky diode parameters with a bias dependent barrier height. Solid. State. Electron. 2001, 45, 143–148. [Google Scholar] [CrossRef]
- Ferhat-Hamida, A.; Ouennoughi, Z.; Hoffmann, A.; Weiss, R. Extraction of Schottky diode parameters including parallel conductance using a vertical optimization method. Solid. State. Electron. 2002, 46, 615–619. [Google Scholar] [CrossRef]
- Ortiz-Conde, A.; Sánchez, F.J.G. Extraction of non-ideal junction model parameters from the explicit analytic solutions of its I-V characteristics. Solid. State. Electron. 2005, 49, 465–472. [Google Scholar] [CrossRef]
- Li, Y. An automatic parameter extraction technique for advanced CMOS device modeling using genetic algorithm. Microelectron. Eng. 2007, 84, 260–272. [Google Scholar] [CrossRef]
- Sellami, A.; Zagrouba, M.; Bouaïcha, M.; Bessaïs, B. Application of genetic algorithms for the extraction of electrical parameters of multi-crystalline silicon. Meas. Sci. Technol. 2007, 18, 1472–1476. [Google Scholar] [CrossRef]
- Sallai, A.; Ouennoughi, Z. Extraction of Illuminated Solar. Cell 2005, 16, 1043–1050. [Google Scholar]
- Li, F.; Mudanai, S.P.; Fan, Y.Y.; Zhao, W.; Register, L.F.; Banerjee, S.K. A simulated annealing approach for automatic extraction of device and material parameters of MOS with SiO2/high-K gate stacks. Bienn. Univ. Microelectron. Symp. Proc. 2003, 218–221. [Google Scholar] [CrossRef]
- Norde, H. A modified forward I-V plot for Schottky diodes with high series resistance. J. Appl. Phys. 1979, 50, 5052–5053. [Google Scholar] [CrossRef]
- Lien, C.D.; So, F.C.T.; Nicolet, M.A. An Improved Forward I-V Method For Nonideal Schottky Diodes With High Series Resistance. IEEE Trans. Electron. Devices 1984, 31, 1502–1503. [Google Scholar] [CrossRef]
- Gromov, D.; Pugachevich, V. Modified methods for the calculation of real Schottky-diode parameters. Appl. Phys. A Solids Surfaces 1994, 59, 331–333. [Google Scholar] [CrossRef]
- Cibils, R.M.; Buitrago, R.H. Forward I-V plot for nonideal Schottky diodes with high series resistance. J. Appl. Phys. 1985, 58, 1075–1077. [Google Scholar] [CrossRef]
- Cheung, S.K.; Cheung, N.W. Extraction of Schottky diode parameters from forward current-voltage characteristics. Appl. Phys. Lett. 1986, 49, 85–87. [Google Scholar] [CrossRef]
- Bohlin, K.E. Generalized Norde plot including determination of the ideality factor. J. Appl. Phys. 1986, 60, 1223–1224. [Google Scholar] [CrossRef]
- Ortiz-Conde, A.; Ma, Y.; Thomson, J.; Santos, E.; Liou, J.; Sánchez, F.; Lei, M.; Finol, J.; Layman, P. Direct extraction of semiconductor device parameters using lateral optimization method. Solid. State. Electron. 1999, 43, 845–848. [Google Scholar] [CrossRef]
- Evangelou, E.K.; Papadimitriou, L.; Dimitriades, C.A.; Giakoumakis, G.E. Extraction of Schottky diode (and p-n junction) parameters from I-V characteristics. Solid State Electron. 1993, 36, 1633–1635. [Google Scholar] [CrossRef]
- Wang, K.; Ye, M. Parameter determination of Schottky-barrier diode model using differential evolution. Solid. State. Electron. 2009, 53, 234–240. [Google Scholar] [CrossRef]
- Karaboga, N.; Kockanat, S.; Dogan, H. The parameter extraction of the thermally annealed Schottky barrier diode using the modified artificial bee colony. Appl. Intell. 2013, 38, 279–288. [Google Scholar] [CrossRef]
- Karaboga, N.; Kockanat, S.; Dogan, H. Parameter determination of the Schottky barrier diode using by artificial bee colony algorithm. INISTA Int. Symp. Innov. Intell. Syst. Appl. 2011, 1, 6–10. [Google Scholar] [CrossRef]
- Rabehi, A.; Nail, B.; Helal, H.; Douar, A.; Zianea, A.; Amrani, M.; Akkal, B.; Benamaraa, Z. Optimal estimation of Schottky diode parameters using a novel optimization algorithm: Equilibrium optimizer. Superlattices Microstruct. 2020, 146, 106665. [Google Scholar] [CrossRef]
- Şeker, M. Parameter estimation of positive lightning impulse using curve fitting-based optimization techniques and least squares algorithm. Electr. Power Syst. Res. 2022, 205, 107733. [Google Scholar] [CrossRef]
- Mirjalili, S. The ant lion optimizer. Adv. Eng. Softw. 2015, 83, 80–98. [Google Scholar] [CrossRef]
- Faramarzi, A.; Heidarinejad, M.; Stephens, B.; Mirjalili, S. Equilibrium optimizer: A novel optimization algorithm. Knowledge-Based Syst. 2020, 191, 105190. [Google Scholar] [CrossRef]
- Mirjalili, S. Dragonfly algorithm: A new meta-heuristic optimization technique for solving single-objective, discrete, and multi-objective problems. Neural Comput. Appl. 2016, 27, 1053–1073. [Google Scholar] [CrossRef]
- Mirjalili, S.; Mirjalili, S.M.; Lewis, A. Grey Wolf Optimizer. Adv. Eng. Softw. 2014, 69, 46–61. [Google Scholar] [CrossRef]
- Heidari, A.A.; Mirjalili, S.; Faris, H.; Aljarah, I.; Mafarja, M.; Chen, H. Harris hawks optimization: Algorithm and applications. Futur. Gener. Comput. Syst. 2019, 97, 849–872. [Google Scholar] [CrossRef]
- Mirjalili, S. Moth-flame optimization algorithm: A novel nature-inspired heuristic paradigm. Knowledge-Based Syst. 2015, 89, 228–249. [Google Scholar] [CrossRef]
- Mirjalili, S.; Mirjalili, S.M.; Hatamlou, A. Multi-Verse Optimizer: A nature-inspired algorithm for global optimization. Neural Comput. Appl. 2016, 27, 495–513. [Google Scholar] [CrossRef]
- Mirjalili, S.; Lewis, A. The Whale Optimization Algorithm. Adv. Eng. Softw. 2016, 95, 51–67. [Google Scholar] [CrossRef]
- Mirjalili, S. SCA: A Sine Cosine Algorithm for solving optimization problems. Knowledge-Based Syst. 2016, 96, 120–133. [Google Scholar] [CrossRef]
- Zhao, W.; Wang, L.; Mirjalili, S. Artificial hummingbird algorithm: A new bio-inspired optimizer with its engineering applications. Comput. Methods Appl. Mech. Eng. 2022, 388, 114194. [Google Scholar] [CrossRef]
- Pradhan, M.; Roy, P.K.; Pal, T. Grey wolf optimization applied to economic load dispatch problems. Int. J. Electr. Power Energy Syst. 2016, 83, 325–334. [Google Scholar] [CrossRef]
- Sahoo, A.; Chandra, S. Multi-objective Grey Wolf Optimizer for improved cervix lesion classification. Appl. Soft Comput. J. 2017, 52, 64–80. [Google Scholar] [CrossRef]
- Hekimoǧlu, B.; Ekinci, S.; Kaya, S. Optimal PID Controller Design of DC-DC Buck Converter using Whale Optimization Algorithm. In Proceedings of the 2018 International Conference on Artificial Intelligence and Data Processing (IDAP)—Template for Authors, Malatya, Turkey, 28–30 September 2018; pp. 1–6. [Google Scholar] [CrossRef]
- Watkins, W.A.; Schevill, W.E. Aerial Observation of Feeding Behavior in Four Baleen Whales: Eubalaena glacialis, Balaenoptera borealis, Megaptera novaeangliae, and Balaenoptera physalus. J. Mammal. 1979, 60, 155–163. [Google Scholar] [CrossRef]
- Hof, P.R.; van der Gucht, E. Structure of the cerebral cortex of the humpback whale, Megaptera novaeangliae (Cetacea, Mysticeti, Balaenopteridae). Anat. Rec. Part A Discov. Mol. Cell. Evol. Biol. 2006, 31, 1–31. [Google Scholar] [CrossRef] [PubMed]
- Ay, I.; Tolunay, H. The influence of ohmic back contacts on the properties of a-Si:H Schottky diodes. Solid. State. Electron. 2007, 51, 381–386. [Google Scholar] [CrossRef]
- Tecimer, H.; Aksu, S.; Uslu, H.; Atasoy, Y.; Bacaksiz, E.; Altindal, Ş. Schottky diode properties of CuInSe 2 films prepared by a two-step growth technique. Sens. Actuators A Phys. 2012, 185, 73–81. [Google Scholar] [CrossRef]









| Input: n, d, f, Max, Iteration, Low, Up Output:Globalminimum, Globalminimizer Initialization: For ith hummingbird from 1 to n, Do xi = Low + r(Up-Low), For jth food source from 1 to n, Do If i j Then Visit_tablei,j = 1, Else Visit_tablei,j = null, End If End For End For While t ≤ Max_Iteration Do For jth hummingbird from 1 to n, Do If rand = 0.5 Then If r < 1/3 Then perform equation (23) Else If r > 2/3 Then perform Equation (24) Else perform Equation (25) End If End If Perform Equation (27) If f(Vi(t + 1)) < f(Xi(t + 1)) Then Xi(t + 1) = Vi(t + 1) For jth food source from 1 to n(j tar,i), Do Visit_table(i,j) = Visit_table(i,j) + 1 End For Visit_table(i,tar) = 0, For jth food source from 1 to n, Do Visit_table(i,j) = max(Visit_table(i,j)) + 1, End For Else For jth food source from 1 to n(j ≠ tar,i), Do | Visit_table(i,j) = Visit_table(i,j) + 1 End For Visit_table(i,tar) = 0, End Else Perform Equation (9), If f(Vi(t + 1)) < f(Xi(t)) Then Xi(t + 1) = Vi(t + 1) For jth food source from 1 to n( i j), Do Visit_table(i,j) = Visit_table(i,j) + 1, End For For jth food source from 1 to n, Do Visit_table(j,i) = max(Visit_table(j,i)) + 1 End For Else For jth food source from 1 to n(ij), Do Visit_table(i,j) = Visit_table(i,j) + 1, End For End If End If End For If mod(t,2n) = = 0, Then perform to Equation(28) For jth food source from 1 to n(jwor), Do Visit_table(wor,j) = Visit_table(wor,j) + 1, End For For jth food source from 1 to n, Do Visit_table(j,wor) = max(Visit_table(j,l)) + 1, End For End If End While |
| Parameters | Definition | Value |
|---|---|---|
| Pop_Ini | Number of the initial population | ≤10−3 |
| EliteCount | The number of best individuals alive for the next generation | %10*Pop_Ini |
| Crossover Fraction | The rate of gene exchange among individuals. | 50% |
| StallGen_Limit | Number of generations in which the cumulative change in the objective function value is less than TolFun | 103 |
| TolFun | Termination tolerance | 10−6 |
| TolCon | Termination tolerance | 10−6 |
| Parameters | Value |
|---|---|
| Maximum number of iterations | 1000 |
| Number of populations | 24 |
| Scientific coefficient (C1) | 2.05 |
| Social coefficient (C2) | 2.05 |
| Maximum inertia value | 0.80 |
| Minimum inertia value | 0.35 |
| Parameters | n (Ideality Factor) | ФSB (eV) | Rs (dV/dInI-)I) (ohm) |
|---|---|---|---|
| Experimental | 1.273230 | 0.789760 | 8.93325 |
| GA | 1.279262 | 0.776652 | 8.36249 |
| PSO | 1.275795 | 0.777863 | 8.37176 |
| ALO | 1.275657 | 0.777885 | 8.03224 |
| EO | 1.279136 | 0.773287 | 8.31200 |
| DA | 1.275696 | 0.777878 | 8.34600 |
| HHO | 1.273829 | 0.778217 | 9.30367 |
| GWO | 1.275091 | 0.777986 | 8.28399 |
| WOA | 1.277677 | 0.777101 | 9.46847 |
| MFO | 1.275685 | 0.777882 | 8.26400 |
| MVO | 1.275618 | 0.777904 | 9.51667 |
| SCA | 1.272494 | 0.777173 | 9.96501 |
| AHA | 1.275505 | 0.781208 | 8.69276 |
| Optimization Algorithm | R2 | MAE | RMSE | RE | STD |
|---|---|---|---|---|---|
| GA | 0.,99969321 | 7.9632×10−7 | 3.4360×10−6 | 1.5782156 | 2.4436 ×10−6 |
| PSO | 0.9997831 | 7.9645 ×10−7 | 2.4665 ×10−6 | 1.2415643 | 2.2753 ×10−6 |
| ALO | 0.99990067 | 3.9162 ×10−7 | 1.1108 ×10−6 | 0.68958281 | 1.1382 ×10−6 |
| EO | 0.999702021 | 7.8382 ×10−7 | 2.3606 ×10−6 | 1.564636215 | 2.4189 ×10−6 |
| DA | 0.999900781 | 3.91767 ×10−7 | 1.1112 ×10−6 | 0.690049959 | 1.1386 ×10−6 |
| HHO | 0.999897706 | 3.76076 ×10−7 | 1.0644 ×10−6 | 0.645902239 | 1.0906 ×10−6 |
| GWO | 0.99990127 | 3.8364 ×10−7 | 1.0853 ×10−6 | 0.66870423 | 1.1121 ×10−6 |
| WOA | 0.99987100 | 3.43 ×10−7 | 9.4300 ×10−7 | 0.501374 | 9.6600 ×10−7 |
| MVO | 0.9999884223 | 1.86291 ×10−7 | 1.22281 ×10−6 | 0.763287647 | 1.25301 ×10−6 |
| SCA | 0.999992445 | 9.70813 ×10−7 | 2.71027 ×10−6 | 2.100782024 | 2.7772 ×10−6 |
| MFO | 0.999900841 | 3.91573 ×10−7 | 1.1105 ×10−6 | 0.689597838 | 1.1379 ×10−6 |
| AHA | 0.999925806 | 2.79065 ×10−7 | 7.49521 ×10−7 | 0.422088668 | 7.68031 ×10−7 |
Publisher’s Note: MDPI stays neutral with regard to jurisdictional claims in published maps and institutional affiliations. |
© 2022 by the author. Licensee MDPI, Basel, Switzerland. This article is an open access article distributed under the terms and conditions of the Creative Commons Attribution (CC BY) license (https://creativecommons.org/licenses/by/4.0/).
Share and Cite
Doǧan, H. Parameter Estimation of AI/p-Si Schottky Barrier Diode Using Different Meta-Heuristic Optimization Techniques. Symmetry 2022, 14, 2389. https://doi.org/10.3390/sym14112389
Doǧan H. Parameter Estimation of AI/p-Si Schottky Barrier Diode Using Different Meta-Heuristic Optimization Techniques. Symmetry. 2022; 14(11):2389. https://doi.org/10.3390/sym14112389
Chicago/Turabian StyleDoǧan, Hülya. 2022. "Parameter Estimation of AI/p-Si Schottky Barrier Diode Using Different Meta-Heuristic Optimization Techniques" Symmetry 14, no. 11: 2389. https://doi.org/10.3390/sym14112389
APA StyleDoǧan, H. (2022). Parameter Estimation of AI/p-Si Schottky Barrier Diode Using Different Meta-Heuristic Optimization Techniques. Symmetry, 14(11), 2389. https://doi.org/10.3390/sym14112389

