Automatic, Illumination-Invariant and Real-Time Green-Screen Keying Using Deeply Guided Linear Models
Abstract
:1. Introduction
- First, to the best of our knowledge, our keying algorithm is the first AIR keying method in the literature;
- Finally, to conduct a more comprehensive evaluation, we designed and generated a new green screen dataset, Green-2018. This dataset is not only larger than the existing ones [3], but also contains much more variances in terms of the foreground object category, the illumination changes, and the texture pattern of the green screens. This dataset is suitable to design better algorithm for the more challenging tasks such as outdoor green screen keying.
2. Overview of the Proposed Method
2.1. A Dilemma Existing in Deep Learning Matting
2.2. Our Solution
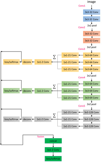
3. A Small, yet Effective CNN for Segmentation on Green Screens
4. The Deeply Guided Linear Models for High-Resolution Accurate Matting
4.1. Training Features
4.2. Two Types of Loss Functions
4.3. Fine-Tuning the Alpha Values via Brute Force Searching
5. The New Green Screen Dataset
6. Experiments and Results
- The original dataset introduced in [3]. This is a pure green screen dataset including only four videos. We called this dataset TOG-16;
- Our Green-2018 dataset, which contains textured and pure green screen, as well as more foreground categories.
6.1. The Running Speed
6.2. The Matting Accuracy
6.2.1. The Comparison to Other Matting Algorithms
6.2.2. The Comparison with Manual Keying Software
6.2.3. The Matting Robustness
7. Conclusions
Author Contributions
Funding
Data Availability Statement
Conflicts of Interest
References
- Porter, T.; Duff, T. Compositing digital images. In ACM Siggraph Computer Graphics; ACM: New York, NY, USA, 1984; Volume 18, pp. 253–259. [Google Scholar]
- Grundhöfer, A.; Bimber, O. VirtualStudio2Go: Digital video composition for real environments. ACM Trans. Graph. (TOG) 2008, 27, 151. [Google Scholar] [CrossRef]
- Aksoy, Y.; Aydin, T.O.; Pollefeys, M.; Smolić, A. Interactive High-Quality Green-Screen Keying via Color Unmixing. ACM Trans. Graph. 2016, 35, 1–12. [Google Scholar] [CrossRef]
- Levin, A.; Lischinski, D.; Weiss, Y. A closed-form solution to natural image matting. IEEE Trans. Pattern Anal. Mach. Intell. 2008, 30, 228–242. [Google Scholar] [CrossRef] [PubMed] [Green Version]
- Tang, X.; Rother, C.; Rhemann, C.; He, K.; Sun, J. A global sampling method for alpha matting. In Proceedings of the 2013 IEEE Conference on Computer Vision and Pattern Recognition, Colorado Springs, CO, USA, 20–25 June 2011; IEEE Computer Society: Los Alamitos, CA, USA, 2011; pp. 2049–2056. [Google Scholar] [CrossRef]
- Tang, C.K.; Li, D.; Chen, Q. KNN matting. In Proceedings of the 2012 IEEE Conference on Computer Vision and Pattern Recognition (CVPR), Providence, RI, USA, 16–21 June 2012; IEEE Computer Society: Los Alamitos, CA, USA, 2012; pp. 869–876. [Google Scholar] [CrossRef] [Green Version]
- Liu, J.; Yao, Y.; Hou, W.; Cui, M.; Xie, X.; Zhang, C.; Hua, X.S. Boosting Semantic Human Matting With Coarse Annotations. In Proceedings of the 2020 IEEE/CVF Conference on Computer Vision and Pattern Recognition (CVPR), Seattle, WA, USA, 13–19 June 2020; pp. 8560–8569. [Google Scholar] [CrossRef]
- Xu, N.; Price, B.; Cohen, S.; Huang, T. Deep Image Matting. In Proceedings of the 2017 IEEE Conference on Computer Vision and Pattern Recognition (CVPR), Honolulu, HI, USA, 21–26 July 2017; pp. 311–320. [Google Scholar] [CrossRef]
- Wang, Y.; Niu, Y.; Duan, P.; Lin, J.; Zheng, Y. Deep Propagation Based Image Matting. In Proceedings of the 27th International Joint Conference on Artificial Intelligence (IJCAI’18), Stockholm, Sweden, 13 July 2018; pp. 999–1006. [Google Scholar]
- Lutz, S.; Amplianitis, K.; Smolic, A. AlphaGAN: Generative adversarial networks for natural image matting. arXiv 1807, arXiv:1807.10088. [Google Scholar]
- Tang, J.; Aksoy, Y.; Oztireli, C.; Gross, M.; Aydin, T.O. Learning-Based Sampling for Natural Image Matting. In Proceedings of the 2019 IEEE/CVF Conference on Computer Vision and Pattern Recognition (CVPR), Long Beach, CA, USA, 16–20 June 2019; pp. 3050–3058. [Google Scholar] [CrossRef]
- Sun, S.; Cao, Z.; Zhu, H.; Zhao, J. A Survey of Optimization Methods From a Machine Learning Perspective. IEEE Trans. Cybern. 2020, 50, 3668–3681. [Google Scholar] [CrossRef] [PubMed] [Green Version]
- Yang, Q.; Liu, Y.; Chen, T.; Tong, Y. Federated Machine Learning: Concept and Applications. ACM Trans. Intell. Syst. Technol. 2019, 10, 1–19. [Google Scholar] [CrossRef]
- Minaee, S.; Boykov, Y.Y.; Porikli, F.; Plaza, A.J.; Kehtarnavaz, N.; Terzopoulos, D. Image Segmentation Using Deep Learning: A Survey. IEEE Trans. Pattern Anal. Mach. Intell. 2021. [Google Scholar] [CrossRef] [PubMed]
- Wang, S.; Wang, O.; Zhang, R.; Owens, A.; Efros, A.A. CNN-Generated Images Are Surprisingly Easy to Spot… for Now. In Proceedings of the 2020 IEEE/CVF Conference on Computer Vision and Pattern Recognition (CVPR), Seattle, WA, USA, 13–19 June 2020; IEEE Computer Society: Los Alamitos, CA, USA, 2020; pp. 8692–8701. [Google Scholar] [CrossRef]
- Luo, W.; Li, Y.; Urtasun, R.; Zemel, R. Understanding the Effective Receptive Field in Deep Convolutional Neural Networks. In Advances in Neural Information Processing Systems 29, Proceedings of the 30th Annual Conference on Neural Information Processing Systems 2016, Barcelona, Spain, 5–10 December 2016; Curran Associates, Inc.: Red Hook, NY, USA, 2016; pp. 4898–4906. [Google Scholar]
- Shang, T.; Dai, Q.; Zhu, S.; Yang, T.; Guo, Y. Perceptual Extreme Super Resolution Network with Receptive Field Block. In Proceedings of the 2020 IEEE/CVF Conference on Computer Vision and Pattern Recognition Workshops (CVPRW), Seattle, WA, USA, 14–19 June 2020; IEEE Computer Society: Los Alamitos, CA, USA, 2020; pp. 1778–1787. [Google Scholar] [CrossRef]
- Kim, W.; Nguyen, A.D.; Lee, S.; Bovik, A.C. Dynamic Receptive Field Generation for Full-Reference Image Quality Assessment. IEEE Trans. Image Process. 2020, 29, 4219–4231. [Google Scholar] [CrossRef] [PubMed]
- Liu, S.; Huang, D.; Wang, A. Receptive Field Block Net for Accurate and Fast Object Detection. In Proceedings of the The European Conference on Computer Vision (ECCV), Munich, Germany, 8–14 December 2018. [Google Scholar]
- Lin, T.; Dollar, P.; Girshick, R.; He, K.; Hariharan, B.; Belongie, S. Feature Pyramid Networks for Object Detection. In Proceedings of the 2017 IEEE Conference on Computer Vision and Pattern Recognition (CVPR), Honolulu, HI, USA, 21–26 July 2017; IEEE Computer Society: Los Alamitos, CA, USA, 2017; pp. 936–944. [Google Scholar] [CrossRef] [Green Version]
- Li, Y.; Chi, L.; Tian, G.; Mu, Y.; Ge, S.; Qiao, Z.; Wu, X.; Fan, W. Spectrally-Enforced Global Receptive Field For Contextual Medical Image Segmentation and Classification. In Proceedings of the 2020 IEEE International Conference on Multimedia and Expo (ICME), London, UK, 6–10 July 2020; IEEE Computer Society: Los Alamitos, CA, USA, 2020; pp. 1–6. [Google Scholar] [CrossRef]
- Huang, Z.; Wang, X.; Wei, Y.; Huang, L.; Shi, H.; Liu, W.; Huang, T.S. CCNet: Criss-Cross Attention for Semantic Segmentation. In Proceedings of the IEEE Transactions on Pattern Analysis and Machine Intelligence, Seoul, Korea, 27 October–2 November 2020. [Google Scholar] [CrossRef]
- Yuan, Y.; Chen, X.; Wang, J. Object-Contextual Representations for Semantic Segmentation. In Computer Vision—ECCV 2020; Vedaldi, A., Bischof, H., Brox, T., Frahm, J.M., Eds.; Springer International Publishing: Cham, Switzerland, 2020; pp. 173–190. [Google Scholar]
- Yang, M.; Yu, K.; Zhang, C.; Li, Z.; Yang, K. DenseASPP for Semantic Segmentation in Street Scenes. In Proceedings of the 2018 IEEE/CVF Conference on Computer Vision and Pattern Recognition (CVPR), Salt Lake City, UT, USA, 18–23 June 2018; IEEE Computer Society: Los Alamitos, CA, USA, 2018; pp. 3684–3692. [Google Scholar] [CrossRef]
- Wang, K.; Liew, J.H.; Zou, Y.; Zhou, D.; Feng, J. PANet: Few-Shot Image Semantic Segmentation With Prototype Alignment. In Proceedings of the 2019 IEEE/CVF International Conference on Computer Vision (ICCV), Seoul, Korea, 27 October–2 November 2019; pp. 9196–9205. [Google Scholar] [CrossRef] [Green Version]
- Li, X.; Zhong, Z.; Wu, J.; Yang, Y.; Lin, Z.; Liu, H. Expectation-Maximization Attention Networks for Semantic Segmentation. In Proceedings of the 2019 IEEE/CVF International Conference on Computer Vision (ICCV), Seoul, Korea, 27 October–2 November 2019; IEEE Computer Society: Los Alamitos, CA, USA, 2019; pp. 9166–9175. [Google Scholar] [CrossRef] [Green Version]
- Aksoy, Y.; Ozan Aydin, T.; Pollefeys, M. Designing Effective Inter-Pixel Information Flow for Natural Image Matting. In Proceedings of the IEEE Conference on Computer Vision and Pattern Recognition (CVPR), Honolulu, HI, USA, 21–26 July 2017. [Google Scholar]
- Yu, Q.; Zhang, J.; Zhang, H.; Wang, Y.; Lin, Z.; Xu, N.; Bai, Y.; Yuille, A. Mask Guided Matting via Progressive Refinement Network. arXiv 2020, arXiv:2012.06722. [Google Scholar]
- Shen, X.; Tao, X.; Gao, H.; Zhou, C.; Jia, J. Deep Automatic Portrait Matting. In Computer Vision—ECCV 2016; Leibe, B., Matas, J., Sebe, N., Welling, M., Eds.; Springer International Publishing: Cham, Switzerland, 2016; pp. 92–107. [Google Scholar]
- Zhu, B.; Chen, Y.; Wang, J.; Liu, S.; Zhang, B.; Tang, M. Fast Deep Matting for Portrait Animation on Mobile Phone. In Proceedings of the 25th ACM International Conference on Multimedia (MM ’17), Mountain View, CA, USA, 23–27 October 2017; Association for Computing Machinery: New York, NY, USA, 2017; pp. 297–305. [Google Scholar] [CrossRef] [Green Version]
- Zhang, Y.; Gong, L.; Fan, L.; Ren, P.; Huang, Q.; Bao, H.; Xu, W. A Late Fusion CNN for Digital Matting. In Proceedings of the 2019 IEEE/CVF Conference on Computer Vision and Pattern Recognition (CVPR), Long Beach, CA, USA, 15–20 June 2019; IEEE Computer Society: Los Alamitos, CA, USA, 2019; pp. 7461–7470. [Google Scholar] [CrossRef]
- Qiao, Y.; Liu, Y.; Yang, X.; Zhou, D.; Xu, M.; Zhang, Q.; Wei, X. Attention-Guided Hierarchical Structure Aggregation for Image Matting. In Proceedings of the 2020 IEEE/CVF Conference on Computer Vision and Pattern Recognition (CVPR), Seattle, WA, USA, 13–19 June 2020; IEEE Computer Society: Los Alamitos, CA, USA, 2020; pp. 13673–13682. [Google Scholar] [CrossRef]
- Lin, S.; Ryabtsev, A.; Sengupta, S.; Curless, B.; Seitz, S.; Kemelmacher-Shlizerman, I. Real-Time High-Resolution Background Matting. arXiv 2020, arXiv:2012.07810. [Google Scholar]
- Sengupta, S.; Jayaram, V.; Curless, B.; Seitz, S.; Kemelmacher-Shlizerman, I. Background Matting: The World is Your Green Screen. arXiv 2020, arXiv:2004.00626. [Google Scholar]
- Liu, Y.; Cheng, M.M.; Hu, X.; Wang, K.; Bai, X. Richer convolutional features for edge detection. In Proceedings of the 2017 IEEE Conference on Computer Vision and Pattern Recognition (CVPR), Honolulu, HI, USA, 21–26 July 2017; pp. 5872–5881. [Google Scholar] [CrossRef] [Green Version]
- Simonyan, K.; Zisserman, A. Very deep convolutional networks for large-scale image recognition. arXiv 2014, arXiv:1409.1556. [Google Scholar]
- Kim, J.; Lee, J.; Lee, K. Accurate Image Super-Resolution Using Very Deep Convolutional Networks. In Proceedings of the 2016 IEEE Conference on Computer Vision and Pattern Recognition (CVPR), Las Vegas, NV, USA, 27–30 June 2016; IEEE Computer Society: Los Alamitos, CA, USA, 2016; pp. 1646–1654. [Google Scholar] [CrossRef] [Green Version]
- Riffenburgh, R.H. Linear Discriminant Analysis. Ph.D. Thesis, Virginia Polytechnic Institute, Blacksburg, VA, USA, 1957. [Google Scholar]
- Lu, H.; Dai, Y.; Shen, C.; Xu, S. Indices Matter: Learning to Index for Deep Image Matting. In Proceedings of the 2019 IEEE/CVF International Conference on Computer Vision (ICCV), Seoul, Korea, 27 October–2 November 2019; IEEE Computer Society: Los Alamitos, CA, USA, 2019; pp. 3265–3274. [Google Scholar] [CrossRef] [Green Version]
- Sun, J.; Jia, J.; Tang, C.K.; Shum, H.Y. Poisson Matting. In ACM SIGGRAPH 2004 Papers; Association for Computing Machinery: Los Angeles, CA, USA, 2004; pp. 315–321. [Google Scholar] [CrossRef]







| Methods | Running Time (ms/img) |
|---|---|
| closed-form [4] | 3950 |
| KNN matting [6] | 20,000 |
| information flow [27] | 15,000 |
| deep matting [8] | 312 |
| IndexNet matting [39] | 6613 |
| AE-Keylight | 30,000 |
| this work | 42 |
| Methods | SAD () | MSE () | Connectivity () | Gradient () |
|---|---|---|---|---|
| closed-form [4] | ||||
| KNN matting [6] | ||||
| information flow [27] | ||||
| deep matting [8] | ||||
| IndexNet matting [39] | ||||
| this work |
| Methods | SAD () | MSE () | Connectivity () | Gradient () |
|---|---|---|---|---|
| closed-form [4] | 15.7 | 6.94 | 56.1 | 6.31 |
| KNN matting [6] | 10.9 | 4.66 | 39.6 | 6.61 |
| information flow [27] | 13.5 | 5.93 | 53.1 | 9.12 |
| deep matting [8] | 1.36 | 0.18 | 6.0 | 2.20 |
| IndexNet matting [39] | 0.87 | 0.15 | 3.0 | 2.12 |
| this work | 2.83 | 1.63 | 7.75 | 3.59 |
| Methods | SAD () | MSE () | Connectivity () | Gradient () |
|---|---|---|---|---|
| AE-Keylight | 14.6 | 52.91 | 34.25 | 14.73 |
| this work | 12.8 | 36.94 | 20.1 | 10.05 |
Publisher’s Note: MDPI stays neutral with regard to jurisdictional claims in published maps and institutional affiliations. |
© 2021 by the authors. Licensee MDPI, Basel, Switzerland. This article is an open access article distributed under the terms and conditions of the Creative Commons Attribution (CC BY) license (https://creativecommons.org/licenses/by/4.0/).
Share and Cite
Li, H.; Zhu, W.; Jin, H.; Ma, Y. Automatic, Illumination-Invariant and Real-Time Green-Screen Keying Using Deeply Guided Linear Models. Symmetry 2021, 13, 1454. https://doi.org/10.3390/sym13081454
Li H, Zhu W, Jin H, Ma Y. Automatic, Illumination-Invariant and Real-Time Green-Screen Keying Using Deeply Guided Linear Models. Symmetry. 2021; 13(8):1454. https://doi.org/10.3390/sym13081454
Chicago/Turabian StyleLi, Hanxi, Wenyu Zhu, Haiqiang Jin, and Yong Ma. 2021. "Automatic, Illumination-Invariant and Real-Time Green-Screen Keying Using Deeply Guided Linear Models" Symmetry 13, no. 8: 1454. https://doi.org/10.3390/sym13081454
APA StyleLi, H., Zhu, W., Jin, H., & Ma, Y. (2021). Automatic, Illumination-Invariant and Real-Time Green-Screen Keying Using Deeply Guided Linear Models. Symmetry, 13(8), 1454. https://doi.org/10.3390/sym13081454

