Next Article in Journal
System of Time Fractional Models for COVID-19: Modeling, Analysis and Solutions
Previous Article in Journal
Dynamics of an Eco-Epidemic Predator–Prey Model Involving Fractional Derivatives with Power-Law and Mittag–Leffler Kernel
 
 
Font Type:
Arial Georgia Verdana
Font Size:
Aa Aa Aa
Line Spacing:
Column Width:
Background:
Article

Low-Resource Named Entity Recognition via the Pre-Training Model

1
Xinjiang Multilingual Information Technology Laboratory, Xinjiang Multilingual Information Technology Research Center, School of Software, Xinjiang University, Urumqi 832001, China
2
College of Information Science and Engineering, Xinjiang University, Urumqi 832001, China
*
Author to whom correspondence should be addressed.
Yijie Pei and Siqi Chen are contributed equally to this research.
Current address: Xinjiang University, Urumqi 830046, China.
Symmetry 2021, 13(5), 786; https://doi.org/10.3390/sym13050786
Submission received: 18 March 2021 / Revised: 22 April 2021 / Accepted: 27 April 2021 / Published: 2 May 2021
(This article belongs to the Section Computer)

Abstract

Named entity recognition (NER) is an important task in the processing of natural language, which needs to determine entity boundaries and classify them into pre-defined categories. For low-resource languages, most state-of-the-art systems require tens of thousands of annotated sentences to obtain high performance. However, there is minimal annotated data available about Uyghur and Hungarian (UH languages) NER tasks. There are also specificities in each task—differences in words and word order across languages make it a challenging problem. In this paper, we present an effective solution to providing a meaningful and easy-to-use feature extractor for named entity recognition tasks: fine-tuning the pre-trained language model. Therefore, we propose a fine-tuning method for a low-resource language model, which constructs a fine-tuning dataset through data augmentation; then the dataset of a high-resource language is added; and finally the cross-language pre-trained model is fine-tuned on this dataset. In addition, we propose an attention-based fine-tuning strategy that uses symmetry to better select relevant semantic and syntactic information from pre-trained language models and apply these symmetry features to name entity recognition tasks. We evaluated our approach on Uyghur and Hungarian datasets, which showed wonderful performance compared to some strong baselines. We close with an overview of the available resources for named entity recognition and some of the open research questions.

1. Introduction

With the popularization and rapid development of information technology, natural language processing technology plays a key role in the processing, understanding and applications of text in the face of numerous unstructured text datasets generated on the Internet. Named entity recognition is one of the important basic research tasks, which plays an important role in computer automatic processing and the understanding of natural languages.
Developments in artificial intelligence, people’s demand for automatic processing and artificial intelligence’s understanding of a text are increasingly. Therefore, automatic extraction of semantic information [1] from natural language texts is becoming more and more important. As a piece of key semantic information in natural language, the named entity recognition task has gradually become an important basic research problem in natural language processing since it was first proposed in the Sixth Message Understanding Conference (MUC-6) in the 1990s. Much research has since been carried out on NER, using both knowledge engineering and machine learning approaches. Named entity recognition can not only be used as an independent tool in the process of information extraction, but also plays an important role in various research fields of natural language text processing, such as automatic text summarization, automatic answering machines, machine translation, knowledge base construction and machine reading comprehension.
For the named entity recognition model [2] based on a deep neural network, good results have been achieved in many named entity recognition tasks, but its success depends heavily on large-scale training data with tags. For some widely used languages, the acquisition of manually tagged data may be relatively easy, so deep learning-based models tend to succeed in named entity recognition tasks in these languages. However, there are still numerous small languages in the world. Those languages with relatively scarce resources often have little or no tag data. How to realize named entity recognition for these languages has become an important issue in the research field. In existing studies, researchers have begun to improve low-resource word representations via knowledge transfer from high-resource languages using bilingual lexicons [3]. Bari [4] proposed an unsupervised cross-lingual NER model that can transfer NER knowledge from one language to another in a completely unsupervised way without relying on any bilingual dictionary or parallel data. Xie [5] proposed a method that finds translations based on bilingual word embeddings which use the unsupervised transfer of natural language processing models in named entity recognition. Ni and Jian [6] presented two weakly supervised approaches for cross-lingual NER with no human annotation of a target language. Rijhwani and Shruti [7] proposed a method of “soft gazetteers” that incorporates ubiquitously available information from English knowledge bases, such as Wikipedia, into neural named entity recognition models through cross-lingual entity linking.
Since the NER task was proposed by the research community, high-quality manual annotation training data have been created in some languages with numerous speakers (such as English). With these high-quality annotated data, a NER model can be established for low-resource languages with little or no annotated data based on the cross-language migration method. The cross-language NER task is a hot topic in NER research. The statistical methods, represented by conditional random field (CRF), are based on feature rules and semi-supervised learning. As there are a large number of concurrent words in Uyghur texts, there is ambiguity. There is a lack of a unified writing style for names in Uyghur, and some names are written in several ways. The adhesiveness of Uyghur leads to deviations. Words are created by joining affixes with stems. This creates a large number of unregistered people, institutions, and place names, leading to sparse data. Therefore, new ideas and methods are needed to further improve the accuracy of Uyghur named entity recognition. In our study, the pre-training model was used to share the vocabulary layer, and the data enhancement strategy was implemented on the dataset. Thus, the generalization ability of the model was improved effectively.
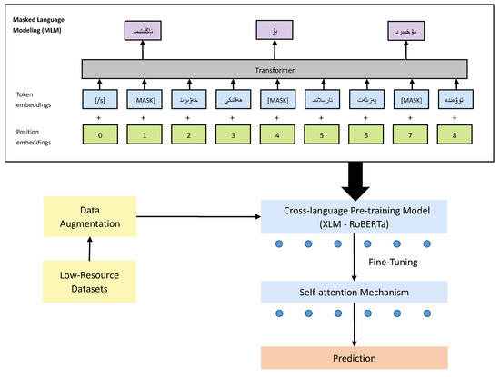
In this paper, as depicted in Figure 1, we propose a fine-tuning model for low-resource language models that is capable of addressing these issues: LRLFiT. First, we propose data augmentation by adding rich high-resource datasets and using the shared vocabulary characteristics of the pre-training model XLM-R [8] to fine-tune the cross-lingual pre-training model. Additionally, we confirm that the proposed method is symmetric.
We used XLM-R to pre-train a language model on a large cross-lingual corpus. Moreover, we introduce an attention-based fine-tuning strategy that selects relevant semantic and syntactic information from the pre-trained low-resource language model. To evaluate our model, we collected and annotated four corpora for the NER of a low-resource language. The experimental results show LRLFiT can significantly improve the performance with a few labeled examples.
As a combined method, our contributions are as follows:
  • We constructed three low-resource agglutinative language datasets for named entity recognition, including Uyghur and Hungarian datasets. We also completed the annotation of Uyghur datasets with the help of Uyghur language experts. Each of the language datasets was divided for 70% training, 15% validation and 15% testing.
  • We propose a fine-tuning strategy for low-resource agglutinative languages—a data augmentation method with symmetry, based on the feature that a cross-language pre-training model shares a vocabulary layer. It is based on the pre-training model for low-resource languages, and there are no fine-tuning resources for low-resource Uyghur and Hungarian at present.
  • We propose a fine-tuning method that adopts a self-attention structure, and our pre-trained model learns the contextualized features from inputs of the dataset. In this task, this method does better to select relevant semantic and feature information from the pre-trained language model. This unique fine-tuning method effectively improves the performance of downstream tasks by using the features of adhesive language, such as context association.

2. Related Works

Named entity recognition is an important task in natural language processing and has a wide range of applications. We summarize the related works on three topics: (1) data augmentation; (2) cross-lingual pre-trained language models; (3) self-attention.
Data augmentation. Data augmentation is an effective method with which to expand the sizes of data samples. The larger the scale and the higher the quality, the better the generalization ability of the model. Data augmentation was created to solve the problem of insufficient data by using original documents to generate similar examples. Wei and Zou [9].
Present edEDA, an easy data augmentation technique used to improve the performance of text classification tasks. For a given sentence in the training set, EDA randomly chooses and performs one of the following operations: synonym replacement, random insertion, random swap or random deletion. Random insertion and random exchange will change the grammatical structure of the original sentence, lose some labels and delete words randomly. If some core words are deleted, the data may deviate from the original label in the feature space. There are very few synonyms for words in Uyghur and Hungarian, so replacing synonyms does not add much data. The method of back translation [10] can often increase the diversity of text data. Compared with substitution words, it can sometimes change the syntactic structure and retain semantic information. However, the data generated by the back-translation method depend on the quality of the translation, and most of the translation results are not very accurate. The method of back translation can often increase the diversity of text data. Compared with substitution words, it can sometimes change the syntactic structure and retain semantic information. However, the data generated by the retranslation method depends on the quality of translation, and the existing Uighur and Hungarian translation results are inaccurate. The semi-supervised learning method [11] was proposed to make better use of unlabeled data and reduce the dependence on large-scale annotated datasets.
From the EDA results, we can see that the traditional data augmentation method has a certain effect, but it is mainly aimed at small amounts of data. For a deep learning model that craves numerous training data, the traditional method has always been limited. Unsupervised data augmentation (UDA) [12] was proposed to convert data from a high-resource language to a low-resource language, using a bilingual dictionary and an unsupervised machine translation model to expand the machine translation training set for the low-resource language. Dai [13] used data augmentation techniques for sentence-level and sentence-pair NLP tasks and adapted some of them for the NER task. Above all, the method of data enhancement can be used as a powerful tool to solve the problems of data imbalance and missing data quickly when we train the NLP model.
The Cross-lingual Pre-trained Language Model. Since the advent of ELMO [14] and BERT [15] models, people have paid more and more attention to large-scale pre-training language models in natural language processing. These models have achieved great success in NLP task types, such as text classification, machine translation, text abstract, question, and answer systems. These models are good for a single language. Multilingual BERT is pre-trained in the same way as monolingual BERT, but instead of being trained only on monolingual English data with an English vocabulary, it is trained on the Wikipedia pages of 104 languages with a shared word vocabulary. These 104 languages lack Uygur. For Uyghur in NER, the effect is poor. To speed up the application of natural language processing (NLP) to more languages, Facebook has open source enhanced LASER [16] libraries. LASER is the first library to use a single model to deal with a variety of languages (including low-resource languages such as Kabel and Uighur) to NLP zero-sample migration from one language (e.g., English) to several other languages, including languages with extremely limited training data. MultiFiT [17] extends ULMFiT [18] to make it more efficient and more suitable for language modeling beyond English: it utilizes tokenization based on subwords rather than words and employs a QRNN [19] rather than an LSTM. XLM [20] uses a known pre-processing technique (BPE) [21] and a dual-language training mechanism with BERT in order to learn relations between words in different languages. The XLM-R [8] uses filtered common-crawled data (over 2 TB) to demonstrate that using a large-scale multilingual pre-training model can significantly improve the performance of cross-language migration tasks.
Self-Attention. The attention mechanism imitates the human brain to pay attention to a certain key parts of things and distributes more attention. By calculating the probability distribution of attention, the most critical and important part is highlighted, thereby optimizing the traditional deep learning model. In deep learning, the attention mechanism is widely used in the field of computer vision [22]. Subsequently, Bahdanau [23] introduced the attention mechanism into the machine translation task by referring to the application of the attention mechanism in the image classification task, making the attention mechanism become a hot topic in the field of natural language processing. With the advances of research, various improved attention mechanism models have achieved good results in text summary generation, text classification, syntactic analysis, sentiment classification, short text dialogue, and other tasks. A deep neural network can effectively learn important feature information from the text and effectively solve the problem of a lack of feature representation, thereby improving the accuracy of NLP tasks such as named entity recognition. Vaswani [24] has introduced the self-attention mechanism to machine translation for capturing global dependencies between input and output, and achieved state-in-the-art performance. Ming Gao [25] proposed an improved method for named entity recognition with an attention mechanism of ID-CNNs-based models. In a language comprehension task, [26] used self-attention to learn long-term dependencies. Tan and Zhixing [27] applied self-attention to the semantic role labeling task and obtained the latest research results.

3. Methodology

In this section, we will explain our methodology. Our training consists of four stages. We first augment the datasets of low-resource languages. Then the language model is pre-trained on a large-scale cross-language text corpus. In addition, the pre-trained model is fine-tuned on unsupervised language modeling tasks. Moreover, we propose a cross-language fine-tuning strategy, namely, the fine-tuning strategy of adding attention mechanism to build our NER model and using discriminative fine-tuning to capture different types of information on different layers.

3.1. Cross-Language Model Pre-Training

We utilized XLM-R to model the conditional probability. XLM-R uses the same shared vocabulary to process all languages through byte pair encoding (BPE) [21]. Shared contents include the same alphabet or the same anchor tokens, such as digits or proper nouns. This method of sharing dictionaries can greatly improves the alignment of across languages in the embedded space. We learn the BPE splits on the concatenation of sentences sampled randomly from the monolingual corpora. Sentences are sampled according to a multinomial distribution with probabilities. Additionally, sentences are sampled according to a probable multinomial distribution q i i = 1 , 2 , 3 n , where:
q i = p i α j = 1 N p j α
when p i = n i k = 1 N n k and α = 0.5 . This distributed sampling method increases the number of tokens associated with low-resource languages and alleviates the bias toward high-resource languages. In particular, this method prevents words in low-resource languages from being split at the character level.

3.2. Data Augmentation

Data augmentation is an effective method with which to expand the sizes of data samples. The larger the scale and the higher the quality, the better the generalization ability of the model. There are several effects of using data enhancement in our model: increasing the amount of trained data, improving the generalization ability of the model, increasing the noise data, and improving the robustness of the model. Based on the cross-language characteristics of the XLM-R [8] model, we expanded the data to other languages in the training data, to improve the ability of the model. According to the characteristics of different languages, data enhancement was performed for low-resource agglutinative languages, including Uyghur and Hungarian, in which words are manufactured via stems and concatenated with several suffixes, because stems are used as the representations of content. These two languages have high uncertainty in their writing forms and many redundant features; these features allow infinite derivatives in their vocabularies. Uyghur has the characteristic of stickiness, and Uyghur has many loan words from Persian. For the Hungarian language, its characteristics and the composition of the tone have some similarities with English. To sum up, we took advantage of the shared vocabulary layer of the pre-training model, and we added some Persian datasets to the Uyghur datasets, and some English named entity recognition datasets to the Hungarian named entity recognition datasets. The specific augmentation is shown in Section 4.1.

3.3. Fine-Tuning

In this section, we will describe the method of fine-tuning, to address a issue that the target domain differs substantially from the pretraining corpus, which adds an additional fine-tuning objective: masked language modeling in the target domain [28]. Briefly, we adopt a two-step approach:
Domain tuning. In the first step, we apply the XLM-R objective, which is to maximize the log-probability of randomly masked tokens, to fine-tune the contextualized word embeddings by back propagating, Then, we adopt this training procedure to an equal amount of unlabeled data in the source domain and a dataset that includes all available target domain data, we create ten random maskings of each instance; in each masking, following the original XLM-R training procedure o randomly mask 15% of tokens. We then perform three training iterations over this masked data.
Task-specific fine-tuning. Contextualized embeddings is very important for our work. Because they are powerful features for a wide range of downstream tasks. We fine-tune the contextualized word embeddings and learn the prediction model by backpropagating from the labeling objective on the source domain labeled data. The log probability can then be computed by the log softmax,
log p y t w 1 : T = β y t · x t log y Y exp β y · x t
where the contextualized embedding x t captures information from the entire sequence w 1 : T = w 1 , w 2 , , w T , and β y is a vector of weights for each tag y. To fine-tune the contextualized word embeddings, the model is trained by minimizing the negative conditional log-likelihood of the labeled data.

3.4. Self-Attention

Here the self-attention mechanism proposed [29] in the literature is compared to the attention mechanism. First of all, as for the scaled dot-product attention mechanism, self-attention only completes the attention calculation within the sequence to find the internal connections within the sequence, making it essentially an attention mechanism that uses the dot product to perform similarity calculations. The point product attention can be calculated as follows:
Attention ( Q , K , V ) = SoftMax Q K T d k V
where Q, K and V are all vector forms, which are three matrices obtained from the same input and calculations of different parameters. Q R n × d K , K R m × d K , V R m × d V , d K represent the second dimensions of Q and K. The attention layer is essential to n n × d K sequence coding and has become a new sequence n × d V ; d k has the adjustment function, preventing the multiplication result from being too large***the inner product control Q; K is not too big, the use of the softmax operation will result to a probability distribution and get a result—V multiplied by the matrix—to ensure the softmax distribution. In addition, considering that an attention mechanism cannot capture important features from multiple perspectives and levels, and in order to capture text context features in multiple dimensions, it is necessary to use a multi-head attention mechanism. In the multi-head attention mechanism, Q, K and V are mapped through the parameter matrix and then the dot product attention is performed. The process is repeated h times. Finally, the final result is obtained by a linear transformation, so as to obtain more comprehensive feature information.
head i = attention Q W i Q , K W i k , V W i v ,
multi-head ( Q , K , V ) = concat head 1 , , head h
Among them, W i Q R d K × d ˜ K , W i k R d K × d ˜ K , W i v R d v × d ˜ v ; concat means to concatenate the results each time.

4. Experiments

4.1. Datasets

For our experiments, we made use of two low-resource languages datasets—Uyghur and Hungarian ones, which contain three entities: people, places, and organizations. This Uygur dataset was taken from the Xinhua Uygur channel and Tianshan network, under the guidance of Uyghur experts, to complete the corpus tagging work. The Hungarian dataset was extracted from [30] corpus. Our data were divided into 70% training, 15% validation and 15% test sets. In addition, we used two kinds of high-resource datasets, namely, English [31] and Farsi Wikipedia [32], for augmentation of experimental data according to the characteristics of languages. The details of the datasets are shown in Table 1, Table 2 and Table 3. The expanded dataset is shown in Table 4.

4.2. Labeling Method and Model Evaluation Index

In this study, we used the “strict” standard to evaluate the model’s results. For the NER task, “strict” means that a predicted entity is judged to be correct only if both the entity span and the entity type are correct [33]. The annotation methods of named entity identification include BIO, BIOE, BIOES, etc. This study adopted the BIO annotation method. B is the beginning of the entity, I is the non-beginning part of the entity and O is the non-entity part. There are seven types of tags to be predicted, namely, I-PER, I-ORG, I-LOC, B-PER, B-ORG, B-LOC and O [34].
P = T p T p + F p × 100 %
R = T p T p + F n × 100 %
F 1 = 2 P R P + R × 100 %
where T p is the number of entities correctly identified by the model, F p is the number of unrelated entities identified by the model and F n is the number of related entities that the model does not recognize. The annotation of the dataset is shown in Figure 2.

4.3. Baseline Models

In recent years, most of the research on named entity recognition was based on deep learning. We tried to use some traditional machine learning methods for comparison, but they were not satisfactory, so for our next contrast model we used common neural networks or a cross-language pre-training model. As we are the first to use a cross-language pre-training model to perform NER in Uygur and Hungarian. We compared our LRLFiT model with several baseline models in different categories, including CNN-LSTM, BILSTM, BiGRU and XLM-R, each of which is described below.
CNN-LSTM: A CNN [35] and LSTM [36] combination model. The CNN can be trained from vocabulary characteristics’ shape information, and optimizes the model’s parameters by sharing parameters. LSTM can come to the conclusions according to the context.
BiLSTM: A long short-term memory network (LSTM) is proposed to solve the problem of long-term dependence of the cyclic neural network due to the extensive sentence processing and too much information. The forward LSTM is combined with the backward LSTM to form BiLSTM [37], and the output of BiLSTM is the joint action of two cyclic neural networks in opposite directions, which can predict the probability that each word belongs to different labels.
BiGRU: GRU (recurrent recurrent unit) is a variant of LSTM (long short-term memory) and an improved model of the recurrent neural network (RNN). As a variant of LSTM, GRU is also very suitable for processing sequence data and can remember the information of previous nodes through the "gate mechanism." In the BiGRU neural network, the context information is obtained from front to back and upward at the same time to improve the accuracy of feature extraction [38]. BiGRU has the advantages of small dependence on word vectors, low complexity and a fast response time.
mBERT: Multilingual BERT [15] is a transformer model pretrained on a large corpus of multilingual data in a self-supervised fashion, mBERT follows the same model architecture and training procedure as BERT, except that it is pre-trained on concatenated Wikipedia data of 104 languages. For tokenization, mBERT utilizes WordPiece embeddings [39] with a 110,000-word shared vocabulary to facilitate embedding space alignment across different languages. This means it was pretrained on the raw texts only, with no humans labeling them in any way (which is why it can use lots of publicly available data), instead using an automatic process to generate inputs and labels from those texts.
XLM-R: XLM-R [8] shows how pretraining multilingual language models at scale leads to significant performance gains for a wide range of cross-lingual transfer tasks. It trains a transformer-based masked language model on one hundred languages, using more than two terabytes of filtered CommonCrawl data. XLM-R significantly outperforms multilingual BERT (mBERT) [15] in a variety of cross-lingual benchmarks.

4.4. Experiment Setting

To learn cross-language knowledge, we used the XLM-R model, which uses a BERT architecture [24] and pre-trains on 100 languages, with a hidden layer size of 768, 12 transformer blocks and 12 self-attention heads. We ran these typical models on 4 Tesla K80 GPUs and we used TensorFlow version 2.1 to build the experimental model. In our experiment, Adam [40] optimizer was used; the CUDA version was 11.2. Additionally, the training methods of baseline models are in Table 5. The other super parameters of LRLFiT model are shown in the Table 6.

4.5. Results and Analysis

We combined two low-resource datasets to analyze the experimental results in terms of accuracy, recall rate and F1. Combined with the characteristics of the cross-language pre-training model and the experimental performance, we got the evidence that it is better than the previous model. Thus, we present the results of XLM-R on the named entity recognition task. Finally, we compare multilingual and monolingual models and present results on low-resource languages.
From Table 7 and Table 8, we can see that the accuracy, recall and F1 of our model on the Uyghur and Hungarian datasets were the best, and the F1 scores of the method in this paper reached 95.00% and 96% for the two languages. First, the F1 of BiLSTM-CRF was higher than that of CNN-CRF. It can be seen that the bi-directional structure of BiLSTM has a stronger ability to acquire context sequence features than the one-way structure. The recognition effect of the BiGRU model is better than those of the CNN-LSTM model and the BiLSTM model. The reason is that the average lengths of labeled words in these datasets were generally a little longer than normal, which was conducive to the BiGRU network capturing long-distance information in the training process, extracting the entity features more accurately, obtaining effective information in the entity, and improving the recognition accuracy.
Among the cross-language pre-training models used in the NER field that performed best for Uyghur and Hungarian data, the latest is the Facebook team’s XLM-R. We provide Multilingual BERT training as a reference, and the results are not satisfactory. On the basis of Multilingual BERT, a new task—the translation language model—has been added. Therefore, an experimental comparison with Multilingual BERT was added to Table 6. Finally, our LRLFiT model outperformed both XLM-R and Multilingual BERT in every setting. All of those issues point to the importance of carefully collecting corpora to generate pre-trained language models for each language, especially for language models with fewer resources. These models are often under-represented in large multilingual models.
In order to solve the problem of low-resource data with fewer annotations, a solution based on a cross-language model was proposed to establish a reliable model and make accurate predictions according to the existing knowledge. The model works as a neural network with self-attention mechanism characteristics.
As can be seen in Figure 3, through the comparative analysis of PER, ORG and LOC, the F1 score of LRLFiT reached 0.7535 for Uyghur language. Then it identified the entity types PER, ORG and LOC, and the F1 scores reached 0.8029, 0.9458 and 0.8847, respectively.
As can be seen in Figure 4, the F1 score of LRLFiT, reached 0.9288 in Hungarian. It identified the PER, ORG and LOC entity types, with the F1 scores being 0.8029, 0.9458 and 0.8847, respectively.
Taken together, these results suggest that unlike a deep neural network model, while using the selected XLM-R training models of the application for the characteristic of migration, first and with almost unlimited text, it studies the context of every input sentence using implicitly learned universal grammar; second, it can be taught from open fields of knowledge transferred downstream of the named entity recognition task, to improve the low-resource tasks. Its language processing for low-resource languages is also very good. Additionally, the pre-training model with fine-tuning mechanism has good scalability, We can see that the pre-training model has achieved the best results in the downstream tasks, and the F1 value has improved a lot.
To thoroughly verify the effect of different LRLFIT versions on entity recognition effect, we used two versions (base, large) for comparison, as shown in Figure 5—which shows the scores of the different algorithms in Uyghur and Hungarian. In the Uyghur language, the results showed that the overall effect became better and better with the increases in the size and the number of parameters of the model pre-training corpus. The results showed that XLM-Roberta-Large had the best effect. The P, R and F1 scores were 0.7431, 0.7897 and 0.7709, respectively. The results were 0.62% percent, 1.43% and 1.74% higher than the best results for for Multilingual BERT.
In the Hungarian language, as shown in Figure 6, the results showed that the overall effect became better and better with the increases in the size and number of parameters of the model pre-training corpus. The results showed that XLM-Roberta-Large had the best effect, and the P, R and F1 scores were 0.9389, 0.9269 and 0.9382, respectively. The results were 1.01%, 1.08% and 1.37% higher than the best results for Multilingual BERT.

4.6. Ablation Study

To evaluate the contributions of key factors in our method, we used the LRLFiT model for a comparison of ablation experiments for training and testing on datasets of the Uyghur and Hungarian languages. The methods with and without data augmentation, and with and without attention mechanisms were trained. As shown in Figure 7.
The effect of augmentation. We compare the F1 values between the constructed dataset and the dataset without data augmentation. The experimental results show that the data augmentation method greatly improves the performance of our task, and can effectively take advantage of the feature of vocabulary sharing in the cross-language pre-training model, enabling us to obtain more effective data.
The effect of self-attention. We can observe that our model improves the F1 value by adding a fine-tuning of attention. After adding self-attention to the named entity recognition task, the F1 value was significantly improved. The self-attention mechanism can capture contextual information from multiple different subspaces to better understand the sentence structure, so that entities can be correctly identified without the introduction of the self-attention mechanism.

5. Conclusions and Future Work

Low-resource NER is a very important yet challenging problem in language processing. In this paper, a cross-lingual learning approach for NER was proposed, focusing on dissimilar languages—Uyghur and Hungarian. The proposition was LRLFiT, an effective fine-tuning method for language models that can be applied to low-resource language NER tasks. Moreover, we can choose an attention-based fine-tuning strategy that better selects the context information from the pre-trained language model to provide a meaningful and favorable feature for NER tasks. Specifically, we used a multilingual vocabulary to solve the problem of few resources, performed data enhancements for different languages and then modeled with cross-language pre-training models. Experiments on two languages, namely, Uyghur and Hungarian, demonstrated the effectiveness of our model for low-resource language NER.
In the future, the proposed approach could be applied to other low-resource (ethnic minority) languages, such as Kazakh and Kyrgyz. We will also extend our architecture to other NLP tasks, such as event extraction and sentiment analysis. We hope that our results will catalyze new developments in low-resource agglutinative languages tasks for NLP.

Author Contributions

Datesats, Z.K. and W.S.; Methodology, S.C. and Y.P.; Writing—original draft, S.C. and Y.P.; Writing—review and editing, S.C. and Y.P.; data curation, S.C.; Supervision, Z.K. All authors have read and agreed to the published version of the manuscript.

Funding

This work was supported in part by the National Key Research and Development Program of China under grant 2017YFC0820700; in part by the National Language Commission Research Project under grant ZDI135-96; and in part by the China Academy of Electronics and Information Technology, National Engineering Laboratory for Risk Perception and Prevention (NEL-RPP).

Institutional Review Board Statement

Not applicable.

Informed Consent Statement

Not applicable.

Data Availability Statement

Not applicable.

Acknowledgments

The authors are very thankful to the editor and referees for their valuable comments and suggestions for improving the paper.

Conflicts of Interest

The authors declare no conflict of interest.

References

  1. Bharadwaj, A.; Mortensen, D.; Dyer, C.; Carbonell, J. Phonologically Aware Neural Model for Named Entity Recognition in Low Resource Transfer Settings. In Proceedings of the Conference on Empirical Methods in Natural Language Processing, Austin, TX, USA, 1–5 November 2016; pp. 1462–1472. [Google Scholar]
  2. Tsai, C.T.; Mayhew, S.; Roth, D. Cross-Lingual Named Entity Recognition via Wikification. In Proceedings of the CoNLL, Berlin, Germany, 1 January 2016; pp. 219–228. [Google Scholar]
  3. Feng, X.; Feng, X.; Qin, B.; Feng, Z.; Liu, T. Improving Low Resource Named Entity Recognition using Cross-lingual Knowledge Transfer. IJCAI 2018, 1, 4071–4077. [Google Scholar]
  4. Bari, M.S.; Joty, S.; Jwalapuram, P. Zero-resource cross-lingual named entity recognition. In Proceedings of the AAAI Conference on Artificial Intelligence, New York, NY, USA, 7–12 February 2020; Volume 37, pp. 7415–7423. [Google Scholar]
  5. Xie, J.; Yang, Z.; Neubig, G.; Smith, N.A.; Carbonell, J. Neural cross-lingual named entity recognition with minimal resources. arXiv 2018, arXiv:1808.09861. [Google Scholar]
  6. Ni, J.; Dinu, G.; Florian, R. Weakly supervised cross-lingual named entity recognition via effective annotation and representation projection. arXiv 2017, arXiv:1707.02483. [Google Scholar]
  7. Rijhwani, S.; Zhou, S.; Neubig, G.; Carbonell, J. Soft Gazetteers for Low-Resource Named Entity Recognition. arXiv 2020, arXiv:2005.01866. [Google Scholar]
  8. Conneau, A.; Khandelwal, K.; Goyal, N.; Chaudhary, V.; Wenzek, G.; Guzmán, F.; Grave, E.; Ott, M.; Zettlemoyer, L.; Stoyanov, V. Unsupervised cross-lingual representation learning at scale. arXiv 2019, arXiv:1911.02116. [Google Scholar]
  9. Wei, J.; Zou, K. Eda: Easy data augmentation techniques for boosting performance on text classification tasks. arXiv 2019, arXiv:1901.11196. [Google Scholar]
  10. Shleifer, S. Low resource text classification with ulmfit and backtranslation. arXiv 2019, arXiv:1903.09244. [Google Scholar]
  11. Berthelot, D.; Carlini, N.; Goodfellow, I.; Papernot, N.; Oliver, A.; Raffel, C. Mixmatch: A holistic approach to semi-supervised learning. arXiv 2019, arXiv:1905.02249. [Google Scholar]
  12. Xie, Q.; Dai, Z.; Hovy, E.; Luong, M.T.; Le, Q.V. Unsupervised data augmentation for consistency training. arXiv 2019, arXiv:1904.12848. [Google Scholar]
  13. Dai, X.; Adel, H. An analysis of simple data augmentation for named entity recognition. arXiv 2020, arXiv:2010.11683. [Google Scholar]
  14. Peters, M.E.; Neumann, M.; Iyyer, M.; Gardner, M.; Clark, C.; Lee, K.; Zettlemoyer, L. Deep contextualized word representations. arXiv 2018, arXiv:1802.05365. [Google Scholar]
  15. Devlin, J.; Chang, M.W.; Lee, K.; Toutanova, K. Bert: Pre-training of deep bidirectional transformers for language understanding. arXiv 2018, arXiv:1810.04805. [Google Scholar]
  16. Artetxe, M.; Schwenk, H. Massively multilingual sentence embeddings for zero-shot cross-lingual transfer and beyond. Trans. Assoc. Comput. Linguist. 2019, 7, 597–610. [Google Scholar] [CrossRef]
  17. Eisenschlos, J.M.; Ruder, S.; Czapla, P.; Kardas, M.; Gugger, S.; Howard, J. MultiFiT: Efficient multi-lingual language model fine-tuning. arXiv 2019, arXiv:1909.04761. [Google Scholar]
  18. Howard, J.; Ruder, S. Universal language model fine-tuning for text classification. arXiv 2018, arXiv:1801.06146. [Google Scholar]
  19. Bradbury, J.; Merity, S.; Xiong, C.; Socher, R. Quasi-recurrent neural networks. arXiv 2018, arXiv:1611.01576. [Google Scholar]
  20. Lample, G.; Conneau, A. Cross-lingual language model pretraining. arXiv 2019, arXiv:1901.07291. [Google Scholar]
  21. Sennrich, R.; Haddow, B.; Birch, A. Neural machine translation of rare words with subword units. arXiv 2015, arXiv:1508.07909. [Google Scholar]
  22. Zhao, B.; Wu, X.; Feng, J.; Peng, Q.; Yan, S. Diversified visual attention networks for fine-grained object classification. IEEE Trans. Multimed. 2017, 19, 1245–1256. [Google Scholar] [CrossRef]
  23. Bahdanau, D.; Cho, K.; Bengio, Y. Neural machine translation by jointly learning to align and translate. arXiv 2014, arXiv:1409.0473. [Google Scholar]
  24. Vaswani, A.; Shazeer, N.; Parmar, N.; Uszkoreit, J.; Jones, L.; Gomez, A.N.; Kaiser, L.; Polosukhin, I. Attention is all you need. arXiv 2017, arXiv:1706.03762. [Google Scholar]
  25. Gao, M.; Xiao, Q.; Wu, S.; Deng, K. An Improved Method for Named Entity Recognition and Its Application to CEMR. Future Internet 2019, 11, 185. [Google Scholar] [CrossRef]
  26. Shen, T.; Zhou, T.; Long, G.; Jiang, J.; Pan, S.; Zhang, C. Disan: Directional self-attention network for rnn/cnn-free language understanding. In Proceedings of the AAAI Conference on Artificial Intelligence, New Orleans, LA, USA, 2–7 February 2018; Volume 56. [Google Scholar]
  27. Tan, Z.; Wang, M.; Xie, J.; Chen, Y.; Shi, X. Deep semantic role labeling with self-attention. In Proceedings of the AAAI Conference on Artificial Intelligence, New Orleans, LA, USA, 2–7 February 2018; Volume 33. [Google Scholar]
  28. Han, X.; Eisenstein, J. Unsupervised domain adaptation of contextualized embeddings for sequence labeling. arXiv 2019, arXiv:1904.02817. [Google Scholar]
  29. Zhang, Z.; Han, X.; Liu, Z.; Jiang, X.; Sun, M.; Liu, Q. ERNIE: Enhanced language representation with informative entities. arXiv 2019, arXiv:1905.07129. [Google Scholar]
  30. Szarvas, G.; Farkas, R.; Felföldi, L.; Kocsor, A.; Csirik, J. A highly accurate Named Entity corpus for Hungarian. In Proceedings of the LREC, Genoa, Italy, 22–28 May 2006; pp. 1957–1960. [Google Scholar]
  31. Sang, E.F.; De Meulder, F. Introduction to the CoNLL-2003 shared task: Language-independent named entity recognition. arXiv 2003, arXiv:cs/0306050. [Google Scholar]
  32. Schwenk, H.; Chaudhary, V.; Sun, S.; Gong, H.; Guzmán, F. Wikimatrix: Mining 135m parallel sentences in 1620 language pairs from wikipedia. arXiv 2019, arXiv:1907.05791. [Google Scholar]
  33. Yao, L.; Huang, H.; Wang, K.W.; Chen, S.H.; Xiong, Q. Fine-Grained Mechanical Chinese Named Entity Recognition Based on ALBERT-AttBiLSTM-CRF and Transfer Learning. Symmetry 2020, 12, 1986. [Google Scholar] [CrossRef]
  34. Sheng, J.; Wumaier, A.; Li, Z. POISE: Efficient Cross-Domain Chinese Named Entity Recognization via Transfer Learning. Symmetry 2020, 12, 1673. [Google Scholar] [CrossRef]
  35. Ma, X.; Hovy, E. End-to-end sequence labeling via bi-directional lstm-cnns-crf. arXiv 2016, arXiv:1603.01354. [Google Scholar]
  36. Graves, A.; Schmidhuber, J. Framewise phoneme classification with bidirectional LSTM and other neural network architectures. Neur. Netw. 2005, 18, 602–610. [Google Scholar] [CrossRef] [PubMed]
  37. Nguyen, T.H.; Grishman, R. Event detection and domain adaptation with convolutional neural networks. In Proceedings of the 53rd Annual Meeting of the Association for Computational Linguistics and the 7th International Joint Conference on Natural Language Processing (Volume 2: Short Papers); Association for Computational Linguistics: Stroudsburg, PA, USA, 2015; pp. 365–371. [Google Scholar]
  38. Cho, K.; Van Merriënboer, B.; Bahdanau, D.; Bengio, Y. On the properties of neural machine translation: Encoder-decoder approaches. arXiv 2014, arXiv:1409.1259. [Google Scholar]
  39. Wu, Y.; Schuster, M.; Chen, Z.; Le, Q.V.; Norouzi, M.; Macherey, W.; Krikun, M.; Cao, Y.; Gao, Q.; Macherey, K.; et al. Google’s neural machine translation system: Bridging the gap between human and machine translation. arXiv 2016, arXiv:1609.08144. [Google Scholar]
  40. Da, K. A method for stochastic optimization. arXiv 2014, arXiv:1412.6980. [Google Scholar]
Figure 1. A fine-tuning model for low-resource language models—LRLFiT.
Figure 1. A fine-tuning model for low-resource language models—LRLFiT.
Symmetry 13 00786 g001
Figure 2. Examples of two dataset annotation methods in Uyghur and Hungarian.
Figure 2. Examples of two dataset annotation methods in Uyghur and Hungarian.
Symmetry 13 00786 g002
Figure 3. The performance comparison of identifying PER, ORG and LOC entity types in Uyghur on LRLFiT.
Figure 3. The performance comparison of identifying PER, ORG and LOC entity types in Uyghur on LRLFiT.
Symmetry 13 00786 g003
Figure 4. The performance comparison of identifying PER, ORG and LOC entity types in Hungarian on LRLFiT.
Figure 4. The performance comparison of identifying PER, ORG and LOC entity types in Hungarian on LRLFiT.
Symmetry 13 00786 g004
Figure 5. The performance comparison of identifying PER, ORG and LOC entity types in Uyghur on LRLFiT.
Figure 5. The performance comparison of identifying PER, ORG and LOC entity types in Uyghur on LRLFiT.
Symmetry 13 00786 g005
Figure 6. The performance comparison of identifying PER, ORG and LOC entity types in Hungarian on LRLFiT.
Figure 6. The performance comparison of identifying PER, ORG and LOC entity types in Hungarian on LRLFiT.
Symmetry 13 00786 g006
Figure 7. Two ablation studies of the Uyghur and Hungarian languages using LRLFiT.
Figure 7. Two ablation studies of the Uyghur and Hungarian languages using LRLFiT.
Symmetry 13 00786 g007
Table 1. Uyghur entity recognition tagging corpus.
Table 1. Uyghur entity recognition tagging corpus.
CorpusData SetsLOCORGPER
Train8489840079224298
Vertical181917961232977
Test182019251644818
Table 2. Hungarian entity recognition tagging corpus.
Table 2. Hungarian entity recognition tagging corpus.
CorpusData SetsLOCORGPER
Train67011344143031050
Vertical14362563459215
Test14363202671236
Table 3. English and Farsi entity recognition tagging corpora.
Table 3. English and Farsi entity recognition tagging corpora.
CorpusData SetsLOCORGPER
Farsi14559184461476417071
English1404182971002711135
Table 4. The expanded datasets of the entity recognition tagging corpora.
Table 4. The expanded datasets of the entity recognition tagging corpora.
CorpusData SetsLOCORGPER
Uyghur23048166971794915433
Hungarian21260197902906718121
Table 5. The training methods of the other models.
Table 5. The training methods of the other models.
HyperparametersCNN_LSTMBiLSTMBiGRUmBERT
max sequence length128128128128
max epochs10101010
batch size16161632
learning rate5e-55e-55e-55e-5
gradient accumulation steps1111
warmup proportion0.00.00.00.1
activationsoftmaxsoftmaxsoftmax-
Table 6. The hyperparameters of LRLFiT.
Table 6. The hyperparameters of LRLFiT.
HyperparametersUyghurHungarian
max sequence length128128
max epochs1010
batch size816
learning rate5e-56e-5
gradient accumulation steps11
warmup proportion0.00.0
dropout0.20.2
Table 7. Uyghur: named entity recognition results of different algorithm models.
Table 7. Uyghur: named entity recognition results of different algorithm models.
ModelP(%)R(%)F1(%)
CNN_LSTM68.1264.3266.51
BiLSTM66.2262.1364.23
BiGRU68.2560.6667.34
mBERT69.5662.5265.58
Xlmr71.2572.3670.42
LRLFiT73.6977.5475.35
Table 8. Hungarian: named entity recognition results of different algorithm models.
Table 8. Hungarian: named entity recognition results of different algorithm models.
ModelP(%)R(%)F1(%)
CNN_LSTM91.8986.5789.15
BiLSTM91.8984.5687.25
BiGRU90.6586.1588.52
mBERT90.8787.2588.93
Xlmr91.4690.6990.56
LRLFiT92.8891.6192.45
Publisher’s Note: MDPI stays neutral with regard to jurisdictional claims in published maps and institutional affiliations.

Share and Cite

MDPI and ACS Style

Chen, S.; Pei, Y.; Ke, Z.; Silamu, W. Low-Resource Named Entity Recognition via the Pre-Training Model. Symmetry 2021, 13, 786. https://doi.org/10.3390/sym13050786

AMA Style

Chen S, Pei Y, Ke Z, Silamu W. Low-Resource Named Entity Recognition via the Pre-Training Model. Symmetry. 2021; 13(5):786. https://doi.org/10.3390/sym13050786

Chicago/Turabian Style

Chen, Siqi, Yijie Pei, Zunwang Ke, and Wushour Silamu. 2021. "Low-Resource Named Entity Recognition via the Pre-Training Model" Symmetry 13, no. 5: 786. https://doi.org/10.3390/sym13050786

APA Style

Chen, S., Pei, Y., Ke, Z., & Silamu, W. (2021). Low-Resource Named Entity Recognition via the Pre-Training Model. Symmetry, 13(5), 786. https://doi.org/10.3390/sym13050786

Note that from the first issue of 2016, this journal uses article numbers instead of page numbers. See further details here.

Article Metrics

Back to TopTop