Compound Fault Diagnosis of Rolling Bearing Based on ACMD, Gini Index Fusion and AO-LSTM
Abstract
:1. Introduction
2. Theoretical Basis of the Proposed Method
2.1. Adaptive Chirp Mode Decomposition (ACMD)
2.2. Gini Index (GI)
2.3. Aquila Optimizer (AO)
2.4. Long Short-Term Memory (LSTM) Network
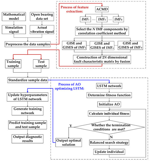
3. Compound Fault Diagnosis Method of Rolling Bearings Based on ACMD, Gini Index Fusion and AO-LSTM
4. Simulation and Experimental Results of Rolling Bearing Fault Diagnosis
4.1. Simulation Verification
4.2. Experimental Verification
4.2.1. Experimental Data Description
4.2.2. Diagnostic Results of the Proposed Method
4.2.3. Diagnosis Results of the Proposed Method and Different Intelligent Methods
5. Conclusions
- The ACMD method uses a greedy algorithm to estimate the signal components one by one, and reduces the interference of irrelevant components to the greatest extent under the condition of ensuring that the useful feature information is not lost. In the proposed model, as the premise of feature extraction, this method can decompose the unstable vibration signal more stably and efficiently.
- As a feature vector, the Gini coefficient is more robust to random impulse noise and other interference components because of its stable gradient characteristics and the ability to distinguish impulse and repetitive transients. It can effectively characterize the feature information and make the difference between samples more obvious.
- The AO algorithm avoids the time-consuming and parameter uncertainty of manual parameter adjustment in optimizing the super parameters of LSTM model, ensures the accuracy and accuracy of the model, and can better monitor the running state of rolling bearing.
Author Contributions
Funding
Institutional Review Board Statement
Informed Consent Statement
Data Availability Statement
Conflicts of Interest
References
- Liu, Y.; Yan, X.S.; Zhang, C.N.; Wen, L. An ensemble convolutional neural networks for bearing fault diagnosis using multi-sensor data. Sensors 2019, 19, 5300. [Google Scholar] [CrossRef] [Green Version]
- Ma, J.P.; Zhuo, S.; Li, C.W.; Zhan, L.W.; Zhang, G.Z. An enhanced intrinsic time-scale decomposition method based on adaptive lévy noise and its application in bearing fault diagnosis. Symmetry 2021, 13, 617. [Google Scholar] [CrossRef]
- Zhang, K.; Zhou, D.H.; Cai, Y. Review of multiple fault diagnosis methods. Control Theory Appl. 2015, 32, 1143–1157. [Google Scholar]
- Zheng, S.; Liu, T.; Liu, C.; Li, H. Compound faults diagnosis method of rolling bearing based on sparse representation of cascaded over complete dictionary. J. Vib. Shock 2021, 40, 174–179. [Google Scholar]
- Wang, M.Y.; Wang, H.Q.; Dong, F.; Ren, B.Y.; Song, L.Y. A method of compound fault signal separation based on EVMD-LNMF. J. Vib. Shock 2019, 38, 146–152. [Google Scholar]
- Qi, Y.S.; Fan, J.; Li, Y.T.; Gao, X.J.; Liu, L.Q. An improved deconvolution algorithm and its application in compound fault diagnosis of rolling bearing. J. Vibration. Shock 2020, 39, 140–150. [Google Scholar]
- Cui, L.L.; Gao, L.X.; Yin, H.C.; Xu, Y.G. Research on composite fault diagnosis method based on the second generation wavelet. China Mech. Eng. 2009, 20, 442–446. [Google Scholar]
- Chen, H.Z.; Wang, J.X.; Tang, B.P.; Li, J.C. Helicopter rolling bearing hybrid faults diagnosis using minimum entropy deconvolution and Teager energy operator. J. Vib. Shock 2017, 36, 45–50. [Google Scholar]
- Qi, Y.S.; Liu, F.; Li, Y.T.; Gao, X.J.; Liu, L.Q. Compound fault diagnosis of wind turbine rolling bearing based on MK-MOMEDA and Teager energy operator. Acta Energ. Sol. 2021, 42, 297–307. [Google Scholar]
- Wan, S.T.; Zhang, X.; Dou, L.J. Separation of composite rolling bearings fault features with strong noise interference. J. Cent. South Univ. 2018, 49, 1950–1959. [Google Scholar]
- Chen, S.Q.; Yang, Y.; Peng, Z.K.; Wang, S.B.; Zhang, W.M.; Chen, X.F. Detection of rub-impact fault for rotor-stator systems: A novel method based on adaptive chirp mode decomposition. J. Sound Vib. 2018, 440, 83–89. [Google Scholar] [CrossRef]
- Zhao, M.; Lin, J. Improvement of kurtosis-guided-grams via Gini index for bearing fault feature identification. IEEE Trans. Ind. Electr. 2017, 65, 2548–2556. [Google Scholar] [CrossRef]
- Miao, Y.; Zhao, M.; Lin, J. Health assessment of rotating machinery using a rotary encoder. Meas. Sci. Technol. 2017, 28, 125001. [Google Scholar] [CrossRef]
- Albezzawy, M.N.; Nassef, M.G.; Sawalhi, N. Rolling element bearing fault identification using a novel three-step adaptive and automated filtration scheme based on Gini index. ISA Trans. 2020, 101, 453–460. [Google Scholar] [CrossRef]
- Nassef, M.G.A.; Hussein, T.M.; Mokhiamar, O. An adaptive variational mode decomposition based on sailfish optimization algorithm and Gini index for fault identification in rolling bearings. Measurement 2021, 173, 108514. [Google Scholar] [CrossRef]
- Qu, J.L.; Yu, L.; Yuan, T.; Tian, Y.P.; Gao, F. Adaptive fault diagnosis algorithm for rolling bearings based on one-dimensional convolutional neural network. Chin. J. Sci. Instrum. 2018, 39, 134–143. [Google Scholar]
- Chen, W.; Chen, J.X.; Jiang, Y.Q.; Song, D.L.; Zhang, W.D. Fault identification of rolling bearing based on RS-LSTM. China Sci. Paper 2018, 13, 1134–1141. [Google Scholar]
- Chen, Y.Q. Intelligence Diagnosis System Research of Rolling Bearing Composite Faults. Master’s Thesis, Yanshan University, Qinhuangdao, China, 2013. [Google Scholar]
- Zhang, Y.Y.; Jia, Y.X.; Wu, W.Y.; Cheng, Z.H.; Su, X.B.; Lin, A.Q. A diagnosis method for the compound fault of gearboxes based on multi-feature and BP-AdaBoost. Symmetry 2020, 12, 461. [Google Scholar] [CrossRef] [Green Version]
- Han, T.; Yuan, J.H.; Tang, J.; An, L.Z. An approach of intelligent compound fault diagnosis of rolling bearing based on MWT and CNN. J. Mech. Transm. 2016, 40, 139–143. [Google Scholar]
- Shi, J.; Wu, X.; Liu, T. Bearing compound fault diagnosis based on HHT algorithm and convolution neural network. Trans. Chin. Soc. Agric. Eng. 2020, 36, 34–43. [Google Scholar]
- Yu, P.; Cao, J. Deep learning approach and its application in fault diagnosis and prognosis. Comput. Eng. Appl. 2020, 56, 1–18. [Google Scholar]
- Cao, Z.Z.; Ye, C.M. Application of improved CNN-LSTM model in fault diagnosis of rolling bearings. Comput. Syst. App. 2021, 30, 126–133. [Google Scholar]
- Zhang, Q.; Jang, W.Z.; Li, H. Combined MCKD-Teager energy operator with LSTM for rolling bearing fault diagnosis. J. Harbin Inst. Technol. 2021, 53, 68–76. [Google Scholar]
- Abualigah, L.; Yousri, D.; Abd Elaziz, M.; Ewees, A.A.; Al-qaness, M.A.; Gandomi, A.H. Aquila Optimizer: A novel meta-heuristic optimization algorithm. Comput. Ind. Eng. 2021, 157, 107250. [Google Scholar] [CrossRef]
- Miao, Y.H.; Wang, J.J.; Zhang, B.Y.; Li, H. Practical framework of Gini index in the application of machinery fault feature extraction. Mech. Syst. Signal Process. 2022, 165, 108333. [Google Scholar] [CrossRef]
- Shi, H.T.; Guo, L.; Tan, S.; Bai, X.T.; Sun, J. Rolling bearing initial fault detection using long short-term memory recurrent network. IEEE Access 2019, 7, 171559–171569. [Google Scholar] [CrossRef]
- Zhang, J.F.; Song, Y.; Li, G.; Wang, C.Y.; Jiao, Y.F. A method fault diagnosis of rolling bearing of wind turbines based on long short-term memory neural network. Comput. Meas. Control 2017, 25, 16–19. [Google Scholar]
- Wang, B.; Lei, Y.G.; Li, N.P.; Li, N.B. A hybrid prognostics approach for estimating remaining useful life of rolling element bearings. IEEE Trans. Reliab. 2020, 69, 401–412. [Google Scholar] [CrossRef]
- Lei, Y.G.; Han, T.Y.; Wang, B. XJTU-SY bolling element bearing accelerated life test datasets: A tutorial. J. Mech. Eng. 2019, 55, 1–6. [Google Scholar]

















| Parameter | Value | Parameter | Value |
|---|---|---|---|
| Inner race diameter | 29.30 mm | ball diameter | 7.92 mm |
| Outer race diameter | 39.80 mm | Contact angle | 0° |
| Bearing mean diameter | 34.55 mm | Number of balls | 8 |
| Load rating | 12.82 kN | Load rating | 6.65 kN |
| Bearing Operating Conditions | Bearing Dataset | Operating Condition | Training Samples and Testing Samples | Condition Label |
|---|---|---|---|---|
| Outer race fault | Bearing 1_1 | 35 Hz/12 kN | 100/150 | 1 |
| Cage fault | Bearing 2_3 | 37.5 Hz/11 kN | 100/150 | 2 |
| Compound fault | Bearing 1_5 | 35 Hz/12 kN | 100/150 | 3 |
| Inner race fault | Bearing 2_1 | 37.5 Hz/11 kN | 100/150 | 4 |
| Healthy state | Bearing 2_1 | 37.5 Hz/11 kN | 100/150 | 5 |
| AO | LSTM | ||
|---|---|---|---|
| Maximum number of iterations | 10 | The number of fully connected layer | 5 |
| Number of optimization parameters | 2 | The dimension of input sample | 8 |
| Population | 5 | The node number of hidden layers | 10 |
| Lower and upper limits of learning rate | [0.001, 0.1] | Learning Rate Drop Factor | 0.1 |
| Range of hidden layer node number | [5, 14] | Learning rate | 0.01 |
| Diagnostic Model | Signal Decomposition Method | Characteristic Evaluation Index | Feature Recognition Method | Average Test Sample Accuracy (%) | Standard Deviation |
|---|---|---|---|---|---|
| The proposed model | ACMD | Gini index | AO + LSTM | 98.67 | 0.53 |
| Model 1 | SVMD | Gini index | AO + LSTM | 88.39 | 2.13 |
| Model 2 | ACMD | Kurtosis | AO + LSTM | 85.73 | 2.15 |
| Model 3 | ACMD | Gini index | LSTM | 91.87 | 1.67 |
| Model 4 | ACMD | Gini index | PSO + LSTM | 94.53 | 1.06 |
| Model 5 | ACMD | Gini index | AO + KELM | 95.67 | 0.94 |
Publisher’s Note: MDPI stays neutral with regard to jurisdictional claims in published maps and institutional affiliations. |
© 2021 by the authors. Licensee MDPI, Basel, Switzerland. This article is an open access article distributed under the terms and conditions of the Creative Commons Attribution (CC BY) license (https://creativecommons.org/licenses/by/4.0/).
Share and Cite
Ma, J.; Wang, X. Compound Fault Diagnosis of Rolling Bearing Based on ACMD, Gini Index Fusion and AO-LSTM. Symmetry 2021, 13, 2386. https://doi.org/10.3390/sym13122386
Ma J, Wang X. Compound Fault Diagnosis of Rolling Bearing Based on ACMD, Gini Index Fusion and AO-LSTM. Symmetry. 2021; 13(12):2386. https://doi.org/10.3390/sym13122386
Chicago/Turabian StyleMa, Jie, and Xinyu Wang. 2021. "Compound Fault Diagnosis of Rolling Bearing Based on ACMD, Gini Index Fusion and AO-LSTM" Symmetry 13, no. 12: 2386. https://doi.org/10.3390/sym13122386
APA StyleMa, J., & Wang, X. (2021). Compound Fault Diagnosis of Rolling Bearing Based on ACMD, Gini Index Fusion and AO-LSTM. Symmetry, 13(12), 2386. https://doi.org/10.3390/sym13122386

