PURA-SCIS Protocol: A Novel Solution for Cloud-Based Information Sharing Protection for Sectoral Organizations
Abstract
:1. Introduction
1.1. Contribution
- The novel PURA-SCIS protocol is proposed to implement information sharing in both public and private sectoral organizations. In addition, to provide a secure data-sharing scheme, the verifiable data possession of PURA-SCIS is focused on sectoral organizations and considers both privacy preservation and data encryption.
- A secure protocol audit is designed to guarantee the confidentiality of the cyber incident information-sharing process between entities. Confidentiality is an essential aspect of the PURA-SCIS protocol because classified information in the information-sharing process must be secure from intrusion by unauthorized parties. The code implementation of the PURA-SCIS protocol can be verified on the Github repository.
- The PURA-SCIS protocol guarantees privacy protection with secure classified information-sharing in the private cloud environment. PURA-SCIS also defines entities that have the authorization to share information in the private cloud. In addition, cryptographic public keys are utilized to protect information exchanged by entities on the network.
- The PURA-SCIS protocol is designed to address seven security properties, including the cybersecurity ecosystem of cloud-based information storage, communication protocols, and security techniques via secure protocols and security analysis. Information security, especially protecting cyber incident information sharing on cloud networks, was comprehensively analyzed.
1.2. Organization
2. Secure Cyber Incident Information Sharing
2.1. Information Sharing and Analysis Center and Sectoral Organizations
2.2. Cyber Incident Information Sharing in Sectoral Organizations
2.3. Data Security: Privacy-Preservation and Protection
3. The Proposed PURA-SCIS Protocol
3.1. System Requirements of the PURA-SCIS Protocol
- The Key Generation Center (KGC) is a fully trusted entity that partially generates key pairs to prove the Data Owner’s cyber incident information ownership.
- The Cloud Service Provider (CSP) is a semi-trusted entity that stores all entity public key information and the Data Owner’s cyber incident information. The Cloud Service Provider also secures all the stored information using various cryptographic techniques.
- The Data Owner is an entity that stores cyber incident information in the Cloud Service Provider of sectoral organizations.
- The Third Party Auditor is a semi-trusted entity serving as a third-party auditor to prove Data Owner data possession through a challenge-response process with the Cloud Service Provider.
- The Data User is an entity consuming the Data Owner’s cyber incident information on the network.
3.2. PURA-SCIS Scheme
3.2.1. Key Generation Phase
3.2.2. Data Storing Phase
3.2.3. Data Retrieval and Log Reporting Phase
3.2.4. Challenge-Response Phase
3.2.5. Results Phase
3.3. The PURA-SCIS Protocol
4. Evaluation of the Proposed PURA-SCIS Protocol
4.1. Security Analysis of the Provable Data Possession Scheme
4.1.1. Public Verifiability
4.1.2. Blockless Verification
4.1.3. Data Privacy Preservation
4.1.4. Identity Privacy Preservation and Traceability
4.2. Security Analysis of The PURA-SCIS Protocol
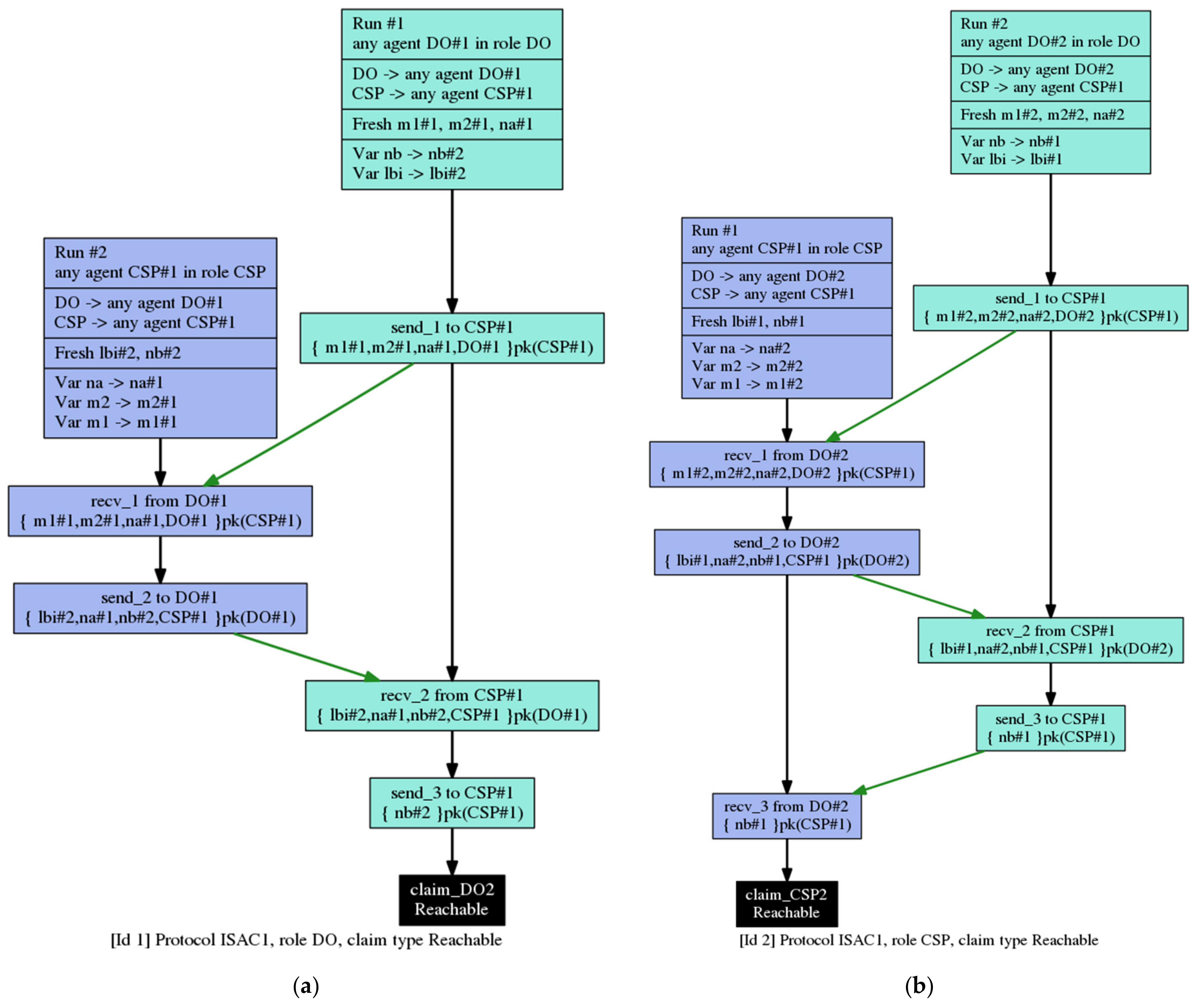
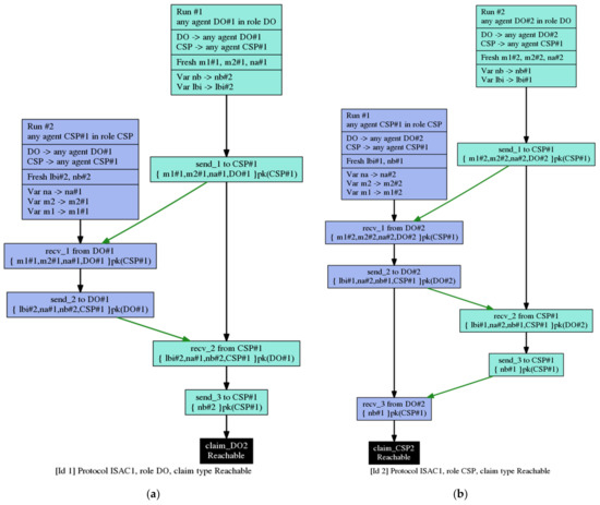
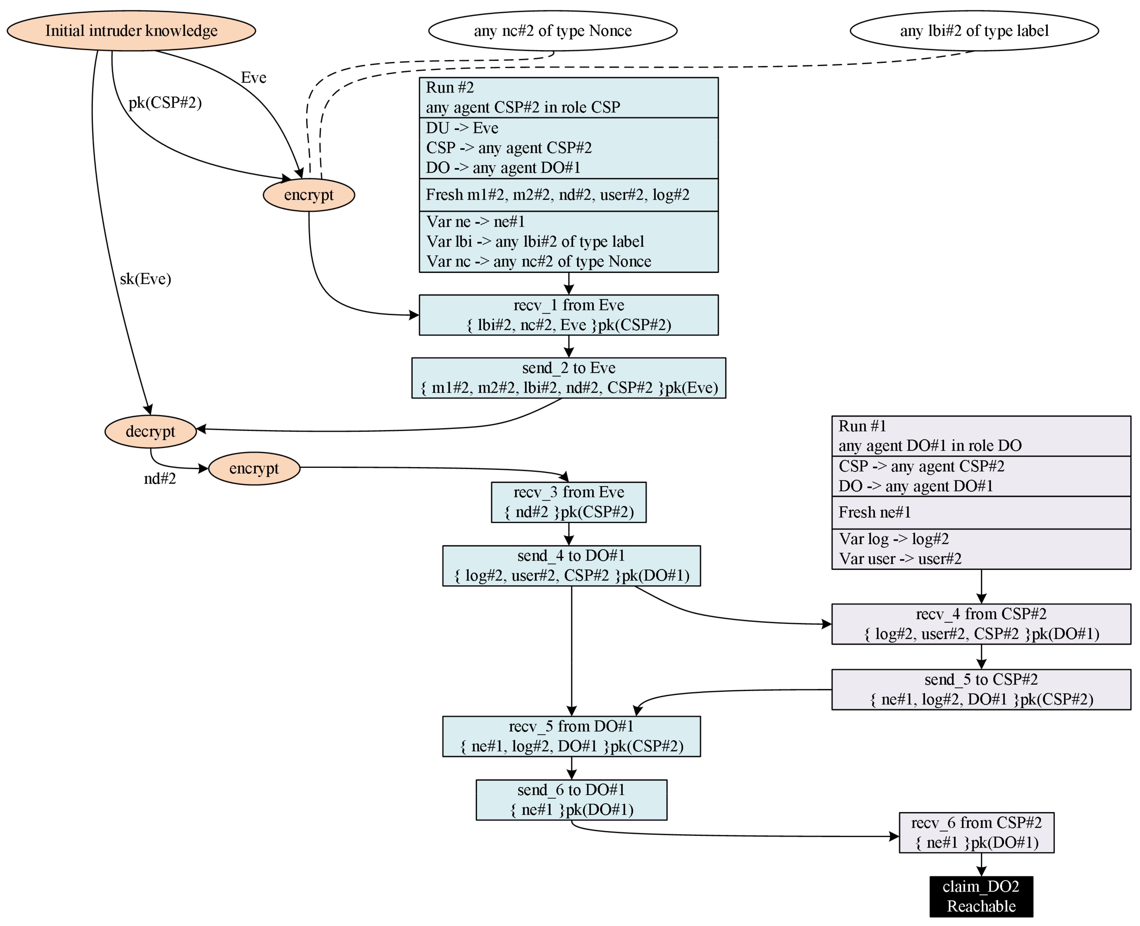
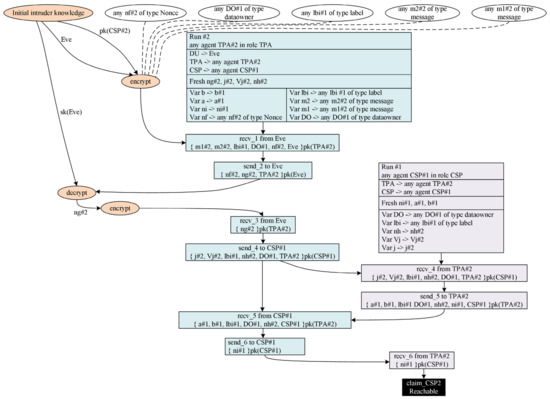
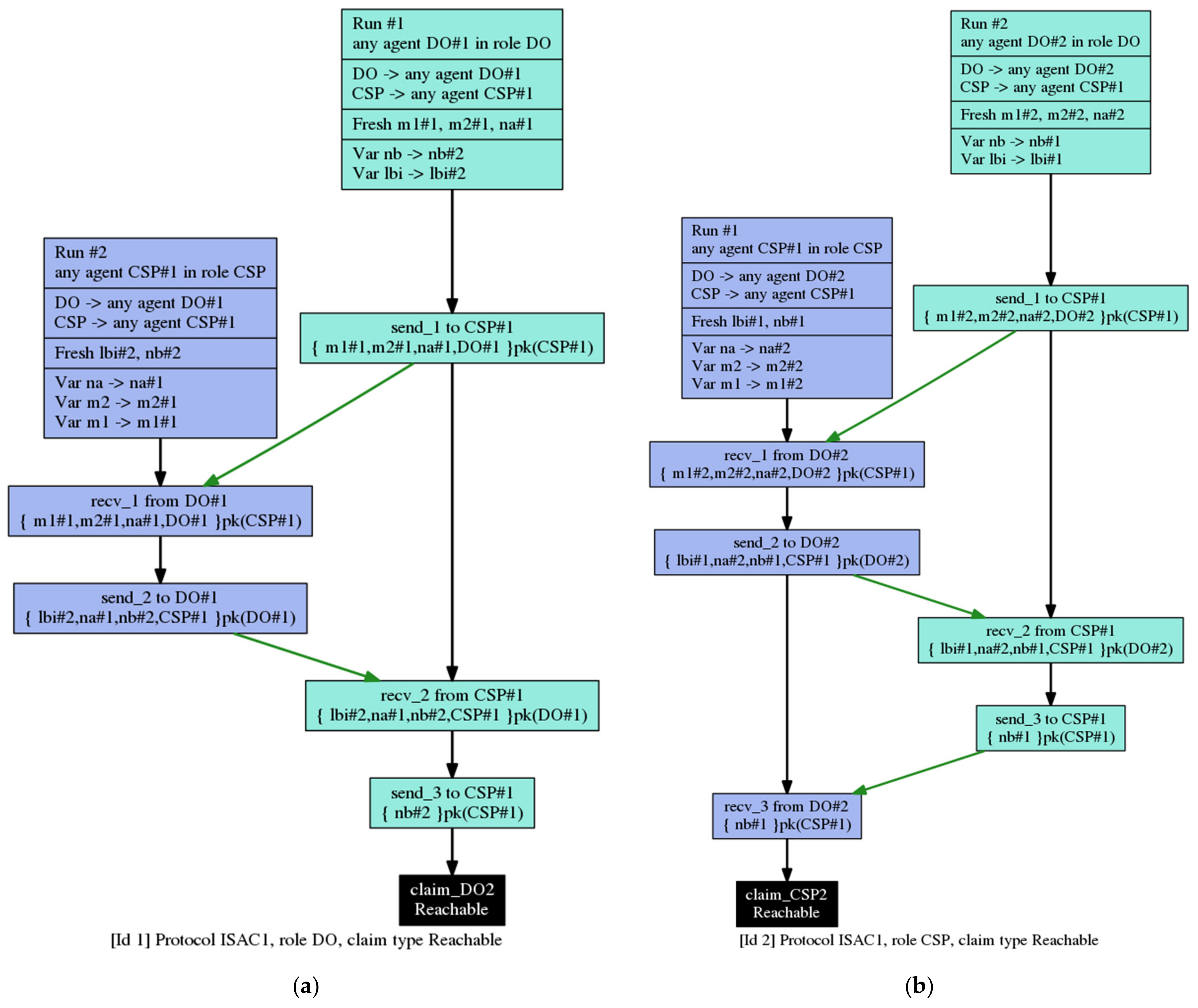
4.2.1. ISAC1 Security Verification
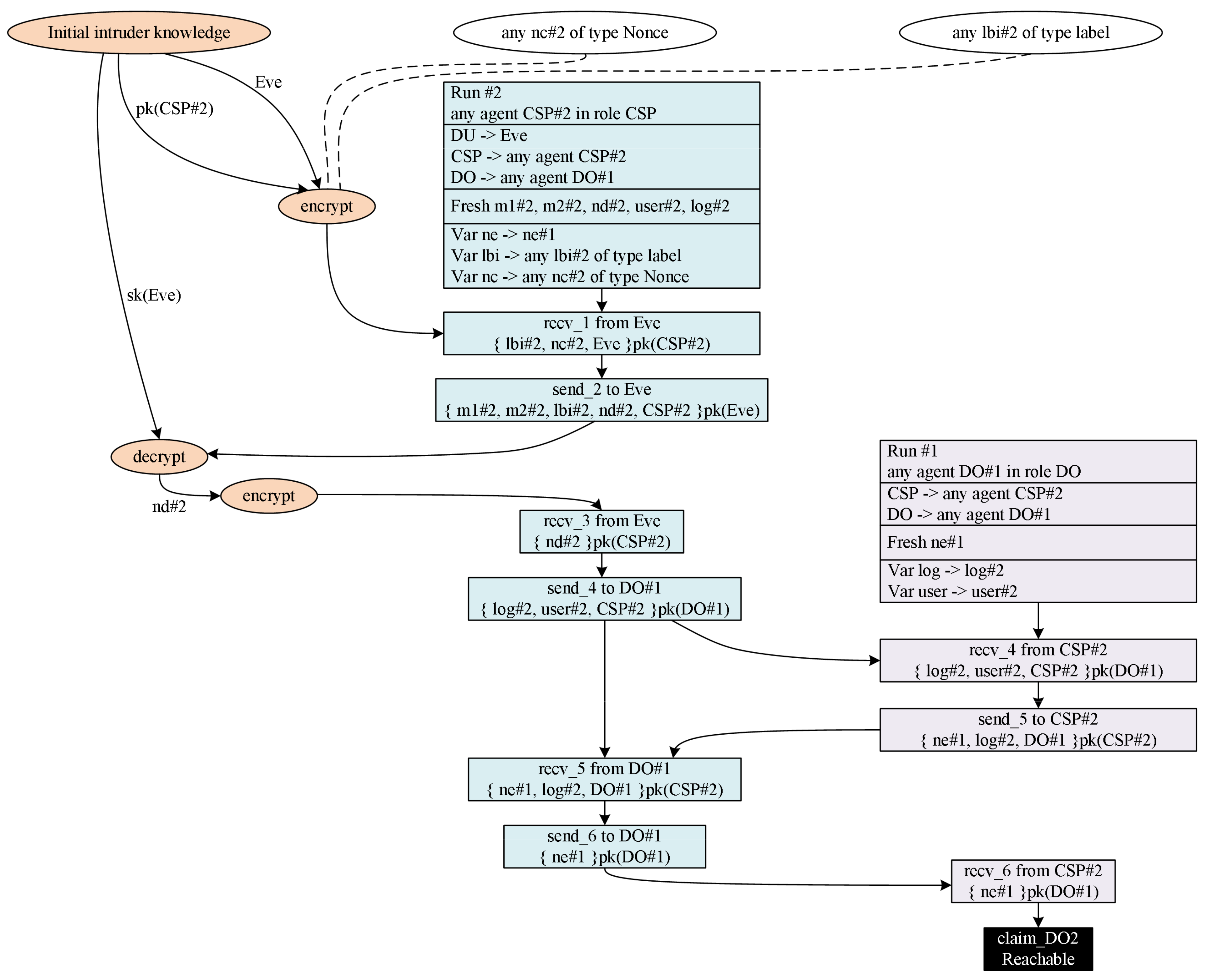
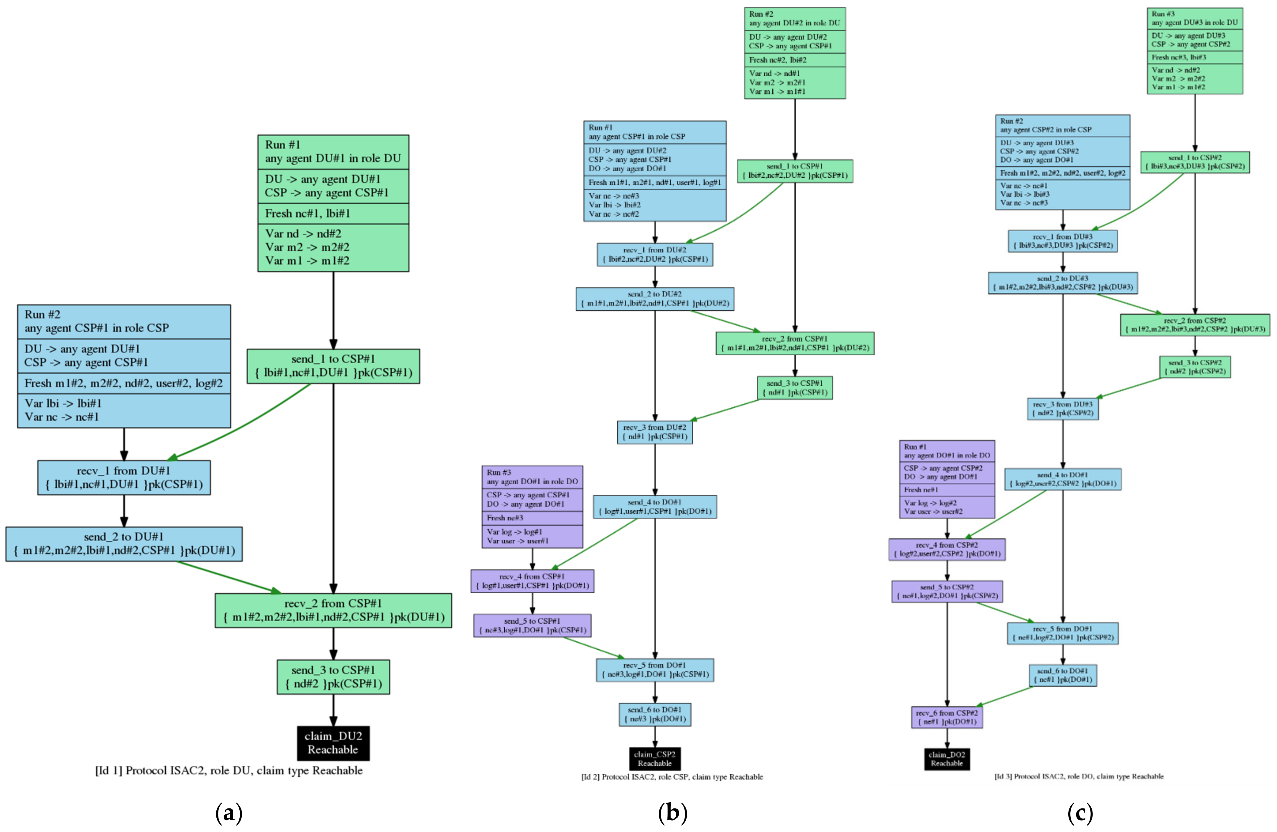
4.2.2. ISAC2 Security Verification
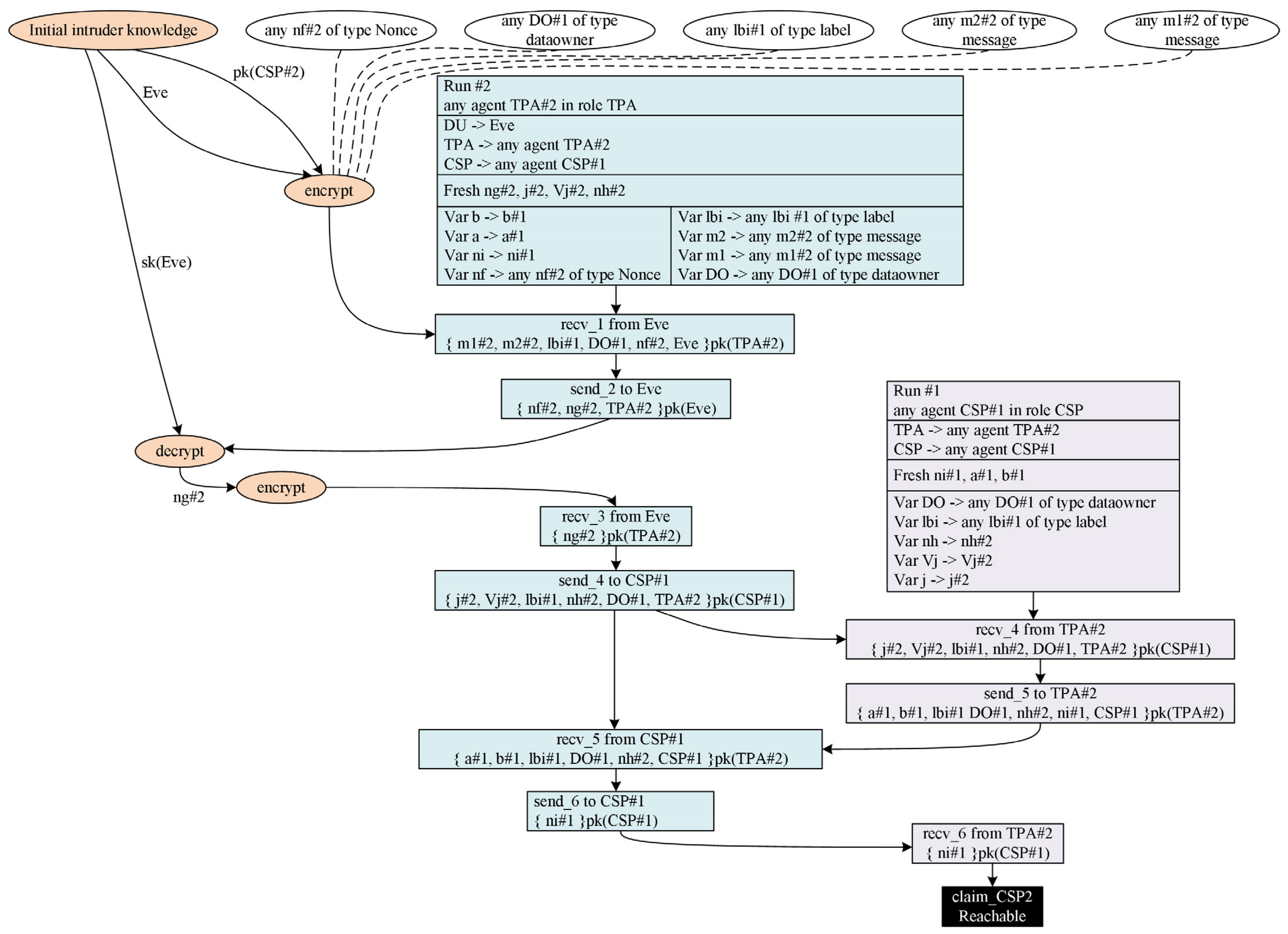
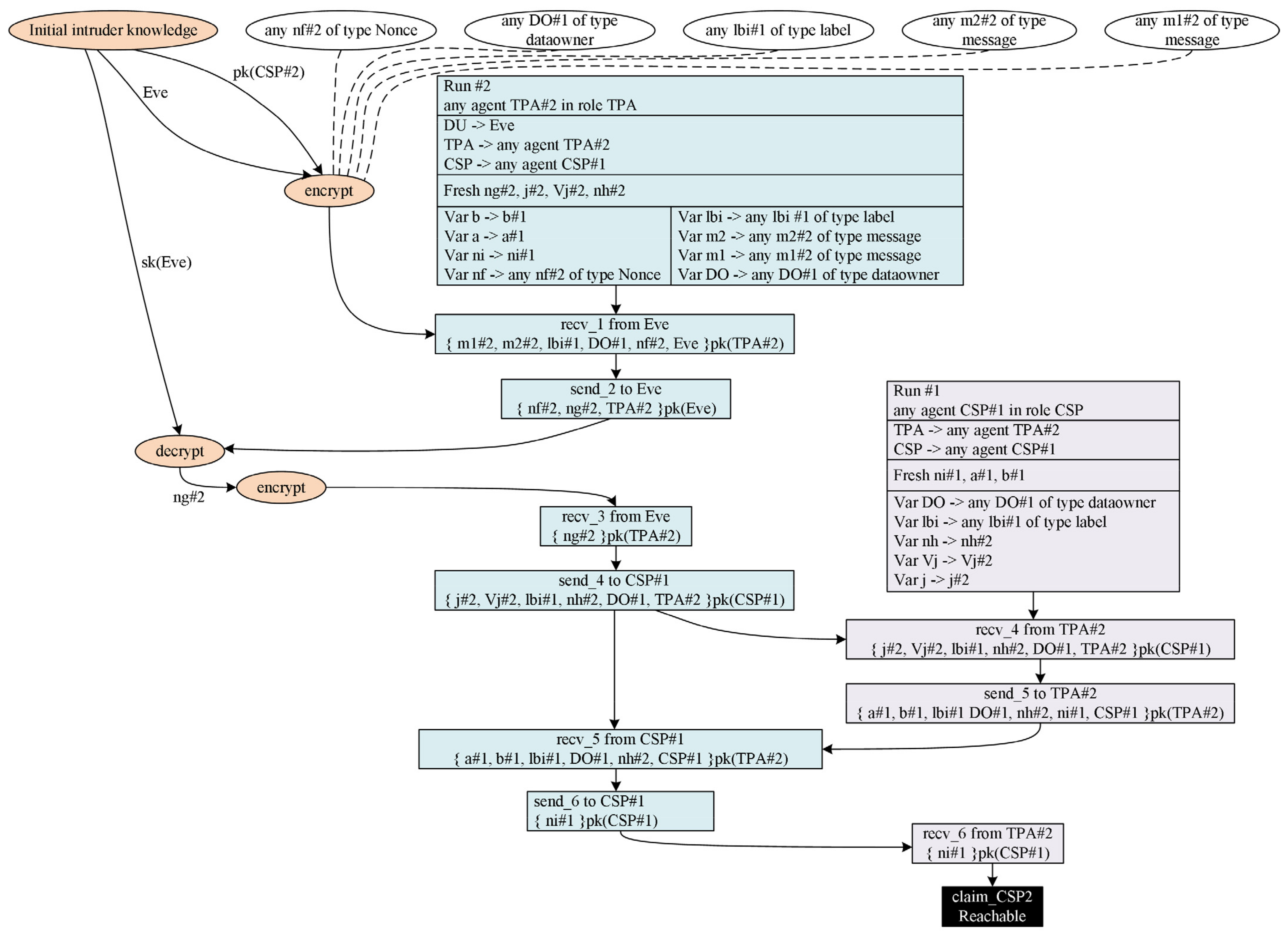
4.2.3. ISAC3 Security Verification
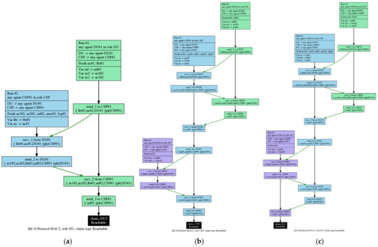
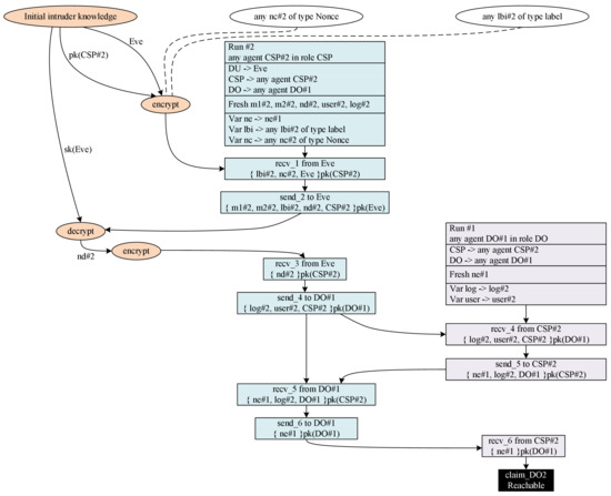
4.2.4. ISAC4 Security Verification
4.3. The Challenges of PURA-SCIS Protocol Implementation
5. Conclusions
Author Contributions
Funding
Institutional Review Board Statement
Informed Consent Statement
Data Availability Statement
Conflicts of Interest
References
- Zrahia, A. Threat intelligence sharing between cybersecurity vendors: Network, dyadic, and agent views. J. Cybersecur. 2018, 4, 1–16. [Google Scholar] [CrossRef] [Green Version]
- Vakilinia, I.; Sengupta, S. Fair and private rewarding in a coalitional game of cybersecurity information sharing. IET Inf. Secur. 2019, 13, 530–540. [Google Scholar] [CrossRef] [Green Version]
- Wei, J.; Liu, W.; Hu, X. Secure data sharing in cloud computing using revocable-storage identity-based encryption. IEEE Trans. Cloud Comput. 2016, 6, 1136–1148. [Google Scholar] [CrossRef]
- Shen, J.; Zhou, T.; He, D.; Zhang, Y.; Sun, X.; Xiang, Y. Block Design-Based Key Agreement for Group Data Sharing in Cloud Computing. IEEE Trans. Dependable Secur. Comput. 2019, 16, 996–1010. [Google Scholar] [CrossRef]
- Wang, N.; Cai, Y.; Fu, J.; Chen, X. Information privacy protection based on verifiable (t, n)-Threshold multi-secret sharing scheme. IEEE Access 2020, 8, 20799–20804. [Google Scholar] [CrossRef]
- Ghernaouti, S.; Cellier, L.; Wanner, B. Information sharing in cybersecurity: Enhancing security, trust and privacy by capacity building. In Proceedings of the 2019 3rd Cyber Security in Networking Conference, CSNet, Quito, Ecuador, 23–25 October 2019; pp. 58–62. [Google Scholar] [CrossRef]
- Wagner, T.D.; Mahbub, K.; Palomar, E.; Abdallah, A.E. Cyber threat intelligence sharing: Survey and research directions. Comput. Secur. 2019, 87, 101589. [Google Scholar] [CrossRef]
- Guo, B.; Deng, X.; Tian, J.; Guan, Q.; Zheng, X. A Secure Incentive Mechanism for Competitive Organization Data Sharing: A Contract Theoretic Approach. IEEE Access 2019, 7, 60067–60078. [Google Scholar] [CrossRef]
- Mermoud, A.; Keupp, M.M.; Huguenin, K.; Palmié, M.; David, D.P. To share or not to share: A behavioral perspective on human participation in security information sharing. J. Cybersecur. 2019, 5, 1–13. [Google Scholar] [CrossRef]
- Yan, K.; Shen, W.; Jin, Q.; Lu, H. Emerging Privacy Issues and Solutions in Cyber-Enabled Sharing Services: From Multiple Perspectives. IEEE Access 2019, 7, 26031–26059. [Google Scholar] [CrossRef]
- Zhang, L.; Cui, Y.; Mu, Y. Improving Security and Privacy Attribute Based Data Sharing in Cloud Computing. IEEE Syst. J. 2020, 14, 387–397. [Google Scholar] [CrossRef]
- de Fuentes, J.M.; González-Manzano, L.; Tapiador, J.; Peris-Lopez, P. PRACIS: Privacy-preserving and aggregatable cybersecurity information sharing. Comput. Secur. 2017, 69, 127–141. [Google Scholar] [CrossRef] [Green Version]
- Yang, Z.; Wang, W.; Huang, Y.; Li, X. Privacy-preserving public auditing scheme for data confidentiality and accountability in cloud storage. Chin. J. Electron. 2019, 28, 179–187. [Google Scholar] [CrossRef]
- Loh, J.-C.n.; Heng, S.-H.; Tan, S.-Y. A Generic Framework for Accountable Optimistic Fair Exchange Protocol Fair Exchange Protocol. Symmetry 2019, 11, 285. [Google Scholar] [CrossRef] [Green Version]
- Mihalkovich, A.; Sakalauskas, E.; Luksys, K. Key Exchange Protocol Defined over a Non-Commuting Group Based on an NP-Complete Decisional Problem. Symmetry 2020, 12, 1389. [Google Scholar] [CrossRef]
- Harun, N.Z.; Zukarnain, Z.A.; Hanapi, Z.M.; Ahmad, I. Multi-Stage Quantum Secure Direct Communication Using Secure Shared Authentication Key. Symmetry 2020, 12, 1481. [Google Scholar] [CrossRef]
- Ming, Y.; Shi, W. Efficient Privacy-Preserving Certificateless Provable Data Possession Scheme for Cloud Storage. IEEE Access 2019, 7, 122091–122105. [Google Scholar] [CrossRef]
- Chuang, Y.-H.; Lei, C.-L.; Shiu, H.-J. How to Design a Secure Anonymous Authentication and Key Agreement Protocol for Multi-Server Environments and Prove Its Security. Symmetry 2021, 13, 1629. [Google Scholar] [CrossRef]
- Shen, W.; Qin, J.; Yu, J.; Hao, R.; Hu, J. Enabling Identity-Based Integrity Auditing and Data Sharing with Sensitive Information Hiding for Secure Cloud Storage. IEEE Trans. Inf. Forensics Secur. 2018, 14, 331–346. [Google Scholar] [CrossRef]
- Vakilinia, I.; Tosh, D.K.; Sengupta, S. Attribute based sharing in cybersecurity information exchange framework. Simul. Ser. 2017, 49, 68–73. [Google Scholar] [CrossRef]
- Hong, M.Q.; Wang, P.Y.; Zhao, W.B. Homomorphic Encryption Scheme Based on Elliptic Curve Cryptography for Privacy Protection of Cloud Computing. In Proceedings of the 2016 IEEE 2nd International Conference on Big Data Security on Cloud (BigDataSecurity), IEEE International Conference on High Performance and Smart Computing (HPSC), and IEEE International Conference on Intelligent Data and Security (IDS), New York, NY, USA, 9–10 April 2016; pp. 152–157. [Google Scholar] [CrossRef]
- Chaudhary, P.; Gupta, R.; Singh, A.; Majumder, P. Analysis and Comparison of Various Fully Homomorphic Encryption Techniques. In Proceedings of the 2019 International Conference on Computing, Power and Communication Technologies, GUCON, New Delhi, India, 27–28 September 2019; pp. 58–62. [Google Scholar]
- European Union Agency for Cybersecurity. Information Sharing and Analysis Centres (ISACs) Cooperative Models; ENISA: Athens, Greece, 2018. [Google Scholar]
- Koepke, P. Cybersecurity Information Sharing Incentives and Barriers. In Working Paper CISL #2017-13; MIT Management Sloan School: Cambridge, MA, USA, 2017. [Google Scholar]
- Sedenberg, E.M.; Mulligan, D.K. Public Health as a Model for Cybersecurity Information Sharing. Berkeley Technol. Law J. 2015, 30, 1687. [Google Scholar]
- Kollars, N.A.; Sellers, A. Trust and information sharing: ISACs and U.S. Policy. J. Cyber Policy 2016, 1, 265–277. [Google Scholar] [CrossRef]
- Gil-Garcia, J.R.; Pardo, T.A.; De Tuya, M. Information Sharing as a Dimension of Smartness: Understanding Benefits and Challenges in Two Megacities. Urban Aff. Rev. 2019, 57, 8–34. [Google Scholar] [CrossRef]
- Tresh, K.; Kovalsky, M. Toward Automated Information Sharing California: Cybersecurity Integration Center’s approach to improve on the traditional information sharing models. Cyber Def. Rev. JSTOR 2018, 3, 23–32. [Google Scholar]
- II, L.W.; Tsuchiya, M.; Repko, R. Improving Cybersecurity Cooperation between the Governments of the United States and Japan; SASAKAWA USA: Washington, DC, USA, 2020. [Google Scholar]
- Yang, P.; Xiong, N.; Ren, J. Data Security and Privacy Protection for Cloud Storage: A Survey. IEEE Access 2020, 8, 131723–131740. [Google Scholar] [CrossRef]
- Fan, Y.; Liao, Y.; Li, F.; Zhou, S.; Zhang, G. Identity-Based Auditing for Shared Cloud Data with Efficient and Secure Sensitive Information Hiding. IEEE Access 2019, 7, 114246–114260. [Google Scholar] [CrossRef]
- Jin, H.; Luo, Y.; Li, P.; Mathew, J. A Review of Secure and Privacy-Preserving Medical Data Sharing. IEEE Access 2019, 7, 61656–61669. [Google Scholar] [CrossRef]
- Cremers, C.J.F. The Scyther tool: Automatic verification of security protocols. Comput. Aided Verif. 2008, 5423, 414–418. [Google Scholar]
- Cremers, C.; Mauw, S. Operational Semantics and Verification of Security Protocols; Springer: Berlin/Heidelberg, Germany, 2012. [Google Scholar]
- Kahya, N.; Ghoualmi, N.; Lafourcade, P. Formal analysis of PKM using scyther tool. In Proceedings of the International Conference on Information Technology and e-Services (ICITeS), Sousse, Tunisia, 24–26 March 2012. [Google Scholar] [CrossRef]
- Navas, R.E.; Toutain, L. LATe: A Lightweight Authenticated Time Synchronization Protocol for IoT. In Proceedings of the Global Internet of Things Summit (GIoTS), Bilbao, Spain, 4–7 June 2018. [Google Scholar]
- Thammara, C. Efficient and Secure NFC Authentication for Mobile Payment Ensuring Fair Exchange Protocol. Symmetry 2020, 12, 1649. [Google Scholar] [CrossRef]
- Madhoun, N.E.; Guenane, F.A.; Pujolle, G. A Cloud-Based Secure Authentication Protocol for Contactless-NFC Payment. In Proceedings of the IEEE International Conference on Cloud Networking (CLOUDNET), Niagara Falls, ON, Canada, 5–7 October 2015. [Google Scholar]
- Shehada, D.; Yeun, C.Y.; Zemerly, M.J.; Qutayri, M.A.; Hammadi, Y.; Damiani, E.; Hu, J. BROSMAP: A Novel Broadcast Based Secure Mobile Agent Protocol for Distributed Service Applications. Secur. Commun. Netw. 2017, 2017. [Google Scholar] [CrossRef] [Green Version]
- Palombo, H.M. A Comparative Study of Formal Verification Techniques for Authentication Protocols. Master’s Thesis, University of South Florida, Hillsborough, CA, USA, 2015. [Google Scholar]
- Naghizadeh, P.; Liu, M. Using Private and Public Assessments in Security Information Sharing Agreements. IEEE Trans. Inf. Forensics Secur. 2019, 15, 1801–1814. [Google Scholar] [CrossRef]











| Entity | Definition |
|---|---|
| KGC | Key Generation Center |
| CSP | Cloud Service Provider |
| DO | Data Owner (the i-th DO) |
| TPA | Third Party Auditor |
| DU | Data User |
| Component | Definition |
|---|---|
| Real Identity DO-i | |
| Pseudo-Identity DO-i (Identity on the CIS network) as a public key of DO-i (in the proposed protocol equals DO) | |
| Pseudo-Identity DU-i (Identity on the CIS network) as a public key of DU-i (in the proposed protocol equals user) | |
| Partial Public Key DO-i for provable data possession algorithm | |
| The shared data (in the proposed protocol equals ) | |
| The shared data component of provable data possession (in the proposed protocol equals ) | |
| The component of data | |
| The label of the shared data | |
| The log of the shared data | |
| once | |
| The random number, (with elements, ) ofset | |
| The challenge component of provable data possession, | |
| Proof of response to the challenge | |
| The result of provable data possession | |
| The public key symbol | |
| The process of encrypted data with the public key |
| Phases | Data Component | |
|---|---|---|
| Secure Data | Other Data | |
| Key Generation Phase | ||
| Data Storing Phase | ||
| Getting Data and Reporting Log Phase | ||
| Challenge-Response Phase | ||
| Result Phase | ||
| Schemes | Security Properties | |||||
|---|---|---|---|---|---|---|
| Public Verifiability for All Entity | Blockless Verification | Data Privacy Preservation | Identity Privacy Preservation and Traceability | Private Information Sharing | Data Confidentiality | |
| Fan et al. [31] | √ | X | √ | √ | √ | X |
| Ming & Shi [17] | √ | √ | √ | √ | X | X |
| Zhang et al. [11] | √ | X | √ | X | √ | √ |
| Zhen et al. [13] | √ | X | √ | √ | X | √ |
| Shen et al. [19] | √ | X | √ | √ | √ | X |
| Wei et al. [3] | √ | X | √ | X | √ | √ |
| Proposed PURA-SCIS Protocol | √ | √ | √ | √ | √ | √ |
Publisher’s Note: MDPI stays neutral with regard to jurisdictional claims in published maps and institutional affiliations. |
© 2021 by the authors. Licensee MDPI, Basel, Switzerland. This article is an open access article distributed under the terms and conditions of the Creative Commons Attribution (CC BY) license (https://creativecommons.org/licenses/by/4.0/).
Share and Cite
Putra, F.A.; Ramli, K.; Hayati, N.; Gunawan, T.S. PURA-SCIS Protocol: A Novel Solution for Cloud-Based Information Sharing Protection for Sectoral Organizations. Symmetry 2021, 13, 2347. https://doi.org/10.3390/sym13122347
Putra FA, Ramli K, Hayati N, Gunawan TS. PURA-SCIS Protocol: A Novel Solution for Cloud-Based Information Sharing Protection for Sectoral Organizations. Symmetry. 2021; 13(12):2347. https://doi.org/10.3390/sym13122347
Chicago/Turabian StylePutra, Fandi Aditya, Kalamullah Ramli, Nur Hayati, and Teddy Surya Gunawan. 2021. "PURA-SCIS Protocol: A Novel Solution for Cloud-Based Information Sharing Protection for Sectoral Organizations" Symmetry 13, no. 12: 2347. https://doi.org/10.3390/sym13122347
APA StylePutra, F. A., Ramli, K., Hayati, N., & Gunawan, T. S. (2021). PURA-SCIS Protocol: A Novel Solution for Cloud-Based Information Sharing Protection for Sectoral Organizations. Symmetry, 13(12), 2347. https://doi.org/10.3390/sym13122347

