Design of an IoT-Based Fuzzy Approximation Prediction Model for Early Fire Detection to Aid Public Safety and Control in the Local Urban Markets
Abstract
1. Introduction
2. Related Works
3. Problem Description and Modeling
3.1. Problem Definition
3.2. Materials and Methods
3.3. Fuzzy Approximation Modeling
Fuzzy Logic
- It models uncertainty of linear and nonlinear systems of arbitrary complexity to solve real-world complex dynamic computational problems;
- It covers a range of operating conditions, and is readily customizable in natural language processing terms;
- It exhibits the ability to handle dynamic complex problems with imprecise and incomplete datasets;
- It exhibits a great sense of flexibility and simplicity in modeling real life complex problems.
3.4. Fuzzy Approximation Control Model
3.4.1. The Fuzzy Control Model
3.4.2. Model Fuzzification Values
3.4.3. Used Membership Functions
3.5. Applied Model Fuzzy Rules
3.5.1. Fuzzy Associative Memory (FAM) Method
3.5.2. Fuzzy Inference Evaluation Rules for the Control Experiment Design
3.6. Model Fuzzy Inference System
3.7. Model Defuzzification and Evaluation
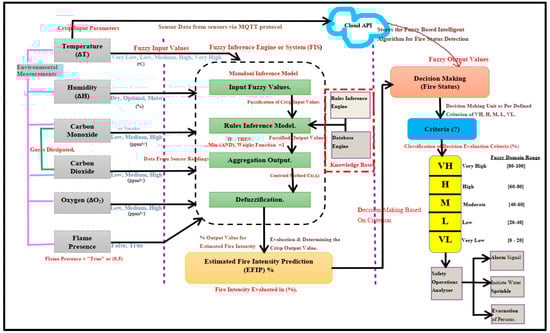
3.8. Architectural Design of Fire Detection Model
Simulation Input and Output Fuzzy Parameters Considered
4. Simulation Experimental Setup
4.1. The Fuzzy Control System (FCS) Design
4.2. Input/Output Fuzzy Membership Functions Designs
4.3. MATLAB Evaluation Rules Editor Proposed Fuzzy Based Model
4.4. MATLAB Evaluation Rules Viewer
4.5. Proposed IoT-Based Fuzzy Approximation Prediction Model
5. Results and Discussions
5.1. Initial Environmental Parameters, i.e., Temperature, Humidity and Flame vs EFIP
5.2. Gas Combustion i.e., CO, CO2, O2 and Flame vs EFIP
5.3. Simulation Experiment Data Results
5.4. Gas Combustion Efficiency (GCE)
5.5. Model Performance Evaluation
6. Conclusion and Future Works
Author Contributions
Funding
Acknowledgments
Conflicts of Interest
Abbreviations
| API | Application Programming Interface |
| ANP | Analytical Network Processing |
| ANFIS | Adaptive Neural Fuzzy Inference System |
| CNN | Convolutional Neural Networks |
| CO | Carbon monoxide |
| CO2 | Carbon dioxide |
| EA | East Africa |
| EFIP | Estimated Fire Intensity Prediction |
| FAM | Fuzzy Associative Memory |
| FCS | Fuzzy Control System |
| FIS | Fuzzy Inference System |
| FMWS | Fire Monitoring Warning System |
| GCE | Gas Combustion Efficiency |
| GIS | Geographical Information System |
| GSM | Global System for Mobile Communication |
| IDE | Integrated Development Environment |
| IoT | Internet of Things |
| O2 | Oxygen |
| MCU | Micro Controller Unit |
| MEM | Micro Electro Mechanical |
| MF | Membership Function |
| MQTT | Message Queue Telemetry Transport |
| TSK | Takagi, Sugeno, Tangi |
References
- Rose, K.; Eldridge, S.; Chapin, L. The Internet of Things: An Overview. Internet Soc. 2015, 80, 1–50. Available online: https://www.internetsociety.org (accessed on 25 November 2019).
- Dubey, V.; Kumar, P.; Chauhan, N. Forest Fire Detection System Using IoT and Artificial Neural Networks. In Intternational Conference on Innovative Computing and Communications; Springer: Singapore, 2018; pp. 323–337. [Google Scholar]
- Lule, E.; Eddie Bulega, T. A Scalable Wireless Sensor Network (WSN) Based Architecture for Fire Disaster Monitoring in the Developing World. Int. J. Comput. Netw. Inf. Secur. 2015, 7, 40–49. [Google Scholar] [CrossRef]
- Uganda Police. POLICE Annual Crime Report Annual Crime Report. Kampala. 2017. Available online: www.upf.go.ug (accessed on 20 October 2019).
- Uganda Police. Uganda Police Annual Crime and Traffic Road/Safety Report. Kampala. 2018. Available online: http://www.upf.go.ug (accessed on 20 December 2019).
- R Malarvizhi, C.K. Survey on Fire Detection Process in Wireless Sensor Networks. Int. J. Res. Sci. Eng. Technol. 2018, 5, 1–9. [Google Scholar]
- Sowah, R.A.; Apeadu, K.; Gatsi, F.; Ampadu, K.O.; Mensah, B.S. Hardware Module Design and Software Implementation of Multisensor Fire Detection and Notification System Using Fuzzy Logic and Convolutional Neural Networks (CNNs). J. Eng. 2020, 2020, 16. [Google Scholar] [CrossRef]
- Güllüce, Y.; Çelİk, R.N. FireAnalyst: An effective system for detecting fire geolocation and fire behavior in forests using mathematical modelling. Turkish J. Agric. For. 2020, 44, 127–139. [Google Scholar] [CrossRef]
- Chen, S.J.; Hovde, D.C.; Peterson, K.A.; Marshall, A.W. Fire detection using smoke and gas sensors. Fire Saf. J. 2007, 42, 507–515. [Google Scholar] [CrossRef]
- Davis, G. History of the NOAA satellite program. J. Appl. Remote Sens. 2007, 1, 012504. [Google Scholar] [CrossRef]
- Hislop, S.; Haywood, A.; Jones, S.; Soto-Berelov, M.; Skidmore, A.; Nguyen, T.H. A satellite data driven approach to monitoring and reporting fire disturbance and recovery across boreal and temperate forests. Int. J. Appl. Earth Obs. Geoinf. 2020, 87, 102034. [Google Scholar] [CrossRef]
- Umar, M.A. Analysis and Design of Fire Emergency Application (FEAP). Int. J. Comput. Sci. Mob. Comput. 2020, 9, 40–51. [Google Scholar]
- Abedi Gheshlaghi, H.; Feizizadeh, B.; Blaschke, T. GIS-based forest fire risk mapping using the analytical network process and fuzzy logic. J. Environ. Plan. Manag. 2019, 1–19. [Google Scholar] [CrossRef]
- Sarwar, B.; Bajwa, I.S.; Jamil, N.; Ramzan, S.; Sarwar, N. An Intelligent Fire Warning Application Using IoT and an Adaptive Neuro-Fuzzy Inference System. Sensors 2019, 19, 3150. [Google Scholar] [CrossRef] [PubMed]
- Sarwar, B.; Bajwa, I.S.; Ramzan, S.; Ramzan, B.; Kausar, M. Design and application of fuzzy logic based fire monitoring and warning systems for smart buildings. Symmetry 2018, 10, 615. [Google Scholar] [CrossRef]
- Listyorini, T.; Rahim, R. A prototype fire detection implemented using the Internet of Things and fuzzy logic. World Trans. Eng. Technol. Educ. 2018, 16, 42–46. [Google Scholar]
- Gharajeh, M.S. FSB-System: A Detection System for Fire, Suffocation, and Burn Based on Fuzzy Decision Making, MCDM, and RGB Model in Wireless Sensor Networks. In Wireless Personal Communications; Springer: New York, NY, USA, 2019; pp. 1171–1213. [Google Scholar]
- Kaur, H.; Sood, S.K. Adaptive Neuro Fuzzy Inference System (ANFIS) based wildfire risk assessment. J. Exp. Theor. Artif. Intell. 2019, 31, 599–619. [Google Scholar] [CrossRef]
- Sowah, R.; Ampadu, K.O.; Ofoli, A.; Koumadi, K.; Mills, G.A.; Nortey, J. Design and implementation of a fire detection and control system for automobiles using fuzzy logic. In Proceedings of the 2016 IEEE Industry Applications Society Annual Meeting, Portland, OR, USA, 2–6 October 2016; pp. 1–8. [Google Scholar]
- Salhi, L.; Silverston, T.; Yamazaki, T.; Miyoshi, T. Early Detection System for Gas Leakage and Fire in Smart Home Using Machine Learning. In Proceedings of the 2019 IEEE International Conference on Consumer Electronics (ICCE), Las Vegas, NV, USA, 11–13 January 2019; pp. 1–6. [Google Scholar]
- Sahithi, T.; Pranathi, T.; Pravin, A. Automatic fire rescue system using IoT. In Proceedings of the 2019 International Conference on Communication and Signal Processing (ICCSP), Chennai, India, 4–6 April 2019; pp. 526–528. [Google Scholar]
- Garcia-Martin, R.; González-Briones, A.; Corchado, J.M. Smartfire: Intelligent platform for monitoring fire extinguishers and their building environment. Sensors 2019, 19, 2390. [Google Scholar] [CrossRef]
- Park, J.H.; Lee, S.; Yun, S.; Kim, H.; Kim, W.T. Dependable fire detection system with multifunctional artificial intelligence framework. Sensors 2019, 19, 2025. [Google Scholar] [CrossRef]
- Garcia-Jimenez, S.; Jurio, A.; Pagola, M.; De Miguel, L.; Barrenechea, E.; Bustince, H. Forest fire detection: A fuzzy system approach based on overlap indices. Appl. Soft Comput. 2017, 52, 834–842. [Google Scholar] [CrossRef]
- Zadeh, L.A. The Conept of a Linguistic Variable and its Application to Approximate Reasoning. J. Learn. Syst. Intell. Robot 1974, 8, 199–249. [Google Scholar]
- Zadeh, L.A. The Concept of a Linguistic Variable and its Application to Approximate Reasoning. In Learning Systems and Intelligent Robots; Springer: Boston, MA, USA, 1974; Volume 357, pp. 1–10. [Google Scholar]
- Jafari, R.; Yu, W. Fuzzy Modeling for Uncertainty Nonlinear Systems with Fuzzy Equations. Math. Probl. Eng. 2017, 2017. [Google Scholar] [CrossRef]
- Ibrahim, D. An Overview of Soft Computing. Procedia Comput. Sci. 2016, 102, 34–38. [Google Scholar] [CrossRef]
- Liu, M.; Chen, D.; Wu, C.; Li, H. Approximation theorem of the fuzzy transform in fuzzy reasoning and its application to the scheduling problem. Comput. Math. Appl. 2006, 51, 515–526. [Google Scholar] [CrossRef][Green Version]
- Kausar, M.; Sarwar, B.; Ashfaq, A. Fire Controller System Using Fuzzy Logic for Safety. Intell. Syst. Technol. Appl. 2019, 910, 691–697. [Google Scholar]
- Li, L.; Pedrycz, W.; Qu, T.; Li, Z. Fuzzy associative memories with autoencoding mechanisms. Knowl. -Based Syst. 2020, 191, 105090. [Google Scholar] [CrossRef]
- Kaur, H.; Sood, S.K. A Smart Disaster Management Framework For Wildfire Detection and Prediction. Comput. J. 2020. [Google Scholar] [CrossRef]
- Toledo-Castro, J.; Santos-González, I.; Caballero-Gil, P.; Hernández-Goya, C.; Pérez, N.R.; Aguasca, R. Fuzzy-Based Forest Fire Prevention and Detection by Wireless Sensor Networks. Adv. Intell. Syst. Comput. 2019, 771, 90–99. [Google Scholar]
- Hoa, N.T.; Bui, T.D.; Dang, T.K. Efficiency improvements for fuzzy associative memory. Lect. Notes Comput. Sci. 2013, 7951, 36–43. [Google Scholar]
- Andrews, P.L.; Heinsch, F.A.; Schelvan, L. How to Generate and Interpret Fire Characteristics Charts for Surface and Crown Fire Behavior; General Technical Report RMRS-GTR-253; USDA Forest Service: Fort Collins, CO, USA, 2011; pp. 1–40. [Google Scholar]
- Rossi, J.L.; Chatelon, F.J.; Marcelli, T. Fire Intensity. In Encyclopedia Wildfires and Wildland-Urban Interface Fires; Springer: Cham, Germany, 2019; pp. 1–6. [Google Scholar] [CrossRef]
- Combustion @ en.wikipedia.org. 2020. Available online: https://en.wikipedia.org/wiki/Combustion (accessed on 2 March 2020).
- Dazhi, E.; Zhang, M. Application of an intelligent algorithm in estimating the fire site. In Proceedings of the 2017 3rd IEEE International Conference on Computer and Communications (ICCC), Chengdu, China, 13–16 December 2017; pp. 2574–2577. [Google Scholar]
- Rachman, F.Z.; Yanti, N.; Hadiyanto, H.; Suhaedi, S.; Hidayati, Q.; Widagda, M.E.P.; Saputra, B.A. Design of the early fire detection based fuzzy logic using multisensor. IOP Conf. Ser. Mater. Sci. Eng. 2020, 732, 012039. [Google Scholar] [CrossRef]
- Rahul, K. On-Road Intelligent Vehicles Motion Planning for Intelligent Transportation Systems; Kala, R., Ed.; Elsevier Ltd.: Amsterdam, The Netherlands, 2016; pp. 271–317. [Google Scholar]
- Al-mahturi, A.; Santoso, F.; Garratt, M.A.; Anavatti, S.G. An Intelligent Control of an Inverted Pendulum Based on an Adaptive Interval Type-2 Fuzzy Inference System. In Proceedings of the 2019 IEEE International Conference on Fuzzy Systems (FUZZ-IEEE), New Orleans, LA, USA, 23–26 June 2019; pp. 1–6. [Google Scholar]
- Butenkov, S.; Krivsha, V.; Krivsha, N. The analytical approach to the parameterized fuzzy operators design. Procedia Comput. Sci. 2019, 150, 193–200. [Google Scholar] [CrossRef]
- Nguyen, H. A fuzzy-based smoke detection on embedded system. J. Theor. Appl. Inf. Technol. 2019, 97, 3415–3424. [Google Scholar]
- Chai, Y.; Jia, L.; Zhang, Z. Mamdani model based adaptive neural fuzzy inference system and its application in traffic level of service evaluation. In Proceedings of the 2009 6th International Conference on Fuzzy Systems and Knowledge Discovery, Tianjin, China, 14–16 August 2009; pp. 555–559. [Google Scholar]
- Pourjavad, E.; Mayorga, R.V. A comparative study and measuring performance of manufacturing systems with Mamdani fuzzy inference system. J. Intell. Manuf. 2019, 30, 1085–1097. [Google Scholar] [CrossRef]
- Syafitri, N.; Labellapansa, A.; Kadir, E.A.; Saian, R.; Zahari, N.N.A.; Anwar, N.H.K.; Shaharuddin, N.E.M. Early detection of fire hazard using fuzzy logic approach. Int. J. Adv. Comput. Res. 2019, 9, 252–259. [Google Scholar] [CrossRef][Green Version]
- Devi, A.A.P.B.S.; Karna, N. Design and implementation of fire detection system using fuzzy logic algorithm. In Proceedings of the 2019 IEEE Asia Pacific Conference on Wireless and Mobile (APWiMob), BALI, Indonesia, 5–7 November 2019; pp. 99–104. [Google Scholar]
















| Rule No. | Temperature (°C) (ΔT) | Humidity (%) (ΔH) | Estimated Fire Intensity Prediction (EFIP) (%) |
|---|---|---|---|
| 1. | Very Low | Dry | L |
| 2. | Very Low | Optimal | L |
| 3. | Very Low | Moist | L |
| 4. | Low | Dry | L |
| 5. | Low | Optimal | L |
| 6. | Low | Moist | L |
| 7. | Medium | Dry | M |
| 8. | Medium | Optimal | M |
| 9. | Medium | Moist | L |
| 10. | High | Dry | H |
| 11. | High | Optimal | H |
| 12. | High | Moist | L |
| 13. | Very High | Dry | H |
| 14. | Very High | Optimal | H |
| 15. | Very High | Moist | L |
| Rule No. | Smoke Intensity (ΔCO) (ppmv) | Carbon Dioxide (ΔCO2) (ppmv) | Oxygen Level (ΔO2) (ppmv) | Estimated Fire Intensity Prediction (EFIP) (%) |
|---|---|---|---|---|
| 1. | Low | Low | Low | L |
| 2. | Low | Medium | Low | M |
| 3. | Low | High | Low | H |
| 4. | Medium | Low | Low | H |
| 5. | Medium | Medium | Low | VH |
| 6. | Medium | High | Low | VH |
| 7. | High | Low | Low | VH |
| 8. | High | Medium | Low | VH |
| 9. | High | High | Low | VH |
| 10. | Low | Low | Medium | VL |
| 11. | Low | Medium | Medium | M |
| 12. | Low | High | Medium | M |
| 13. | Medium | Low | Medium | M |
| 14. | Medium | Medium | Medium | H |
| 15. | Medium | High | Medium | L |
| 16. | High | Low | Medium | M |
| 17. | High | Medium | Medium | H |
| 18. | High | High | Medium | L |
| 19. | Low | Low | High | VL |
| 20. | Low | Medium | High | VL |
| 21. | Low | High | High | H |
| 22. | Medium | Low | High | VL |
| 23. | Medium | Medium | High | L |
| 24. | Medium | High | High | L |
| 25. | High | Low | High | L |
| 26. | High | Medium | High | L |
| 27. | High | High | High | L |
| Crisp Input Variable. | Fuzzy Input Parameters. | Fuzzy Domain Range. | Universe of Discourse for MFs |
|---|---|---|---|
| Temperature(ΔT) | Very Low, Low, Medium, High, Very High. | [0–100] | 0–20, 20–40, 40–60, 60–80 and 80–100 respectively. |
| Humidity (ΔH) | Dry, Optimal, Moist. | [0–100]- (%) | 0–40, 40–80, 80–100 |
| Smoke (CO) | Low, Medium, High. | [0–100] | 0–40, 40–80, 80–100 |
| Carbon dioxide (CO2) | Low, Medium, High. | [0–100] | 0–40, 40–80, 80–100 |
| Oxygen Level (O2) | Low, Medium, High. | [0–100] | 0–40, 40–80, 80–100 |
| Flame Presence | Boolean: False, True. | [False, True] | 0, 1 |
| Crisp Output Variable. | Fuzzy Output Parameters | Fuzzy Domain Range. | Universe of Discourse for MFs |
|---|---|---|---|
| Estimated Fire Intensity Prediction(EFIP)% | Very Low, Low Moderate, High, Very High. | [0–100]- (%) | 0–20, 20–40, 40–60, 60–80 and 80–100 respectively. |
| Rule No. | ΔT(°C) | ΔH (%) | EFIP (%) |
|---|---|---|---|
| 1. | 9.0 | 17.5 | 17.6 |
| 2. | 15.1 | 27.1 | 18.3 |
| 3. | 38.0 | 58.4 | 43.6 |
| 4. | 50.0 | 50.0 | 52.1 |
| 5. | 28.3 | 38.0 | 22.9 |
| 6. | 40.4 | 44.0 | 46.2 |
| 7. | 46.4 | 48.8 | 52.1 |
| 8. | 52.4 | 65.7 | 51.9 |
| 9. | 62.9 | 71.7 | 54.5 |
| 10. | 66.9 | 80.1 | 37.9 |
| 11. | 68.1 | 52.4 | 71.2 |
| 12. | 68.1 | 22.3 | 69.7 |
| Rule No. | ΔCO | ΔCO2 | ΔO2 | EFIP (%) |
|---|---|---|---|---|
| 1. | 23.6 | 21.4 | 23.6 | 47.8 |
| 2. | 32.4 | 29.1 | 28.0 | 63.2 |
| 3. | 36.8 | 30.2 | 31.1 | 69.1 |
| 4. | 44.5 | 32.4 | 39.0 | 71.3 |
| 5. | 50.0 | 37.9 | 44.5 | 75.0 |
| 6. | 19.2 | 48.9 | 51.1 | 56.5 |
| 7. | 13.7 | 8.2 | 13.7 | 25.0 |
| 8. | 64.3 | 50.0 | 17.0 | 86.5 |
| 9. | 70.9 | 24.7 | 32.4 | 62.8 |
| 10. | 32.4 | 46.7 | 65.4 | 70.3 |
| 11. | 48.9 | 75.3 | 86.3 | 25.0 |
| 12. | 57.7 | 69.8 | 62.1 | 60.9 |
| Expt. No. | ΔT(°C) | ΔH (%) | Flame Presence | EFIP (%) | Test Model | Actual Model | Determined Accuracy Rate (%) |
|---|---|---|---|---|---|---|---|
| 1. | 9.0 | 17.5 | True | 17.6 | L | VL | 50% |
| 2. | 15.1 | 27.1 | True | 18.3 | L | VL | 50% |
| 3. | 38.0 | 58.4 | True | 43.6 | M | M | 100% |
| 4. | 50.0 | 50.0 | True | 52.1 | M | M | 100% |
| 5. | 28.3 | 38.0 | True | 22.9 | L | L | 100% |
| 6. | 40.4 | 44.0 | True | 46.2 | M | M | 100% |
| 7. | 46.4 | 48.8 | True | 52.1 | M | M | 100% |
| 8. | 52.4 | 65.7 | True | 51.9 | M | M | 100% |
| 9. | 62.9 | 71.7 | True | 54.5 | M | M | 100% |
| 10. | 66.9 | 80.1 | True | 37.9 | L | L | 100% |
| 11. | 68.1 | 52.4 | True | 71.2 | H | H | 100% |
| 12. | 68.1 | 22.3 | True | 69.7 | H | H | 100% |
| Expt. No. | ΔCO(ppm) | ΔCO2(ppm) | ΔO2(ppm) | Flame Presence | EFIP (%) | Test Model | Actual Model | Determined Accuracy Rate (%) |
|---|---|---|---|---|---|---|---|---|
| 1. | 23.6 | 21.4 | 23.6 | True | 47.8 | M | M | 100% |
| 2. | 32.4 | 29.1 | 28.0 | True | 63.2 | H | H | 100% |
| 3. | 36.8 | 30.2 | 31.1 | True | 69.1 | H | H | 100% |
| 4. | 44.5 | 32.4 | 39.0 | True | 71.3 | H | H | 100% |
| 5. | 50.0 | 37.9 | 44.5 | True | 75.0 | H | H | 100% |
| 6. | 19.2 | 48.9 | 51.1 | True | 56.5 | M | M | 100% |
| 7. | 13.7 | 8.2 | 13.7 | True | 25.0 | L | L | 100% |
| 8. | 64.3 | 50.0 | 17.0 | True | 86.5 | VH | VH | 100% |
| 9. | 70.9 | 24.7 | 32.4 | True | 62.8 | H | H | 100% |
| 10. | 32.4 | 46.7 | 65.4 | True | 70.3 | H | H | 100% |
| 11. | 48.9 | 75.3 | 86.3 | True | 25.0 | L | L | 100% |
| 12. | 57.7 | 69.8 | 62.1 | True | 60.9 | H | H | 100% |
| Features. | Kaur et al. (2019) [18] | Sawar et al. (2018) [15] | Abedi et al. (2019) [13] | Sowah et al. (2020) [7] | Proposed Solution |
|---|---|---|---|---|---|
| Multisensor parameters | Four inputs: temperature, humidity, smoke and flame | Yes. Four input parameters: temperature, humidity, time and flame. | Yes. Three input parameters: smoke, temperature and humidity. | Yes. Four input parameters, smoke, temperature, humidity and flame. | Yes. Six input parameters: temperature, humidity, CO, CO2, O2 and flame. |
| Method or technique | K-means clustering, adaptive ANFIS | Single simulated expt. model using fuzzy logic method | Analytical network processing (ANP), fuzzy logic | Fuzzy logic method, trained CNN, a deep learning technique | Two separate integrated simulated expt. models using fuzzy logic method |
| Accuracy rate (%) | 93.12% | 95.8% | 81.9% | 94.0% | 95.83% |
| False alarm detection | Sends early warning signals | Yes. Notification warnings | Generates a forest fire risk map | Yes. Web notification platform | Yes. Determination of fire intensity status notifications followed with appropriate action. |
| Decision on two authentications | No | Yes | No | No | Yes |
© 2020 by the authors. Licensee MDPI, Basel, Switzerland. This article is an open access article distributed under the terms and conditions of the Creative Commons Attribution (CC BY) license (http://creativecommons.org/licenses/by/4.0/).
Share and Cite
Lule, E.; Mikeka, C.; Ngenzi, A.; Mukanyiligira, D. Design of an IoT-Based Fuzzy Approximation Prediction Model for Early Fire Detection to Aid Public Safety and Control in the Local Urban Markets. Symmetry 2020, 12, 1391. https://doi.org/10.3390/sym12091391
Lule E, Mikeka C, Ngenzi A, Mukanyiligira D. Design of an IoT-Based Fuzzy Approximation Prediction Model for Early Fire Detection to Aid Public Safety and Control in the Local Urban Markets. Symmetry. 2020; 12(9):1391. https://doi.org/10.3390/sym12091391
Chicago/Turabian StyleLule, Emmanuel, Chomora Mikeka, Alexander Ngenzi, and Didacienne Mukanyiligira. 2020. "Design of an IoT-Based Fuzzy Approximation Prediction Model for Early Fire Detection to Aid Public Safety and Control in the Local Urban Markets" Symmetry 12, no. 9: 1391. https://doi.org/10.3390/sym12091391
APA StyleLule, E., Mikeka, C., Ngenzi, A., & Mukanyiligira, D. (2020). Design of an IoT-Based Fuzzy Approximation Prediction Model for Early Fire Detection to Aid Public Safety and Control in the Local Urban Markets. Symmetry, 12(9), 1391. https://doi.org/10.3390/sym12091391

