Research on the Route Selection Method of the Grand Canal National Trails for Central Urban Areas: A Case Study of the Grand Canal, the Old Town of Jining City Section, China
Abstract
1. Introduction
- (1)
- The GCNTs must forge robust connections with a variety of resources and user groups [9]. In some routing studies [27], natural and cultural resources within urban areas were utilized as source and sink points, clearly demonstrating the connectivity between “resources and resources”. However, when choosing source and sink points in high-density urban areas, the role of trails in connecting the numerous existing urban communities [28] cannot be overlooked, thereby enabling trails to fully realize their function of linking “resources and people”.
- (2)
- The GCNTs should fully harness their potential to invigorate cultural, tourism, and related industries along the route [9]. Some studies [26] have considered spatial factors such as land use types within the built environment when constructing a resistance surface. However, the key social factors in high-density urban areas, including residents’ accessibility, convenience, and the feasibility of travel, were neglected. Consequently, the least-costly paths generated from these simulations may not accurately reflect the trail’s potential to stimulate outdoor recreation, attract tourism, and foster economic development [29].
- (3)
- The GCNTs must ensure continuous connectivity [9], as continuity is a prerequisite for achieving the sustainability of the trail system [30]. When constructing the resistance surface in high-density urban areas, some studies [24] treated spatial elements like municipal roads and green spaces as a single, uniform resistance surface. However, this approach fails to reflect the actual condition where a large number of long-established pedestrian spaces exist within these built-up areas. Consequently, the trail network generated through such a method may be difficult to realize in practice in terms of achieving true continuity.
2. Materials and Methods
2.1. Research Idea and Methods
2.1.1. Theoretical Framework
- (1)
- Connectivity: “Multi-Source Connectivity” with the ancient and modern canals system as the main vein.
- (2)
- Continuity: “Multi-Level Continuity” based on the actual spatial conditions around the canal.
- (3)
- Promotion: “Multi-Part Promotion” based on the complexity of high-density central urban areas.
2.1.2. Research Methods and Technical Pathways
- Section 1: Potential route research of the Grand Canal National Trails
- Step 1: Select the source and sink points
- From the perspective of functional relevance, the ancient and modern canals system, such as the main channels, the first-class tributaries, and hydraulic engineering facilities, are clarified. From the perspective of historical relevance, diverse historical and cultural resources in the old town are clarified. From the perspective of sports and recreation activities relevance, it is necessary to clarify the residential communities, parks, green spaces, squares, and other places that are closely related to the daily lives of urban residents along the canal.
- For the above-mentioned ancient and modern canals system and facilities, various resources, places, and communities are regarded as source and sink points, and a complete resource database is constructed in GIS.
- Step 2: Resistance surface construction
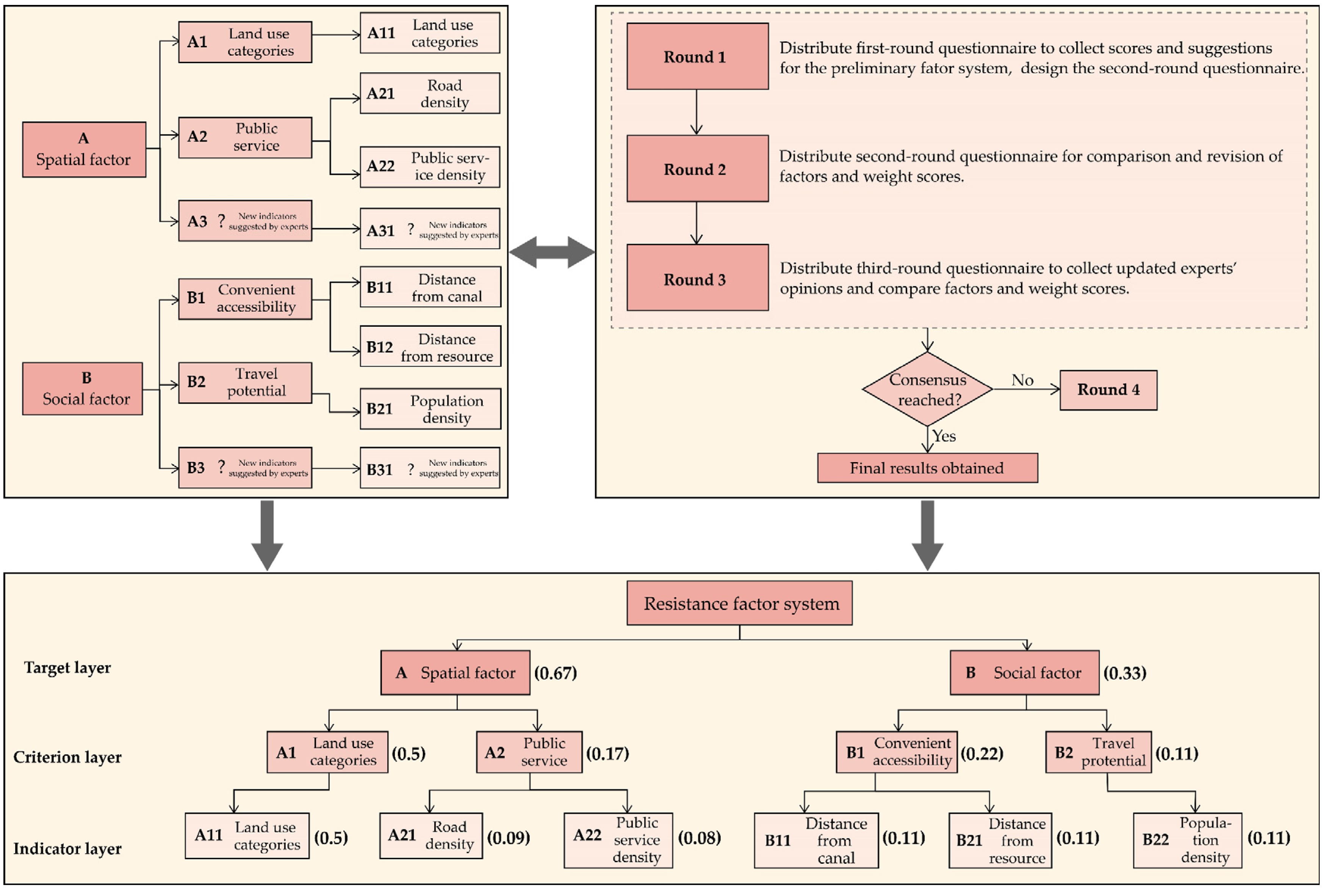
- In GIS, a complete basic database including land use categories, public service facilities, road traffic facilities, and population density and so on in the old town is constructed.
- From the two levels of spatial factors and social factors, the resistance factors reflecting the actual situation of the old town were comprehensively selected, and the comprehensive resistance surface was constructed in GIS from four aspects: land use categories, public service, convenient accessibility, and travel potential.
- In the construction of the comprehensive resistance surface, the actual conditions of walking and cycling in various categories of land use in the old town are carefully considered, and the various pedestrian spaces in the urban area that have been built and used for many years but are not continuous are fully combined.
- Step 3: Route generation of potential trails
- The selection of source and sink points and the construction of a resistance surface are the key to establishing the MCR model [32]. Based on the above two steps, the cost distance between the source and sink points on the comprehensive resistance surface is generated by using the cost distance tool in GIS, the cost path tool and cost connectivity tools in GIS are used to generate the minimum cost paths, and the route selection of potential trails is obtained by superimposing multiple cost paths.
- Section 2: Route Generation and Grading of the Grand Canal National Trails
- Step 4: Route generation of the National Trails
- The space syntax method [33,34] is used to select the integration index [35,36] to evaluate the route selection of potential trails and the existing road. The potential route selection trend is coupled and compared with the actual road conditions, and the final route selection of the GCNTs is obtained by comprehensively interpreting the potential possibility and realistic availability of the trails.
- Step 5: Route grading of the National Trails
- Section 3: Benefit evaluation of the Grand Canal National Trails
- Step 6: Benefit evaluation and comparison before and after the route selection of the national trails
2.2. Study Area
2.3. Data Sources and Data Processing
- (1)
- Information on resources in the old town, of which the data of 23 officially protected monuments and sites at all levels are derived from the list issued by the local government. The data information of 2 hydraulic engineering facilities, 2 scenic spots, and 32 parks and squares comes from the local government and on-site research records. There is a total of 59 resources in the old town.
- (2)
- The river and road data are obtained by cross-checking the road network obtained from the Open-Street Map open-source map (https://www.openstreetmap.org/, accessed on 27 August 2024), with AutoNavi Map and field research results. The data include the ancient and modern canals system, the existing road system, and the existing pedestrian spaces.
- (3)
- Administrative boundary data, obtained from the Resource and Environmental Science Data Center (https://www.resdc.cn/, accessed on 22 October 2023).
- (4)
- Population raster data, 100-m resolution, (obtained from WorldPop; https://hub.worldpop.org/geodata/summary?id=49730, accessed on 26 August 2024).
- (5)
- The land use data are derived from the third national land survey data provided by the Jining Municipal Government and are corrected against the land use map of urban development land in Jining City.
- (6)
- The data of public service points are derived from Bigemap v15.4.0.0 software, including six categories: science and education culture, tourist attractions, business and residence, life services, health care, and sports and fitness, and the access date is 22 August 2023.
- (7)
- The location data of community entrances were manually searched and drawn using Bigemap software, with a total of 352 places.
3. Results
3.1. Potential Route Research of the Grand Canal National Trails
3.1.1. Identification of the Source and Sink Points
- (1)
- Source and sink point
- (2)
- Source and sink point connection
3.1.2. Resistance Surface Construction
- (1)
- Selection of resistance factors:
- (2)
- Resistance value assignment:
- (3)
- Weight distribution of resistance factors:
- (4)
- Construct a comprehensive resistance surface:
3.1.3. Route Generation of Potential Trails
3.2. Route Generation and Grading of the Grand Canal National Trails
3.2.1. Route Generation for the National Trails
3.2.2. Route Grading of the National Trails
3.3. Benefit Evaluation of the Route Selection of the Grand Canal National Trails
4. Discussion
4.1. Discussion on Research Methodology
4.2. The Research Significance and Cultural Narrative Value of the Route Selection Study for the Grand Canal National Trails
4.3. Limitations
- (1)
- In terms of resource selection, this study only included the national-, provincial-, municipal-, and county-level officially protected monuments and sites determined by the third national cultural relics census. There are still a large number of historical resources in the old town that have not been included in the national published list or historical resources that have disappeared at present but are of great significance to the inheritance of canal culture. These resources are undoubtedly important witnesses to the historical spatial pattern and canal culture of the old town. The connection between the GCNTs and these resources also has important relevance and driving value. In the future, comprehensive and in-depth research and statistics on such resources can further revise and enrich the conclusions of this study.
- (2)
- The factors influencing the route selection of national trails in high-density central urban areas are complex and diverse. Based on the overall characteristics of the old town of Jining City, this study emphasizes the scientific calculation and theoretical deduction of spatial factors such as land use categories and public service, as well as social factors such as travel potential, that affect the route selection. However, in addition, natural factors, policy factors, and human activities will also have an impact on the route selection of national trails [19]. In the actual construction work, the route selection methodology proposed in this study should be adjusted according to the characteristics of the natural environment, social conditions, and urban residents’ activities rules in different sections of the city, so as to better integrate with practice.
5. Conclusions
- (1)
- A theoretical framework for the route selection of the GCNTs, which is applicable to high-density central urban areas, is constructed from the three dimensions of “connectivity, continuity, and promotion”. In terms of “connectivity”, 23 officially protected monuments and sites at all levels, 2 hydraulic buildings, 2 scenic spots, 32 parks and squares, and 352 urban communities related to the canal but with fragmented spatial characteristics are closely connected by the ancient and modern canals as the main vein, realizing effective “multi-source connectivity” among “canal–resource–community”. In terms of “continuity”, a multi-level spatial network is constructed based on land use categories, public service, convenient accessibility, and travel potential, highlighting the historical and cultural characteristics of Jining’s old town while taking into account the realism and operability. In terms of “promotion”, it effectively responds to the multiple couplings of spatial structure, social functions, and residents’ needs in the complex urban environment. The spatial structure of “two lines, one ring, multiple branches, and multiple points” can provide urban residents and tourists with holistic, diverse, and continuous cultural and recreational services. The canal cultural narrative path of “Beads on Long Vines” and the cultural narrative system of “Convergence of Tradition and Modernity” can contribute significantly to the brand image and cultural revitalization of cities along the Grand Canal.
- (2)
- In response to the limited adaptability of traditional route selection methods in high-density central urban areas, this study proposes a “three sections, six steps” technical approach and methodology. The MCR model is optimized by incorporating community dimensions into the source and sink system and adding the consideration of social and spatial factors to the resistance surface construction. Additionally, the integration of space syntax enables the deep coupling of proposed trail routes with existing, fragmented pedestrian spaces. On this basis, optimal paths connecting “canal–resource–community” are identified, and a hierarchical trail system—"main route–branch route–connection route”—is established. This approach significantly enhances spatial coherence and connectivity within the old town, transforming a previously fragmented urban structure into an integrated network. It fully realizes the requirements of the GCNTs for connectivity, continuity, and promotion. The proposed methodology provides methodological support for the selection and construction of national trails in high-density central urban areas in six provinces, two centrally administered municipalities, 35 prefecture-level cities, and 150 districts and counties along the Grand Canal, as well as provide reference for the route selection for greenways, scenic byways, and other similar, related concepts.
Author Contributions
Funding
Data Availability Statement
Acknowledgments
Conflicts of Interest
| 1 | Three vertical and four horizontal systems: build “three verticals” along the Taihang Mountain and the Beijing–Hangzhou Grand Canal, Xi’an–Chengdu, and Qinghai–Tibet Highway; build “four horizontals” along the Silk Road, 318 National Highway, the Yangtze River, and the Yellow River; and build a spatial layout of “three verticals and four horizontals” for outdoor sports. |
References
- National Park Service. National Scenic and Historic Trails—FAQs. Available online: https://www.nps.gov/subjects/nationaltrailssystem/faqs.htm (accessed on 9 December 2024).
- National Park Service. About the System—National Trails System. Available online: https://www.nps.gov/subjects/nationaltrailssystem/what-we-do.htm (accessed on 9 December 2024).
- National Park Service. National Trails System Act Legislation—National Trails System. Available online: https://www.nps.gov/subjects/nationaltrailssystem/national-trails-system-act-legislation.htm (accessed on 9 December 2024).
- Chen, X.; Ban, Y.; Zhang, Y.; Chen, Y.; Wang, K.; Zhang, W.; Zhang, N.; Zhang, L.; Li, K.; Jia, J.; et al. National Forest Trail; China Forestry Publishing House: Beijing, China, 2016; Chapter 3; pp. 144–253. [Google Scholar]
- Godtman Kling, K.; Fredman, P.; Wall-Reinius, S. Trails for tourism and outdoor recreation: A systematic literature review. Tour. Int. Inter-Discip. J. 2017, 65, 488–508. [Google Scholar]
- Yahel, H.; Katoshevski-Cavari, R.; Galilee, E. National hiking trails: Regu-larization, statutory planning, and legislation. Land Use Policy 2021, 108, 105586. [Google Scholar] [CrossRef]
- General Office of the Central Committee of the Communist Party of China; General Office of the State Council of the People’s Republic of China. Opinions on Building a Higher-Level National Fitness Public Service System. Available online: https://www.gov.cn/gongbao/content/2022/content_5683839.htm (accessed on 9 December 2024).
- Chinese National Development and Reform Commission. The Grand Canal National Trail Construction Implementation Plan; Chinese National Development and Reform Commission: Beijing, China, 2024.
- T/CSUS 90-2025; Technical Standard for the Construction of the Grand Canal National Trail. Chinese Society for Urban Studies: Beijing, China, 2025. Available online: https://www.chinasus.org/index.php?c=content&a=show&id=1268 (accessed on 3 March 2025).
- Zhang, S.; Yu, W. Canal Heritage Tourism Utilization Models: Experience and Inspirations from the Grand Canal (Beijing Section). Land 2024, 13, 860. [Google Scholar] [CrossRef]
- Knaapen, J.P.; Scheffer, M.; Harms, B. Estimating habitat isolation in landscape planning. Landsc. Urban Plan. 1992, 23, 1–16. [Google Scholar] [CrossRef]
- Yu, K. Security patterns and surface model in landscape ecological planning. Landsc. Urban Plan 1996, 36, 1–17. [Google Scholar] [CrossRef]
- Chiou, C.R.; Tsai, W.L.; Leung, Y.F. A GIS-dynamic segmentation approach to planning travel routes on forest trail networks in Central Taiwan. Landsc. Urban Plan. 2010, 97, 221–228. [Google Scholar] [CrossRef]
- Tomczyk, A.M.; Ewertowski, M. Planning of recreational trails in protected areas: Application of regression tree analysis and geographic information systems. Appl. Geogr. 2013, 40, 129–139. [Google Scholar] [CrossRef]
- Huang, Y.; Shen, S.; Hu, W.; Li, Y.; Li, G. Construction of Cultural Heritage Tourism Corridor for the Dissemination of Historical Culture: A Case Study of Typical Mountainous Multi-Ethnic Area in China. Land 2022, 12, 138. [Google Scholar] [CrossRef]
- Li, H. Western Sichuan Plateau Greenway Trails System Planning Method Based on MCR Model. Urban Dev. Stud. 2018, 25, 58–64. [Google Scholar] [CrossRef]
- Zhou, L.; Zhao, Y.; Zhu, C.; Shi, C. Route Selection for Scenic Byways in Karst Areas Based on the Minimum Cumulative Resistance Model: A Case Study of the Nanpan-Beipan River Basin, China. Ecol. Indic. 2024, 163, 112093. [Google Scholar] [CrossRef]
- Li, H.; Zhang, T.; Cao, X.; Yao, L. Active Utilization of Linear Cultural Heritage Based on Regional Ecological Security Pattern along the Straight Road (Zhidao) of the Qin Dynasty in Shaanxi Province, China. Land 2023, 12, 1361. [Google Scholar] [CrossRef]
- Yue, F.; Li, X.; Huang, Q.; Li, D. A Framework for the Construction of a Heritage Corridor System: A Case Study of the Shu Road in China. Remote Sens. 2023, 15, 4650. [Google Scholar] [CrossRef]
- Jeong, D.; Kim, M.; Song, K.; Lee, J. Planning a Green Infrastructure Network to Integrate Potential Evacuation Routes and the Urban Green Space in a Coastal City: The Case Study of Haeundae District, Busan, South Korea. Sci. Total Environ. 2021, 761, 143179. [Google Scholar] [CrossRef] [PubMed]
- Zhang, J.; Zhu, H.; Zhang, P.; Song, Y.; Zhang, Y.; Li, Y.; Rong, T.; Liu, Z.; Yang, D.; Lou, Y. Construction of GI Network Based on MSPA and PLUS Model in the Main Urban Area of Zhengzhou: A Case Study. Front. Environ. Sci. 2022, 10, 878656. [Google Scholar] [CrossRef]
- Zheng, D.; Zhou, X.; He, Y.; Jiang, W. The Research on Urban Greenway Fineness Route Selection Technology Based on Multivariate Big Data and Network Model: A Cace Study of Wuhan Greenways. Mod. Urban Res. 2023, 8, 113–118. [Google Scholar] [CrossRef]
- Geng, J.; Yu, K.; Sun, M.; Xie, Z.; Huang, R.; Wang, Y.; Zhao, Q.; Liu, J. Construction and Optimisation of Ecological Networks in High-Density Central Urban Areas: The Case of Fuzhou City, China. Remote Sens. 2023, 15, 5666. [Google Scholar] [CrossRef]
- Zhou, X.; Tang, Y.; Su, J. Heritage Corridor Routing Method from Historic Urban Landscape and Digital Footprint Perspectives--The Case of Historical Urban Area in Nanjing, China. Landsc. Archit. Front. 2023, 11, 11. [Google Scholar] [CrossRef]
- Lu, J.; Wu, X. Research on Urban Greenway Alignment Selection Based on Multisource Data. Sustainability 2022, 14, 12382. [Google Scholar] [CrossRef]
- Chen, Z.; Liu, S.; Liao, W.; Zhang, J. Construction of Security Pattern for Historical Districts in Cultural Landscape Based on MCR Model: A Case Study of Chaozong Street, Changsha City. Sustainability 2023, 15, 10619. [Google Scholar] [CrossRef]
- Wang, Q.; Yang, C.; Wang, J.; Tan, L. Tourism in Historic Urban Areas: Construction of Cultural Heritage Corridor Based on Minimum Cumulative Resistance and Gravity Model—A Case Study of Tianjin, China. Buildings 2024, 14, 2144. [Google Scholar] [CrossRef]
- Vizmpa, C.; Botzoris, G.; Lemonakis, P.; Galanis, A. Micromobility in Urban Trail Paths: Expanding and Strengthening the Planning of 15-Minute Cities. Land 2023, 12, 2181. [Google Scholar] [CrossRef]
- Kolkos, G.; Kantartzis, A.; Stergiadou, A.; Arabatzis, G. Development of Semi-Mountainous and Mountainous Areas: Design of Trail Paths, Optimal Spatial Distribution of Trail Facilities, and Trail Ranking via MCDM-VIKOR Method. Sustainability 2024, 16, 9966. [Google Scholar] [CrossRef]
- Raichel, N.R.; Yahel, H. Planning Challenges and Opportunities in the Conservation of National Trails: The Case of the Israel National Trail. Land 2024, 13, 1449. [Google Scholar] [CrossRef]
- Department for Environment, Food & Rural Affairs. National Trails Management Standards. GOV.UK; 27 February 2024. Available online: https://www.gov.uk/government/publications/national-trails-management-standards/national-trails-management-standards (accessed on 15 April 2025).
- Ye, H.; Yang, Z.; Xu, X. Ecological Corridors Analysis Based on MSPA and MCR Model—A Case Study of the Tomur World Natural Heritage Region. Sustainability 2020, 12, 959. [Google Scholar] [CrossRef]
- Hillier, B. Space is the Machine: A Configurational Theory of Architecture; Cambridge University Press: Cambridge, UK, 1996. [Google Scholar]
- Liu, P.; Xiao, X.; Zhang, J.; Wu, R.; Zhang, H. Spatial Configuration and Online Attention: A Space Syntax Perspective. Sustainability 2018, 10, 221. [Google Scholar] [CrossRef]
- Lebendiger, Y.; Lerman, Y. Applying space syntax for surface rapid transit planning. Transp. Res. Part A Policy Pract. 2019, 128, 59–72. [Google Scholar] [CrossRef]
- Huang, B.; Chiou, S.; Li, W. Accessibility and Street Network Characteristics of Urban Public Facility Spaces: Equity Research on Parks in Fuzhou City Based on GIS and Space Syntax Model. Sustainability 2020, 12, 3618. [Google Scholar] [CrossRef]
- Li, Y.; Xiao, L.; Ye, Y.; Xu, W.; Law, A. Understanding tourist space at a historic site through space syntax analysis: The case of Gulangyu, China. Tour. Manag. 2016, 52, 30–43. [Google Scholar] [CrossRef]
- Qian, Z.; Liu, Q.; Huang, D. Three Scales and Planning Trends of 15-Minute Life Circle. Int. J. Urban Plan. 2022, 37, 63–70. [Google Scholar] [CrossRef]
- Staricco, L. 15-, 10-or 5-minute city? A focus on accessibility to services in Turin, Italy. J. Urban Mobil. 2022, 2, 100030. [Google Scholar] [CrossRef]
- Liu, Y.; Zhang, Z.; Gao, J.; Feng, G.; He, W.; Zhao, M.; Liu, G.; Xu, Q.; Zhang, Y.; Duan, C.; et al. The Canal Culture of Jining; China Literature and History Publishing House: Beijing, China, 2001; pp. 7+38. [Google Scholar]
- Jining Municipal Bureau of Natural Resources and Planning. Comprehensive Urban Planning of Jining City (2014–2030); Jining Municipal Government: Jining, China, 2022. Available online: https://www.jining.gov.cn/art/2022/11/29/art_74158_2822681.html (accessed on 3 September 2024).
- Hu, C.; Wang, Z.; Wang, Y.; Sun, D.; Zhang, J. Combining MSPA-MCR Model to Evaluate the Ecological Network in Wuhan, China. Land 2022, 11, 213. [Google Scholar] [CrossRef]
- Li, F.; Liu, X.; Hu, D.; Wang, R.; Yang, W.; Li, D.; Zhao, D. Measurement indicators and an evaluation approach for assessing urban sustainable development: A case study for China’s Jining City. Landsc. Urban Plan. 2009, 90, 134–142. [Google Scholar] [CrossRef]
- Ma, H.; Wang, Q.; Zhang, Y.; Hussain, M.B.; Xu, Y.; Tian, S.; Yuan, X.; Ma, Q.; Yuan, R.; Jia, Y. Research on sustainable development evaluation and improvement path of resource-based cities based on coupling of emergy and system dynamics. Environ. Dev. Sustain. 2023, 26, 5959–6006. [Google Scholar] [CrossRef]
- Zhang, X. Remolding the Economic Value of the Cultural Heritage of Jining Iron Pagoda Temple. IOP Conf. Ser. Earth Environ. Sci. 2020, 531, 012015. [Google Scholar] [CrossRef]
- Yao, Z.; Zhang, Y.; Chen, N.; Pang, Y. Space-inclusive Governance Strategy and Design Approach of the Grand Canal National Cultural Park in Jining and Zaozhuang. Urban Reg. Plan. 2023, 8, 31–40. [Google Scholar] [CrossRef]
- Zhou, Y.; Chang, J.; Chen, Z.; Zhou, S.; Zheng, G. Construction of Ecological Security Pattern Based on Ecological Sensitivity Assessment in Jining City, China. Pol. J. Environ. Stud. 2022, 31, 5383–5404. [Google Scholar] [CrossRef]
- Zheng, X.; Wang, F. Construction of an adaptive river-based recreational network for urban river restoration: A case study of Rencheng District, Jining City, China. J. Clean. Prod. 2022, 374, 133985. [Google Scholar] [CrossRef]
- Wang, Z.; Ma, C.; Zhang, Y.; Hu, B.; Xu, S.; Dai, Z. Assessment of urban flooding vulnerability based on AHP-PSR model: A case study in Jining City, China. Geocarto Int. 2023, 38, 2252777. [Google Scholar] [CrossRef]













| Target Layer | Weight | Criterion Layer | Weight | Indicator Layer | Grading | Resistance Value | Metric Weights | |
|---|---|---|---|---|---|---|---|---|
| Spatial factor | 0.67 | Land use categories | 0.5 | Land use categories | Administrative and public service land use | 300 | 0.5 | |
| Public utilities land use | 200 | |||||||
| Residential land use | 150 | |||||||
| Industrial land use | 300 | |||||||
| Commercial and business land use | 200 | |||||||
| Logistics and warehouse land use | 300 | |||||||
| Special land use | 400 | |||||||
| Transportation land use | 300 | |||||||
| Green space and city square | Park green space | 50 | ||||||
| Land for square | 80 | |||||||
| Water | Surface of the river | 100 | ||||||
| Pit pond | 200 | |||||||
| Ditch | 200 | |||||||
| Street land use | Elevated, Expressway, Railway | 500 | ||||||
| Trunk road—motor vehicle lane | 500 | |||||||
| Trunk road—motor and non-motorized vehicles lane | 300 | |||||||
| Trunk road—motorized and non-motorized lane and sidewalk | 5 | |||||||
| Secondary trunk road—Mixed-traffic roadway without sidewalk | 300 | |||||||
| Secondary trunk road—Mixed-traffic roadway with sidewalk | 5 | |||||||
| Secondary trunk road—motorized and non-motorized lane and sidewalk | 5 | |||||||
| Branch road—Mixed-traffic roadway without sidewalk | 300 | |||||||
| Branch road—Mixed-traffic roadway with sidewalk | 5 | |||||||
| Walkway | 1 | |||||||
| Public service | 0.17 | Road density | Dense | 1 | 0.09 | |||
| Relatively dense | 50 | |||||||
| Average | 100 | |||||||
| Relatively sparse | 300 | |||||||
| Sparse | 500 | |||||||
| Public service density | Dense | 1 | 0.08 | |||||
| Relatively dense | 50 | |||||||
| Average | 100 | |||||||
| Relatively sparse | 300 | |||||||
| Sparse | 500 | |||||||
| Social factor | 0.33 | Convenient accessibility | 0.22 | Distance from canal | 50 m | 1 | 0.11 | |
| 100 m | 50 | |||||||
| 300 m | 100 | |||||||
| 600 m | 300 | |||||||
| >600 m | 500 | |||||||
| Distance from resource | 100 m | 1 | 0.11 | |||||
| 300 m | 50 | |||||||
| 500 m | 100 | |||||||
| 800 m | 300 | |||||||
| >800 m | 500 | |||||||
| Travel potential | 0.11 | Population density | High | 1 | 0.11 | |||
| Relatively high | 50 | |||||||
| Average | 100 | |||||||
| Relatively low | 300 | |||||||
| Low | 500 | |||||||
Disclaimer/Publisher’s Note: The statements, opinions and data contained in all publications are solely those of the individual author(s) and contributor(s) and not of MDPI and/or the editor(s). MDPI and/or the editor(s) disclaim responsibility for any injury to people or property resulting from any ideas, methods, instructions or products referred to in the content. |
© 2025 by the authors. Licensee MDPI, Basel, Switzerland. This article is an open access article distributed under the terms and conditions of the Creative Commons Attribution (CC BY) license (https://creativecommons.org/licenses/by/4.0/).
Share and Cite
Sun, Y.; Xi, X.; Lyu, N. Research on the Route Selection Method of the Grand Canal National Trails for Central Urban Areas: A Case Study of the Grand Canal, the Old Town of Jining City Section, China. Land 2025, 14, 1053. https://doi.org/10.3390/land14051053
Sun Y, Xi X, Lyu N. Research on the Route Selection Method of the Grand Canal National Trails for Central Urban Areas: A Case Study of the Grand Canal, the Old Town of Jining City Section, China. Land. 2025; 14(5):1053. https://doi.org/10.3390/land14051053
Chicago/Turabian StyleSun, Yiran, Xuesong Xi, and Ning Lyu. 2025. "Research on the Route Selection Method of the Grand Canal National Trails for Central Urban Areas: A Case Study of the Grand Canal, the Old Town of Jining City Section, China" Land 14, no. 5: 1053. https://doi.org/10.3390/land14051053
APA StyleSun, Y., Xi, X., & Lyu, N. (2025). Research on the Route Selection Method of the Grand Canal National Trails for Central Urban Areas: A Case Study of the Grand Canal, the Old Town of Jining City Section, China. Land, 14(5), 1053. https://doi.org/10.3390/land14051053
