Potential Assessment and Community Environment Support Strategies for Social Interaction, Based on the Spatiotemporal Behavior of Accompanying Elderly Migrants: A Case Study in Hangzhou
Abstract
1. Introduction
2. Literature Review
2.1. Social Integration Theories and Optimization of the “Social Interaction Potential” Model
2.2. Measuring SIP Through Time-Geographic
3. Research Method
3.1. Framework
3.2. Research Sample and Scope
3.3. Data Collection and Semantics Extraction
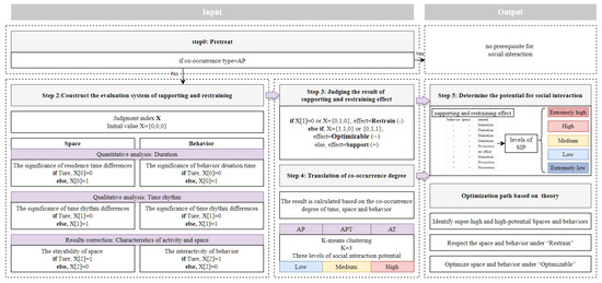
3.4. SIP Assessment Process
3.4.1. Optimization of the SIP Model
3.4.2. “Support-Constraint” Effects Based on Spatiotemporal Behavioral Characteristics
3.4.3. Spatiotemporal Behavior Co-Occurrence Types and Degree Assessment
3.4.4. SIP Assessment Principles and Process
4. Results
4.1. The Spatial and Behavioral Characteristics of Daily Activities
4.1.1. Spatial–Temporal Characteristics
4.1.2. Behavioral–Temporal Characteristics
4.2. Spatial–Temporal Behavior Co-Occurrence Degree
4.3. SIP Assessment
5. Discussion
5.1. Spatiotemporal Behavioral Differentiation and the Similarity Between Groups Influence the SIP of the Community Environment
5.2. Supplement to the Theory of Social Integration and Social Justice
5.3. The Optimization of the “Support-Constraint” SIP Model
5.4. Community Governance and Spatial Optimization Strategies Under the SAT
6. Conclusions
Author Contributions
Funding
Data Availability Statement
Conflicts of Interest
References
- Favell, A.; Feldblum, M.; Smith, M.P. The human face of global mobility: A research agenda. Society 2007, 44, 15–25. [Google Scholar] [CrossRef]
- Tan, Y.; Zhu, Y. China’s changing internal migration: Toward a China variant of Zelinsky’s transition thesis. Geoforum 2021, 126, 101–104. [Google Scholar] [CrossRef]
- Chen, Y.; Sun, Z.; Cai, L. Population Flow Mechanism Study of Beijing−Tianjin−Hebei Urban Agglomeration from Industrial Space Supply Perspective. Sustainability 2021, 13, 9949. [Google Scholar] [CrossRef]
- Długosz, Z.; Raźniak, P. Risk of population aging in Asia. Procedia−Soc. Behav. Sci. 2014, 120, 36–45. [Google Scholar] [CrossRef]
- Dou, X.; Liu, Y. Elderly Migration in China: Types, Patterns, and Determinants. J. Appl. Gerontol. 2017, 36, 751–771. [Google Scholar] [CrossRef]
- Ono, M. Commoditization of Lifestyle Migration: Japanese Retirees in Malaysia. Mobilities 2015, 10, 609–627. [Google Scholar] [CrossRef]
- Ashton, A.S.; Scott, N.; Choibamroong, T. Place development for international retirement migrants: A decision−making process model. J. Place Manag. Dev. 2019, 12, 449–468. [Google Scholar] [CrossRef]
- Daher, B.; Hamie, S.; Pappas, K.; Nahidul Karim, M.; Thomas, T. Toward Resilient Water−Energy−Food Systems under Shocks: Understanding the Impact of Migration, Pandemics, and Natural Disasters. Sustainability 2021, 13, 9402. [Google Scholar] [CrossRef]
- Lyu, J.; Wang, X.; Fan, D.X.F. Ageing in the context of accompanying migration: A leisure stress coping perspective. Leis. Stud. 2024, 43, 311–326. [Google Scholar] [CrossRef]
- Li, Q.; Zhou, X.; Ma, S.; Jiang, M.; Li, L. The effect of migration on social capital and depression among older adults in China. Soc. Psychiatry Psychiatr. Epidemiol. 2017, 52, 1513–1522. [Google Scholar] [CrossRef]
- Cormoș, V.C. The Processes of Adaptation, Assimilation and Integration in the Country of Migration: A Psychosocial Perspective on Place Identity Changes. Sustainability 2022, 14, 10296. [Google Scholar] [CrossRef]
- Zhang, X.; Zhou, W.; Jiang, B. Patterns of Living Lost? Measuring Community Participation and Other Influences on the Health of Older Migrants in China. Int. J. Environ. Res. Public Health 2022, 19, 4542. [Google Scholar] [CrossRef] [PubMed]
- Shen, S.; Xue, M.; Chen, Z.; Li, F. The Static and Dynamic Effects of Capital Factors on the Social Adaptation of Chinese Migrant Workers. Int. Migr. 2018, 56, 52–66. [Google Scholar] [CrossRef]
- Lien, L.L.; Steggell, C.D.; Iwarsson, S. Adaptive Strategies and Person−Environment Fit among Functionally Limited Older Adults Aging in Place: A Mixed Methods Approach. Int. J. Environ. Res. Public Health 2015, 12, 11954–11974. [Google Scholar] [CrossRef]
- Bilecen, B.; Vacca, R. The isolation paradox: A comparative study of social support and health across migrant generations in the U.S. Soc. Sci. Med. 2021, 283, 114204. [Google Scholar] [CrossRef]
- Yao, J.; Zhao, Y.; Zhang, R.; Zhang, C.; Tang, Q. Anxiety and depression symptoms among older chinese migrants: A network analysis. ASEAN J. Psychiatry 2024, 25, 1–15. [Google Scholar] [CrossRef]
- Guarnera, J.; Yuen, E.; Macpherson, H. The Impact of Loneliness and Social Isolation on Cognitive Aging: A Narrative Review. J. Alzheimer’s Dis. Rep. 2023, 7, 699–714. [Google Scholar] [CrossRef]
- Shah, A.; Lindesay, J.; Dennis, M. Comparison of elderly suicide rates among migrants in England and Wales with their country of origin. Int. J. Geriatr. Psychiatry 2009, 24, 292–299. [Google Scholar] [CrossRef]
- Hu, Y. Impact of rural−to−urban migration on family and gender values in China. Asian Popul. Stud. 2016, 12, 251–272. [Google Scholar] [CrossRef]
- Zou, J.; Chen, Y.; Chen, J. The complex relationship between neighbourhood types and migrants’ socio−economic integration: The case of urban China. J. Hous. Built Environ. 2020, 35, 65–92. [Google Scholar] [CrossRef]
- Simmel, G. The Sociology of Sociability. Am. J. Sociol. 1949, 55, 254–261. [Google Scholar] [CrossRef] [PubMed]
- Li, R.–H.; Liu, J.; Yu, J.X.; Chen, H.; Kitagawa, H. Co−occurrence prediction in a large location−based social network. Front. Comput. Sci. 2013, 7, 185–194. [Google Scholar] [CrossRef]
- Lynch, K. The Image of the City; MIT Pres: Cambridge, MA, USA, 1960; pp. 56–78. [Google Scholar]
- Liu, S.; Zhang, F.; Wu, F. Contrasting migrants’ sense of belonging to the city in selected peri−urban neighbourhoods in Beijing. Cities 2022, 120, 103499. [Google Scholar] [CrossRef]
- Krivo, L.J.; Washington, H.M.; Peterson, R.D.; Browning, C.R.; Calder, C.A.; Kwan, M.–P. Social Isolation of Disadvantage and Advantage: The Reproduction of Inequality in Urban Space. Soc. Forces 2013, 92, 141–164. [Google Scholar] [CrossRef]
- Farber, S.; O’Kelly, M.; Miller, H.J.; Neutens, T. Measuring segregation using patterns of daily travel behavior: A social interaction based model of exposure. J. Transp. Geogr. 2015, 49, 26–38. [Google Scholar] [CrossRef]
- Nagel, C.R. Rethinking Geographies of Assimilation. Prof. Geogr. 2009, 61, 400–407. [Google Scholar] [CrossRef]
- Modood, T. Multiculturalism; John Wiley & Sons: Hoboken, NJ, USA, 2013; Available online: https://books.google.com/books?hl=zh−CN&lr=&id=VXRimQmdhAkC&oi=fnd&pg=PT7&dq=multiculturalism&ots=qNMRauhPE3&sig=bPqri2OuvGmMynknpDybjKn9WVU (accessed on 15 August 2023).
- Guan, Y.; Verkuyten, M.; Fung, H.H.; Bond, M.H.; Chen, S.X.; Chan, C.C. Out−group value incongruence and intergroup attitude: The roles of common identity and multiculturalism. Int. J. Intercult. Relat. 2011, 35, 377–385. [Google Scholar] [CrossRef]
- Karimi, A.; Wilkes, R. Classic, Segmented−, or Neo−Assimilation, Which Theory to Use? A Scientific−Method Investigation. Int. Migr. Rev. 2023, 1, 01979183231205560. [Google Scholar] [CrossRef]
- Farber, S.; Neutens, T.; Miller, H.J.; Li, X. The Social Interaction Potential of Metropolitan Regions: A Time−Geographic Measurement Approach Using Joint Accessibility. Ann. Assoc. Am. Geogr. 2013, 103, 483–504. [Google Scholar] [CrossRef]
- Shores, R.E. Overview of Research on Social Interaction: A Historical and Personal Perspective. Behav. Disord. 1987, 12, 233–241. [Google Scholar] [CrossRef]
- Von Granitz, H.; Sonnander, K.; Reine, I.; Winblad, U. Do personal assistance activities promote participation in society for persons with disabilities in Sweden? A five−year longitudinal study. Disabil. Rehabil. 2022, 44, 3973–3981. [Google Scholar] [CrossRef] [PubMed]
- Sabri, A.Q.M.; Boonaert, J.; Abdullah, E.R.M.F.; Mansoor, A.M. Spatio−Temporal Co−Occurrence Characterizations for Human Action Classification. Malays. J. Comput. Sci. 2017, 30, 154–173. [Google Scholar] [CrossRef]
- Zhang, Y.; Guo, S.; Xing, K.; Liu, M. Mining Algorithm of Spatial−temporal Co−occurrence Pattern Based on Vehicle GPS Trajectory. In Proceedings of the 2016 Ieee International Conference on Signal and Image Processing (ICSIP), Beijing, China, 13–15 August 2016; pp. 142–145. Available online: https://webofscience.clarivate.cn/wos/alldb/full−record/WOS:000405858000029 (accessed on 23 November 2022).
- Celik, M. Partial spatio−temporal co−occurrence pattern mining. Knowl. Inf. Syst. 2015, 44, 27–49. [Google Scholar] [CrossRef]
- Kim, K.–S.; Kojima, I.; Ogawa, H. Discovery of local topics by using latent spatio−temporal relationships in geo−social media. Int. J. Geogr. Inf. Sci. 2016, 30, 1899–1922. [Google Scholar] [CrossRef]
- Tarafdar, M.; Minaei−Bidgoli, B. A Co−occurrence Prediction Framework in Location−Based Social Networks. New Gener. Comput. 2024, 42, 1129–1163. [Google Scholar] [CrossRef]
- Liu, J.; Meng, B.; Wang, J.; Chen, S.; Tian, B.; Zhi, G. Exploring the Spatiotemporal Patterns of Residents’ Daily Activities Using Text−Based Social Media Data: A Case Study of Beijing, China. ISPRS Int. J. Geo−Inf. 2021, 10, 389. [Google Scholar] [CrossRef]
- Yue, S.; Yanwei, C. Progress of research on sociospatial differentiation based on daily activity space of urban residents. Prog. Geogr. 2018, 37, 853–862. [Google Scholar]
- Hui, Z.; Mualla, Y.; Tchappi, I.H.; Galland, S.; Bellemans, T.; Yasar, A. Decision−Making under Time Pressure when Rescheduling Daily Activities. In 11th International Conference on Ambient Systems, Networks and Technologies (ant)/the 3rd International Conference on Emerging Data And Industry 4.0 (edi40)/Affiliated Workshops; Elsevier: Amsterdam, The Netherlands, 2020; Volume 170, pp. 281–288. [Google Scholar] [CrossRef]
- Zhang, K.; Jin, Q.; Pelechrinis, K.; Lappas, T. On the importance of temporal dynamics in modeling urban activity. In Proceedings of the 2nd ACM SIGKDD International Workshop on Urban Computing; 2013; pp. 1–8. [Google Scholar] [CrossRef]
- Wang, H.; Kwan, M.–P.; Hu, M.; Qi, J.; Zheng, J.; Han, B. Time Allocation and the Activity−Space−Based Segregation of Different Income Groups: A Case Study of Nanjing. Land 2022, 11, 1717. [Google Scholar] [CrossRef]
- Davis, D.R.; Dingel, J.I.; Monras, J.; Morales, E. How Segregated Is Urban Consumption? J. Political Econ. 2019, 127, 1684–1738. [Google Scholar] [CrossRef]
- Chai, Y. Space−Time Behavior Research in China: Recent Development and Future Prospect. Ann. Assoc. Am. Geogr. 2013, 103, 1093–1099. [Google Scholar] [CrossRef]
- Byrne, D. Attitudes and Attraction. In Advances in Experimental Social Psychology. Elsevier: Amsterdam, The Netherlands, 1969; Volume 4, pp. 35–89. [Google Scholar] [CrossRef]
- Bruggencate, T.T.; Luijkx, K.G.; Sturm, J. Social needs of older people: A systematic literature review. Ageing Soc. 2018, 38, 1745–1770. [Google Scholar] [CrossRef]
- Laurence, J.; Schmid, K.; Hewstone, M. Ethnic Diversity, Inter−group Attitudes and Countervailing Pathways of Positive and Negative Inter−group Contact: An Analysis Across Workplaces and Neighbourhoods. Soc. Indic. Res. 2018, 136, 719–749. [Google Scholar] [CrossRef] [PubMed]
- Tan, Y.; Kwan, M.–P.; Chai, Y. How Chinese hukou system shapes ethnic dissimilarity in daily activities: A study of Xining, China. Cities 2022, 122, 103520. [Google Scholar] [CrossRef]
- Zhang, Y.; Li, C.; Song, Y.; Chai, Y.; Fan, Y. Personalizing the dichotomy of fixed and flexible activities in everyday life: Deriving prism anchors from GPS−enabled survey data. Transportation 2024, 51, 1063–1088. [Google Scholar] [CrossRef]
- Bao, A.; Pang, G.; Zeng, G. Entrepreneurial effect of rural return migrants: Evidence from China. Front. Psychol. 2022, 13, 1078199. [Google Scholar] [CrossRef]
- Lu, T.; Zhang, F.; Wu, F. The variegated role of the state in different gated neighbourhoods in China. Urban Stud. 2020, 57, 1642–1659. [Google Scholar] [CrossRef]
- Huntsinger, L.F.; Rouphail, N.M. Value of Life Cycle in Explaining Trip−Making Behavior and Improving Temporal Stability of Trip Generation Models. Transp. Res. Rec.: J. Transp. Res. Board 2012, 2322, 60–69. [Google Scholar] [CrossRef]
- Jiao, H.; Xiao, M. Delineating Urban Community Life Circles for Large Chinese Cities Based on Mobile Phone Data and POI Data—The Case of Wuhan. ISPRS Int. J. Geo−Inf. 2022, 11, 548. [Google Scholar] [CrossRef]
- Madanayake, A.R.S.; Lee, K.; Lee, I. Spatio−Temporal Contact Mining for Multiple Trajectories−of−Interest. IEEE Access 2024, 12, 79458–79467. [Google Scholar] [CrossRef]
- Millonig, A.; Gartner, G. Exploring human spatio−temporal behaviour patterns. Workshop on Behaviour Monitoring and Interpretation BMI ‘08 in Conjunction with 31st German Conference on Artificial Intelligence, Kaiserslautern. 2008. Available online: https://www.cartogis.org/docs/proceedings/2008/millonig_gartner.pdf (accessed on 12 June 2022).
- Li, W.; Ma, Y.; Qi, J.; Jiao, J. Daily Behavior Characteristics and Environmental Symbiosis Mechanism of Village Residents in Alpine Pastoral Areas: Meiwu Village, Gannan Tibetan Autonomous Prefecture. Sustainability 2022, 14, 13327. [Google Scholar] [CrossRef]
- Zheng, Y. Trajectory Data Mining: An Overview. ACM Trans. Intell. Syst. Technol. 2015, 6, 1–41. [Google Scholar] [CrossRef]
- Zhu, X.; Li, C. A phenomenological exploration of the square dance among the Chinese elderly in urbanised communities. Learn. Cult. Soc. Interact. 2021, 28, 100494. [Google Scholar] [CrossRef]
- Kalekin−Fishman, D. Sociology of everyday life. Curr. Sociol. 2013, 61, 714–732. [Google Scholar] [CrossRef]
- Cheng, S.; Zhang, D.; Wang, Y.; Zhang, X. Exploring the Relationships between Mini Urban Green Space Layout and Human Activity. Land 2024, 13, 871. [Google Scholar] [CrossRef]
- Landau, U.; Prashker, J.N.; Hirsh, M. The Effect of Temporal Constraints on Household Travel Behavior. Environ. Plan. A: Econ. Space 1981, 13, 435–448. [Google Scholar] [CrossRef]
- Bell, W. A probability model for the measurement of ecological segregation. Soc. Forces 1954, 32, 357–364. [Google Scholar] [CrossRef]












| Age Group | Mobile Population | Total | Proportion | Resident Population | Total | Proportion | ||
|---|---|---|---|---|---|---|---|---|
| Men | Women | Men | Women | |||||
| <55 | 1239 | 1269 | 2508 | 89.54% | 510 | 510 | 1020 | 63.67% |
| 55–59 | 54 | 74 | 128 | 4.57% | 60 | 70 | 130 | 8.11% |
| 60–64 | 31 | 49 | 80 | 2.86% | 49 | 56 | 105 | 6.55% |
| 65–69 | 29 | 31 | 60 | 2.14% | 71 | 65 | 136 | 8.49% |
| 70–74 | 4 | 8 | 12 | 0.43% | 39 | 43 | 82 | 5.12% |
| 75–79 | 2 | 4 | 6 | 0.21% | 28 | 28 | 56 | 3.50% |
| 80–84 | 2 | 2 | 4 | 0.14% | 7 | 19 | 26 | 1.62% |
| 85–89 | 1 | 2 | 3 | 0.11% | 10 | 23 | 33 | 2.06% |
| 90–94 | / | / | / | / | 5 | 6 | 11 | 0.69% |
| 95–100 | / | / | / | / | 1 | 1 | 2 | 0.12% |
| >100 | / | / | / | / | / | 1 | 1 | 0.06% |
| Total | 1362 | 1439 | 2801 | 100.00% | 780 | 822 | 1602 | 100.00% |
| Behavior Type | Specific Behavior | Behavior Type | Specific Behavior | |
|---|---|---|---|---|
| Indoor | Eat, sleep etc. | Household Duties | Pick up grandchildren | |
| Self-care | Health- Promoting | Exercise | Take care of grandchildren | |
| Medical treatment | Entertain grandkids | |||
| Physical therapy | Take grandkids for educational training | |||
| Dispense medication | Daily Tasks | Access community services | ||
| Leisure | Take up hobbies | |||
| Casual chat | Access daily life services | |||
| Walk the dog | ||||
| Worship | Take bus | |||
| Play cards | Grocery shopping | |||
| Dine out | Shopping | |||
| Worship | Take subway | |||
| Study | Take express delivery | |||
| Dimension | Indicators | Notes |
|---|---|---|
| Spatial-Temporal | Spatial distribution of stay points | Dynamic characteristics of the distribution range of stay points in different spaces |
| Duration of stay | Time allocation across different spaces | |
| Rhythm of stay | Time rhythm of space selection across different types of spaces | |
| Behavioral-Temporal | Travel time | Required travel time |
| Duration of behavior | Time allocation for different types of behaviors | |
| Rhythm of behavior | Time rhythm of the occurrence of different types of behaviors |
| Group | APT | PT | AP | AT | ||||
|---|---|---|---|---|---|---|---|---|
| Aver. | Std. | Aver. | Std. | Aver. | Std. | Aver. | Std. | |
| FR-AEM & local elderly | 0.2484 | 0.16 | 0.065 | 0.04 | 0.425 | 0.18 | 0.0486 | 0.03 |
| CO-AEM & local elderly | 0.2046 | 0.13 | 0.0966 | 0.07 | 0.3673 | 0.18 | 0.0564 | 0.05 |
| Behavior | Group Relationship | The Difference of Mean Values | p Value | Significance | |
|---|---|---|---|---|---|
| Casual chat | 0.2556 | 0.2446 | / | ||
| 0.0901 | 0.789 | / | |||
| −0.1655 | 0.2343 | / | |||
| Exercise | 0.1428 | 0.531 | / | ||
| −0.1813 | 0.2502 | / | |||
| −0.3241 | 0.0216 | * | |||
| Grocery shopping | 0.31 | 0.6908 | / | ||
| −0.0073 | 0.9995 | / | |||
| −0.3173 | 0.6163 | / | |||
| Take up hobbies | 1.1323 | 0.0005 | ** | ||
| 0.0547 | 0.9753 | / | |||
| −1.0775 | 0 | ** | |||
| Access daily life services | −1.623 | 0.0336 | * | ||
| −1.0675 | 0.1338 | / | |||
| 0.5555 | 0.531 | / | |||
| Take subway | −0.3983 | 0.8425 | / | ||
| 0.3265 | 0.865 | / | |||
| 0.7248 | 0.5373 | / | |||
| Eat out | −0.195 | 0.9297 | / | ||
| 0.1293 | 0.9299 | / | |||
| 0.3242 | 0.7998 | / | |||
| Take bus | −0.08 | 0.9814 | / | ||
| −0.1171 | 0.9524 | / | |||
| −0.0371 | 0.9962 | / | |||
| Shopping | −0.1366 | 0.9722 | / | ||
| −0.9001 | 0.0801 | / | |||
| −0.7635 | 0.4656 | / | |||
| Medical treatment | 1.1989 | 0.2185 | / | ||
| −1.1446 | 0.0273 | * | |||
| −2.3435 | 0.0061 | ** | |||
| Dispense medication | 1.1625 | 0.6467 | / | ||
| −0.4135 | 0.7638 | / | |||
| −1.576 | 0.4072 | / | |||
| Pick up grandkids | 1.0008 | 0.1385 | / | ||
| Take care of grandkids | −0.6032 | 0 | *** | ||
| Walk the dog | −0.4731 | 0 | *** | ||
| Play Cards | −0.5888 | 0.0817 | / | ||
| Physical therapy | 0.2163 | 0.5 | / | ||
| Take grandkids for educational training | −0.1093 | 0.4062 | / | ||
| Entertain grandkids | −0.5784 | 0 | *** | ||
| Take express delivery | −0.682 | 0.5425 | / | ||
| A−Green space | −0.0736 | 0.6587 | / | ||
| −0.386 | 0 | *** | |||
| −0.3124 | 0 | *** | |||
| A−Built structure | −1.5028 | 0.1969 | / | ||
| −0.9045 | 0 | *** | |||
| 0.5984 | 0.7631 | / | |||
| A−Elevated layer | 1.1698 | 0 | *** | ||
| 0.9479 | 0 | *** | |||
| −0.2219 | 0.4674 | / | |||
| A−Commercial facility | 0.1093 | 0.9104 | / | ||
| −0.083 | 0.8759 | / | |||
| −0.1922 | 0.7146 | / | |||
| A−Residential neighborhoods | 0.1533 | 0.9955 | / | ||
| 0.3107 | 0.962 | / | |||
| 0.1574 | 0.9935 | / | |||
| B−Green space | 0.7478 | 0 | *** | ||
| −0.3134 | 0.003 | ** | |||
| −1.0612 | 0 | *** | |||
| B−Commercial facility | −2.0898 | 0 | *** | ||
| −1.6932 | 0 | *** | |||
| 0.3965 | 0.2236 | / | |||
| B−Traffic facilities | −0.2189 | 0.8282 | / | ||
| 0.2559 | 0.7626 | / | |||
| 0.4748 | 0.4586 | / | |||
| A−Medical facility | 1.1989 | 0.2688 | / | ||
| −0.7803 | 0.2147 | / | |||
| −1.9792 | 0.026 | * | |||
| C−Supermarket | −0.053 | 0.9974 | / | ||
| −0.9961 | 0.1468 | / | |||
| −0.9431 | 0.3591 | / | |||
| A−Community service | 1.1508 | 0.3203 | / | ||
| B−Educational facilities | 0.9078 | 0.2922 | / | ||
CO-AEM & FR-AEM;
CO-AEM & Local elderly;
FR-AEM& Local elderly.| Behavior | Local Elderly | Local Elderly | ||||||||||||
|---|---|---|---|---|---|---|---|---|---|---|---|---|---|---|
| CO-AEM | FR-AEM | |||||||||||||
| Duration | Time Rhythm | Interactivity | Effect | APT | AT | SIP | Duration | Time Rhythm | Interactivity | Effect | APT | AT | SIP | |
| Casual Chat | 1 | 1 | 1 | 0.8 | 0.19 | Extremely high | 1 | 1 | 1 | 0.9 | 0.37 | Extremely high | ||
| Exercise | 1 | 1 | 1 | 0.81 | 0.15 | Extremely high | 0 | 1 | 1 | 0.57 | / | High | ||
| Grocery shopping | 1 | 1 | 1 | 0.28 | / | High | 1 | 1 | 1 | 0.24 | / | Medium | ||
| Take up hobbies | 1 | 0 | 1 | 0.04 | / | Extremely low | 0 | 1 | 1 | 0.21 | / | Low | ||
| Access daily life services | 1 | 1 | 0 | 0.1 | / | Low | 1 | 1 | 0 | 0.14 | / | Low | ||
| Take subway | 0 | 0 | 0 | / | 0.01 | Extremely low | 0 | 0 | 0 | / | 0.01 | Extremely low | ||
| Eat out | 1 | 0 | 0 | 0.04 | 0.01 | Extremely low | 1 | 1 | 0 | 0.02 | 0.01 | Low | ||
| Take bus | 1 | 0 | 0 | / | 0.01 | Extremely low | 1 | 0 | 0 | / | 0.01 | Extremely low | ||
| Shopping | 1 | 1 | 0 | 0.04 | 0.02 | Low | 0 | 0 | 0 | 0.05 | / | Extremely low | ||
| Medical treatment | / | / | / | / | / | / | 0 | 1 | 1 | / | 0.01 | Low | ||
| Dispense medication | 1 | 0 | 0 | 0.01 | 0.01 | Extremely low | 1 | 1 | 0 | 0.02 | 0.01 | Low | ||
| Pick up grandkids | 0 | 1 | 1 | 0.01 | / | Low | / | / | / | / | / | / | ||
| Take care of grandkids | 0 | 1 | 1 | 0.81 | 0.15 | High | / | / | / | / | / | / | ||
| Walk the dog | / | / | / | / | / | / | 0 | 1 | 1 | / | 0.1 | Low | ||
| Play cards | / | / | / | / | / | / | 1 | 1 | 1 | / | 0.06 | Medium | ||
| Physical therapy | / | / | / | / | / | / | 0 | 1 | 1 | 0.14 | 0.01 | Low | ||
| Take grandkids for educational training | 1 | 1 | 1 | / | 0.12 | Medium | / | / | / | / | / | / | ||
| Entertain grandkids | 0 | 1 | 1 | / | 0.03 | Low | / | / | / | / | / | / | ||
| Take express delivery | 1 | 1 | 0 | 0.01 | / | Low | / | / | / | / | / | / | ||
| Space | Local Elderly | Local Elderly | ||||||||||||
| CO−AEM | FR−AEM | |||||||||||||
| Duration | Time Rhythm | Stayability | Effect | APT | PT | SIP | Duration | Time Rhythm | Stayability | Effect | APT | PT | SIP | |
| A−Residential neighborhoods | 0 | 0 | 1 | 0.01 | / | Extremely low | 0 | 0 | 1 | 0.09 | / | Extremely low | ||
| C−Supermarket | 0 | 0 | 0 | 0.04 | 0.01 | Extremely low | 0 | 0 | 0 | 0.05 | / | Extremely low | ||
| B−Commercial facility | 0 | 0 | 0 | 0.1 | 0.03 | Extremely low | 0 | 1 | 0 | 0.14 | 0.04 | Extremely low | ||
| A−Built structure | 0 | 1 | 1 | / | 0.45 | Medium | 0 | 0 | 1 | / | / | Extremely low | ||
| A−Elevated layer | 1 | 1 | 1 | 0.2 | 0.42 | Low | 1 | 1 | 1 | 0.02 | 0.27 | Medium | ||
| A−Green space | 0 | 1 | 1 | 0.81 | 0.82 | High | 1 | 1 | 1 | 0.74 | 0.27 | Extremely high | ||
| A−Medical facility | 1 | 0 | 1 | / | / | Extremely low | 1 | 0 | 1 | / | 0.01 | Extremely low | ||
| B−Traffic facilities | 0 | 0 | 0 | / | 0.01 | Extremely low | 0 | 0 | 0 | / | 0.01 | Extremely low | ||
| A−Commercial facility | 1 | 1 | 1 | 0.28 | 0.02 | Medium | 1 | 1 | 1 | 0.24 | 0.02 | High | ||
| B−Green space | 1 | 0 | 1 | 0.07 | 0.02 | Extremely low | 0 | 1 | 1 | 0.21 | 0.06 | Medium | ||
| A−Community service | 0 | 0 | 1 | / | 0.02 | Extremely low | / | / | / | / | / | / | ||
| B−Educational facilities | 0 | 0 | 1 | 0.01 | / | Extremely low | / | / | / | / | / | / | ||
| C−Temple | / | / | / | / | / | / | / | / | / | / | / | / | ||
| B−Daily service | / | / | / | / | / | / | / | / | / | / | / | / | ||
| B−Temple | / | / | / | / | / | / | / | / | / | / | / | / | ||
| B−Educational Training Center | / | / | / | / | / | / | / | / | / | / | / | / | ||
| B−Medical facility | / | / | / | / | / | / | / | / | / | / | / | / | ||
| A−Educational facilities | / | / | / | / | / | / | / | / | / | / | / | / | ||
Optimizable;
Support;
Constrain;
Non-interaction.Disclaimer/Publisher’s Note: The statements, opinions and data contained in all publications are solely those of the individual author(s) and contributor(s) and not of MDPI and/or the editor(s). MDPI and/or the editor(s) disclaim responsibility for any injury to people or property resulting from any ideas, methods, instructions or products referred to in the content. |
© 2025 by the authors. Licensee MDPI, Basel, Switzerland. This article is an open access article distributed under the terms and conditions of the Creative Commons Attribution (CC BY) license (https://creativecommons.org/licenses/by/4.0/).
Share and Cite
Qiu, Z.; Jin, B.; Yun, B.; Wang, Z.; Pu, X. Potential Assessment and Community Environment Support Strategies for Social Interaction, Based on the Spatiotemporal Behavior of Accompanying Elderly Migrants: A Case Study in Hangzhou. Land 2025, 14, 1043. https://doi.org/10.3390/land14051043
Qiu Z, Jin B, Yun B, Wang Z, Pu X. Potential Assessment and Community Environment Support Strategies for Social Interaction, Based on the Spatiotemporal Behavior of Accompanying Elderly Migrants: A Case Study in Hangzhou. Land. 2025; 14(5):1043. https://doi.org/10.3390/land14051043
Chicago/Turabian StyleQiu, Zhi, Bo Jin, Binwei Yun, Zhu Wang, and Xincheng Pu. 2025. "Potential Assessment and Community Environment Support Strategies for Social Interaction, Based on the Spatiotemporal Behavior of Accompanying Elderly Migrants: A Case Study in Hangzhou" Land 14, no. 5: 1043. https://doi.org/10.3390/land14051043
APA StyleQiu, Z., Jin, B., Yun, B., Wang, Z., & Pu, X. (2025). Potential Assessment and Community Environment Support Strategies for Social Interaction, Based on the Spatiotemporal Behavior of Accompanying Elderly Migrants: A Case Study in Hangzhou. Land, 14(5), 1043. https://doi.org/10.3390/land14051043

