Predicting the Spatial Distribution of Geological Hazards in Southern Sichuan, China, Using Machine Learning and ArcGIS
Abstract
1. Introduction
2. Study Area
2.1. General Overview
| City Name | Number of Hazards | Population (in Ten Thousands) | Area (km2) | Density of Hazards (per Square Kilometer) | Number of Hazards (per 10,000 People) |
|---|---|---|---|---|---|
| Yibin | 2700 | 461.8 | 13,271 | 0.2034 | 5.85 |
| Zigong | 336 | 323.94 | 4381 | 0.0767 | 1.04 |
| Luzhou | 303 | 508.54 | 12,236 | 0.0248 | 0.60 |
| Neijiang | 792 | 411.77 | 5385 | 0.1471 | 1.92 |



2.2. Spatial Distribution Characteristics of Potential Geological Hazards
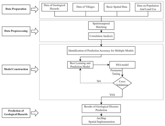
3. Data and Methodology
3.1. Data
3.2. Methodology
3.2.1. Correlation Analysis Model
3.2.2. Decision Tree Model
3.2.3. Random Forest Model
3.2.4. Gradient Boosting Tree Model
3.2.5. Support Vector Machine Model
3.2.6. Multilayer Perceptron Model
3.2.7. CatBoost Model
3.2.8. Comparison of Model Accuracy
3.3. Model Optimization
4. Analysis and Results
4.1. Correlation Analysis
4.2. Model Verification and Analysis
4.3. Prediction of the Susceptibility of Potential Geological Hazard Points
5. Discussion
5.1. Application of Machine Learning in Disaster Prediction
5.2. Spatial Correlation Between Geological Hazards and Rural Settlements
5.3. Policy Implications and Future Research Directions
5.4. Limitations and Future Research Recommendations
6. Conclusions
Author Contributions
Funding
Data Availability Statement
Acknowledgments
Conflicts of Interest
References
- Zhang, K.; Chen, Q.; Zhang, M. Priority evaluation of emergency facilities configuration in coastal rural area. J. Nat. Hazards 2022, 6, 56–66. (In Chinese) [Google Scholar] [CrossRef]
- Ma, R.; Lyu, Y.; Chen, T.; Zhang, Q. Preliminary risk assessment of geological disasters in Qinglong Gorge Scenic Area of Taihang Mountain with GIS based on analytic hierarchy process and logistic regression model. Sustainability 2023, 15, 15752. [Google Scholar] [CrossRef]
- Zhang, S.; Tan, S.; Liu, L.; Ding, D.; Sun, Y.; Li, J. Slope Rock and Soil Mass Movement Geological Hazards Susceptibility Evaluation Using Information Quantity, Deterministic Coefficient, and Logistic Regression Models and Their Comparison at Xuanwei, China. Sustainability 2023, 15, 10466. [Google Scholar] [CrossRef]
- Zhang, H.; Zhang, G.; Jia, Q. Integration of analytical hierarchy process and landslide susceptibility index based landslide susceptibility assessment of the Pearl river delta area, China. IEEE J. Sel. Top. Appl. Earth Obs. Remote Sens. 2019, 12, 4239–4251. [Google Scholar] [CrossRef]
- Barman, J.; Das, J. Assessing classification system for landslide susceptibility using frequency ratio, analytical hierarchical process and geospatial technology map** in Aizawl district, NE India. Adv. Space Res. 2024, 74, 1197–1224. [Google Scholar] [CrossRef]
- Orejuela, I.P.; Toulkeridis, T. Evaluation of the susceptibility to landslides through diffuse logic and analytical hierarchy process (AHP) between Macas and Riobamba in Central Ecuador. In 2020 Seventh International Conference on eDemocracy & eGovernment (ICEDEG), Buenos Aires, Argentina, 22–24 April 2020; IEEE: Piscataway, NJ, USA, 2020; pp. 201–207. [Google Scholar]
- Huang, J.; Zhang, Z. Study on the mining geological hazard susceptibility assessment in alpine areas using machine learning models. J. China Univ. Min. Technol. 2024, 5, 960–976. (In Chinese) [Google Scholar] [CrossRef]
- Zhang, L.; He, S.; Zhang, J.; Peng, G.; Xu, Z.; Xie, J.; Tang, K.; Bu, J. Identification of landslide hazards based on multi-sourceremote sensing technology: A case study of the Changliarea in Hunan Province. Remote Sens. Nat. Resour. 2024, 2, 173–187. (In Chinese) [Google Scholar]
- Moradmand, R.; Ahmadi, H.; Moeini, A.; Motamedvaziri, B.; Nazari Samani, A.A. Enhancing landslide susceptibility mapping through advanced hybridization of bootstrap aggregating based decision tree algorithms. Earth Sci. Inform. 2025, 18, 111. [Google Scholar] [CrossRef]
- Saxena, V.; Singh, U.; Sinha, L.K. Comparative study of decision tree and its advance ensemble techniques for landslide susceptibility map. J. Earth Syst. Sci. 2025, 134, 11. [Google Scholar] [CrossRef]
- Bai, X.; Yang, Z.; Luo, W.; Wang, J.; Tian, P.; Dai, Y. An Emergency Evaluation Approach to Road Disruption Risk Influenced by Earthquake-induced Landslide Using GIS and Multivariate Decision Tree. J. Seismol. Res. 2023, 3, 343–353. (In Chinese) [Google Scholar]
- Lu, M.; Tay, L.T.; Mohamad-Saleh, J. Landslide susceptibility analysis using random forest model with SMOTE-ENN resampling algorithm. Geomat. Nat. Hazards Risk 2024, 15, 2314565. [Google Scholar] [CrossRef]
- Jiangang, L.; Yi, H.; Lifeng, Z.; Qing, Z.; Binghai, G.; Hesheng, C.; Yumin, F. Ensemble learning landslide susceptibility assessment with optimized non-landslide samples selection. Geomat. Nat. Hazards Risk 2024, 15, 1. [Google Scholar]
- Cui, T.; An, X.; Sun, D.; Chen, D.; Zhu, Y. Explainable Machine Learning Models for Landslide Susceptibility Mapping Based on SHAP. J. Chengdu Univ. Technol. (Nat. Sci. Ed.) 2025, 52, 153–172. (In Chinese) [Google Scholar]
- Zhao, P.; Wen, G.; He, Z.; Wang, G.; Chen, L.; Shen, X.; Wang, K.; Tang, H. Shallow landslide susceptibility assessment in Jinsha River Basin based on machine learning models. Water Resour. Hydropower Eng. (Chin. Engl.) 2024, 10, 53–70. (In Chinese) [Google Scholar] [CrossRef]
- Li, X.; Li, S. Large-scale landslide displacement rate prediction based on multi-factor support vector regression machine. Appl. Sci. 2021, 11, 1381. [Google Scholar] [CrossRef]
- Wang, Z.; Brenning, A. Active-learning approaches for landslide mapping using support vector machines. Remote Sens. 2021, 13, 2588. [Google Scholar] [CrossRef]
- Gong, W.; Tian, S.; Wang, L.; Li, Z.; Tang, H.; Li, T.; Zhang, L. Interval prediction of landslide displacement with dual-output least squares support vector machine and particle swarm optimization algorithms. Acta Geotech. 2022, 17, 4013–4031. [Google Scholar] [CrossRef]
- Cai, S.; Yongbo, T.; Zhijie, N.; Wei, X.; Xiaohui, X. Landslide susceptibility mapping in Xide County, Sichuan Province based on frequency ratio-support vector machine coupling model. Sediment. Tethyan Geol. 2024, 3, 547–559. (In Chinese) [Google Scholar]
- Teng, F.; Mao, Y.; Li, Y.; Qian, S.; Nanehkaran, Y.A. Comparative models of support-vector machine, multilayer perceptron, and decision tree predication approaches for landslide susceptibility analysis. Open Geosci. 2024, 16, 20220642. [Google Scholar] [CrossRef]
- Hong, H. Assessing landslide susceptibility based on hybrid multilayer perceptron with ensemble learning. Bull. Eng. Geol. Environ. 2023, 82, 382. [Google Scholar] [CrossRef]
- Yang, K.; Niu, R.; Song, Y.; Dong, J.; Zhang, H.; Chen, J. Dynamic Hazard Assessment of Rainfall-Induced Landslides Using Gradient Boosting Decision Tree with Google Earth Engine in Three Gorges Reservoir Area, China. Water 2024, 16, 1638. [Google Scholar] [CrossRef]
- Dong, Z.; Zhang, J.; Peng, P.; Wang, Y.; Yang, Z. Landslide Susceptibility Evaluation Based on Coupling of GBDT-LR Model and Information Model. Bull. Soil Water Conserv. 2023, 1, 149–157+166. (In Chinese) [Google Scholar] [CrossRef]
- Chen, T.; Zhu, L.; Niu, R.Q.; Trinder, C.J.; Peng, L.; Lei, T. Mapping landslide susceptibility at the Three Gorges Reservoir, China, using gradient boosting decision tree, random forest and information value models. J. Mt. Sci. 2020, 17, 670–685. [Google Scholar] [CrossRef]
- Liu, Z.; Duan, G. Landslide Susceptibility Mapping based on Swarm Optimization Gradient Boosting Decision Tree in Sanshui District (China). In 2024 IEEE 4th International Conference on Software Engineering and Artificial Intelligence (SEAI), Xiamen, China, 21–23 June 2024; IEEE: Piscataway, NJ, USA; pp. 331–336.
- Rong, G.; Alu, S.; Li, K.; Su, Y.; Zhang, J.; Zhang, Y.; Li, T. Rainfall induced landslide susceptibility mapping based on Bayesian optimized random forest and gradient boosting decision tree models—A case study of Shuicheng County, China. Water 2020, 12, 3066. [Google Scholar] [CrossRef]
- Zhou, C.; Gan, L.; Wang, Y.; Wu, H.; Yu, J.; Cao, Y.; Yin, K. Landslide Susceptibility Prediction based on Non-Landslide Samples Selection and Heterogeneous Ensemble Machine Learning. J. Geo-Inf. Sci. 2023, 8, 1570–1585. (In Chinese) [Google Scholar]
- Zeng, Y.; Zhang, Y.; Zhang, Z.; Liu, J.; Zhu, H. Landslide Susceptibility Evaluation Based on Coupled X-Multilayer Perceptron Model—A Case Study of Songtao Autonomous County of Guizhou Province, China. Mt. Res. 2023, 2, 280–294. (In Chinese) [Google Scholar] [CrossRef]
- Hu, J. Prediction of the internal corrosion rate for oil and gas pipelines and influence factor analysis with interpretable ensemble learning. Int. J. Press. Vessel. Pip. 2024, 212, 105329. [Google Scholar] [CrossRef]
- Shi, Y.; Cai, Y.; Lou, S.; Chen, Y. Explainable prediction of deposited film thickness in IC fabrication with CatBoost and SHapley Additive exPlanations (SHAP) models. Appl. Intell. 2024, 54, 246–263. [Google Scholar] [CrossRef]
- Ajin, R.S.; Segoni, S.; Fanti, R. Optimization of SVR and CatBoost models using metaheuristic algorithms to assess landslide susceptibility. Sci. Rep. 2024, 14, 24851. [Google Scholar] [CrossRef]
- Yao, Z.; Chen, M.; Zhan, J.; Zhuang, J.; Sun, Y.; Yu, Q.; Yu, Z. Refined landslide susceptibility mapping by integrating the SHAP-CatBoost model and InSAR observations: A case study of Lishui, Southern China. Appl. Sci. 2023, 13, 12817. [Google Scholar] [CrossRef]
- Jin, B.; Zeng, T.; Gui, L.; Kunlong, Y.; Yuhang, Z.; Yang, L. Mapping the Landslide Susceptibility Considering Future Land Use Dynamics Scenario. J. Geo-Inf. Sci. 2024, 6, 1486–1499. (In Chinese) [Google Scholar]
- Huang, J.; Ling, S.; Wu, X.; Deng, R. GIS-based comparative study of the Bayesian network, decision table, radial basis function network and stochastic gradient descent for the spatial prediction of landslide susceptibility. Land 2022, 11, 436. [Google Scholar] [CrossRef]
- Bennett, N.D.; Croke, B.F.; Guariso, G.; Guillaume, J.H.; Hamilton, S.H.; Jakeman, A.J.; Andreassian, V. Characterising performance of environmental models. Environ. Model. Softw. 2013, 40, 1–20. [Google Scholar] [CrossRef]
- Hu, S.; Lu, Y.; Liu, X.; Huang, C.; Wang, Z.; Huang, L.; Li, X. Stability prediction of circular sliding failure soil slopes based on a genetic algorithm optimization of random forest algorithm. Electron. Res. Arch. 2024, 32, 6120–6139. [Google Scholar] [CrossRef]
- Xu, J.; Zhao, Y. Stability Analysis of Geotechnical Landslide Based on GA-BP Neural Network Model. Comput. Math. Methods Med. 2022, 2022, 3958985. [Google Scholar] [CrossRef]
- Sun, K.; Li, Z.; Wang, S.; Hu, R. A support vector machine model of landslide susceptibility map** based on hyperparameter optimization using the Bayesian algorithm: A case study of the highways in the southern Qinghai–Tibet Plateau. Nat. Hazards 2024, 120, 11377–11398. [Google Scholar] [CrossRef]
- Wang, S.; Lin, X.; Qi, X.; Li, H.; Yang, J. Landslide susceptibility analysis based on a PSO-DBN prediction model in an earthquake-stricken area. Front. Environ. Sci. 2022, 10, 912523. [Google Scholar] [CrossRef]
- Xue, F.; Liu, Y.; Chen, Y. Comparative Study on Several New Swarm Intelligence Algorithms in Solving Clustering Problems. Comput. Simul. 2023, 3, 370–376. (In Chinese) [Google Scholar]
- Wang, H. Rural Ageing and Rural Spatial Evolution: Developments in Ageing of Rural China at Township Level. Popul. Res. 2019, 43, 66–80. (In Chinese) [Google Scholar]
- Chen, J.; Zeng, Z.; Jiang, P.; Tang, H. Application of multi-gene genetic programming based on separable functional network for landslide displacement prediction. Neural Comput. Appl. 2016, 27, 1771–1784. [Google Scholar] [CrossRef]
- Wei, Y.; Huang, Z. Variations in Microstructure and Collapsibility Mechanisms of Malan Loess across the Henan Area of the Middle and Lower Reaches of the Yellow River. Appl. Sci. 2024, 14, 8220. [Google Scholar] [CrossRef]
- Zhang, J.; Qian, J.; Lu, Y.; Li, X.; Song, Z. Study on Landslide Susceptibility Based on Multi-Model Coupling: A Case Study of Sichuan Province, China. Sustainability 2024, 16, 6803. [Google Scholar] [CrossRef]
- Sharma, A.; Sajjad, H.; Bhuyan, N.; Rahaman, M.H.; Ali, R. Climate change-induced landslide vulnerability: Empirical evidence from Shimla district, Himachal Pradesh, India. Int. J. Disaster Risk Reduct. 2024, 110, 104657. [Google Scholar] [CrossRef]
- Prathom, K.; Sujitapan, C. Performance of logistic regression and support vector machine conjunction with the GIS and RS in the landslide susceptibility assessment: Case study in Nakhon Si Thammarat, southern Thailand. J. King Saud Univ.-Sci. 2024, 36, 103306. [Google Scholar] [CrossRef]














| Model | Training Set | Test Set | ||||||||
|---|---|---|---|---|---|---|---|---|---|---|
| TP | TN | Recall | ACC | F1 Score | TP | TN | Recall | ACC | F1 Score | |
| Decision Tree | 1894 | 1148 | 1.00 | 1.00 | 1.00 | 762 | 345 | 0.95 | 0.86 | 0.89 |
| Random Forest | 1894 | 1148 | 1.00 | 1.00 | 1.00 | 760 | 378 | 0.94 | 0.86 | 0.90 |
| Gradient Boosting | 1804 | 844 | 0.95 | 0.86 | 0.90 | 748 | 320 | 0.93 | 0.81 | 0.86 |
| CatBoost | 1868 | 1057 | 1.00 | 1.00 | 1.00 | 754 | 385 | 0.97 | 0.93 | 0.95 |
| Support Vector Machine | 1742 | 689 | 0.92 | 0.79 | 0.85 | 730 | 258 | 0.91 | 0.75 | 0.82 |
| Multilayer Perceptron | 1713 | 755 | 0.90 | 0.81 | 0.86 | 699 | 268 | 0.87 | 0.75 | 0.81 |
| Evaluation Parameters | Training Set | Test Set |
|---|---|---|
| Recall | 1.00 | 0.98 |
| ACC | 1.00 | 0.94 |
| F1 Score | 1.00 | 0.96 |
| AUC | 1.00 | 0.99 |
| County Name | Geological Hazard Susceptibility Zoning | |||||||||
|---|---|---|---|---|---|---|---|---|---|---|
| ELSA | Proportion | LSA | Proportion | MSA | Proportion | HSA | Proportion | Total | Proportion | |
| Xu Zhou | 63 | 47.73% | 119 | 10.21% | 3 | 0.21% | 0 | 0.00% | 185 | 4.79% |
| Cui Ping | 16 | 12.12% | 202 | 17.34% | 1 | 0.07% | 0 | 0.00% | 219 | 5.67% |
| Nan Xi | 0 | 0.00% | 63 | 5.41% | 210 | 14.71% | 45 | 3.95% | 318 | 8.23% |
| Jiang’an | 6 | 4.55% | 118 | 10.13% | 140 | 9.80% | 3 | 0.26% | 267 | 6.91% |
| Chang Ning | 0 | 0.00% | 109 | 9.36% | 141 | 9.87% | 54 | 4.74% | 304 | 7.87% |
| Ping Shan | 10 | 7.58% | 100 | 8.58% | 264 | 18.49% | 307 | 26.93% | 681 | 17.62% |
| Xing Wen | 8 | 6.06% | 156 | 13.39% | 186 | 13.03% | 95 | 8.33% | 445 | 11.51% |
| Gao Xian | 8 | 6.06% | 205 | 17.60% | 126 | 8.82% | 2 | 0.18% | 341 | 8.82% |
| Gong Xian | 0 | 0.00% | 45 | 3.86% | 220 | 15.41% | 233 | 20.44% | 498 | 12.88% |
| Jun Lian | 21 | 15.91% | 48 | 4.12% | 137 | 9.59% | 401 | 35.18% | 607 | 15.71% |
| aggregate | 132 | 100.00% | 1165 | 100.00% | 1428 | 100.00% | 1140 | 100.00% | 3865 | 100.00% |
Disclaimer/Publisher’s Note: The statements, opinions and data contained in all publications are solely those of the individual author(s) and contributor(s) and not of MDPI and/or the editor(s). MDPI and/or the editor(s) disclaim responsibility for any injury to people or property resulting from any ideas, methods, instructions or products referred to in the content. |
© 2025 by the authors. Licensee MDPI, Basel, Switzerland. This article is an open access article distributed under the terms and conditions of the Creative Commons Attribution (CC BY) license (https://creativecommons.org/licenses/by/4.0/).
Share and Cite
Zhang, R.; Zhang, D.; Shu, B.; Chen, Y. Predicting the Spatial Distribution of Geological Hazards in Southern Sichuan, China, Using Machine Learning and ArcGIS. Land 2025, 14, 577. https://doi.org/10.3390/land14030577
Zhang R, Zhang D, Shu B, Chen Y. Predicting the Spatial Distribution of Geological Hazards in Southern Sichuan, China, Using Machine Learning and ArcGIS. Land. 2025; 14(3):577. https://doi.org/10.3390/land14030577
Chicago/Turabian StyleZhang, Ruizhi, Dayong Zhang, Bo Shu, and Yang Chen. 2025. "Predicting the Spatial Distribution of Geological Hazards in Southern Sichuan, China, Using Machine Learning and ArcGIS" Land 14, no. 3: 577. https://doi.org/10.3390/land14030577
APA StyleZhang, R., Zhang, D., Shu, B., & Chen, Y. (2025). Predicting the Spatial Distribution of Geological Hazards in Southern Sichuan, China, Using Machine Learning and ArcGIS. Land, 14(3), 577. https://doi.org/10.3390/land14030577

