Dynamic Quantification and Characterization of Spatial Heterogeneity in Mid-Sized Urban Landscape of India
Abstract
1. Introduction
2. Study Area and Datasets
Data Used
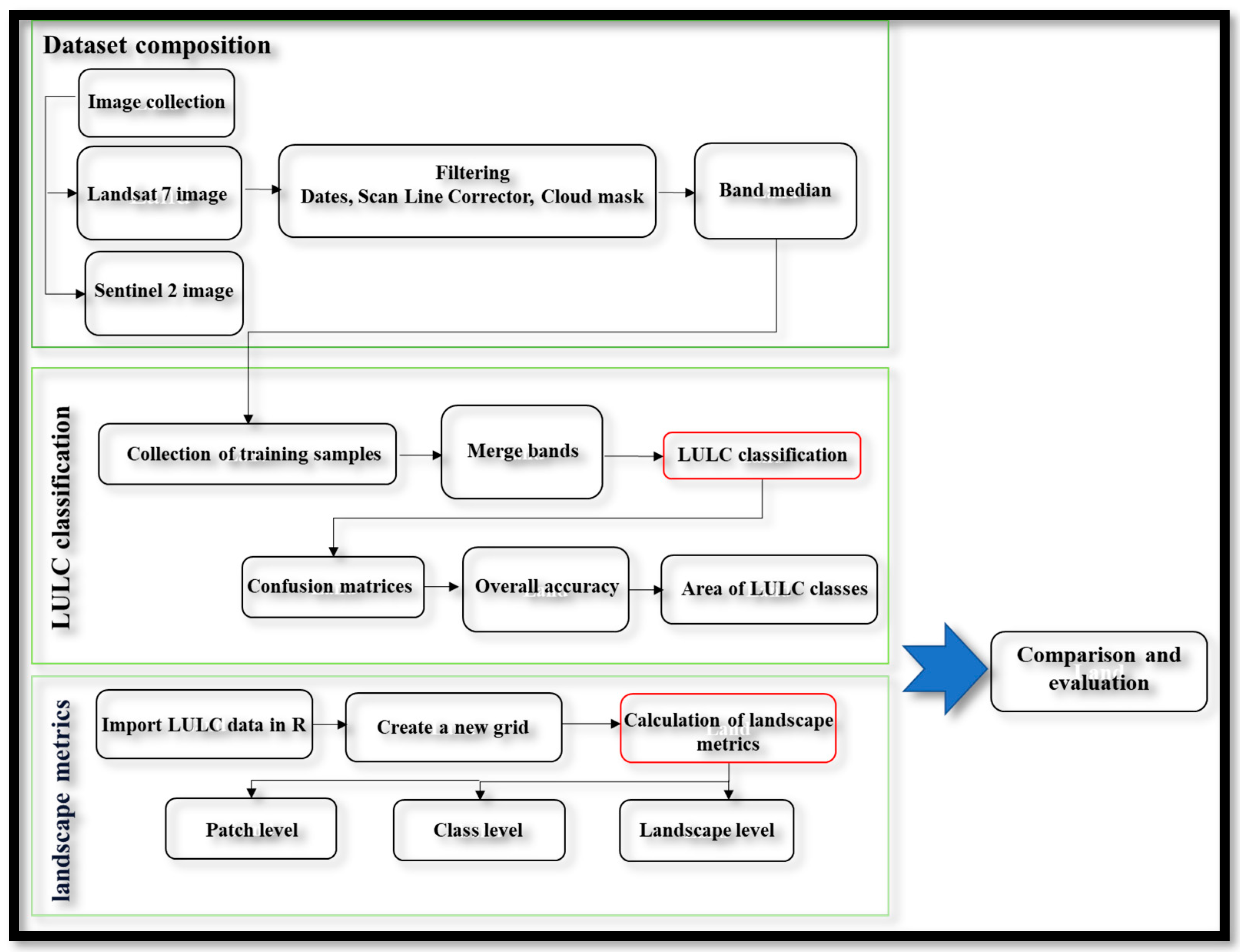
3. Methodology
3.1. LULC Classification in Google Earth Engine
3.2. Calculation of Landscape Metrics in R
4. Results and Discussion
4.1. LULC Classification
4.2. Sample Code for Accuracy Assessment
4.3. Landscape Metrics
4.3.1. Patch Level
- CAI: The core area index indicates what percentage of a patch is made up of the core region. The CAI values range from 0 to 100, where 0 indicates no core area, and 100 indicates a core area. Here, when values increase from 0 to 100, it indicates increasing values in different variables and vice versa. In the study area during 2011–2021, the values of CAI ranged almost identically in waterbodies (7.69, 8.48), cropland (23.01, 23.48), and other classes (4.31, 6.02). However, in 2021, the urban and built-up class values (11.90) increased, as shown in Figure 7. The urban land patches [50] grew larger. This increase in the CAI for urban and built-up areas reflects the rapid urbanization occurring in the NCR, indicating a significant transformation of the landscape. As urban land patches expand, they encroach upon surrounding areas, potentially leading to habitat fragmentation and altered ecological dynamics. These changes underscore the need for effective urban planning and land management strategies to mitigate negative impacts on the environment. The results align with findings from [51], which reported similar patterns of urban growth and its implications for landscape ecology.
- CIRCLE: A related circumscribing circle metric is the ratio of the patch area to the patch’s smallest circumscribing circle [52]. The diameter of the patch connecting the opposite corner points of the two farthest cells equals the diameter of the smallest circumscribing circle. The value ranges from 0 to 1, where 0 indicates the circular patch, and 1 indicates the linear patch. Here, values increase from 0 to 1. This indicates the changing pattern in given variables, i.e., from circular to linear and vice versa. Figure 8 shows that the urban and built-up class had the lowest value (0.50) in 2011, and the other class showed the highest value (0.55). Fragmentation occurred in 2021 because the values of the classes increased except for waterbodies. The increase in values across most classes by 2021, particularly for cropland and other land uses, signifies a transition from circular to more linear configurations. This shift highlights the fragmentation of the landscape, driven by urban expansion and the encroachment of development on previously contiguous patches. The decrease in waterbodies indicates their relative stability amidst increasing fragmentation elsewhere. Similar studies, such as those by [53], have documented these trends, emphasizing the interconnectedness of urbanization and land use changes in shaping ecological patterns.
- ENN: ENN shows the distance between the patch and the nearest patch of the same class. The value range starts at zero and goes to unlimited. Here, when value ranges are equal to zero, the distance to the neighbor is the least, but when it increases above zero, it shows the more isolated patches. The lowest nearest-neighbor values of 2021 suggest that the distance to the nearest neighbor is decreasing, as compared to the values from 2011. Figure 9 shows that the patches were more isolated in 2011 than in 2021.
- SHAPE: The shape index value ranges from 1 and increases without limits. When values increase above 1, the patch shape becomes more complex. The values of the study area indicate that all values increase without limit. Since the patch shape of the landscape was more complex in 2011, the values of some classes, such as waterbodies (1.29) and cropland (1.47), decreased in 2021 (Figure 10).
- FRAC: The patch complexity is described by FRAC, which is based on the patch perimeter and patch area. Here, the range remains between 1 and 2, where 1 indicates the squared patch, and 2 indicates the irregular patch. When the range moves toward 2 from 1, it tends to indicate irregular patches. The results show that the landscape of the study area has an irregular patch shape in both years, as the values increase in each LULC class shown in Figure 11. The lowest and highest values were observed in other classes in both years, 2011 (1.04) and 2021 (1.07).
4.3.2. Class Level
- CA: The total area of all patches in the corresponding land class is the class area. This metric was used to calculate all class patches. Here, the range starts at 0 and increases without limit; 0 indicates the patch area of the class, and when it increases from 0, it indicates the decreasing size of the patch area. However, when it increases without limits, the patch area becomes larger. Figure 12 shows the largest cropland area (135.40) in 2011 and the lesser waterbodies area (2.52) in 2021.
- Aggregation index (AI): This index measures the district’s aggregation. The higher the value of the AI, the more aggregated it is, and the lower the value, the more disaggregated it is. Here, the range lies between 0 and 100; 0 indicates the maximum disaggregated class, and 100 indicates maximally aggregated classes. Figure 13 depicts the fact that cropland patches were compact or aggregated in nature in both years, but fragmentation occurred in the landscape with lower values, implying urban patch desegregation in 2011. Finally, in 2021, small fragmented areas in waterbodies were observed, and in 2011, small fragmented patches were observed in other classes.
- CLUMPY: The aggregation of class patches is estimated by CLUPMY. CLUMPY has a range of −1 to 1, where −1 indicates maximally disaggregated, 0 indicates randomly distributed, and 1 indicates maximally aggregated classes. In this study, cropland was more aggregated in 2021 with a value of 0.87, whereas the value increased from 2011 to 2021 (0.66–0.87), indicating disaggregation or fragmentation, as shown in Figure 14.
- ED: ED is also used to assess the fragmentation and spatial heterogeneity of the landscape. Here, the range starts at 0 and increases without limits; 0 denotes that only one patch is present (and the landscape boundary is not included), and it increases without limits, indicating that the landscape has become patchier. During the study period of 2011–2021, the value of edge density was higher in barren and fallow land (124.87) than in the other classes that compute the level of fragmentation. In 2021, compact or clumped urban growth experienced relatively higher values (74.78) in urban and built-up class areas, as shown in Figure 15.
- DIVISION: Division is a metric for aggregation. It can be defined as the probability that two randomly selected cells are not in the same class patch. The landscape division index has a negative relationship with effective patch size. Here, the range starts at 0 and goes to 1. Here, 0 indicates only one present patch, which means equally divided cells, and 1 indicates that all patches of the class are single cells, which means approaching division. Cropland is close to zero in both years in Figure 16 because it is the dominant class in the study area.
- CPLAND: CPLAND is the percentage of the class core area in relation to the total landscape area. The value of CPLAND lies between 0 and 100, as 0 indicates all patches, and it increases toward 100, indicating patches that are larger while being rather simple in shape. The PLAND values show a growth trend in the urban and built-up classes over the last decade. The higher percentage growth of built-up area (8.90%) from 2011 to 2021 is shown in Figure 17.
- NLSI: NLSI is a metric for aggregation. It has a lot in common with the landscape shape index. NLSI values lie between 0 and 1; 0 indicates only one squared patch, and 1 indicates the maximum disaggregated patch. When the value increases from 0 to 1, disaggregation increases. Patches that are closer to zero are compact, while those that are further away from zero are disaggregated (Figure 18). The NLSI quantified the district’s compactness with lower values in 2021, but the value was higher in 2011, indicating landscape fragmentation and disaggregation in all classes.
- TE: The TE metric is an area and edge metric. The value of TE starts at 0 and increases without limit; 0 indicates all cells are edge cells, and 1 indicates the landscape has become more fragmented. When the value increases, the landscape starts to become fragmented. Figure 19 shows that the study area is highly fragmented, and the landscape has many edges. All values that increased in 2021 show more fragmentation in the Sonipat district.
- PAFRAC: PAFRAC describes the patch complexity of the class. Here, the values lie between 1 and 2, where 1 indicates patches with simple shapes, and 2 indicates patches with irregular shapes. Where values increase from 1 to 2, shapes begin to become irregular. PAFRAC results show that patches of other classes (1.41) are irregular in shape, and cropland (1.26) has simple-shaped patches in 2021, as shown in Figure 20.
4.3.3. Landscape Level
- AI: The landscape’s configuration is measured by AI. The values lie between 0 and 100; 0 indicates maximally disaggregated classes, and 100 indicates maximally aggregated classes. When the value increases from 0 to 100, maximally aggregated classes begin to develop. Figure 21 and Figure 26 depict a fragmented landscape with many edges. AI values for both years are nearly identical.
- CONTAG: CONTAG was used to measure the landscape structure at the landscape level. Here, values lie between 0 and 100; 0 indicates that all cells are unevenly distributed, and 100 indicates that all cells are equally adjacent to all other classes. CONTAG values in 2011 were 69.94 and 65.19 in 2021, as shown in Figure 22 and Figure 26, which describe the cells of the classes as being equally adjacent to all other classes in the landscape, but the values are reduced in 2021 because the study area is degrading, on average.
- DCAD: DCAD is a core area metric. DCAD values lie below 0, and 0 indicates that no patch contains a disjunct core area. It increases without limit as disjunct core areas become more present, i.e., patches become larger and less complex. Figure 23 and Figure 26 show that patches of the study area become larger because the DCAD values increased in 2021 (44.86), as there are more disjoint core areas in 2021 than in 2011.
- ED: ED is a metric that measures both area and edge. Here, values lie above 0 and increase without limits; 0 indicates only one patch, and when they increase above 0 without limit, the landscape becomes patchier. The edge density corresponds to the density of edges in the landscape in relation to the area of the landscape. Metrics describe the configuration of the landscape. The edge density of the landscape is increased so that the landscape of the study area was patchier in 2021 than in 2011, as shown in Figure 24 and Figure 26.
5. Conclusions
Author Contributions
Funding
Data Availability Statement
Conflicts of Interest
References
- Torres-Romero, E.J.; Nijman, V.; Fernández, D.; Eppley, T.M. Human-modified landscapes driving the global primate extinction crisis. Glob. Chang. Biol. 2023, 29, 5775–5787. [Google Scholar] [CrossRef] [PubMed]
- Gwate, O.; Dube, H.; Sibanda, M.; Dube, T.; Chisadza, B.; Nyikadzino, B. Understanding the influence of land cover change and landscape pattern change on evapotranspiration variations in Gwayi catchment of Zimbabwe. Geocarto Int. 2022, 37, 10016–10032. [Google Scholar] [CrossRef]
- Rana, D.; Kumari, M.; Kumari, R. Quantitative Estimation of Land Surface Temperature and Its Relationship with Land Use/Cover around Sonipat District, Haryana, India. Eng. Proc. 2021, 8, 31. [Google Scholar] [CrossRef]
- Egidi, G.; Quaranta, G.; Salvia, R.; Salvati, L.; Včeláková, R.; Cudlín, P. Urban sprawl and desertification risk: Unraveling the latent nexus in a mediterranean country. J. Environ. Plan. Manag. 2022, 65, 441–460. [Google Scholar] [CrossRef]
- Mishra, V.N.; Prasad, R.; Kumar, P.; Gupta, D.K.; Agarwal, S.; Gangwal, A. Assessment of Spatio-Temporal Changes in Land Use/Land Cover Over a Decade (2000–2014) Using Earth Observation Datasets: A Case Study of Varanasi District, India. Iranian J. Sci. Technol. Trans. Civ. Eng. 2019, 43, 383–401. [Google Scholar] [CrossRef]
- Mishra, V.N.; Rai, P.K.; Prasad, R.; Punia, M.; Nistor, M.M. Prediction of spatio-temporal land use/land cover dynamics in rapidly developing Varanasi district of Uttar Pradesh, India, using geospatial approach: A comparison of hybrid models. Appl. Geomat. 2018, 10, 257–276. [Google Scholar] [CrossRef]
- Kanianska, R. Agriculture and Its Impact on Land-Use, Environment, and Ecosystem Services. In Landscape Ecology—The Influences of Land Use and Anthropogenic Impacts of Landscape Creation; InTech: London, UK, 2016. [Google Scholar] [CrossRef]
- Guidigan, M.L.G.; Sanou, C.L.; Ragatoa, D.S.; Fafa, C.O.; Mishra, V.N. Assessing Land Use/Land Cover Dynamic and Its Impact in Benin Republic Using Land Change Model and CCI-LC Products. Earth Syst. Environ. 2019, 3, 127–137. [Google Scholar] [CrossRef]
- Yu, H.; Liu, X.; Kong, B.; Li, R.; Wang, G. Landscape ecology development supported by geospatial technologies: A review. Ecol. Inform. 2019, 51, 185–192. [Google Scholar] [CrossRef]
- Rana, D.; Kumar, D.; Kumari, M.; Kumari, R. Assessing the Impact of Delhi Metro Network Towards Urbanisation of Delhi-NCR; Springer Nature: Singapore, 2022; pp. 333–349. [Google Scholar] [CrossRef]
- Sajan, B.; Mishra, V.N.; Kanga, S.; Meraj, G.; Singh, S.K.; Kumar, P. Cellular Automata-Based Artificial Neural Network Model for Assessing Past, Present, and Future Land Use/Land Cover Dynamics. Agronomy 2022, 12, 2772. [Google Scholar] [CrossRef]
- Yadav, P.K.; Mishra, V.N.; Kumari, M.; Kumar, A.; Kumar, P.; Bhatla, R. Spatially explicit simulation and forecasting of urban growth using weights of evidence based cellular automata model in a millennium city of India. Phys. Chem. Earth Parts A B C 2024, 136, 103739. [Google Scholar] [CrossRef]
- Ojeh, V.; Yushau, A.; Usman, D. Assessment of Changes in Land Cover by Deforestation in Kurmi LGA, Taraba State, Nigeria Using Remote Sensing/Geographic Information System. Aswan Univ. J. Environ. Stud. 2022, 3, 67–87. [Google Scholar] [CrossRef]
- Rana, D.; Kumari, M.; Kumari, R. Land Use and Land Coverage Analysis with Google Earth Engine and Change Detection in the Sonipat District of the Haryana State in India. Eng. Proc. 2022; 27. [Google Scholar] [CrossRef]
- James, L.A. Impacts of Early Agriculture and Deforestation on Geomorphic Systems. In Treatise on Geomorphology; Elsevier: Amsterdam, The Netherlands, 2022; pp. 65–94. [Google Scholar] [CrossRef]
- Abbott, M.; Cohen, B. Australian Economic Development and Network Utilities. In Monopoly Control; Springer Nature: Singapore, 2023; pp. 13–44. [Google Scholar] [CrossRef]
- Diksha; Kumari, M.; Kumari, R. Spatiotemporal Characterization of Land Surface Temperature in Relation Landuse/Cover: A Spatial Autocorrelation Approach. J. Landsc. Ecol. 2023, 16, 1–18. [Google Scholar] [CrossRef]
- Diksha; Kumari, M.; Mishra, V.N.; Kumar, D.; Kumar, P.; Abdo, H.G. Unveiling pollutants in Sonipat district, Haryana: Exploring seasonal, spatial and meteorological patterns. Phys. Chem. Earth Parts A B C 2024, 135, 103678. [Google Scholar] [CrossRef]
- Somvanshi, S.S.; Kumari, M.; Sharma, R. Spatio-temporal analysis of rural–urban transitions and transformations in Gautam Buddha Nagar, India. Int. J. Environ. Sci. Technol. 2024, 21, 5079–5088. [Google Scholar] [CrossRef]
- Lausch, A.; Herzog, F. Applicability of landscape metrics for the monitoring of landscape change: Issues of scale, resolution and interpretability. Ecol. Indic. 2002, 2, 3–15. [Google Scholar] [CrossRef]
- Kumari, M.; Somvanshi, S.; Sharma, R.; Zubair, S. Analysis, of multi-temporal remotely sensed spectral indices influence on ecology of Singrauli sub-district, Madhya Pradesh using an ecological impact index. Egypt. J. Remote Sens. Space Sci. 2022, 25, 863–871. [Google Scholar] [CrossRef]
- Rana, D.; Kumari, M.; Kumar, D.; Jaiswal, N. Evaluation of Diurnal Variations in Urban Surface Temperature with Earth Observations System. J. Environ. Assess. Policy Manag. 2023, 25, 2240001. [Google Scholar] [CrossRef]
- Rana, D.; Kumari, M.; Kumari, R. Spatiotemporal Characterization of LST and Analysis of Its Spatial Dependence: A Spatial Autocorrelation Approach. Lect. Notes Civ. Eng. 2023, 333 LNCE, 11–21. [Google Scholar] [CrossRef]
- Groom, G.; Mücher, C.A.; Ihse, M.; Wrbka, T. Remote Sensing in Landscape Ecology: Experiences and Perspectives in a European Context. Landsc. Ecol. 2006, 21, 391–408. [Google Scholar] [CrossRef]
- Bishop, M.P.; James, L.A.; Shroder, J.F.; Walsh, S.J. Geospatial technologies and digital geomorphological mapping: Concepts, issues and research. Geomorphology 2012, 137, 5–26. [Google Scholar] [CrossRef]
- Mishra, V.N.; Kumar, V.; Prasad, R.; Punia, M. Geographically Weighted Method Integrated with Logistic Regression for Analyzing Spatially Varying Accuracy Measures of Remote Sensing Image Classification. J. Indian Soc. Remote Sens. 2021, 49, 1189–1199. [Google Scholar] [CrossRef]
- Steiniger, S.; Hay, G.J. Free and open source geographic information tools for landscape ecology. Ecol. Inform. 2009, 4, 183–195. [Google Scholar] [CrossRef]
- Lafortezza, R.; Corry, R.C.; Sanesi, G.; Brown, R.D. Quantitative approaches to landscape spatial planning: Clues from landscape ecology. WIT Trans. Ecol. Environ. 2005, 84, 239–250. Available online: www.witpress.com (accessed on 6 April 2022).
- Darr, L.; Dawson, D.; Robbins, C. Land-use planning to conserve habitat for area-sensitive forest birds. Urban Ecosyst. 1998, 2, 75–84. [Google Scholar] [CrossRef]
- Ma, J.; Li, J.; Wu, W.; Liu, J. Global forest fragmentation change from 2000 to 2020. Nat. Commun. 2023, 14, 3752. [Google Scholar] [CrossRef] [PubMed]
- Turner, M.G. Landscape Ecology: The Effect of Pattern on Process. Annu. Rev. Ecol. Syst. 1989, 20, 171–197. [Google Scholar] [CrossRef]
- Murphy, D.D.; Noon, B.R. Integrating Scientific Methods with Habitat Conservation Planning: Reserve Design for Northern Spotted Owls. Ecol. Appl. 1992, 2, 3–17. [Google Scholar] [CrossRef]
- Betts, M.G.; Forbes, G.J.; Diamond, A.W.; Taylor, P.D. Independent Effects of Fragmentation on Forest Songbirds: An Organism-Based Approach. Ecol. Appl. 2006, 16, 1076–1089. [Google Scholar] [CrossRef]
- McGarigal, K.; Marks, B.J. FRAGSTATS: Spatial Pattern Analysis Program for Quantifying Landscape Structure; Gen. Tech. Rep. No. PNW-GTR-351; U.S. Department of Agriculture, Forest Service, Pacific Northwest Research Station: Portland, OR, USA, 1995; Volume 351, 122p. [Google Scholar] [CrossRef]
- Wu, J. Landscape Ecology. In Encyclopedia of Ecology; Elsevier: Amsterdam, The Netherlands, 2008; pp. 2103–2108. [Google Scholar] [CrossRef]
- Roy, A.K.; Naskar, M.; Chakraborty, T.; Neogy, S.; Datta, D. Assessing the impact of aquafarming on landscape dynamics of coastal West Bengal, India using remotely sensed data and spatial metrics. In Remote Sensing of Ocean and Coastal Environments; Elsevier: Amsterdam, The Netherlands, 2021; pp. 117–138. [Google Scholar] [CrossRef]
- O’Neill, R.V.; Krummel, J.R.; Gardner, R.H.; Sugihara, G.; Jackson, B.; DeAngelis, D.L.; Milne, B.T.; Turner, M.G.; Zygmunt, B.; Christensen, S.W.; et al. Indices of landscape pattern. Landsc. Ecol. 1988, 1, 153–162. [Google Scholar] [CrossRef]
- Verma, P.; Singh, R.; Singh, P.; Raghubanshi, A.S. Urban ecology—Current state of research and concepts. Urban Ecol. 2020, 3–16. [Google Scholar] [CrossRef]
- Ji, W.; Ma, J.; Twibell, R.W.; Underhill, K. Characterizing urban sprawl using multi-stage remote sensing images and landscape metrics. Comput. Environ. Urban Syst. 2006, 30, 861–879. [Google Scholar] [CrossRef]
- Yu, M.; Huang, Y.; Cheng, X.; Tian, J. An ArcMap plug-in for calculating landscape metrics of vector data. Ecol. Inform. 2019, 50, 207–219. [Google Scholar] [CrossRef]
- Wang, X.; Blanchet, F.G.; Koper, N. Measuring habitat fragmentation: An evaluation of landscape pattern metrics. Methods Ecol. Evol. 2014, 5, 634–646. [Google Scholar] [CrossRef]
- Akın, A.; Erdoğan, M.A.; Berberoğlu, S. The Spatiotemporal Land use/cover Change of Adana City. Int. Arch. Photogramm. Remote Sens. Spat. Inf. Sci. 2013, XL–7/W2, 1–6. [Google Scholar] [CrossRef]
- Wu, H.; Sun, Y.; Shi, W.; Chen, X.; Fu, D. Examining the Satellite-Detected Urban Land Use Spatial Patterns Using Multidimensional Fractal Dimension Indices. Remote Sens. 2013, 5, 5152–5172. [Google Scholar] [CrossRef]
- Amiri, B.J.; Junfeng, G.; Fohrer, N.; Mueller, F.; Adamowski, J. Regionalizing Flood Magnitudes using Landscape Structural Patterns of Catchments. Water Resour. Manag. 2018, 32, 2385–2403. [Google Scholar] [CrossRef]
- Hulshoff, R.M. Landscape indices describing a Dutch landscape. Landsc. Ecol. 1995, 10, 101–111. [Google Scholar] [CrossRef]
- He, H.S.; DeZonia, B.E.; Mladenoff, D.J. An aggregation index (AI) to quantify spatial patterns of landscapes. Landsc. Ecol. 2000, 15, 591–601. [Google Scholar] [CrossRef]
- Wang, X.; Cumming, S.G. Measuring landscape configuration with normalized metrics. Landsc. Ecol. 2011, 26, 723–736. [Google Scholar] [CrossRef]
- Neel, M.C.; Mcgarigal, K.; Cushman, S.A. Behavior of class-level landscape metrics across gradients of class aggregation and area. Landsc. Ecol. 2004, 19, 435–455. [Google Scholar] [CrossRef]
- Shao, S.; Yu, M.; Huang, Y.; Wang, Y.; Tian, J.; Ren, C. Towards a Core Set of Landscape Metrics of Urban Land Use in Wuhan, China. ISPRS Int. J. Geoinf. 2022, 11, 281. [Google Scholar] [CrossRef]
- Reed, D.N.; Anderson, T.M.; Dempewolf, J.; Metzger, K.; Serneels, S. The spatial distribution of vegetation types in the Serengeti ecosystem: The influence of rainfall and topographic relief on vegetation patch characteristics. J. Biogeogr. 2009, 36, 770–782. [Google Scholar] [CrossRef]
- Schumaker, N.H. Using landscape indices to predict habitat connectivity. Ecology 1996, 77, 1210–1225. [Google Scholar] [CrossRef]
- Riitters, K.H.; O’Neill, R.V.; Hunsaker, C.T.; Wickham, J.D.; Yankee, D.H.; Timmins, S.P.; Jones, K.B. A factor analysis of landscape pattern and structure metrics. Landsc. Ecol. 1995, 10, 23–39. [Google Scholar] [CrossRef]
- Istanbuly, M.N.; Binesh, A.; Amiri, D.J.; Parsa, V.A.; Amiri, B.J. Unveiling the threshold in forest patch shapes to soil retention ecosystem services. J. Environ. Manag. 2024, 368, 122188. [Google Scholar] [CrossRef]



























| Datasets | Month and Year of Acquisition | Cloud Cover | Spatial Resolution | Temporal Resolution |
|---|---|---|---|---|
| Landsat-7 ETM+ | February 2011 | less than 10% | 30 m | 16 days |
| Sentinel-2 | February 2021 | less than 10% | 10 m | 5 days revised time |
| Software and Cloud Platform | Script | Use | Source | Websites |
|---|---|---|---|---|
| Google Earth Engine (GEE) | Java | Google Cloud Platform | Open | https://code.earthengine.google.com/, accessed on 8 October 2024 |
| RStudio (4.1.1) | R script | Desktop | Open | https://www.rstudio.com/products/rstudio/, accessed on 8 October 2024 |
| S. No. | Packages | Description |
|---|---|---|
| 1 | landscape metrics | Landscape metrics calculation |
| 2 | raster | Spatial raster data reading and handling |
| 3 | sf | Spatial vector data reading and handling |
| 4 | dplyr | Data manipulation |
| 5 | bench | High-precision timing of R expressions |
| Patch Level | Formula | Ranges of Change | Unit |
|---|---|---|---|
| Core area index | where Core area in square meters; Area in square meters; Core area metric [41]. | 0 ≤ CAI ≤ 100 | Percent |
| Euclidean nearest-neighbor distance | where Distance to the nearest neighbor; Aggregation metric [42]. | ENN > 0 | Meters |
| Fractal dimension index | where Perimeter in meters; Area in square meters; Shape metric [43]. | 1 ≤ FRAC ≤ 2 | None |
| Related circumscribing circle | where Area in square meters; Area of the smallest circumscribing circle; Shape metric [44]. | 0 ≤ CIRCLE < 1 | None |
| Shape index | where Perimeter in terms of cell surfaces; The minimum area of the patch in relation to the cell surfaces; Shape metric [45]. | SHAPE ≥ 1 | None |
| Class Level | Formula | Ranges of Change | Unit |
|---|---|---|---|
| Aggregation index | where Area of each patch in hectares; Area and edge metric [46]. | 0 ≤ AI ≤ 100 | Percent |
| Total (class) area | where Area of each patch in hectares; Area and edge metric [47]. | CA > 0 | Hectares |
| Clumpiness index | where Number of like adjacencies; Number of all neighborhoods by class, including the focus class; Minimum size of the overall class based on the cell areas, assuming complete clumping; Proportion of the landscape occupied by each class; Aggregation metric [48]. | −1 ≤ CLUMPY ≤ 1 | None |
| Core area percentage of landscape | where Core area in square meters; Total landscape area in square meters; Core area metric [49]. | 0 ≤ CPLAND < 100 | Percentage |
| Landscape division index | 2 where Area in square meters; Total landscape area in square meters; Aggregation metric [48]. | 0 ≤ Division < 1 | Proportion |
| Edge density | where Total edge length in meters; Total landscape area in square meters; Area and Edge metric. | ED ≥ 0 | Meters per hectare |
| Normalized landscape shape index | where Total edge length in cell surface; Minimum and maximum total edge length in cell surfaces; Aggregation metric. | 0 ≤ nlsi ≤ 1 | None |
| Perimeter-area fractal dimension | where Slope of the regression of the surface against the perimeter. (logarithm) Shape metric. | 1 ≤ PAFRAC ≤ 2 | None |
| Total (class) edge | where Edge lengths in meters; Area and edge metric; Total (class) edge includes all edges between class and all other classes | TE ≥ 0 | Meters |
| Landscape Level | Formula | Ranges of Change | Unit |
|---|---|---|---|
| Aggregation index | where Number of like adjacencies; Classwise maximum number of like adjacencies; Proportion of landscape compromised. Aggregation metric. | 0 ≤ AI ≤ 100 | Percent |
| Contagion | where Adjacency table for all classes divided by the sum of that table; Number of classes in the landscape; Aggregation metric. | 0 < Contag ≤ 100 | Percent |
| Disjunct core area density | where n core Number of disjunct core areas; Total landscape area in square meters; Core area metric. | DCAD ≥ 0 | Number per 100 hectares |
| Edge density | where Total landscape edge in meters; Total landscape area in square meters; Area and Edge metric. | ED ≥ 0 | Meters per hectare |
| Marginal entropy | Measures a diversity of the landscape classes. | None | log2 |
| Land Use Land Cover (LULC) Sonipat District | |||||
|---|---|---|---|---|---|
| LULC Classes | Area_km2 2011 | Frequency 2011 | Area_km2 2021 | Frequency 2021 | Change |
| Urban and Built-Up | 234.80 | 11% | 319.87 | 14% | 3% Increase |
| Waterbodies | 22.81 | 1% | 30.55 | 1% | 1% Constant |
| Cropland | 1843.60 | 83% | 1595.10 | 72% | 11% Decrease |
| Other | 112.14 | 5% | 267.84 | 12% | 7% Increase |
| Total | 2213.37 | 100% | 2213.37 | 100% | |
Disclaimer/Publisher’s Note: The statements, opinions and data contained in all publications are solely those of the individual author(s) and contributor(s) and not of MDPI and/or the editor(s). MDPI and/or the editor(s) disclaim responsibility for any injury to people or property resulting from any ideas, methods, instructions or products referred to in the content. |
© 2024 by the authors. Licensee MDPI, Basel, Switzerland. This article is an open access article distributed under the terms and conditions of the Creative Commons Attribution (CC BY) license (https://creativecommons.org/licenses/by/4.0/).
Share and Cite
Diksha; Mishra, V.N.; Kumar, D.; Kumari, M.; Bashir, B.; Pramanik, M.; Zhran, M. Dynamic Quantification and Characterization of Spatial Heterogeneity in Mid-Sized Urban Landscape of India. Land 2024, 13, 1989. https://doi.org/10.3390/land13121989
Diksha, Mishra VN, Kumar D, Kumari M, Bashir B, Pramanik M, Zhran M. Dynamic Quantification and Characterization of Spatial Heterogeneity in Mid-Sized Urban Landscape of India. Land. 2024; 13(12):1989. https://doi.org/10.3390/land13121989
Chicago/Turabian StyleDiksha, Varun Narayan Mishra, Deepak Kumar, Maya Kumari, Bashar Bashir, Malay Pramanik, and Mohamed Zhran. 2024. "Dynamic Quantification and Characterization of Spatial Heterogeneity in Mid-Sized Urban Landscape of India" Land 13, no. 12: 1989. https://doi.org/10.3390/land13121989
APA StyleDiksha, Mishra, V. N., Kumar, D., Kumari, M., Bashir, B., Pramanik, M., & Zhran, M. (2024). Dynamic Quantification and Characterization of Spatial Heterogeneity in Mid-Sized Urban Landscape of India. Land, 13(12), 1989. https://doi.org/10.3390/land13121989

